Hyperconnected Logistic Platform for Heavy-Duty Machinery: Leveraging Physical Internet Principles to Drive the Composting Industry
Abstract
:1. Introduction
- We proposed a systematic methodology for designing and developing a hyperconnected HDM-sharing platform, serving as a driving force for the composting industry to achieve the climate goals.
- We used the Model-Based Systems Engineering approach to model our proposed HDM-sharing platform.
- Our study examined a real-world case study of composting plants in Austria by analyzing data within a region of interest.
- The proposed platform was implemented using simulation techniques, and we demonstrated how HDM sharing works in the region under consideration.
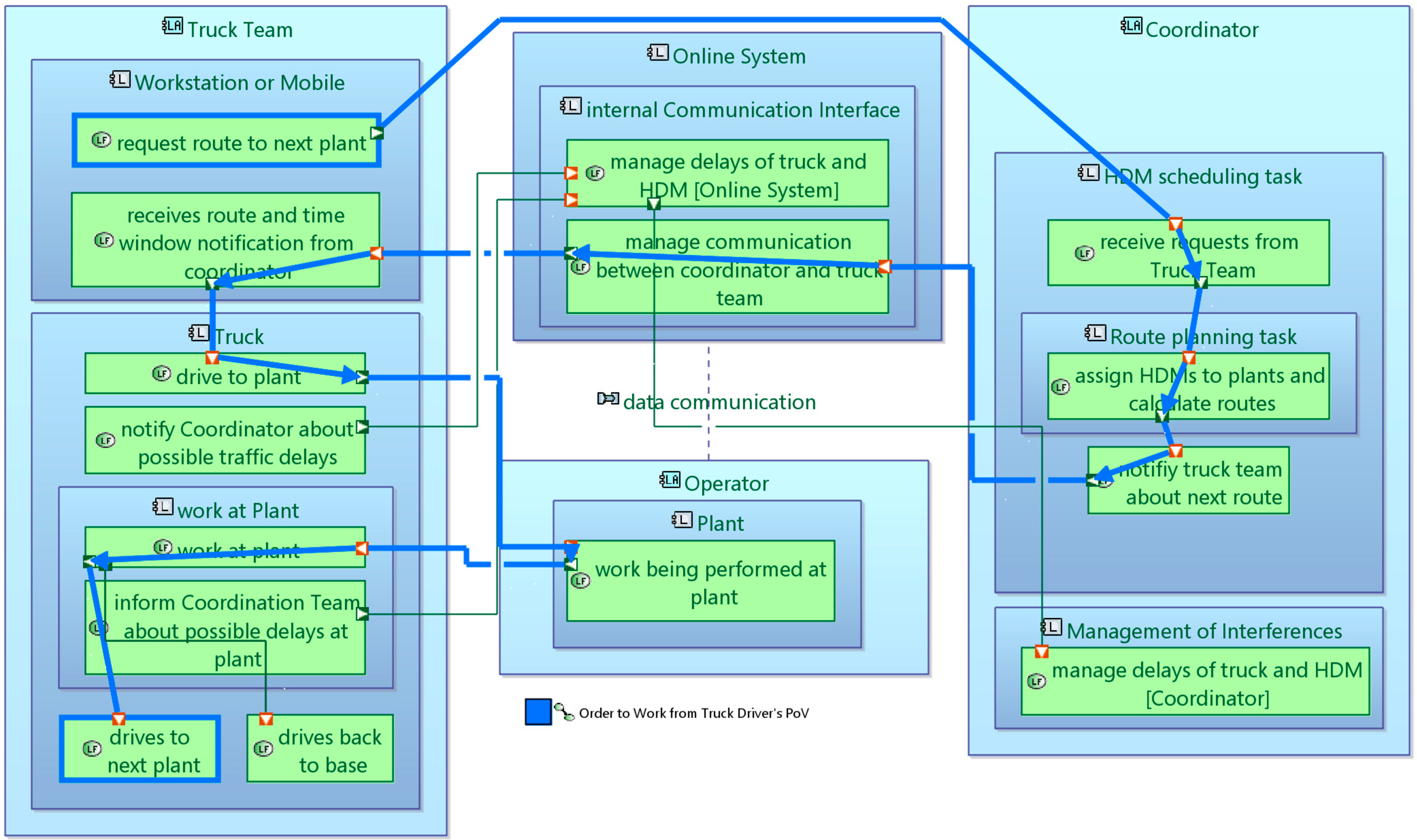
2. Methodology of the Proposed Architecture
The Architecture of the Proposed Platform
3. Case Study
3.1. Applying the Proposed Architecture: The Use Case of Styria/Austria
3.1.1. Domain Model
3.1.2. MBSE Model
3.1.3. Information Sharing Model
3.1.4. Agent-based Simulation Platform
3.2. Experimental Evaluation and Comparison
3.2.1. Overview of the Conducted Simulation-Based Scenario Investigation
3.2.2. Presentation and Graphical Visualization of the Obtained Outcomes
4. Discussion
Author Contributions
Funding
Institutional Review Board Statement
Informed Consent Statement
Data Availability Statement
Conflicts of Interest
Appendix A
Appendix B


References
- Montreuil, B. Toward a Physical Internet: Meeting the global logistics sustainability grand challenge. Logist. Res. 2011, 3, 71–87. [Google Scholar] [CrossRef]
- Belk, R. Sharing. J. Consum. Res. 2010, 36, 715–734. [Google Scholar] [CrossRef]
- Zvolska, L.; Voytenko Palgan, Y.; Mont, O. How do sharing organisations create and disrupt institutions? Towards a framework for institutional work in the sharing economy. J. Clean. Prod. 2019, 219, 667–676. [Google Scholar] [CrossRef] [PubMed]
- Frenken, K.; Schor, J. Putting the sharing economy into perspective. Environ. Innov. Soc. Transit. 2017, 23, 3–10. [Google Scholar] [CrossRef]
- Acquier, A.; Daudigeos, T.; Pinkse, J. Promises and paradoxes of the sharing economy: An organizing framework. Technol. Forecast. Soc. Change 2017, 125, 1–10. [Google Scholar] [CrossRef]
- Allen, D. The sharing economy. Inst. Public Aff. Rev. A Q. Rev. Politics Public Aff. 2015, 67, 24–27. [Google Scholar] [CrossRef]
- May, S.; Königsson, M.; Holmstrom, J. Unlocking the sharing economy: Investigating the barriers for the sharing economy in a city context. First Monday 2017, 22, 7110. [Google Scholar] [CrossRef]
- Leeuw, T.; Gössling, T. Theorizing change revisited: An amended process model of institutional innovations and changes in institutional fields. J. Clean. Prod. 2016, 135, 435–448. [Google Scholar] [CrossRef]
- Wilhelms, M.-P.; Henkel, S.; Falk, T. To earn is not enough: A means-end analysis to uncover peer-providers’ participation motives in peer-to-peer carsharing. Technol. Forecast. Soc. Change 2017, 125, 38–47. [Google Scholar] [CrossRef]
- Botsman, R.; Rogers, R. What’s Mine Is Yours: How Collaborative Consumption Is Changing the Way We Live; HarperCollins: New York, NY, USA, 2011. [Google Scholar]
- Schanes, K.; Stagl, S. Food waste fighters: What motivates people to engage in food sharing? J. Clean. Prod. 2019, 211, 1491–1501. [Google Scholar] [CrossRef]
- Artz, G.; Colson, G.; Ginder, R. A Return of the Threshing Ring? A Case Study of Machinery and Labor-Sharing in Midwestern Farms. J. Agric. Appl. Econ. 2010, 42, 805–819. [Google Scholar] [CrossRef]
- Taylor, M. Climate Smart Agriculture: What is it Good For? J. Peasant Stud. 2017, 45, 89–107. [Google Scholar] [CrossRef]
- Yusianto, R.; Hardjomidjojo, H.; Marimin, M.; Suprihatin, S. Smart Logistics System in Food Horticulture Industrial Products: A Systematic Review and Future Research Agenda. J. Supply Chain Manag. 2020, 9, 943–958. [Google Scholar]
- Barenji, A.V.; Montreuil, B. Open Logistics: Blockchain-Enabled Trusted Hyperconnected Logistics Platform. Sensors 2022, 22, 4699. [Google Scholar] [CrossRef]
- Neubauer, C. Die Bestandsaufnahme der Abfallwirtschaft in Österreich; Abteilung V/3: Abfallwirtschaftsplanung, Abfallbehandlung und Altlastensanierung; Bundesministerium für Klimaschutz, Umwelt, Energie, Mobilität, Innovation und Technologie: Wien, Austria, 2020.
- Viaene, J.; Van Lancker, J.; Vandecasteele, B.; Willekens, K.; Bijttebier, J.; Ruysschaert, G.; De Neve, S.; Reubens, B. Opportunities and barriers to on-farm composting and compost application: A case study from northwestern Europe. Waste Manag. 2016, 48, 181–192. [Google Scholar] [CrossRef] [PubMed]
- Dunst, G. Kompostierung und Erdenherstellung: Praxisbuch und Anleitung für Hausgarten, Landwirtschaft, Kommune und Profi, 1st ed.; Sonnenerde: Riedlingsdorf, Austria, 2015. [Google Scholar]
- Amlinger, F.; Peyr, S.; Müsken, J.; Cuhls, C. Stand der Technik der Kompostierung: Richtlinie des Bundesministeriums für Land—Und Forstwirtschaft, Umwelt und Wasserwirtschaft; Bundesministerium für Land—Und Forstwirtschaft, Umwelt und Wasserwirtschaft: Wien, Austria, 2005.
- Larsén, K. Effects of machinery-sharing arrangements on farm efficiency: Evidence from Sweden. Agric. Econ. 2010, 41, 497–506. [Google Scholar] [CrossRef]
- Lagerkvist, C.J.; Hansson, H. Machinery-sharing in the presence of strategic uncertainty: Evidence from Sweden. Agric. Econ. 2012, 43, 113–123. [Google Scholar] [CrossRef]
- European Commission. Circular Economy Action Plan—For a Cleaner and More Competitive Europe; Publications Office of the European Union: Luxembourg, 2020; Available online: https://op.europa.eu/en/publication-detail/-/publication/45cc30f6-cd57-11ea-adf7-01aa75ed71a1 (accessed on 21 April 2023).
- European Commission. Directive (EU) 2018/852 of the European Parliament and of the Council of 30 May 2018 Amending Directive 94/62/EC on Packaging and Packaging Waste. Off. J. Eur. Union 2018, L150, 141–154. [Google Scholar]
- European Statistical Office. Municipal Waste by Waste Management Operations; European Commission: Brussels, Belgium, 2023; Available online: https://ec.europa.eu/eurostat/databrowser/bookmark/b417d0a6-bfff-49a5-886d-60ff76a0d352?lang=en (accessed on 21 April 2023).
- Reitbauer, E.; Schmied, C.; Wieser, M. Autonomous Navigation Module for Tracked Compost Turners; TU Graz: Graz, Austria, 2020; p. 10. [Google Scholar]
- Reitbauer, E.; Schmied, C.; Schedler, M. Integrated Navigation for Tracked Compost Turners Using GNSS, INS, Odometers, Stereo Camera and 3D Map; Institute of Navigation: Manassas, VA, USA, 2020. [Google Scholar] [CrossRef]
- Reitbauer, E.; Schmied, C. Performance Analysis of GNSS/INS/VO/Odometry Sensor Fusion Algorithms for Tracked Agricultural Vehicles; Institute of Navigation: Manassas, VA, USA, 2021; p. 3262. [Google Scholar] [CrossRef]
- Reitbauer, E. Multi-Sensor Positioning for the Automatic Steering of Tracked Agricultural Vehicles; TU Graz: Graz, Austria, 2022. [Google Scholar] [CrossRef]
- Cichocki, M.; Reitbauer, E.; Theurl, F.; Schmied, C. Composting 4.0: From the Automatic Steering Of Compost Turners Towards An Autonomous Plant Management. In Proceedings of the 7th Central European Biomass Conference (CEBC), Graz, Austria, 18–20 January 2023. [Google Scholar] [CrossRef]
- Cichocki, M.; Landschützer, C.; Hick, H. Development of a Sharing Concept for Industrial Compost Turners Using Model-Based Systems Engineering, under Consideration of Technical and Logistical Aspects. Sustainability 2022, 14, 10694. [Google Scholar] [CrossRef]
- Cichocki, M.; Landschützer, C.; Barenji, A.V.; Montreuil, B. Physical Internet based Hyperconnected Logistics Platform Enabling Heavy-Duty Machinery Sharing in the Composting Industry: A Simulation-Based Scenario Investigation. In Proceedings of the 9th International Physical Internet Conference (IPIC), Athens, Greece, 13–15 June 2023. [Google Scholar]
- Haberfellner, R.; de Weck, O.; Fricke, E.; Vössner, S. Systems Engineering: Fundamentals and Applications; Springer International Publishing: Cham, Switzerland, 2019. [Google Scholar] [CrossRef]
- Roques, P. Systems Architecture Modeling with the Arcadia Method: A Practical Guide to Capella; Elsevier: London, UK, 2017. [Google Scholar]
- Voirin, J.-L. Model-Based System and Architecture Engineering with the Arcadia Method; Implementation of Model Based System Engineering Set; Elsevier: Oxford, UK, 2017. [Google Scholar]
- Eclipse CapellaTM. Open Source MBSE Solution. 2022. Available online: www.eclipse.org/capella/ (accessed on 14 August 2023).
- Milling, P.; Schieritz, N. Modeling the Forest or Modeling the Trees—A Comparison of System Dynamics and Agent-Based Simulation. In Proceedings of the 21st International Conference of the System Dynamics Society, New York, NY, USA, 20–24 July 2003; Eberlein, R.L., Ed.; System Dynamics Society: Littleton, MA, USA, 2003; pp. 1–15. Available online: http://www.systemdynamics.org/conferences/2003/proceed/PAPERS/140.pdf (accessed on 5 December 2022).
- Ferber, J. Les Systèmes Multi-Agents-Vers Une Intelligence Collective; Dunod: Paris, France, 1995. [Google Scholar]
- Jennings, N.R.; Sycara, K.; Wooldridge, M. A Roadmap of Agent Research and Development. Auton. Agents Multi-Agent Syst. 1998, 1, 7–38. [Google Scholar] [CrossRef]
- Borshchev, A.; Grigoryev, I. Big Book of Simulation Modeling: Multimethod Modeling with AnyLogic 8; The AnyLogic Company: Paris, France, 2023; Available online: https://www.anylogic.com/resources/books/big-book-of-simulation-modeling/ (accessed on 9 August 2023).
- Borshchev, A.; Filippov, A. From System Dynamics and Discrete Event to Practical Agent Based Modeling: Reasons, Techniques, Tools. In Proceedings of the 22nd International Conference of the System Dynamics Society, Oxford, UK, 25–29 July 2004; p. 23. [Google Scholar]
- Domschke, W.; Drexl, A. Logistik: 3: Standorte 4; Überarb und erw. Auflage; Oldenbourg: Wien, Austria; München, Germany, 1996. [Google Scholar]
- Toth, P.; Vigo, D. (Eds.) Vehicle Routing: Problems, Methods, and Applications, 2nd ed.; MOS-SIAM Series on Optimization; Society for Industrial and Applied Mathematics: Philadelphia, PA, USA; Mathematical Optimization Society: Madison, WI, USA, 2014. [Google Scholar]
- Montoya-Torres, J.R.; López Franco, J.; Nieto Isaza, S.; Felizzola Jiménez, H.; Herazo-Padilla, N. A literature review on the vehicle routing problem with multiple depots. Comput. Ind. Eng. 2015, 79, 115–129. [Google Scholar] [CrossRef]
- Dondo, R.; Cerdá, J. A cluster-based optimization approach for the multi-depot heterogeneous fleet vehicle routing problem with time windows. Eur. J. Oper. Res. 2007, 176, 1478–1507. [Google Scholar] [CrossRef]
- Landschützer, C.; Ehrentraut, F.; Jodin, D. Containers for the Physical Internet: Requirements and engineering design related to FMCG logistics. Logist. Res. 2015, 8, 8. [Google Scholar] [CrossRef]
- Gudehus, T. Logistik: Grundlagen, Strategien, Anwendungen, 3rd ed.; Neu Bearb. Auflage; Springer: Berlin/Heidelberg, Germany, 2005. [Google Scholar]
- Pedroso, J.P.; Rais, A.; Kubo, M.; Muramatsu, M. Mathematical Optimization: Solving Problems Using SCIP and Python. 2022. Available online: www.scipbook.readthedocs.io (accessed on 15 December 2022).
















| Name of Scenario | Summarized Description |
|---|---|
| Scenario 1: Small Player Hyperconnected Network | Small and medium-sized plants participate in the HDM platform. Big plants are excluded. |
| Scenario 2: Region-Wide Hyperconnected Network | Small, medium and big plants participate to an equal extent. Machinery usage varies for the different sizes of plants, with larger facilities needing the machinery for a longer period of time than that required by smaller facilities. |
| Scenario 3: Region-Wide Hyperconnected Network Leveraging PI Assets | Small and medium-sized composting plants require the HDM platform and therefore participate full-time. Big plants already possess the necessary equipment and are not interested in the platform. However, they act as PI hubs in the afternoon by providing heavy-duty machinery for composting. |
Disclaimer/Publisher’s Note: The statements, opinions and data contained in all publications are solely those of the individual author(s) and contributor(s) and not of MDPI and/or the editor(s). MDPI and/or the editor(s) disclaim responsibility for any injury to people or property resulting from any ideas, methods, instructions or products referred to in the content. |
© 2023 by the authors. Licensee MDPI, Basel, Switzerland. This article is an open access article distributed under the terms and conditions of the Creative Commons Attribution (CC BY) license (https://creativecommons.org/licenses/by/4.0/).
Share and Cite
Cichocki, M.; Barenji, A.V.; Montreuil, B.; Landschützer, C. Hyperconnected Logistic Platform for Heavy-Duty Machinery: Leveraging Physical Internet Principles to Drive the Composting Industry. Sustainability 2023, 15, 12898. https://doi.org/10.3390/su151712898
Cichocki M, Barenji AV, Montreuil B, Landschützer C. Hyperconnected Logistic Platform for Heavy-Duty Machinery: Leveraging Physical Internet Principles to Drive the Composting Industry. Sustainability. 2023; 15(17):12898. https://doi.org/10.3390/su151712898
Chicago/Turabian StyleCichocki, Max, Ali V. Barenji, Benoit Montreuil, and Christian Landschützer. 2023. "Hyperconnected Logistic Platform for Heavy-Duty Machinery: Leveraging Physical Internet Principles to Drive the Composting Industry" Sustainability 15, no. 17: 12898. https://doi.org/10.3390/su151712898
APA StyleCichocki, M., Barenji, A. V., Montreuil, B., & Landschützer, C. (2023). Hyperconnected Logistic Platform for Heavy-Duty Machinery: Leveraging Physical Internet Principles to Drive the Composting Industry. Sustainability, 15(17), 12898. https://doi.org/10.3390/su151712898

