Model of Value Transfer in Crowdfunding and Sustainable Development of Small and Medium-Sized Enterprises in Poland—Based on Survey Research
Abstract
:1. Introduction
- What are the reasons for using CF by SMEs in Poland?
- How do SMEs in Poland perceive the possibility of financing through CF?
- Which CF models are chosen and what are their characteristics in terms of adding value to their sustainability?
2. Theory Applied and Research Methodology
- Literature network analysis (LNA) using VOSviewer version 1.6.19 Vosviewer software—this stage focuses on a literature review of value creation in CF. LNA involves two steps. The first step is the literature review, and the second step is the analysis and visualization of the bibliographic network.
- Survey research and statistical analysis—this stage focuses on a survey research of 121 companies that have used CF as a form of funding for their business. The survey research was conducted using CATI (computer-assisted telephone interviewing) and CAWI (computer-assisted web interviewing). The questions covered all relevant elements that make up the business model. These were mainly semi-open questions so that respondents could also indicate other elements not included by us but which might be relevant to the research. Statistical tests were carried out to examine the relationships emerging between SME characteristics and the costs and benefits of CF.
- The next stage involves the development of a business model in CF. Based on surveys of companies and statistical analyses, a business model was proposed for SMEs that used CF as a source of financing. We consulted specialists professionally engaged in CF about any doubts that arose while working on the model.
- The next stage was to identify the values created in CF using the E3 methodology [68]. The model was verified on the basis of an analysis of the cash flow scenarios as developed. Data was obtained from the surveys. Value added was calculated based on the equation: value added created in CF =∑ cash inflows − ∑ cash outflows. The use of this approach is due to the fact that in CF campaigns, the business funding raised by SMEs is in the form of cash [69].
3. Literature Review—The Value in CF
4. Survey Research and Statistical Analyses
4.1. Survey Research—Characteristics of the Survey Sample
4.2. Statistical Analyses
4.2.1. One-Way ANOVA Analysis of Variance
- The size of the company (micro, small, medium);
- The age of the company (1 year, 2–3 years, 4–5 years, >5 years);
- Form of business (traditional business, combination (traditional and online business), only online);
- The sector in which the company operates (services, industry, agriculture).
- Null hypothesis (H0): A factor characterizing the company has no impact on the CF-related variable.
- Alternative hypothesis (H1): A factor characterizing a company influences a CF-related variable.
4.2.2. Tukey’s Test—One-Way ANOVA Analysis of Variance Post Hoc Test
- Null hypothesis (H0): The means of the factors characterizing the surveyed companies using CF from the pair are the same.
- Alternative hypothesis (H1): The means of the factors characterizing the surveyed companies using CF from the pair are not the same.
- Company size: benefits of CF—company/brand promotion;
- Age of the company: purpose of running a CF campaign—all of the above;
- Form of business conducted: cost of running the campaign—PLN 1001–5000;
4.2.3. R-Pearson Correlation
- Value of funds raised through CF (1);
- Percentage of the total project value, corresponding to the funds raised through CF (2);
- The cost of running the CF campaign (3).
| 1. | 2. | 3. | |||||
|---|---|---|---|---|---|---|---|
| Pearson’s R—Correlation Coefficient | p-Value | Pearson’s R—Correlation Coefficient | p-Value | Pearson’s R—Correlation Coefficient | p-Value | ||
| 1. | Value of funds raised through CF | 1 | |||||
| 2. | Percentage of the total project value, corresponding to the funds raised through CF | −0.3393 | 0.0001 | 1 | |||
| 3. | The cost of running the CF campaign | 0.7444 | 1.00666 × 10−22 | −0.2063 | 0.0231 | 1 |
- —value of Pearson’s linear correlation coefficient calculated from the sample;
- —sample size.
- H0: Indicates that there is no correlation between the variables under study.
- H1: Indicates that there is a correlation between the variables under study.
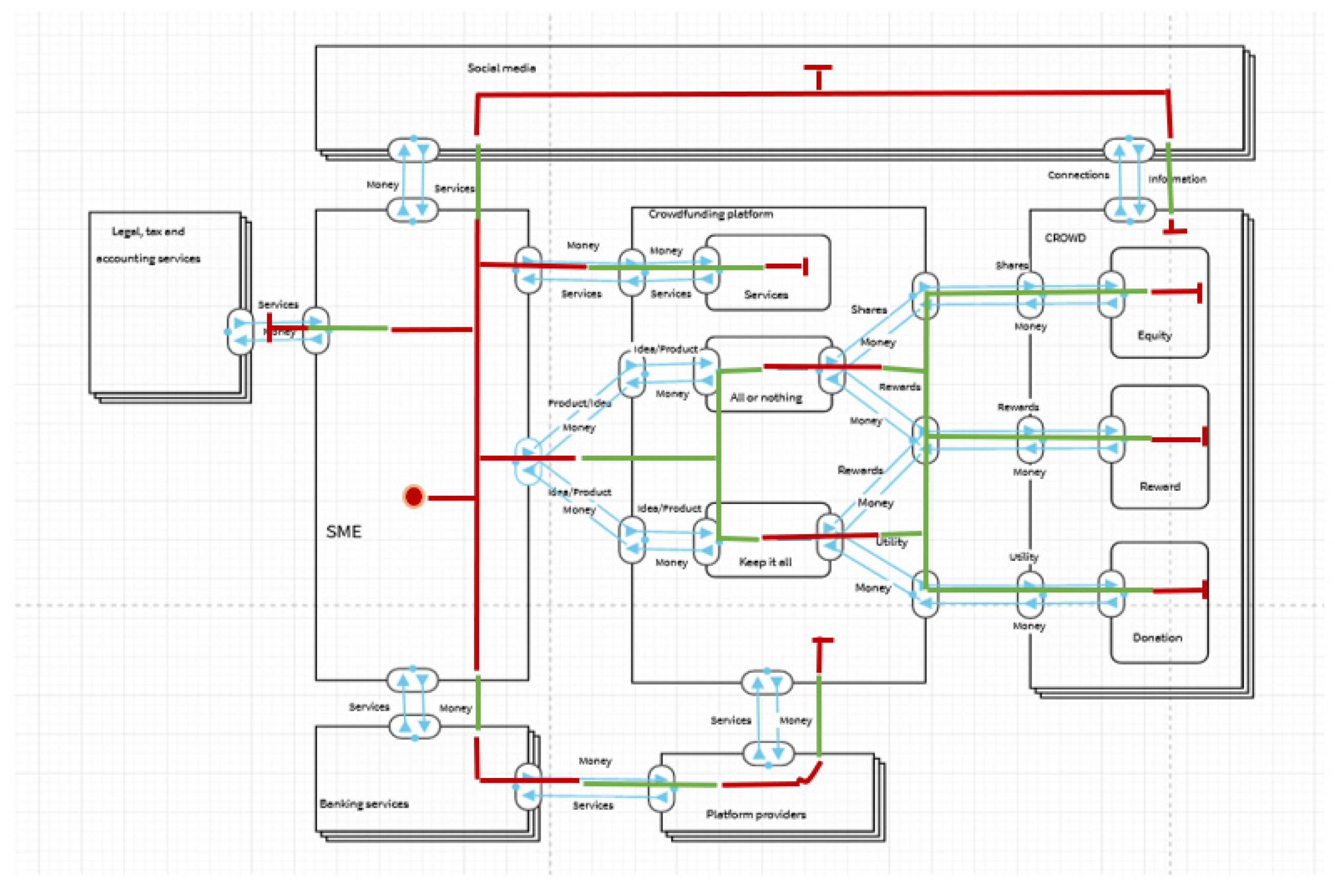
5. Crowdfunding Business Model
5.1. E3 Value Model

5.2. E3 Value Business Model
- Equity CF with the “all or nothing” model
- Reward CF with the “all or nothing” model
- Reward CF with the “keep it all” model
- Donation CF with the “keep it all” model
5.2.1. Equity CF with the “All or Nothing” Model
5.2.2. Reward CF with the “All or Nothing” and “Keep It All” Models
5.2.3. Donation CF with the “All or Nothing” Model
6. Discussion
7. Conclusions
Author Contributions
Funding
Institutional Review Board Statement
Informed Consent Statement
Data Availability Statement
Conflicts of Interest
Appendix A
Appendix A.1. One-Way ANOVA—Calculations
| Study Area | Factors Tested | Fisher Statistics | p-Value | Micro | Small | Medium | |||
|---|---|---|---|---|---|---|---|---|---|
| Mean | Standard Deviation | Mean | Standard Deviation | Mean | Standard Deviation | ||||
| Form of financing the activity | Own funds | 2.48987 | 0.087269 | 0.359375 | 0.483610 | 0.489362 | 0.505291 | 0.700000 | 0.483046 |
| Loans in the family, among friends | 3.66173 | 0.028650 | 0.500000 | 0.503953 | 0.340426 | 0.478975 | 0.100000 | 0.316228 | |
| Trade credit | 23.19599 | 0.000000 | 0.000000 | 0.000000 | 0.000000 | 0.000000 | 0.300000 | 0.483046 | |
| Bank credit | 1.66800 | 0.193040 | 0.093750 | 0.293785 | 0.212766 | 0.413688 | 0.100000 | 0.316228 | |
| Co-financing by partners | 3.72590 | 0.026971 | 0.125000 | 0.333333 | 0.085106 | 0.282057 | 0.400000 | 0.516398 | |
| Leasing | 1.96875 | 0.144191 | 0.156250 | 0.365963 | 0.148936 | 0.359875 | 0.400000 | 0.516398 | |
| Funds from the European Union | 0.41376 | 0.662116 | 0.140625 | 0.350382 | 0.085106 | 0.282057 | 0.100000 | 0.316228 | |
| Phase of development of the enterprise during which it used CF | Founding phase | 2.563384 | 0.081328 | 0.265625 | 0.445157 | 0.106383 | 0.311661 | 0.100000 | 0.316228 |
| Start-up phase | 1.170763 | 0.313706 | 0.312500 | 0.467177 | 0.255319 | 0.440755 | 0.500000 | 0.527046 | |
| Expansion phase | 3.845603 | 0.024102 | 0.328125 | 0.473242 | 0.574468 | 0.499769 | 0.300000 | 0.483046 | |
| Maturity phase | 0.177678 | 0.837436 | 0.093750 | 0.293785 | 0.063830 | 0.247092 | 0.100000 | 0.316228 | |
| CF model that was used | Equity | 17.54730 | 0.000000 | 0.015625 | 0.125000 | 0.234043 | 0.427976 | 0.600000 | 0.516398 |
| Sponsorship | 0.12146 | 0.885740 | 0.296875 | 0.460493 | 0.340426 | 0.478975 | 0.300000 | 0.483046 | |
| Donative | 5.94834 | 0.003457 | 0.609375 | 0.491747 | 0.340426 | 0.478975 | 0.200000 | 0.421637 | |
| Mortgage | 0.69394 | 0.501630 | 0.109375 | 0.314576 | 0.127660 | 0.337318 | 0.000000 | 0.000000 | |
| Form of collection used | Everything or nothing | 12.61631 | 0.000011 | 0.031250 | 0.175368 | 0.106383 | 0.311661 | 0.500000 | 0.527046 |
| Take as much as you want | 1.23377 | 0.294920 | 0.328125 | 0.473242 | 0.255319 | 0.440755 | 0.100000 | 0.316228 | |
| Achievement of the minimum financial goal | 2.44575 | 0.091044 | 0.546875 | 0.501733 | 0.425532 | 0.499769 | 0.200000 | 0.421637 | |
| Mixed | 1.63221 | 0.199880 | 0.093750 | 0.293785 | 0.212766 | 0.413688 | 0.200000 | 0.421637 | |
| Value of the funds raised | PLN 5000–10,000 | 1.36689 | 0.258905 | 0.046875 | 0.213042 | 0.000000 | 0.000000 | 0.000000 | 0.000000 |
| PLN 10,001–20,000 | 0.33732 | 0.714364 | 0.203125 | 0.405505 | 0.170213 | 0.379883 | 0.100000 | 0.316228 | |
| PLN 20,000–40,000 | 4.73503 | 0.010518 | 0.640625 | 0.483610 | 0.361702 | 0.485688 | 0.400000 | 0.516398 | |
| PLN 40,001–80,000 | 3.27844 | 0.041147 | 0.093750 | 0.293785 | 0.276596 | 0.452151 | 0.200000 | 0.421637 | |
| PLN 80,001–120,000 | 1.89858 | 0.154329 | 0.015625 | 0.125000 | 0.085106 | 0.282057 | 0.000000 | 0.000000 | |
| PLN 120,000–160,000 | 4.96835 | 0.008479 | 0.000000 | 0.000000 | 0.085106 | 0.282057 | 0.200000 | 0.421637 | |
| PLN 160,000–200,000 | 2.77045 | 0.066712 | 0.000000 | 0.000000 | 0.021277 | 0.145865 | 0.100000 | 0.316228 | |
| Purpose of raising funds | Increase in sales | 0.376082 | 0.687366 | 0.359375 | 0.483610 | 0.361702 | 0.485688 | 0.500000 | 0.527046 |
| Reduction in the cost of capital | 2.734172 | 0.069065 | 0.187500 | 0.393398 | 0.063830 | 0.247092 | 0.000000 | 0.000000 | |
| Greater internationalization of sales (understood as % of total sales) | 3.497158 | 0.033459 | 0.140625 | 0.350382 | 0.085106 | 0.282057 | 0.400000 | 0.516398 | |
| Reduction in operating costs | 0.874667 | 0.419686 | 0.296875 | 0.460493 | 0.297872 | 0.462267 | 0.100000 | 0.316228 | |
| Improved customer retention | 2.048397 | 0.133502 | 0.265625 | 0.445157 | 0.446809 | 0.502538 | 0.400000 | 0.516398 | |
| Acquisition of new customers | 0.202922 | 0.816626 | 0.328125 | 0.473242 | 0.297872 | 0.462267 | 0.400000 | 0.516398 | |
| Increased customer satisfaction | 0.616849 | 0.541373 | 0.156250 | 0.365963 | 0.170213 | 0.379883 | 0.300000 | 0.483046 | |
| Increasing the number of distribution channels | 3.493413 | 0.033577 | 0.109375 | 0.314576 | 0.297872 | 0.462267 | 0.300000 | 0.483046 | |
| Shortening the contact between the customer and the seller | 0.105569 | 0.899898 | 0.156250 | 0.365963 | 0.148936 | 0.359875 | 0.100000 | 0.316228 | |
| Advertising expenses | 2.401289 | 0.095016 | 0.062500 | 0.243975 | 0.191489 | 0.397727 | 0.200000 | 0.421637 | |
| Increasing brand awareness | 0.938532 | 0.394102 | 0.078125 | 0.270490 | 0.127660 | 0.337318 | 0.000000 | 0.000000 | |
| Introduction of innovative products (goods and services) | 1.154628 | 0.318709 | 0.859375 | 0.350382 | 0.744681 | 0.440755 | 0.800000 | 0.421637 | |
| New investments in IT | 0.781499 | 0.460074 | 0.343750 | 0.478714 | 0.404255 | 0.496053 | 0.200000 | 0.421637 | |
| Staff training | 1.291295 | 0.278770 | 0.281250 | 0.453163 | 0.425532 | 0.499769 | 0.300000 | 0.483046 | |
| Purpose of running a CF campaign | Only financial | 0.372658 | 0.689709 | 0.109375 | 0.314576 | 0.106383 | 0.311661 | 0.200000 | 0.421637 |
| Marketing (advertising) | 2.401289 | 0.095016 | 0.062500 | 0.243975 | 0.191489 | 0.397727 | 0.200000 | 0.421637 | |
| Market check | 0.833489 | 0.437072 | 0.125000 | 0.333333 | 0.148936 | 0.359875 | 0.000000 | 0.000000 | |
| Acquiring sponsors | 0.721428 | 0.488189 | 0.406250 | 0.495015 | 0.468085 | 0.504375 | 0.600000 | 0.516398 | |
| Acquisition of new customers | 1.509932 | 0.225162 | 0.390625 | 0.491747 | 0.553191 | 0.502538 | 0.400000 | 0.516398 | |
| Expanding the supply channel | 2.455488 | 0.090196 | 0.234375 | 0.426956 | 0.425532 | 0.499769 | 0.400000 | 0.516398 | |
| All above | 0.177678 | 0.837436 | 0.093750 | 0.293785 | 0.063830 | 0.247092 | 0.100000 | 0.316228 | |
| Reason for the decision to use CF | No credit available | 0.384210 | 0.681837 | 0.296875 | 0.460493 | 0.234043 | 0.427976 | 0.200000 | 0.421637 |
| Checking the innovative source | 0.325412 | 0.722876 | 0.109375 | 0.314576 | 0.127660 | 0.337318 | 0.200000 | 0.421637 | |
| There are no other sources for such a high amount | 1.014882 | 0.365587 | 0.406250 | 0.495015 | 0.319149 | 0.471186 | 0.200000 | 0.421637 | |
| Low cost of raising capital | 1.735689 | 0.180749 | 0.281250 | 0.453163 | 0.425532 | 0.499769 | 0.500000 | 0.527046 | |
| Transparent and simple procedures | 2.067958 | 0.131002 | 0.078125 | 0.270490 | 0.000000 | 0.000000 | 0.100000 | 0.316228 | |
| Campaign cost | PLN 500–1000 | 2.35537 | 0.099304 | 0.078125 | 0.270490 | 0.000000 | 0.000000 | 0.000000 | 0.000000 |
| PLN 1001–5000 | 2.90041 | 0.058932 | 0.796875 | 0.405505 | 0.638298 | 0.485688 | 0.500000 | 0.527046 | |
| PLN 5000–10,000 | 3.20499 | 0.044114 | 0.125000 | 0.333333 | 0.319149 | 0.471186 | 0.200000 | 0.421637 | |
| PLN 10,001–20,000 | 7.93683 | 0.000583 | 0.000000 | 0.000000 | 0.021277 | 0.145865 | 0.200000 | 0.421637 | |
| PLN 20,000–40,000 | 2.77045 | 0.066712 | 0.000000 | 0.000000 | 0.021277 | 0.145865 | 0.100000 | 0.316228 | |
| Costs incurred in connection with raising funds as part of a CF campaign | Commission for the collected portal | 1.34503 | 0.264496 | 0.484375 | 0.503706 | 0.574468 | 0.499769 | 0.300000 | 0.483046 |
| Legal support | 2.67969 | 0.072758 | 0.468750 | 0.502967 | 0.255319 | 0.440755 | 0.400000 | 0.516398 | |
| Platform maintenance costs | 2.33843 | 0.100935 | 0.390625 | 0.491747 | 0.212766 | 0.413688 | 0.200000 | 0.421637 | |
| Taxes | 13.63074 | 0.000005 | 0.078125 | 0.270490 | 0.468085 | 0.504375 | 0.200000 | 0.421637 | |
| Project organization | 2.11013 | 0.125773 | 0.109375 | 0.314576 | 0.021277 | 0.145865 | 0.000000 | 0.000000 | |
| Advertisement | 8.29910 | 0.000424 | 0.015625 | 0.125000 | 0.042553 | 0.204030 | 0.300000 | 0.483046 | |
| Financial and accounting services | 5.15090 | 0.007166 | 0.000000 | 0.000000 | 0.063830 | 0.247092 | 0.200000 | 0.421637 | |
| Employees | 3.02551 | 0.052314 | 0.000000 | 0.000000 | 0.085106 | 0.282057 | 0.100000 | 0.316228 | |
| Consulting services | 0.68849 | 0.504343 | 0.046875 | 0.213042 | 0.021277 | 0.145865 | 0.100000 | 0.316228 | |
| Benefits of CF | Quick access to funds | 0.706368 | 0.495507 | 4.140625 | 1.005811 | 4.276596 | 0.925535 | 4.500000 | 0.971825 |
| Low costs of obtaining funds | 0.608722 | 0.545745 | 4.218750 | 1.075982 | 4.000000 | 1.000000 | 4.200000 | 1.135292 | |
| Flexibility of this form of financing | 1.722764 | 0.183033 | 4.843750 | 0.801165 | 4.638298 | 0.845076 | 5.100000 | 0.567646 | |
| Company/brand promotion | 3.157032 | 0.046168 | 4.921875 | 0.625000 | 4.638298 | 0.673264 | 5.000000 | 0.471405 | |
| Gathering customer feedback | 0.294229 | 0.745651 | 4.718750 | 0.653896 | 4.723404 | 0.743146 | 4.900000 | 0.875595 | |
| Opportunity to obtain a sponsor | 0.334395 | 0.716447 | 4.828125 | 0.655978 | 4.808511 | 0.680099 | 5.000000 | 0.816497 | |
| Market research for the product/service | 0.023373 | 0.976903 | 4.671875 | 0.735812 | 4.702128 | 0.805279 | 4.700000 | 0.674949 | |
| The ability to influence the course of the campaign | 0.901039 | 0.408923 | 4.937500 | 0.687184 | 4.787234 | 0.587410 | 5.000000 | 0.666667 | |
| Platform assistance in preparing the campaign | 1.334354 | 0.267272 | 4.890625 | 0.537991 | 4.936170 | 0.639438 | 4.600000 | 0.699206 | |
| CF risk | Ability to steal an idea | 2.187078 | 0.116774 | 4.265625 | 1.116147 | 3.851064 | 1.042128 | 4.300000 | 0.948683 |
| Ability to copy the project | 1.770882 | 0.174675 | 4.234375 | 0.971698 | 4.404255 | 0.924535 | 3.800000 | 0.788811 | |
| High campaign costs | 0.225082 | 0.798792 | 3.078125 | 1.185959 | 3.191489 | 1.154166 | 3.300000 | 1.251666 | |
| Short campaign duration | 0.024927 | 0.975386 | 3.218750 | 1.030776 | 3.170213 | 1.239199 | 3.200000 | 1.229273 | |
| Long period of preparation for the campaign | 0.438447 | 0.646084 | 3.156250 | 1.057381 | 3.106383 | 1.417807 | 3.500000 | 1.080123 | |
| Specialized knowledge of social media | 0.098863 | 0.905942 | 2.671875 | 0.817559 | 2.680851 | 0.911434 | 2.800000 | 0.788811 | |
| Tax obligations | 0.556928 | 0.574465 | 4.890625 | 0.737159 | 4.744681 | 0.793125 | 4.900000 | 0.567646 | |
| Non-transparent legal regulations | 2.645938 | 0.075146 | 4.609375 | 0.704119 | 4.510638 | 0.776624 | 5.100000 | 0.737865 |
| Study Area | Factors Tested | Fisher Statistics | p-Value | 1 Year | 2–3 Years | 4–5 Years | >5 Years | ||||
|---|---|---|---|---|---|---|---|---|---|---|---|
| Mean | Standard Deviation | Mean | Standard Deviation | Mean | Standard Deviation | Mean | Standard Deviation | ||||
| Form of financing the activity | Own funds | 2.016781 | 0.115361 | 0.125000 | 0.353553 | 0.461538 | 0.503382 | 0.540541 | 0.505228 | 0.333333 | 0.481543 |
| Loans in the family, among friends | 1.008531 | 0.391652 | 0.500000 | 0.534522 | 0.423077 | 0.498867 | 0.297297 | 0.463373 | 0.500000 | 0.510754 | |
| Trade credit | 1.031634 | 0.381311 | 0.000000 | 0.000000 | 0.000000 | 0.000000 | 0.054054 | 0.229243 | 0.041667 | 0.204124 | |
| Bank credit | 0.687744 | 0.561285 | 0.000000 | 0.000000 | 0.134615 | 0.344642 | 0.189189 | 0.397061 | 0.125000 | 0.337832 | |
| Co-financing by partners | 1.725874 | 0.165478 | 0.250000 | 0.462910 | 0.076923 | 0.269069 | 0.216216 | 0.417342 | 0.083333 | 0.282330 | |
| Leasing | 0.615018 | 0.606605 | 0.250000 | 0.462910 | 0.192308 | 0.397959 | 0.189189 | 0.397061 | 0.083333 | 0.282330 | |
| Funds from the European Union | 0.341237 | 0.795542 | 0.125000 | 0.353553 | 0.115385 | 0.322603 | 0.081081 | 0.276725 | 0.166667 | 0.380693 | |
| Phase of development of the enterprise during which it used CF | Founding phase | 21.60432 | 0.000000 | 1.000000 | 0.000000 | 0.230769 | 0.425436 | 0.081081 | 0.276725 | 0.000000 | 0.000000 |
| Start-up phase | 1.33943 | 0.264983 | 0.000000 | 0.000000 | 0.326923 | 0.473665 | 0.351351 | 0.483978 | 0.291667 | 0.464306 | |
| Expansion phase | 2.54736 | 0.059273 | 0.000000 | 0.000000 | 0.442308 | 0.501506 | 0.513514 | 0.506712 | 0.375000 | 0.494535 | |
| Maturity phase | 10.51660 | 0.000004 | 0.000000 | 0.000000 | 0.000000 | 0.000000 | 0.054054 | 0.229243 | 0.333333 | 0.481543 | |
| CF model that was used | Equity | 3.514967 | 0.017420 | 0.000000 | 0.000000 | 0.057692 | 0.235435 | 0.216216 | 0.417342 | 0.291667 | 0.464306 |
| Sponsorship | 1.445776 | 0.233070 | 0.000000 | 0.000000 | 0.307692 | 0.466041 | 0.351351 | 0.483978 | 0.375000 | 0.494535 | |
| Donative | 2.424286 | 0.069217 | 0.750000 | 0.462910 | 0.557692 | 0.501506 | 0.351351 | 0.483978 | 0.375000 | 0.494535 | |
| Mortgage | 0.748255 | 0.525486 | 0.250000 | 0.462910 | 0.076923 | 0.269069 | 0.108108 | 0.314800 | 0.125000 | 0.337832 | |
| Form of collection used | Everything or nothing | 2.308813 | 0.080036 | 0.000000 | 0.000000 | 0.038462 | 0.194184 | 0.135135 | 0.346583 | 0.208333 | 0.414851 |
| Take as much as you want | 0.177539 | 0.911434 | 0.375000 | 0.517549 | 0.269231 | 0.447888 | 0.297297 | 0.463373 | 0.250000 | 0.442326 | |
| Achievement of the minimum financial goal | 0.470452 | 0.703455 | 0.625000 | 0.517549 | 0.500000 | 0.504878 | 0.432432 | 0.502247 | 0.416667 | 0.503610 | |
| Mixed | 0.768429 | 0.513945 | 0.000000 | 0.000000 | 0.192308 | 0.397959 | 0.135135 | 0.346583 | 0.125000 | 0.337832 | |
| Value of the funds raised | PLN 5000–10,000 | 6.993465 | 0.000228 | 0.250000 | 0.462910 | 0.019231 | 0.138675 | 0.000000 | 0.000000 | 0.000000 | 0.000000 |
| PLN 10,001–20,000 | 0.333916 | 0.800834 | 0.125000 | 0.353553 | 0.192308 | 0.397959 | 0.216216 | 0.417342 | 0.125000 | 0.337832 | |
| PLN 20,000–40,000 | 0.084144 | 0.968570 | 0.500000 | 0.534522 | 0.538462 | 0.503382 | 0.486486 | 0.506712 | 0.500000 | 0.510754 | |
| PLN 40,001–80,000 | 1.909889 | 0.131776 | 0.125000 | 0.353553 | 0.153846 | 0.364321 | 0.108108 | 0.314800 | 0.333333 | 0.481543 | |
| PLN 80,001–120,000 | 0.616334 | 0.605764 | 0.000000 | 0.000000 | 0.057692 | 0.235435 | 0.054054 | 0.229243 | 0.000000 | 0.000000 | |
| PLN 120,000–160,000 | 0.444857 | 0.721392 | 0.000000 | 0.000000 | 0.038462 | 0.194184 | 0.081081 | 0.276725 | 0.041667 | 0.204124 | |
| PLN 160,000–200,000 | 1.547107 | 0.206049 | 0.000000 | 0.000000 | 0.000000 | 0.000000 | 0.054054 | 0.229243 | 0.000000 | 0.000000 | |
| Purpose of raising funds | Increase in sales | 2.149237 | 0.097767 | 0.125000 | 0.353553 | 0.480769 | 0.504505 | 0.351351 | 0.483978 | 0.250000 | 0.442326 |
| Reduction in the cost of capital | 0.821368 | 0.484601 | 0.125000 | 0.353553 | 0.153846 | 0.364321 | 0.054054 | 0.229243 | 0.166667 | 0.380693 | |
| Greater internationalization of sales (understood as % of total sales) | 1.240049 | 0.298426 | 0.125000 | 0.353553 | 0.134615 | 0.344642 | 0.216216 | 0.417342 | 0.041667 | 0.204124 | |
| Reduction in operating costs | 1.142049 | 0.335138 | 0.375000 | 0.517549 | 0.211538 | 0.412384 | 0.378378 | 0.491672 | 0.250000 | 0.442326 | |
| Improved customer retention | 0.886767 | 0.450228 | 0.375000 | 0.517549 | 0.269231 | 0.447888 | 0.432432 | 0.502247 | 0.375000 | 0.494535 | |
| Acquisition of new customers | 1.984732 | 0.120062 | 0.000000 | 0.000000 | 0.403846 | 0.495454 | 0.270270 | 0.450225 | 0.333333 | 0.481543 | |
| Increased customer satisfaction | 0.575891 | 0.631979 | 0.250000 | 0.462910 | 0.192308 | 0.397959 | 0.108108 | 0.314800 | 0.208333 | 0.414851 | |
| Increasing the number of distribution channels | 0.999294 | 0.395854 | 0.000000 | 0.000000 | 0.250000 | 0.437237 | 0.189189 | 0.397061 | 0.166667 | 0.380693 | |
| Shortening the contact between the customer and the seller | 0.435148 | 0.728246 | 0.125000 | 0.353553 | 0.153846 | 0.364321 | 0.189189 | 0.397061 | 0.083333 | 0.282330 | |
| Advertising expenses | 0.899251 | 0.443901 | 0.250000 | 0.462910 | 0.076923 | 0.269069 | 0.162162 | 0.373684 | 0.125000 | 0.337832 | |
| Increasing brand awareness | 0.061245 | 0.980072 | 0.125000 | 0.353553 | 0.096154 | 0.297678 | 0.081081 | 0.276725 | 0.083333 | 0.282330 | |
| Introduction of innovative products (goods and services) | 0.325842 | 0.806670 | 0.750000 | 0.462910 | 0.788462 | 0.412384 | 0.810811 | 0.397061 | 0.875000 | 0.337832 | |
| New investments in IT | 1.879535 | 0.136837 | 0.125000 | 0.353553 | 0.423077 | 0.498867 | 0.405405 | 0.497743 | 0.208333 | 0.414851 | |
| Staff training | 2.194785 | 0.092346 | 0.500000 | 0.534522 | 0.230769 | 0.425436 | 0.351351 | 0.483978 | 0.500000 | 0.510754 | |
| Purpose of running a CF campaign | Only financial | 0.413568 | 0.743566 | 0.000000 | 0.000000 | 0.134615 | 0.344642 | 0.108108 | 0.314800 | 0.125000 | 0.337832 |
| Marketing (advertising) | 0.899251 | 0.443901 | 0.250000 | 0.462910 | 0.076923 | 0.269069 | 0.162162 | 0.373684 | 0.125000 | 0.337832 | |
| Market check | 1.179990 | 0.320466 | 0.000000 | 0.000000 | 0.153846 | 0.364321 | 0.162162 | 0.373684 | 0.041667 | 0.204124 | |
| Acquiring sponsors | 0.890924 | 0.448113 | 0.250000 | 0.462910 | 0.519231 | 0.504505 | 0.405405 | 0.497743 | 0.416667 | 0.503610 | |
| Acquisition of new customers | 0.566906 | 0.637900 | 0.625000 | 0.517549 | 0.442308 | 0.501506 | 0.486486 | 0.506712 | 0.375000 | 0.494535 | |
| Expanding the supply channel | 1.423347 | 0.239486 | 0.000000 | 0.000000 | 0.365385 | 0.486236 | 0.324324 | 0.474579 | 0.333333 | 0.481543 | |
| All above | 2.742442 | 0.046331 | 0.250000 | 0.462910 | 0.019231 | 0.138675 | 0.081081 | 0.276725 | 0.166667 | 0.380693 | |
| Reason for the decision to use CF | No credit available | 1.677208 | 0.175694 | 0.125000 | 0.353553 | 0.365385 | 0.486236 | 0.189189 | 0.397061 | 0.208333 | 0.414851 |
| Checking the innovative source | 0.281712 | 0.838512 | 0.125000 | 0.353553 | 0.096154 | 0.297678 | 0.162162 | 0.373684 | 0.125000 | 0.337832 | |
| There are no other sources for such a high amount | 0.551796 | 0.647931 | 0.375000 | 0.517549 | 0.346154 | 0.480384 | 0.297297 | 0.463373 | 0.458333 | 0.508977 | |
| Low cost of raising capital | 0.707215 | 0.549574 | 0.375000 | 0.517549 | 0.346154 | 0.480384 | 0.432432 | 0.502247 | 0.250000 | 0.442326 | |
| Transparent and simple procedures | 1.452965 | 0.231048 | 0.000000 | 0.000000 | 0.019231 | 0.138675 | 0.054054 | 0.229243 | 0.125000 | 0.337832 | |
| Campaign cost | PLN 500–1000 | 3.525029 | 0.017199 | 0.250000 | 0.462910 | 0.038462 | 0.194184 | 0.027027 | 0.164399 | 0.000000 | 0.000000 |
| PLN 1001–5000 | 0.255892 | 0.857004 | 0.625000 | 0.517549 | 0.730769 | 0.447888 | 0.675676 | 0.474579 | 0.750000 | 0.442326 | |
| PLN 5000–10,000 | 0.401097 | 0.752467 | 0.125000 | 0.353553 | 0.230769 | 0.425436 | 0.162162 | 0.373684 | 0.250000 | 0.442326 | |
| PLN 10,001–20,000 | 2.388916 | 0.072368 | 0.000000 | 0.000000 | 0.000000 | 0.000000 | 0.081081 | 0.276725 | 0.000000 | 0.000000 | |
| PLN 20,000–40,000 | 1.547107 | 0.206049 | 0.000000 | 0.000000 | 0.000000 | 0.000000 | 0.054054 | 0.229243 | 0.000000 | 0.000000 | |
| Costs incurred in connection with raising funds as part of a CF campaign | Commission for the collected portal | 0.885259 | 0.450997 | 0.750000 | 0.462910 | 0.500000 | 0.504878 | 0.513514 | 0.506712 | 0.416667 | 0.503610 |
| Legal support | 0.260159 | 0.853959 | 0.500000 | 0.534522 | 0.365385 | 0.486236 | 0.351351 | 0.483978 | 0.416667 | 0.503610 | |
| Platform maintenance costs | 0.718861 | 0.542656 | 0.250000 | 0.462910 | 0.307692 | 0.466041 | 0.243243 | 0.434959 | 0.416667 | 0.503610 | |
| Taxes | 1.365457 | 0.256817 | 0.000000 | 0.000000 | 0.211538 | 0.412384 | 0.270270 | 0.450225 | 0.333333 | 0.481543 | |
| Project organization | 1.045684 | 0.375140 | 0.000000 | 0.000000 | 0.096154 | 0.297678 | 0.081081 | 0.276725 | 0.000000 | 0.000000 | |
| Advertisement | 0.374079 | 0.771853 | 0.000000 | 0.000000 | 0.038462 | 0.194184 | 0.054054 | 0.229243 | 0.083333 | 0.282330 | |
| Financial and accounting services | 0.288175 | 0.833862 | 0.000000 | 0.000000 | 0.057692 | 0.235435 | 0.027027 | 0.164399 | 0.041667 | 0.204124 | |
| Employees | 0.616334 | 0.605764 | 0.000000 | 0.000000 | 0.057692 | 0.235435 | 0.054054 | 0.229243 | 0.000000 | 0.000000 | |
| Consulting services | 0.946323 | 0.420710 | 0.000000 | 0.000000 | 0.038462 | 0.194184 | 0.081081 | 0.276725 | 0.000000 | 0.000000 | |
| Benefits of CF | Quick access to funds | 1.162857 | 0.327018 | 4.500000 | 0.534522 | 4.057692 | 0.978463 | 4.405405 | 0.896272 | 4.208333 | 1.141287 |
| Low costs of obtaining funds | 1.713706 | 0.167977 | 3.875000 | 0.991031 | 3.923077 | 0.967028 | 4.351351 | 0.888701 | 4.333333 | 1.372610 | |
| Flexibility of this form of financing | 0.651954 | 0.583282 | 4.500000 | 0.755929 | 4.846154 | 0.801582 | 4.702703 | 0.811886 | 4.875000 | 0.850192 | |
| Company/brand promotion | 0.291075 | 0.831773 | 4.875000 | 0.640870 | 4.846154 | 0.696901 | 4.837838 | 0.500750 | 4.708333 | 0.750604 | |
| Gathering customer feedback | 1.661078 | 0.179212 | 4.750000 | 0.462910 | 4.615385 | 0.745019 | 4.729730 | 0.693167 | 5.000000 | 0.659380 | |
| Opportunity to obtain a sponsor | 0.546546 | 0.651439 | 4.750000 | 0.707107 | 4.884615 | 0.646373 | 4.729730 | 0.732145 | 4.916667 | 0.653863 | |
| Market research for the product/service | 0.288366 | 0.833724 | 4.500000 | 0.534522 | 4.653846 | 0.737899 | 4.729730 | 0.838274 | 4.750000 | 0.737210 | |
| The ability to influence the course of the campaign | 0.452644 | 0.715914 | 5.000000 | 0.755929 | 4.807692 | 0.715061 | 4.945946 | 0.524190 | 4.916667 | 0.653863 | |
| Platform assistance in preparing the campaign | 0.669897 | 0.572179 | 4.875000 | 0.353553 | 4.903846 | 0.602596 | 4.783784 | 0.629600 | 5.000000 | 0.589768 | |
| CF risk | Ability to steal an idea | 2.148608 | 0.097844 | 4.625000 | 1.187735 | 4.269231 | 1.011994 | 3.783784 | 1.250225 | 4.083333 | 0.829702 |
| Ability to copy the project | 0.652804 | 0.582752 | 4.375000 | 0.744024 | 4.269231 | 1.011994 | 4.378378 | 0.681149 | 4.041667 | 1.197068 | |
| High campaign costs | 1.279449 | 0.284728 | 3.250000 | 1.281740 | 3.230769 | 1.198289 | 2.837838 | 0.928365 | 3.375000 | 1.377222 | |
| Short campaign duration | 1.281643 | 0.283983 | 2.500000 | 0.755929 | 3.326923 | 1.115333 | 3.162162 | 1.258604 | 3.208333 | 0.977093 | |
| Long period of preparation for the campaign | 0.920378 | 0.433362 | 2.500000 | 0.755929 | 3.230769 | 1.198289 | 3.243243 | 1.233905 | 3.125000 | 1.295897 | |
| Specialized knowledge of social media | 0.263042 | 0.851900 | 2.875000 | 0.640870 | 2.711538 | 0.914728 | 2.675676 | 0.747368 | 2.583333 | 0.928611 | |
| Tax obligations | 0.631391 | 0.596189 | 5.125000 | 0.640870 | 4.769231 | 0.703364 | 4.891892 | 0.698561 | 4.791667 | 0.931533 | |
| Non-transparent legal regulations | 1.253244 | 0.293773 | 4.125000 | 0.991031 | 4.634615 | 0.627127 | 4.675676 | 0.783654 | 4.625000 | 0.824226 |
| Study Area | Factors Tested | Fisher Statistics | p-Value | Combination of Internet Shop + Traditional Activity | Traditional Activity | Online Only | |||
|---|---|---|---|---|---|---|---|---|---|
| Mean | Standard Deviation | Mean | Standard Deviation | Mean | Standard Deviation | ||||
| Form of financing the activity | Own funds | 1.663410 | 0.193904 | 0.541667 | 0.508977 | 0.440476 | 0.499426 | 0.230769 | 0.438529 |
| Loans in the family, among friends | 1.502071 | 0.226895 | 0.250000 | 0.442326 | 0.440476 | 0.499426 | 0.461538 | 0.518875 | |
| Trade credit | 2.178784 | 0.117712 | 0.083333 | 0.282330 | 0.011905 | 0.109109 | 0.000000 | 0.000000 | |
| Bank credit | 0.306029 | 0.736948 | 0.125000 | 0.337832 | 0.154762 | 0.363850 | 0.076923 | 0.277350 | |
| Co-financing by partners | 4.811215 | 0.009803 | 0.291667 | 0.464306 | 0.071429 | 0.259086 | 0.230769 | 0.438529 | |
| Leasing | 0.854503 | 0.428110 | 0.125000 | 0.337832 | 0.202381 | 0.404188 | 0.076923 | 0.277350 | |
| Funds from the European Union | 1.577906 | 0.210731 | 0.166667 | 0.380693 | 0.083333 | 0.278045 | 0.230769 | 0.438529 | |
| Phase of development of the enterprise during which it used CF | Founding phase | 2.501508 | 0.086300 | 0.041667 | 0.204124 | 0.214286 | 0.412790 | 0.307692 | 0.480384 |
| Start-up phase | 2.740577 | 0.068643 | 0.500000 | 0.510754 | 0.261905 | 0.442312 | 0.230769 | 0.438529 | |
| Expansion phase | 0.044922 | 0.956088 | 0.416667 | 0.503610 | 0.428571 | 0.497844 | 0.384615 | 0.506370 | |
| Maturity phase | 0.349673 | 0.705646 | 0.041667 | 0.204124 | 0.095238 | 0.295307 | 0.076923 | 0.277350 | |
| CF model that was used | Equity | 2.141215 | 0.122056 | 0.250000 | 0.442326 | 0.142857 | 0.352029 | 0.000000 | 0.000000 |
| Sponsorship | 0.025295 | 0.975027 | 0.333333 | 0.481543 | 0.309524 | 0.465074 | 0.307692 | 0.480384 | |
| Donative | 1.477749 | 0.232342 | 0.416667 | 0.503610 | 0.452381 | 0.500717 | 0.692308 | 0.480384 | |
| Mortgage | 1.885107 | 0.156356 | 0.041667 | 0.503610 | 0.142857 | 0.500717 | 0.000000 | 0.480384 | |
| Form of collection used | Everything or nothing | 4.326183 | 0.015376 | 0.250000 | 0.442326 | 0.071429 | 0.259086 | 0.000000 | 0.000000 |
| Take as much as you want | 0.698480 | 0.499385 | 0.333333 | 0.481543 | 0.250000 | 0.435613 | 0.384615 | 0.506370 | |
| Achievement of the minimum financial goal | 1.506007 | 0.226026 | 0.333333 | 0.481543 | 0.488095 | 0.502860 | 0.615385 | 0.506370 | |
| Mixed | 2.141215 | 0.122056 | 0.083333 | 0.282330 | 0.190476 | 0.395035 | 0.000000 | 0.000000 | |
| Value of the funds raised | PLN 5000–10,000 | 0.668197 | 0.514561 | 0.000000 | 0.000000 | 0.035714 | 0.186691 | 0.000000 | 0.000000 |
| PLN 10,001–20,000 | 2.040265 | 0.134555 | 0.166667 | 0.380693 | 0.154762 | 0.363850 | 0.384615 | 0.506370 | |
| PLN 20,000–40,000 | 1.343861 | 0.264799 | 0.375000 | 0.494535 | 0.559524 | 0.499426 | 0.461538 | 0.518875 | |
| PLN 40,001–80,000 | 0.523138 | 0.594026 | 0.208333 | 0.414851 | 0.178571 | 0.385293 | 0.076923 | 0.277350 | |
| PLN 80,001–120,000 | 0.236296 | 0.789920 | 0.041667 | 0.204124 | 0.035714 | 0.186691 | 0.076923 | 0.277350 | |
| PLN 120,000–160,000 | 1.974083 | 0.143449 | 0.125000 | 0.337832 | 0.035714 | 0.186691 | 0.000000 | 0.000000 | |
| PLN 160,000–200,000 | 4.299775 | 0.015759 | 0.083333 | 0.282330 | 0.000000 | 0.000000 | 0.000000 | 0.000000 | |
| Purpose of raising funds | Increase in sales | 0.257832 | 0.773159 | 0.375000 | 0.494535 | 0.357143 | 0.482035 | 0.461538 | 0.518875 |
| Reduction in the cost of capital | 1.448814 | 0.238995 | 0.041667 | 0.204124 | 0.130952 | 0.339374 | 0.230769 | 0.438529 | |
| Greater internationalization of sales (understood as % of total sales) | 0.657430 | 0.520069 | 0.166667 | 0.380693 | 0.119048 | 0.325790 | 0.230769 | 0.438529 | |
| Reduction in operating costs | 0.736972 | 0.480751 | 0.250000 | 0.442326 | 0.309524 | 0.465074 | 0.153846 | 0.375534 | |
| Improved customer retention | 1.755583 | 0.177290 | 0.500000 | 0.510754 | 0.321429 | 0.469830 | 0.230769 | 0.438529 | |
| Acquisition of new customers | 0.378121 | 0.685975 | 0.375000 | 0.494535 | 0.297619 | 0.459957 | 0.384615 | 0.506370 | |
| Increased customer satisfaction | 0.292727 | 0.746766 | 0.125000 | 0.337832 | 0.190476 | 0.395035 | 0.153846 | 0.375534 | |
| Increasing the number of distribution channels | 2.101859 | 0.126782 | 0.333333 | 0.481543 | 0.178571 | 0.385293 | 0.076923 | 0.277350 | |
| Shortening the contact between the customer and the seller | 1.483782 | 0.230978 | 0.208333 | 0.414851 | 0.154762 | 0.363850 | 0.000000 | 0.000000 | |
| Advertising expenses | 1.020266 | 0.363657 | 0.208333 | 0.414851 | 0.107143 | 0.311152 | 0.076923 | 0.277350 | |
| Increasing brand awareness | 1.402194 | 0.250126 | 0.041667 | 0.204124 | 0.119048 | 0.325790 | 0.000000 | 0.000000 | |
| Introduction of innovative products (goods and services) | 2.320824 | 0.102659 | 0.666667 | 0.481543 | 0.833333 | 0.374916 | 0.923077 | 0.277350 | |
| New investments in IT | 0.926857 | 0.398658 | 0.250000 | 0.442326 | 0.369048 | 0.485445 | 0.461538 | 0.518875 | |
| Staff training | 2.928550 | 0.057373 | 0.541667 | 0.508977 | 0.297619 | 0.459957 | 0.230769 | 0.438529 | |
| Purpose of running a CF campaign | Only financial | 1.033063 | 0.359111 | 0.041667 | 0.204124 | 0.142857 | 0.352029 | 0.076923 | 0.277350 |
| Marketing (advertising) | 1.020266 | 0.363657 | 0.208333 | 0.414851 | 0.107143 | 0.311152 | 0.076923 | 0.277350 | |
| Market check | 1.721956 | 0.183176 | 0.208333 | 0.414851 | 0.119048 | 0.325790 | 0.000000 | 0.000000 | |
| Acquiring sponsors | 0.018441 | 0.981731 | 0.458333 | 0.508977 | 0.440476 | 0.499426 | 0.461538 | 0.518875 | |
| Acquisition of new customers | 1.837569 | 0.163730 | 0.625000 | 0.494535 | 0.404762 | 0.493794 | 0.461538 | 0.518875 | |
| Expanding the supply channel | 2.598035 | 0.078673 | 0.500000 | 0.510754 | 0.261905 | 0.442312 | 0.384615 | 0.506370 | |
| All above | 1.177541 | 0.311628 | 0.041667 | 0.204124 | 0.107143 | 0.311152 | 0.000000 | 0.000000 | |
| Reason for the decision to use CF | No credit available | 0.270059 | 0.763805 | 0.208333 | 0.414851 | 0.273810 | 0.448591 | 0.307692 | 0.480384 |
| Checking the innovative source | 0.249483 | 0.779613 | 0.083333 | 0.282330 | 0.130952 | 0.339374 | 0.153846 | 0.375534 | |
| There are no other sources for such a high amount | 2.140391 | 0.122153 | 0.208333 | 0.414851 | 0.369048 | 0.485445 | 0.538462 | 0.518875 | |
| Low cost of raising capital | 3.142431 | 0.046813 | 0.541667 | 0.508977 | 0.333333 | 0.474236 | 0.153846 | 0.375534 | |
| Transparent and simple procedures | 0.807804 | 0.448286 | 0.000000 | 0.000000 | 0.059524 | 0.238024 | 0.076923 | 0.277350 | |
| Campaign cost | PLN 500–1000 | 2.679335 | 0.072783 | 0.000000 | 0.000000 | 0.035714 | 0.186691 | 0.153846 | 0.375534 |
| PLN 1001–5000 | 3.904530 | 0.022805 | 0.541667 | 0.508977 | 0.785714 | 0.412790 | 0.538462 | 0.518875 | |
| PLN 5000–10,000 | 1.340003 | 0.265800 | 0.291667 | 0.464306 | 0.166667 | 0.374916 | 0.307692 | 0.480384 | |
| PLN 10,001–20,000 | 2.178784 | 0.117712 | 0.083333 | 0.282330 | 0.011905 | 0.109109 | 0.000000 | 0.000000 | |
| PLN 20,000–40,000 | 4.299775 | 0.015759 | 0.083333 | 0.282330 | 0.000000 | 0.000000 | 0.000000 | 0.000000 | |
| Costs incurred in connection with raising funds as part of a CF campaign | Commission for the collected portal | 1.310522 | 0.273575 | 0.583333 | 0.503610 | 0.511905 | 0.502860 | 0.307692 | 0.480384 |
| Legal support | 0.777638 | 0.461830 | 0.375000 | 0.494535 | 0.357143 | 0.482035 | 0.538462 | 0.518875 | |
| Platform maintenance costs | 2.799369 | 0.064895 | 0.125000 | 0.337832 | 0.333333 | 0.474236 | 0.461538 | 0.518875 | |
| Taxes | 2.357525 | 0.099098 | 0.250000 | 0.442326 | 0.273810 | 0.448591 | 0.000000 | 0.000000 | |
| Project organization | 0.097161 | 0.907482 | 0.083333 | 0.282330 | 0.059524 | 0.238024 | 0.076923 | 0.277350 | |
| Advertisement | 2.166959 | 0.119062 | 0.125000 | 0.337832 | 0.023810 | 0.153371 | 0.076923 | 0.277350 | |
| Financial and accounting services | 6.443617 | 0.002209 | 0.166667 | 0.380693 | 0.011905 | 0.109109 | 0.000000 | 0.000000 | |
| Employees | 0.315938 | 0.729720 | 0.041667 | 0.204124 | 0.047619 | 0.214238 | 0.000000 | 0.000000 | |
| Consulting services | 3.655393 | 0.028822 | 0.083333 | 0.282330 | 0.011905 | 0.109109 | 0.153846 | 0.375534 | |
| Benefits of CF | Quick access to funds | 0.381178 | 0.683895 | 4.250000 | 0.793999 | 4.250000 | 1.028216 | 4.000000 | 0.912871 |
| Low costs of obtaining funds | 0.062604 | 0.939347 | 4.083333 | 1.017955 | 4.154762 | 1.069783 | 4.076923 | 1.037749 | |
| Flexibility of this form of financing | 0.341130 | 0.711665 | 4.666667 | 0.761387 | 4.821429 | 0.778641 | 4.769231 | 1.091928 | |
| Company/brand promotion | 1.892577 | 0.155229 | 4.666667 | 0.701964 | 4.892857 | 0.640366 | 4.615385 | 0.506370 | |
| Gathering customer feedback | 1.576605 | 0.210998 | 4.541667 | 0.721060 | 4.809524 | 0.685059 | 4.615385 | 0.767948 | |
| Opportunity to obtain a sponsor | 3.654378 | 0.028849 | 4.958333 | 0.690253 | 4.738095 | 0.660760 | 5.230769 | 0.599145 | |
| Market research for the product/service | 0.372795 | 0.689615 | 4.708333 | 0.624094 | 4.654762 | 0.783782 | 4.846154 | 0.800641 | |
| The ability to influence the course of the campaign | 0.646872 | 0.525528 | 4.875000 | 0.612372 | 4.857143 | 0.642714 | 5.076923 | 0.759555 | |
| Platform assistance in preparing the campaign | 0.292935 | 0.746612 | 4.875000 | 0.740887 | 4.904762 | 0.551429 | 4.769231 | 0.599145 | |
| CF risk | Ability to steal an idea | 0.920842 | 0.401026 | 3.958333 | 1.160179 | 4.095238 | 1.071189 | 4.461538 | 1.050031 |
| Ability to copy the project | 0.698047 | 0.499599 | 4.208333 | 0.931533 | 4.321429 | 0.907276 | 4.000000 | 1.224745 | |
| High campaign costs | 0.484909 | 0.616974 | 3.125000 | 1.115601 | 3.190476 | 1.187040 | 2.846154 | 1.214232 | |
| Short campaign duration | 0.015265 | 0.984853 | 3.166667 | 1.307725 | 3.202381 | 1.117007 | 3.230769 | 0.832050 | |
| Long period of preparation for the campaign | 0.000644 | 0.999356 | 3.166667 | 1.340560 | 3.166667 | 1.230470 | 3.153846 | 0.800641 | |
| Specialized knowledge of social media | 0.218451 | 0.804087 | 2.708333 | 0.806450 | 2.702381 | 0.875087 | 2.538462 | 0.776250 | |
| Tax obligations | 0.966714 | 0.383322 | 4.666667 | 0.637022 | 4.857143 | 0.762729 | 5.000000 | 0.816497 | |
| Non-transparent legal regulations | 0.676092 | 0.510560 | 4.625000 | 1.013496 | 4.642857 | 0.687984 | 4.384615 | 0.506370 |
| Study Area | Factors Tested | Fisher Statistics | p-Value | Services | Industry | Agriculture | |||
|---|---|---|---|---|---|---|---|---|---|
| Mean | Standard Deviation | Mean | Standard Deviation | Mean | Standard Deviation | ||||
| Form of financing the activity | Own funds | 0.09372 | 0.910606 | 0.453333 | 0.50117 | 0.414634 | 0.498779 | 0.400000 | 0.547723 |
| Loans in the family, among friends | 0.02887 | 0.971549 | 0.413333 | 0.495748 | 0.390244 | 0.493865 | 0.400000 | 0.547723 | |
| Trade credit | 0.06750 | 0.934761 | 0.026667 | 0.162192 | 0.02439 | 0.156174 | 0.000000 | 0.000000 | |
| Bank credit | 1.85080 | 0.161644 | 0.186667 | 0.392268 | 0.073171 | 0.263652 | 0.000000 | 0.000000 | |
| Co-financing by partners | 2.26468 | 0.108360 | 0.093333 | 0.292858 | 0.219512 | 0.419058 | 0.000000 | 0.000000 | |
| Leasing | 0.49472 | 0.611003 | 0.146667 | 0.356156 | 0.219512 | 0.419058 | 0.200000 | 0.447214 | |
| Funds from the European Union | 0.53643 | 0.586250 | 0.093333 | 0.292858 | 0.146341 | 0.357839 | 0.200000 | 0.447214 | |
| Phase of development of the enterprise during which it used CF | Founding phase | 0.75887 | 0.470468 | 0.213333 | 0.41242 | 0.170732 | 0.380949 | 0.000000 | 0.000000 |
| Start-up phase | 1.27464 | 0.283352 | 0.253333 | 0.437849 | 0.390244 | 0.493865 | 0.400000 | 0.547723 | |
| Expansion phase | 0.84780 | 0.430949 | 0.466667 | 0.502247 | 0.341463 | 0.480091 | 0.400000 | 0.547723 | |
| Maturity phase | 0.63139 | 0.533641 | 0.066667 | 0.251124 | 0.097561 | 0.300406 | 0.200000 | 0.447214 | |
| CF model that was used | Equity | 1.713992 | 0.184599 | 0.160000 | 0.369075 | 0.097561 | 0.300406 | 0.400000 | 0.547723 |
| Sponsorship | 1.216531 | 0.299944 | 0.320000 | 0.469617 | 0.341463 | 0.480091 | 0.000000 | 0.000000 | |
| Donative | 0.257874 | 0.773127 | 0.480000 | 0.502964 | 0.439024 | 0.502433 | 0.600000 | 0.547723 | |
| Mortgage | 0.832019 | 0.437706 | 0.080000 | 0.273120 | 0.146341 | 0.357839 | 0.200000 | 0.447214 | |
| Form of collection used | Everything or nothing | 0.293423 | 0.746249 | 0.093333 | 0.292858 | 0.097561 | 0.300406 | 0.200000 | 0.447214 |
| Take as much as you want | 0.585224 | 0.558590 | 0.253333 | 0.437849 | 0.341463 | 0.480091 | 0.200000 | 0.447214 | |
| Achievement of the minimum financial goal | 0.232206 | 0.793144 | 0.453333 | 0.501170 | 0.512195 | 0.506061 | 0.400000 | 0.547723 | |
| Mixed | 2.487521 | 0.087465 | 0.200000 | 0.402694 | 0.048780 | 0.218085 | 0.200000 | 0.447214 | |
| Value of the funds raised | PLN 5000–10,000 | 0.74568 | 0.476636 | 0.013333 | 0.115470 | 0.048780 | 0.218085 | 0.000000 | 0.000000 |
| PLN 10,001–20,000 | 0.97080 | 0.381784 | 0.213333 | 0.412420 | 0.146341 | 0.357839 | 0.000000 | 0.000000 | |
| PLN 20,000–40,000 | 1.37529 | 0.256788 | 0.453333 | 0.501170 | 0.609756 | 0.493865 | 0.600000 | 0.547723 | |
| PLN 40,001–80,000 | 3.20757 | 0.044007 | 0.240000 | 0.429959 | 0.073171 | 0.263652 | 0.000000 | 0.000000 | |
| PLN 80,001–120,000 | 1.60213 | 0.205819 | 0.066667 | 0.251124 | 0.000000 | 0.000000 | 0.000000 | 0.000000 | |
| PLN 120,000–160,000 | 10.95080 | 0.000043 | 0.000000 | 0.000000 | 0.097561 | 0.300406 | 0.400000 | 0.547723 | |
| PLN 160,000–200,000 | 0.14028 | 0.869255 | 0.013333 | 0.115470 | 0.024390 | 0.156174 | 0.000000 | 0.000000 | |
| Purpose of raising funds | Increase in sales | 2.25329 | 0.109556 | 0.426667 | 0.497924 | 0.317073 | 0.471117 | 0.000000 | 0.000000 |
| Reduction in the cost of capital | 0.65405 | 0.521810 | 0.146667 | 0.356156 | 0.097561 | 0.300406 | 0.000000 | 0.000000 | |
| Greater internationalization of sales (understood as % of total sales) | 1.83404 | 0.164292 | 0.106667 | 0.310768 | 0.219512 | 0.419058 | 0.000000 | 0.000000 | |
| Reduction in operating costs | 2.90562 | 0.058640 | 0.213333 | 0.41242 | 0.365854 | 0.487652 | 0.600000 | 0.547723 | |
| Improved customer retention | 0.40515 | 0.667803 | 0.373333 | 0.486947 | 0.292683 | 0.460646 | 0.400000 | 0.547723 | |
| Acquisition of new customers | 0.19044 | 0.826847 | 0.333333 | 0.474579 | 0.317073 | 0.471117 | 0.200000 | 0.447214 | |
| Increased customer satisfaction | 1.62184 | 0.201907 | 0.133333 | 0.342224 | 0.219512 | 0.419058 | 0.400000 | 0.547723 | |
| Increasing the number of distribution channels | 0.83539 | 0.436256 | 0.173333 | 0.381084 | 0.219512 | 0.419058 | 0.400000 | 0.547723 | |
| Shortening the contact between the customer and the seller | 1.28214 | 0.281278 | 0.186667 | 0.392268 | 0.097561 | 0.300406 | 0.000000 | 0.00 | |
| Advertising expenses | 1.86949 | 0.158741 | 0.106667 | 0.310768 | 0.121951 | 0.331295 | 0.400000 | 0.547723 | |
| Increasing brand awareness | 0.43294 | 0.649624 | 0.093333 | 0.292858 | 0.073171 | 0.263652 | 0.200000 | 0.447214 | |
| Introduction of innovative products (goods and services) | 0.75887 | 0.470468 | 0.786667 | 0.41242 | 0.829268 | 0.380949 | 1.000000 | 0.000000 | |
| New investments in IT | 0.52513 | 0.592854 | 0.386667 | 0.490266 | 0.292683 | 0.460646 | 0.400000 | 0.547723 | |
| Staff training | 0.04631 | 0.954766 | 0.333333 | 0.474579 | 0.341463 | 0.480091 | 0.400000 | 0.547723 | |
| Purpose of running a CF campaign | Only financial | 0.498582 | 0.608665 | 0.133333 | 0.342224 | 0.097561 | 0.300406 | 0.000000 | 0.000000 |
| Marketing (advertising) | 1.869490 | 0.158741 | 0.106667 | 0.310768 | 0.121951 | 0.331295 | 0.400000 | 0.547723 | |
| Market check | 0.860756 | 0.425480 | 0.093333 | 0.292858 | 0.170732 | 0.380949 | 0.200000 | 0.447214 | |
| Acquiring sponsors | 2.202643 | 0.115035 | 0.506667 | 0.503322 | 0.317073 | 0.471117 | 0.600000 | 0.547723 | |
| Acquisition of new customers | 0.254360 | 0.775837 | 0.480000 | 0.502964 | 0.414634 | 0.498779 | 0.400000 | 0.547723 | |
| Expanding the supply channel | 0.918249 | 0.402051 | 0.306667 | 0.464215 | 0.317073 | 0.471117 | 0.600000 | 0.547723 | |
| All above | 1.754617 | 0.177456 | 0.053333 | 0.226210 | 0.146341 | 0.357839 | 0.000000 | 0.000000 | |
| Reason for the decision to use CF | No credit available | 0.938166 | 0.394244 | 0.280000 | 0.452022 | 0.268293 | 0.448575 | 0.000000 | 0.000000 |
| Checking the innovative source | 0.289094 | 0.749471 | 0.133333 | 0.097561 | 0.300406 | 0.345746 | 0.200000 | 0.447214 | |
| There are no other sources for such a high amount | 2.112177 | 0.125525 | 0.400000 | 0.493197 | 0.243902 | 0.434769 | 0.600000 | 0.547723 | |
| Low cost of raising capital | 1.086996 | 0.340580 | 0.320000 | 0.469617 | 0.439024 | 0.502433 | 0.200000 | 0.447214 | |
| Transparent and simple procedures | 0.138694 | 0.870636 | 0.053333 | 0.226210 | 0.048780 | 0.218085 | 0.000000 | 0.000000 | |
| Campaign cost | PLN 500–1000 | 0.135081 | 0.873780 | 0.040000 | 0.197279 | 0.048780 | 0.218085 | 0.000000 | 0.000000 |
| PLN 1001–5000 | 0.162266 | 0.850404 | 0.720000 | 0.452022 | 0.707317 | 0.460646 | 0.600000 | 0.547723 | |
| PLN 5000–10,000 | 0.248426 | 0.780435 | 0.226667 | 0.421495 | 0.170732 | 0.380949 | 0.200000 | 0.447214 | |
| PLN 10,001–20,000 | 4.872512 | 0.009263 | 0.000000 | 0.000000 | 0.048780 | 0.218085 | 0.200000 | 0.447214 | |
| PLN 20,000–40,000 | 0.140285 | 0.869255 | 0.013333 | 0.115470 | 0.024390 | 0.156174 | 0.000000 | 0.000000 | |
| Costs incurred in connection with raising funds as part of a CF campaign | Commission for the collected portal | 0.452802 | 0.636944 | 0.480000 | 0.502964 | 0.560976 | 0.502433 | 0.400000 | 0.547723 |
| Legal support | 0.475953 | 0.622480 | 0.346667 | 0.479113 | 0.439024 | 0.502433 | 0.400000 | 0.547723 | |
| Platform maintenance costs | 1.815827 | 0.167220 | 0.360000 | 0.483232 | 0.195122 | 0.401218 | 0.400000 | 0.547723 | |
| Taxes | 2.982434 | 0.054503 | 0.266667 | 0.445195 | 0.146341 | 0.357839 | 0.600000 | 0.547723 | |
| Project organization | 0.595483 | 0.552944 | 0.053333 | 0.226210 | 0.097561 | 0.300406 | 0.000000 | 0.000000 | |
| Advertisement | 0.437683 | 0.646574 | 0.040000 | 0.197279 | 0.073171 | 0.263652 | 0.000000 | 0.000000 | |
| Financial and accounting services | 0.385448 | 0.680999 | 0.053333 | 0.226210 | 0.024390 | 0.156174 | 0.000000 | 0.000000 | |
| Employees | 0.826671 | 0.440021 | 0.026667 | 0.162192 | 0.073171 | 0.263652 | 0.000000 | 0.000000 | |
| Consulting services | 0.385448 | 0.680999 | 0.053333 | 0.226210 | 0.024390 | 0.156174 | 0.000000 | 0.000000 | |
| Benefits of CF | Quick access to funds | 0.255643 | 0.774846 | 4.200000 | 0.929981 | 4.292683 | 1.054607 | 4.000000 | 1.000000 |
| Low costs of obtaining funds | 3.769508 | 0.025888 | 3.933333 | 1.004494 | 4.439024 | 1.025885 | 4.600000 | 1.341641 | |
| Flexibility of this form of financing | 0.473742 | 0.623847 | 4.733333 | 0.875080 | 4.853659 | 0.654254 | 5.000000 | 1.000000 | |
| Company/brand promotion | 0.113036 | 0.893215 | 4.840000 | 0.658417 | 4.780488 | 0.570622 | 4.800000 | 1.095445 | |
| Gathering customer feedback | 0.100998 | 0.904013 | 4.746667 | 0.718356 | 4.731707 | 0.671729 | 4.600000 | 0.894427 | |
| Opportunity to obtain a sponsor | 1.039074 | 0.356996 | 4.853333 | 0.671693 | 4.756098 | 0.662589 | 5.200000 | 0.836660 | |
| Market research for the product/service | 0.460021 | 0.632398 | 4.720000 | 0.797970 | 4.658537 | 0.656116 | 4.400000 | 0.894427 | |
| The ability to influence the course of the campaign | 0.050699 | 0.950585 | 4.893333 | 0.627594 | 4.878049 | 0.713972 | 4.800000 | 0.447214 | |
| Platform assistance in preparing the campaign | 1.019214 | 0.364033 | 4.840000 | 0.616003 | 4.926829 | 0.565254 | 5.200000 | 0.447214 | |
| CF risk | Ability to steal an idea | 0.257231 | 0.773622 | 4.066667 | 1.131052 | 4.146341 | 1.062096 | 4.400000 | 0.547723 |
| Ability to copy the project | 0.055874 | 0.945683 | 4.253333 | 0.916712 | 4.268293 | 1.049390 | 4.400000 | 0.547723 | |
| High campaign costs | 1.382649 | 0.254948 | 3.266667 | 1.154701 | 2.975610 | 1.150822 | 2.600000 | 1.516575 | |
| Short campaign duration | 0.758899 | 0.470453 | 3.160000 | 1.053181 | 3.195122 | 1.249390 | 3.800000 | 1.095445 | |
| Long period of preparation for the campaign | 0.059227 | 0.942521 | 3.160000 | 1.151263 | 3.195122 | 1.288788 | 3.000000 | 1.581139 | |
| Specialized knowledge of social media | 0.856574 | 0.427237 | 2.706667 | 0.850649 | 2.707317 | 0.843917 | 2.200000 | 0.836660 | |
| Tax obligations | 1.239154 | 0.293370 | 4.773333 | 0.763586 | 4.975610 | 0.688760 | 4.600000 | 0.894427 | |
| Non-transparent legal regulations | 0.040616 | 0.960211 | 4.626667 | 0.693080 | 4.585366 | 0.805469 | 4.600000 | 1.140175 |
Appendix A.2. Tukey Test—One-Way ANOVA Post Hoc Test
| Characteristics of Company | Study Area | Factors Tested | Pair | ||||
|---|---|---|---|---|---|---|---|
| Feature 1 | Mean | Feature 2 | Mean | p-Value | |||
| Company size | Form of financing the activity | Loans in the family, among friends | Micro | 0.500000 | Small | 0.340426 | 0.201276 |
| Micro | 0.500000 | Medium | 0.100000 | 0.042666 | |||
| Small | 0.340426 | Medium | 0.100000 | 0.328293 | |||
| Trade credit | Micro | 0.000000 | Small | 0.000000 | 1.000000 | ||
| Micro | 0.000000 | Medium | 0.300000 | 0.000118 | |||
| Small | 0.000000 | Medium | 0.300000 | 0.000118 | |||
| Co-financing by partners | Micro | 0.125000 | Small | 0.085106 | 0.807204 | ||
| Micro | 0.125000 | Medium | 0.400000 | 0.043503 | |||
| Small | 0.085106 | Medium | 0.400000 | 0.020617 | |||
| Phase of development of the enterprise during which it used CF | Expansion phase | Micro | 0.328125 | Small | 0.574468 | 0.024964 | |
| Micro | 0.328125 | Medium | 0.300000 | 0.984148 | |||
| Small | 0.574468 | Medium | 0.300000 | 0.238542 | |||
| CF model that was used | Equity | Micro | 0.015625 | Small | 0.234043 | 0.001479 | |
| Micro | 0.015625 | Medium | 0.600000 | 0.000119 | |||
| Small | 0.234043 | Medium | 0.600000 | 0.003493 | |||
| Donative | Micro | 0.609375 | Small | 0.340426 | 0.012176 | ||
| Micro | 0.609375 | Medium | 0.200000 | 0.036680 | |||
| Small | 0.340426 | Medium | 0.200000 | 0.680928 | |||
| Form of collection used | Everything or nothing | Micro | 0.031250 | Small | 0.106383 | 0.332147 | |
| Micro | 0.031250 | Medium | 0.500000 | 0.000122 | |||
| Small | 0.106383 | Medium | 0.500000 | 0.000319 | |||
| Value of the funds raised | PLN 20,000–40,000 | Micro | 0.640625 | Small | 0.361702 | 0.009794 | |
| Micro | 0.640625 | Medium | 0.400000 | 0.317434 | |||
| Small | 0.361702 | Medium | 0.400000 | 0.972360 | |||
| PLN 40,001–80,000 | Micro | 0.093750 | Small | 0.276596 | 0.032193 | ||
| Micro | 0.093750 | Medium | 0.200000 | 0.680870 | |||
| Small | 0.276596 | Medium | 0.200000 | 0.826234 | |||
| PLN 120,000–160,000 | Micro | 0.000000 | Small | 0.085106 | 0.094592 | ||
| Micro | 0.000000 | Medium | 0.200000 | 0.017115 | |||
| Small | 0.085106 | Medium | 0.200000 | 0.265986 | |||
| Purpose of raising funds | Greater internationalization of sales (understood as % of total sales) | Micro | 0.140625 | Small | 0.085106 | 0.675751 | |
| Micro | 0.140625 | Medium | 0.400000 | 0.070245 | |||
| Small | 0.085106 | Medium | 0.400000 | 0.025108 | |||
| Increasing the number of distribution channels | Micro | 0.109375 | Small | 0.297872 | 0.036489 | ||
| Micro | 0.109375 | Medium | 0.300000 | 0.329538 | |||
| Small | 0.297872 | Medium | 0.300000 | 0.999886 | |||
| Campaign cost | PLN 5000–10,000 | Micro | 0.125000 | Small | 0.319149 | 0.033783 | |
| Micro | 0.125000 | Medium | 0.200000 | 0.845521 | |||
| Small | 0.319149 | Medium | 0.200000 | 0.668518 | |||
| PLN 10,001–20,000 | Micro | 0.000000 | Small | 0.021277 | 0.734746 | ||
| Micro | 0.000000 | Medium | 0.200000 | 0.002186 | |||
| Small | 0.021277 | Medium | 0.200000 | 0.000455 | |||
| Costs incurred in connection with raising funds as part of a CF campaign | Taxes | Micro | 0.078125 | Small | 0.468085 | 0.000120 | |
| Micro | 0.078125 | Medium | 0.200000 | 0.628883 | |||
| Small | 0.468085 | Medium | 0.200000 | 0.122789 | |||
| Advertisement | Micro | 0.015625 | Small | 0.042553 | 0.775073 | ||
| Micro | 0.015625 | Medium | 0.300000 | 0.000363 | |||
| Small | 0.042553 | Medium | 0.300000 | 0.001491 | |||
| Financial and accounting services | Micro | 0.000000 | Small | 0.063830 | 0.202427 | ||
| Micro | 0.000000 | Medium | 0.200000 | 0.008179 | |||
| Small | 0.063830 | Medium | 0.200000 | 0.111277 | |||
| Benefits of CF | Company/brand promotion | Micro | 4.921875 | Small | 4.638298 | 0.055956 | |
| Micro | 4.921875 | Medium | 5.000000 | 0.930336 | |||
| Small | 4.638298 | Medium | 5.000000 | 0.234020 | |||
| Company age | Phase of development of the enterprise during which it used CF | Founding phase | 1 year | 1.000000 | 2–3 years | 0.230769 | 0.000137 |
| 1 year | 1.000000 | 4–5 years | 0.081081 | 0.000137 | |||
| 1 year | 1.000000 | >5 years | 0.000000 | 0.000137 | |||
| 2–3 years | 0.230769 | 4–5 years | 0.081081 | 0.136585 | |||
| 2–3 years | 0.230769 | >5 years | 0.000000 | 0.021552 | |||
| 4–5 years | 0.081081 | >5 years | 0.000000 | 0.768793 | |||
| Maturity phase | 1 year | 0.000000 | 2–3 years | 0.000000 | 1.000000 | ||
| 1 year | 0.000000 | 4–5 years | 0.054054 | 0.944304 | |||
| 1 year | 0.000000 | >5 years | 0.333333 | 0.007331 | |||
| 2–3 years | 0.000000 | 4–5 years | 0.054054 | 0.743193 | |||
| 2–3 years | 0.000000 | >5 years | 0.333333 | 0.000138 | |||
| 4–5 years | 0.054054 | >5 years | 0.333333 | 0.000336 | |||
| CF model that was used | Equity | 1 year | 0.000000 | 2–3 years | 0.057692 | 0.971776 | |
| 1 year | 0.000000 | 4–5 years | 0.216216 | 0.382752 | |||
| 1 year | 0.000000 | >5 years | 0.417342 | 0.172106 | |||
| 2–3 years | 0.057692 | 4–5 years | 0.216216 | 0.150855 | |||
| 2–3 years | 0.057692 | >5 years | 0.417342 | 0.035837 | |||
| 4–5 years | 0.216216 | >5 years | 0.417342 | 0.839909 | |||
| Value of the funds raised | PLN 5000–10,000 | 1 year | 0.250000 | 2–3 years | 0.019231 | 0.000450 | |
| 1 year | 0.250000 | 4–5 years | 0.000000 | 0.000262 | |||
| 1 year | 0.250000 | >5 years | 0.000000 | 0.000413 | |||
| 2–3 years | 0.019231 | 4–5 years | 0.000000 | 0.927500 | |||
| 2–3 years | 0.019231 | >5 years | 0.000000 | 0.950371 | |||
| 4–5 years | 0.000000 | >5 years | 0.000000 | 1.000000 | |||
| Purpose of running a CF campaign | All above | 1 year | 0.250000 | 2–3 years | 0.019231 | 0.117379 | |
| 1 year | 0.250000 | 4–5 years | 0.081081 | 0.382334 | |||
| 1 year | 0.250000 | >5 years | 0.166667 | 0.874773 | |||
| 2–3 years | 0.019231 | 4–5 years | 0.081081 | 0.713016 | |||
| 2–3 years | 0.019231 | >5 years | 0.166667 | 0.127330 | |||
| 4–5 years | 0.081081 | >5 years | 0.166667 | 0.624064 | |||
| Campaign cost | PLN 500–1000 | 1 year | 0.250000 | 2–3 years | 0.038462 | 0.024665 | |
| 1 year | 0.250000 | 4–5 years | 0.027027 | 0.019876 | |||
| 1 year | 0.250000 | >5 years | 0.000000 | 0.010787 | |||
| 2–3 years | 0.038462 | 4–5 years | 0.027027 | 0.992825 | |||
| 2–3 years | 0.038462 | >5 years | 0.000000 | 0.852474 | |||
| 4–5 years | 0.027027 | >5 years | 0.000000 | 0.951190 | |||
| Form of business activity | Form of financing the activity | Co-financing by partners | Combination | 0.291667 | Traditional activity | 0.071429 | 0.012966 |
| Combination | 0.291667 | Only online | 0.230769 | 0.853773 | |||
| Traditional activity | 0.071429 | Only online | 0.230769 | 0.240967 | |||
| Form of collection used | Everything or nothing | Combination | 0.250000 | Traditional activity | 0.071429 | 0.025366 | |
| Combinationy | 0.250000 | Only online | 0.000000 | 0.038008 | |||
| Traditional activity | 0.071429 | Only online | 0.000000 | 0.691268 | |||
| Value of the funds raised | PLN 160,000–200,000 | Combination | 0.083333 | Traditional activity | 0.000000 | 0.012833 | |
| Combination | 0.083333 | Only online | 0.000000 | 0.131791 | |||
| Traditional activity | 0.000000 | Only online | 0.000000 | 1.000000 | |||
| Reason for the decision to use CF | Low cost of raising capital | Combination | 0.541667 | Traditional activity | 0.333333 | 0.141571 | |
| Combination | 0.541667 | Only online | 0.153846 | 0.048758 | |||
| Traditional activity | 0.333333 | Only online | 0.153846 | 0.412048 | |||
| Campaign cost | 1001–5000 PLN | Combination | 0.541667 | Traditional activity | 0.785714 | 0.050380 | |
| Combination | 0.541667 | Only online | 0.538462 | 0.999795 | |||
| Traditional activity | 0.785714 | Only online | 0.538462 | 0.153366 | |||
| PLN 20,000–40,000 | Combination | 0.083333 | Traditional activity | 0.000000 | 0.012833 | ||
| Combination | 0.083333 | Only online | 0.000000 | 0.131791 | |||
| Traditional activity | 0.000000 | Only online | 0.000000 | 1.000000 | |||
| Costs incurred in connection with raising funds as part of a CF campaign | Financial and accounting services | Combination | 0.166667 | Traditional activity | 0.011905 | 0.002027 | |
| Combination | 0.166667 | Only online | 0.000000 | 0.033972 | |||
| Traditional activity | 0.011905 | Only online | 0.000000 | 0.976348 | |||
| Consulting services | Combination | 0.083333 | Traditional activity | 0.011905 | 0.259298 | ||
| Combination | 0.083333 | Only online | 0.153846 | 0.548979 | |||
| Traditional activity | 0.011905 | Only online | 0.153846 | 0.043067 | |||
| Benefits of CF | Opportunity to obtain a sponsor | Combination | 4.958333 | Traditional activity | 4.738095 | 0.323798 | |
| Combination | 4.958333 | Only online | 5.230769 | 0.457118 | |||
| Traditional activity | 4.738095 | Only online | 5.230769 | 0.036389 | |||
| Sector in which the company operates | Value of the funds raised | PLN 40,001–80,000 | Services | 0.240000 | Industry | 0.073171 | 0.059802 |
| Services | 0.240000 | Agriculture | 0.000000 | 0.348839 | |||
| Industry | 0.073171 | Agriculture | 0.000000 | 0.910165 | |||
| PLN 120,000–160,000 | Services | 0.000000 | Industry | 0.097561 | 0.037714 | ||
| Services | 0.000000 | Agriculture | 0.400000 | 0.000219 | |||
| Industry | 0.097561 | Agriculture | 0.400000 | 0.005707 | |||
| Campaign cost | PLN 10,001–20,000 | Services | 0.000000 | Industry | 0.048780 | 0.225212 | |
| Services | 0.000000 | Agriculture | 0.200000 | 0.013860 | |||
| Industry | 0.048780 | Agriculture | 0.200000 | 0.092349 | |||
| Benefits of CF | Low costs of obtaining funds | Services | 3.933333 | Industry | 4.439024 | 0.033009 | |
| Services | 3.933333 | Agriculture | 4.600000 | 0.340047 | |||
| Industry | 4.439024 | Agriculture | 4.600000 | 0.941326 |
References
- European Central Bank. The Euro Area Bank Lending Survey. Fourth Quarter of 2020; European Central Bank: Frankfurt am Main, Germany, 2021. [Google Scholar]
- Masiak, C.; Block, J.H.; Moritz, A.; Lang, F.; Kraemer-Eis, H. How Do Micro Firms Differ in Their Financing Patterns from Larger SMEs? Ventur. Cap. 2019, 21, 301–325. [Google Scholar] [CrossRef]
- European Central Bank. Survey on the Access to Finance of Enterprises in the Euro Area; European Central Bank: Frankfurt am Main, Germany, 2022. [Google Scholar]
- European Central Bank. Crowdfunding and ESF Opportunities: Future Perspectives for Managing Authorities; European Central Bank: Frankfurt am Main, Germany, 2020. [Google Scholar]
- Simons, A.; Kaiser, L.F.; Vom Brocke, J. Enterprise Crowdfunding: Foundations, Applications, and Research Findings. Bus. Inf. Syst. Eng. 2019, 61, 113–121. [Google Scholar] [CrossRef]
- Masłowski, D.; Kulińska, E.; Salwin, M.; Pawlas, K.; Kulińska-Jachowska, K. Impact of Policy Regulations on the Functioning of Hospitals in Poland during the COVID-19 Pandemic: A Qualitative Analysis. Int. J. Manag. Econ. 2022, 58, 192–217. [Google Scholar] [CrossRef]
- Poland: Value of the Crowdfunding Market 2021. Available online: https://www.statista.com/statistics/1127083/poland-value-of-the-crowdfunding-market/ (accessed on 3 June 2023).
- Poland: Sub-Market Value of Crowdfunding 2021. Available online: https://www.statista.com/statistics/1223906/poland-sub-market-value-of-crowdfunding/ (accessed on 3 June 2023).
- Belleflamme, P.; Lambert, T.; Schwienbacher, A. Crowdfunding: Tapping the Right Crowd. J. Bus. Ventur. 2014, 29, 585–609. [Google Scholar] [CrossRef]
- Chesbrough, H. Business Model Innovation: Opportunities and Barriers. Long Range Plan. 2010, 43, 354–363. [Google Scholar] [CrossRef]
- Cicchiello, A.F. Building an Entrepreneurial Ecosystem Based on Crowdfunding in Europe: The Role of Public Policy. J. Entrep. Public Policy 2019, 8, 297–318. [Google Scholar] [CrossRef]
- Quero, M.; Ventura, R. Value Cocreation System. Analysis of Crowdfunding Cases. Universia Bus. Rev. 2014, 128–143. [Google Scholar]
- Quero, M.J.; Ventura, R.; Kelleher, C. Value-in-Context in Crowdfunding Ecosystems: How Context Frames Value Co-Creation. Serv. Bus. 2017, 11, 405–425. [Google Scholar] [CrossRef]
- Quero, M.J.; Ventura, R. Value Proposition as a Framework for Value Cocreation in Crowdfunding Ecosystems. Mark. Theory 2019, 19, 47–63. [Google Scholar] [CrossRef]
- Lee, I.; Shin, Y.J. Fintech: Ecosystem, Business Models, Investment Decisions, and Challenges. Bus. Horiz. 2018, 61, 35–46. [Google Scholar] [CrossRef]
- Ibrahim, D.M. Equity Crowdfunding: A Market for Lemons? SSRN J. 2014. [Google Scholar] [CrossRef]
- Ahlers, G.K.C.; Cumming, D.; Günther, C.; Schweizer, D. Signaling in Equity Crowdfunding. Entrep. Theory Pract. 2015, 39, 955–980. [Google Scholar] [CrossRef]
- Cumming, D.J.; Johan, S.A.; Zhang, Y. The Role of Due Diligence in Crowdfunding Platforms. J. Bank. Financ. 2019, 108, 105661. [Google Scholar] [CrossRef]
- Barbaz, D.S.; Al-Hiyali, A.D.K. Economic Evaluation of Some Agricultural Initiative Projects in Iraq. Iraqi J. Agric. Sci. 2020, 51, 797–804. [Google Scholar] [CrossRef]
- Bento, N.; Gianfrate, G.; Thoni, M.H. Crowdfunding for Sustainability Ventures. J. Clean. Prod. 2019, 237, 117751. [Google Scholar] [CrossRef]
- Bourcet, C.; Bovari, E. Exploring Citizens’ Decision to Crowdfund Renewable Energy Projects: Quantitative Evidence from France. Energy Econ. 2020, 88, 104754. [Google Scholar] [CrossRef]
- Ahsan, M.; Cornelis, E.F.I.; Baker, A. Understanding Backers’ Interactions with Crowdfunding Campaigns: Co-Innovators or Consumers? J. Res. Mark. Entrep. 2018, 20, 252–272. [Google Scholar] [CrossRef]
- Chu, C.-C.; Cheng, Y.-F.; Tsai, F.-S.; Tsai, S.-B.; Lu, K.-H. Open Innovation in Crowdfunding Context: Diversity, Knowledge, and Networks. Sustainability 2019, 11, 180. [Google Scholar] [CrossRef]
- Kukurba, M.; Waszkiewicz, A.E.; Salwin, M.; Kraslawski, A. Co-Created Values in Crowdfunding for Sustainable Development of Enterprises. Sustainability 2021, 13, 8767. [Google Scholar] [CrossRef]
- Messeni Petruzzelli, A.; Natalicchio, A.; Panniello, U.; Roma, P. Understanding the Crowdfunding Phenomenon and Its Implications for Sustainability. Technol. Forecast. Soc. Change 2019, 141, 138–148. [Google Scholar] [CrossRef]
- Troise, C.; Tani, M.; Dinsmore, J.; Schiuma, G. Understanding the Implications of Equity Crowdfunding on Sustainability-Oriented Innovation and Changes in Agri-Food Systems: Insights into an Open Innovation Approach. Technol. Forecast. Soc. Change 2021, 171, 120959. [Google Scholar] [CrossRef]
- Laurell, C.; Sandström, C.; Suseno, Y. Assessing the Interplay between Crowdfunding and Sustainability in Social Media. Technol. Forecast. Soc. Change 2019, 141, 117–127. [Google Scholar] [CrossRef]
- Lu, B.; Hao, S.; Pinedo, M.; Xu, Y. Fintech Operations—An Overview of Recent Developments and Future Research Directions. Serv. Sci. 2021, 13, 19–35. [Google Scholar] [CrossRef]
- Borst, I.; Moser, C.; Ferguson, J. From Friendfunding to Crowdfunding: Relevance of Relationships, Social Media, and Platform Activities to Crowdfunding Performance. New Media Soc. 2018, 20, 1396–1414. [Google Scholar] [CrossRef] [PubMed]
- Mollick, E.R.; Kuppuswamy, V. After the Campaign: Outcomes of Crowdfunding. SSRN J. 2014. [Google Scholar] [CrossRef]
- Bagheri, A.; Chitsazan, H.; Ebrahimi, A. Crowdfunding Motivations: A Focus on Donors’ Perspectives. Technol. Forecast. Soc. Change 2019, 146, 218–232. [Google Scholar] [CrossRef]
- Zhang, S.; Meng, Q.; Xie, J. Closed-Loop Supply Chain Value Co-Creation Considering Equity Crowdfunding. Expert Syst. Appl. 2022, 199, 117003. [Google Scholar] [CrossRef]
- Vismara, S. Information Cascades among Investors in Equity Crowdfunding. Entrep. Theory Pract. 2018, 42, 467–497. [Google Scholar] [CrossRef]
- Astrauskaitė, I.; Paškevičius, A. An Analysis of Crowdfunded Projects: KPI’s to Success. Entrep. Sustain. Issues 2018, 6, 23–24. [Google Scholar] [CrossRef]
- Calic, G.; Mosakowski, E. Kicking Off Social Entrepreneurship: How A Sustainability Orientation Influences Crowdfunding Success: Kicking Off Social Entrepreneurship. J. Manag. Stud. 2016, 53, 738–767. [Google Scholar] [CrossRef]
- Cosma, S.; Grasso, A.G.; Pagliacci, F.; Pedrazzoli, A. Exploring Factors Influencing the Success of Equity Crowdfunding Campaigns: Findings from Italy. In Frontier Topics in Banking; Gualandri, E., Venturelli, V., Sclip, A., Eds.; Palgrave Macmillan Studies in Banking and Financial Institutions; Springer International Publishing: Cham, Switzerland, 2019; pp. 73–95. ISBN 978-3-030-16294-8. [Google Scholar]
- Anglin, A.H.; Short, J.C.; Ketchen, D.J.; Allison, T.H.; McKenny, A.F. Third-Party Signals in Crowdfunded Microfinance: The Role of Microfinance Institutions. Entrep. Theory Pract. 2020, 44, 623–644. [Google Scholar] [CrossRef]
- Bapna, S. Complementarity of Signals in Early-Stage Equity Investment Decisions: Evidence from a Randomized Field Experiment. Manag. Sci. 2019, 65, 933–952. [Google Scholar] [CrossRef]
- Calic, G.; Shevchenko, A. How Signal Intensity of Behavioral Orientations Affects Crowdfunding Performance: The Role of Entrepreneurial Orientation in Crowdfunding Business Ventures. J. Bus. Res. 2020, 115, 204–220. [Google Scholar] [CrossRef]
- Testa, S.; Nielsen, K.R.; Bogers, M.; Cincotti, S. The Role of Crowdfunding in Moving towards a Sustainable Society. Technol. Forecast. Soc. Change 2019, 141, 66–73. [Google Scholar] [CrossRef]
- Testa, S.; Roma, P.; Vasi, M.; Cincotti, S. Crowdfunding as a Tool to Support Sustainability-oriented Initiatives: Preliminary Insights into the Role of Product/Service Attributes. Bus. Strategy Environ. 2020, 29, 530–546. [Google Scholar] [CrossRef]
- Boons, F.; Laasch, O. Business Models for Sustainable Development: A Process Perspective. J. Bus. Models 2019, 7, 9–12. [Google Scholar] [CrossRef]
- Lüdeke-Freund, F.; Carroux, S.; Joyce, A.; Massa, L.; Breuer, H. The Sustainable Business Model Pattern Taxonomy—45 Patterns to Support Sustainability-Oriented Business Model Innovation. Sustain. Prod. Consum. 2018, 15, 145–162. [Google Scholar] [CrossRef]
- Bocken, N.M.P.; Short, S.W.; Rana, P.; Evans, S. A Literature and Practice Review to Develop Sustainable Business Model Archetypes. J. Clean. Prod. 2014, 65, 42–56. [Google Scholar] [CrossRef]
- Zhu, H.; Zhou, Z.Z. Analysis and Outlook of Applications of Blockchain Technology to Equity Crowdfunding in China. Financ. Innov. 2016, 2, 29. [Google Scholar] [CrossRef]
- Chesbrough, H.; Rosenbloom, R.S. The Role of the Business Model in Capturing Value from Innovation: Evidence from Xerox Corporation’s Technology Spin-off Companies. Ind. Corp. Change 2002, 11, 529–555. [Google Scholar] [CrossRef]
- Massa, L.; Tucci, C.L.; Afuah, A. A Critical Assessment of Business Model Research. Acad. Manag. Ann. 2017, 11, 73–104. [Google Scholar] [CrossRef]
- Shafer, S.M.; Smith, H.J.; Linder, J.C. The Power of Business Models. Bus. Horiz. 2005, 48, 199–207. [Google Scholar] [CrossRef]
- Lipiak, J.; Salwin, M. The Improvement of Sustainability with Reference to the Printing Industry–Case Study. In Advances in Manufacturing II; Hamrol, A., Grabowska, M., Maletic, D., Woll, R., Eds.; Springer International Publishing: Cham, Switzerland, 2019; pp. 254–266. ISBN 978-3-030-17268-8. [Google Scholar]
- Salwin, M.; Santarek, K.; Kraslawski, A.; Lipiak, J. Product-Service System: A New Opportunity for the Printing Industry. In Advanced Manufacturing Processes II; Tonkonogyi, V., Ivanov, V., Trojanowska, J., Oborskyi, G., Grabchenko, A., Pavlenko, I., Edl, M., Kuric, I., Dasic, P., Eds.; Lecture Notes in Mechanical Engineering; Springer International Publishing: Cham, Switzerland, 2021; pp. 83–95. ISBN 978-3-030-68013-8. [Google Scholar]
- Salwin, M.; Jacyna-Gołda, I.; Bańka, M.; Varanchuk, D.; Gavina, A. Using Value Stream Mapping to Eliminate Waste: A Case Study of a Steel Pipe Manufacturer. Energies 2021, 14, 3527. [Google Scholar] [CrossRef]
- Salwin, M.; Nehring, K.; Jacyna-Gołda, I.; Kraslawski, A. Product-Service System Design—An Example of the Logistics Industry. Arch. Transp. 2022, 63, 159–180. [Google Scholar] [CrossRef]
- Amit, R.; Zott, C. Value Creation in E-Business. Strateg. Manag. J. 2001, 22, 493–520. [Google Scholar] [CrossRef]
- Salwin, M.; Jacyna-Gołda, I.; Kraslawski, A.; Waszkiewicz, A.E. The Use of Business Model Canvas in the Design and Classification of Product-Service Systems Design Methods. Sustainability 2022, 14, 4283. [Google Scholar] [CrossRef]
- Salwin, M. Design of Product-Service Systems in Printing Industry. Ph.D. Thesis, Lappeenranta-Lahti University of Technology LUT, Lappeenranta, Finland, 2021. [Google Scholar]
- Salwin, M.; Kraslawski, A.; Lipiak, J.; Gołębiewski, D.; Andrzejewski, M. Product-Service System Business Model for Printing Houses. J. Clean. Prod. 2020, 274, 122939. [Google Scholar] [CrossRef]
- Salwin, M.; Lipiak, J.; Przęczka, M. Product-Service Systems as an Opportunity for the Enterprise Producing Injection Molds. Mark. Zarządzanie 2018, 54, 75–87. [Google Scholar] [CrossRef]
- Salwin, M.; Lipiak, J.; Kulesza, R. Product-Service System—A Literature Review. Res. Logist. Prod. 2019, 9, 5–14. [Google Scholar] [CrossRef]
- Amit, R.; Zott, C. Crafting Business Architecture: The Antecedents of Business Model Design: Antecedents of Business Model Design. Strateg. Entrep. J. 2015, 9, 331–350. [Google Scholar] [CrossRef]
- Amit, R.; Zott, C. Creating Value Through Business Model Innovation. MIT Sloan Manag. Rev. 2012, 53, 41–49. [Google Scholar]
- Bańka, M.; Salwin, M.; Waszkiewicz, A.E.; Rychlik, S.; Kukurba, M. Startup Accelerators. Int. J. Manag. Econ. 2022, 58, 1–39. [Google Scholar] [CrossRef]
- Bańka, M.; Salwin, M.; Masłowski, D.; Rychlik, S.; Kukurba, M. Start-up Accelerator: State of the Art and Future Directions. Eur. Res. Stud. J. 2022, 25, 477–510. [Google Scholar] [CrossRef] [PubMed]
- Bańka, M.; Salwin, M.; Kukurba, M.; Rychlik, S.; Kłos, J.; Sychowicz, M. Start-Up Accelerators and Their Impact on Sustainability: Literature Analysis and Case Studies from the Energy Sector. Sustainability 2022, 14, 13397. [Google Scholar] [CrossRef]
- Bańka, M.; Salwin, M.; Tylżanowski, R.; Miciuła, I.; Sychowicz, M.; Chmiel, N.; Kopytowski, A. Start-Up Accelerators and Their Impact on Entrepreneurship and Social Responsibility of the Manager. Sustainability 2023, 15, 8892. [Google Scholar] [CrossRef]
- Baden-Fuller, C.; Mangematin, V. Business Models: A Challenging Agenda. Strateg. Organ. 2013, 11, 418–427. [Google Scholar] [CrossRef]
- Baden-Fuller, C.; Morgan, M.S. Business Models as Models. Long Range Plan. 2010, 43, 156–171. [Google Scholar] [CrossRef]
- Foss, N.J.; Saebi, T. Fifteen Years of Research on Business Model Innovation: How Far Have We Come, and Where Should We Go? J. Manag. 2017, 43, 200–227. [Google Scholar] [CrossRef]
- Brehmer, M.; Podoynitsyna, K.; Langerak, F. Sustainable Business Models as Boundary-Spanning Systems of Value Transfers. J. Clean. Prod. 2018, 172, 4514–4531. [Google Scholar] [CrossRef]
- Akkermans, J.M.; Gordijn, J. Value-Based Requirements Engineering: Exploring Innovative e-Commerce Ideas. Requir. Eng. 2003, 8, 114–134. [Google Scholar] [CrossRef]
- Weissenrieder, F. Value Based Management: Economic Value Added or Cash Value Added? SSRN J. 1999. [Google Scholar] [CrossRef]
- Lehner, O.M. The Formation and Interplay of Social Capital in Crowdfunded Social Ventures. Entrep. Reg. Dev. 2014, 26, 478–499. [Google Scholar] [CrossRef]
- Macht, S.; Chapman, G. Getting More than Money through Online Crowdfunding. Asia-Pac. J. Bus. Adm. 2019, 11, 171–186. [Google Scholar] [CrossRef]
- Macht, S.A.; Weatherston, J. The Benefits of Online Crowdfunding for Fund-Seeking Business Ventures: The Benefits of Online Crowdfunding. Strateg. Change 2014, 23, 1–14. [Google Scholar] [CrossRef]
- Meyskens, M.; Bird, L. Crowdfunding and Value Creation. Entrep. Res. J. 2015, 5, 155–166. [Google Scholar] [CrossRef]
- Valančienė, L.; Jegelevičiūtė, S. Valuation of Crowdfunding: Benefits and Drawbacks. Econ. Manag. 2013, 18, 39–48. [Google Scholar] [CrossRef]
- Valančienė, L.; Jegelevičiūtė, S. Crowdfunding for Creating Value: Stakeholder Approach. Procedia-Soc. Behav. Sci. 2014, 156, 599–604. [Google Scholar] [CrossRef]
- Islam, M.T.; Khan, M.T.A. Inertia to the Adoption of Crowdfunding in Bangladesh: A Study on Start-up Entrepreneurs. Cogent Bus. Manag. 2020, 7, 1811597. [Google Scholar] [CrossRef]
- Foà, C. Crowdfunding Cultural Projects and Networking the Value Creation: Experience Economy between Global Platforms and Local Communities. Arts Mark. 2019, 9, 235–254. [Google Scholar] [CrossRef]
- Bento, N.; Gianfrate, G.; Groppo, S.V. Do Crowdfunding Returns Reward Risk? Evidences from Clean-Tech Projects. Technol. Forecast. Soc. Change 2019, 141, 107–116. [Google Scholar] [CrossRef]
- Daldrup, V.; Krahl, O.; Bürger, R. Is Crowdfunding Suitable for Financing German Public Research Organization (PRO) Projects? In Contemporary Developments in Entrepreneurial Finance; Moritz, A., Block, J.H., Golla, S., Werner, A., Eds.; FGF Studies in Small Business and Entrepreneurship; Springer International Publishing: Cham, Switzerland, 2020; pp. 309–333. ISBN 978-3-030-17611-2. [Google Scholar]
- Ko, J.; Ko, E. What Fashion Startups Should Know before Launching Crowdfunding Projects: Focusing on Wadiz Reward Crowdfunding. J. Glob. Fash. Mark. 2021, 12, 176–191. [Google Scholar] [CrossRef]
- Zakharkin, O.O.; Zakharkina, L.S.; Pokhylko, S.V.; Kreshchik, O.S. Development of Crowdfunding as an Innovative Method of Social Projects Funding. Financ. Credit. Act.-Probl. Theory Pract. 2019, 2, 509–517. [Google Scholar] [CrossRef]
- Laurier, W.; Poels, G. Conceiving E3-Value Business Plans. In Proceedings of the 4th Workshop on Value Modeling and Business Ontologies, Amsterdam, The Netherlands, 21–22 December 2009. [Google Scholar]
- Baldi, M.; Gai, S.; Jaccheri, L.; Lago, P. Object Oriented Software Process Model Design in E3; Politecnico di Torino: Torino, Italy, 1995. [Google Scholar]
- Gordijn, J.; Akkermans, H. Designing and Evaluating E-Business Models. IEEE Intell. Syst. 2001, 16, 11–17. [Google Scholar] [CrossRef]
- Cumming, D.J.; Leboeuf, G.; Schwienbacher, A. Crowdfunding Models: Keep-It-All vs. All-Or-Nothing. Financ. Manag. 2020, 49, 331–360. [Google Scholar] [CrossRef]
- Bocken, N.M.P.; Rana, P.; Short, S.W. Value Mapping for Sustainable Business Thinking. J. Ind. Prod. Eng. 2015, 32, 67–81. [Google Scholar] [CrossRef]
- Bukhari, F.A.S.; Usman, S.M.; Usman, M.; Hussain, K. The Effects of Creator Credibility and Backer Endorsement in Donation Crowdfunding Campaigns Success. Balt. J. Manag. 2019, 15, 215–235. [Google Scholar] [CrossRef]
- Du, S.; Peng, J.; Nie, T.; Yu, Y. Pricing Strategies and Mechanism Choice in Reward-Based Crowdfunding. Eur. J. Oper. Res. 2020, 284, 951–966. [Google Scholar] [CrossRef]
- Alegre, I.; Moleskis, M. Beyond Financial Motivations in Crowdfunding: A Systematic Literature Review of Donations and Rewards. Voluntas 2021, 32, 276–287. [Google Scholar] [CrossRef]
- Cox, J.; Nguyen, T.; Kang, S.M. The Kindness of Strangers? An Investigation into the Interaction of Funder Motivations in Online Crowdfunding Campaigns. Kyklos 2018, 71, 187–212. [Google Scholar] [CrossRef]
- Esmaeili, L.; Hashemi Golpayegani, A. A Novel Method for Discovering Process Based on the Network Analysis Approach in the Context of Social Commerce Systems. J. Theor. Appl. Electron. Commer. Res. 2021, 16, 58–86. [Google Scholar] [CrossRef]
- Mohamed, S.; McCowan, A.K. Modelling Project Investment Decisions under Uncertainty Using Possibility Theory. Int. J. Proj. Manag. 2001, 19, 231–241. [Google Scholar] [CrossRef]
- Cheng, P.Y.K. Decision Utility and Anticipated Discrete Emotions: An Investment Decision Model. J. Behav. Financ. 2014, 15, 99–108. [Google Scholar] [CrossRef]
- Nawrocki, D.; Viole, F. Behavioral Finance in Financial Market Theory, Utility Theory, Portfolio Theory and the Necessary Statistics: A Review. J. Behav. Exp. Financ. 2014, 2, 10–17. [Google Scholar] [CrossRef]
- Bender, M.; Gal-Or, E.; Geylani, T. Crowdfunding As a Vehicle for Raising Capital and for Price Discrimination. J. Interact. Mark. 2019, 46, 1–19. [Google Scholar] [CrossRef]
- Fiordelisi, F.; Monferrà, S. Measuring Shareholder Value in Asset-based Lending Industries. Manag. Financ. 2009, 35, 885–903. [Google Scholar] [CrossRef]
- Viner, J. The Utility Concept in Value Theory and Its Critics. J. Political Econ. 1925, 33, 638–659. [Google Scholar] [CrossRef]
- Bogoutdinov, B.B.; Barannikov, A.L.; Russian Presidential Academy of National Economy and Public Administration. Investment Appeal and Development Strategies of Small Businesses. Econ. Policy 2016, 11, 60–81. [Google Scholar] [CrossRef]
- De Kinderen, S.; Gordijn, J. E3-Service-A Model-Based Approach for Generating Needs-Driven E-Service Bundles in a Networked Enterprise. In Proceedings of the European Conference on Information Systems (ECIS 2008), Galway, Ireland, 9–11 June 2008. [Google Scholar]
- Daskalakis, N.; Yue, W. User’s Perceptions of Motivations and Risks in Crowdfunding with Financial Returns. SSRN J. 2017. [Google Scholar] [CrossRef]
- Cucari, N.; Nuhu, K. Co-Creation of Value in Relationships Crowdfunding-Territory: An Exploratory Study in the Italian Context. In Proceedings of the 9th European Conference on Intellectual Capital (ECIC 2017), Lisbon, Portugal, 6–7 April 2017; Lopes, I.T., Serrasqueiro, R., Eds.; Academic Conferences Ltd.: Reading, UK, 2017; pp. 71–79. [Google Scholar]
- Oskam, I.; Bossink, B.; De Man, A.-P. Valuing Value in Innovation Ecosystems: How Cross-Sector Actors Overcome Tensions in Collaborative Sustainable Business Model Development. Bus. Soc. 2021, 60, 1059–1091. [Google Scholar] [CrossRef]













| Company Characteristic | Study Area | Factor Surveyed | Fisher Statistics | p-Value | Most Frequently Selected by | Mean | Standard Deviation | Least Frequently Selected by | Mean | Standard Deviation |
|---|---|---|---|---|---|---|---|---|---|---|
| Size of the company | Form of financing the activity | Loans in the family, among friends | 3.66173 | 0.028650 | Micro | 0.500000 | 0.503953 | Medium | 0.100000 | 0.316228 |
| Trade credit | 23.19599 | 0.000000 | Medium | 0.300000 | 0.483046 | Micro | 0.000000 | 0.000000 | ||
| Small | 0.000000 | 0.000000 | ||||||||
| Co-financing by partners | 3.72590 | 0.026971 | Medium | 0.400000 | 0.516398 | Small | 0.085106 | 0.282057 | ||
| Phase of development of the enterprise during which it used CF | Expansion phase | 3.845603 | 0.024102 | Small | 0.574468 | 0.499769 | Medium | 0.300000 | 0.483046 | |
| CF model that was used | Equity | 17.54730 | 0.000000 | Medium | 0.600000 | 0.516398 | Micro | 0.015625 | 0.125000 | |
| Donation | 5.94834 | 0.003457 | Micro | 0.609375 | 0.491747 | Medium | 0.200000 | 0.421637 | ||
| Form of collection used | Everything or nothing | 12.61631 | 0.000011 | Medium | 0.500000 | 0.527046 | Micro | 0.175368 | 0.106383 | |
| Value of the funds raised | PLN 20,000–40,000 | 4.73503 | 0.010518 | Micro | 0.640625 | 0.483610 | Small | 0.361702 | 0.485688 | |
| PLN 40,001–80,000 | 3.27844 | 0.041147 | Small | 0.276596 | 0.452151 | Micro | 0.093750 | 0.293785 | ||
| PLN 120,000–160,000 | 4.96835 | 0.008479 | Medium | 0.200000 | 0.421637 | Micro | 0.000000 | 0.000000 | ||
| Purpose of raising funds | Greater internationalization of sales | 3.497158 | 0.033459 | Medium | 0.400000 | 0.516398 | Small | 0.085106 | 0.282057 | |
| Increasing the number of distribution channels | 3.493413 | 0.033577 | Medium | 0.300000 | 0.483046 | Micro | 0.109375 | 0.314576 | ||
| Campaign cost | PLN 5000–10,000 | 3.20499 | 0.044114 | Small | 0.319149 | 0.471186 | Micro | 0.125000 | 0.333333 | |
| PLN 10,001–20,000 | 7.93683 | 0.000583 | Medium | 0.200000 | 0.421637 | Micro | 0.000000 | 0.000000 | ||
| Costs incurred in connection with raising funds as part of a CF campaign | Taxes | 13.63074 | 0.000005 | Small | 0.468085 | 0.504375 | Micro | 0.078125 | 0.270490 | |
| Advertisement | 8.29910 | 0.000424 | Medium | 0.300000 | 0.483046 | Small | 0.042553 | 0.204030 | ||
| Financial and accounting services | 5.15090 | 0.007166 | Medium | 0.200000 | 0.421637 | Micro | 0.000000 | 0.000000 | ||
| Benefits of CF | Company/brand promotion | 3.157032 | 0.046168 | Medium | 5.000000 | 0.471405 | Small | 4.638298 | 0.673264 | |
| Company age | Phase of development of the enterprise during which it used CF | Founding phase | 21.60432 | 0.000000 | 1 year | 1.000000 | 0.000000 | >5 years | 0.000000 | 0.000000 |
| Maturity phase | 10.51660 | 0.000004 | >5 years | 0.333333 | 0.481543 | 1 year | 0.000000 | 0.000000 | ||
| 2–3 years | 0.000000 | 0.000000 | ||||||||
| CF model that was used | Equity | 3.514967 | 0.017420 | >5 years | 0.291667 | 0.464306 | 1 year | 0.000000 | 0.000000 | |
| Value of the funds raised | PLN 5000–10,000 | 6.993465 | 0.000228 | 1 year | 0.250000 | 0.462910 | 4-5 years | 0.000000 | 0.000000 | |
| >5 years | 0.000000 | 0.000000 | ||||||||
| Purpose of running a CF campaign | All above | 2.742442 | 0.046331 | 1 year | 0.250000 | 0.462910 | 2–3 years | 0.019231 | 0.138675 | |
| Campaign cost | PLN 500–1000 | 3.525029 | 0.017199 | 1 year | 0.250000 | 0.462910 | >5 years | 0.000000 | 0.000000 | |
| Form of business activity | Form of financing the activity | Co–financing by partners | 4.811215 | 0.009803 | Combination | 0.291667 | 0.464306 | Traditional activity | 0.071429 | 0.259086 |
| Form of collection used | Everything or nothing | 4.326183 | 0.015376 | Combination | 0.250000 | 0.442326 | Only online | 0.000000 | 0.000000 | |
| Value of the funds raised | PLN 160,000–200,000 | 4.299775 | 0.015759 | Combination | 0.083333 | 0.282330 | Traditional activity | 0.000000 | 0.000000 | |
| Only online | 0.000000 | 0.000000 | ||||||||
| Reason for the decision to use CF | Low cost of raising capital | 3.142431 | 0.046813 | Combination | 0.541667 | 0.508977 | Only online | 0.153846 | 0.375534 | |
| Campaign cost | PLN 1001–5000 | 3.904530 | 0.022805 | Traditional activity | 0.785714 | 0.412790 | Only online | 0.538462 | 0.518875 | |
| PLN 20,000–40,000 | 4.299775 | 0.015759 | Combination | 0.083333 | 0.282330 | Traditional activity | 0.000000 | 0.000000 | ||
| Only online | 0.000000 | 0.000000 | ||||||||
| Costs incurred in connection with raising funds as part of a CF campaign | Financial and accounting services | 6.443617 | 0.002209 | Combination | 0.166667 | 0.380693 | Only online | 0.000000 | 0.000000 | |
| Consulting services | 3.655393 | 0.028822 | Only online | 0.153846 | 0.375534 | Traditional activity | 0.011905 | 0.109109 | ||
| Benefits of CF | Opportunity to obtain a sponsor | 3.654378 | 0.028849 | Only online | 5.230769 | 0.599145 | Traditional activity | 4.738095 | 0.660760 | |
| Sector in which the company operates | Value of the funds raised | PLN 40,001–80,000 | 3.20757 | 0.044007 | Industry | 0.048780 | 0.218085 | Agriculture | 0.000000 | 0.000000 |
| PLN 120,000–160,000 | 10.95080 | 0.000043 | Agriculture | 0.400000 | 0.547723 | Services | 0.000000 | 0.000000 | ||
| Campaign cost | PLN 10,001–20,000 | 4.872512 | 0.009263 | Agriculture | 0.200000 | 0.447214 | Services | 0.000000 | 0.000000 | |
| Benefits of CF | Low cost of obtaining funds | 3.769508 | 0.025888 | Agriculture | 4.600000 | 1.341641 | Services | 3.933333 | 1.004494 |
| Characteristics of Company | Study Area | Factors Tested | Pair | ||||
|---|---|---|---|---|---|---|---|
| Feature 1 | Mean | Feature 2 | Mean | p-Value | |||
| Company size | Form of financing the activity | Loans in the family, among friends | Micro | 0.500000 | Medium | 0.100000 | 0.042666 |
| Trade credit | Micro | 0.000000 | Medium | 0.300000 | 0.000118 | ||
| Small | 0.000000 | Medium | 0.300000 | 0.000118 | |||
| Co-financing by partners | Micro | 0.125000 | Medium | 0.400000 | 0.043503 | ||
| Small | 0.085106 | Medium | 0.400000 | 0.020617 | |||
| Phase of development of the enterprise during which it used CF | Expansion phase | Micro | 0.328125 | Small | 0.574468 | 0.024964 | |
| CF model that was used | Equity | Micro | 0.015625 | Small | 0.234043 | 0.001479 | |
| Micro | 0.015625 | Medium | 0.600000 | 0.000119 | |||
| Small | 0.234043 | Medium | 0.600000 | 0.003493 | |||
| Donative | Micro | 0.609375 | Small | 0.340426 | 0.012176 | ||
| Micro | 0.609375 | Medium | 0.200000 | 0.036680 | |||
| Form of collection used | Everything or nothing | Micro | 0.031250 | Medium | 0.500000 | 0.000122 | |
| Small | 0.106383 | Medium | 0.500000 | 0.000319 | |||
| Value of the funds raised | PLN 20,000–40,000 | Micro | 0.640625 | Small | 0.361702 | 0.009794 | |
| PLN 40,001–80,000 | Micro | 0.093750 | Small | 0.276596 | 0.032193 | ||
| PLN 120,000–160,000 | Micro | 0.000000 | Medium | 0.200000 | 0.017115 | ||
| Purpose of raising funds | Greater internationalization of sales (understood as % of total sales) | Small | 0.085106 | Medium | 0.400000 | 0.025108 | |
| Increasing the number of distribution channels | Micro | 0.109375 | Small | 0.297872 | 0.036489 | ||
| Campaign cost | PLN 5000–10,000 | Micro | 0.125000 | Small | 0.319149 | 0.033783 | |
| PLN 10,001–20,000 | Micro | 0.000000 | Medium | 0.200000 | 0.002186 | ||
| Small | 0.021277 | Medium | 0.200000 | 0.000455 | |||
| Company age | Costs incurred in connection with raising funds as part of a CF campaign | Taxes | Micro | 0.078125 | Small | 0.468085 | 0.000120 |
| Advertisement | Micro | 0.015625 | Medium | 0.300000 | 0.000363 | ||
| Small | 0.042553 | Medium | 0.300000 | 0.001491 | |||
| Financial and accounting services | Micro | 0.000000 | Medium | 0.200000 | 0.008179 | ||
| Phase of development of the enterprise during which it used CF | Founding phase | 1 year | 1.000000 | 2–3 years | 0.230769 | 0.000137 | |
| 1 year | 1.000000 | 4–5 years | 0.081081 | 0.000137 | |||
| 1 year | 1.000000 | >5 years | 0.000000 | 0.000137 | |||
| 2–3 years | 0.230769 | >5 years | 0.000000 | 0.021552 | |||
| Maturity phase | 1 year | 0.000000 | >5 years | 0.333333 | 0.007331 | ||
| 2–3 years | 0.000000 | >5 years | 0.333333 | 0.000138 | |||
| 4–5 years | 0.054054 | >5 years | 0.333333 | 0.000336 | |||
| CF model that was used | Equity | 2–3 years | 0.057692 | >5 years | 0.417342 | 0.035837 | |
| Value of the funds raised | PLN 5000–10000 | 1 year | 0.250000 | 2–3 years | 0.019231 | 0.000450 | |
| 1 year | 0.250000 | 4–5 years | 0.000000 | 0.000262 | |||
| 1 year | 0.250000 | >5 years | 0.000000 | 0.000413 | |||
| Campaign cost | PLN 500–1000 | 1 year | 0.250000 | 2–3 years | 0.038462 | 0.024665 | |
| 1 year | 0.250000 | 4–5 years | 0.027027 | 0.019876 | |||
| 1 year | 0.250000 | >5 years | 0.000000 | 0.010787 | |||
| Form of business activity | Form of financing the activity | Co-financing by partners | Combination | 0.291667 | Traditional activity | 0.071429 | 0.012966 |
| Form of collection used | Everything or nothing | Combination | 0.250000 | Traditional activity | 0.071429 | 0.025366 | |
| Combinationy | 0.250000 | Only online | 0.000000 | 0.038008 | |||
| Value of the funds raised | PLN 160,000–200,000 | Combination | 0.083333 | Traditional activity | 0.000000 | 0.012833 | |
| Reason for the decision to use CF | Low cost of raising capital | Combination | 0.541667 | Only online | 0.153846 | 0.048758 | |
| Campaign cost | PLN 20,000–40,000 | Combination | 0.083333 | Traditional activity | 0.000000 | 0.012833 | |
| Costs incurred in connection with raising funds as part of a CF campaign | Financial and accounting services | Combination | 0.166667 | Traditional activity | 0.011905 | 0.002027 | |
| Combination | 0.166667 | Only online | 0.000000 | 0.033972 | |||
| Consulting services | Traditional activity | 0.011905 | Only online | 0.153846 | 0.043067 | ||
| Benefits of CF | Opportunity to obtain a sponsor | Traditional activity | 4.738095 | Only online | 5.230769 | 0.036389 | |
| Sector in which the company operates | Value of the funds raised | PLN 120,000–160,000 | Services | 0.000000 | Industry | 0.097561 | 0.037714 |
| Services | 0.000000 | Agriculture | 0.400000 | 0.000219 | |||
| Industry | 0.097561 | Agriculture | 0.400000 | 0.005707 | |||
| Campaign cost | PLN 10,001–20,000 | Services | 0.000000 | Agriculture | 0.200000 | 0.013860 | |
| Benefits of CF | Low costs of obtaining funds | Services | 3.933333 | Industry | 4.439024 | 0.033009 |
| Group of Actors | Actor | Value Interface | Value Ports | Flow of Value between Ports | Activities Undertaken by the Actor(s) to Provide Value | Determination of Possible Value Exchange Scenarios | Initiation of Activities To Be Taken | Completion of Activities, Delivery of Object/Value |
|---|---|---|---|---|---|---|---|---|
![]() | ![]() | ![]() | ![]() | ![]() | ![]() | ![]() | ![]() | ![]() |
| Actor | Value Object In | Value Object Out | Value In | Value Out | |
|---|---|---|---|---|---|
| 1. | CF platform | Money 1 | Project/idea concept | Money 1 | Project value/concept/idea/costs |
| 2. | CF platform | Services 2 | Money 2 | Value of PCF services | Money 2 |
| Opinions | Information | Improvement proposals | Charges for CF platform services | ||
| 3. | Crowd-equity CF | Shares | Money 3 | Value Shares | Money 3 |
| CF platform | Money 3 | Shares | Money 3 | Value Shares | |
| 4. | Banking services | Services 4 | Money 4 | Value of banking services | Money 4 |
| 5. | Legal, tax and accounting services | Services 5 | Money 5 | Value of legal, tax and accounting services | Money 5 |
| 6. | Social media | Services 6 | Money 6 | Value of advertising | Money 6 |
| Opinions | Information | Improvement proposals | Social media fees |
| Actor | Value Object in | Value Object out | Value in | Value out | |
|---|---|---|---|---|---|
| 1. | CF platform | Money 1 | Project/concept/idea | Money 1 | Project/concept/idea/cost |
| Rewards | Rewards | ||||
| 2. | CF platform | Services 2 | Money 2 | Value of PCF services | Money 2 |
| 3. | Crowd—reward CF | Rewards | Money 3 | Value of rewards | Money 3 |
| CF platform | Money 3 | Rewards | Money 3 | Value of rewards | |
| 4. | Banking services | Services 3 | Money 3 | Value of banking services | Money 3 |
| 5. | Legal, tax and accounting services | Services 4 | Money 4 | Value of legal, tax and accounting services | Money 4 |
| 6. | Social media | Services 5 | Money 5 | Value of advertising | Money 5 |
| opinions | Information | Suggestions for improvement |
| Actor | Value Object in | Value Object out | Value in | Value out | |
|---|---|---|---|---|---|
| 1. | CF platform | Money 1 | Project/concept/idea | Money 1 | Project value/concept/idea/costs |
| Social values/utilitarian value | Social values/utilitarian value | ||||
| 2. | CF platform | Services 2 | Money 2 | Value of PCF services | Money 2 |
| 3. | Crowd—donation CF | Social values/utilitarian value | Money 3 | Social values/utilitarian values | Money 3 |
| CF platform | Money 3 | Social values/utilitarian value | Money 3 | Social values/ utilitarian value | |
| 4. | Banking services | Services 4 | Money 4 | Value of banking services | Money 4 |
| 5. | Legal, tax and accounting services | Services 5 | Money 5 | Value of legal, tax and accounting services | Money 5 |
| 6. | Social media | Services 6 | Money 6 | The value of advertising and networking | Money 6 |
Disclaimer/Publisher’s Note: The statements, opinions and data contained in all publications are solely those of the individual author(s) and contributor(s) and not of MDPI and/or the editor(s). MDPI and/or the editor(s) disclaim responsibility for any injury to people or property resulting from any ideas, methods, instructions or products referred to in the content. |
© 2023 by the authors. Licensee MDPI, Basel, Switzerland. This article is an open access article distributed under the terms and conditions of the Creative Commons Attribution (CC BY) license (https://creativecommons.org/licenses/by/4.0/).
Share and Cite
Kukurba, M.; Salwin, M.; Waszkiewicz, A.E. Model of Value Transfer in Crowdfunding and Sustainable Development of Small and Medium-Sized Enterprises in Poland—Based on Survey Research. Sustainability 2023, 15, 12594. https://doi.org/10.3390/su151612594
Kukurba M, Salwin M, Waszkiewicz AE. Model of Value Transfer in Crowdfunding and Sustainable Development of Small and Medium-Sized Enterprises in Poland—Based on Survey Research. Sustainability. 2023; 15(16):12594. https://doi.org/10.3390/su151612594
Chicago/Turabian StyleKukurba, Maria, Mariusz Salwin, and Aneta Ewa Waszkiewicz. 2023. "Model of Value Transfer in Crowdfunding and Sustainable Development of Small and Medium-Sized Enterprises in Poland—Based on Survey Research" Sustainability 15, no. 16: 12594. https://doi.org/10.3390/su151612594
APA StyleKukurba, M., Salwin, M., & Waszkiewicz, A. E. (2023). Model of Value Transfer in Crowdfunding and Sustainable Development of Small and Medium-Sized Enterprises in Poland—Based on Survey Research. Sustainability, 15(16), 12594. https://doi.org/10.3390/su151612594










