Inven!RA Architecture for Sustainable Deployment of Immersive Learning Environments
Abstract
1. Introduction
2. Background
2.1. Immersive Learning Environments
2.2. Deployment Obstacles of Immersive Learning Environments
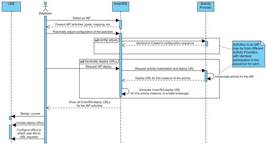
3. The Inven!RA Architecture
3.1. Overview
3.2. Operation
4. Methodology
Design Science Research Iterations
5. Design Science Iterations
5.1. Scenario 1— First Prototype and Microelectronics Education
5.2. Scenario 2—Second Prototype (Front-End Only): “CHIC’s Apps”
5.3. Scenario 3—Third Prototype and Remote Networking Laboratory
- The ability to track the student learning process;
- The ability to quickly help out students in activities they are struggling with;
- The ability to encourage the initiation of activities soon after presenting them;
- To enable the instructor to intervene before the submission phase of the activities.
- The success or failure status of each task;
- The total progress percentage within an activity;
- Whether a student has accessed the instructions or not;
- Whether a student performed a network IP configuration or not;
- Tracking both the operational tasks and the management/coordination tasks;
- Whether a student has scheduled a remote laboratory use session or not;
- The list of tasks performed during a laboratory session;
- The total time spent to perform an activity;
- The time spent performing each task within an activity;
- Whether a student initiated an activity or not;
- Being able to watch a video recording of the laboratory session.
- Advantage 3 is about the initiation of activities; no learning has yet taken place.
- Data items 3, 6, and 10 indicate if a student took steps to eventually perform an activity rather than whether learning has occurred.
5.4. Scenario 4—B-PREPARED
- The direct interaction between the LMS and a SCORM learning object bypass Inven!RA so the analytics collection within the SCORM learning object is not associated with an IAP;
- The SCORM learning object is already within the LMS so it is pointless for Inven!RA to provide its deployment URL to the Deployer (e.g., the teacher assembling the course).
- As shown in Section 3, Figure 5, on IAP deployment, the Deployer can customize the configuration of any activity. So, we idealized a “SCORM Activity Provider” requiring a configuration parameter: the URL or alternative identification of the SCORM object placed by the Deployer in the LMS course (while we represented this activity at the bottom of Figure 5, there is no dependence and the course design can be initiated prior to the Inven!RA deployment, as is shown in the use-cases diagram, Figure 4);
- This enables the SCORM Activity Provider to collect the analytics from the LMS if that learning object is installed, if that system’s analytics Web services are accessible;
- It also allows the SCORM Activity Provider to associate those analytics with the activity instance in the IAP because it was provided in the deployment of the IAP;
- It does not allow the SCORM Activity Provider to associate those analytics with internal Inven!RA UserIDs because the SCORM learning object is receiving direct interactions from LMS users, i.e., LMS UserIDs;
- In addition, the SCORM Activity Provider must not access Inven!RA UserIDs; it would expose internal associations (LMS UserID/Inven!RA UserID) to external third parties.
6. Conclusions
7. Limitations and Future Work
Author Contributions
Funding
Institutional Review Board Statement
Informed Consent Statement
Data Availability Statement
Acknowledgments
Conflicts of Interest
Abbreviations
| 3D | Three dimensional |
| BEACONING | Breaking Educational Barriers with Contextualised, Pervasive and |
| Gameful Learning | |
| CHIC | Cooperative Holistic View on Internet and Content |
| DSR | Design Science Research |
| HTML | HyperText Markup Language |
| ID | Identifier |
| IAP | Inventive Activities Plan |
| ILE | Immersive Learning Environments |
| Inven!RA | Inventive agency amidst Reticular ecosystems of Atopic habitats within which |
| knowledge (!) emerges | |
| IP | Internet Protocol |
| JSON | JavaScript Object Notation |
| LMS | Learning Management System |
| SCORM | Sharable Content Object Reference Model |
| UML | Unified Modeling Language |
| URL | Uniform Resource Locator |
| UserID | User Identifier |
References
- Marklund, B.B.; Taylor, A.S.A. Educational Games in Practice: The challenges involved in conducting a game-based curriculum. Electron. J. e-Learn. 2016, 14, 122–135. [Google Scholar]
- Schlemmer, E.; Felice, M.D.; Serra, I.M.R.d.S. OnLIFE Education: The ecological dimension of digital learning architectures. Educ. Rev. 2020, 36, e76120. [Google Scholar] [CrossRef]
- Nilsson, N.C.; Nordahl, R.; Serafin, S. Immersion Revisited: A review of existing definitions of immersion and their relation to different theories of presence. Hum. Technol. 2016, 12, 108–134. [Google Scholar] [CrossRef]
- Hevner, A.R. A Three Cycle View of Design Science Research. Scand. J. Inf. Syst. 2007, 19, 87–92. [Google Scholar]
- Murray, J.H. Hamlet on the Holodeck: The Future of Narrative in Cyberspace; Free Press: New York, NY, USA, 1997. [Google Scholar]
- Agrawal, S.; Simon, A.; Bech, S. Defining Immersion: Literature Review and Implications for Research on Immersive Audiovisual Experiences. In Proceedings of the 147th AES Pro Audio International Convention, New York, NY, USA, 16–19 October 2019; Audio Engineering Society: New York, NY, USA, 2019; p. 14. [Google Scholar]
- Beck, D.; Morgado, L.; O’Shea, P. Finding the Gaps about Uses of Immersive Learning Environments: A Survey of Surveys. J. Univers. Comput. Sci. 2020, 26, 1043–1073. [Google Scholar] [CrossRef]
- Slater, M. Place illusion and plausibility can lead to realistic behaviour in immersive virtual environments. Philos. Trans. R. Soc. B Biol. Sci. 2009, 364, 3549–3557. [Google Scholar] [CrossRef] [PubMed]
- Ryan, M.L. Narrative as Virtual Reality 2: Revisiting Immersion and Interactivity in Literature and Electronic Media, 2nd ed.; Johns Hopkins University Press: Baltimore, MD, USA, 2015. [Google Scholar]
- McCarthy, M. Experiential Learning Theory: From Theory To Practice. J. Bus. Econ. Res. (JBER) 2016, 14, 91–100. [Google Scholar] [CrossRef]
- Lave, J.; Wenger, E. Situated Learning: Legitimate Peripheral Participation; Cambridge University Press: Cambridge, UK, 1991. [Google Scholar]
- Downes, S. Connectivism. Asian J. Distance Educ. 2022, 17, 58–87. [Google Scholar]
- Børte, K.; Nesje, K.; Lillejord, S. Barriers to student active learning in higher education. Teach. High. Educ. 2020, 1–19. [Google Scholar] [CrossRef]
- Edwards, S. Active Learning in the Middle Grades Classroom: Overcoming the Barriers to Implementation. Middle Grades Res. J. 2015, 10, 65–81. [Google Scholar]
- Resnick, M. Lifelong Kindergarten: Cultivating Creativity through Projects, Passion, Peers, and Play; MIT Press: Cambridge, MA, USA, 2017. [Google Scholar]
- Rittel, H.W.; Webber, M.M. Dilemmas in a general theory of planning. Policy Sci. 1973, 4, 155–169. [Google Scholar] [CrossRef]
- de Lima, C.C.; Morgado, L.C.; Schlemmer, E. Relevant Aspects To Promote Teacher Awareness in the Pedagogical Orchestration of Learning Activities Where Students Move. Res. Sq. 2021. [CrossRef]
- Tang, Y.; Pan, Z.; Pedrycz, W.; Ren, F.; Song, X. Viewpoint-Based Kernel Fuzzy Clustering With Weight Information Granules. IEEE Trans. Emerg. Top. Comput. Intell. 2022, 1–15. [Google Scholar] [CrossRef]
- Kovacova, M.; Horak, J.; Higgins, M. Behavioral Analytics, Immersive Technologies, and Machine Vision Algorithms in the Web3-powered Metaverse World. Linguist. Philos. Investig. 2022, 21, 57. [Google Scholar] [CrossRef]
- Reis, R.; Marques, B.P. Learning Analytics in the Monitoring of Learning Processes: 3D Educational Collaborative Virtual Environments. In Advances in Educational Technologies and Instructional Design; Azevedo, A., Azevedo, J.M., Onohuome Uhomoibhi, J., Ossiannilsson, E., Eds.; IGI Global: Hershey, PA, USA, 2021; pp. 142–169. [Google Scholar] [CrossRef]
- Maderer, J.; Gütl, C. Antares: A Flexible Assessment Framework for Exploratory Immersive Environments. In Workgroups eAssessment: Planning, Implementing and Analysing Frameworks; Babo, R., Dey, N., Ashour, A.S., Eds.; Intelligent Systems Reference Library; Springer: Singapore, 2021; Volume 199, pp. 181–207. [Google Scholar] [CrossRef]
- Stal, M. The broker architectural framework. In Proceedings of the OOPSLA95: Conference on Object Oriented Programming Systems Languages and Applications, Austin, TX, USA, 15–19 October 1995; Volume 95. [Google Scholar]
- Cruzeiro, T.J.L. Inven!RA-Platform for Authoring and Tracking of Inventive Activity Plans. Ph.D. Thesis, Universidade do Porto, Porto, Portugal, 2020. [Google Scholar]
- Cota, D.; Cruzeiro, T.; Beck, D.; Coelho, A.; Morgado, L. InventiveTr@ining—Inven!RA architecture Activity Provider modules for online tracking of microelectronics student projects. Rev. Ciênc. Comput. 2021, 16, 113–136. [Google Scholar] [CrossRef]
- Bourazeri, A.; Arnab, S.; Heidmann, O.; Coelho, A.; Morini, L. Taxonomy of a gamified lesson path for STEM education: The beaconing approach. In Proceedings of the 11th European Conference on Games Based Learning, ECGBL 2017, Graz, Austria, 5–6 October 2017; pp. 29–37. [Google Scholar]
- Baptista, R.; Coelho, A.; Vaz de Carvalho, C. Relation between game genres and competences for in-game certification. In Proceedings of the International Conference on Serious Games, Interaction, and Simulation, Novedrate, Italy, 16–18 September 2015; Springer: Berlin/Heidelberg, Germany, 2015; pp. 28–35. [Google Scholar]
- Morgado, L.; Cassola, F. Activity Providers for Inven!RA; Technical Report; Universidade Aberta: Lisbon, Portugal, 2022. [Google Scholar]
- Peffers, K.; Tuunanen, T.; Rothenberger, M.A.; Chatterjee, S. A Design Science Research Methodology for Information Systems Research. J. Manag. Inf. Syst. 2007, 24, 45–77. [Google Scholar] [CrossRef]
- Bohl, O.; Scheuhase, J.; Sengler, R.; Winand, U. The sharable content object reference model (SCORM)—A critical review. In Proceedings of the International Conference on Computers in Education, Auckland, New Zealand, 3–6 December 2002; Volume 1, pp. 950–951. [Google Scholar] [CrossRef]
- Grilo, R. Laboratórios Remotos—Interação Remota com Braços Robóticos e Integração com Plataformas de e-Learning. Master Dissertation, Universidade Aberta & Universidade de Trás-os-Montes e Alto Douro, Lisbon, Portugal, 2022. [Google Scholar]
- Schunk, D.H.; Zimmerman, B.J. Self-regulation and learning. In Handbook of Psychology: Educational Psychology, 2nd ed.; John Wiley & Sons, Inc.: Hoboken, NJ, USA, 2013; Volume 7, pp. 45–68. [Google Scholar]
- Zimmerman, B.J. From Cognitive Modeling to Self-Regulation: A Social Cognitive Career Path. Educ. Psychol. 2013, 48, 135–147. [Google Scholar] [CrossRef]
- Morais, C.; Pedrosa, D.; Rocio, V.; Cravino, J.; Morgado, L. Using BPMN to Identify Indicators for Teacher Intervention in Support of Self-regulation and Co-regulation of Learning in Asynchronous e-learning. In Technology and Innovation in Learning, Teaching and Education; Reis, A., Barroso, J., Lopes, J.B., Mikropoulos, T., Fan, C.W., Eds.; Communications in Computer and Information Science; Springer International Publishing: Cham, Switzerland, 2021; Volume 1384, pp. 210–222. [Google Scholar] [CrossRef]
















| ID | Obstacle |
|---|---|
| 1 | Situational awareness |
| 2 | Complexity of planning |
| 3 | Complexity of providing feedback |
| 4 | Complexity of grounded assessment |
Disclaimer/Publisher’s Note: The statements, opinions and data contained in all publications are solely those of the individual author(s) and contributor(s) and not of MDPI and/or the editor(s). MDPI and/or the editor(s) disclaim responsibility for any injury to people or property resulting from any ideas, methods, instructions or products referred to in the content. |
© 2023 by the authors. Licensee MDPI, Basel, Switzerland. This article is an open access article distributed under the terms and conditions of the Creative Commons Attribution (CC BY) license (https://creativecommons.org/licenses/by/4.0/).
Share and Cite
Morgado, L.; Coelho, A.; Beck, D.; Gütl, C.; Cassola, F.; Baptista, R.; van Zeller, M.; Pedrosa, D.; Cruzeiro, T.; Cota, D.; et al. Inven!RA Architecture for Sustainable Deployment of Immersive Learning Environments. Sustainability 2023, 15, 857. https://doi.org/10.3390/su15010857
Morgado L, Coelho A, Beck D, Gütl C, Cassola F, Baptista R, van Zeller M, Pedrosa D, Cruzeiro T, Cota D, et al. Inven!RA Architecture for Sustainable Deployment of Immersive Learning Environments. Sustainability. 2023; 15(1):857. https://doi.org/10.3390/su15010857
Chicago/Turabian StyleMorgado, Leonel, António Coelho, Dennis Beck, Christian Gütl, Fernando Cassola, Ricardo Baptista, Maria van Zeller, Daniela Pedrosa, Tiago Cruzeiro, Duarte Cota, and et al. 2023. "Inven!RA Architecture for Sustainable Deployment of Immersive Learning Environments" Sustainability 15, no. 1: 857. https://doi.org/10.3390/su15010857
APA StyleMorgado, L., Coelho, A., Beck, D., Gütl, C., Cassola, F., Baptista, R., van Zeller, M., Pedrosa, D., Cruzeiro, T., Cota, D., Grilo, R., & Schlemmer, E. (2023). Inven!RA Architecture for Sustainable Deployment of Immersive Learning Environments. Sustainability, 15(1), 857. https://doi.org/10.3390/su15010857

