A Multi-Criteria Framework to Evaluate the Sustainability of Renewable Energy: A 2-Tuple Linguistic Grey Relation Model from the Perspective of the Prospect Theory
Abstract
:1. Introduction
1.1. Literature Review
1.2. Contributions
- (1)
- An MCDM framework for assessing the sustainability of renewable energy itself is established. Few existing studies have paid attention to renewable energy’s sustainability. In this study, an evaluation system is designed with five dimensions: resources, the environment, society, technology, and the economy.
- (2)
- A 2-tuple linguistic model is introduced to the MCDM framework. The transformation 2-tuple linguistic model aims to process heterogeneous information; it effectively deals with the issues regarding multi-dimensional and non-normal data. Compared to general linguistic information, this 2-tuple linguistic model can effectively preserve information integrity and avoid the loss or distortion of information.
- (3)
- The grey relational analysis and the prospect theory are implemented in the MCDM framework. The prospect theory can take into consideration the psychological characteristics of decision makers and, when combined with the grey relational analysis, can boost the objectivity of the decision results.
1.3. The Structure of the Paper
2. MCDM System
2.1. Resources
- Resource availability (kWh/m2/year). Resource availability reflects the natural character of each form of renewable energy, such as solar radiation, water flow speed, and wind speed. Availability is an essential criterion for renewable energy generation capacity.
- Share of energy installed capacity (%) [25]. The percentage of energy installed capacity represents the proportion of the renewable energy capacity installation compared to the total power installation capacity, reflecting the level of renewable energy utilization in terms of power generation equipment. The data are from “The China Energy Statistics Yearbook.”
- Energy accommodation level [26]. The energy accommodation level represents the accommodation of electricity generated from renewable energy sources on the demand side, especially whether there is the abandonment of wind and solar.
- Energy renewability [26]. Energy renewability represents the ability of renewable energy sources to re-attain their original level after they have been consumed; for example, with hydropower, this represents the ability to restore the power supply after the water flow has dried up.
2.2. The Environment
- Environmental pressure relief [32]. In contrast with fossil fuel resources, renewable energy contributes to alleviating environmental pressure and encouraging environmental friendliness.
2.3. Society
- Electricity pressure relief (%). Electricity pressure relief represents the share of renewable energy power in society’s total consumption of electricity.
- Ease of decentralization [27]. A key advantage of renewable energy is the development of energy supply distribution. Various renewable energy sources offer easy decentralization, which builds more distributed electricity near users, thereby supporting flexible and long-term adaptation to the grid with lower energy losses.
2.4. Technology
- Levelized cost (USD/kWh) [38]. Levelized cost refers to the value of the unit cost of electricity over the lifetime of an energy-generating asset.
2.5. The Economy
- Share of energy investment (%) [38]. The share of energy investment is the proportion of various renewable energy investments as compared to total investment in power. The data are from “The China Energy Statistics Yearbook”.
- Feed-in Tariff (yuan/kWh). The feed-in tariff refers to the metered price paid by the grid company when sources of renewable energy generation are connected to the power grid. It reflects the degree of policy support for renewable energy projects.
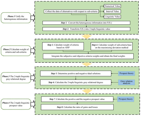
3. Methodology
3.1. Basic Concept and Theory
3.1.1. The Method of 2-Tuple Fuzzy Linguistic Representation
3.1.2. Prospect Theory
3.1.3. The Grey Relation Analysis
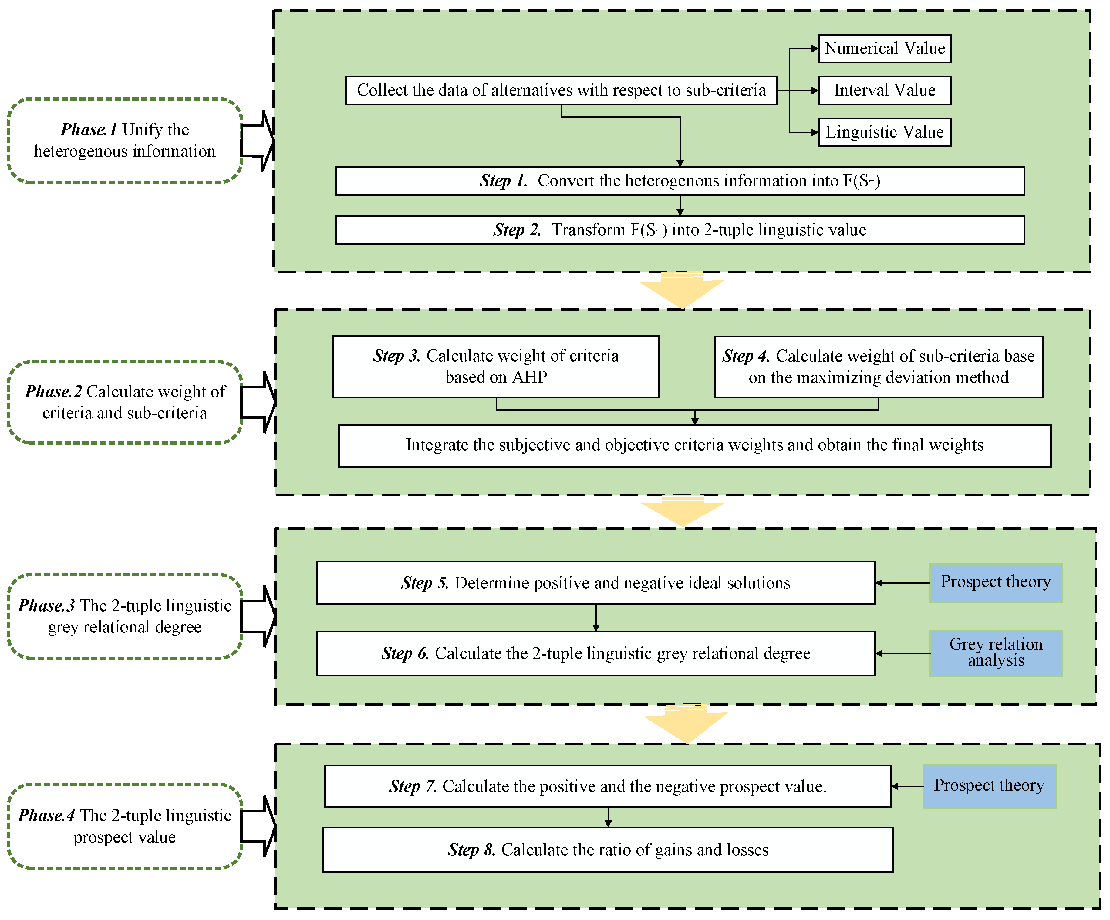
3.2. Decision Framework
- Transform numerical value into [47].The function converts a numerical value into in,
- Transform interval value in into [47].The function transforms an interval value into in,
- Transform linguistic terms into [47].The function transforms linguistic terms into in,
4. Case Study
4.1. Background Information
4.2. Results and Discussions
4.2.1. Discussion of the Weights
4.2.2. Discussion of the Ideal Solutions
4.2.3. Discussion of the Rankings
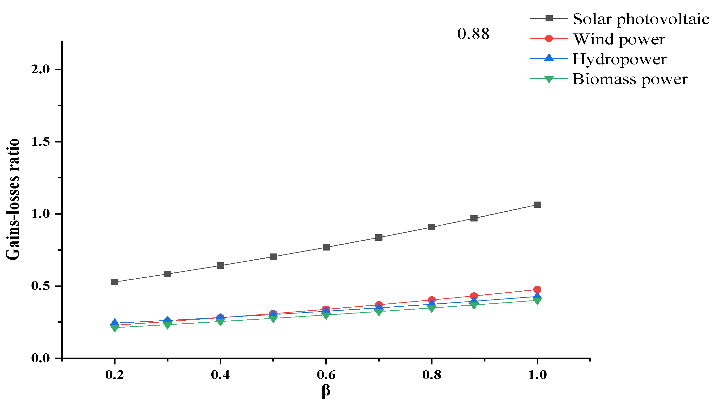
4.3. Sensitive Analysis
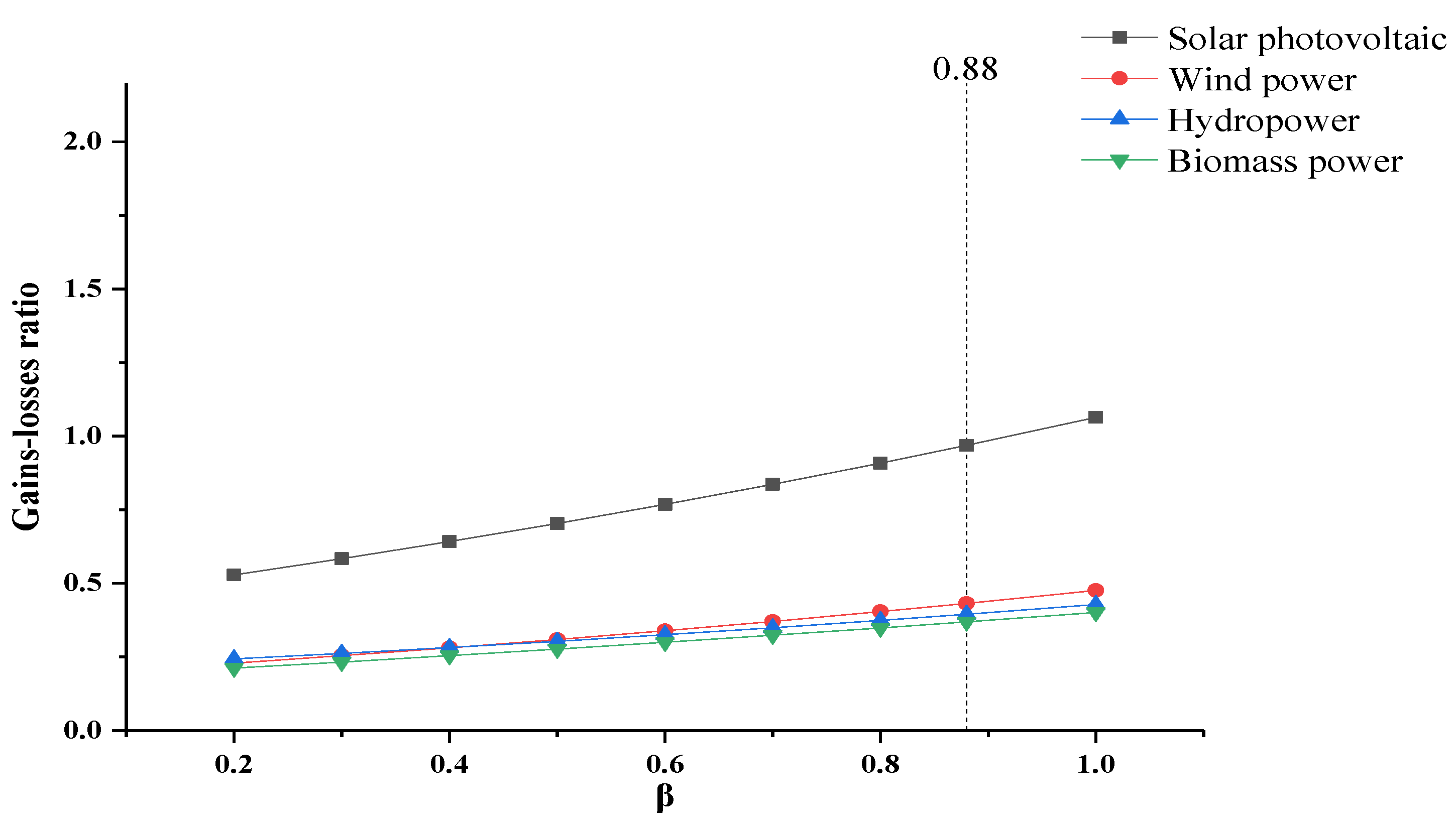
4.3.1. Change in Psychological Characteristics
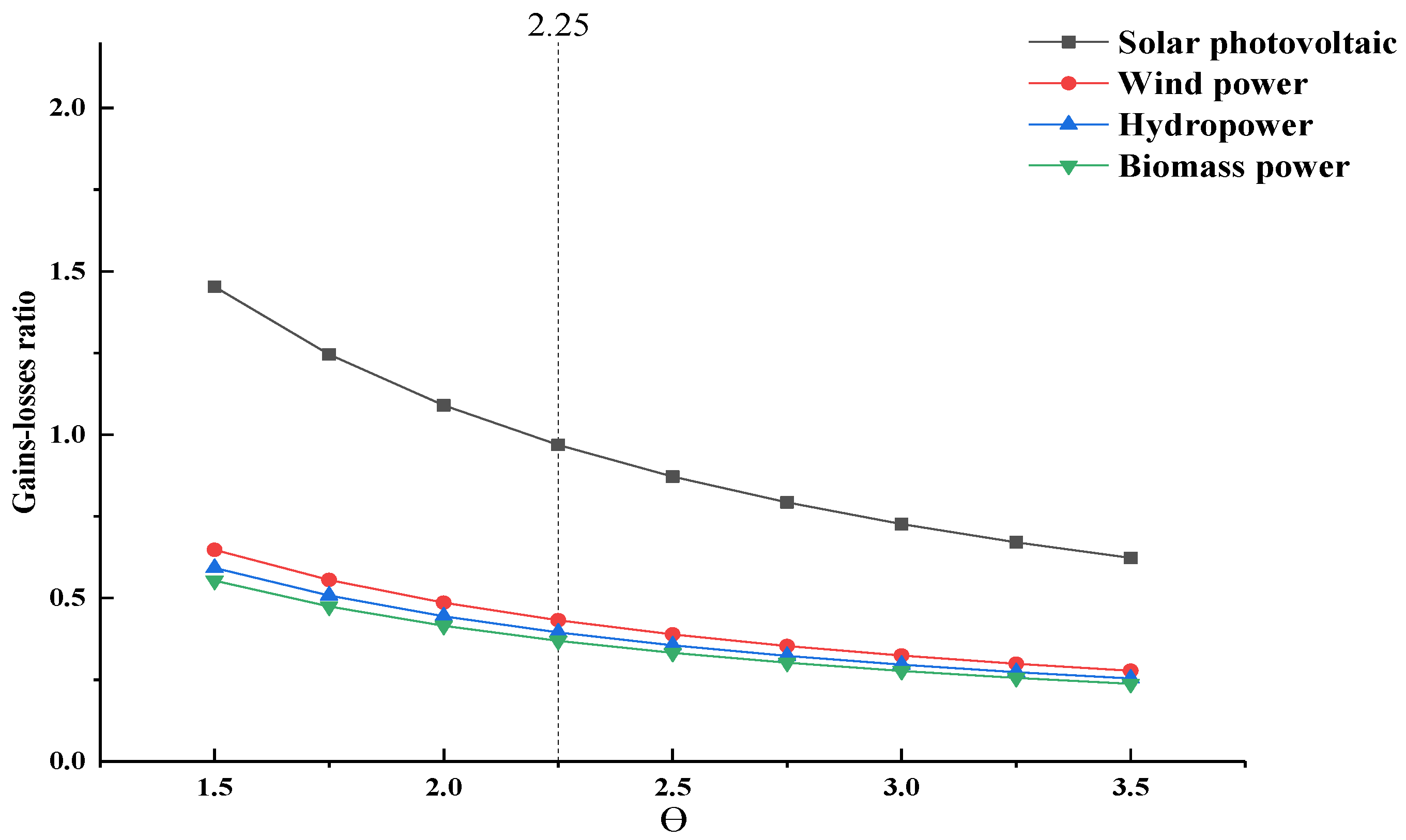
4.3.2. Change in Development Goals
4.4. Comparative Analysis
5. Conclusions and Future Work
Author Contributions
Funding
Conflicts of Interest
Nomenclature
| A 2-tuple | |
| Result of a symbolic aggregation operation | |
| Exponential parameters related to gains | |
| Exponential parameters related to losses | |
| The risk aversion parameter | |
| Attitude coefficient of risk gains | |
| Attitude coefficient of risk losses | |
| The resolution coefficient in grey theory | |
| The grey correlation coefficient | |
| The numerical value | |
| The interval value | |
| The fuzzy sets define in Sr | |
| The membership functions associated with | |
| Membership function | |
| The weights obtained by AHP | |
| The initial weights of sub-criteria | |
| The normalized weights of sub-criteria | |
| The final weights of sub-criteria | |
| The positive ideal solutions | |
| The negative ideal solutions | |
| The 2-tuple linguistic grey relational degree | |
| The gain value function | |
| The loss value function | |
| The positive prospect value | |
| The negative prospect value | |
| The ratio of gains and losses | |
| The membership functions associated with | |
| Conversion function | |
| Conversion function of 2-tuple linguistic value |
Appendix A
| Sub-Criteria | Type | Solar Photovoltaic Power | Wind Power | Hydropower | Biomass Power |
|---|---|---|---|---|---|
| Resource availability | benefit | 2130 | 570 | 1100 | 200 |
| Share of energy installed capacity | benefit | 41.02% | 13.21% | 9.89% | 1.57% |
| Energy accommodation level | benefit | 97% | 93% | 100% | 100% |
| CO2 emissions | cost | 0.46 | 0.12 | 0.04 | 0.18 |
| Land requirements | cost | 30–65 | 65–75 | 70–750 | 533–1000 |
| Electrical pressure relief | benefit | 12.80% | 15.96% | 4.67% | 3.45% |
| Employment creation | benefit | 0.7–25 | 0.9–4.0 | 0.9–1.2 | 11.2–19.7 |
| Efficiency | cost | 9.5–12 | 30–40 | 75–85 | 25–50 |
| Levelized cost | cost | 0.13–0.15 | 0.06–0.08 | 0.03–0.05 | 0.05–0.08 |
| Share of energy investment | benefit | 9.83% | 23.48% | 21.45% | 3.62% |
| Payback period | cost | 7–13 | 13–16 | 5–10 | 6–9.5 |
| Feed-in tariff | benefit | 0.55–0.75 | 0.44–0.58 | 0.3–0.5 | 0.70–0.80 |
| Sub-Criteria | Type | Solar Photovoltaic Power | Wind Power | Hydropower | Biomass Power |
|---|---|---|---|---|---|
| Energy renewability | benefit | VH | VH | F | L |
| Impact on ecosystem | cost | L | F | VH | F |
| Environmental stress relief | benefit | H | H | F | F |
| Ease of decentralization | benefit | VH | F | L | H |
| Policy support | benefit | VH | VH | F | H |
| Electricity supply stability | benefit | F | F | VH | H |
| Technological maturity | benefit | H | H | VH | F |
| Market maturity | benefit | H | F | H | F |
| Sub-Criteria | Type | Solar Photovoltaic Power | Wind Power | Hydropower | Biomass Power |
|---|---|---|---|---|---|
| Energy renewability | benefit | VH | H | F | F |
| Impact on ecosystem | cost | L | F | H | H |
| Environmental stress relief | benefit | H | H | F | H |
| Ease of decentralization | benefit | VH | F | L | H |
| Policy support | benefit | VH | VH | F | H |
| Electricity supply stability | benefit | F | F | H | H |
| Technological maturity | benefit | H | F | VH | L |
| Market maturity | benefit | H | H | LH | L |
| Sub-Criteria | Type | Solar Photovoltaic Power | Wind Power | Hydropower | Biomass Power |
|---|---|---|---|---|---|
| Energy renewability | benefit | VH | VH | F | F |
| Impact on ecosystem | cost | F | H | VH | H |
| Environmenta stress relief | benefit | H | F | F | F |
| Ease of decentralization | benefit | VH | F | F | H |
| Policy support | benefit | VH | H | F | H |
| Electricity supply stability | benefit | VH | VH | F | H |
| Technological maturity | benefit | H | H | VH | L |
| Market maturity | benefit | H | F | VH | VL |
References
- Volkart, K.; Weidmann, N.; Bauer, C.; Hirschberg, S. Multi-Criteria Decision Analysis of Energy System Transformation Pathways: A Case Study for Switzerland. Energy Policy 2017, 106, 155–168. [Google Scholar] [CrossRef]
- Zheng, F.; Zhou, X.; Rahat, B.; Rubbaniy, G. Carbon Neutrality Target for Leading Exporting Countries: On the Role of Economic Complexity Index and Renewable Energy Electricity. J. Environ. Manag. 2021, 299, 113558. [Google Scholar] [CrossRef] [PubMed]
- Chang, R.-D.; Zuo, J.; Zhao, Z.-Y.; Zillante, G.; Gan, X.-L.; Soebarto, V. Evolving Theories of Sustainability and Firms: History, Future Directions and Implications for Renewable Energy Research. Renew. Sustain. Energy Rev. 2017, 72, 48–56. [Google Scholar] [CrossRef]
- Zhang, B.; Wang, B.; Wang, Z. Role of Renewable Energy and Non-Renewable Energy Consumption on EKC: Evidence from Pakistan. J. Clean. Prod. 2017, 156, 855–864. [Google Scholar] [CrossRef]
- Wang, Z.; Li, J.; Liu, J.; Shuai, C. Is the Photovoltaic Poverty Alleviation Project the Best Way for the Poor to Escape Poverty?—A DEA and GRA Analysis of Different Projects in Rural China. Energy Policy 2020, 137, 111105. [Google Scholar] [CrossRef]
- Zhang, L.; Xin, H.; Yong, H.; Kan, Z. Renewable Energy Project Performance Evaluation Using a Hybrid Multi-Criteria Decision-Making Approach: Case Study in Fujian, China. J. Clean. Prod. 2019, 206, 1123–1137. [Google Scholar] [CrossRef]
- Wang, H.; Yan, Z.; Xu, X.; He, K. Evaluating Influence of Variable Renewable Energy Generation on Islanded Microgrid Power Flow. IEEE Access 2018, 6, 71339–71349. [Google Scholar] [CrossRef]
- Santoyo-Castelazo, E.; Azapagic, A. Sustainability Assessment of Energy Systems: Integrating Environmental, Economic and Social Aspects. J. Clean. Prod. 2014, 80, 119–138. [Google Scholar] [CrossRef]
- Sequeira, T.N.; Santos, M.S. Renewable Energy and Politics: A Systematic Review and New Evidence. J. Clean. Prod. 2018, 192, 553–568. [Google Scholar] [CrossRef]
- Boran, F.E.; Boran, K.; Menlik, T. The Evaluation of Renewable Energy Technologies for Electricity Generation in Turkey Using Intuitionistic Fuzzy TOPSIS. Energy Sources Part B Econ. Plan. Policy 2012, 7, 81–90. [Google Scholar] [CrossRef]
- Mohd Chachuli, F.S.; Ahmad Ludin, N.; Mat, S.; Sopian, K. Renewable Energy Performance Evaluation Studies Using the Data Envelopment Analysis (DEA): A Systematic Review. J. Renew. Sustain. Energy 2020, 12, 062701. [Google Scholar] [CrossRef]
- Fang, K.; Zhou, Y.; Wang, S.; Ye, R.; Guo, S. Assessing National Renewable Energy Competitiveness of the G20: A Revised Porter’s Diamond Model. Renew. Sustain. Energy Rev. 2018, 93, 719–731. [Google Scholar] [CrossRef]
- Katre, A.; Tozzi, A. Assessing the Sustainability of Decentralized Renewable Energy Systems: A Comprehensive Framework with Analytical Methods. Sustainability 2018, 10, 1058. [Google Scholar] [CrossRef] [Green Version]
- Wang, C.-N.; Dang, T.-T.; Tibo, H.; Duong, D.-H. Assessing Renewable Energy Production Capabilities Using DEA Window and Fuzzy TOPSIS Model. Symmetry 2021, 13, 334. [Google Scholar] [CrossRef]
- Wang, C.-N.; Nguyen, N.-A.-T.; Dang, T.-T. Offshore Wind Power Station (OWPS) Site Selection Using a Two-Stage MCDM-Based Spherical Fuzzy Set Approach. Sci. Rep. 2022, 12, 4260. [Google Scholar] [CrossRef] [PubMed]
- Çelikbilek, Y.; Tüysüz, F. An Integrated Grey Based Multi-Criteria Decision Making Approach for the Evaluation of Renewable Energy Sources. Energy 2016, 115, 1246–1258. [Google Scholar] [CrossRef]
- Wang, Q.; Zhan, L. Assessing the Sustainability of Renewable Energy: An Empirical Analysis of Selected 18 European Countries. Sci. Total Environ. 2019, 692, 529–545. [Google Scholar] [CrossRef]
- Solangi, Y.A.; Tan, Q.; Mirjat, N.H.; Ali, S. Evaluating the Strategies for Sustainable Energy Planning in Pakistan: An Integrated SWOT-AHP and Fuzzy-TOPSIS Approach. J. Clean. Prod. 2019, 236, 117655. [Google Scholar] [CrossRef]
- Zhao, H.; Guo, S. External Benefit Evaluation of Renewable Energy Power in China for Sustainability. Sustainability 2015, 7, 4783–4805. [Google Scholar] [CrossRef] [Green Version]
- Saeedpoor, M.; Vafadarnikjoo, A. Corrigendum to “Multicriteria Renewable Energy Planning Using an Integrated Fuzzy VIKOR & AHP Methodology: The Case of Istanbul”. Energy 2015, 79, 536–537. [Google Scholar] [CrossRef]
- Wu, Y.; Xu, C.; Zhang, T. Evaluation of Renewable Power Sources Using a Fuzzy MCDM Based on Cumulative Prospect Theory: A Case in China. Energy 2018, 147, 1227–1239. [Google Scholar] [CrossRef]
- Mahmood, T.; Ullah, K.; Khan, Q.; Jan, N. An Approach toward Decision-Making and Medical Diagnosis Problems Using the Concept of Spherical Fuzzy Sets. Neural Comput. Appl. 2019, 31, 7041–7053. [Google Scholar] [CrossRef]
- Aslam, M.; Bantan, R.A.R.; Khan, N. Design of a New Attribute Control Chart Under Neutrosophic Statistics. Int. J. Fuzzy Syst. 2019, 21, 433–440. [Google Scholar] [CrossRef]
- Aslam, M. Analyzing Wind Power Data Using Analysis of Means under Neutrosophic Statistics. Soft Comput. 2021, 25, 7087–7093. [Google Scholar] [CrossRef]
- REN21 Renewables 2019 Global Status Report. Available online: https://www.ren21.net/gsr-2019 (accessed on 27 March 2020).
- Liu, G. Development of a General Sustainability Indicator for Renewable Energy Systems: A Review. Renew. Sustain. Energy Rev. 2014, 31, 611–621. [Google Scholar] [CrossRef]
- Al Garni, H.; Kassem, A.; Awasthi, A.; Komljenovic, D.; Al-Haddad, K. A Multicriteria Decision Making Approach for Evaluating Renewable Power Generation Sources in Saudi Arabia. Sustain. Energy Technol. Assess. 2016, 16, 137–150. [Google Scholar] [CrossRef]
- Chen, Y.; Wang, Z.; Zhong, Z. CO2 Emissions, Economic Growth, Renewable and Non-Renewable Energy Production and Foreign Trade in China. Renew. Energy 2019, 131, 208–216. [Google Scholar] [CrossRef]
- Ahmad, S.; Tahar, R.M. Selection of Renewable Energy Sources for Sustainable Development of Electricity Generation System Using Analytic Hierarchy Process: A Case of Malaysia. Renew. Energy 2014, 63, 458–466. [Google Scholar] [CrossRef]
- Amer, M.; Daim, T.U. Selection of Renewable Energy Technologies for a Developing County: A Case of Pakistan. Energy Sustain. Dev. 2011, 15, 420–435. [Google Scholar] [CrossRef]
- Diakoulaki, D.; Karangelis, F. Multi-Criteria Decision Analysis and Cost–Benefit Analysis of Alternative Scenarios for the Power Generation Sector in Greece. Renew. Sustain. Energy Rev. 2007, 11, 716–727. [Google Scholar] [CrossRef]
- Liu, G.; Rasul, M.G.; Amanullah, M.T.O.; Khan, M.M.K. Sustainability Indicator of Renewable Energy System Based on Fuzzy Multi-Criteria Decision Making Methods. AMR 2011, 361–363, 1263–1273. [Google Scholar] [CrossRef]
- Chatzimouratidis, A.I.; Pilavachi, P.A. Multicriteria Evaluation of Power Plants Impact on the Living Standard Using the Analytic Hierarchy Process. Energy Policy 2008, 36, 1074–1089. [Google Scholar] [CrossRef]
- Kahraman, C.; Kaya, İ.; Cebi, S. A Comparative Analysis for Multiattribute Selection among Renewable Energy Alternatives Using Fuzzy Axiomatic Design and Fuzzy Analytic Hierarchy Process. Energy 2009, 34, 1603–1616. [Google Scholar] [CrossRef]
- Cîrstea, S.; Moldovan-Teselios, C.; Cîrstea, A.; Turcu, A.; Darab, C. Evaluating Renewable Energy Sustainability by Composite Index. Sustainability 2018, 10, 811. [Google Scholar] [CrossRef] [Green Version]
- Kaya, T.; Kahraman, C. Multicriteria Renewable Energy Planning Using an Integrated Fuzzy VIKOR & AHP Methodology: The Case of Istanbul. Energy 2010, 35, 2517–2527. [Google Scholar] [CrossRef]
- Nigim, K.; Munier, N.; Green, J. Pre-Feasibility MCDM Tools to Aid Communities in Prioritizing Local Viable Renewable Energy Sources. Renew. Energy 2004, 29, 1775–1791. [Google Scholar] [CrossRef]
- Environment, U.N. Global Trends in Renewable Energy Investment 2019. Available online: http://www.unep.org/resources/report/global-trends-renewable-energy-investment-2019 (accessed on 27 March 2020).
- Georgopoulou, E.; Lalas, D.; Papagiannakis, L. A Multicriteria Decision Aid Approach for Energy Planning Problems: The Case of Renewable Energy Option. Eur. J. Oper. Res. 1997, 103, 38–54. [Google Scholar] [CrossRef]
- Çolak, M.; Kaya, İ. Prioritization of Renewable Energy Alternatives by Using an Integrated Fuzzy MCDM Model: A Real Case Application for Turkey. Renew. Sustain. Energy Rev. 2017, 80, 840–853. [Google Scholar] [CrossRef]
- Haddad, B.; Liazid, A.; Ferreira, P. A Multi-Criteria Approach to Rank Renewables for the Algerian Electricity System. Renew. Energy 2017, 107, 462–472. [Google Scholar] [CrossRef]
- Şengül, Ü.; Eren, M.; Eslamian Shiraz, S.; Gezder, V.; Şengül, A.B. Fuzzy TOPSIS Method for Ranking Renewable Energy Supply Systems in Turkey. Renew. Energy 2015, 75, 617–625. [Google Scholar] [CrossRef]
- Beccali, M.; Cellura, M.; Mistretta, M. Decision-Making in Energy Planning. Application of the Electre Method at Regional Level for the Diffusion of Renewable Energy Technology. Renew. Energy 2003, 28, 2063–2087. [Google Scholar] [CrossRef]
- Wang, J.-H.; Hao, J. A New Version of 2-Tuple Fuzzy Linguistic Representation Model for Computing with Words. IEEE Trans. Fuzzy Syst. 2006, 14, 435–445. [Google Scholar] [CrossRef]
- Tversky, A.; Kahneman, D. Advances in Prospect Theory: Cumulative Representation of Uncertainty. J. Risk Uncertain. 1992, 5, 297–323. [Google Scholar] [CrossRef]
- Xiong, W.; Liu, L.; Xiong, M. Application of Gray Correlation Analysis for Cleaner Production. Clean Technol. Environ. Policy 2010, 12, 401–405. [Google Scholar] [CrossRef]
- Martinez, L.; Herrera, F. A 2-Tuple Fuzzy Linguistic Representation Model for Computing with Words. IEEE Trans. Fuzzy Syst. 2000, 8, 746–752. [Google Scholar] [CrossRef] [Green Version]
- Li, W.; Yu, S.; Pei, H.; Zhao, C.; Tian, B. A Hybrid Approach Based on Fuzzy AHP and 2-Tuple Fuzzy Linguistic Method for Evaluation in-Flight Service Quality. J. Air Transp. Manag. 2017, 60, 49–64. [Google Scholar] [CrossRef]
- Qu, J.F.; Bi, Y.; Xiao, W.B. Integrated Evaluation of Ship Maneuverability Based on the Method of Maximizing Deviation. AMR 2012, 524–527, 3888–3895. [Google Scholar] [CrossRef]
- Chang, T.-H. Fuzzy VIKOR Method: A Case Study of the Hospital Service Evaluation in Taiwan. Inf. Sci. 2014, 271, 196–212. [Google Scholar] [CrossRef]


















| Sub-Criteria | Type | Solar Photovoltaic Power | Wind Power | Hydropower | Biomass Power |
|---|---|---|---|---|---|
| Resource availability | benefit | ||||
| Share of installed energy capacity | benefit | ||||
| Energy accommodation level | benefit | ||||
| Energy renewability | benefit | ||||
| CO2 emissions | cost | ||||
| Land requirements | cost | ||||
| Impacts on the ecosystem | cost | ||||
| Environmental stress relief | benefit | ||||
| Electrical pressure relief | benefit | ||||
| Employment creation | benefit | ||||
| Ease of decentralization | benefit | ||||
| Policy support | benefit | ||||
| Efficiency | cost | ||||
| Levelized cost | cost | ||||
| Electricity supply stability | benefit | ||||
| Technological maturity | benefit | ||||
| Share of energy investment | benefit | ||||
| Payback period | cost | ||||
| Feed-in tariff | benefit | ||||
| Market maturity | benefit |
| Baseline Scenario | Scenario 1 | Scenario 2 | Scenario 3 | |
|---|---|---|---|---|
| Resources | 0.30 | 0.2 | 0.1 | 0.1 |
| Environment | 0.20 | 0.2 | 0.6 | 0.1 |
| Society | 0.24 | 0.2 | 0.1 | 0.6 |
| Technology | 0.15 | 0.2 | 0.1 | 0.1 |
| Economy | 0.10 | 0.2 | 0.1 | 0.1 |
| Alternatives | TOPSIS | VIKTOR | ||||
|---|---|---|---|---|---|---|
| Close Degree | Ranking Orders | Si | Ri | Qi | Ranking Orders | |
| Solar photovoltaic | 0.6473 | 1 | 0.271125 | 0.06859 | 0.5 | 1 |
| Wind power | 0.4972 | 2 | 0.581539 | 0.083053 | 0.784317 | 2 |
| Hydropower | 0.4397 | 3 | 0.517528 | 0.102118 | 0.396893 | 3 |
| Biomass power | 0.4227 | 4 | 0.527107 | 0.085474 | 0.660537 | 4 |
Publisher’s Note: MDPI stays neutral with regard to jurisdictional claims in published maps and institutional affiliations. |
© 2022 by the authors. Licensee MDPI, Basel, Switzerland. This article is an open access article distributed under the terms and conditions of the Creative Commons Attribution (CC BY) license (https://creativecommons.org/licenses/by/4.0/).
Share and Cite
Li, S.; Hu, Y. A Multi-Criteria Framework to Evaluate the Sustainability of Renewable Energy: A 2-Tuple Linguistic Grey Relation Model from the Perspective of the Prospect Theory. Sustainability 2022, 14, 4419. https://doi.org/10.3390/su14084419
Li S, Hu Y. A Multi-Criteria Framework to Evaluate the Sustainability of Renewable Energy: A 2-Tuple Linguistic Grey Relation Model from the Perspective of the Prospect Theory. Sustainability. 2022; 14(8):4419. https://doi.org/10.3390/su14084419
Chicago/Turabian StyleLi, Songrui, and Yitang Hu. 2022. "A Multi-Criteria Framework to Evaluate the Sustainability of Renewable Energy: A 2-Tuple Linguistic Grey Relation Model from the Perspective of the Prospect Theory" Sustainability 14, no. 8: 4419. https://doi.org/10.3390/su14084419
APA StyleLi, S., & Hu, Y. (2022). A Multi-Criteria Framework to Evaluate the Sustainability of Renewable Energy: A 2-Tuple Linguistic Grey Relation Model from the Perspective of the Prospect Theory. Sustainability, 14(8), 4419. https://doi.org/10.3390/su14084419
