A Modular Tool to Support Data Management for LCA in Industry: Methodology, Application and Potentialities
Abstract
:1. Introduction
1.1. General Framework
1.2. Literature Review
1.2.1. Issue 1: Capturing Relevant Temporal Dynamics of Industrial Processes
1.2.2. Issue 2: Management of Multiple Datasets, Environmental Labels-Specific Rules and Global Sustainability Initiatives
1.2.3. Issue 3: Provision of a Correct LCA Interpretation to a Non-Expert Audience
1.2.4. Opportunities Offered by Automated LCA Architectures
1.3. Research Gap, Use Case and Goal of the Paper
- It carries relevant environmental burdens across different impact categories, with current regulations being more and more restrictive [59,60]. Thus, there is a need to monitor product batches associated with lower impacts and provide verifiable evidence of a certain measure aimed at reducing environmental burdens.
- There is a general lack of LCI data regarding steel production processes and consumed materials [59]. Therefore, there is a need to flexibly refine the LCA model once new datasets are released.
- LCA-specific methodological issues are related to accounting for the recyclability at the end-of-life of steel products, and which impacts should be assigned to recycled steel scraps. Thus, there is a need to flexibly deal with different LSRs.
- Research Question 1 (RQ1): What is the added value that can be provided by an LCA that includes the temporal dynamics of foreground inventory data, with respect to a static LCA?
- Research Question 2 (RQ2): Why is flexibility towards secondary datasets for the background system of the LCA, multiple LCIA categories and environmental LSRs needed by an LCA tool in industry?
- Research Question 3 (RQ3): Why are advanced visualization modules useful to handle the full complexity of dynamic LCA results?
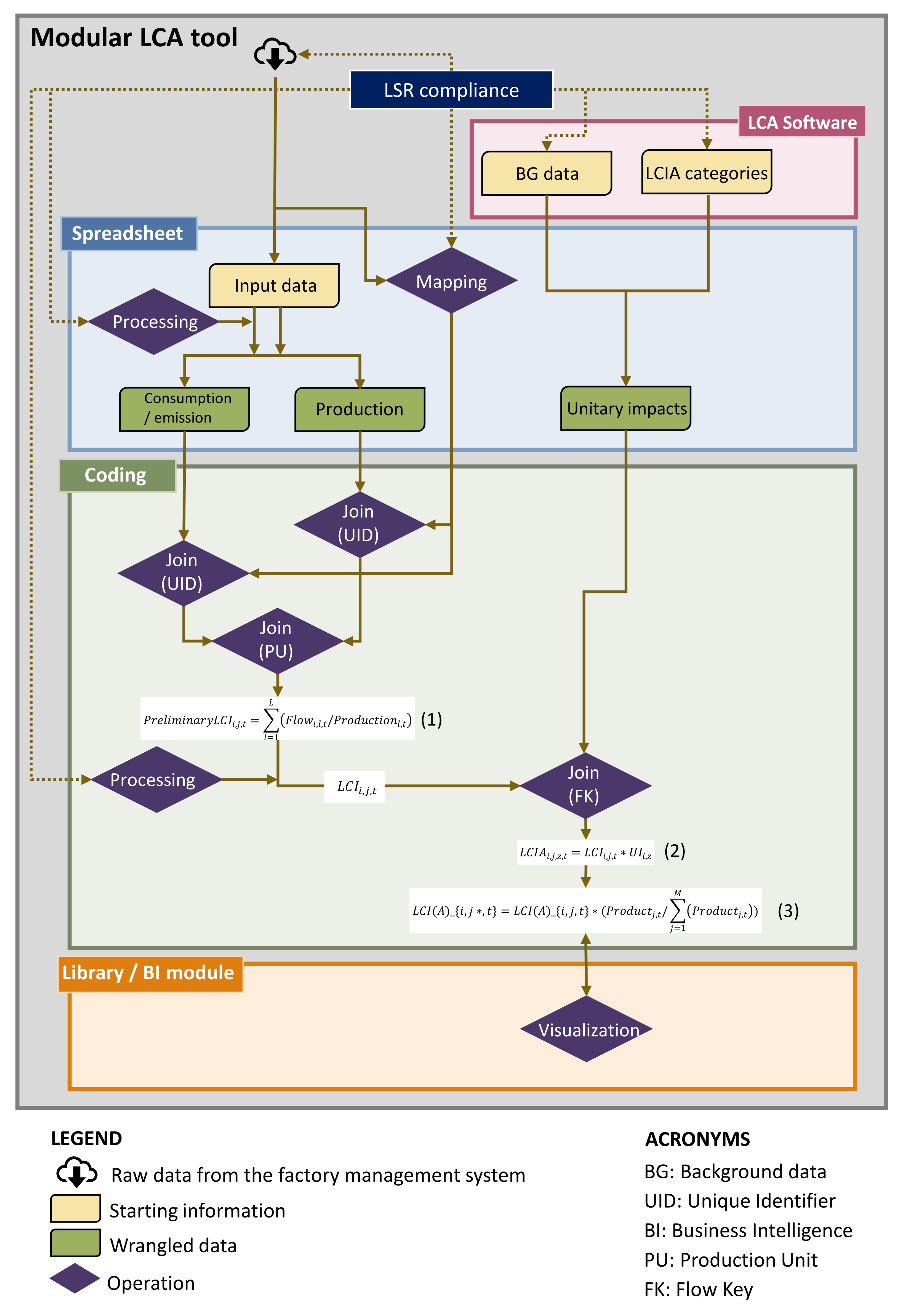
2. Methods and Modelling
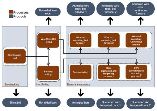
2.1. General Plant Description
2.2. Methodology for the Development of the Modular Architecture
2.2.1. Primary Data Retrieval
2.2.2. Computation of Unitary Impacts
- Background models: According to the LSRs of International EPD system scheme [76] and CFP [77], the background model for electricity supply employs the Italian 2018 residual mix (i.e., the mix when all contract-specific electricity that has been sold to other customers has been subtracted from the total consumption mix [14]). Other mixes may be used, such as a specific electricity mix demonstrated by a Guarantee of Origin.
- LCIA categories: In our case study, the main LCIA method and categories used in this study are chosen according to the requests of the International EPD system scheme [76]. Moreover, the CFP scheme employs the IPCC 2013 LCIA method. However, for the sake of RQ2, we also employed ILCD 2.0 midpoint 2018 method (see Section 3.2). The modularity of the tool provides the possibility to add new impact categories, too.
2.2.3. LCA Data Collection and Wrangling
- Harmonization of time resolution across all primary foreground LCI data, constructing continuous trends to overcome the problem of discontinuous sampling. These LCI data are harmonized according to the selected time resolution, which is monthly in our case. As discussed in Section 2.2.1, some data are only monitored at larger time resolutions. The related equations for harmonizing these data are described in Section S2.1.1 of the Supplementary Materials.
- Change in units of measure. See the discussion in Section S2.1.2 of the Supplementary Materials.
- Calculation of dependent items. Specific types of data can be dependent on other data, e.g., CO emissions are dependent on the amount of natural gas burnt. See the discussion in Section S2.1.3 of the Supplementary Materials.
- Calculation of specific items, depending on the case study. See the discussion in Section S2.1.4 of the Supplementary Materials.
- The International EPD system allows groups up the consumption of raw materials and consumables into the Upstream phase, while keeping the consumption of energy, waste treatment and emissions into the Core phase [14].
- The Greenhouse Gas (GHG) protocol scheme [78] associates emissions to the Scope 1 group, energy provision to the Scope 2 and all the remaining data to the Scope 3.
- UID, to allow a connection with Consumption/emission and Production values;
- Type (production or consumption/emission data), withdrawn from factory management systems, see Section 2.2.1;
- PU in which the flow was consumed/emitted, withdrawn from factory management systems, see Section 2.2.1;
- LSR classifications, as outlined in the previous list;
- Flow key, to allow a connection with Unitary impacts sheet in the Coding module;
- Unit of measure of the flow value, compatible with the Processing operation;
- Any additional classification, depending on the company needs: Materials suppliers, detail on unit processes, up to specific sensors and devices etc.
2.2.4. LCA Data Manipulation
| UID | Month | Cons/Ems | Flow Key | Unit | Very High Detail | Medium Detail | Low Detail PU | Low Detail EPD Scheme | Low Detail GHG Protocol |
|---|---|---|---|---|---|---|---|---|---|
| UID | Jan | ⋯ | Electricity | kWh | Electric Arc Furnace | Energy | Steelmaking | Core | Scope 2 |
| UID | Jan | ⋯ | Electricity | kWh | Ladle Furnace | Energy | Steelmaking | Core | Scope 2 |
| UID | Jan | ⋯ | Gas supply | Sm3 | Burner #1, steelmaking | Energy | Steelmaking | Core | Scope 3 |
| UID | Jan | ⋯ | Gas supply | Sm3 | Hot rolling, wire rods | Energy | Hot rolling | Core | Scope 3 |
| UID | Jan | ⋯ | Refractory | kg | Electric Arc Furnace | Consumables | Steelmaking | Upstream | Scope 3 |
| UID | Jan | ⋯ | Refractory | kg | Ladle Furnace | Consumables | Steelmaking | Upstream | Scope 3 |
| UID | Jan | ⋯ | Scraps | kg | Scraps | Materials | Steelmaking | Upstream | Scope 3 |
| UID | Jan | ⋯ | CO2 emissions | kg | Natural gas, burner #1, steelmaking | Emissions | Steelmaking | Core | Scope 1 |
| UID | Jan | ⋯ | CO2 emissions | kg | Natural gas, hot rolling, wire rods #2 | Emissions | Hot rolling | Core | Scope 1 |
| ⋯ | ⋯ | ⋯ | ⋯ | ⋯ | ⋯ | ⋯ | ⋯ | ⋯ | ⋯ |
- Inclusion of co-products produced by the factory. In our study, some types of wastes are sent to recycling and excess heat is provided to the municipality via district heating. The related equations are described in Section S2.2.1 of the Supplementary Materials [77].
- Treatment of consumptions which are common across products, such as auxiliary services, which are defined at plant level. See the related equations in Section S2.2.2 of the Supplementary Materials.
- Specific calculations, depending on the case study. See the discussion in Section S2.2.3 of the Supplementary Materials.
- Further specifications depending on the selected LSR. See the discussion below.
2.2.5. LCA Results Visualization
- Zooming into a specific LCA result: Comparing the contribution of different drivers, grouped by unit processes, production units, EPD and GHG protocol classifications, etc., according to the Mapping information from the Spreadsheet module;
- Providing the wider picture: Comparing LCA results over time, products, LCIA categories, labels, etc.
3. Results
3.1. RQ1: Dynamic LCA Results
3.2. RQ2: Variability Due to Background Datasets, LCIA Methods and LSRs
3.3. RQ3: Usefulness of Dashboards Visualizations
- Product (from steel billets to thermally treated hot rolled steel);
- Type of product (families, single product, product batches);
- LCIA category;
- Groups of processes;
- Type of charts (line, bar, treemap, pie, heatmap, etc.);
- LCA labels;
- Timesteps.
- Comparison across months and products, with focus on contributions for a specific timestep and product (Figure 5);
- Comparison of LCA results for selected products over time, with zoom on specific LCI consumptions of that product (Figure 6);
- Comparison across LCIA categories and products, with a focus on specific impact drivers (Figure 7);
- Comparison across prospective what-if scenarios (Figure 8).
4. Discussion
4.1. Summary of the 3 Research Questions
4.1.1. RQ1: A Dynamic LCA Discloses a Remarkable Variability of LCA Results
4.1.2. RQ2: LCA Results Are Sensitive to Variations of Background Datasets, LCIA Methods and LSRs
4.1.3. RQ3: Interactive Dashboards Can Handle a High Amount of LCA Results, Together with What-If Scenarios
4.2. Limitations
- be increasingly regulated, thus needing to know how to increase their environmental impacts;
- be characterized by high heterogeneity and variability of products composition, for which a detailed monitoring makes sense;
- show a lack of high quality LCI datasets on relevant items (e.g., chemicals consumed in the fashion industry);
- show a remarkable variability of LCA results associated to secondary datasets for the background system (e.g., as found for LCA impacts of bio-based plastics across manufacturing countries [31]);
- employ a high percentage of recycled materials, or produce products that can be recycled, thus needing specific methodological choices that may vary across LSRs.
4.3. Towards Near-Real-Time LCA of Single Product Batches and Company-Level Sustainability Targets
5. Conclusions
- RQ1: A dynamic LCA shows how the temporal dynamics of industrial processes affect the variability of LCA results associated to different product batches. In our specific case, while a static LCA would provide the information that Energy and Materials groups constitute the highest contributors to LCA results, the dynamic LCA shows that the variability of results is mostly due to Materials group, rather than Energy. Monthly LCA results show a remarkable variability, up to ±14% around the yearly average value. The higher the time resolution of LCAs, the more variability is likely to be disclosed.
- RQ2: The unitary impacts computed using different background models and LCIA methods may even differ by one order of magnitude, while a 20% difference of LCA results is found by following the LSRs of the International EPD system and the CFP.
- RQ3: The high amount of LCA results can be visualized in a tidy way through interactive dashboards, which can visualize a high amount of values by dynamically updating charts depending on the user’s selections.The charts can provide the full complexity of the LCA methodology by allowing the user to navigate results across time, products, LCIA categories and environmental labels, while allowing to zoom into the contributions of specific drivers of environmental impacts and changing the process classifications. The higher the temporal resolution, the higher the amount of data to be managed, which further increases the need of these dashboards. Moreover, through a bi-directional interaction with the Coding module, dashboards can visualize results of prospective what-if scenarios, that can relate targets on environmental performance with efficiency improvement or substitution measures.
Supplementary Materials
Author Contributions
Funding
Data Availability Statement
Conflicts of Interest
Abbreviations
| CDP | Carbon Disclosure Project |
| CFP | Carbon Footprint |
| EAF | Electric Arc Furnace |
| EPD | Environmental Product Declaration |
| ERP | Enterprise Resource Planning |
| GHG | Greenhouse Gas |
| GLO | Global |
| GPI | General Programme Instructions |
| GRI | Global Reporting Initiative |
| GWP | Global Warming Potential |
| HBI | Hot Briquetted Iron |
| ILCD | International Life Cycle Data system |
| IPCC | Intergovernmental Panel on Climate Change |
| ISO | International Organization for Standardization |
| LCA | Life Cycle Assessment |
| LCC | Life Cycle Costing |
| LCI | Life Cycle Inventory |
| LCIA | Life Cycle Impact Assessment |
| LSR | Label Specific Rules |
| PB | Planet Boundaries |
| PCR | Product Category Rules |
| PEF | Product Environmental Footprint |
| POFP | Photochemical Ozone Formation Potential |
| PU | Production Unit |
| RES | Renewable Energy Source |
| RER | Rest of Europe |
| RQ | Research Question |
| SbT | Science-based Target |
| SDG | Sustainable Development Goal |
| UI | Unitary Impact |
| UID | Unique Identifier |
| UN | United Nations |
| WSP | Water Scarcity Potential |
References
- United Nations. UN SDG: Goal 9. Available online: https://www.un.org/sustainabledevelopment/infrastructure-industrialization/ (accessed on 15 November 2021).
- Rödger, J.M.; Beier, J.; Schönemann, M.; Schulze, C.; Thiede, S.; Bey, N.; Herrmann, C.; Hauschild, M.Z. Combining Life Cycle Assessment and Manufacturing System Simulation: Evaluating Dynamic Impacts from Renewable Energy Supply on Product-Specific Environmental Footprints. Int. J. Precis. Eng. Manuf.-Green Technol. 2021, 8, 1007–1026. [Google Scholar] [CrossRef]
- Testa, F.; Nucci, B.; Tessitore, S.; Iraldo, F.; Daddi, T. Perceptions on LCA implementation: Evidence from a survey on adopters and nonadopters in Italy. Int. J. Life Cycle Assess. 2016, 21, 1501–1513. [Google Scholar] [CrossRef]
- Favi, C.; Germani, M.; Mandolini, M.; Marconi, M. PLANTLCA: A Lifecycle Approach to Map and Characterize Resource Consumptions and Environmental Impacts of Manufacturing Plants. Procedia CIRP 2016, 48, 146–151. [Google Scholar] [CrossRef] [Green Version]
- OECD. Aligning Policies for a Low-Carbon Economy; OECD Publishing: Paris, France, 2015; pp. 1–240. [Google Scholar] [CrossRef]
- Hauschild, M.Z.; Kara, S.; Røpke, I. Absolute sustainability: Challenges to life cycle engineering. CIRP Ann. 2020, 69, 533–553. [Google Scholar] [CrossRef]
- Rockström, J.; Steffen, W.; Noone, K.; Persson, A.; Chapin, F.S.; Lambin, E.F.; Lenton, T.M.; Scheffer, M.; Folke, C.; Schellnhuber, H.J.; et al. A safe operating space for humanity. Nature 2009, 461, 1262. [Google Scholar] [CrossRef]
- Moshrefi, S.; Abdoli, S.; Kara, S.; Hauschild, M. Product portfolio analysis towards operationalising science-based targets. Procedia CIRP 2020, 90, 377–382. [Google Scholar] [CrossRef]
- Global Reporting Initiative. GRI Website. 2021. Available online: https://www.globalreporting.org/ (accessed on 6 December 2021).
- Carbon Disclosure Project. CDP Website. 2021. Available online: https://www.cdp.net/en (accessed on 6 December 2021).
- ISO. Technical Committees. 2021. Available online: https://www.iso.org/technical-committees.html (accessed on 10 December 2021).
- Heijungs, R.; Suh, S. The Computational Structure of Life Cycle Assessment; Springer Science & Business Media: Berlin/Heidelberg, Germany, 2002; Volume 11. [Google Scholar] [CrossRef]
- Roos, S.; Zamani, B.; Sandin, G.; Peters, G.M.; Svanström, M. A life cycle assessment (LCA)-based approach to guiding an industry sector towards sustainability: The case of the Swedish apparel sector. J. Clean. Prod. 2016, 133, 691–700. [Google Scholar] [CrossRef]
- Environdec. General Programme Instructions for the International EPD System, 2021. GPI 4.0. Available online: https://www.datocms-assets.com/37502/1617181375-general-programme-instructions-v-4.pdf (accessed on 10 December 2021).
- Filleti, R.A.; Silva, D.A.; Silva, E.J.; Ometto, A.R. Dynamic system for life cycle inventory and impact assessment of manufacturing processes. Procedia CIRP 2014, 15, 531–536. [Google Scholar] [CrossRef] [Green Version]
- Andersson, J.; Grönkvist, S. A comparison of two hydrogen storages in a fossil-free direct reduced iron process. Int. J. Hydrogen Energy 2021, 46, 28657–28674. [Google Scholar] [CrossRef]
- Tiruta-Barna, L.; Pigné, Y.; Navarrete Gutiérrez, T.; Benetto, E. Framework and computational tool for the consideration of time dependency in Life Cycle Inventory: Proof of concept. J. Clean. Prod. 2016, 116, 198–206. [Google Scholar] [CrossRef]
- Beloin-Saint-Pierre, D.; Albers, A.; Hélias, A.; Tiruta-Barna, L.; Fantke, P.; Levasseur, A.; Benetto, E.; Benoist, A.; Collet, P. Addressing temporal considerations in life cycle assessment. Sci. Total Environ. 2020, 743, 140700. [Google Scholar] [CrossRef] [PubMed]
- Collet, P.; Lardon, L.; Steyer, J.P.; Hélias, A. How to take time into account in the inventory step: A selective introduction based on sensitivity analysis. Int. J. Life Cycle Assess. 2014, 19, 320–330. [Google Scholar] [CrossRef]
- Sohn, J.; Kalbar, P.; Goldstein, B.; Birkved, M. Defining Temporally Dynamic Life Cycle Assessment: A Review. Integr. Environ. Assess. Manag. 2020, 16, 314–323. [Google Scholar] [CrossRef]
- Lueddeckens, S.; Saling, P.; Guenther, E. Temporal issues in life cycle assessment—A systematic review. Int. J. Life Cycle Assess. 2020, 25, 1385–1401. [Google Scholar] [CrossRef]
- Corrado, S.; Castellani, V.; Zampori, L.; Sala, S. Systematic analysis of secondary life cycle inventories when modelling agricultural production: A case study for arable crops. J. Clean. Prod. 2018, 172, 3990–4000. [Google Scholar] [CrossRef] [PubMed]
- Brondi, C.; Carpanzano, E. A modular framework for the LCA-based simulation of production systems. CIRP J. Manuf. Sci. Technol. 2011, 4, 305–312. [Google Scholar] [CrossRef]
- Ferrari, A.M.; Volpi, L.; Settembre-Blundo, D.; García-Muiña, F.E. Dynamic life cycle assessment (LCA) integrating life cycle inventory (LCI) and Enterprise resource planning (ERP) in an industry 4.0 environment. J. Clean. Prod. 2021, 286, 125314. [Google Scholar] [CrossRef]
- Hagen, J.; Büth, L.; Haupt, J.; Cerdas, F.; Herrmann, C. Live LCA in learning factories: Real time assessment of product life cycles environmental impacts. Procedia Manuf. 2020, 45, 128–133. [Google Scholar] [CrossRef]
- Notarnicola, B.; Sala, S.; Anton, A.; McLaren, S.J.; Saouter, E.; Sonesson, U. The role of life cycle assessment in supporting sustainable agri-food systems: A review of the challenges. J. Clean. Prod. 2017, 140, 399–409. [Google Scholar] [CrossRef]
- Diekel, F.; Mikosch, N.; Bach, V.; Finkbeiner, M. Life cycle based comparison of textile ecolabels. Sustainability 2021, 13, 1751. [Google Scholar] [CrossRef]
- Del Borghi, A.; Moreschi, L.; Gallo, M. Communication through ecolabels: How discrepancies between the EU PEF and EPD schemes could affect outcome consistency. Int. J. Life Cycle Assess. 2020, 25, 905–920. [Google Scholar] [CrossRef]
- Patchell, J. Can the implications of the GHG Protocol’s scope 3 standard be realized? J. Clean. Prod. 2018, 185, 941–958. [Google Scholar] [CrossRef]
- Pecreboom, E.C.; Kleijn, R.; Lemkowitz, S.; Lundie, S. Influence of Inventory Data Sets on Life-Cycle Assessment Results: A Case Study on PVC. J. Ind. Ecol. 1998, 2, 109–130. [Google Scholar] [CrossRef]
- Abbate, E.; Rovelli, D.; Andreotti, M.; Brondi, C.; Ballarino, A. Plastic packaging substitution in industry: Variability of LCA due to manufacturing countries. Procedia CIRP 2022, 105, 392–397. [Google Scholar] [CrossRef]
- Pauer, E.; Wohner, B.; Tacker, M. The influence of database selection on environmental impact results. Life cycle assessment of packaging using gabi, ecoinvent 3.6, and the environmental footprint database. Sustainability 2020, 12, 9948. [Google Scholar] [CrossRef]
- Modahl, I.S.; Askham, C.; Lyng, K.A.; Skjerve-Nielssen, C.; Nereng, G. Comparison of two versions of an EPD, using generic and specific data for the foreground system, and some methodological implications. Int. J. Life Cycle Assess. 2013, 18, 241–251. [Google Scholar] [CrossRef]
- UN Environment Programme (UNEP) Life Cycle Initiative. Global LCA Data Access. 2021. Available online: https://www.globallcadataaccess.org/ (accessed on 15 November 2021).
- Finkbeiner, M. Product environmental footprint—Breakthrough or breakdown for policy implementation of life cycle assessment? Int. J. Life Cycle Assess. 2014, 19, 266–271. [Google Scholar] [CrossRef] [Green Version]
- Forster, P.; Ramaswamy, V.; Artaxo, P.; Berntsen, T.; Betts, R.; Fahey, D.W.; Haywood, J.; Lean, J.; Lowe, D.C.; Myhre, G.; et al. Changes in Atmospheric Constituents and in Radiative Forcing. In Climate Change 2007: The Physical Science Basis. Contribution of Working Group I to the Fourth Assessment Report of the Intergovernmental Panel on Climate Change; Solomon, S., Qin, D., Manning, M., Chen, Z., Marquis, M., Averyt, K., Tignor, M., Miller, H., Eds.; Cambridge University Press: Cambridge, UK; New York, NY, USA, 2007; Chapter 2; p. 212. [Google Scholar]
- Myhre, G.; Shindell, D.; Bréon, F.M.; Collins, W.; Fuglestvedt, J.; Huang, J.; Koch, D.; Lamarque, J.F.; Lee, D.; Mendoza, B.; et al. Anthropogenic and natural radiative forcing. In Climate Change 2013 the Physical Science Basis: Working Group I Contribution to the Fifth Assessment Report of the Intergovernmental Panel on Climate Change; Stocker, T., Qin, D., Plattner, G.K., Tignor, M., Allen, S., Boschung, J., Nauels, A., Xia, Y., Bex, V., Midgley, P., Eds.; Cambridge University Press: Cambridge, UK; New York, NY, USA, 2013; Chapter 8; p. 731. [Google Scholar] [CrossRef]
- Minkov, N.; Schneider, L.; Lehmann, A.; Finkbeiner, M. Type III Environmental Declaration Programmes and harmonization of product category rules: Status quo and practical challenges. J. Clean. Prod. 2015, 94, 235–246. [Google Scholar] [CrossRef]
- Galatola, M.; Pant, R. Reply to the editorial “product environmental footprint-breakthrough or breakdown for policy implementation of life cycle assessment?” Written by Prof. Finkbeiner (Int J Life Cycle Assess 19(2):266–271). Int. J. Life Cycle Assess. 2014, 19, 1356–1360. [Google Scholar] [CrossRef]
- Durão, V.; Silvestre, J.D.; Mateus, R.; de Brito, J. Assessment and communication of the environmental performance of construction products in Europe: Comparison between PEF and EN 15804 compliant EPD schemes. Resour. Conserv. Recycl. 2020, 156, 104703. [Google Scholar] [CrossRef] [Green Version]
- Passer, A.; Lasvaux, S.; Allacker, K.; De Lathauwer, D.; Spirinckx, C.; Wittstock, B.; Kellenberger, D.; Gschösser, F.; Wall, J.; Wallbaum, H. Environmental product declarations entering the building sector: Critical reflections based on 5 to 10 years experience in different European countries. Int. J. Life Cycle Assess. 2015, 20, 1199–1212. [Google Scholar] [CrossRef] [Green Version]
- AzariJafari, H.; Guest, G.; Kirchain, R.; Gregory, J.; Amor, B. Towards comparable environmental product declarations of construction materials: Insights from a probabilistic comparative LCA approach. Build. Environ. 2021, 190, 107542. [Google Scholar] [CrossRef]
- Manfredi, S.; Allacker, K.; Pelletier, N.; Schau, E.; Chomkhamsri, K.; Pant, R.; Pennington, D. Comparing the European Commission product environmental footprint method with other environmental accounting methods. Int. J. Life Cycle Assess. 2015, 20, 389–404. [Google Scholar] [CrossRef]
- Masanet, E.; Chang, Y. Who cares about life cycle assessment?: A survey of 900 prospective life cycle assessment practitioners masanet and chang who cares about LCA? J. Ind. Ecol. 2014, 18, 787–791. [Google Scholar] [CrossRef]
- Molina-Murillo, S.A.; Smith, T.M. Exploring the use and impact of LCA-based information in corporate communications. Int. J. Life Cycle Assess. 2009, 14, 184–194. [Google Scholar] [CrossRef]
- Cerdas, F.; Kaluza, A.; Erkisi-Arici, S.; Böhme, S.; Herrmann, C. Improved Visualization in LCA Through the Application of Cluster Heat Maps. Procedia CIRP 2017, 61, 732–737. [Google Scholar] [CrossRef]
- Otto, H.E.; Mueller, K.G.; Kimura, F. Efficient information visualization in LCA: Approach and examples. Int. J. Life Cycle Assess. 2003, 8, 259–265. [Google Scholar] [CrossRef]
- Otto, H.E.; Mueller, K.G.; Kimura, F. Efficient Information Visualization in LCA: Application and Practice. Int. J. Life Cycle Assess. 2004, 9, 2–12. [Google Scholar] [CrossRef]
- Raoufi, K.; Taylor, C.; Laurin, L.; Haapala, K.R. Visual communication methods and tools for sustainability performance assessment: Linking academic and industry perspectives. Procedia CIRP 2019, 80, 215–220. [Google Scholar] [CrossRef]
- Röck, M.; Hollberg, A.; Habert, G.; Passer, A. LCA and BIM: Visualization of environmental potentials in building construction at early design stages. Build. Environ. 2018, 140, 153–161. [Google Scholar] [CrossRef]
- Traverso, M.; Finkbeiner, M.; Jørgensen, A.; Schneider, L. Life Cycle Sustainability Dashboard. J. Ind. Ecol. 2012, 16, 680–688. [Google Scholar] [CrossRef]
- Büdel, V.; Fritsch, A.; Oberweis, A. Integrating sustainability into day-to-day business: A tactical management dashboard for O-LCA. In Proceedings of the ACM International Conference Proceeding Series, Bristol, UK, 21–26 June 2020; pp. 56–65. [Google Scholar] [CrossRef]
- Camana, D.; Manzardo, A.; Fedele, A.; Toniolo, S. Life Cycle Sustainability Dashboard and Communication Strategies of Scientific Data for Sustainable Development; Elsevier: Amsterdam, The Netherlands, 2021; pp. 135–152. [Google Scholar] [CrossRef]
- Joppa, L.; Luers, A.; Willmott, E.; Friedmann, S.J.; Hamburg, S.P.; Broze, R. Microsoft’s million-tonne CO2-removal purchase—Lessons for net zero. Nature 2021, 597, 629–632. [Google Scholar] [CrossRef]
- Meinrenken, C.J.; Sauerhaft, B.C.; Garvan, A.N.; Lackner, K.S. Combining life cycle assessment with data science to inform portfolio-level value-chain engineering: A Case Study at PepsiCo Inc. J. Ind. Ecol. 2014, 18, 641–651. [Google Scholar] [CrossRef]
- Moon, J.M.; Chung, K.S.; Eun, J.H.; Chung, J.S. Life cycle assessment through on-line database linked with various enterprise database systems. Int. J. Life Cycle Assess. 2003, 8, 226–234. [Google Scholar] [CrossRef]
- Cerdas, F.; Thiede, S.; Juraschek, M.; Turetskyy, A.; Herrmann, C. Shop-floor Life Cycle Assessment. Procedia CIRP 2017, 61, 393–398. [Google Scholar] [CrossRef]
- iPoint-Systems Gmbh. Umberto LCA+. 2021. Available online: https://www.ipoint-systems.com/solutions/lca/ (accessed on 15 November 2021).
- Backes, J.G.; Suer, J.; Pauliks, N.; Neugebauer, S.; Traverso, M. Life cycle assessment of an integrated steel mill using primary manufacturing data: Actual environmental profile. Sustainability 2021, 13, 3443. [Google Scholar] [CrossRef]
- Ma, X.; Ye, L.; Qi, C.; Yang, D.; Shen, X.; Hong, J. Life cycle assessment and water footprint evaluation of crude steel production: A case study in China. J. Environ. Manag. 2018, 224, 10–18. [Google Scholar] [CrossRef]
- Wang, P.; Ryberg, M.; Chen, W.; Kara, S.; Hauschild, M. Efficiency stagnation in global steel production urges joint supply- and demand-side mitigation efforts. Nat. Commun. 2021, 13, 1–11. [Google Scholar] [CrossRef]
- Wang, P.; Kara, S.; Hauschild, M. Role of manufacturing towards achieving circular economy: The steel case. CIRP Ann. Manuf. Technol. 2018, 67, 21–24. [Google Scholar] [CrossRef]
- Pauliuk, S.; Milford, R.; Müller, D.; Allwood, J. The steel scrap age. Environ. Sci. Technol. 2013, 47, 3448–3454. [Google Scholar] [CrossRef] [Green Version]
- Norgate, T.; Jahanshahi, S.; Rankin, W. Assessing the environmental impact of metal production processes. J. Clean. Prod. 2007, 15, 838–848. [Google Scholar] [CrossRef]
- Oda, J.; Akimoto, K.; Tomoda, T. Long-term global availability of steel scrap. Resour. Conserv. Recycl. 2013, 81, 81–91. [Google Scholar] [CrossRef]
- Muslemani, H.; Liang, X.; Kaesehage, K.; Ascui, F.; Wilson, J. Opportunities and challenges for decarbonizing steel production by creating markets for ‘green steel’ products. J. Clean. Prod. 2021, 315, 128127. [Google Scholar] [CrossRef]
- Yellishetty, M.; Mudd, G.; Ranjith, P.; Tharumarajah, A. Environmental life-cycle comparisons of steel production and recycling: Sustainability issues, problems and prospects. Environ. Sci. Policy 2011, 14, 650–663. [Google Scholar] [CrossRef]
- Worldsteel Association Life Cycle Inventory Study. Technical Report December. 2018. Available online: https://worldsteel.org/publications/bookshop/life-cycle-inventory-report-2018/?do_download_id=b8a2da11-7173-4575-b5cb-3287f23d7967 (accessed on 15 November 2021).
- Ekvall, T.; Björklund, A.; Sandin, G.; Jelse, K.; Lagergren, J.; Rydberg, M. Modeling Recycling in Life Cycle Assessment. Final Project Report May. 2020. Available online: https://www.lifecyclecenter.se/wp-content/uploads/2020_05_Modeling-recyling-in-life-cycle-assessment-1.pdf (accessed on 15 November 2021).
- Westfall, L.; Davourie, J.; Ali, M.; McGough, D. Cradle-to-gate life cycle assessment of global manganese alloy production. Int. J. Life Cycle Assess. 2016, 21, 1573–1579. [Google Scholar] [CrossRef] [Green Version]
- Bartzas, G.; Komnitsas, K. Life cycle assessment of ferronickel production in Greece. Resour. Conserv. Recycl. 2015, 105, 113–122. [Google Scholar] [CrossRef]
- Ecoinvent Association. Ecoinvent Database 3.6, Cut-Off. Available online: https://ecoinvent.org/ (accessed on 15 November 2021).
- Haque, N.; Norgate, T. Estimation of greenhouse gas emissions from ferroalloy production using life cycle assessment with particular reference to Australia. J. Clean. Prod. 2013, 39, 220–230. [Google Scholar] [CrossRef]
- Wei, W.; Samuelsson, P.B.; Tilliander, A.; Gyllenram, R.; Jönsson, P.G. Energy Consumption and Greenhouse Gas Emissions During Ferromolybdenum Production. J. Sustain. Metall. 2020, 6, 103–112. [Google Scholar] [CrossRef] [Green Version]
- Chen, B.; Yang, J.X.; Ouyang, Z.Y. Life cycle assessment of internal recycling options of steel slag in Chinese iron and steel industry. J. Iron Steel Res. Int. 2011, 18, 33–40. [Google Scholar] [CrossRef]
- Environdec. Impact Indicators and Inventory Indicators. 2022. Available online: https://www.environdec.com/resources/indicators (accessed on 15 November 2021).
- ISO. BS EN ISO 14067: Greenhouse Gases—Carbon Footprint of Products—Requirements and Guidelines for Quantification and Communication; International Organization for Standardization: Geneva, Switzerland, 2018. [Google Scholar]
- World Resources Institute (WRI); World Business Council on Sustainable Development (WBCSD). Product Life Cycle Accounting and Reporting Standard; World Resources Institute: Washington, DC, USA, 2011; Available online: https://ghgprotocol.org/sites/default/files/standards/Product-Life-Cycle-Accounting-Reporting-Standard_041613.pdf (accessed on 15 November 2021).
- European Industrial Gases Association AISBL. Benchmarking: Air Separation Plants and Indirect CO2 Emissions; European Industrial Gases Association AISBL: Brussels, Belgium, 2010. [Google Scholar]
- World Steel Association. CO2 Data Collection. User Guide, Version 10. Technical Report September. 2021. Available online: https://worldsteel.org/wp-content/uploads/CO2-data-collection-user-guide-version-10.pdf (accessed on 15 November 2021).
- Boulay, A.M.; Bare, J.; Benini, L.; Berger, M.; Lathuillière, M.J.; Manzardo, A.; Margni, M.; Motoshita, M.; Núñez, M.; Pastor, A.V.; et al. The WULCA consensus characterization model for water scarcity footprints: Assessing impacts of water consumption based on available water remaining (AWARE). Int. J. Life Cycle Assess. 2018, 23, 368–378. [Google Scholar] [CrossRef] [Green Version]
- Leiden University. CML-IA Characterisation Factors. 2022. Available online: https://www.universiteitleiden.nl/en/research/research-output/science/cml-ia-characterisation-factors (accessed on 15 November 2021).
- Mehmeti, A.; Angelis-Dimakis, A.; Arampatzis, G.; McPhail, S.J.; Ulgiati, S. Life cycle assessment and water footprint of hydrogen production methods: From conventional to emerging technologies. Environments 2018, 5, 24. [Google Scholar] [CrossRef] [Green Version]
- Big Room Inc. Ecolabel Index. 2021. Available online: http://www.ecolabelindex.com/ (accessed on 15 November 2021).
- Toniolo, S.; Mazzi, A.; Simonetto, M.; Zuliani, F.; Scipioni, A. Mapping diffusion of Environmental Product Declarations released by European program operators. Sustain. Prod. Consum. 2019, 17, 85–94. [Google Scholar] [CrossRef]
- Strazza, C.; Del Borghi, A.; Magrassi, F.; Gallo, M. Using environmental product declaration as source of data for life cycle assessment: A case study. J. Clean. Prod. 2016, 112, 333–342. [Google Scholar] [CrossRef]
- Yu, M.; Robati, M.; Oldfield, P.; Wiedmann, T.; Crawford, R.; Nezhad, A.A.; Carmichael, D. The impact of value engineering on embodied greenhouse gas emissions in the built environment: A hybrid life cycle assessment. Build. Environ. 2020, 168, 106452. [Google Scholar] [CrossRef]
- Olinzock, M.A.; Landis, A.E.; Saunders, C.L.; Collinge, W.O.; Jones, A.K.; Schaefer, L.A.; Bilec, M.M. Life cycle assessment use in the North American building community: Summary of findings from a 2011/2012 survey. Int. J. Life Cycle Assess. 2015, 20, 318–331. [Google Scholar] [CrossRef]
- Tasaki, T.; Shobatake, K.; Nakajima, K.; Dalhammar, C. International Survey of the Costs of Assessment for Environmental Product Declarations. Procedia CIRP 2017, 61, 727–731. [Google Scholar] [CrossRef]
- Ovako Sweden, A.B. EPD of Hot-Rolled Bar Steel Products in Hofors; Environdec: Stockholm, Sweden, 2020; Available online: https://portal.environdec.com/api/api/v1/EPDLibrary/Files/4eb13d9e-f94e-4068-85c1-cf340ed66724/Data (accessed on 15 November 2021).
- Tsalis, T.A.; Malamateniou, K.E.; Koulouriotis, D.; Nikolaou, I.E. New challenges for corporate sustainability reporting: United Nations’ 2030 Agenda for sustainable development and the sustainable development goals. Corp. Soc. Responsib. Environ. Manag. 2020, 27, 1617–1629. [Google Scholar] [CrossRef]
- Henzler, K.; Maier, S.D.; Jäger, M.; Horn, R. SDG-based sustainability assessment methodology for innovations in the field of urban surfaces. Sustainability 2020, 12, 4466. [Google Scholar] [CrossRef]









| Function | Employed Technology | Motivation |
|---|---|---|
| Primary data retrieval | Spreadsheets, documents collected by the company | Currently, the tool is not directly linked with the factory management system. |
| Computation of unitary impacts | OpenLCA | Software in which LCA models used for EPD certification of the ORI Martin products were developed |
| LCA data collection and wrangling | Microsoft Excel | Possibility to gather data from different sources (company files, LCA software results) and to process them, using multiple different rules, to a wrangled format which is easily manageable for python coding; all steps performed within a single spreadsheet. |
| LCA data manipulation | Python | Necessary to manipulate the high amount of data, given the different timesteps, LCIA categories, products. |
| LCA results visualization | Plotly library, coded in python | Possibility to implement interactive dashboards |
| Medium Detail | Description of Groups of Flow Keys | Low Detail EPD Scheme | Low Detail GHG Protocol |
|---|---|---|---|
| Energy | Supply of electricity and natural gas | Core | Scope 2 (electricity) |
| Scope 3 (gas) | |||
| Materials | Supply of materials which will constitute the final product: | Upstream | Scope 3 |
| steel scraps, Hot Briquetted Iron (HBI), pig iron and iron alloys | |||
| Consumables | Supply of coal, quicklime, oxygen, argon, nitrogen, | Upstream | Scope 3 |
| refractories, electrodes and withdrawal of water | |||
| Waste treatment | Treatment of wastes | Core | Scope 3 |
| Emissions | Direct emissions to air and water | Core | Scope 1 |
| Waste transport | Transport of wastes to the treatment site | Core | Scope 3 |
| Upstream transport | Explicitly modelled transports of materials and consumables | Upstream | Scope 3 |
| Dataset | Best Case | Medium Case | Worst Case | |
|---|---|---|---|---|
| Steel scraps | Value | 0.0128 | 0.0243 * | 0.0526 |
| Source | [79] | sorting and pressing | [79] | |
| of iron scrap (RER) [72] | ||||
| Ferrochromium | Value | 3.04 | 4.78 * | 5.987 |
| Source | [73] | market for ferrochromium, | [80] | |
| high carbon, 55% Cr (GLO) [72] | ||||
| Ferromolybdenum | Value | 3.16 | 8.500 | 47.458 * |
| Source | [74] | [80] | [74] model with ecoinvent database [72] | |
| Ferrosilicon | Value | 3.44 | 4.00 | 8.24 * |
| Source | [73] | [80] | market for ferrosilicon (GLO) [72] |
| Impact Category | Unit | Electricity | Gas Supply | Oxygen | Pig Iron | CO Emissions | LCIA Method |
|---|---|---|---|---|---|---|---|
| Global warming potential | kg CO-eq | 6.12 × 10 | 5.80 × 10 | 3.60 × 10 | 1.60 | 1.00 | EPD |
| Water scarcity potential | m-eq | 8.59 × 10 | 2.45 × 10 | 1.17 | 8.24 × 10 | 0 | EPD |
| climate change total | kg CO-eq | 6.25 × 10 | 6.53 × 10 | 3.67 × 10 | 1.71 | 1.00 | ILCD 2.0 |
| midpoint | |||||||
| dissipated water | m-eq | 8.67 × 10 | 1.85 × 10 | 1.88 × 10 | 1.78 × 10 | 0 | ILCD 2.0 |
| midpoint | |||||||
| Variation EPD-ILCD, GWP | - | −2.1% | −11.2% | −1.7% | −6.3% | 0.0% | - |
| Variation EPD-ILCD, WSP | - | −0.9% | 32.4% | 519.0% | −95.4% | - | - |
Publisher’s Note: MDPI stays neutral with regard to jurisdictional claims in published maps and institutional affiliations. |
© 2022 by the authors. Licensee MDPI, Basel, Switzerland. This article is an open access article distributed under the terms and conditions of the Creative Commons Attribution (CC BY) license (https://creativecommons.org/licenses/by/4.0/).
Share and Cite
Rovelli, D.; Brondi, C.; Andreotti, M.; Abbate, E.; Zanforlin, M.; Ballarino, A. A Modular Tool to Support Data Management for LCA in Industry: Methodology, Application and Potentialities. Sustainability 2022, 14, 3746. https://doi.org/10.3390/su14073746
Rovelli D, Brondi C, Andreotti M, Abbate E, Zanforlin M, Ballarino A. A Modular Tool to Support Data Management for LCA in Industry: Methodology, Application and Potentialities. Sustainability. 2022; 14(7):3746. https://doi.org/10.3390/su14073746
Chicago/Turabian StyleRovelli, Davide, Carlo Brondi, Michele Andreotti, Elisabetta Abbate, Maurizio Zanforlin, and Andrea Ballarino. 2022. "A Modular Tool to Support Data Management for LCA in Industry: Methodology, Application and Potentialities" Sustainability 14, no. 7: 3746. https://doi.org/10.3390/su14073746
APA StyleRovelli, D., Brondi, C., Andreotti, M., Abbate, E., Zanforlin, M., & Ballarino, A. (2022). A Modular Tool to Support Data Management for LCA in Industry: Methodology, Application and Potentialities. Sustainability, 14(7), 3746. https://doi.org/10.3390/su14073746

