A Novel Method of BP Neural Network Based Green Building Design—The Case of Hotel Buildings in Hot Summer and Cold Winter Region of China
Abstract
:1. Introduction
2. Energy-Saving Building Design and Research Methodology
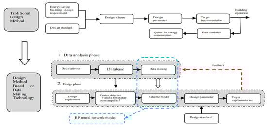
2.1. Design Method and Concept of Green Energy-Saving Building Based on DM Technology
2.2. Process of DM Based Novel Green Energy-Saving Building Design Method
2.2.1. Design Objective
2.2.2. Design Parameter Screening and Processing
2.2.3. BPNN Algorithm Model
- (1)
- Randomly select a training sample, sort the total sample data, and then select a training set and a verification set.
- (2)
- Normalize the sample set. The input data matrix and target data matrix in the training set are normalized. After the normalization of all variable data, the value of the processed variable is in the range of [−1, 1].
- (3)
- The logsig transfer function is used to transmit data between the input neurons of the model and the hidden layer neurons. The output function of the ith neuron of the hidden layer is shown in Function (1).
- (4)
- The negative gradient descent principle is used to adjust the weights. The self-learning model is shown in Function (3).
3. Results and Discussion
3.1. Data Statistics of Building Parameters
3.1.1. Building Energy Consumption
3.1.2. Building Shape Parameters
3.1.3. Building Thermal Parameters
3.1.4. Building Occupancy and Energy System Efficiency
3.2. BP Construction of BPNM
3.3. Input Parameter Configurations of Energy Prediction Model
3.4. Impact Validation Based on Energy Prediction Model
3.4.1. Model Output Parameters
3.4.2. Building Orientation Angle
3.4.3. Building Shape Coefficient
3.4.4. Window–Wall Ratio
3.4.5. Suggestions on Building Shape Design Parameters under Energy-Saving Design Objective
4. Conclusions
Author Contributions
Funding
Institutional Review Board Statement
Informed Consent Statement
Data Availability Statement
Acknowledgments
Conflicts of Interest
Abbreviations
| DM | Data mining |
| ANN | Artificial neural network |
| BPNN | BP neural network |
| BPNM | BP network model |
References
- Han, J.; Pei, J.; Kamber, M. Data Mining: Concepts and Techniques; China Machine Press: Beijing, China, 2007. [Google Scholar]
- Kalogirou, S.A.; Bojic, M. Artificial neural networks for the prediction of the energy consumption of a passive solar building. Energy 2000, 25, 479–491. [Google Scholar] [CrossRef]
- Olofson, T.; Andersson, S. Long-term energy demand predictions based on short-term measured data. Energy Build. 2001, 33, 85–91. [Google Scholar] [CrossRef]
- Bagheri, F.; Mokarizadeh, V.; Jabbar, M. Developing energy performance label for office buildings in Iran. Energy Build. 2013, 61, 116–124. [Google Scholar] [CrossRef]
- Mavromatidis, G.; Acha, S.; Shah, N. Diagnostic tools of energy performance for supermarkets using Artificial Neural Network algorithms. Energy Build. 2013, 62, 304–314. [Google Scholar] [CrossRef] [Green Version]
- Lei, Y. Study on prediction method of residential building energy consumption in Chongqing. Ph.D. Thesis, Chongqing University, Chongqing, China, 2008; pp. 1–92. [Google Scholar]
- Yu, W.; Li, B.-Z.; Yang, M.Y. Building multi-objective predicting model based on artificial neural network. J. Cent. South Univ. Sci. Technol. 2012, 12, 50–55. [Google Scholar]
- Lin, B.; Li, Z. Building energy-saving approach in early design stage. Chin. Sci. Bull. 2016, 61, 113–121. [Google Scholar] [CrossRef] [Green Version]
- Gossard, D.; Lartigue, B.; Thellier, F. Multi-objective optimization of a building envelope for thermal performance using genetic algorithms and Artificial Neural Network. Energy Build. 2013, 67, 253–260. [Google Scholar] [CrossRef] [Green Version]
- Kusiak, A.; Xu, G.; Tang, F. Optimization of an HVAC system with a strength multi-objective particle-swarm algorithm. Energy 2011, 36, 5935–5943. [Google Scholar] [CrossRef]
- Magnier, L.; Haghighat, F. Multi-objective optimization of building design using TRNSYS simulations, genetic algorithm, and Artificial Neural Network. Build. Environ. 2010, 45, 739–746. [Google Scholar] [CrossRef]
- Macarulla, M.; Casals, M.; Forcada, N.; Gangolells, M. Implementation of predictive control in a commercial building energy management system using neural networks. Energy Build. 2017, 151, 511–519. [Google Scholar] [CrossRef] [Green Version]
- Chae, Y.T.; Horesh, R.; Hwang, Y.; Lee, Y.M. Artificial neural network model for forecasting sub-hourly electricity usage in commercial buildings. Energy Build. 2016, 111, 184–194. [Google Scholar] [CrossRef]
- Lee, S.; Jung, S.; Lee, J. Prediction model based on an Artificial Neural Network for user-based building energy consumption in South Korea. Energies 2019, 12, 608. [Google Scholar] [CrossRef] [Green Version]
- Dong, Q.; Xing, K.; Zhang, H. Artificial Neural Network for assessment of energy consumption and cost for cross laminated timber office building in severe cold regions. Sustainability 2017, 10, 84. [Google Scholar] [CrossRef] [Green Version]
- Pino-Mejías, R.; Pérez-Fargallo, A.; Rubio-Bellido, C.; Pulido-Arcas, J.A. Comparison of linear regression and artificial neural networks models to predict heating and cooling energy demand, energy consumption and CO2 emissions. Energy 2017, 118, 24–36. [Google Scholar] [CrossRef]
- Le, L.T.; Nguyen, H.; Zhou, J.; Dou, J.; Moayedi, H. Estimating the heating load of buildings for smart city planning using a novel artificial intelligence technique PSO-XGBoost. Appl. Sci. 2019, 9, 2714. [Google Scholar] [CrossRef] [Green Version]
- Guyot, D.; Giraud, F.; Simon, F.; Corgier, D.; Marvillet, C.; Tremeac, B. Overview of the use of artificial neural networks for energy-related applications in the building sector. Int. J. Energy Res. 2019, 43, 6680–6720. [Google Scholar] [CrossRef]
- Mohandes, S.R.; Zhang, X.; Mahdiyar, A. A comprehensive review on the application of artificial neural networks in building energy analysis. Neurocomputing 2019, 340, 55–75. [Google Scholar] [CrossRef]
- Runge, J.; Zmeureanu, R. Forecasting energy use in buildings using Artificial Neural Networks: A review. Energies 2019, 12, 3254. [Google Scholar] [CrossRef] [Green Version]
- Amasyali, K.; El-Gohary, N.M. A review of data-driven building energy consumption prediction studies. Energies 2019, 12, 1192–1205. [Google Scholar] [CrossRef]
- Liu, J.P.; Tan, L.B.; He, Q. Energy Saving Design in Architectural Creation; China Architecture & Building Press: Beijing, China, 2009; pp. 35–39. [Google Scholar]
- Mechri, H.E.; Capozzoli, A.; Corrado, V. USE of the ANOVA approach for sensitive building energy design. Appl. Energy 2010, 87, 3073–3083. [Google Scholar] [CrossRef]
- Echenagucia, T.M.; Capozzol, A. The early design stage of a building envelope:multi-objective search through heating, cooling and lighting energy performance analysis. Appl. Energy 2015, 154, 577–591. [Google Scholar] [CrossRef]
- Hygh, J.S.; DeCarolis, J.F.; Hill, D.B.; Ranjithan, S.R. Multivariate regression as an energy assessment tool in early building design. Build. Environ. 2012, 57, 165–175. [Google Scholar] [CrossRef]
- Ilbeigi, M.; Ghomeishi, M.; Dehghanbanadaki, A. Prediction and optimization of energy consumption in an office building using Artificial Neural Network and a genetic algorithm. Sustain. Cities Soc. 2020, 61, 102325. [Google Scholar] [CrossRef]
- GB50189-2015; Design Standard for Energy Efficiency of Public Buildings. China Architecture & Building Press: Beijing, China, 2015; pp. 8–13.
- Enshen, L.; Xiangzhao, F. Effect of area ratio of window to wall on cooling and heating energy consumption index and energy efficient rate for residential buildings. HV&AC 2007, 37, 46–49. [Google Scholar]
- Xu, S.; Jiang, H.; Wang, J. Parameters study on the influence of window-wall ratio on building energy consumption in five climatic zones of China. Build. Sci. 2014, 35, 91–95. [Google Scholar]
- Feng, G.; Chi, D.; Xu, X.; Dou, B.; Sun, Y.; Fu, Y. Study on the influence of window-wall ratio on the energy consumption of nearly zero energy buildings. Procedia Eng. 2017, 205, 730–737. [Google Scholar] [CrossRef]
- Gong, X.; Akashi, Y.; Sumiyoshi, D. Optimization of passive design measures for residential buildings in different Chinese areas. Build. Environ. 2012, 58, 46–57. [Google Scholar] [CrossRef]
- Chen, X.; Pei, X. Artificial Neural Network Technology and Its Application; China Electric Power Press: Beijing, China, 2003; pp. 1–128. [Google Scholar]
- Sokratis, P.; Constantine, E.; Kongo, K. Grading buildings on energy performance using city benchmarking data. Appl. Energy 2019, 24, 244–253. [Google Scholar]
- Xavier, G. Analysis of building energy regulation and certification in Europe: Their role, imitations and differences. Energy Build. 2006, 38, 381–392. [Google Scholar]
- Zhang, X.L. Establishing energy consumption quota and reducing energy consumption of public buildings to implement the effective supervision to the government office buildings and large-sale public buildings. Constr. Sci. Technol. 2009, 8, 20–38. [Google Scholar]
- National Government Offices Administration. Guidelines for the Preparation and Application of Energy Consumption Quota Standards for Public Institutions. Available online: http://www.ggj.gov.cn/zgjghq/2019/201903/201907/t20190731_28713.htm (accessed on 31 July 2019).





















| Category | Name | Performance Index | ||
|---|---|---|---|---|
| Index | Implication | Unit | ||
| Influence Factor | building shape parameters | building area x1 | — | m2 |
| building orientation angle x2 | The angle between the long side of the building and the east-west axis | |||
| shape coefficient x3 | The ratio of the surface area (excluding the ground) of a building in contact with the outside atmosphere to the volume enclosed | m−1 | ||
| window–wall ratio (south, north, east, west) x4, x5, x6, x7 | The ratio of the total area of external windows (including transparent curtain wall) in a certain orientation to the total area of walls (including window area) in the same orientation | — | ||
| thermal parameters | exterior wall heat transfer coefficient x8 | — | W/m2.K | |
| external window heat transfer coefficient x9 | — | W/m2.K | ||
| solar heat gain coefficient of external window x10 | — | |||
| roof heat transfer coefficient x11 | — | W/m2.K | ||
| operating parameters | personnel density x12 | — | m2/p | |
| average annual occupancy rate x13 | — | % | ||
| energy system parameters | integrated partial load performance coefficient of refrigerating machine x14 | Obtained through calculation based on the performance coefficient value of unit under partial load, according to the weighted factor of unit running time under various loads. | — | |
| average efficiency of heating system x15 | — | % | ||
| Comprehensive Indicator | building energy consumption | annual energy consumption of buildings y | Including energy consumption of heating, air conditioning, lighting and domestic hot water | kgce/m2.a |
| Building Area (m2) x1 | Heat Transfer Coefficient of Exterior Wall (W/m2.K) x8 | Heat Transfer Coefficient of Exterior Wall (W/m2.K) x9 | Solar Heat Gain Coefficient of External Window x10 | Roofing Heat Transfer Coefficient (W/m2.K) x11 | Personnel Density (m2/p) x12 | Average Annual Occupancy Rate (%) x13 | Integrated Partial Load Performance Coefficient of Refrigerating Machine x14 | Average Efficiency of Heating System (Primary Energy) x15 | Annual Energy Consumption per Unit Area (kgce/m2.a) Y |
|---|---|---|---|---|---|---|---|---|---|
| 5000 10,000 15,000 20,000 25,000 30,000 35,000 40,000 45,000 50,000 55,000 60,000 | 0.6 | 2.0 | 0.26 | 0.4 | 13 | 65 | 5.9 | 0.9 | 45 43 41 39 37 |
| Building Area m2 | 5000 | 10,000 | 15,000 | 20,000 | 25,000 | 30,000 | 35,000 | 40,000 | 45,000 | 50,000 | 55,000 | 60,000 | |
|---|---|---|---|---|---|---|---|---|---|---|---|---|---|
| Shape coefficient | ≤0.18 | ≤0.15 | ≤0.14 | ≤0.13 | ≤0.12 | ≤0.11 | ≤0.10 | ≤0.09 | ≤0.08 | ≤0.07 | ≤0.06 | ≤0.05 | |
| Orientation angle | 100~180 | 120~180 | 130~180 | 140~180 | 150~180 | 160~180 | 170~180 | 170~190 | 170~200 | 180~200 | 180~200 | 180~210 | |
| Win dow–wall ratio | South | 0.46 | 0.38 | 0.35 | 0.30 | 0.25 | 0.2 | 0.15 | 0.1 | 0.08 | 0.07 | 0.06 | 0.05 |
| North | 0.62 | 0.58 | 0.55 | 0.43 | 0.40 | 0.33 | 0.22 | 0.20 | 0.16 | 0.11 | 0.08 | 0.07 | |
| East | 0.52 | 0.45 | 0.40 | 0.35 | 0.3 | 0.25 | 0.2 | 0.15 | 0.12 | 0.10 | 0.07 | 0.05 | |
| West | 0.52 | 0.47 | 0.42 | 0.35 | 0.3 | 0.25 | 0.2 | 0.15 | 0.12 | 0.10 | 0.07 | 0.05 | |
Publisher’s Note: MDPI stays neutral with regard to jurisdictional claims in published maps and institutional affiliations. |
© 2022 by the authors. Licensee MDPI, Basel, Switzerland. This article is an open access article distributed under the terms and conditions of the Creative Commons Attribution (CC BY) license (https://creativecommons.org/licenses/by/4.0/).
Share and Cite
Xu, B.; Yuan, X. A Novel Method of BP Neural Network Based Green Building Design—The Case of Hotel Buildings in Hot Summer and Cold Winter Region of China. Sustainability 2022, 14, 2444. https://doi.org/10.3390/su14042444
Xu B, Yuan X. A Novel Method of BP Neural Network Based Green Building Design—The Case of Hotel Buildings in Hot Summer and Cold Winter Region of China. Sustainability. 2022; 14(4):2444. https://doi.org/10.3390/su14042444
Chicago/Turabian StyleXu, Bin, and Xiang Yuan. 2022. "A Novel Method of BP Neural Network Based Green Building Design—The Case of Hotel Buildings in Hot Summer and Cold Winter Region of China" Sustainability 14, no. 4: 2444. https://doi.org/10.3390/su14042444
APA StyleXu, B., & Yuan, X. (2022). A Novel Method of BP Neural Network Based Green Building Design—The Case of Hotel Buildings in Hot Summer and Cold Winter Region of China. Sustainability, 14(4), 2444. https://doi.org/10.3390/su14042444
