Next Article in Journal
A Hybrid Sailfish Whale Optimization and Deep Long Short-Term Memory (SWO-DLSTM) Model for Energy Efficient Autonomy in India by 2048
Next Article in Special Issue
Factors behind the Consumer Acceptance of Sustainable Business Models in Pandemic Times
Previous Article in Journal
The Effect of Occupants’ Behaviour on the Building Performance Gap: UK Residential Case Studies
Previous Article in Special Issue
Business Model and Principles of a Values-Based Bank—Case Study of MagNet Hungarian Community Bank
 
 
Font Type:
Arial Georgia Verdana
Font Size:
Aa Aa Aa
Line Spacing:
Column Width:
Background:
Article

The Impact of Green Marketing on Consumer Behavior in the Market of Palm Oil Products

1
Rector’s Office, Department of Management, Faculty of Economics and Informatics, 94501 Komárno, Slovakia
2
Competitive Sector, 30-392 Kraków, Poland
3
Department of Management, Faculty of Economics and Informatics, 94501 Komárno, Slovakia
4
Doctoral School of Regional and Economic Sciences, Széchenyi István University, 9026 Győr, Hungary
*
Author to whom correspondence should be addressed.
Sustainability 2022, 14(3), 1364; https://doi.org/10.3390/su14031364
Submission received: 12 November 2021 / Revised: 18 January 2022 / Accepted: 24 January 2022 / Published: 25 January 2022

Abstract

The aim of the article is to examine the impact of green marketing on consumer behavior in the market for products containing palm oil. The first chapter addresses the theoretical approach—the impact of green marketing on consumer behavior. We considered a questionnaire survey to be the most appropriate method to conduct our research. In order to test our hypotheses, we applied Crosstab and Pearson’s chi-square test. The strength of the relationship between the variables was measured using Cramer’s V. The third chapter presents the research results based on the processed information of 527 obtained datasheets from the respondents. The data were collected from Slovak consumers in the summer of 2021. Hypotheses H1 (There is a significant relationship between the opinion of the consumer regarding purchasing products containing palm oil and the knowledge that the product does contain palm oil.) and H2 (There is a relationship between the consumer willingness to refuse the purchase of certain products if it has negative impact on the environment and the generational group the consumer belongs to.) were approved, however the relationship proved to be weak in both cases. The research makes it clear that the majority of consumers do not spend time reading descriptions on product packaging. It might be helpful for companies to make it clear and visible on the packaging that their product does not contain palm oil, informing the consumer and influencing them with the negative emotional message of the advert. The obtained research results are useful both for the producers and the customers.

1. Introduction

The world surrounding us is constantly changing. In order for companies to survive, operate successfully and remain competitive, it is necessary to be able to adapt to the expectation of market conditions. However, it is also essential to create and implement the appropriate marketing plan. The main objective of companies is to maximize profit and increase their market share, while consumers have specific needs that have to be satisfied [1,2,3].
Green marketing has never played such an important role as it does in the 21st century. There are many problems, e.g., global warming, depletion of natural resources, pollution, and the problem of endangered animal species, that people have to solve, whether they occur on the supply or demand side of the market [4,5,6].
“Green marketing” has many synonyms, such as environmental marketing or eco-marketing, and, although it may be seen as a new phenomenon, its emergence started in the 1960s. Green marketing can be defined as a sales process, which is based on the environmental friendliness of the product or service [6,7,8,9].
According to Karnai et al. [10] green marketing is about those marketing activities that take into account the long-term interests of our society with an objective to connect consumers, companies and the environment. In order to improve quality of life, green marketing works with a non-traditional, environment-oriented strategy and tool system [11,12].
Green marketing is closely related to sustainability and sustainable marketing, but opinions are diverse as to whether these two concepts have the same meaning or not. According to Garg-Sharma [13], Vilkaite-Vaitone and Skackauskiene [14]—the most significant authors in the field of green marketing—sustainability is key to green marketing.
Since 2020 we have to address the issue of green marketing and sustainable marketing separately. Sustainability takes into account not only the environmental but also social and economic problems. It is about finding solutions for the problems that will allow us to conserve our limited resources and enable life on the planet for future generations [15]. This statement also proves that green does not equate to sustainable. If the product is made from recyclable material, it can be considered a green product. If many energy sources are used in the production process, it cannot be considered sustainable [16,17].
There are several reasons why some companies have become environmentally friendly [18]. Some companies switch to green strategy as a result of an internal decision made by the company. It can be explained by the commitment of company owners and managers towards the environment and the society. In this case, actors on the supply side direct the attention of consumers to ecological and other problems they had not addressed before [15,16,17,18]. However, some companies abuse the “green” and “sustainable” concepts to increase sales only [19].
The role of marketing is to encourage consumers to recognize that sustainable development is not only about selective waste collection [20]. Some factors can occur that force companies to become green. It can be explained by the increasing demand of customers for environmentally friendly products and government regulations on environmental protections, but also by pressure from environmentally friendly competitors forcing the companies to change their attitude [21]. In addition to the listed factors, environmental NGOs and civic organizations also make the operation of polluting companies difficult. Despite the fact that many of these groups protest against or boycott certain activities of these companies, we cannot forget the fact that the relationship between environmentally friendly association and organizations is not necessarily just negative. There are several examples of when these associations and businesses become partners, which has a positive impact on the activities of both parties. The companies can get help in the field of environmental protection and green operations, while these organizations and associations can get their message to consumers through these companies [22]. The cooperation between these organizations is not a guarantee that the company will not be challenged by other associations or organizations involved in environmental issues. Coca-Cola has established its own social and environmentally friendly foundation, where one of the partners is WWF. They together implemented a project with an objective to conserve freshwater ecosystems. One of these projects, aiming to clean English rivers, started in 2012 [23]. This activity of the company did not stop Greenpeace activists to barricade the entrance of the company headquarters in London in 2017. The activists were protesting against the amount of plastic bottles getting into the oceans and seas [24].
The “Literature Review” chapter presents the theoretical background of our study. Articles published in the international databases WoS and Scopus, as well as online articles were used. The study covers novel topics, but we had to cover general marketing aspects, such as consumer groups and consumer behavior, in order to provide an adequate theoretical background for our study. The third chapter (“Materials and Methods”) introduces the research goals and the methodology. The aim of the research is to find out the impact of green marketing on Slovak consumer behavior in the market for products containing palm oil. We applied a questionnaire survey to reach this goal. The practical part of the study focuses primarily on finding out how consumers feel about products containing palm oil. The second and the most important part of the research is to find out how consumer behavior can be influenced by certain information and advertising tools. The fourth chapter (“Results”) presents the assessment of the research results, which is based on 527 valid responses. The last chapter (“Discussion”) compares the results with earlier studies, presents our proposals, limitations and future directions of the research.
Our research is a novelty, since the number of green marketing studies is limited in the area of Visegrad group of countries. Furthermore, studies about green marketing do not always mention the problem area of palm oil products. In addition, consumers are not fully informed about the adverse consequences of the palm oil market. Our further aim is to address this phenomenon with the help of the present research.

2. Literature Review

2.1. Consumer Attitude towards the Environment

If a company has the intention to launch a green product, it is also important to take into account that environmentally friendly consumers, will not necessarily have an interest in the product. In order for a company to examine the acceptance of its product to be launched in the market, it is useful to apply the Peattie matrix. The Peattie matrix is based on two factors: the level of trust and the level of compromise. The level of trust expresses the level at which the customer believes that the product solves an existing environmental problem and has a beneficial impact on the environment. The level of compromise shows how much sacrifice (e.g., financial, quality, comfort, etc.) is necessary to be made by the consumer in case of purchase [25,26,27].
We can differentiate four groups based on these factors:
  • Win-win purchase: both the environment and the customer will benefit. The consumer is convinced that the product has positive impact on the environment. The level of trust is high, while the level of compromise the consumer has to make is low. It is not difficult to purchase the product.
  • Feel-good purchase: the level of consumer trust is high, but the consumer has to make a certain sacrifice to contribute to environmental protection e.g., financial sacrifice (the product is expensive).
  • Why not to purchase: this happens when the level of consumer trust and consumer sacrifice is low. The consumer cannot decide whether the product is environmentally safe, but has easy access to the product.
  • Why to purchase the product: the consumer feels uncertain about the environmentally friendly quality of the product. In order to buy the product, the customer has to make high level of compromise. These types of consumers will make a sacrifice even if there is a little benefit to purchase the product.
According to Lubowiecki-Vikuk et al. [28], environmentally conscious consumers are reluctant to consume products that may endanger their health or the health of others, have a negative impact on the environment and require a high use of energy and resources to produce. In addition, they lead to the generation of unnecessary waste due to their packaging or extremely short lifespan, use materials from endangered environment or adversely affect those living in underdeveloped areas.
Musová et al. [29] takes as an example the survey of Roper Organization and S.C. Johnson & Sons, where “true blue greens” are mentioned as consumers, who have high environmental values. The second group is formed by “greenback greens” whose commitment to the environment is expressed by paying higher prices for environmentally friendly products.
Meffert [30] believes that environmentally conscious consumers are natural or legal persons, who take into account the ecological nature of products during their purchase and buy products with environmentally friendly features. They are fully aware that the development, production, distribution, consumption and the use of products has an impact on the environment and generates additional costs. These impacts and additional costs are negatively assessed and therefore should be minimized.
According to A J. Walter Thomson, the environmentally conscious consumer is concerned about the state of the environment and makes sacrifices to protect the environment. Based on the Green MarketAlert survey, environmentally conscious consumers are those who have already experienced the paradigm shift. For these consumers, environmental awareness is a lifestyle and not an alternative option for shopping [31].
According to Dahlstrom [32], consumers fall into five groups according to their attitude towards the environment and society. This can be considered an appropriate division used by several studies [33,34,35,36]. These are the following:
  • Unconcerned—the importance of environmental protection and social responsibility are not important for these consumers. They prefer their own interests and find the price, quality and convenience important. They show no interest in the impact of the producer/company on the environment.
  • Drifters—they are not particularly worried about environmental issues, assuming instead that they will be solved somehow. They focus on areas that might affect their own well-being. They are relatively price sensitive and find a wide variety of reasons for purchasing non-eco-friendly products.
  • Conventional consumers—indicates a group of consumers who are practical. It is important for them to see the results of their activities. They are energy saving and practice recycling. Financial savings are important for them, environmental protection is only a secondary option, but not the most important to make their purchasing decision.
  • Naturalities—they purchase products in order to protect their health and well-being. They purchase certain products because of their healthy lifestyle, not specifically because of environmentally friendly considerations.
  • “Lifestyle of Health and Sustainability” (LOHAS)—a group of customers committed to health and sustainability.
“LOHAS” indicates a group of consumers for whom a healthy lifestyle and sustainability are important. What does it exactly mean? That they are trying to purchase products that fit their healthy lifestyle, but also find it important that purchased products or services do not harm the environment and society [37].
The LOHAS lifestyle can be characterized by different value categories that influence consumer habits [37,38,39,40]:
  • Environmentally conscious values—recycling, energy saving.
  • Individualist values—preference of high-quality products.
  • Ethical values—volunteering, rejection of products endangering animal species.
  • Health-conscious values—healthy diet, regular sport.
  • Authentic values—preference of domestic and local products, important role of quality labels.
In recent years, more and more companies have become aware of the fact that the group of LOHAS consumers is constantly growing. In order to remain competitive, it is necessary to satisfy the needs of this consumer group. Coca-Cola realized this fact in 2011. In order to compete on the bottled mineral water market in Japan, they introduced a new product “I LOHAS”. They have been the market leaders since the launch of the product in the segment of bottled mineral waters in Japan. The concept of the company focused on the bottle and designing one that was completely recyclable and made of plant ingredients, an unusual material to be used to design bottles in 2020. The growing tendency of the LOHAS group is underlined by the fact that the company even removed plastic labels from the bottles in 2020. They are not only trying to reduce the negative impact of plastic bottles on the environment, but also increase the number of costumers [37,38,39,40,41].
The company had a relatively “easy” job, only the packaging of the product had to be changed. In the case of other products, the steps are more complicated. In order to gain a LOHAS customer, it is not enough to concentrate on the packaging of the product, the impact of the product on the environment and the health of the individual are important as well [37,38,39,40,41].
LOHAS consumers are extremely important in selling green products, but the companies should do their best to motivate consumers and increase the number of their environmentally friendly purchases [37,38,39,40,41].

2.2. Influencing Consumer Behavior

Consumer behavior is shaped by many external and internal factors. The cultural, social and personal factors (e.g., gender, reference group, social class, religious and ethnical group and the age of the customer) greatly influence consumer habits. These are the external factors, while the internal factors are psychological factors—including the following: motivation, perception, learning and attitude (Table 1) [42,43].
The environment-related decisions of the customer depend on the following types of values: altruistic, egoistic and biospheric. The altruistic value is based on the need to help. It is an intrinsic motivation where the activity is conducted for the benefit of someone else. A frequent example is when individuals explain environmentally conscious behavior in terms of wanting to keep the planet livable for future generations. Egoist values focus on the well-being of the individual. These consumers do not choose green solutions because of other people, but they are trying to benefit themselves. While the basis of altruistic and egoist values is humanity or mankind, biospheric values focus on nature, plants and animals [44].
If we would like to advertise a green product, it is necessary to take into consideration the values that influence the decisions of the individual. We should not forget that certain values that are important for the consumer, as well as their ranking of values, might change in the case of different consumers.
People are strongly influenced by social norms in their daily decisions [45,46,47,48,49], however, according to some sources [50,51,52], individuals from collectivistic cultures are more influenced by social norms than ones from individualistic cultures. We can distinguish two types of norms that motivate consumers to act [45]:
Descriptive social norms—created by the society and people in order to act according to these norms. These are the social norms we adopt because do not want to differ from the masses [46]. In this case, groups and communities play an important role. It frequently happens that the individual, despite their norms, will identify themselves with the norms of the people living in their community. This phenomenon is called conformity [47]. It is often unconscious and occurs when the individual is carrying out activity in front of the audience. This has been proved by the experiment of Robert Cialdini in 2009 [48], who observed that people are more likely to give money to street musicians when they see others doing the same, so they take on the habits of other people [45,49].
The main question of (injunctive) social norms is “What should be done?” These norms focus on what people accept as social norms individually or as a group. These norms can affect the behavior of the individual as they can lead to some kind of social recognition, while their violation can lead to punishment or exclusion [45,46].
Goldstein et al. [53] came to the conclusion that descriptive social norms have a stronger influence on sustainable consumer behavior than injunctive social norms.
To increase the number of green products purchased, it is necessary to change the loyalty habits of the customer and change the attitude of customers towards their environmental role [54].
In practice, we often find the opposite. Consumers show increased interest towards environmentally friendly products, but this is not reflected in their purchasing habits. This phenomenon can be explained by the absence of two main elements: consumer confidence and the credibility of the company. However, a well-designed advertisement can do a lot to help the company to gain both consumer confidence and the credibility of the company.
According to Dzurová [55], advertisements and advert messages are powerful and emotional. Sometimes they are manipulative. Opinions differ when the advertisement uses the tool of manipulation and when it uses the means of persuasion. Both of them are goal-oriented, the communicator strives to represent a position or opinion acceptable by the recipient, or to change or maintain the opinion of the recipient concerning a particular topic [56]. The objective of both is to influence the consumer.
According to professionals [57,58,59,60,61], consumers have to be informed about the importance of sustainability and have to strive for sustainable development. Sustainability-related product labels could positively influence consumers [57,58,59,60,61]. However, while labels are effective in engaging consumers who have little concern about the environment, they are not effective in engaging consumers whose environmental concern is already high [61,62].
Persuasion is an action by which we convince someone about the truth of something, while manipulation is a cunning and selfish activity [63]. These two expressions are also presented as synonyms, and it is difficult to differentiate them. When watching an advertisement, the consumer can feel about it as a fair communication of message, while another customer might feel manipulated. People do not like to be manipulated.

Unique Tools of Influencing

Every field of human life is affected by emotions. Although it has long been an accepted theory that consumers make their decisions consciously, many studies now prove that the feelings of consumers play an essential role in their purchasing decisions [64].
It is not always necessary for certain brands to evoke feelings in their advertisements (communicating simple facts is enough). A well-designed advertisement evoking feelings that might have a positive influence on motivating the customer to purchase the product. Despite the fact that most of the advertisements evoke positive feelings, a well-prepared and structured advert with negative feelings can be just as, or even more, effective than a hilarious advert. Adverts with negative feelings can have a variety of effects, e.g., fear, sadness, guilt or evoke a sense of vulnerability in the consumer, for which the company has to provide solution. If we evoke negative feelings in the consumer and do not provide a solution, it can damage the brand image [65]. Our brain plays a crucial role in processing emotions. The memories accompanied by emotions will remain strong, while everyday activities, which are not associated with emotions, will fade quickly. A further basic rule should be applied when designing advertisements. The advert has to reflect the advertised product. If the consumer cannot associate the feelings with the advertised product, high is the chance that after a certain period of time, he/she will not be able to associate the advertisement with the product [66]. We can often see TV advertisements that tell a story, inform about facts, then at the end of the advertisement, the brand and logo of the product pops up that is not associated with the product itself. The consumer cannot associate the advertisement with the product.
In addition to fear, two further unpleasant feelings—shame and guilt—have to be mentioned, which are based on self-criticism. Although the mentioned feelings can go hand in hand, they have to be differentiated. While shame will show how we feel ourselves, guilt reflects our feelings caused by doing harm to another person. If we have disagreement with an employee in front of the public, we can feel guilty that hurt the other person. We can also feel shame about how bad people we were in that particular situation [67].
However, it does not seem to be an ethical step, guilt can be a very effective tool to influence the customer. It is necessary to emphasize that people will not themselves feel guilty about something they feel they did right. The task of marketing experts is to draw attention to the fact that certain actions (or non-actions) of the customer are wrong. The main objective with this step is to offer solutions for a specific problem [68]. How does it work in practice? Let us imagine that our company would like to sell palm-oil free semi-finished goods. The marketing experts decide to make an advertisement to inform the customer that palm oil of non-natural and unsustainable origin is harmful to the environment. The main message of the advertisement is that if consumers buy the products of companies producing products with palm oil, they contribute to environmental damage. If they change for the product advertised by us, this danger will be eliminated [69,70].
Making people feel shame, although it sounds unpleasant, is the most effective marketing strategy tool. People are afraid of what other members of society will think about them. The purpose of embarrassing advertisements is to make the consumer feel that by using the advertised product, they can avoid the feeling of humiliation or fear. These types of advertisements are typical of the wellness and beauty industry. Examples include the toothpaste advertisements for perfect white teeth, where the natural (rather yellow) color is portrayed as bad. We can also mention the slogan of companies offering weight loss and diet pills: “be slim and desirable” [7,13,31,32,71]. However, these types of advertisements have started to gain an increasing number of opponents in the 21st century. “Body positivity” has gained special attention in 2020, which means that companies refusing to follow this trend are addressed with strong criticism or boycott [31,32,71].
Strong effects can be achieved by “shockvertising”, which indicates an advertising tool that is trying to grab consumer attention. This type of advertising addresses social issues that are often ignored by people. The goal of these adverts is to get the attention of a wider scope of audience and provoke strong reactions [72,73]. However, strong reactions can not only benefit the advertiser, as they often do more harm than benefit, so it is very important that the shocking advertisement is prepared carefully. These advertisements are usually associated with the public sector and NGOs, but other organizations or companies use this advertising tool as well. It is one thing to grab the attention of the audience, but sometimes these types of advertisements can undermine the reputation of the brand [74].
A perfect example of “shockvertising” is the viral campaign of Greenpeace. The advertisement is about an orangutan protecting its little baby, while the sound of a chainsaw is heard in the background, followed by a scene of a devastated forest. The most shocking scene of the 1-min video is, when an office worker opens a Kit-Kat chocolate bar finding an orangutan’s finger in the packaging. The aim of the campaign was to prevent the company from clearing rainforest in order to produce palm oil as a basic ingredient to their products. Although Nestlé tried to block the advertisement running on the most popular video-sharing portal, the advertisement has already reached consumers. Some consumers completely refused the bloody and violent campaign, while others tried to boycott the company by supporting the initiative of Greenpeace [69,70,75].

3. Materials and Methods

In order to conduct primary research, we applied a questionnaire survey, which targeted the opinion and attitude of Slovak consumers regarding products with and without palm oil. We aimed to assess the opinion of Slovakian consumers since the Slovak academic literature has not given appropriate attention to the issue of green marketing and consumer behavior related to environmental protection [29,76]. We selected green marketing as it is an emerging trend of marketing and since environmental protection is becoming more and more important. We chose products containing palm oil since daily used products (FMCG products) contain these and consumers are not fully informed about the adverse consequences of the palm oil market. The questionnaire included 23 questions in total, 19 of which were closed-ended—2 multiple choice, 1 alternative closed (“yes” or “no” options) and 2 Likert scale questions—3 semi-closed questions (“Other” option included) and 1 open-ended question.
The questionnaire survey targeted the purchasing habits of customers. We wanted to obtain basic information e.g., who is responsible for shopping at different households, whether consumers check the product ingredients, or what are the most important motivating factors in buying the product. The first question was whether the consumers buy products containing palm oil. This question was essential since in the next part of the questionnaire we listed products which contain palm oil as an ingredient. We asked the respondents to tick all the products which according to them contain this ingredient. Before the respondents could move to the next section of the questionnaire, we presented information to them about palm oil. We presented written information about the use of palm oil, production and problems with the ingredient. The information was obtained from the official website of the World Wildlife Foundation.
The last thing that comes to mind when eating a buttered toast is a rainforest thousands of miles away. And yet, it is very likely that certain aspects of the breakfast could have damaged the fragile ecosystem.
If it is produced irresponsibly, it can be harmful for tropical forests and endangers the wildlife.
It happens because valuable forests have been destroyed to create palm oil plantations by destroying the habitat of countless animal species, while threatening the well-being of species dependent on forest and contributing to climate change.
Sometimes the easiest way for companies and farmers in order to cultivate palm oil is to burn the forests, creating smoke and smog, which endangers the human health and animal species” [77].
In order to remember the obtained facts, we attached images to data. The images show an orangutan, deforested area or a burning forest.
The participants were asked to watch a short, animated movie (“There’s a Rang-tan in My Bedroom”) about a girl and a baby orangutan whose natural habitat had been destroyed [78].
Finally, we introduced palm oil prepared on a sustainable basis, then moved to the next part of the questionnaire survey, where the respondents were asked whether they plan to refuse to buy products containing palm oil based on the obtained information. If they answered “Yes”, further questions were asked regarding palm oil free products. The questionnaire also included 7 demography related questions.
As our goal was to ask a wider scope of audience, we decided to conduct an online questionnaire survey. The chosen research method proved to be effective because of the pandemic situation. Survio was used to create the questionnaire, and the snowball method was applied to distribute the questionnaire to the respondents. Basically, online research can be just as effective as traditional methods, because the internet user population is now very large, and the number of users is constantly growing [79,80,81]. We managed to collect 528 completed questionnaires. One of the questionnaires was completed incorrectly, so we could not process the obtained data in our research. The data of 527 relevant questionnaires were processed in the summer of 2021. We used Microsoft Excel and SPSS software to process the obtained data.
Since this is an immature research area, we have drawn on our own research experience. The following three hypotheses were formulated for our research:
Hypothesis 1 (H1).
There is a significant relationship between the opinion of the consumer regarding purchasing products containing palm oil and the knowledge that the product does contain palm oil.
Hypothesis 2 (H2).
There is a relationship between a consumer’s willingness to refuse the purchase of certain products if it has negative impact on the environment and the generational group the consumer belongs to.
Hypothesis 3 (H3).
There is a significant difference between male and female respondents as to whether they read the list of ingredients of the purchased products or not.
While H1 and H2 were formulated by the authors of the article; H3 was formulated based on the results of Bryła [82] who found that female respondents read the product descriptions more frequently, but it is less significant.
As our goal was to conduct an independence study, we formulated null and alternative hypotheses for each of the set hypotheses. A cross-tabulation analysis was used to test the hypotheses, which is one of the most commonly used multivariate methods. This makes possible the examination of two or more variables as well as their distribution. Different methods can be applied to examine the strength and relationship between the variables. The Pearson chi-square test requires each cell to contain at least 5 elements. In the case of larger contingency tables, it is expected that more than 80% of the cells have to meet this condition. If the condition for the contingency table is not met, we have to rearrange the individual groups (cells). In our research, the expectations were met for all the hypotheses formulated. If the chi-square test shows correlation between the examined variables, it is necessary to examine the strength of this relationship as well. We decided to use the Cramer V index, since Cramer V can be used in the case of one nominal and one ordinal or two nominal variables. The Phi coefficient is also calculated with the help of SPSS software, but this is predominantly used in the case of 2 × 2 tables, as in the case of bigger sized tables, its value can be higher than 1. The significance level was determined at 0.05, as it is a generally accepted value in marketing research. The degree of independence also played an important role in the testing of hypotheses. The chi-squared distribution is skewed, its shape depending on the degree of freedom. A larger degree of freedom results in a symmetric distribution. This could be determined by using the following formula:
(Number of rows − 1) × (Number of columns − 1)
On the other hand, we examined the structure of consumer decision-making using decision tree and factor analysis. Factor analysis is a technique that is used to reduce a large number of variables into fewer numbers of factors. Decision tree is one of the predictive modelling approaches used in statistics, data mining and machine learning and is a non-parametric supervised learning method. A tree is built by splitting the source set, constituting the root node of the tree into subsets—which constitute the successor children. The splitting is based on a set of splitting rules based on classification features.

4. Results

4.1. Demographic Characteristics

Processing of demographic data shows that 51.5% of the respondents live in villages and 8.5% live in towns. The participation of female respondents in our research reached 73.1%, while the representation of male respondents is 26.9%. The respondents fall into generational groups, based on their year of birth. The generation of “Baby Boomers” (1946–1964) represent 5.9% of the respondents. 18.2% of the responses were obtained from the representatives of Generation X (1965–1979), while 26.6% of the responses came from Generation Y (1980–1994). Generation Z is represented by those born between 1995 and 2009, while representatives of Generation Alfa were not involved in our research, as they can be approximately 10 years old. Only those representatives from Generation Z who were born up to 2002 were involved in the survey as they had reached the age of 18 by the summer of 2021. They represented 49.3% of the respondents. The high ratio of young respondents is not an obstacle, as they will be the future generation of consumers.
Of respondents completing the questionnaire, 6.5% had primary qualification, while 54.1% had a secondary qualification. Of the respondents, 39.4% had reached university qualification—16.6% achieving a bachelor’s degree, and 19.5% having received a master’s degree—and 3.2% of the respondents completed tertiary education. The demographic characteristics are presented in Table 2 below. Values valid for Slovakia are presented too.
The demographic characteristics of our sample do not always mirror the Slovak data. The consumer group was reached by the snowball method—as mentioned above—so we had no impact on the development of the sample.

4.2. Main Results

It proved to be important information whether consumers read the product description and checked the information about product ingredients (Table 3). The ingredients and manufacturing process can provide information on the sustainability of the product. Of respondents, 42.3% said that they can give an example of reading the product description, but that this is not a frequent activity during their everyday shopping, while 34.7% of the respondents said that they read product description if their time allows. The ratio of the respondents who always read the product description is 15.2%, while 7.8% of the respondents never read it.
There are various reasons why the respondents read the product descriptions. Of respondents, 67.3% read product descriptions to avoid certain ingredients the product contains, 21.5% of the respondents reported a certain kind of allergy or/and intolerance to be a reason they check product descriptions, and a further 21.5% of the respondents (vegetarians, vegans) read product descriptions because of their lifestyle habits. Further reasons that were listed include curiosity, diet, healthy lifestyle, caloric value, monitoring of micro-and macronutrients, diabetes or high blood pressure.
We were curious about how much the factors such as the price of the product, brand, ingredients or eco-friendly packaging of the product influence the buyer in the purchasing process. Based on the responses received (Table 4), 31.5% of the respondents find it very important, 28.5% find it important, 26.0% find it moderately important, 10.4% less important and 3.6% do not care at all what price they have to pay for the product. The brand of the product is very important only for 6.5%, while 22.6% felt it important, 34.2% of the respondents find the brand of the product moderately important, 21.8% feel it less important and 15.0% did not find it important at all. The ingredients of the product were very important for 23.0%, while 27.7% found it important, 31.7% are moderately interested, 13.8% feel less interested, and 3.8% are absolutely not interested in the ingredients of the product. The eco-friendly packaging is very important for 15%, 25.8% find it important, 31.7% feel eco-friendly packaging moderately important, 19.7% are rather less interested, while 7.8% do not find it important at all.
The respondents were asked whether they show any willingness to stop buying certain products, if they obtained information that the production process has a negative impact on the environment. Of respondents, 56.0% of them would refuse to buy the product, 4.0% would continue buying the product, while 40% of the respondents could not provide a definite answer. In the case of those respondents who would not like to give up buying products that are harmful for the environment, we wanted to know their reasons. Of these, 42.9% of them said that they cannot replace the product with an eco-friendly one, 4.8% proved to be brand loyal, 23.8% of the respondents are not interested in environmental protection, 14.2% provided an answer that their purchasing habit has nothing to do with the product’s negative impact on the environment, while a further 14.2% could not explain why they show no willingness to stop buying the product if it is harmful for the environment.
The respondents were also asked about their feelings and reactions on presented data, images and video. The obtained results show that 56.2% of the respondents had negative feelings. The most noticeable negative feelings they experienced included frustration, anger, indignation, shame, sadness and regret.
Of respondents, 6.5% said that they were aware of the negative impact of palm oil before completing the questionnaire. The listed information provided nothing new for these respondents. These respondents indicated that they act environmentally friendly, care about the environment or simply avoid buying products containing palm oil.
Of respondents, 3.2% reported that neither the video nor the images or the data evoked any feelings in them, while 0.4% of the respondents considered it to be a negative publicity or campaign.
Of the respondents, 66.3% answered that they are willing to stop purchasing the products containing palm oil. Based on the information, images and video provided for consumers about the palm oil, the majority of our respondents said that they plan to avoid purchasing products containing palm oil. Of the respondents, 4.9% declared that they are not willing to refuse buying palm oil-based products even if they were shown images, facts and video about the negative impacts. In a further part of the questionnaire, we focused on the respondents who showed a willingness to stop purchasing certain products (95.1%).
We were interested to what extent individual factors influenced the decision of the respondents. We asked them to indicate the extent to which they were affected by deforestation, air pollution and endangerment of animal species. Most of the respondents were shocked by the endangerment of animal species (58.1%), which was followed by the problem of deforestation (55.9%) and the problem of air pollution (48.9%).
The respondents were asked whether or not they plan to spend more time reading product descriptions; 41.5% provided a clear answer that they are willing to read the detailed description of product ingredients to know which products contain palm oil, 53.1% said it depends how much time they have during the particular shopping trip, while 5.4% of the respondents declared that they show no willingness to spend more time in the shop in order to read product description.
Of the respondents, 79.4% said if they had two alternatives to choose, a product containing palm oil based on non-sustainable resources and a product that does not contain palm oil, they would put the palm oil-free product into their basket, 8.8% are brand loyal and would buy the product that contains palm oil, while 11.8% proved to be price sensitive, so they would buy the cheaper product.
We wanted to know that those respondents showing a willingness to refuse the palm oil-based products would pay a higher price for an environmentally friendly product; 58.7% declared that they would pay more for an environmentally friendly product, 37.3% were uncertain and 4% showed no willingness to pay more for an environmentally friendly product. In the case of these respondents, we wanted to know why they would refuse to pay more for eco-friendly products, 35% said that they cannot afford to buy expensive products.
Once we found out that customers are willing to pay more for green products, we were interested in how much they would spend on certain products. We asked the consumers to imagine they wanted to buy peanut butter. They were offered two types of peanut butter in the shop. One of the products, which costs 1.50€ contained palm oil produced from non-sustainable resources. The other product does not contain palm oil, but the price of the product is higher. We asked what the maximum price they pay for the palm oil-free product would be (Table 5).
Of the respondents, 4.8% said that they would not pay more for the palm oil-free product and they would choose the cheaper option, 25.3% would pay maximum 2 € for the palm oil-free product, while 29.3% would pay a maximum 2.5 € for it. Another 21.2% would pay maximum 3 €, while 19.4% of the respondents would buy the palm oil-free product even it costs more than 3 €, which shows that the consumers would pay more than double the price to be sure that they made a purchase not harmful to the environment, and that they supported a company producing eco-friendly products.

4.3. Hypotheses Testing

According to hypothesis H1: “There is a significant relationship between the opinion of the consumer regarding purchasing products containing palm oil and the knowledge that the product does contain palm oil” We obtained 527 valid answers. The crosstab made for the hypothesis is presented below (Table 6).
The crosstab analysis provides important information. The consumers who were surprised by the information that the purchased product contains palm oil (35.97%) were those who said that they did not know they were buying products containing palm oil. The information was the least surprising for those who buy products containing palm oil.
According to the results (Table 7), the value of the degree of freedom is 2. The critical value of the chi-square distribution at a degree of freedom 2 and significance level 0.05 is 5.99. This is lower than the value obtained by us (10.21). Furthermore, the value of p is 0.006 (<0.05), which means that there is a significant relationship between whether the consumer buys a product containing palm oil and if the information is surprising for the consumer that products might contain palm oil. Our hypothesis H1 was approved, and the null hypothesis was rejected. In the following, we examine the strength of the relationship.
Since both the value of Phi and Cramer’s V is 0.14, the relationship between the examined variables is weak (Table 8).
According to hypothesis H2: “There is a relationship between a consumer’s willingness to refuse the purchase of certain products if it has negative impact on the environment and the generational group the consumer belongs to.”
In the case of hypothesis H2, we set the respondents’ year of birth as the independent variable, more precisely the interval of years. The dependent variable in this case can be summarized as the follows: “would you give up purchasing the product if you were informed that the production process has a negative impact on the environment”.
Since in this case we also worked with two non-metric variables, we applied the chi-square test as well (Table 9). The requirement that more than 80% of the cells have to contain at least five units has been met. In the case of two cells the number was smaller than the expected, which means 16.67% of the cells. This means that the chi-square test could be performed.
The value of the degree of freedom is 6 (Table 10). The critical value of the chi-square distribution is 10.64 (degree of freedom = 6, significance level 0.05). This is lower than the value obtained by us (22.080). The value of p is 0.001 (<0.05). These values show that there is a relationship between the generations and their willingness to give up buying the product, if they know that it might be harmful for the environment. In the following, we examined the strength of this relationship.
Since the value of Cramer’s V is 0.145, we can say that the strength of the existing relationship in the case of hypothesis H2 is weak (Table 11).
According to hypothesis H3: “There is a significant difference between male and female respondents as to whether they read the list of ingredients of the purchased products or not.” In order to examine this, we applied a crosstab analysis (Table 12).
Since in this case we also worked with two non-metric variables, the chi-square test was applied. The results are presented in Table 13 below.
In the case of our third hypothesis test, the value of the degree of freedom is 3. The critical value of chi-square distribution at significance level 0.05 and the degree of freedom 3 is 7.81. This is higher than the value obtained by us (4.86). The value of p is 0.182 (>0.05), so hypothesis H3 is rejected. There is no significant difference between male and female respondents as to whether they read the product ingredients list or not.

4.4. Decision Tree and Factor Analysis

The presented research aimed to map all the factors that respondents consider in terms of sustainability. As a starting point, a questionnaire was provided which drew attention to the consequences of purchasing products containing palm oil. The decision tree divides and organizes the consumer’s decision mechanism in a similar way to the cross-tables. It helps understand consumer decision-making graphically. It also calculates the importance of each factor. We wanted to know whether the respondent would later avoid buying palm oil or products containing this ingredient. The results were interpreted on a nominal scale in relation to this issue, according to which 154 may, 348 will, and 26 will not avoid it in the future, even despite the information provided. These data were designated as the zero point of the decision tree, and then, in the classification of three questions, we asked the participants in the sample to indicate the extent to which each factor influenced their decision. Factors such as endangered animals, deforestation, and air pollution were examined on a Likert scale ranging from 1 to 5. The decision tree operating with regression equations provided the results described below (Figure 1) based on the shift and intensity of the responses.
First, we screened the respondents who answered “no”. Thus, 26 respondents were immediately removed from the main branch of the decision tree, their division ability was considered to be 0 intensive, so the square value of G did not even take them into account, in the following we only counted the “yes” and “perhaps positive” range. As can be seen in Figure 1, the first and most important decision factor is endangering animals. We were able to display 502 responses here with the strongest division intensity (G2 = 618.96), in which the subjects of the sample were approximately 70% yes and 30% perhaps distributed in proportion. The pattern in this decision motivation—endangering the animals, or more precisely avoiding endangering animals—is quite homogeneous. This factor was only able to achieve a distribution above 1, and this concentrated homogeneity reveals the fact that the avoidance of endangering animals is indeed a strong phenomenon that is overwhelmingly clearly accepted in all debates.
The second step was to reduce the risk of deforestation, an attitude that dominated the main branch the most. 279 respondents (81% yes and 19% maybe) fully agreed (expressed with an intensity of 5.00 on the Likert scale), this branch is then broken, so that those who leave the decision series at this step with a relatively high intensity (G2 = 268.35), would think first of the animals and then protection of forests.
Those who do not fully agree with the importance of forest protection (223 respondents, 55% yes and 45% perhaps, G2 = 307.52) can continue to lead on the basis of the above agreements and below 2.00. There were only five respondents who were not additionally influenced by this topic, their branch is interrupted by a square value of G of intensity 0, which is an extremely positive message in terms of sustainability, as it proved that not only the protection of animals, but also avoiding deforestation is an important factor itself.
Two-hundred eighteen respondents (53% yes, 47% perhaps, G2 = 301.31) who have additional motivations and sustainability attitudes rate the issue of forests above 2.00 and then address the issue of air pollution. For 15 sample participants, the commitment to the question is evident, and 203 respondents (51% yes and 49% maybe, G2 = 281.29) can be divided according to the mean: respondents with a value above 3.00 (183 respondents, 49% yes and 52% perhaps), and respondents under 3.00 (20 sample participants, 65% yes, 35% perhaps). This means that 20 respondents will avoid, or at least consider avoiding, palm oil for a reason but that their other motivations will not be revealed by the present questionnaire.
Figure 2 also shows, through the oscillation, how important the idea of protecting animals is, as, although other factors play a role in the decision, they cannot compete with that of endangerment of animals in their intensity. The model confirmed this correlation based on the learning process and subsequent testing procedure of the responses of 257 yes, 26 no and 62 perhaps.
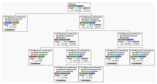
In the second case, during our DTC procedure, we examined whether the respondents read the product description, the background of the affirmative and negative answers behind these decisions, and what motivations lead the participants in the sample to make each decision (Figure 3).
From the total sample of 528 people, we first filtered out those 74 people who represented a missing value, so the number of elements of the interpretable data became n = 454. We were able to do this along the first and most intense factor, that of sensitivity and allergy, which had a squared value of G in the main branch of 1001.77, but also represented outstanding dominance in relation to the others in the overall ratio (G2 = 138.38 (Figure 4).
In the case of further interpretation of the decision tree, it is not surprising that lifestyle comes to the fore but, presumably due to half-dimensioning, the respondents immediately projected their lifestyle to sensitivity, so we can interpret the figure as if sensitivity forces the respondent into such a lifestyle, before which it enters a repetitive cycle. To eliminate this, we ran another decision tree, but this time without the sensitivity aspect.
Interpreting the zero point of the second tree, 106 respondents indicated lifestyle (G2 = 226.33) in the positive range, behind which there are reasons of principle in 42 cases, while in 64 cases there is a completely different underlying motivation that this questionnaire cannot reflect. However, if the lifestyle attitude does not dominate, then we can clearly speak of principle reasons, which are explained by 260 responses with a square value of 553.65 G (Figure 3).
Table 14 shows the two constructs obtained from the oblimin rotated factor method. The two constructs together explain 73% of the total variance. The study was carried out in order to better understand the factors that distinguish the two segments.
Consumers often read the list of ingredients on product packaging for a variety of reasons. We first created two groups of respondents and then examined the weighting of each aspect in the group of people with allergies, intolerances and consumers following their principles (healthy lifestyle and principled reasons) on the basis upon which they purchase products. Factors explain 73.0% of the variance and KMO statistics also supported the correctness of the factor analysis (KMO = 0.822). It can be seen that in the group of allergic consumers struggling with food intolerance, the ingredients have the highest factor weight, but price sensitivity also appears. In the group of people who follow a healthy lifestyle and follow their principles, environmental factors are the most important, and the weight of eco-friendly packaging and the brand is also high. This can be relevant information for marketers as a well-positioned campaign can easily shape consumer attitudes when these factors are known.
In fact, food choices are determined by a complex decision-making process, which is not necessarily a conscious process due to the attitudes that are developed. It often involves knowledge and beliefs. Thus, motivations to consume food may differ among consumers. However, from a marketing perspective, it is important to identify each motivational factor.
If we represent the attitudes of the two segments described above in two-dimensional space, we also get graphically separable sets in space. This is illustrated in Figure 5.
The discriminant function reveals significant differences between predictors and groups, accounting for 64.0% of group variability. In addition, the checked classification showed that, overall, 97.6% were correctly classified as a set of respondents. Subsequently, we checked by t-test (Table 15) whether the two consumer segments were significantly separated from each other.
In both cluster groups, all factors except for the factor affecting the packaging material showed a significant average difference (p < 0.05). Thus, the environmental factor also appears to appear in both clusters, but if we touch on the topic more deeply, the two groups are significantly separated based on the results.
If it is possible to analyze the above in a representative sample later, the results of the independent t-test (with factor averages) and discriminant analysis (with factor scores) should be used together with demographic data for more accurate profiling.

5. Discussion

It is clear from the conducted research that the majority of customers are reluctant to spend time reading the description of product ingredients on the product packaging. Only 15.2% of the consumers read the list of ingredients of each product regularly. Elshiewy and Boztug [84] found in their survey that 52.5% of the respondents do not read the list of product ingredients. Bryła [82] obtained the same results during his survey. The mentioned surveys examined the frequency of a consumer reading a product ingredient list using binary “yes” or “no” variables. According to our results (Decision tree no. 2.—Figure 3 and Figure 4) the main reason behind the decision to read labels is allergy. This is understandable as public agencies— such as the FDA [85]—constantly urge people to read the labels in case someone has an allergy. Bryla [82] found that female respondents read the product descriptions more frequently, but not significantly. Thus, it can be interpreted that having a higher proportion of female respondents does not distort the research sample.
It may be helpful for companies to make it clear on the packaging of the product that it does not contain palm oil. We can see many examples in practice if we check the product packaging during our purchase. In most of these cases, not only the name and the brand of the product appears on the packaging, but there is also an indication that the product is “palm oil free” or “no palm oil”. If the consumer is trying to avoid palm oil as an ingredient, this might be very useful information and can save time spent on shopping. Informing and educating consumers plays a very important role in influencing them to buy environmentally friendly products. According to professionals [57,58,59,60,61], consumers have to be informed about the importance of sustainability and have to strive for sustainable development. Previous research [57,58,59,60,61] has identified a gap between attitudes towards sustainability and consumer behavior. This can be explained by a lack of time, price of the product, lack of information and misunderstanding influencing the purchasing decision.
Being aware that only a small percentage of consumers will read the labels at the back of the product packaging, it is not surprising that only 4.9% of the customers were aware of which products contain palm oil. After listing the products mentioned, 57.5% of the respondents said that they were surprised by this fact.
The majority of our consumers found the price of the purchased product very important (31.5%), the ingredients of the product (27.7%), eco-packaging (25.8%) and the brand (22.6%) were moderately important.
At the beginning of our research, we asked the respondents whether they were willing to refuse buying a product if they were informed that that product is harmful to the environment, 56.0% of them would definitely stop purchasing the product. Our respondents were provided different information about the negative impact of palm oil on the environment and the natural habitat. The video, pictures and facts we used helped us to demonstrate that the ratio of our respondents who would refuse to purchase products containing palm oil increased from 56.0% to 66.2%, with 4.9% saying that they will not give up buying products based on palm oil. As they were not influenced to change their purchasing behavior, we focused on those consumers who showed willingness to change their consumer habits (501 consumers). Ninety-nine percent of the respondents in this group answered that they would give up buying their favorite products if they found out it contained palm oil, 39.9% of the respondents would take this step if the product they used to buy could be replaced by an alternative product. Both the endangered animal species and the issue of deforestation had a strong influence on these consumers to change their purchasing habits and try to avoid buying products containing palm oil (Decision tree no. 1—Figure 1 and Figure 2). This consumer segment formed one of the subgroups of the factor analysis. Generating negative feelings can influence the customer, so this information can be useful when advertising palm oil-based products. Our study proves the research of Hashem et al. [73], who said that “shockvertising can severely influence consumer behavior”. According to Thøgersen et al. [58] and Grunert et al. [60], consumers need to be convinced that their consumption decisions can change the wider environment—shockvertising could be a great method for reaching that goal. Our results also prove the thoughts of Lubowiecki-Vikuk et al. [28] who stated that the environmentally conscious consumer is reluctant to consume products that may endanger his/her health or the health of others; have negative impact on the environment and require a high use of energy and resources to produce. Nekmahmud and Fekete-Farkas [86] also stated that consumers pay close attention to green products in the interest of reducing the environmental impact on health issues.
The obtained results can be compared to the research results of Beláňová [87] who was inspired by the 2016 boycott of palm oil in the Czech Republic, saying that boycott was “the day we message the companies that we do not want their palm oil products”. Those interested in the event were asked whether they would be willing to stop buying palm oil products in the future. Only 1.7% of the respondents said that they would not refuse these products, 51.3% would try to avoid or minimize these purchases, and 47.1% said they will support this initiative and stop buying palm oil products [87]. In comparison, a larger percentage of the respondents in the primary research reported that they do not plan to stop buying palm oil, but it is necessary to note that our questionnaire did not only target those consumers who are interested in boycotting palm oil.
Based on the obtained answers we can summarize that the strongest influencing factor resulting in a change of consumer behavior was the endangerment of certain animal species. It is also necessary to emphasize that a further two factors, deforestation and the risk of air pollution, proved to be strong influencing factors changing consumer behavior. These results were compared with the results obtained in a previous study [87], where 40.6% of the respondents refusing to buy palm oil reported ethical reasons. The negative impact of palm oil on human health was also indicated by 38.5% of the consumers. The rest of the respondents provided a combination of the aforementioned reasons [87].
In order to eliminate palm oil, it is necessary to know what ingredients the product contains. However, less than half of the respondents reported that they would be willing to spend more time in shops reading the list of product ingredients, while 53.1% of the respondents reported that, if their time allowed, they would definitely pay attention to the ingredient list.
In the case that consumers have to choose between two options, whether to buy product containing palm oil from sustainable sources or a product that does not contain this ingredient, the majority of the respondents would choose the palm oil-free product. Thus, we can summarize that for more than three-quarters of the respondents it is more important to buy a palm oil-free product than the price or brand name of the product. Of the respondents, 58.7% showed a willingness to pay more for the product if the production process does not have a negative impact on the environment. Consumers who would not pay more for an environmentally friendly product do not find it ethical that the price of palm oil-free products is higher than the products containing this ingredient. Based on the responses obtained, we can say that most of the customers would pay a higher price for the palm oil-free products. We presented a product containing palm oil based on non-sustainable resource, which costs 1.50 €. The ratio of those who said they would not pay more for the palm oil-free product found in shops was less than 5%, while 21.1% of the respondents reported that they would pay a maximum of 3 € for a palm oil-free product, which means that the respondents would spend twice as much for the product if they are fully aware that the production process of the palm oil-free product is not harmful for the environment. Interestingly, we should mention that 19.4% of the respondents would buy the palm oil-free product if it costs more than 3 €. It is interesting that in our earlier question the price of the product was most important for the consumers (customers preferred price over the brand, ingredients and the environmentally-friendly packaging), but as we progressed with the questions there was an increasing number of consumers who showed a willingness to pay a higher price for palm oil-free products. This can be explained by the written information provided to customers, where negative impact of palm oil market is emphasized.
Disdier, Marette and Millet [88] conducted a survey among Parisians in 2011. They were interested in how much a Parisian would pay for bakery goods containing palm oil and palm oil-free goods. The research participants were divided into groups and were provided questions in five rounds to indicate the amount of money they would spend on the particular bakery product. In the first round only the product containing palm oil was listed, the following rounds included a palm oil-free option, where the price paid for these products would be lower (first group decreased from 1.13 € to 0.97 €; second group decreased from 1.18 € to 0.99 €). In the next three rounds, several pieces of information were shared with the research participants, including the impact of palm oil on health and the environment, but it was also emphasized that planting certain substitutes (e.g., peanut, rapeseed) requires more land use than the cultivation of palm oil. The difference between the two groups was the order of information introduced. In Group 1, the environmental impact was followed by land use and finally by health information. Group 2 introduced first the health impacts, followed by the environmental impact and finally the information about land use. Participants in the research would give an average of 0.38 € less in Group 1 and 0.57 € less in Group 2 for products containing palm oil at the end of the last round compared with the results in the first round. If we compare the value of palm oil-based and palm oil-free products in a consumer context, the results were the same for both groups at the end of the last round. The respondents would pay an average of 0.39 € more for the palm oil-free products [88]. Based on our primary research, we can confirm the results of the study mentioned above. We can conclude that most of the customers show a willingness to pay more for palm oil-free products if they obtain adequate information.
We have received answers to our questions set at the beginning of the research, which can certainly serve as useful information for those interested in processing this data. The results of the study can provide useful information for all of those companies that sell or would like to produce palm oil-free products, as well as products containing palm oil based on sustainable resources. The results of the decision tree analysis help to understand the consumer decision and the logical structure of decision-making. Consumers are significantly divided along the lines of health factors and environmental protection and ethics (Figure 3). This result was confirmed by the factor analysis (Figure 5). The importance of decision-making is supported by statistical indicators (Figure 1, Figure 2, Figure 3 and Figure 4). The main objective of our research was not only to provide useful information, but also to compile the survey questionnaire in order to inform the respondents about the production process of palm oil and the use of it. We wanted to emphasize the negative impact of palm oil on the environment and the natural habitat. Since our goal was not to demonize the use of palm oil, we found it important to distinguish the palm oil made from sustainable resources and the palm oil made from non-sustainable resources. This information can be important for those, who are environmentally conscious or would like to buy environmentally friendly products, but have not had adequate information.
The COVID-19 pandemic has to be mentioned as an obstacle to our research. Slovakia started to recover from the economic downturn caused by the second wave of the pandemic in spring 2021. People were still affected by redundancies and wage-cuts, which slowed down consumer spending. Consumers have become price sensitive. They paid less attention to the product ingredients and cared less about the environmental aspect of their purchase. Another limiting factor is the lack of representativeness. The exact market position and the number of consumers is not known, so we could not rely on this. A snowball method was applied to distribute the questionnaire to the respondents, so we had no impact on who was included. However, outliers were eliminated from the final sample. On the other hand, the number of items in the sample were adequate to reveal statistically correct, verifiable correlations in case of the examined target group. Due to the lack of representativeness, these findings can only be interpreted to a limited extent.
Research could continue to involve new techniques such as artificial intelligence or neural networks. This would make it possible to profile a specific segment of society, which will subsequently make it possible to identify parameters that will help to determine the preferences of consumers. We would like to extend the research and involve more countries in our research. Our primary aim is to collect data from Hungary, Czechia and Poland as well—since these countries are located close to each other (so they are easily accessible), but according to previous studies [89,90,91,92] the citizens of these countries represent different identities, regardless of the shared history, language, and culture. We do not rule out examining additional countries’ consumers.

Author Contributions

Conceptualization, R.M. and R.A.; methodology, T.ZS. and F.B.; software, T.ZS. and F.B.; validation, F.B.; formal analysis, R.M., T.ZS.; investigation, R.A. and R.M.; resources, R.M. and R.A.; data curation, T.ZS. and F.B.; writing—original draft preparation, R.A. and R.M.; writing—review and editing, R.M. and T.ZS.; visualization, T.ZS.; supervision, R.M. and T.ZS.; project administration, R.M.; funding acquisition, R.M. All authors have read and agreed to the published version of the manuscript.

Funding

This research received no external funding.

Institutional Review Board Statement

Not applicable.

Informed Consent Statement

Not applicable.

Data Availability Statement

Not applicable.

Acknowledgments

We would like to thank the reviewers very much for their professional comments, which contributed to the quality of the paper.

Conflicts of Interest

The authors declare no conflict of interest.

References

  1. Harangozo, G.; Szigeti, C. Corporate carbon footprint analysis in practice—With a special focus on validity and reliability issues. J. Clean. Prod. 2017, 167, 1177–1183. [Google Scholar] [CrossRef]
  2. Szennay, Á.; Szigeti, C.; Beke, J.; Radácsi, L. Ecological Footprint as an Indicator of Corporate Environmental Performance—Empirical Evidence from Hungarian SMEs. Sustainability 2021, 13, 1000. [Google Scholar] [CrossRef]
  3. Herold, D.M.; Lee, K.-H. Carbon management in the logistics and transportation sector: An overview and new research directions. Carbon Manag. 2017, 8, 79–97. [Google Scholar] [CrossRef]
  4. Mura, L. Marketing Management of Family Businesses: Results of Empirical Study. Int. J. Entrep. Knowl. 2020, 8, 56–66. [Google Scholar] [CrossRef]
  5. Straková, J.; Korauš, A.; Váchal, J.; Pollák, F.; Černák, F.; Talíř, M.; Kollmann, J. Sustainable Development Economics of Enterprises in the Services Sector Based on Effective Management of Value Streams. Sustainability 2021, 13, 8978. [Google Scholar] [CrossRef]
  6. Moravcikova, D.; Krizanova, A.; Kliestikova, J.; Rypakova, M. Green Marketing as the Source of the Competitive Advantage of the Business. Sustainability 2017, 9, 2218. [Google Scholar] [CrossRef]
  7. Delafrooz, N.; Taleghani, M.; Nouri, B. Effect of green marketing on consumer purchase behavior. QScience Connect 2014, 2014, 5. [Google Scholar] [CrossRef]
  8. Shiel, C.; Paço, A.; Alves, H. Generativity, sustainable development and green consumer behavior. J. Clean. Prod. 2020, 245, 118865. [Google Scholar] [CrossRef]
  9. Paiva, T. Green Marketing. In Encyclopedia of Organizational Knowledge, Administration, and Technology; Khosrow-Pour, D.B.A.M., Ed.; IGI Global: Hershey, PA, USA, 2021; pp. 2042–2055. [Google Scholar]
  10. Karnai, L.; Szollosi, L.; Gathy, A.B.; Szucs, I. Attitudes of Debrecen University Students towards Healthy Life Based on Their Dietary Habits. Int. J. Qual. Res. 2021, 15, 125–138. [Google Scholar] [CrossRef]
  11. Svec, M.; Olsovska, A.; Mura, L. Protection of an “Average Consumer” in the Digital Society—European Context. In Marketing Identity: Digital Life, Pt II Book Series; Matúš, J., Petranová, D., Eds.; Faculty of Mass Media Communication, University of Ss. Cyril and Methodius in Trnava: Trnava, Slovakia, 2015; pp. 273–282. [Google Scholar]
  12. Csutora, M.; Zsoka, A.; Harangozo, G. The Grounded Survey—An integrative mixed method for scrutinizing household energy behavior. Ecol. Econ. 2021, 192, 106907. [Google Scholar] [CrossRef]
  13. Garg, S.; Sharma, V. Green Marketing: An Emerging Approach to Sustainable Development. Int. J. Appl. Agric. Sci. 2017, 12, 177–184. [Google Scholar]
  14. Vilkaite-Vaitone, N.; Skackauskiene, I. Green marketing orientation: Evolution, conceptualization and potential benefits. Open Econ. 2019, 2, 53–62. [Google Scholar] [CrossRef]
  15. Saleem, F.; Khattak, A.; Rehman, S.U.; Ashiq, M. Bibliometric Analysis of Green Marketing Research from 1977 to 2020. Publications 2021, 9, 1. [Google Scholar] [CrossRef]
  16. Cohen, B.; Munoz, P. Entering Conscious Consumer Markets: Toward a New Generation of Sustainability Strategies. Calif. Manage. Rev. 2017, 59, 23–48. [Google Scholar] [CrossRef]
  17. Micu, A.; Micu, A.E.; Capatina, A.; Cristache, N.; Dragan, B.G. Market intelligence precursors for the entrepreneurial resilience approach: The case of the Romanian eco-label product retailers. Sustainability 2018, 10, 190. [Google Scholar] [CrossRef]
  18. Amberg, N. The Appearance of Sustainability in Cosmetics Companies (as Examples of Unilever and L´Oréal), Especially Eco-Control as a Sub-System. Acta Oecon. Univ. Selye 2019, 8, 21–40. [Google Scholar]
  19. Alonso-Calero, J.M.; Cano, J.; Guerrero-Pérez, M.O. Is the “Green Washing” Effect Stronger than Real Scientific Knowledge? Are We Able to Transmit Formal Knowledge in the Face of Marketing Campaigns? Sustainability 2022, 14, 285. [Google Scholar] [CrossRef]
  20. Nozari, H.; Szmelter-Jarosz, A.; Ghahremani-Nahr, J. The Ideas of Sustainable and Green Marketing Based on the Internet of Everything—The Case of the Dairy Industry. Future Internet 2021, 13, 266. [Google Scholar] [CrossRef]
  21. Saini, B. Green marketing in India: Emerging Opportunities and Challenges. IOSR J. Bus. Manag. 2014, 15, 67–73. [Google Scholar] [CrossRef]
  22. Martin, D.; Schouten, J. Sustainable Marketing (New International Edition); Pearson Education: Harlow, UK, 2013. [Google Scholar]
  23. WWF. Available online: https://www.wwf.org.uk/who-we-are/who-we-work-with/coca-cola (accessed on 11 November 2021).
  24. CNN. Available online: https://edition.cnn.com/2017/04/10/europe/coca-cola-greenpeace-protest/index.html (accessed on 11 November 2021).
  25. Blok, V.; Long, T.B.; Gaziulusoy, A.I.; Ciliz, N.; Lozano, R.; Huisingh, D.; Csutora, M.; Boks, C. From best practices to bridges for a more sustainable future: Advances and challenges in the transition to global sustainable production and consumption Introduction to the ERSCP stream of the Special volume. J. Clean. Prod. 2015, 108, 19–30. [Google Scholar] [CrossRef]
  26. Graa, A.; Abdelhak, S. The Determinants of Electronic Word of Mouth’ Influence in Algerian Consumer Choice: The Case of Restaurant Industry. Acta Oecon. Univ. Selye 2020, 9, 35–47. [Google Scholar] [CrossRef]
  27. Tseng, C.-H.; Chang, K.-H.; Chen, H.-W. Strategic Orientation, Environmental Management Systems, and Eco-Innovation: Investigating the Moderating Effects of Absorptive Capacity. Sustainability 2021, 13, 12147. [Google Scholar] [CrossRef]
  28. Lubowiecki-Vikuk, A.; Dąbrowska, A.; Machnik, A. Responsible consumer and lifestyle: Sustainability insights. Sustain. Prod. Consum. 2021, 25, 91–101. [Google Scholar] [CrossRef] [PubMed]
  29. Musova, Z.; Musa, H.; Matiova, V. Environmentally responsible behavior of consumers: Evidence from Slovakia. Econ. Sociol. 2021, 14, 178–198. [Google Scholar] [CrossRef]
  30. Meffert, H. Marketing-Management: Analyse—Strategie—Implementierung; Springer: Berlin, Germany, 2013. [Google Scholar]
  31. Nagy, S.; Piskóti, I.; Molnár, L.; Marien, A. The relationship between values and general environmental behavior. Econ. Manag. 2012, 17, 272–278. [Google Scholar] [CrossRef][Green Version]
  32. Dahlstrom, R. Green Marketing Management; South-Western Cengage Learning: Boston, MA, USA, 2010. [Google Scholar]
  33. Brzeszczak, A.; Imiolczik, J. Ratio analysis of Poland’s sustainable development compared to the countries of European Union. Acta Oecon. Univ. Selye 2016, 5, 31–41. [Google Scholar]
  34. Tausova, M.; Mihalikova, E.; Culkova, K.; Stehlikova, B.; Taus, P.; Kudelas, D.; Strba, L. Recycling of Communal Waste: Current State and Future Potential for Sustainable Development in the EU. Sustainability 2019, 11, 2904. [Google Scholar] [CrossRef]
  35. Stehlikova, B.; Culkova, K.; Tausova, M.; Strba, L.; Mihalikova, E. Evaluation of Communal Waste in Slovakia from the View of Chosen Economic Indicators. Energies 2021, 14, 5052. [Google Scholar] [CrossRef]
  36. Šubová, N.; Mura, L.; Buleca, J. Determinants of Household Financial Vulnerability: Evidence from Selected EU countries. Econ. Manag. 2021, 24, 186–207. [Google Scholar] [CrossRef]
  37. Szakály, Z.; Popp, J.; Kontor, E.; Kovács, S.; Pető, K.; Jasák, H. Attitudes of the Lifestyle of Health and Sustainability Segment in Hungary. Sustainability 2017, 9, 1763. [Google Scholar] [CrossRef]
  38. Choi, S.; Feinberg, R.A. The LOHAS (Lifestyle of Health and Sustainability) Scale Development and Validation. Sustainability 2021, 13, 1598. [Google Scholar] [CrossRef]
  39. Kaczorowska, J.; Rejman, K.; Halicka, E.; Szczebyło, A.; Górska-Warsewicz, H. Impact of Food Sustainability Labels on the Perceived Product Value and Price Expectations of Urban Consumers. Sustainability 2019, 11, 7240. [Google Scholar] [CrossRef]
  40. Kaczorowska, J.; Prandota, A.; Rejman, K.; Halicka, E.; Tul-Krzyszczuk, A. Certification Labels in Shaping Perception of Food Quality—Insights from Polish and Belgian Urban Consumers. Sustainability 2021, 13, 702. [Google Scholar] [CrossRef]
  41. Hestad, M. Branding and Product Design: An Integrated Perspective; Routledge: Abingdon, UK, 2016. [Google Scholar]
  42. Noel, H. Basics Marketing 01: Consumer Behaviour; AVA Publishing: Lausanne, Switzerland, 2009. [Google Scholar]
  43. Szigeti, O.; Szakály, Z. Marketing. 2011. Available online: https://docplayer.hu/11185064-Marketing-szigeti-orsolya-szakaly-zoltan.html (accessed on 11 November 2021).
  44. Schroeder, D.A.; Graziano, W.G. The Oxford Handbook of Prosocial Behavior; Oxford University Press: New York, NY, USA, 2015. [Google Scholar]
  45. Saracevic, S.; Schlegelmilch, B.B. The Impact of Social Norms on Pro-Environmental Behavior: A Systematic Literature Review of The Role of Culture and Self-Construal. Sustainability 2021, 13, 5156. [Google Scholar] [CrossRef]
  46. Emery, B. Sustainable Marketing; Pearson Education: Harlow, UK, 2012. [Google Scholar]
  47. Lee, S.E.; Jung, H.J.; Lee, K.-H. Motivating Collaborative Consumption in Fashion: Consumer Benefits, Perceived Risks, Service Trust, and Usage Intention of Online Fashion Rental Services. Sustainability 2021, 13, 1804. [Google Scholar] [CrossRef]
  48. Cialdini, R.B. We Have to Break Up. Perspect. Psychol. Sci. 2009, 4, 5–6. [Google Scholar] [CrossRef]
  49. Nelson, T.D. Getting Grounded in Social Psychology: The Essential Literature for Beginning Researchers; Routledge: New York, NY, USA, 2017. [Google Scholar]
  50. Onwezen, M.C.; Bartels, J.; Antonides, G. Environmentally friendly consumer choices: Cultural differences in the self-regulatory function of anticipated pride and guilt. J. Environ. Psychol. 2014, 40, 239–248. [Google Scholar] [CrossRef]
  51. Han, T.I. Determinants of organic cotton apparel purchase: A comparison of young consumers in the USA and South Korea. Sustainability 2018, 10, 2025. [Google Scholar] [CrossRef]
  52. Han, B.; Kim, M. Hofstede’s Collectivistic Values and Sustainable Growth of Online Group Buying. Sustainability 2019, 11, 1016. [Google Scholar] [CrossRef]
  53. Goldstein, N.J.; Cialdini, R.B.; Griskevicius, V. A room with a viewpoint: Using social norms to motivate environmental conservation in hotels. J. Consum. Res. 2008, 35, 472–482. [Google Scholar] [CrossRef]
  54. Kotler, P.; Keller, K.L. Marketing Management, 14th ed.; Prentice Hall: Hoboken, NJ, USA, 2012. [Google Scholar]
  55. Dzurová, M.; Paholkova, B. Consumerism as a Lifestyle. In Proceedings of 16th International Joint Conference: Central and Eastern Europe in The Changing Business Environment; Cerna, I., Ed.; 27 May 2016; Oeconomica Publishing House, University of Economics Economics: Praha, Czech Republic, 2016; pp. 112–120. [Google Scholar]
  56. Árvay, A. Pragmatic aspects of persuasion and manipulation in written advertisements. Acta Linguist. Hung. 2004, 51, 231–263. [Google Scholar] [CrossRef]
  57. Young, W.; Hwang, K.; McDonald, S.; Oates, C.J. Sustainable consumption: Green consumer behavior when purchasing products. Sustain. Dev. 2009, 37, 20–31. [Google Scholar] [CrossRef]
  58. Thøgersen, J.; Haugaard, P.; Olesen, A. Consumer responses to ecolabels. Eur. J. Mark. 2010, 44, 1787–1810. [Google Scholar] [CrossRef]
  59. Grunert, K.G. Sustainability in the food sector: A consumer behavior perspective. Int. J. Food Syst. Dyn. 2011, 2, 207–218. [Google Scholar]
  60. Grunert, K.G.; Hieke, S.; Wills, J. Sustainability labels on food products: Consumer motivation, understanding and use. Food Policy 2014, 44, 177–189. [Google Scholar] [CrossRef]
  61. Kowalska, A.; Ratajczyk, M.; Manning, L.; Bieniek, M.; Mącik, R. “Young and Green” a Study of Consumers’ Perceptions and Reported Purchasing Behaviour towards Organic Food in Poland and the United Kingdom. Sustainability 2021, 13, 13022. [Google Scholar] [CrossRef]
  62. Cerri, J.; Testa, F.; Rizzi, F. The more I care, the less I will listen to you: How information, environmental concern and ethical production influence consumers’ attitudes and the purchasing of sustainable products. J. Clean. Prod. 2018, 175, 343–353. [Google Scholar] [CrossRef]
  63. Shih, L.-H. Persuasive Design for Products Leading to Health and Sustainability Using Case-Based Reasoning. Sustainability 2016, 8, 318. [Google Scholar] [CrossRef]
  64. Tomkova, A.; Ondrijova, I.; Ratnayake-Kascakova, D.; Nemec, J. Leaders and Machiavellian Manifestations: Workers’ Innovation Development and Business Performance. Mark. Manag. Innov. 2021, 3, 23–31. [Google Scholar] [CrossRef]
  65. Forbes. Available online: https://www.forbes.com/sites/derekrucker/2017/10/05/emotion-in-advertising-the-difference-between-a-spark-and-a-backfire/backfire/?sh=2c2ac04831e5 (accessed on 11 November 2021).
  66. Forbes. Available online: https://www.forbes.com/sites/princeghuman/2020/08/31/emotions-and-memories-in-advertising/?sh=73526227e75b (accessed on 11 November 2021).
  67. Psychology Today. Available online: https://www.psychologytoday.com/us/blog/shame/201305/the-difference-between-guilt-and-shame (accessed on 11 November 2021).
  68. Search Engine Journal. Available online: https://www.searchenginejournal.com/marketing-top-tools-guilt-shame-fear/340229/#close (accessed on 11 November 2021).
  69. Naidu, L.; Moorthy, R. A Review of Key Sustainability Issues in Malaysian Palm Oil Industry. Sustainability 2021, 13, 10839. [Google Scholar] [CrossRef]
  70. Plasek, B.; Lakner, Z.; Badak-Kerti, K.; Kovács, A.; Temesi, Á. Perceived Consequences: General or Specific? The Case of Palm Oil-Free Products. Sustainability 2021, 13, 3550. [Google Scholar] [CrossRef]
  71. CBC. Available online: https://www.cbc.ca/radio/undertheinfluence/shame-the-secret-tool-of-marketing-1.2801801 (accessed on 11 November 2021).
  72. Brandpoint. Available online: https://www.brandpoint.com/blog/what-is-shock-advertising/ (accessed on 11 November 2021).
  73. Hashem, T.; Alnsour, M.S.; Ali, N.N.; Hashem, F.N.; Hashem, N.H.; Hamideh, O.S.M.A. The Impact of ‘Shockvertising’ on Consumer Behavior: Investigating Its Influence on the “Why Buy” Aspect. In WSEAS Transactions on Business and Economics; Katehakis, M.N., Ed.; World Scientific and Engineering Academy and Society: Athens, Greece, 2021; pp. 1330–1338. [Google Scholar]
  74. Skyword. Available online: https://www.skyword.com/contentstandard/why-shockvertising-is-so-good-at-impacting-our-behavior/ (accessed on 11 November 2021).
  75. CNN. Available online: https://edition.cnn.com/2010/WORLD/asiapcf/03/19/indonesia.rainforests.orangutan.nestle/index.html (accessed on 11 November 2021).
  76. Majerova, J. Analysis of Slovak Consumer’s Perception of the Green Marketing Activities. Procedia Econ. Financ. 2015, 26, 553–560. [Google Scholar] [CrossRef]
  77. WWF. Available online: https://www.worldwildlife.org/industries/palm-oil (accessed on 11 November 2021).
  78. Greenpeace. Available online: https://media.greenpeace.org/archive/-There-s-a-Rang-tan-in-My-Bedroom--Animation---Narrated-by-Emma-Thompson-27MZIFJWY4WSN.html (accessed on 11 November 2021).
  79. The World Bank. Available online: https://data.worldbank.org/indicator/IT.NET.USER.ZS (accessed on 11 November 2021).
  80. Internet World Stats. Available online: https://www.internetworldstats.com/emarketing.htm (accessed on 11 November 2021).
  81. Datareportal. Available online: https://datareportal.com/reports/a-decade-in-digital (accessed on 11 November 2021).
  82. Bryła, P. Who Reads Food Labels? Selected Predictors of Consumer Interest in Front-of-Package and Back-of-Package Labels during and after the Purchase. Nutrients 2020, 12, 2605. [Google Scholar] [CrossRef] [PubMed]
  83. SLOVSTAT. Available online: http://datacube.statistics.sk/#!/view/sk/VBD_DEM/om7009rr/v_om7009rr_00_00_00_sk (accessed on 11 November 2021).
  84. Elshiewy, O.; Boztug, Y. When Back-of-Pack Meets Front-of-Pack: How Salient and Simplified Nutrition Labels Affect Food Sales in Supermarkets. J. Public Policy Mark. 2018, 37, 55–67. [Google Scholar] [CrossRef]
  85. FDA. Available online: https://www.fda.gov/consumers/consumer-updates/have-food-allergies-read-label (accessed on 11 November 2021).
  86. Nekmahmud, M.; Fekete-Farkas, M. Why Not Green Marketing? Determinates of Consumers’ Intention to Green Purchase Decision in a New Developing Nation. Sustainability 2020, 12, 7880. [Google Scholar] [CrossRef]
  87. Beláňová, R. Zákaznícky Bojkot; Univerzita Komenského v Bratislave: Bratislava, Slovakia, 2016. [Google Scholar]
  88. Disdier, A.C.; Marette, S.; Millet, G. Are consumers concerned about palm oil? Evidence from a lab experiment. Food Policy 2013, 43, 180–189. [Google Scholar] [CrossRef]
  89. Hardi, T.; Kupi, M.; Ocskay, G.; Szemerédi, E. Examining Cross-Border Cultural Tourism as an Indicator of Territorial Integration across the Slovak–Hungarian Border. Sustainability 2021, 13, 7225. [Google Scholar] [CrossRef]
  90. Kupi, M.; Szemerédi, E. Impact of the COVID-19 on the Destination Choices of Hungarian Tourists: A Comparative Analysis. Sustainability 2021, 13, 13785. [Google Scholar] [CrossRef]
  91. Esses, D.; Csete, M.S.; Németh, B. Sustainability and Digital Transformation in the Visegrad Group of Central European Countries. Sustainability 2021, 13, 5833. [Google Scholar] [CrossRef]
  92. Naz, F.; Oláh, J.; Vasile, D.; Magda, R. Green Purchase Behavior of University Students in Hungary: An Empirical Study. Sustainability 2020, 12, 10077. [Google Scholar] [CrossRef]
Figure 1. Decision tree.
Figure 1. Decision tree.
Sustainability 14 01364 g001
Figure 2. Variables contributing to the split.
Figure 2. Variables contributing to the split.
Sustainability 14 01364 g002
Figure 3. Decision tree No. 2.
Figure 3. Decision tree No. 2.
Sustainability 14 01364 g003
Figure 4. Variables contributing to the split—2.
Figure 4. Variables contributing to the split—2.
Sustainability 14 01364 g004
Figure 5. The two segments and the discriminant function.
Figure 5. The two segments and the discriminant function.
Sustainability 14 01364 g005
Table 1. Factors influencing behavior.
Table 1. Factors influencing behavior.
Cultural FactorsSocial FactorsPersonal FactorsPsychological Factors
culturefamilypersonality, lifestylemotivation
subculturereference groups perception
social classstatusage, family life-cyclelearning
social circumstancesattitude
employment group
Source: [42,43].
Table 2. Demographic characteristics of the sample and Slovakia.
Table 2. Demographic characteristics of the sample and Slovakia.
ResidenceRespondentsSlovakia (2020) 1
Village51.5%53.4%
Town48.5%46.5%
GenderRespondentsSlovakia (2020) 1
Female73.1%51.2%
Male26.9%48.8%
GenerationRespondentsSlovakia (2020) 1
Baby Boomers (1946–1964)5.9%28.9%
Generation X (1965–1979)18.2%28.7%
Generation Y (1980–1994)26.6%30.7%
Generation Z (1995–2002)49.3%11.7%
QualificationRespondentsSlovakia (2019) 1
Primary6.5%14.4%
Secondary54.1%62.3%
University degree39.4%23.1%
1 [83].
Table 3. Reading the information about ingredients.
Table 3. Reading the information about ingredients.
Commonness
AlwaysIf Time AllowsSometimes, but Not TypicalNever
15.2%34.7%42.3%7.8%
Table 4. Factors affecting the consumers.
Table 4. Factors affecting the consumers.
Importance Factors
PriceBrandIngredientsEco-Friendly Packaging
Very important31.5%6.5%23%15%
Important28.5%22.6%27.7%25.8%
Moderately important26%34.2%31.7%31.7%
Less important10.4%21.8%13.8%19.7%
Not important3.6%15%3.8%7.8%
Table 5. Maximum price the consumers would pay for the palm oil-free product.
Table 5. Maximum price the consumers would pay for the palm oil-free product.
Would Not Pay More 2Maximum 2 €Maximum 2.5 €Maximum 3 €More than 3 €
4.8%25.3%29.3%21.2%19.4%
2 Would choose the palm oil product for 1.50 €.
Table 6. Cross-tabulation analysis of hypothesis H1.
Table 6. Cross-tabulation analysis of hypothesis H1.
Purchasing (X)Was Surprised (Y)Total Row
YesNo
YesN95.0099.00194.00
% of “Total Row”48.97%51.03%100.00%
% of “Total Column”31.35%44.20%36.81%
% of “Total” (N = 527)18.03%18.79%36.81%
NoN99.0067.00166.00
% of “Total Row”59.64%40.36%100.00%
% of “Total Column”32.67%29.91%31.50%
% of “Total” (N = 527)18.79%12.71%31.50%
Does not knowN109.0058.00167.00
% of “Total Row”65.27%34.73100.00%
% of “Total Column”35.97%25.89%31.69%
% of “Total” (N = 527)20.68%11.01%31.69%
Total ColumnN303.00224.00527.00
% of “Total Row”57.50%42.50%100.00%
% of “Total Column”100.00%100.00%100.00%
% of “Total” (N = 527)57.50%42.50%100.00%
Table 7. Chi-square test of hypothesis H1.
Table 7. Chi-square test of hypothesis H1.
StatisticValuedfAsymp. Sig. (2-Tailed)
Pearson Chi-Square10.2120.006
Likelihood Ratio10.2320.006
N of Valid Cases527
Table 8. Examining the strength of the statistical relationship in the case of hypothesis H1.
Table 8. Examining the strength of the statistical relationship in the case of hypothesis H1.
CategoryStatisticValue
Nominal by NominalPhi0.14
Cramer’s V0.14
Contingency Coefficient0.14
N of Valid Cases 527
Table 9. Cross-tabulation analysis of hypothesis H2.
Table 9. Cross-tabulation analysis of hypothesis H2.
Date of Birth (X)The Consumer Would Refuse Purchase (Y)Total Row
YesNoMaybe
1946–1964N22.000.009.0031.00
% of “Total Row”70.97%0.00%29.03%100.00%
% of “Total Column”7.46%0.00%4.27%5.88%
% of “Total” (N = 527)4.17%0.00%1.71%5.88%
1965–1979N66.001.0029.0096.00
% of “Total Row”68.75%1.04%30.21%100.00%
% of “Total Column”22.37%4.76%13.74%18.22%
% of “Total” (N = 527)12.52%0.19%5.50%18.22%
1980–1994N74.0012.0054.00140.00
% of “Total Row”52.86%8.57%38.57%100.00%
% of “Total Column”25.08%57.14%25.59%26.57%
% of “Total” (N = 527)14.04%2.28%10.25%26.57%
1995–2002N133.008.00119.00260.00
% of “Total Row”51.15%3.08%45.77%100.00%
% of “Total Column”45.08%38.10%56.40%49.34%
% of “Total” (N = 527)25.24%1.52%22.58%49.34%
Total ColumnN295.0021.00211.00527.00
% of “Total Row”55.98%3.98%40.04%100.00%
% of “Total Column”100.00%100.00%100.00%100.00%
% of “Total” (N = 527)55.98%3.98%40.04%100.00%
Table 10. Chi-square test of hypothesis H2.
Table 10. Chi-square test of hypothesis H2.
StatisticValuedfAsymp. Sig. (2-Tailed)
Pearson Chi-Square22.08060.001
Likelihood Ratio22.36260.001
N of Valid Cases527
Table 11. Examining the strength of the statistical relationship in the case of hypothesis H2.
Table 11. Examining the strength of the statistical relationship in the case of hypothesis H2.
CategoryStatisticValue
Nominal by NominalPhi0.205
Cramer’s V0.145
Contingency Coefficient0.201
N of Valid Cases 527
Table 12. Cross-tabulation analysis for hypothesis H3.
Table 12. Cross-tabulation analysis for hypothesis H3.
Gender (X)Do You Read the List of Product Ingredients? (Y)Total Row
Yes, AlwaysYes, If There Is TimeNot FrequentlyNever
FemaleN58.00144.00155.0028.00385.00
% of “Total Row”15.06%37.40%40.26%7.27%100.00%
% of “Total Column”72.50%78.69%69.51%68.29%73.06%
% of “Total” (N = 527)11.01%27.32%29.41%5.31%73.06%
MaleN22.0039.0068.0013.00142.00
% of “Total Row”15.49%27.46%47.89%9.15%100.00%
% of “Total Column”27.50%21.31%30.49%31.71%26.94%
% of “Total” (N = 527)4.17%7.40%12.90%2.47%26.94%
Total ColumnN80.00183.00223.0041.00527.00
% of “Total Row”15.18%34.72%42.31%7.78%100.00%
% of “Total Column”100.00%100.00%100.00%100.00%100.00%
% of “Total” (N = 527)15.18%34.72%42.31%7.78%100.00%
Table 13. Chi-square test of hypothesis H3.
Table 13. Chi-square test of hypothesis H3.
StatisticValuedfAsymp. Sig. (2-Tailed)
Pearson Chi-Square4.8630.182
Likelihood Ratio4.9630.175
N of Valid Cases527
Table 14. Factor pattern matrix.
Table 14. Factor pattern matrix.
Factor PatternAllergies, Food IntolerancesHealthy Lifestyle and Principled Reasons
Reasonable price0.480.34
Brand0.230.39
Ingredients0.730.48
Environmentally friendly packaging−0.540.82
Animal protection0.470.76
Reducing deforestation0.190.62
Air pollution−0.360.33
Table 15. t-test 3.
Table 15. t-test 3.
LowerUppertdfSig. (2-Tailed)
Reasonable price0.5650.80611.2055270.000
Brand0.7771.02214.4165270.000
Ingredients0.2290.4116.8995270.000
Environmentally friendly packaging−0.0410.0450.0915010.728
Animal protection0.7771.02214.4165270.000
Reducing deforestation0.2290.4116.8995270.000
Air pollution0.4250.6558.3655270.000
3 The assumption of normality and homogeneity of variance were violated.
Publisher’s Note: MDPI stays neutral with regard to jurisdictional claims in published maps and institutional affiliations.

Share and Cite

MDPI and ACS Style

Machová, R.; Ambrus, R.; Zsigmond, T.; Bakó, F. The Impact of Green Marketing on Consumer Behavior in the Market of Palm Oil Products. Sustainability 2022, 14, 1364. https://doi.org/10.3390/su14031364

AMA Style

Machová R, Ambrus R, Zsigmond T, Bakó F. The Impact of Green Marketing on Consumer Behavior in the Market of Palm Oil Products. Sustainability. 2022; 14(3):1364. https://doi.org/10.3390/su14031364

Chicago/Turabian Style

Machová, Renáta, Rebeka Ambrus, Tibor Zsigmond, and Ferenc Bakó. 2022. "The Impact of Green Marketing on Consumer Behavior in the Market of Palm Oil Products" Sustainability 14, no. 3: 1364. https://doi.org/10.3390/su14031364

APA Style

Machová, R., Ambrus, R., Zsigmond, T., & Bakó, F. (2022). The Impact of Green Marketing on Consumer Behavior in the Market of Palm Oil Products. Sustainability, 14(3), 1364. https://doi.org/10.3390/su14031364

Note that from the first issue of 2016, this journal uses article numbers instead of page numbers. See further details here.

Article Metrics

Back to TopTop