Research on Optimizing the Location and Layout of National Emergency Material Reserve
Abstract
1. Introduction
2. Theory and Literature Review
2.1. The Location Problem
2.2. The Location of Emergency Reserve Points
3. Materials and Methods
3.1. Analysis of Factors Affecting Site Selection
3.1.1. Determination of National Emergency Material Reserve Facilities
3.1.2. Determination of State Level Emergency Material Reserve Facilities
3.2. Model Assumptions
3.3. Model Symbols and Definitions
3.4. Construction of the Objective Function Model
3.5. Constraint Analysis
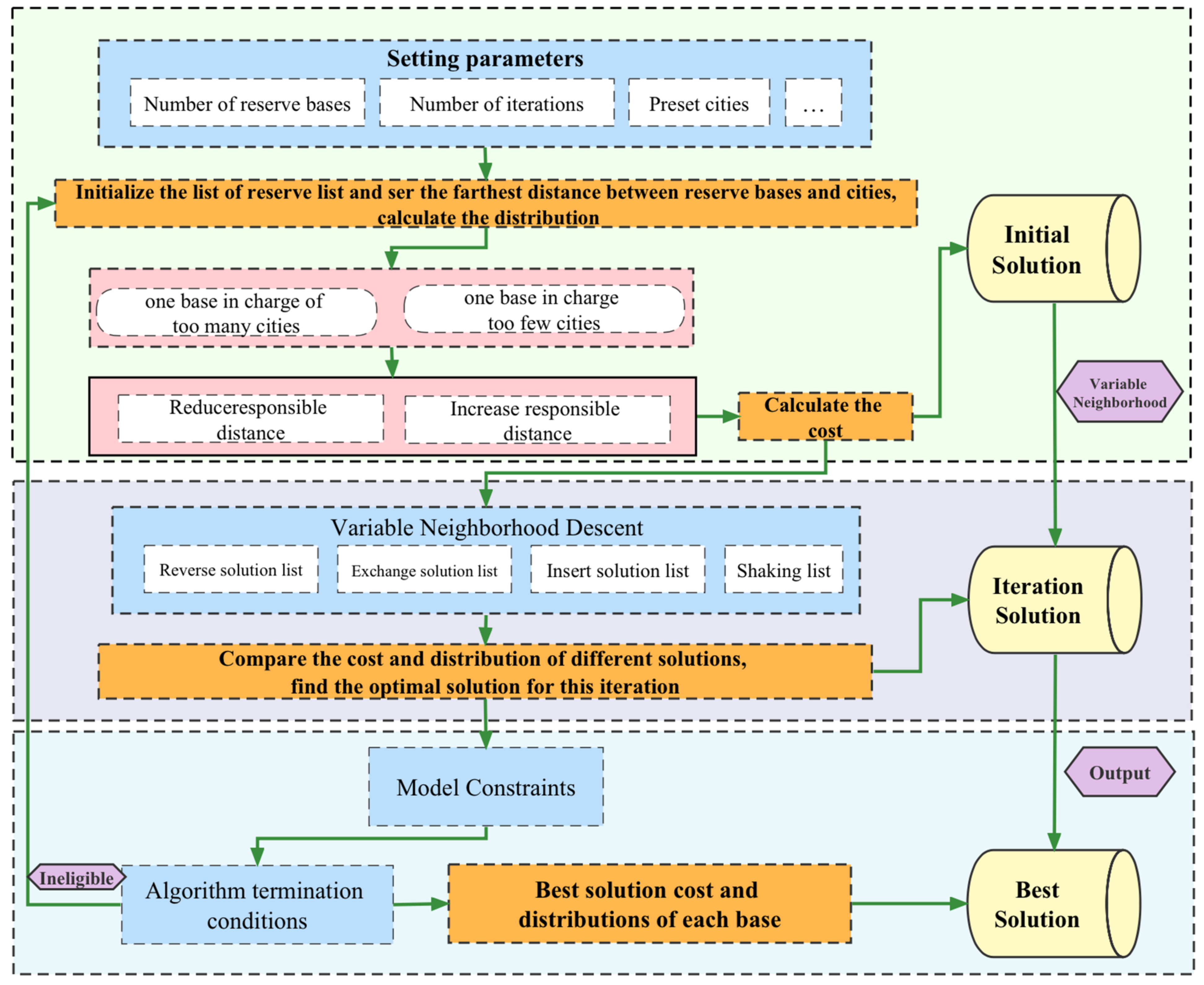
3.6. Algorithm Design
4. Model Data
4.1. Collection of Alternative Emergency Material Reserve Base Locations
4.2. Emergency Supplies Need to Be Gathered in the Affected Cities
4.3. Transportation Distance from the Demand Place to the Alternative Reserve Base
4.4. Space Limit Distance
5. Results
5.1. Solve the Model
5.2. Result Analysis
| P | Case 1: 28 Demand Cities Are, Respectively Covered by National Reserve Bases | Case 2: 28 Demand Cities Are, Respectively Covered by National Reserve Bases |
|---|---|---|
| 5 | [3,3,3,2,2,1,1,1,1,1,1,2,2,2,2,2,3,2,2,2,3,4,2,1,2,1,1,1] | [4,4,4,2,2,2,2,2,3,3,3,3,1,3,3,3,4,3,1,1,2,2,2,1,4,2,2,2] |
| 6 | [2,2,2,2,1,1,1,1,1,1,1,2,2,3,2,2,3,3,3,3,5,2,4,2,2,1,1,1] | [2,2,1,2,1,2,2,2,1,1,1,2,1,2,1,1,4,3,2,3,4,2,4,3,2,1,1,2] |
| 7 | [4,4,4,4,2,2,1,1,1,2,1,3,2,2,3,3,4,3,2,3,4,3,3,2,4,3,2,2] | [4,4,3,4,1,2,2,2,4,4,4,4,3,3,3,3,4,3,1,1,3,2,1,1,4,1,1,2] |
| 8 | [3,3,3,4,3,1,1,1,1,1,1,2,1,1,2,3,1,2,1,2,4,3,3,3,5,4,2,3] | [1,1,1,1,1,2,2,1,1,2,1,2,2,2,1,1,3,4,3,4,4,4,4,3,3,2,2,1] |
| 9 | [2,2,2,3,1,2,1,1,2,3,2,3,2,2,2,4,2,3,3,3,4,3,4,2,3,3,1,2] | [1,1,1,1,1,2,2,1,2,3,2,3,3,3,1,2,4,4,2,2,3,1,4,2,3,3,2,1] |
| 10 | [3,3,2,2,1,2,1,1,3,3,2,3,2,3,3,3,2,4,3,3,2,2,4,2,2,2,1,1] | [3,3,2,2,1,2,1,1,3,3,2,3,2,3,3,3,2,4,3,3,2,2,4,2,2,2,1,1] |
6. Conclusions
Author Contributions
Funding
Institutional Review Board Statement
Informed Consent Statement
Data Availability Statement
Conflicts of Interest
References
- Cao, C. Study on Sustainable Development Oriented Emergency Resource Allocation Decisions in Large-scale Natural Disasters. Ph.D. Thesis, Tianjin University, Tianjin, China, 2018. [Google Scholar]
- UNDRR. Human Cost of Disasters: An Overview of the Last 20 Years (2000–2019) [R/OL]; UNDRR: Geneva, Switzerland, 2020. [Google Scholar]
- Cao, C.; Li, C.; Yang, Q. Multi-objective optimization model of emergency organization allocation for sustainable disaster supply chain. Sustainability 2017, 9, 2103. [Google Scholar] [CrossRef]
- UNDRR. Global Assessment Report on Disaster Risk Reduction 2022: Our World at Risk: Transforming Governance for a Resilient Future; GAR2022. CH1211 Geneva 2; UNDRR: Geneva, Switzerland, 2022. [Google Scholar]
- Xi, M.; Zhang, J.; Zhao, Q.; Ye, F. The research of location problem of national emergency reserve facilities for emergency relief based on P-center problem. J. Nat. Disasters 2019, 28, 123–129. [Google Scholar] [CrossRef]
- Zhou, X.; Zhang, Y.; Zhu, Z.; Yang, Z. Comparative Study and lessons learned from foreign emergency management system. Water Power 2021, 47, 112–117+131. [Google Scholar]
- Chen, D. Resources Allocation and Optimization in Mass Disaster: The Case of Earthquake. Ph.D. Thesis, Beijing Institute of Technology, Beijing, China, 2017; pp. 9–10. [Google Scholar]
- Kariv, O.; Hakimi, S.L. An algorithmic approach to network location problems I: The P-centers. SIAM J. Appl. Math. 1979, 37, 513–538. [Google Scholar] [CrossRef]
- Mladenovic, N.; Labbe, M.; Hansen, P. Solving the p-center problem with tabu search and variable neighborhood search. Networks 2003, 42, 48–64. [Google Scholar] [CrossRef]
- Pullan, W. A memetic genetic algorithm for the vertex p-center problem. Evol. Comput. 2008, 16, 417–436. [Google Scholar] [CrossRef]
- Liu, Y.C. Two lower-bounding algorithms for the p-center problem in an area. Comput. Urban Sci. 2022, 2, 5. [Google Scholar] [CrossRef]
- Pérez-Mesa, J.C.; Serrano-Arcos, M.M.; Jiménez-Guerrero, J.F.; Sánchez-Fernández, R. Addressing the Location Problem of a Perishables Redistribution Center in the Middle of Europe. Foods 2021, 10, 1091. [Google Scholar] [CrossRef]
- Bian, D. Research on the Algorithms for Solving the p-Center Problems in the Plane. Master’s Thesis, Dalian Maritime University, Dalian, China, 2019. [Google Scholar] [CrossRef]
- Rawls, C.G.; Turnquist, M.A. Pre-positioning and dynamic delivery planning for short-term response following a natural disaster. Socio-Econ. Plan. Sci. 2012, 46, 46–54. [Google Scholar] [CrossRef]
- Li, A.C.Y.; Nozick, L.; Xu, N. Shelter location and transportation planning under hurricane conditions. Transp. Res. Part E Logist. Transp. Rev. 2012, 48, 715–729. [Google Scholar] [CrossRef]
- Barzinpour, F.; Esmaei Ii, V. A multi-objective relief chain location distribution model for urban disaster management. Int. J. Adv. Manuf. Technol. 2014, 70, 1291–1302. [Google Scholar] [CrossRef]
- Tuzkaya, U.R.; Yilmazer, K.B.; Tuzkaya, G. An integrated methodology for the emergency logistics centers location selection problem and its application for the Turkey case. J. Homel. Secur. Emerg. Manag. 2015, 12, 121–144. [Google Scholar] [CrossRef]
- Toregas, C.; Swain, R.; Revelle, C. The location of emergency service facilities. Oper. Res. 1971, 19, 1363–1373. [Google Scholar] [CrossRef]
- Trevor Hale, R. Christopher. Improving supply chain disaster pre-paredness: A decision process for secure site location. Int. J. Phys. Distrib. Logist. Manag. 2005, 35, 195–207. [Google Scholar] [CrossRef]
- Pacheco, J.A.; Casado, S. Solving two location models with few facilities by using a hybrid heuristic: A real health resources case. Comput. Oper. Res. 2005, 32, 3075–3091. [Google Scholar] [CrossRef]
- Davidović, T.; Ramljak, D.; Šelmić, M.; Teodorović, D. Bee colony optimization for the P-center problem. Comput. Oper. Res. 2011, 38, 1367–1376. [Google Scholar] [CrossRef]
- Lu, X.L.; Hou, Y.X. Allocation of chinese national emergency material depository based on facility location theory. Econ. Geogr. 2010, 30, 1091–1095. [Google Scholar] [CrossRef]
- Zhang, M.; Huang, J. Evaluation of National Storehouse Location with Failure Scenarios of Key Traffic Road. Oper. Res. Manag. Sci. 2018, 27, 11–16. [Google Scholar] [CrossRef]
- Cong, W.; Yu, W. Model and Algorithm for Location of Regional Emergency Material Reserve Site in Typhoon Scenarios. Ind. Eng. Manag. 2020, 25, 68–74. [Google Scholar] [CrossRef]
- Feng, J.; Gai, W. Research on multi-objective optimization model and algorithm for reserve site selection of emergency materials. J. Saf. Sci. Technol. 2018, 14, 64–69. [Google Scholar]
- Chen, Y.; Zhao, Q. The model and algorithm for emergency supplies distribution based on fairness. Syst. Eng.-Theory Pract. 2015, 35, 3065–3073. [Google Scholar]
- Yan, X.; Hou, H.; Yang, J.; Fang, J. Site Selection and Layout of Material Reserve Based on Emergency Demand Graduation under Large-Scale Earthquake. Sustainability 2021, 13, 1236. [Google Scholar] [CrossRef]
- Ma, X.; Su, H.; Sui, L. The Cooperative Game Research of Emergency Material Reserve in Beijing City. Open J. Soc. Sci. 2016, 4, 40–45. [Google Scholar] [CrossRef][Green Version]
- Matsutomi, T.; Ishii, H. An emergency service facility location problem with fuzzy objective constraint. Fuzzy Syst. 1992, 12, 315–322. [Google Scholar]
- Zhang, L.; Lu, J. Location of maritime emergency supplies repertories considering risk uncertainty. Chin. Saf. Sci. J. 2019, 29, 173–180. [Google Scholar] [CrossRef]
- Li, Z.; Ma, Z. Coordinate location model for regional hierarchical reserve depots of emergency materials. J. Nat. Disasters 2012, 23, 13–17. [Google Scholar]
- Xi, Y.; Wei, L. Research on Location Selection of Emergency Material Storage Based on AHP Model—A Case Study of Nanjing City. Logist. Eng. Manag. 2021. [Google Scholar] [CrossRef]



| Number | Influencing Factors | Analysis of Factors |
|---|---|---|
| 1 | Rescue target range | Covering the vast mainland of a country, emergency rescue follows the principle of “regional management and nearby response”. |
| 2 | Disaster response Area | For the very low probability and the state level cannot meet the needs of the rescue of major emergency disaster. Materials start the latest, the lowest probability of use. |
| 3 | Ease of transportation | The surrounding traffic roads are connected with the surrounding areas and the outside world with a large number of access routes, good access quality, large number of trunk routes and strong road traffic capacity |
| 4 | Hydro-geographical conditions | Relief supplies usually need to be stored for a long time in a clean, dry, open area with good air circulation. |
| 5 | Rescue transport distance | Primary influencing factor. There is an inverse relationship between the number of national emergency material reserve base and the maximum rescue transport distance. |
| 6 | Rescue transport mode | There is an inherent relationship between the mode of transport and the distance of transport. Air transport: time crunch, small amount of supplies; Railway transportation: good safety, fast speed, large volume; Road transportation: short distance transportation, flexible, moderate volume. |
| 7 | Regional equilibrium | Pay attention to economically developed areas and areas with frequent geological disasters. |
| 8 | Scope of material reserve | Mainly affected by the shelf life, we can cooperate with local reserves to meet the needs of emergency supplies in disaster areas in the early stage of disaster emergencies. |
| 9 | Build a reasonable quantity | The proportion between the number of national emergency material reserve bases and the number of state base facilities should be reasonable. |
| Number | Influencing Factors | Analysis of Factors |
|---|---|---|
| 1 | The number of people in need | In the case of a certain hazard level and a large number of people in the rescue area, reserve bases should be arranged nearby to reduce transportation costs and adverse traffic conditions and meet the needs of more emergency supplies in the disaster area. |
| 2 | Rescue needs to be the level of economic development | The dependence on external emergency rescue is low, the capacity of the reserve base is correspondingly small, and the reserve is relatively small. The dependence on external emergency rescue is high, and the reserve base has a large capacity and relatively large reserve. |
| 3 | Rescue needs the safety of local people | The safety quality of the public is high, the self-reserve material is sufficient, the dependence on external demand is not high, the base reserve can be relatively small. |
| 4 | Frequency and severity of regional disasters | According to the historical frequency and level of disasters, the quantity and type of materials are determined, and the site selection and configuration of reserve points are affected. |
| State Number | Number of Reserve Bases | State Number | Number of Reserve Bases | State Number | Number of Reserve Bases | State Number | Number of Reserve Bases |
|---|---|---|---|---|---|---|---|
| J1 | 3 | J8 | 2 | J15 | 2 | J22 | 2 |
| J2 | 3 | J9 | 2 | J16 | 2 | J23 | 2 |
| J3 | 2 | J10 | 2 | J17 | 2 | J24 | 2 |
| J4 | 2 | J11 | 2 | J18 | 2 | J25 | 1 |
| J5 | 2 | J12 | 2 | J19 | 2 | J26 | 1 |
| J6 | 2 | J13 | 2 | J20 | 2 | J27 | 1 |
| J7 | 2 | J14 | 2 | J21 | 2 | J28 | 1 |
| P | Maximum Distance/km | Exact Optimal Solution/km | Relative Error/% | Time/s | Feasible Solution |
|---|---|---|---|---|---|
| 5 | 1560 (130 × 12) | 1531 | 1.86 | 3550.36 | [7,12,19,24,28] |
| 6 | 1440 (120 × 12) | 1438 | 0.14 | 5545.20 | [7,12,19,20,24,27] |
| 7 | 1320 (110 × 12) | 1293 | 2.05 | 3751.81 | [4,5,6,12,19,21,24] |
| 8 | 1200 (100 × 12) | 1187 | 1.08 | 3554.18 | [4,5,8,12,20,22,24,26] |
| 9 | 1080 (90 × 12) | 975 | 9.72 | 3143.91 | [4,8,14,15,18,22,23,24,26] |
| 10 | 960 (80 × 12) | 940 | 2.08 | 5201.78 | [1,6,10,14,15,19,20,22,24,26] |
| P | Maximum Distance/km | Exact Optimal Solution/km | Relative Error/% | Time/s | Feasible Solution |
|---|---|---|---|---|---|
| 5 | 1560 (130 × 12) | 1509 | 3.27 | 3163.32 | [1,8,11,23,25] |
| 6 | 1440 (120 × 12) | 1424 | 1.11 | 5851.78 | [1,8,19,20,22,24] |
| 7 | 1320 (110 × 12) | 1318 | 0.15 | 3483.95 | [1,8,10,12,13,24,27] |
| 8 | 1200 (100 × 12) | 1139 | 5.08 | 4130.70 | [1,8,13,19,21,23,24,27] |
| 9 | 1080 (90 × 12) | 1069 | 1.02 | 3449.69 | [1,8,1,13,19,21,22,24,27] |
| 10 | 960 (80 × 12) | 940 | 2.08 | 5846.16 | [1,6,10,14,15,19,20,22,24,26] |
Publisher’s Note: MDPI stays neutral with regard to jurisdictional claims in published maps and institutional affiliations. |
© 2022 by the authors. Licensee MDPI, Basel, Switzerland. This article is an open access article distributed under the terms and conditions of the Creative Commons Attribution (CC BY) license (https://creativecommons.org/licenses/by/4.0/).
Share and Cite
Wu, Z.; Liu, C.; Yao, Z.; Zhang, Y. Research on Optimizing the Location and Layout of National Emergency Material Reserve. Sustainability 2022, 14, 15922. https://doi.org/10.3390/su142315922
Wu Z, Liu C, Yao Z, Zhang Y. Research on Optimizing the Location and Layout of National Emergency Material Reserve. Sustainability. 2022; 14(23):15922. https://doi.org/10.3390/su142315922
Chicago/Turabian StyleWu, Zhuang, Chenjun Liu, Zhiying Yao, and Yi Zhang. 2022. "Research on Optimizing the Location and Layout of National Emergency Material Reserve" Sustainability 14, no. 23: 15922. https://doi.org/10.3390/su142315922
APA StyleWu, Z., Liu, C., Yao, Z., & Zhang, Y. (2022). Research on Optimizing the Location and Layout of National Emergency Material Reserve. Sustainability, 14(23), 15922. https://doi.org/10.3390/su142315922

