Design of a Customizable Test Bench of an Electric Vehicle Powertrain for Learning Purposes Using Model-Based System Engineering
Abstract
:1. Introduction
2. Design Approach, State of Art and Discussion
2.1. Definitions and Discussion
2.1.1. A Tree Architectural Vision
- (a)
- Operational vision.
- (b)
- Functional vision.
- (c)
- Constructional vision.
2.1.2. A Hierarchical Organization
2.1.3. A global architecture matrix
- A first axis of classification corresponding to the three architectural visions; that is to say, the operational, functional and constructional visions.
- A second axis of classification corresponding to behaviors; that is to say, the conjunction of:- o
- Expected properties;
- o
- All descriptions, states, static elements, dynamics and flows.
 
2.2. State of Art
3. Motivation, Objectives, and General Approach
- Formulating the requirements analysis and providing traceability.
- Framing different views of the model in line with SysML syntax.
- Providing real-time collaboration and communication of the model’s characteristics via the MBSE framework.
- Analyzing the different model architecture with Arena (via optimization).
- Performing a statistical analysis on the optimized architectures.
3.1. Basic Level
3.2. Advanced Level
3.3. Expert’s Level
4. MBSE Based Design of the Versatile Test Bench
- Identifying and expressing the expectations of the stakeholders: The analysis of the inputs of the problem aims to identify useful and significant information (parameters, variables, and constraints) for modeling our system.
- Establishing the problem, finality, mission, system, objectives (PFMSO) diagram: The expression of these aspects is necessary to surround the system and provide any deviation of the initial objectives.
- Specifying requirements and the boundaries of the SOI with the various external participating stakeholders.
- Defining operational use scenarios: The use case definition is necessary to identify how the stockholders, the environment and the standards act on the system.
- Determining the SOI’s life cycle and interfaces with the different outside stakeholders: The determination of lifespan is crucial since it predicts the whole scenario of the product from design to withdrawal, and displaying its immediate surroundings and bounds defines the stakeholder’s responsibility for each phase of the lifecycle.
- Block diagram definition (BDD): Using SysML, the BDD of the studied system is decorticated, and the subsystem components are presented in an informative way.
4.1. Establishing a List of Stakeholders Demands
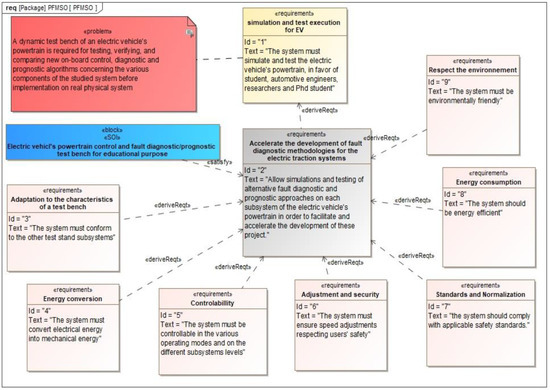
4.2. PFMSO Diagram of the Studied System
4.3. Requirements of the Stakeholders
4.4. Defining Operational Use Case
4.5. Life Cycle of the System of Interest
4.6. Bloc Diagram Definition of the SOI
5. Conclusions
Author Contributions
Funding
Institutional Review Board Statement
Informed Consent Statement
Data Availability Statement
Conflicts of Interest
References
- Kumar, R.R.; Alok, K. Adoption of Electric Vehicle: A Literature Review and Prospects for Sustainability. J. Clean. Prod. 2020, 253, 119911. [Google Scholar] [CrossRef]
- Li, Z.; Khajepour, A.; Song, J. A Comprehensive Review of the Key Technologies for Pure Electric Vehicles. Energy 2019, 182, 824–839. [Google Scholar]
- Zou, Y.; Wei, S.; Sun, F.; Hu, X.; Shiao, Y. Large-Scale Deployment of Electric Taxis in Beijing: A Real-World Analysis. Energy 2016, 100, 25–39. [Google Scholar]
- Krithika, V.; Subramani, C. A Comprehensive Review on Choice of Hybrid Vehicles and Power Converters, Control Strategies for Hybrid Electric Vehicles. Int. J. Energy Res. 2018, 42, 1789–1812. [Google Scholar] [CrossRef]
- Du, J.; Li, F.; Li, J.; Wu, X.; Song, Z.; Zou, Y.; Ouyang, M. Evaluating the Technological Evolution of Battery Electric Buses: China as a Case. Energy 2019, 176, 309–319. [Google Scholar]
- Sun, X.; Li, Z.; Wang, X.; Li, C. Technology Development of Electric Vehicles: A Review. Energies 2020, 13, 90. [Google Scholar] [CrossRef]
- Poullikkas, A. Sustainable Options for Electric Vehicle Technologies. Renew. Sustain. Energy Rev. 2015, 41, 1277–1287. [Google Scholar] [CrossRef]
- Kumar, L.; Jain, S. Electric Propulsion System for Electric Vehicular Technology: A Review. Renew. Sustain. Energy Rev. 2014, 29, 924–940. [Google Scholar] [CrossRef]
- William Cai, X.W.; William Cai, X.W. Review and Development of Electric Motor Systems and Electric Powertrains for New Energy Vehicles. Automot. Innov. 2021, 4, 3–22. [Google Scholar] [CrossRef]
- Khalid, M.R.; Alam, M.S.; Sarwar, A.; Jamil Asghar, M.S. A Comprehensive Review on Electric Vehicles Charging Infrastructures and Their Impacts on Power-Quality of the Utility Grid. eTransportation 2019, 1, 100006. [Google Scholar] [CrossRef]
- Klašnja-Milićević, A.; Ivanović, M. E-Learning Personalization Systems and Sustainable Education. Sustainability 2021, 13, 6713. [Google Scholar] [CrossRef]
- Tejedor, G.; Segalàs, J.; Barrón, Á.; Fernández-Morilla, M.; Fuertes, M.T.; Ruiz-Morales, J.; Gutiérrez, I.; García-González, E.; Aramburuzabala, P.; Hernández, À. Didactic Strategies to Promote Competencies in Sustainability. Sustainability 2019, 11, 2086. [Google Scholar] [CrossRef]
- El Maghraoui, A.; Ledmaoui, Y.; Laayati, O.; El Hadraoui, H.; Chebak, A. Smart Energy Management: A Comparative Study of Energy Consumption Forecasting Algorithms for an Experimental Open-Pit Mine. Energies 2022, 15, 4569. [Google Scholar] [CrossRef]
- Laayati, O.; El Hadraoui, H.; Bouzi, M.; Chebak, A. Smart Energy Management System: Oil Immersed Power Transformer Failure Prediction and Classification Techniques Based on DGA Data. In Proceedings of the 2022 2nd International Conference on Innovative Research in Applied Science, Engineering and Technology (IRASET), Meknes, Morocco, 3–4 March 2022; pp. 1–6. [Google Scholar]
- Reuter, B.; Gleyzes, D.; Lienkamp, M. Comparison of Life Cycle Greenhouse Gas Emissions of Conventional. In CNG-Hybrid and Electric Powertrains for Long Mileage Application in a Taxi for Singapore; SAE International: Warrendale, PA, USA, 2014. [Google Scholar]
- Doufene, A.; Dauron, A.; Chale, H.G.; Krob, D. 2.1.1 Model-Based Operational Analysis for Complex Systems—A Case Study for Electric Vehicles. INCOSE Int. Symp. 2014, 24, 122–138. [Google Scholar] [CrossRef]
- Krob, D. CESAM: CESAMES Systems Architecting Method a Pocket Guide; CESAMES Association: Paris, France, 2017. [Google Scholar]
- Madni, A.M.; Sievers, M. Model-Based Systems Engineering: Motivation, Current Status, and Needed Advances. In Proceedings of the Disciplinary Convergence in Systems Engineering Research, Redondo Beach, BC, Canada, 23–25 March 2017; Madni, A.M., Boehm, B., Ghanem, R.G., Erwin, D., Wheaton, M.J., Eds.; Springer International Publishing: Cham, Switzerland, 2018; pp. 311–325. [Google Scholar]
- El Hadraoui, H.; Ahmed, C.; Mourad, Z. Model-Based System Engineering Design of a Versatile Control Test Bench of an Electric Vehicle’s Powertrain for Educational Purpose. In Proceedings of the 2021 3rd Global Power, Energy and Communication Conference (GPECOM), Antalya, Turkey, 5–8 October 2021; pp. 233–239. [Google Scholar] [CrossRef]
- Douglass, B.P. Agile Systems Engineering. Available online: https://sciarium.com/file/211180/ (accessed on 28 May 2021).
- Vicedo, P.; Gil-Gómez, H.; Oltra-Badenes, R.; Guerola-Navarro, V. A Bibliometric Overview of How Critical Success Factors Influence on Enterprise Resource Planning Implementations. J. Intell. Fuzzy Syst. 2020, 38, 5475–5487. [Google Scholar] [CrossRef]
- Mazeika, D.; Morkevicius, A.; Aleksandraviciene, A. MBSE Driven Approach for Defining Problem Domain. In Proceedings of the 2016 11th System of Systems Engineering Conference (SoSE), Kongsberg, Norway, 12–16 June 2016; pp. 1–6. [Google Scholar]
- Cloutier, R.; Sauser, B.; Bone, M.; Taylor, A. Transitioning Systems Thinking to Model-Based Systems Engineering: Systemigrams to SysML Models. IEEE Trans. Syst. Man Cybern. Syst. 2015, 45, 662–674. [Google Scholar] [CrossRef]
- Guennouni, N.; Machkour, N.; Chebak, A. Using MBSE for Operational Analysis of Power Converter for Electric Traction. In Proceedings of the 2021 17th Conference on Electrical Machines, Drives and Power Systems (ELMA), Sofia, Bulgaria, 1–4 July 2021; pp. 1–6. [Google Scholar]
- Doufene, A.; Góngora, H.G.C.; Krob, D. Complex Systems Architecture Framework: Extension to Multi-Objective Optimization. In Proceedings of the CSDM, Paris, France, 12–14 December 2012; pp. 105–123. [Google Scholar]
- Estefan, J.A. Initiative Survey of Model-Based Systems Engineering (MBSE) Methodologies. Incose MBSE Focus Group 2008, 25, 1–12. [Google Scholar]
- Morkevicius, A.; Aleksandraviciene, A.; Mazeika, D.; Bisikirskiene, L.; Strolia, Z. MBSE Grid: A Simplified SysML-Based Approach for Modeling Complex Systems. INCOSE Int. Symp. 2017, 27, 136–150. [Google Scholar] [CrossRef]
- Leroux, R.; Pantel, M.; Ober, I.; Bruel, J.-M. Model-Based Systems Engineering for Systems Simulation. In Leveraging Applications of Formal Methods, Verification and Validation. Distributed Systems; Margaria, T., Steffen, B., Eds.; Springer International Publishing: Cham, Switzerland, 2018; pp. 429–448. [Google Scholar]
- Piques, J.-D. SysML for Embedded Automotive Systems: SysCARS Methodology. In Proceedings of the Embedded Real Time Software and Systems (ERTS2014), Toulouse, France, 5–7 February 2014. [Google Scholar]
- Laadissi, E.M.; Khalfi, J.; Belhora, F.; Ennawaoui, C.; Ballouti, A.E. Aging Study of a Lead-Acid Storage Bank in a Multi-Source Hybrid System. Indones. J. Electr. Eng. Computer Sci. 2020, 20, 1109–1117. [Google Scholar] [CrossRef]
- Berger, M.; Côté, O.; Chebak, A. Development of a DC-Link Protection System for Regenerative Braking of Electric Vehicle Using a Pseudo-Cascade Controlled IGBT Chopper. In Proceedings of the 2015 IEEE Transportation Electrification Conference and Expo (ITEC), Dearborn, MI, USA, 14–17 June 2015; pp. 1–7. [Google Scholar]
- Challenges of Electric Vehicles from Lab to Road. Available online: https://ieeexplore.ieee.org/document/8333880 (accessed on 18 April 2022).
- López, H.A.; Ponce, P.; Molina, A.; Ramírez-Montoya, M.S.; Lopez-Caudana, E. Design Framework Based on TEC21 Educational Model and Education 4.0 Implemented in a Capstone Project: A Case Study of an Electric Vehicle Suspension System. Sustainability 2021, 13, 5768. [Google Scholar] [CrossRef]
- Liao, G.; Yeh, C.-P.; Sawyer, J. Design and Implementation o f Virtual Hybrid Electric Vehicle Simulator for Educational Purpose. In Proceedings of the 2008 Annual Conference & Exposition, Pittsburgh, PA, USA, 22 June 2008; pp. 13.361.1–13.361.10. [Google Scholar]
- Xu, X.; Wang, C.; Liao, G.; Yeh, C.-P.; Stark, W. Development of a Plug-In Hybrid Electric Vehicle Educational Demonstration Unit. In Proceedings of the 41st North American Power Symposium, Starkville, MS, USA, 4–6 October 2009; pp. 1–7. [Google Scholar]
- Skarka, W. Model-Based Design and Optimization of Electric Vehicles. In Transdisciplinary Engineering Methods for Social Innovation of Industry 4.0; IOS Press: Amsterdam, The Netherlands, 2018; pp. 566–575. [Google Scholar] [CrossRef]
- Jandura, P.; Bukvic, M. Lightweight Battery Electric Vehicle for Educational Purposes. Appl. Mech. Mater. 2013, 390, 281–285. [Google Scholar] [CrossRef]
- Fajri, P.; Lotfi, N.; Ferdowsi, M. Development of a Series Hybrid Electric Vehicle Laboratory Test Bench with Hardware-in-the-Loop Capabilities. In Proceedings of the 2018 International Power Electronics Conference (IPEC-Niigata 2018-ECCE Asia), Niigata, Japan, 24 May 2018; pp. 3223–3228. [Google Scholar]
- Ao, G.; Qiang, J.; Chen, Z.; Yang, L. Model-Based Energy Management Strategy Development for Hybrid Electric Vehicles. In Proceedings of the 2008 IEEE International Symposium on Industrial Electronics, Cambridge, UK, 30 June–2 July 2008; pp. 1020–1024. [Google Scholar]
- Liu-Henke, X.; Scherler, S.; Fritsch, M.; Quantmeyer, F. Holistic Development of a Full-Active Electric Vehicle by Means of a Model-Based Systems Engineering. In Proceedings of the 2016 IEEE International Symposium on Systems Engineering (ISSE), Edinburgh, UK, 3–5 October 2016; pp. 1–7. [Google Scholar]
- Schupbach, R.M.; Balda, J.C. A Versatile Laboratory Test Bench for Developing Powertrains of Electric Vehicles. In Proceedings of the IEEE 56th Vehicular Technology Conference, Vancouver, BC, Canada, 24–28 September 2002; Volume 3, pp. 1666–1670. [Google Scholar]
- Ginigeme, O.; Fabregas, A. Model Based Systems Engineering High Level Design of a Sustainable Electric Vehicle Charging and Swapping Station Using Discrete Event Simulation. In Proceedings of the 2018 Annual IEEE International Systems Conference (SysCon), Vancouver, BC, Canada, 23–26 April 2018; pp. 1–6. [Google Scholar]
- Inkermann, D.; Huth, T.; Vietor, T.; Grewe, A.; Knieke, C.; Rausch, A. Model-Based Requirement Engineering to Support Development of Complex Systems. Procedia CIRP 2019, 84, 239–244. [Google Scholar] [CrossRef]
- Draxler, D.; Neureiter, C.; Lastro, G.; Schwartzkopff, T.; Boumans, M. A Domain Specific Systems Engineering Framework for Modelling Electric Vehicle Architectures. In Proceedings of the 2019 IEEE Transportation Electrification Conference and Expo, Asia-Pacific (ITEC Asia-Pacific), Seogwipo, Korea, 8–10 May 2019; pp. 1–6. [Google Scholar]
- Ciceo, S.; Mollet, Y.; Sarrazin, M.; Gyselinck, J.; Van der Auweraer, H.; Martiş, C. Model-Based Design and Testing for Electric Vehicle Driveability Analysis. In Proceedings of the 2016 IEEE 16th International Conference on Environment and Electrical Engineering (EEEIC), Florence, Italy, 7–10 June 2016; pp. 1–4. [Google Scholar]
- Laayati, O.; Bouzi, M.; Chebak, A. Smart Energy Management System: SCIM Diagnosis and Failure Classification and Prediction Using Energy Consumption Data. In Proceedings of the Digital Technologies and Applications, Fez, Morocco, 29–30 January 2021; Motahhir, S., Bossoufi, B., Eds.; Springer International Publishing: Cham, Switzerland, 2021; pp. 1377–1386. [Google Scholar]
- Kirpes, B.; Danner, P.; Basmadjian, R.; de Meer, H.; Becker, C. E-Mobility Systems Architecture: A Model-Based Framework for Managing Complexity and Interoperability. Energy Inf. 2019, 2, 15. [Google Scholar] [CrossRef]
- Neureiter, C.; Engel, D.; Uslar, M. Domain Specific and Model Based Systems Engineering in the Smart Grid as Prerequesite for Security by Design. Electronics 2016, 5, 24. [Google Scholar] [CrossRef]
- Goswami, D.; Lukasiewycz, M.; Kauer, M.; Steinhorst, S.; Masrur, A.; Chakraborty, S.; Ramesh, S. Model-Based Development and Verification of Control Software for Electric Vehicles. In Proceedings of the 2013 50th ACM/EDAC/IEEE Design Automation Conference (DAC), Austin, TX, USA, 29 May–7 June 2013; pp. 1–9. [Google Scholar]
- Madni, A.M.; Sievers, M. Model-Based Systems Engineering: Motivation, Current Status, and Research Opportunities. Syst. Eng. 2018, 21, 172–190. [Google Scholar] [CrossRef]
- Henderson, K.; Salado, A. Value and Benefits of Model-Based Systems Engineering (MBSE): Evidence from the Literature. Syst. Eng. 2021, 24, 51–66. [Google Scholar] [CrossRef]
- Madni, A.M.; Madni, C.C.; Lucero, S.D. Leveraging Digital Twin Technology in Model-Based Systems Engineering. Systems 2019, 7, 7. [Google Scholar] [CrossRef]
- Laayati, O.; El Hadraoui, H.; Guennoui, N.; Bouzi, M.; Chebak, A. Smart Energy Management System: Design of a Smart Grid Test Bench for Educational Purposes. Energies 2022, 15, 2702. [Google Scholar] [CrossRef]
- Hadraoui, H.E.; Laayati, O.; Guennouni, N.; Chebak, A.; Zegrari, M. A Data-Driven Model for Fault Diagnosis of Induction Motor for Electric Powertrain. In Proceedings of the 2022 IEEE 21st Mediterranean Electrotechnical Conference (MELECON), Palermo, Italy, 14–16 June 2022; pp. 336–341. [Google Scholar] [CrossRef]
- El Hadraoui, H.; Zegrari, M.; Chebak, A.; Laayati, O.; Guennouni, N. A Multi-Criteria Analysis and Trends of Electric Motors for Electric Vehicles. World Electr. Veh. J. 2022, 13, 65. [Google Scholar] [CrossRef]
- Guennouni, N.; Chebak, A.; Machkour, N. Optimal Dual Active Bridge DC-DC Converter Operation with Minimal Reactive Power for Battery Electric Vehicles Using Model Predictive Control. Electronics 2022, 11, 1621. [Google Scholar] [CrossRef]
- Elmarghichi, M.; Bouzi, M.; Ettalabi, N.; Derri, M. Comparison of State of Charge Estimation Algorithms for Lithium Battery. In Proceedings of the 2nd International Conference on Electronic Engineering and Renewable Energy Systems, Saidia, Morocco, 13–15 April 2020; Hajji, B., Mellit, A., Marco Tina, G., Rabhi, A., Launay, J., Naimi, S.E., Eds.; Springer: Singapore, 2021; pp. 293–300. [Google Scholar]












| Need ID | Need Description | Category | Stakeholder | 
|---|---|---|---|
| N1 | Simulating the electric powertrain operations | Operational | End user, SOI designer | 
| N2 | Emulating, testing, and validating the functions of an electric powertrain | Operational | End user, SOI designer | 
| N3 | Customizing various loads profiles | Operational | |
| N4 | Programing different driving cycles | Operational | |
| N5 | Containing all the components of the electric powertrain | Operational | End user | 
| N6 | Acquiring and collecting the data and storing it in a database | Operational | End user | 
| N7 | Sending and receiving data to and from a cloud | Operational | End user | 
| N8 | Visualization of the different parameters of the SOI | Functional | End user | 
| N9 | Maintaining many aspects of the SOI, such as reliability, power, performance, and diagnostic | Functional, Performance | End user | 
| N10 | Testing and validating various control, algorithms concerning different parts if the SOI | Functional | End user | 
| N11 | Juxtaposing different control algorithms for various bits of the SOI | Functional | End user | 
| N12 | Putting several diagnostic algorithms through their paces for various parts of the SOI. | Functional | End user | 
| N13 | Comparing different diagnostic algorithms for various parts of the SO | ||
| N14 | Investigating several diagnostic techniques for the whole SOI components | Functional | End user | 
| N15 | Allowing the energy recovery during braking/deceleration | Functional | End user | 
| N16 | Enabling the test on different motor types | ||
| N17 | Managing different aspect of the SOI, energy, efficiency, control robustness | Functional, Performance | End user | 
| N18 | Conditioning and supplying the power flow between the traction motor and the ESS | Performance | End user | 
| N19 | Maximizing energy transfer from the ESS to the actuators | Performance | End user, SOI designer | 
| N20 | Testing and validating of novel intelligent technics for enhancing the lifecycle of the SOI | Functional | End user | 
| N21 | Possibility to be compatible with AUTOSAR | constraint | End user | 
| N22 | Having a modular structure | Constraint | End user | 
| N23 | Having a compact size | Constraint | End user | 
| N24 | Having a diversity in the ESS | Constraint | End user | 
| N25 | Respecting the environmental standards | Constraint | Standards entities | 
| N26 | Respecting safety standards | Constraint | Standards entities | 
| N27 | Allowing remote access to the test bench | Operational | End user, SOI designer | 
| N28 | Allowing personalized experience for each user when remote access | Operational, Performance | End user, SOI designer | 
| Title 1 | Design | Installation | Exploitation | Maintenance | Withdrawal | |||||
|---|---|---|---|---|---|---|---|---|---|---|
| Designer | ✓ | O | ✓ | ✓ | ✓ | |||||
| End user | ✓ | |||||||||
| Standards | ✓ | ✓ | ✓ | ✓ | ✓ | |||||
| Maintenance team | ✓ | ✓ | ||||||||
| Publisher’s Note: MDPI stays neutral with regard to jurisdictional claims in published maps and institutional affiliations. | 
© 2022 by the authors. Licensee MDPI, Basel, Switzerland. This article is an open access article distributed under the terms and conditions of the Creative Commons Attribution (CC BY) license (https://creativecommons.org/licenses/by/4.0/).
Share and Cite
El Hadraoui, H.; Zegrari, M.; Hammouch, F.-E.; Guennouni, N.; Laayati, O.; Chebak, A. Design of a Customizable Test Bench of an Electric Vehicle Powertrain for Learning Purposes Using Model-Based System Engineering. Sustainability 2022, 14, 10923. https://doi.org/10.3390/su141710923
El Hadraoui H, Zegrari M, Hammouch F-E, Guennouni N, Laayati O, Chebak A. Design of a Customizable Test Bench of an Electric Vehicle Powertrain for Learning Purposes Using Model-Based System Engineering. Sustainability. 2022; 14(17):10923. https://doi.org/10.3390/su141710923
Chicago/Turabian StyleEl Hadraoui, Hicham, Mourad Zegrari, Fatima-Ezzahra Hammouch, Nasr Guennouni, Oussama Laayati, and Ahmed Chebak. 2022. "Design of a Customizable Test Bench of an Electric Vehicle Powertrain for Learning Purposes Using Model-Based System Engineering" Sustainability 14, no. 17: 10923. https://doi.org/10.3390/su141710923
APA StyleEl Hadraoui, H., Zegrari, M., Hammouch, F.-E., Guennouni, N., Laayati, O., & Chebak, A. (2022). Design of a Customizable Test Bench of an Electric Vehicle Powertrain for Learning Purposes Using Model-Based System Engineering. Sustainability, 14(17), 10923. https://doi.org/10.3390/su141710923
 
        





 
       