The Use of Double-Skin Façades to Improve the Energy Consumption of High-Rise Office Buildings in a Mediterranean Climate (Csa)
Abstract
:1. Introduction
2. Literature Review of Double-Skin Façade Systems
2.1. Double-Skin Façade Operating Modes
2.2. Literature Review of Double-Skin Façades
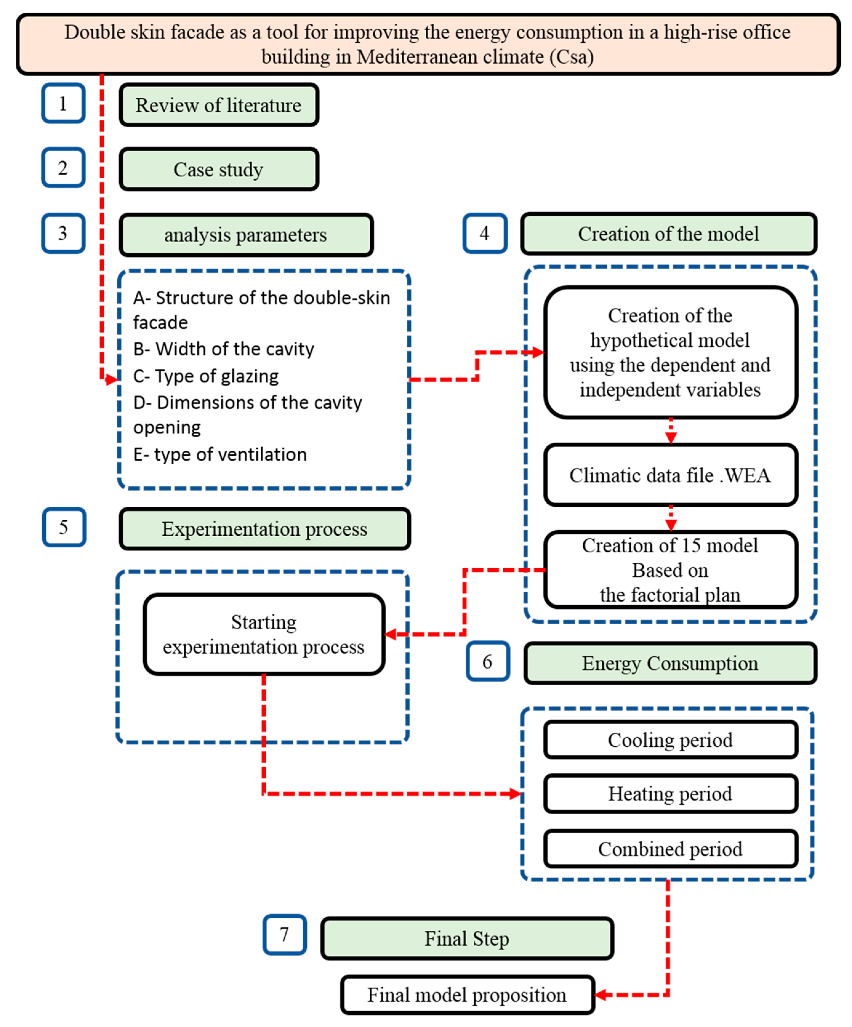
3. Research Methodology
- Straightforward in its application and interpretation,
- Much simpler to use than global sensitivity analysis, and
- Based on the OVAT approach, which is the same technology used in process-based simulations to generate and test the techniques.
4. Case Study
4.1. Environment
4.2. Building
5. Analysis Model Development
6. Modelling and Simulation Process
7. Results and Discussion
7.1. Monthly Energy Consumption during Heating Period
7.2. Monthly Energy Consumption during Cooling Period
7.3. Overall Energy Consumption and Energy Savings
7.3.1. Annual Energy Consumption during Heating Period
7.3.2. Annual Energy Consumption during Cooling Period
7.4. General Classification of Total Energy Consumption during Cooling and Heating Periods
| Scenario | S0 | S01 | S02 | S03 |
| Yearly heating consumption KWh | 37,410.61 | 44,651.62 | 34,363.02 | 42,293.1 |
| Yearly cooling consumption KWh | 540,919 | 377,464 | 424,199 | 376,333 |
| Heating energy saving KWh | 9266 | 2025 | 12,314 | 4384 |
| Cooling energy saving KWh | 0 | 163,455 | 116,720 | 164,586 |
| Heating regime rank | 13 | 15 | 12 | 14 |
| Cooling regime rank | 16 | 13 | 15 | 12 |
| Scenario | S04 | S05 | S06 | S07 |
| Yearly heating consumption KWh | 33,224.21 | 32,921.57 | 29,389.61 | 46,676.69 |
| Yearly cooling consumption KWh | 386,516 | 353,953 | 313,211 | 307,545 |
| Heating energy saving KWh | 13,452 | 13,755 | 17,287 | 0 |
| Cooling energy saving KWh | 154,403 | 186,966 | 227,708 | 233,374 |
| Heating regime rank | 11 | 10 | 6 | 16 |
| Cooling regime rank | 14 | 10 | 7 | 6 |
| Scenario | S08 | S09 | S10 | S11 |
| Yearly heating consumption KWh | 30,864.93 | 23,595.2 | 32,045.17 | 30,011.24 |
| Yearly cooling consumption KWh | 352,585 | 363,347 | 317,774 | 286,286 |
| Heating energy saving KWh | 15,812 | 23,081 | 14,632 | 16,665 |
| Cooling energy saving KWh | 188,334 | 177,572 | 223,145 | 254,633 |
| Heating regime rank | 8 | 4 | 9 | 7 |
| Cooling regime rank | 9 | 11 | 8 | 2 |
| Scenario | S12 | S13 | S14 | S15 |
| Yearly heating consumption KWh | 16,836.82 | 18,793.61 | 27,205.58 | 2217.44 |
| Yearly cooling consumption KWh | 296,572 | 301,022 | 251,845 | 300,031 |
| Heating energy saving KWh | 29,840 | 27,883 | 19,471 | 44,459 |
| Cooling energy saving KWh | 244,347 | 239,896 | 289,074 | 240,888 |
| Heating regime rank | 2 | 3 | 5 | 1 |
| Cooling regime rank | 3 | 5 | 1 | 4 |
| Rank | 1 | 2 | 3 | 4 | 5 | 6 | 7 | 8 |
| Scenario | S14 | S15 | s12 | S11 | S13 | S06 | S10 | S07 |
| Full enrgy consumption KWh | 279,051 | 302,249 | 313,410 | 316,298 | 319,816 | 342,601 | 349,819 | 354,222 |
| Full energy saving KWh | 299,279 | 276,081 | 264,920 | 262,032 | 258,513 | 235,729 | 228,511 | 224,108 |
| Rank | 9 | 10 | 11 | 12 | 13 | 14 | 15 | 16 |
| Scenario | S08 | S05 | S09 | S03 | S04 | S01 | S02 | S0 |
| Full enrgy consumption KWh | 383,450 | 386,875 | 386,943 | 418,626 | 419,740 | 422,116 | 458,563 | 578,330 |
| Full energy saving KWh | 194,880 | 191,455 | 191,387 | 159,704 | 158,590 | 156,214 | 119,767 | 0 |
8. Conclusions
- The use of DSFs greatly benefits office buildings in a Mediterranean climate as they can provide energy savings of up to 299,279 kWh.
- The use of three DSFs was the most efficient due to a combination of the greenhouse effect and the stack effect in the cavity of the DSFs.
- The optimal DSF orientations were east, south, and west façades.
- The model with three DSFs on the east, south, and west façades reduced energy consumption in winter by 28% and 53.5% in summer.
- The use of multi-story DSFs improved the energy performance of high-rise office buildings in a Mediterranean climate by more than 250,000 kWh than buildings with no DSFs.
- The orientation of the DSFs affects their performance, while the number of DSFs used on the different façades affects the energy performance of a building.
Author Contributions
Funding
Data Availability Statement
Conflicts of Interest
References
- Krajewska, J. The Experience of Glass Architecture—A Case Study. In Proceedings of the AHFE 2020 Virtual Conference on Human Factors in Architecture, Sustainable Urban Planning and Infrastructure, online, 16–20 July 2020; pp. 3–9. [Google Scholar]
- Mesloub, A.; Ghosh, A. Daylighting performance of light shelf photovoltaics (LSPV) for office buildings in hot desert-like regions. Appl. Sci. 2020, 10, 7959. [Google Scholar] [CrossRef]
- Chi, D.A.; Moreno, D.; Navarro, J. Impact of perforated solar screens on daylight availability and low energy use in offices. Adv. Build. Energy Res. 2021, 15, 117–141. [Google Scholar] [CrossRef]
- Gorantla, K.; Shaik, S.; Kontoleon, K.J.; Mazzeo, D.; Maduru, V.R.; Shaik, S.V. Sustainable reflective triple glazing design strategies: Spectral characteristics, air-conditioning cost savings, daylight factors, and payback periods. J. Build. Eng. 2021, 42, 103089. [Google Scholar] [CrossRef]
- Mesloub, A.; Ghosh, A.; Touahmia, M.; Albaqawy, G.A.; Alsolami, B.M.; Ahriz, A. Assessment of the overall energy performance of an SPD smart window in a hot desert climate. Energy 2022, 252, 124073. [Google Scholar] [CrossRef]
- Nundy, S.; Mesloub, A.; Alsolami, B.M.; Ghosh, A. Electrically actuated visible and near-infrared regulating switchable smart window for energy positive building: A review. J. Clean. Prod. 2021, 301, 126854. [Google Scholar] [CrossRef]
- Abdelhakim, M.; Lim, Y.-W.; Kandar, M.Z. Optimum glazing configurations for visual performance in Algerian classrooms under mediterranean climate. J. Daylighting 2019, 6, 11–22. [Google Scholar] [CrossRef]
- Mesloub, A.; Ghosh, A.; Touahmia, M.; Albaqawy, G.A.; Noaime, E.; Alsolami, B.M. Performance analysis of photovoltaic integrated shading devices (PVSDs) and semi-transparent photovoltaic (STPV) devices retrofitted to a prototype office building in a hot desert climate. Sustainability 2020, 12, 10145. [Google Scholar] [CrossRef]
- Ghosh, A.; Mesloub, A.; Touahmia, M.; Ajmi, M. Visual Comfort Analysis of Semi-Transparent Perovskite Based Building Integrated Photovoltaic Window for Hot Desert Climate (Riyadh, Saudi Arabia). Energies 2021, 14, 1043. [Google Scholar] [CrossRef]
- Zhang, Y.; Zhang, Y.; Li, Z. A novel productive double skin façades for residential buildings: Concept, design and daylighting performance investigation. Build. Environ. 2022, 212, 108817. [Google Scholar] [CrossRef]
- Lucchino, E.C.; Gelesz, A.; Skeie, K.; Gennaro, G.; Reith, A.; Serra, V.; Goia, F. Modelling double skin façades (DSFs) in whole-building energy simulation tools: Validation and inter-software comparison of a mechanically ventilated single-story DSF. Build. Environ. 2021, 199, 107906. [Google Scholar] [CrossRef]
- Bonham, M.B. Bioclimatic Double-Skin Façades; Routledge: Oxfordshire, UK, 2019. [Google Scholar]
- Poirazis, H. Double Skin Façades for Office Buildings; Report EBD; Lund University: Lund, Sweden, 2004. [Google Scholar]
- Djeffal, L. The Double Skin Façade as a Support Tool for Improving the Energy Performance of a Building in a Mediterranean Climate, Case of Study: Algiers Multifunctional Center; Larbi Tebessi University: Tebessa, Algaria, 2019. [Google Scholar]
- Wang, M.; Hou, J.; Hu, Z.; He, W.; Yu, H. Optimisation of the double skin facade in hot and humid climates through altering the design parameter combinations. Build. Simul. 2021, 14, 511–521. [Google Scholar] [CrossRef]
- Preet, S.; Sharma, M.K.; Mathur, J.; Chowdhury, A.; Mathur, S. Performance evaluation of photovoltaic double-skin facade with forced ventilation in the composite climate. J. Build. Eng. 2020, 32, 101733. [Google Scholar] [CrossRef]
- Matour, S.; Hansen, V.; Hansen, R.; Drogemuller, R.; Omran, S. Adaptation of Double Skin Facade for warm climate from a wind harvesting perspective in tall buildings. In Proceedings of the 53rd International Conference of the Architectural Science Association 2019, Roorkee, India, 28–30 November 2019. [Google Scholar]
- Mayer, N. Climat méditerranéen. Available online: https://www.futura-sciences.com/planete/definitions/climatologie-climat-mediterraneen-16806/ (accessed on 20 March 2022).
- Yellamraju, V. Evaluation and Design of Double-Skin Facades for Office Buildings in Hot Climates. Master’s Thesis, Texas A&M University, College Station, TX, USA, 2004. [Google Scholar]
- Saelens, D. Energy Performance Assessment of Single Storey Multiple-Skin Facades; Katholieke Universiteit Leuven: Leuven, Belgium, 2002. [Google Scholar]
- Mulyadi, R. Study on Naturally Ventilated Double-Skin Facade in Hot and Humid Climate; Nagoya University: Aichi, Japan, 2012. [Google Scholar]
- Azarbayjani, M. Beyond Arrows: Energy Performance of a New, Naturally Ventilated, Double-Skin Facade Configuration for a High-Rise Office Building in Chicago; University of Illinois at Urbana-Champaign: Urbana, IL, USA, 2010. [Google Scholar]
- Barbosa, S.; Ip, K.J.R.; Reviews, S.E. Perspectives of double skin façades for naturally ventilated buildings: A review. Renew. Sustain. Energy Rev. 2014, 40, 1019. [Google Scholar] [CrossRef]
- Barbosa, S.; Ip, K.; Southall, R. Influence of key site parameters on the thermal performance of double skin facades in naturally ventilated buildings in a tropical climate. In Proceedings of the 31st International PLEA Conference: Architecture in (r)evolution, Bologna, Italy, 9–11 September 2015. [Google Scholar]
- Souza, E. How Do Double-Skin Façades Work? Available online: https://www.archdaily.com/922897/how-do-double-skin-facades-work (accessed on 20 March 2022).
- Yoon, N.; Min, D.; Heo, Y. Dynamic compartmentalization of double-skin façade for an office building with single-sided ventilation. Build. Environ. 2022, 208, 108624. [Google Scholar] [CrossRef]
- Hong, X.; Lin, J.; Yang, X.; Wang, S.; Shi, F. Comparative Analysis of the Daylight and Building-Energy Performance of a Double-Skin Facade System with Multisectional Shading Devices of Different Control Strategies. J. Energy Eng. 2022, 148, 05022001. [Google Scholar] [CrossRef]
- Radhi, H.; Sharples, S.; Fikiry, F. Will multi-facade systems reduce cooling energy in fully glazed buildings? A scoping study of UAE buildings. Energy Build. 2013, 56, 179–188. [Google Scholar] [CrossRef]
- Chan, A.; Chow, T.T.; Fong, K.; Lin, Z. Investigation on energy performance of double skin façade in Hong Kong. Energy Build. 2009, 41, 1135–1142. [Google Scholar] [CrossRef]
- Guardo, A.; Coussirat, M.; Egusquiza, E.; Alavedra, P.; Castilla, R. A CFD approach to evaluate the influence of construction and operation parameters on the performance of Active Transparent Façades in Mediterranean climates. Energy Build. 2009, 41, 534–542. [Google Scholar] [CrossRef]
- Haase, M.; Amato, A. An investigation of the potential for natural ventilation and building orientation to achieve thermal comfort in warm and humid climates. Sol. Energy 2009, 83, 389–399. [Google Scholar] [CrossRef]
- Tao, Y.; Zhang, H.; Zhang, L.; Zhang, G.; Tu, J.; Shi, L. Ventilation performance of a naturally ventilated double-skin façade in buildings. Renew. Energy 2021, 167, 184–198. [Google Scholar] [CrossRef]
- Pappas, A.; Zhai, Z. Numerical investigation on thermal performance and correlations of double skin façade with buoyancy-driven airflow. Energy Build. 2008, 40, 466–475. [Google Scholar] [CrossRef]
- Yoon, Y.B.; Seo, B.; Koh, B.B.; Cho, S. Heating energy savings potential from retrofitting old apartments with an advanced double-skin façade system in cold climate. Front. Energy 2020, 14, 224–240. [Google Scholar] [CrossRef]
- Gratia, E.; De Herde, A. The most efficient position of shading devices in a double-skin facade. Energy Build. 2007, 39, 364–373. [Google Scholar] [CrossRef]
- Shakouri, M.; Ghadamian, H.; Noorpoor, A. Quasi-dynamic energy performance analysis of building integrated photovoltaic thermal double skin façade for middle eastern climate case. Appl. Therm. Eng. 2020, 179, 115724. [Google Scholar] [CrossRef]
- Ahriz, A.; Mesloub, A.; Elkhayat, K.; Alghaseb, M.A.; Abdelhafez, M.H.; Ghosh, A. Development of a Mosque Design for a Hot, Dry Climate Based on a Holistic Bioclimatic Vision. Sustainability 2021, 13, 6254. [Google Scholar] [CrossRef]
- Chaudhry, A.A.; Buchwald, J.; Nagel, T. Local and global spatio-temporal sensitivity analysis of thermal consolidation around a point heat source. Int. J. Rock Mech. Min. Sci. 2021, 139, 104662. [Google Scholar] [CrossRef]
- Tian, W. A review of sensitivity analysis methods in building energy analysis. Renew. Sustain. Energy Rev. 2013, 20, 411–419. [Google Scholar] [CrossRef]
- Google_Earth. Algiers. Available online: https://earth.google.com/web/@28.02895485,1.66619395,547.24213155a,5253216.41444454d,35y,0h,0t,0r/data=Cl0aWxJVCiQweGQ3ZThhNmEyODAzN2JkMToweDcxNDBiZWUzYWJkN2Y4YTIZ0cq9wKwIPEAh8nUZ_tON-j8qG-C5geC4reC4peC4iOC4teC5gOC4o-C4teC4ohgCIAE (accessed on 21 March 2022).
- Kottek, M.; Grieser, J.; Beck, C.; Rudolf, B.; Rubel, F. World map of the Köppen-Geiger climate classification updated. Meteorol. Zeitschrif 2006, 15, 259–263. [Google Scholar] [CrossRef]
- METEONORM. Global Meteorological Database; METEOTEST Genoss: Bern, Switzerland, 2021. [Google Scholar]
- Climats-Du-Monde. Climat-Algerie. Available online: https://www.climatsetvoyages.com/climat/algerie (accessed on 20 March 2022).
- Spark, W. Climate and Average Weather Year Round in Algiers. Available online: https://weatherspark.com/y/48929/Average-Weather-in-Algiers-Algeria-Year-Round (accessed on 31 January 2022).
- Musdinar, I.; Ardli, R.A. Performance evaluation of sub ground passive cooling system with Ecotech software simulation (Case study: Pasio Christi Church at Cibunut, Kuningan, West Java). IOP Conf. Ser. Earth Environ. Sci. 2021, 878, 012006. [Google Scholar] [CrossRef]
- Hermawan, S.; Kholil, A. The analysis of thermal performance of vernacular building envelopes in tropical high lands using Ecotect. IOP Conf. Ser. Earth Environ. Sci. 2020, 423, 012004. [Google Scholar] [CrossRef]
- Senthilkumar, K.; Taj, G. Design of Energy Efficient Educational Institutional Building. In Recent Developments in Sustainable Infrastructure (ICRDSI-2020)—Structure and Construction Management: Conference Proceedings from ICRDSI-2020 Volume 1; Das, B.B., Gomez, C.P., Mohapatra, B.G., Eds.; Springer Nature Singapore: Singapore, 2022; pp. 677–691. [Google Scholar] [CrossRef]
- Zhang, Y. Study on Energy-Saving Thermal Environment of Residential Envelope Reconstruction Based on ECOTECT; SPIE: Washington, DC, USA, 2021; Volume 12050. [Google Scholar]
- Sadat, N. Assessing Thermal Performance of Mud House Using ECOTECT Analysis—A Case of Vernacular Architecture in Northern Bangladesh. Am. Acad. Sci. Res. J. Eng. Technol. Sci. 2021, 79, 79–87. [Google Scholar]
- Aboud, N. Analysis on thermal performance for increasing energy efficiency: A case study for Tripoli-Libya, using Ecotect®. Sol. Energy Sustain. Dev. 2021, 10, 20–33. [Google Scholar] [CrossRef]
- Soufiane, F.; Atef, A.; Mohamed, M.; Salaheddine, D. Quantifying the effectiveness of mass proportions and the orientation for buildings on thermal performance in Tebessa, Algeria. IOP Conf. Ser. Earth Environ. Sci. 2019, 397, 012008. [Google Scholar] [CrossRef]











| The Experiment | Parameters of the Experiment | Main Findings | |
|---|---|---|---|
| Yoon, N., et al., 2022 Korea, Seoul. Ref. [26] | Variables | cavity height, cavity depth, opening-to-glazing ratio, (SHGC) |
|
| Tools | CFD | ||
| Ventilation type | Natural ventilation | ||
| Hong, X., et al., 2022. China. Ref. [27] | Variables | roller shades, Blinds, daylight and thermal performances |
|
| Tools | Energy-plus, Radiance | ||
| Ventilation type | Air conditioned | ||
| Radhi et al., 2013 Al-Ain city, UAE. Ref. [28] | Variables | The width of the cavity: 50, 70, 100, 120, 150 cm |
|
| Tools | Design-Builder (BES) + PHONICES-FLAIR (CFD) | ||
| Ventilation type | Air conditioned | ||
| Chan et al., 2009 Hong Kong, China. Ref. [29] | Variables | Type of glazing: single and double |
|
| Tools | Energy Plus (BES) | ||
| Ventilation type | Air conditioned | ||
| Guardo et al., 2009 Barcelone, Belgique [30] | Variables | Glass transmissivity (from 35 to 78%) and emissivity (from 0.05 to 0.89) |
|
| Tools | CFD | ||
| Ventilation type | Air conditioned | ||
| Section 2: studies on DSF building parameters | |||
| Haase et al., 2009 Hong Kong, China. Ref. [31] | Variables | The window-wall ratio: 63, 91.32% |
|
| Tools | TRNSYS and TRNFLOW (coupled with COMIS) | ||
| Ventilation type | Mechanically ventilated cavity | ||
| Tao, Y., et al., 2021 [32] | Variables | Dimensions of DSF, Size of window openings; Gap depth |
|
| Tools | CFD software ANSYS Fluent 2020R1 | ||
| Ventilation type | Natural ventilation | ||
| Pappas and Zhai 2008 Belgiqueles, Belgique [33] | Variables | The height of the cavity/Number of floors: 3.0 m (one floor) and 15.0 m (5 floors) |
|
| Tools | Energy Plus (BES) + PHONICS (CFD) | ||
| Ventilation type | Not mentioned | ||
| Section 3: Studies on DSF site and climate condition parameters | |||
| Yoon, Y.B., et al., 2020 South Korea [34] | Variables | -Cold climate |
|
| -Heating energy savings | |||
| Tools | -The EnergyPlus | ||
| Ventilation type | -Air conditioned | ||
| Gratia and DeHerde 2007 Uccle, Belgium [35] | Variables | -Clear and medium cloudy conditions -Orientations East and West |
|
| Tools | TRNSYS and TRNFLOW (coupled with COMIS) | ||
| Ventilation type | Mechanically ventilated cavity | ||
| Shakouri, M., et al., 2020 middle eastern region [36] | Variables | -Hot climate -Building integrated photovoltaic thermal double skin façade |
|
| Tools | MATLAB software | ||
| PVsyst software | |||
| Ventilation type | Naturel ventilation | ||
| Air conditioned | |||
| Site parameters | Csa Mediterranean Climate determined with a detailed WEA climatic data-set file extracted from Meteonorm tool |
| Building parameters | Total height of the analyzed building is 36 m, with 9 floors of 4 m. |
| Interior layer of the DSF is a single glazing with U-value = 6 W/m2K. | |
| DSF is multi story structure type and the building is with a complete HVAC system, therefore the inner facade is completely transparent without openings. | |
| DSF design parameters | The width of the cavity: 0.90 m |
| Shading devices: None | |
| Outer skin with a low double-glazing emissivity: 0.10 with a U-value = 2.4 W/m2K, SHGC = 0.56 | |
| Type of ventilation: Natural |
| Independent variables | Fixed independent variables | Structure of the DSF | Structure type of the DSF is multi story, with 9 floors and 36 m height. |
| Width of the cavity | The width of the cavity is wide = 0.9 m. | ||
| Type of glazing |
| ||
| Dimension of the cavity opening | The cavity have an external air curtain based on two openings having the same dimensions of the cavity it self. | ||
| Type of ventilation | Natural ventilation. | ||
| Non-fixed independent variables | Orientation | Proposed orientations of the DSF are: North, South, East, West. | |
| Number and position of the tested DSF’s | Proposed scenarios of the DSF:
| ||
| Dependent variables |
| ||
| No DSF Used | ||||
| Orientation | /// | |||
| Scenario code | S00 | |||
| Single DSF | ||||
| Orientation | S | N | E | W |
| Scenario code | S01 | S02 | S03 | S04 |
| Two Opposed DSFs | ||||
| Orientation | N + S | E + W | ||
| Scenario code | S05 | S06 | ||
| Two Juxtaposed DSFs | ||||
| Orientation | S + E | E + N | N + W | W + S |
| Scenario code | S07 | S08 | S09 | S10 |
| Three DSFs | ||||
| Orientation | S + E + N | E + N + W | N + W + S | W + S + E |
| Scenario code | S11 | S12 | S13 | S14 |
| Four DSFs | ||||
| Orientation | E + N + W + S | |||
| Scenario code | S15 | |||
| Building | Details | 3D Model Building Simulation |
| Building type | High-rise office | ![]() |
| Office type | Open office | |
| Characteristics | Value | |
| working hours | 08 a.m.–19 p.m. | |
| N° Occupants | 74 | |
| Clothing index | 1.0 Clo | |
| Biological heat output | 60 w | |
| N° storey | 09 | |
| Area | 858 m2 | |
| Storey Height | 04.00 m | |
| Comfort temperature | 18 °C–26 °C | |
| Humidity | 60% | |
| Sensible gain | 05 W/m2 | |
| Latent gain | 02 W/m2 | |
| Air change rate | 0.5 ach | |
| Wind sensitivity | 0.25 ach | |
| Light level | 400 Lux | |
| HVAC (full AC) | Dual duct VAV | |
| Thermal simulation engine | Admitance method | |
| CORE engine | CIBSE | |
| Glazing Type | Multi-story | |
| Single glazing 6 mm | U-value 6 Wm2/k | |
| Double glazzing 4 mm | U-value 2.4 Wm2/k |
![]() | Rank | 01 |
| Code | S14 | |
| Orientation | Est-sud-ouest | |
| Number of DSF | 03 | |
![]() | Rank | 02 |
| Code | S15 | |
| Orientation | Est-sud-ouest-nord | |
| Number of DSF | 04 | |
![]() | Rank | 03 |
| Code | S12 | |
| Orientation | Est-nord-ouest | |
| Number of DSF | 03 | |
![]() | Rank | 04 |
| Code | S11 | |
| Orientation | Sud-est-nord | |
| Number of DSF | 03 | |
![]() | Rank | 05 |
| Code | S13 | |
| Orientation | Nord-ouest-sud | |
| Number of DSF | 03 | |
![]() | Rank | 06 |
| Code | S06 | |
| Orientation | Est-ouest | |
| Number of DSF | 02 | |
![]() | Rank | 07 |
| Code | S10 | |
| Orientation | Ouest-sud | |
| Number of DSF | 02 | |
![]() | Rank | 08 |
| Code | S07 | |
| Orientation | Sud-est | |
| Number of DSF | 02 | |
![]() | Rank | 09 |
| Code | S08 | |
| Orientation | Nord-est | |
| Number of DSF | 02 | |
![]() | Rank | 10 |
| Code | S05 | |
| Orientation | Nord-sud | |
| Number of DSF | 02 | |
![]() | Rank | 11 |
| Code | S09 | |
| Orientation | Nord-ouest | |
| Number of DSF | 02 | |
![]() | Rank | 12 |
| Code | S03 | |
| Orientation | EST | |
| Number of DSF | 01 | |
![]() | Rank | 13 |
| Code | S04 | |
| Orientation | Ouest | |
| Number of DSF | 01 | |
![]() | Rank | 14 |
| Code | S01 | |
| Orientation | Sud | |
| Number of DSF | 01 | |
![]() | Rank | 15 |
| Code | S02 | |
| Orientation | Nord | |
| Number of DSF | 01 | |
![]() | Rank | 16 |
| Code | S0 | |
| Orientation | / | |
| Number of DSF | / |
Publisher’s Note: MDPI stays neutral with regard to jurisdictional claims in published maps and institutional affiliations. |
© 2022 by the authors. Licensee MDPI, Basel, Switzerland. This article is an open access article distributed under the terms and conditions of the Creative Commons Attribution (CC BY) license (https://creativecommons.org/licenses/by/4.0/).
Share and Cite
Ahriz, A.; Mesloub, A.; Djeffal, L.; Alsolami, B.M.; Ghosh, A.; Abdelhafez, M.H.H. The Use of Double-Skin Façades to Improve the Energy Consumption of High-Rise Office Buildings in a Mediterranean Climate (Csa). Sustainability 2022, 14, 6004. https://doi.org/10.3390/su14106004
Ahriz A, Mesloub A, Djeffal L, Alsolami BM, Ghosh A, Abdelhafez MHH. The Use of Double-Skin Façades to Improve the Energy Consumption of High-Rise Office Buildings in a Mediterranean Climate (Csa). Sustainability. 2022; 14(10):6004. https://doi.org/10.3390/su14106004
Chicago/Turabian StyleAhriz, Atef, Abdelhakim Mesloub, Leila Djeffal, Badr M. Alsolami, Aritra Ghosh, and Mohamed Hssan Hassan Abdelhafez. 2022. "The Use of Double-Skin Façades to Improve the Energy Consumption of High-Rise Office Buildings in a Mediterranean Climate (Csa)" Sustainability 14, no. 10: 6004. https://doi.org/10.3390/su14106004
APA StyleAhriz, A., Mesloub, A., Djeffal, L., Alsolami, B. M., Ghosh, A., & Abdelhafez, M. H. H. (2022). The Use of Double-Skin Façades to Improve the Energy Consumption of High-Rise Office Buildings in a Mediterranean Climate (Csa). Sustainability, 14(10), 6004. https://doi.org/10.3390/su14106004


















