Strategic Planning of Offshore Wind Farms in Greece
Abstract
1. Introduction
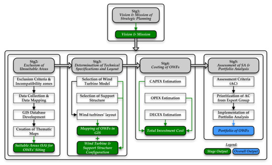
2. Materials and Methods
- Stage 1 (Stg1)—Vision and Mission of Strategic Planning
- Stage 2 (Stg2)—Exclusion of Unsuitable Areas
- Stage 3 (Stg3)—Determination of Technical Specifications and Layout
- Stage 4 (Stg4)—Costing of OWFs
- Stage 5 (Stg5)—Assessment of SA and Portfolio Analysis
3. Exclusion Criteria and Data Collection/Digitization
3.1. Exclusion Criteria
- Wind Velocity
- Water Depth
- Military Zones
- Seismic Hazard Zones
- Underwater Cables
- Distance from Ports
- Distance from High Voltage Electricity Grid
- Landscape Protection/Visual and Acoustic Disturbance
- Distance from Shipping Routes
- Distance from Marine Protected Areas
- Distance from Wildlife Refugees and Migration Corridors
- Distance from Residential Network
3.2. Data Collection/Digitization
4. Technical Specifications and OWF Siting Layout
4.1. Definition of Wind Turbine Model
4.2. Selection of Wind Turbines’ Support Atructure
4.3. Definition of the Wind Turbines’ Layout Within the Suitable Areas
5. Cost of OWFs
5.1. Estimation of CAPEX
5.2. Estimation of OPEX
5.3. Estimation of DECEX
6. Assessment of Suitable Areas and Portfolio Analysis
6.1. Assessment Criteria
6.2. Prioritisation of AC
6.3. Portfolio Analysis
7. Results and Discussion
7.1. Strategic Planning Vision and Mission
7.2. Identification of Suitable Areas
7.3. Identification of Suitable Areas
7.4. Investment Cost of OWFs
7.5. Results of Portfolio Analysis
8. Conclusions
Author Contributions
Funding
Acknowledgments
Conflicts of Interest
References
- Ng, C.; Ran, L. Offshore Wind Farms: Technologies, Design and Operation; Woodhead Publishing: Duxford, UK, 2016. [Google Scholar]
- Wind Europe Business Intelligence; Remy, T.; Mbistrova, A. Offshore Wind in Europe: Key Trends and Statistics 2017; Wind Europe: Brussels, Belgium, 2018. [Google Scholar]
- Wind Europe Business Intelligence; Selot, F.; Fraile, D.; Brindley, G. Offshore Wind in Europe: Key Trends and Statistics 2018; Wind Europe: Brussels, Belgium, 2019. [Google Scholar]
- Ruccell, T. Floating Wind: Changing Gear. 2019. Available online: https://www.4coffshore.com/news/floating-wind--changing-gear-nid13899.html (accessed on 17 January 2020).
- Castro-Santos, L.; Martins, E.; Soares, C.G. Economic comparison of technological alternatives to harness offshore wind and wave energies. Energy 2017, 140, 1121–1130. [Google Scholar] [CrossRef]
- Castro-Santos, L. Decision variables for floating offshore wind farms based on life-cycle cost: The case study of Galicia (North-West of Spain). Ocean Eng. 2016, 127, 114–123. [Google Scholar] [CrossRef]
- Costoya, X.; deCastro, M.; Santos, F.; Sousa, M.C.; Gomez-Gesteira, M. Projections of wind energy resources in the Caribbean for the 21st century. Energy 2019, 178, 356–367. [Google Scholar] [CrossRef]
- Mahdy, M.; Bahaj, A.S. Multi criteria decision analysis for offshore wind energy potential in Egypt. Renew. Energy 2018, 118, 278–289. [Google Scholar] [CrossRef]
- Mekonnen, A.D.; Gorsevski, P.V. A web-based participatory GIS (PGIS) for offshore wind farm suitability within Lake Erie, Ohio. Renew. Sustain. Energy Rev. 2015, 41, 162–177. [Google Scholar] [CrossRef]
- Hong, L.; Möller, B. Offshore wind energy potential in China: Under technical, spatial and economic constraints. Energy 2011, 36, 4482–4491. [Google Scholar] [CrossRef]
- Christoforaki, M.; Tsoutsos, T. Sustainable siting of an offshore wind park a case in Chania, Crete. Renew. Energy 2017, 109, 624–633. [Google Scholar] [CrossRef]
- Stefanakou, A.-A.; Nikitakos, N. A decision support model for site selection of offshore wind farms. In Proceedings of the 9th International Scientific Conference on Energy and Climate Change, Athens, Greece, 12–14 October 2016. [Google Scholar]
- Vagiona, D.G.; Kamilakis, M. Sustainable site selection for offshore wind farms in the South Aegean-Greece. Sustainability 2018, 10, 749. [Google Scholar] [CrossRef]
- Vagiona, D.G.; Karanikolas, N.M. A multicriteria approach to evaluate offshore wind farms siting in Greece. Glob. NEST J. 2012, 14, 235–243. [Google Scholar]
- Kim, C.-K.; Jang, S.; Kim, T.Y. Site selection for offshore wind farms in the southwest coast of South Korea. Renew. Energy 2018, 120, 151–162. [Google Scholar] [CrossRef]
- Schallenberg-Rodríguez, J.; Montesdeoca, N.G. Spatial planning to estimate the offshore wind energy potential in coastal regions and islands. Practical case: The Canary Islands. Energy 2018, 143, 91–103. [Google Scholar] [CrossRef]
- Möller, B. Continuous spatial modelling to analyse planning and economic consequences of offshore wind energy. Energy Policy 2011, 39, 511–517. [Google Scholar] [CrossRef]
- Beacham, J.L.; Jensen, J.R.; Wang, Z. A Feasibility Analysis of South Carolina Wind Resources for Electric Power Generation; Institute for Public Service and Policy Research, University of South Carolina: Columbia, SC, USA, 2009. [Google Scholar]
- Argin, M.; Yerci, V.; Erdogan, N.; Kucuksari, S.; Cali, U. Exploring the offshore wind energy potential of Turkey based on multicriteria site selection. Energy Strateg. Rev. 2019, 23, 33–46. [Google Scholar] [CrossRef]
- Chaouachi, A.; Covrig, C.F.; Ardelean, M. Multi-criteria selection of offshore wind farms: Case study for the Baltic States. Energy Policy 2017, 103, 179–192. [Google Scholar] [CrossRef]
- Kim, T.; Park, J.-I.; Maeng, J. Offshore wind farm site selection study around Jeju Island, South Korea. Renew. Energy 2016, 94, 619–628. [Google Scholar] [CrossRef]
- Lee, K.-H.; Jun, S.-O.; Pak, K.-H.; Lee, D.-H.; Lee, K.-W.; Park, J.-P. Numerical optimization of site selection for offshore wind turbine installation using genetic algorithm. Curr. Appl. Phys. 2010, 10, S302–S306. [Google Scholar] [CrossRef]
- Fetanat, A.; Khorasaninejad, E. A novel hybrid MCDM approach for offshore wind farm site selection: A case study of Iran. Ocean Coast. Manage. 2015, 109, 17–28. [Google Scholar] [CrossRef]
- Wu, B.; Yip, T.L.; Xie, L.; Wang, Y. A fuzzy-MADM based approach for site selection of offshore wind farm in busy waterways in China. Ocean Eng. 2018, 168, 121–132. [Google Scholar] [CrossRef]
- Christidis, T.; Law, J. Review: The use of Geographic Information Systems in wind turbine and wind energy research. J. Renew. Sustain. Energy 2012, 4, 012701. [Google Scholar] [CrossRef]
- Waewsak, J.; Landry, M.; Gagnon, Y. Offshore wind power potential of the Gulf of Thailand. Renew. Energy 2015, 81, 609–626. [Google Scholar] [CrossRef]
- Fred, D.; Forest, D. Strategic Management: A Competitive Advantage Approach, Concepts and Cases, 16th ed.; Pearson Education: Edinburgh, UK, 2017. [Google Scholar]
- Hellenic Wind Energy Association Wind energy statistics—First semester of 2018; Hellenic Wind Energy Association (HWEA): Athens, Greece, 2018.
- Georgopoulou, E.; Mirasgedis, S.; Sarafidis, Y.; Koutentaki, D.; Lalas, D.; Gakis, N. National Energy Plan: Roadmap to 2050; Institute for Environmental Research and Sustainable Development, National Observatory of Athens: Athens, Greece, 2014. [Google Scholar]
- Ministry of Environment, Energy and Climate Change (MEECC). Specific Framework for Spatial Planning and Sustainable Development for Renewable Energy Sources; JMD 49828/2008, OGHE B’ 2464/3-12-08; MEECC: Athens, Greece, 2008.
- 4C Offshore. Global offshore wind farms database. Available online: https://www.4coffshore.com/windfarms/ (accessed on 12 October 2019).
- Lahtinen, T.; Hämäläinen, R.; Liesiö, J. Portfolio decision analysis methods in environmental decision making. Environ. Modell. Softw. 2017, 94, 73–86. [Google Scholar] [CrossRef]
- Argin, M.; Yerci, V. The assessment of offshore wind power potential of Turkey. In Proceedings of the 9th International Conference on Electrical and Electronics Engineering (ELECO), Bursa, Turkey, 26–28 November 2015. [Google Scholar]
- Ou, L.; Xu, W.; Yue, Q.; Ma, C.L.; Teng, X.; Dong, Y.E. Offshore wind zoning in China: Method and experience. Ocean Coast. Manage. 2018, 151, 99–108. [Google Scholar] [CrossRef]
- Yue, C.-D.; Yang, M.-H. Exploring the potential of wind energy for a coastal state. Energy Policy 2009, 37, 3925–3940. [Google Scholar] [CrossRef]
- Lynch, K.; Murphy, J.; Serri, L.; Airoldi, D. Site selection methodology for combined wind and ocean energy technologies in Europe. In Proceedings of the 4th International Conference on Ocean Energy, Dublin, Ireland, 17–19 October 2012. [Google Scholar]
- Vasileiou, M.; Loukogeorgaki, E.; Vagiona, D.G. GIS-based multi-criteria decision analysis for site selection of hybrid offshore wind and wave energy systems in Greece. Renew. Sustain. Energy Rev. 2017, 73, 745–757. [Google Scholar] [CrossRef]
- Kim, J.Y.; Kang, K.S.; Oh, K.Y.; Lee, J.S.; Ryu, M.S. A study on the site selection of offshore wind farm around Korean Peninsula. In Proceedings of the 3rd International Conference on Ocean Energy, Bilbao, Spain, 6–8 October 2010. [Google Scholar]
- Myhr, A.; Bjerkseter, C.; Ågotnes, A.; Nygaard, T.A. Levelised cost of energy for offshore floating wind turbines in a life cycle perspective. Renew. Energy 2014, 66, 714–728. [Google Scholar] [CrossRef]
- Independent Power Transmission Operator. Available online: http://www.admie.gr/ (accessed on 10 July 2018).
- Hellenic Navy Hydrographic Service. Available online: https://www.hnhs.gr/el/?option=com_opencart&Itemid=269&route=common/home/ (accessed on 12 July 2018).
- Hellenic Centre for Marine Research. Available online: http://www.hcmr.gr/el/ (accessed on 12 July 2018).
- European statistical service: Eurostat. Available online: https://ec.europa.eu/eurostat/ (accessed on 23 August 2018).
- GEODATA: Digital data. Available online: https://web.archive.org/web/20180315103323/http://geodata.gov.gr/ (accessed on 15 March 2018).
- EMODnet: Your gateway to marine data in Europe. Available online: http://www.emodnet-humanactivities.eu/view-data.php/ (accessed on 15 July 2018).
- Hellenic Ornithological Society. Available online: http://www.ornithologiki.gr/ (accessed on 10 July 2018).
- MarineTraffic: Global Ship Tracking Intelligence | AIS Marine Traffic. Available online: https://www.marinetraffic.com/en/ais/home/centerx:25.7/centery:36.3/zoom:11 (accessed on 6 July 2018).
- Technical Chamber of Greece: Official seismic hazard map. Available online: http://portal.tee.gr/portal/page/portal/SCIENTIFIC_WORK/ARTICLES/033/%D7%C1%D1%D4%C7%D3%20%D3%C5%C9%D3%CC%C9%CA%C7%D3%20%C5%D0%C9%CA%C9%CD%C4%D5%CD%CF%D4%C7%D4%C1%D3.htm/ (accessed on 18 July 2018).
- Jonkman, J.; Butterfield, S.; Musial, W.; Scott, G. Definition of a 5-MW Reference Wind Turbine for Offshore System Development; National Renewable Energy Laboratory: Golden, CO, USA, 2009. [Google Scholar]
- Fischer, T.; de Vries, W.; Schmidt, B. Upwind WP4 Design Basis; Institure of Aircraft Design Universität Stuttgart: Stuttgart, Germany, 2010. [Google Scholar]
- Bjerkseter, C.; Agotnes, A. Levelised costs of energy for offshore floating wind turbine concepts. Master Thesis, Norwegian University of Life Sciences (NMBU), Oslo, Norway, 2013. [Google Scholar]
- Myhr, A. Developing offshore floating wind turbines: The Tension-Leg-Buoy design. Philosophiae Doctor (PhD) Thesis, Norwegian University of Life Sciences (NMBU), Oslo, Norway, 2016. Ph.D. Thesis, Norwegian University of Life Sciences (NMBU), Oslo, Norway, 2016. [Google Scholar]
- Nygaard, T.A.; Myhr, A.; Karl, J.M. A comparison of two conceptual designs for floating wind turbines. In Proceedings of the 3rd European Offshore Wind Conference & Exhibition, Stockholm, Sweden, 14–16 September 2009. [Google Scholar]
- Hywind: The world’s leading floating offshore wind solution. Available online: https://www.equinor.com/en/what-we-do/hywind-where-the-wind-takes-us.html/ (accessed on 28 August 2018).
- Hywind Scotland Pilot Park—4C Offshore. Available online: https://www.4coffshore.com/windfarms/hywind-scotland-pilot-park-united-kingdom-uk76.html/ (accessed on 28 August 2018).
- Pillai, A.C.; Chick, J.; Khorasanchi, M.; Barbouchi, S.; Johanning, L. Application of an offshore wind farm layout optimization methodology at Middelgrunden wind farm. Ocean Eng. 2017, 139, 287–297. [Google Scholar] [CrossRef]
- Sun, H.; Yang, H.; Gao, X. Study on offshore wind farm layout optimization based on decommissioning strategy. Energy Procedia 2017, 143, 566–571. [Google Scholar] [CrossRef]
- Deutsche WindGuard GmbH Capacity Densities of European Offshore Wind Farms; Federal Maritime and Hydrographic Agency: Hamburg, Germany, 2018.
- Lynch, K.; Murphy, J. Overview of Offshore Wind and Ocean Energy Technologies; Hydraulics and Maritime Research Centre: Ireland, UK, 2012. [Google Scholar]
- Stehly, T.; Heimiller, D.; Scott, G. 2016 Cost of Wind Energy Review; National Renewable Energy Laboratory: Denver, CO, USA, 2017. [Google Scholar]
- Gonzalez-Rodriquez, A.G. Review of offshore wind farm cost components. Energy Sustain. Dev. 2017, 37, 10–19. [Google Scholar] [CrossRef]
- Ioannou, A.; Angus, A.; Brennan, F. A lifecycle techno-economic model of offshore wind energy for different entry and exit instances. Appl. Energy 2018, 221, 406–424. [Google Scholar] [CrossRef]
- Brigham, E.F.; Houston, J.F. Fundamentals of Financial Management, Concise 8th ed.; Cengage Learning: Mason, OH, USA, 2015. [Google Scholar]
- BVG Associates Oil and Gas “Seize the Opportunity” Guides: Offshore Wind; Scottish Enterprise: Glasgow, UK, 2016.
- European Network of Transmission System Operators for Electricity: Net Electricity Generating Capacity. Available online: https://www.entsoe.eu/data/power-stats/net-gen-capacity/ (accessed on 29 October 2019).
- Weston, D. Gode Wind construction starts. 2015. Available online: https://www.windpoweroffshore.com/article/1342947?utm_source=website&utm_medium=social (accessed on 22 June 2019).
- Gode Wind 1 and 2—4C Offshore. Available online: https://www.4coffshore.com/windfarms/gode-wind-1-and-2-germany-de13.html (accessed on 22 June 2019).
- Russell, T. OWFs supported by EIB’s €17 billion; 2015. Available online: https://www.4coffshore.com/news/owfs-supported-by-eib27s-8017-billion-nid2431.html (accessed on 15 May 2019).





| No. | Exclusion Criterion | Factor | Unsuitable Areas |
|---|---|---|---|
| EC.1 | Exclusive Economic Zone | Legal | Outside the boundaries |
| EC.2 | Wind Velocity | Economic | <6 m/s |
| EC.3 | Water Depth | Economic/Technical | >500 m |
| EC.4 | Military Zones | Political/Restrictive | All |
| EC.5 | Seismic Hazard Zones | Protective/Restrictive | Ζone ΙΙΙ (0.36g) |
| EC.6 | Underwater Cables | Protective/Technical/Restrictive | All |
| EC.7 | Distance from Ports | Economic/Technical | >100 km |
| EC.8 | Distance from High Voltage Electricity Grid | Economic/Technical | >100 km |
| EC.9 | Landscape Protection/Visual and Acoustic Disturbance | Social/Political/Protective | ≤20 km |
| EC.10 | Distance from Shipping Routes | Social/Political/Protective | ⪷5 km (≤3 miles) |
| EC.11 | Distance from Marine Protected Areas | Environmental/Protective | ≤2 km |
| EC.12 | Distance from Wildlife Refugees and Migration Corridors | Environmental/Protective | ≤3 km |
| EC.13 | Distance from Residential Network | Legal/Social/Protective | ≤1 km (non-traditional settlements) ≤1.5 km (traditional settlements) |
| AC | Scaling | ||||
|---|---|---|---|---|---|
| None (0) | Low (1) | Moderate (3) | Strong (6) | Extreme (9) | |
| AC.1 | <6 | 6–7 | 7–8 | 8–9 | >9 |
| AC.2 | >100 | >65 | 50–65 | 35–50 | 20–35 |
| AC.3 | 0 | 0–5 | 5–10 | 10–15 | >15 |
| AC.4 | 0 | 15–25 | 25–35 | 35–45 | 45–55 |
| AC.5 | >500 | Up to 500 | Up to 400 | Up to 300 | Up to 200 |
| AC.6 | >100 | >75 | 60–75 | 45–60 | 30–45 |
| AC.7 | 0 | 0–20 | 20–40 | 40–60 | 60–80 |
| No. | Name of OWF | Location | Area (km2) | Wind Turbine Support Structure 1 | Project Capacity (MW) |
|---|---|---|---|---|---|
| 1 | “Eolos” | Southeast of Euboea | 677.43 | TLB and Hywind | 4310 |
| 2 | “Aphrodite” | Southwest of Thasos | 552.07 | TLB and Hywind | 3500 |
| 3 | “Poseidon” | Southeast of Euboea/North of Andros | 542.6 | TLB and Hywind | 3430 |
| 4 | “Apollo” | Southeast of Thasos/Northwest of Samothrace | 477.46 | TLB | 3095 |
| 5 | “Zeus” | Southeast of Euboea | 125.63 | TLB and Hywind | 785 |
| 6 | “Hera” | South of Hydra | 110.29 | TLB and Hywind | 680 |
| 7 | “Ares” | East of Hydra | 104.46 | TLB and Hywind | 600 |
| 8 | “Athena” | Southeast of Euboea | 82.03 | Hywind | 485 |
| 9 | “Hephaestus” | Northeast of Volos | 46.79 | Hywind | 280 |
| 10 | “Demeter” | Northwest of Lefkada/West of Preveza | 42.7 | Hywind | 270 |
| 11 | “Dionysus” | Southeast of Euboea/North of Andros | 30.94 | Hywind | 205 |
| 12 | “Hestia” | Northwest of Skyros | 22.71 | Hywind | 150 |
| 13 | “Hermes” | Northeast of Euboea/South of Skopelos | 15.6 | Hywind | 100 |
| 14 | “Νemesis” | North of Volos | 6.9 | TLB | 50 |
| 15 | “Artemis” | East of Thasos | 4.81 | TLB | 45 |
| 16 | “Persephone” | East of Poros | 4.45 | TLB | 40 |
| Total | Portfolio OWFs | EEZ of Greece | 2846.87 | TLB and Hywind | 18,025 |
| A/A | Investment Cost (€) | AC.1 (m/s) | AC.2 (m) | AC.3 (%) | AC.4 (km) | AC.5 (km) | AC.6 (km) | AC.7 (km) |
|---|---|---|---|---|---|---|---|---|
| OWF1 | 27.255 × 109 | 9–9.5 | 50–500 | 73.79 | 47.5 | 47.0 | 33.5 | 22.5 |
| OWF2 | 20.858 × 109 | 7–7.5 | 100–500 | 59.92 | 51.5 | 62.0 | 30.0 | 46.5 |
| OWF3 | 22.173 × 109 | 9–9.5 | 150–500 | 58.72 | 90.5 | 47.5 | 42.0 | 42.0 |
| OWF4 | 17.283 × 109 | 7–8 | 50–150 | 52.99 | 98.0 | 72.5 | 28.5 | 40.5 |
| OWF5 | 5.092 × 109 | 9–9.5 | 150–500 | 13.44 | 73.0 | 29.5 | 24.5 | 42.0 |
| OWF6 | 4.375 × 109 | 8–8.5 | 150–500 | 11.64 | 52.0 | 54.5 | 51.0 | 4.5 |
| OWF7 | 3.573 × 109 | 8–8.5 | 100–500 | 10.27 | 45.0 | 25.0 | 34.5 | 4.0 |
| OWF8 | 3.338 × 109 | 9–9.5 | 450–500 | 8.30 | 69.0 | 57.0 | 51.5 | 48.5 |
| OWF9 | 1.799 × 109 | 7–7.5 | 200–400 | 4.79 | 85.0 | 47.0 | 31.0 | 32.5 |
| OWF10 | 1.720 × 109 | 7.5–8 | 250–500 | 4.62 | 34.0 | 31.0 | 29.0 | 69.5 |
| OWF11 | 1.382 × 109 | 9–9.5 | 150–500 | 3.51 | 92.5 | 29.0 | 24.0 | 19.5 |
| OWF12 | 962.336 × 106 | 8.5–9.5 | 300–400 | 2.57 | 35.0 | 81.0 | 17.5 | 48.0 |
| OWF13 | 664.512 × 106 | 8–8.5 | 350–500 | 1.71 | 39.0 | 29.5 | 20.5 | 77.0 |
| OWF14 | 272.904 × 106 | 6–6.5 | 50–100 | 0.86 | 98.5 | 40.5 | 19.5 | 47.5 |
| OWF15 | 246.342 × 106 | 7–7.5 | 50–150 | 0.77 | 70.5 | 46.0 | 22.5 | 25.5 |
| OWF16 | 219.871 × 106 | 8–8.5 | 100–200 | 0.68 | 30.0 | 22.0 | 28.5 | 0.5 |
| Ranking | OWF | Strategic Value (%) |
|---|---|---|
| 1 | OWF3 | 8.46 |
| 2 | OWF1 | 8.17 |
| 3 | OWF5 | 7.75 |
| 4 | OWF16 | 7.44 |
| 5 | OWF8 | 7.27 |
| 6 | OWF7 | 7.2 |
| 7 | OWF6 | 6.69 |
| 8 | OWF13 | 6.35 |
| 9 | OWF11 | 6.13 |
| 10 | OWF4 | 5.84 |
| 11 | OWF10 | 5.58 |
| 12 | OWF2 | 5.45 |
| 13 | OWF15 | 4.84 |
| 14 | OWF12 | 4.69 |
| 15 | OWF14 | 4.11 |
| 16 | OWF9 | 4.03 |
© 2020 by the authors. Licensee MDPI, Basel, Switzerland. This article is an open access article distributed under the terms and conditions of the Creative Commons Attribution (CC BY) license (http://creativecommons.org/licenses/by/4.0/).
Share and Cite
Spyridonidou, S.; Vagiona, D.G.; Loukogeorgaki, E. Strategic Planning of Offshore Wind Farms in Greece. Sustainability 2020, 12, 905. https://doi.org/10.3390/su12030905
Spyridonidou S, Vagiona DG, Loukogeorgaki E. Strategic Planning of Offshore Wind Farms in Greece. Sustainability. 2020; 12(3):905. https://doi.org/10.3390/su12030905
Chicago/Turabian StyleSpyridonidou, Sofia, Dimitra G. Vagiona, and Eva Loukogeorgaki. 2020. "Strategic Planning of Offshore Wind Farms in Greece" Sustainability 12, no. 3: 905. https://doi.org/10.3390/su12030905
APA StyleSpyridonidou, S., Vagiona, D. G., & Loukogeorgaki, E. (2020). Strategic Planning of Offshore Wind Farms in Greece. Sustainability, 12(3), 905. https://doi.org/10.3390/su12030905

