Sustainable Move towards Flexible, Robotic, Human-Involving Workplace
Abstract
1. Introduction
2. Methods
3. Theoretical Background
3.1. Flexible Workplace
3.2. Operator 4.0
3.3. Collaborative Robots
3.4. Augmented Reality
4. Case Study
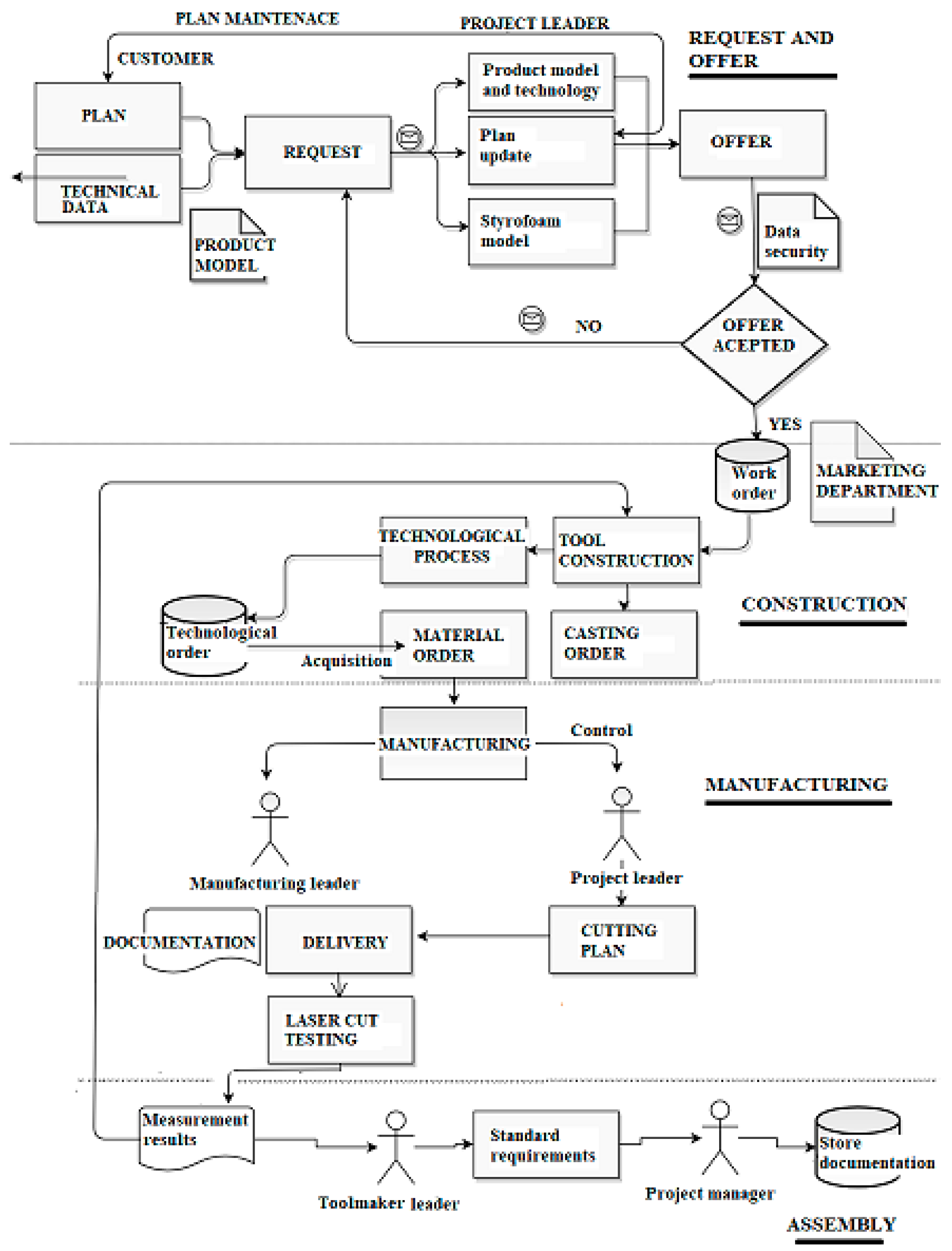
4.1. AS-IS State
- correction of the surface of the plate holders,
- micro-forging,
- local manual inductive welding,
- loading of a machine with simple square workpieces,
- screwing in the assembly phase,
- 3D shape scanning,
- applying data to the surface of tool components,
- production and usage of measuring devices,
- inserting bolts on the press table,
- internal transport within the production hall.
4.2. Evaluation Model
- potential for a flexible, robotic, human-involving workplace (partially presented in Figure 5),
- analysis of the technical aspect,
- developmental analysis,
- analysis of the economic issue,
- analysis of the aspect of humanisation of work,
- final evaluation using weights.
- 0—not likely,
- 1—from 1% to 20 % of the task,
- 2—from 21% to 40 % of the task,
- 3—from 41% to 60 % of the task,
- 4—from 61% to 80 % of the task,
- 5—from 81% to 100 % of the task.
- Ability to achieve lower, equal or improved productivity over the existing procedure?
- Flexibility versus flexibility in the current procedure?
- Quality versus quality in the current procedure?
- Possible degree of automation reached?
- Possible level of collaboration reached?
- Are object masses suitable for a technological upgrade?
- Are object shapes suitable for a technological upgrade?
- Is the size of the available work area suitable for a technological upgrade?
- What is the estimated degree of complexity of solution development?
- What is the estimated actuality of the solution in 5 to 10 years?
- The following questions were used to evaluate the economic aspect:
- What is the estimated cost of development?
- What is the estimated cost of manufacturing?
- Is ROI acceptable?
- Will be workers relieved in terms of inappropriate posture?
- Will be workers relieved in terms of repetitive movements?
- Will the solution enhance workplace safety?
4.3. The Laboratory Development of Screwing Using a Collaborative Robot and Augmented Reality
5. Discussion
- new problems arise during the production and assembly phase;
- inadequate products are produced by a particular tool;
- new ideas are required to achieve the prescribed tolerances;
- extremely demanding curves have to be produced, etc.
6. Conclusions
Author Contributions
Funding
Conflicts of Interest
References
- World Commission on Environment and Development. Our Common Future; Oxford University Press: Oxford, UK, 1987; Available online: http://www.un-documents.net/our-common-future.pdf (accessed on 27 April 2020).
- Bauer, T.K. Flexible Workplace Practices and Labor Productivity. 2003. Available online: https://papers.ssrn.com/sol3/papers.cfm?abstract_id=382842 (accessed on 26 June 2020).
- Van Der Voordt, T.J.M. Productivity and employee satisfaction in flexible workplaces. J. Corp. Real Estate 2004, 6, 133–148. [Google Scholar] [CrossRef]
- Bal, P.M.; De Lange, A.H. From flexibility human resource management to employee engagement and perceived job performance across the lifespan: A multi-sample study. J. Occup. Organ. Psychol. 2014, 88, 126–154. [Google Scholar] [CrossRef]
- Romero, D.; Stahre, J.; Wuest, T.; Noran, O.; Bernus, P.; Fast-Berglund, Å.; Gorecky, D. Towards an operator 4.0 typology: A human-centric perspective on the fourth industrial revolution technologies. In Proceedings of the International Conference on Computers and Industrial Engineering (CIE46), Tianjin, China, 29–31 October 2016; pp. 29–31. [Google Scholar]
- Hoffa-Dąbrowska, P.; Grzybowska, K.; De Souza, J.P.E. Sustainable Supply Chain: A content analysis based on published case studies. in press.
- Mrugalska, B.; Wyrwicka, M.K. Towards lean production in industry 4.0. Procedia Eng. 2017, 182, 466–473. [Google Scholar] [CrossRef]
- Radić, I.; Rupnik, B.; Šinko, S.; Kramberger, T.; Gajšek, B. Redesign of the Workplace for Toolmakers towards Industry 4.0. In Handbook of Research on Integrating Industry 4.0 in Business and Manufacturing; Karabegović, I., Kovačević, A., Banjanović-Mehmedović, L., Dašić, P., Eds.; IGI Global: Hershey, PA, USA, 2020; pp. 492–511. [Google Scholar]
- Ottogalli, K.; Rosquete, D.; Amundarain, A.; Aguinaga, I.; Borro, D. Flexible Framework to Model Industry 4.0 Processes for Virtual Simulators. Appl. Sci. Basel 2019, 9, 4983. [Google Scholar] [CrossRef]
- Stradovnik, S.; Pučko, R.; Hace, A. Interaktivna laboratorijska aplikacija s kolaborativnim robotom in holografskim vmesnikom mešane resničnosti HoloLens na primeru vijačenja. Ventil 2019, 25, 378–386. [Google Scholar]
- Sternad, M.; Lerher, T.; Gajšek, B. Maturity levels for logistics 4.0 based on NRW’s industry 4.0 maturity model. In Business Logistics in Modern Management, Proceedings of the 18th International Scientific Conference Business Logistics in Modern Management, Osijek, Croatia, 11–12 October 2018; Dujak, D., Ed.; Josip Juraj Strossmayer University of Osijek, Faculty of Economics in Osijek: Osijek, Croatia, 2018. [Google Scholar]
- Henriques, E.; Peças, P. New business models for the tooling industry. In Advances in Business and Management; Nelson, W.D., Ed.; Nova Science Publishers: New York, NY, USA, 2012. [Google Scholar]
- American Society of Mechanical Engineers. Special Committee on Standardization of Therbligs, p. Charts. A.S.M.E. Standard Operation and Flow Process Charts; The American Society of Mechanical Engineers: New York, NY, USA, 1947. [Google Scholar]
- Clarke, S.; Holdsworth, L. Flexibility in the Workplace: Implications of Flexible Work Arrangements for Individuals, Teams and Organisations; ACAS: London, UK, 2017; pp. 1–52. Available online: https://archive.acas.org.uk/media/4901/Flexibility-in-the-Workplace-Implications-of-flexible-work-arrangements-for-individuals-teams-and-organisations/pdf/Flexibility-in-the-Workplace.pdf (accessed on 26 June 2020).
- Gittleman, M.; Horrigan, M.; Joyce, M. “Flexible” Workplace Practices: Evidence from a Nationally Representative Survey. ILR Rev. 1998, 52, 99–115. [Google Scholar]
- Ansari, F.; Hold, P.; Mayrhofer, W.; Schlund, S.; Sihn, W. Autodidact: Introducing the Concept of Mutual Learning into a Smart Factory Industry 4.0. In Proceedings of the 15th International Conference on Cognition and Exploratory Learning in Digital Age, Budapest, Hungary, 21–23 October 2018; pp. 61–68. [Google Scholar]
- Chryssolouris, G. Manufacturing Systems: Theory and Practice; Springer: New York, NY, USA, 2006. [Google Scholar]
- Michalosa, G.; Makrisa, S.; Tsarouchia, P.; Guaschb, T.; Kontovrakisa, D.; Chryssolourisa, G. Design considerations for safe human-robot collaborative workplaces. Procedia CIRP 2015, 37, 248–253. [Google Scholar] [CrossRef]
- Michalos, G.; Makris, S.; Spiliotopoulos, J.; Misios, I.; Tsarouchi, P.; Chryssolouris, G. ROBO-PARTNER: Seamless Human-Robot Cooperation for Intelligent, Flexible and Safe Operations in the Assembly Factories of the Future. Procedia CIRP 2014, 23, 71–76. [Google Scholar] [CrossRef]
- Wang, L.; Gao, R.; Váncza, J.; Krüger, J.; Wang, X.V.; Makris, S.; Chryssolouris, G. Symbiotic human-robot collaborative assembly. CIRP Ann. 2019, 68, 701–726. [Google Scholar] [CrossRef]
- Bechtsis, D.; Tsolakis, N.; Vlachos, D.; Iakovou, E. Sustainable supply chain management in the digitalisation era: The impact of Automated Guided Vehicles. J. Clean. Prod. 2017, 142, 3970–3984. [Google Scholar] [CrossRef]
- Amersdorfer, M.; Kappey, J.; Meurer, T. Real-time freeform surface and path tracking for force controlled robotic tooling applications. Robot. Comput.-Integr. Manuf. 2020, 65, 1–15. [Google Scholar] [CrossRef]
- Perez-Vidal, C.; Gracia, L.; Sanchez-Caballero, S.; Solanes, J.E.; Saccon, A.; Tornero, J. Design of a polishing tool for collaborative robotics using minimum viable product approach. Int. J. Comput. Integr. Manuf. 2019, 32, 848–857. [Google Scholar] [CrossRef]
- Carfì, A.; Villalobos, J.; Coronado, E.; Bruno, B.; Mastrogiovanni, F. Can Human-Inspired Learning Behaviour Facilitate Human-Robot Interaction? Int. J. Soc. Robot. 2020, 12, 173–186. [Google Scholar] [CrossRef]
- Helms, E.; Schraft, R.D.; Hagele, M. rob@work: Robot assistant in industrial environments. In Proceedings of the 2002 IEEE International Workshop on Robot and Human Interactive Communication, Berlin, Germany, 25–27 September 2002; pp. 399–404. [Google Scholar]
- Stadnicka, D.; Antonelli, D. Human-robot collaborative work cell implementation through lean thinking. Int. J. Comput. Integr. Manuf. 2009, 32, 580–595. [Google Scholar] [CrossRef]
- Neto, P.; Simão, M.; Mendes, N.; Safeea, M. Gesture-based human-robot interaction for human assistance in manufacturing. Int. J. Adv. Manuf. Technol. 2019, 101, 119–135. [Google Scholar] [CrossRef]
- Çolak, O.; Yünlü, L. A Review on Augmented Reality and Virtual Reality in Engineering Education. J. Educ. Instr. Stud. World 2018, 8, 1–8. [Google Scholar]
- Gajšek, B. Approach for the systematic transition of the company into industry 4.0. In Business Logistics in Modern Management, Proceedings of the 19th International Scientific Conference, Osijek, Croatia, 10–11 October 2019; Dujak, D., Ed.; Josip Juraj Strossmayer University of Osijek, Faculty of Economics in Osijek: Osijek, Croatia, 2019. [Google Scholar]
- Gajšek, B.; Marolt, J.; Rupnik, B.; Lerher, T.; Sternad, M. Using maturity model and discrete-event simulation for industry 4.0 implementation. Int. J. Simul. Model. 2019, 18, 488–499. [Google Scholar]









| Task | Executor | |
|---|---|---|
| Human | Robot | |
| Screw insertion | ✓ | |
| Screwing | ✓ | ✓ |
| Torque measurement | ✓ | |
© 2020 by the authors. Licensee MDPI, Basel, Switzerland. This article is an open access article distributed under the terms and conditions of the Creative Commons Attribution (CC BY) license (http://creativecommons.org/licenses/by/4.0/).
Share and Cite
Gajšek, B.; Stradovnik, S.; Hace, A. Sustainable Move towards Flexible, Robotic, Human-Involving Workplace. Sustainability 2020, 12, 6590. https://doi.org/10.3390/su12166590
Gajšek B, Stradovnik S, Hace A. Sustainable Move towards Flexible, Robotic, Human-Involving Workplace. Sustainability. 2020; 12(16):6590. https://doi.org/10.3390/su12166590
Chicago/Turabian StyleGajšek, Brigita, Saša Stradovnik, and Aleš Hace. 2020. "Sustainable Move towards Flexible, Robotic, Human-Involving Workplace" Sustainability 12, no. 16: 6590. https://doi.org/10.3390/su12166590
APA StyleGajšek, B., Stradovnik, S., & Hace, A. (2020). Sustainable Move towards Flexible, Robotic, Human-Involving Workplace. Sustainability, 12(16), 6590. https://doi.org/10.3390/su12166590

