A Stochastic Optimization Approach to the Design of Shale Gas/Oil Wastewater Treatment Systems with Multiple Energy Sources under Uncertainty
Abstract
1. Introduction
2. Problem Statement
- A gas-and-oil production facility;
- A candidate solar-energy collection system to be integrated with the fossil energy;
- An external power grid;
- Candidate wastewater treatment systems (multi-effect distillation “MED” and reverse osmosis “RO”);
- A candidate cogeneration system;
- A candidate thermal-energy storage system;
- An adjacent industrial process with known size and data on hot and cold streams.
- The flowrate and characteristics of produced shale gas, flared shale gas, flow-back and produced wastewater, and freshwater demand during stimulating a few shale-gas wells by hydraulic fracturing operations.
- A set of industrial process cold streams (to be heated) and a set of industrial process hot streams (to be cooled). Given also are the heat capacity (flowrate × specific heat) of each process cold stream, , and of each process hot stream, ; the inlet (supply) temperature of a cold stream, ; the inlet (supply) temperature of a hot stream, ; the outlet (target) temperature of a cold stream, ; the outlet (target) temperature of a hot stream, , where = 1, 2, …, , and = 1, 2, …, .
- An external power grid demand.
- The solar data for a system site such as hourly dry bulb temperature, hourly wet bulb temperature, hourly direct normal solar irradiance, and hourly solar incidence angle.
- The forecast price of natural gas over the considered horizon.
- The direct capital cost of parabolic trough collector items (based on LS-3 collector type).
- The characteristics of a thermal storage system media.
- The techno-economic data for RO and MED
- The unit costs of freshwater acquisition, primary and secondary treatments of wastewater, disposal of wastewater, and transportation of wastewater.
- A percentage contribution of each water treatment plants in the total desalinated water production.
- Solar energy is utilized as a source of heat. The useful thermal power of solar collectors fluctuates dynamically during the year. The size (design area) and cost of the concentrated solar energy system are unknown and are to be specified through optimization formulation.
- A set of heating utilities; = {; the temperature and the cost are known for each heating utility, and a set of cooling utilities; = ; the target temperature and the supply temperature are known for each cooling utility, while heating and cooling utilities flowrates are unknown.
- The cogeneration process exploits a steam turbine to generate power and the surplus steam that leaves the turbine as a heat source for several heating purposes. The optimal values of generated power and produced steam are to be determined.
- The optimal mix of solar energy, thermal storage energy, and fossil fuel for the entire system that meets the system requirements of electric and thermal power;
- The minimum total annual cost of the entire system;
- The maximum annual profit of the entire system;
- The economic feasibility of the system;
- The optimal design and operation of the system;
- The impact of the system on environmental aspects.
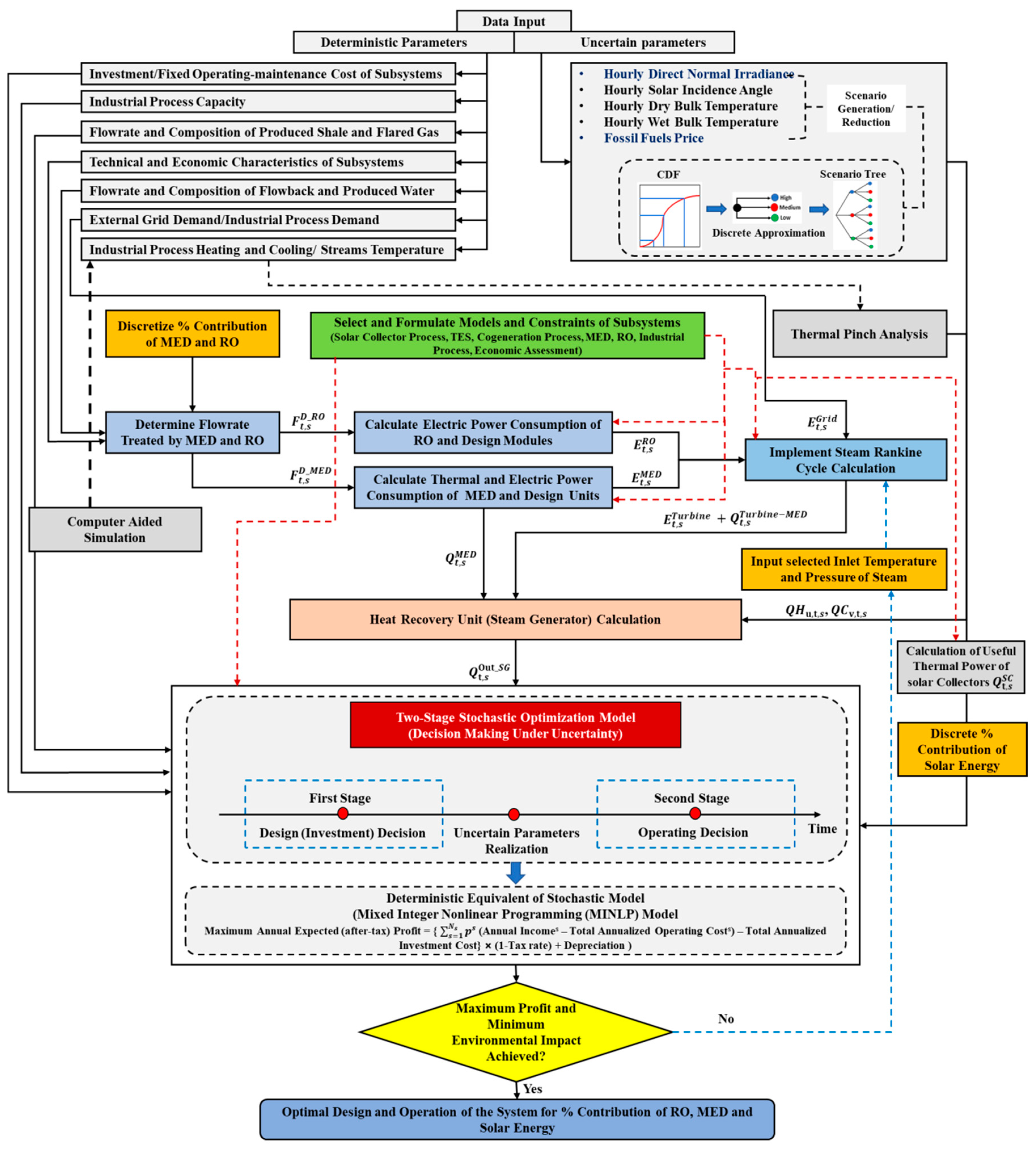
3. Approach
3.1. Generating Scenario Tree for Uncertain Parameters
3.2. Two-Stage Stochastic Optimization Model
3.3. Modeling Formulation
3.3.1. Solar Collection Process
3.3.2. Thermal Energy Storage
3.3.3. Cogeneration Process
3.3.4. Desalination Process
3.3.5. Economic Assessment
3.4. Optimization Formulation
3.4.1. Solar Collection Process
3.4.2. Thermal Energy Storage
3.4.3. Cogeneration Process
3.4.4. Desalination Process
3.4.5. Industrial Process
3.4.6. Objective Function
4. Case Study
5. Results and Discussion
6. Conclusions
Author Contributions
Funding
Conflicts of Interest
Nomenclature
| Annualized fixed capital cost of the cogeneration system | |
| Annualized fixed capital cost of equipment | |
| Annualized fixed capital cost of the multi-effect desalination | |
| Annualized fixed capital cost of an industrial process | |
| Annualized fixed capital cost of the reverse osmosis | |
| Annualized fixed capital cost of supplements | |
| Annualized fixed capital cost of the solar collector | |
| Heat transfer area for tubes of HTFFE for nth effect | |
| Annualized income of the cogeneration process | |
| Annualized income of processing facilities (midstream) production | |
| Annualized income of the treated water | |
| Annualized value of avoided cost of discharging wastewater | |
| Annualized operating cost of an industrial process | |
| Membrane area per module | |
| Effective surface area of the solar collector | |
| Solar field aperture area | |
| A | Permeability |
| a, b, c | Coefficients for the LS-3 collector |
| Total annual fixed cost | |
| Total annual operating cost | |
| Barrel | |
| Cost of a column | |
| Salt fraction in distillate flowrate | |
| Salt fraction in feed flowrate | |
| Salt fraction in brine flowrate | |
| Cost of a heat exchanger | |
| Specific heat of the molten salt | |
| Specific heat of oil | |
| Average solute concentration in shell side | |
| Cost of a tray | |
| Cy | Fixed charge cost |
| Cost for each heating utility | |
| Salt flux constant | |
| DNI | Direct normal irradiance |
| do | Outer diameter of the receiver pipe |
| Electric energy requirements of MED | |
| Electric energy requirements of RO | |
| Turbine shaft power output | |
| Expectancy operator | |
| Focal length of the collectors | |
| FCp,u | Heat capacity of each process hot stream |
| fcp,v | Heat capacity of each process cold stream |
| Flowback and produced water | |
| Volumetric flow rate of reject | |
| Volumetric flow rate of permeate | |
| Volumetric flow rate of feed | |
| Soiling factor (mirror cleanliness) | |
| Capital cost function of the design | |
| Cubic feet | |
| GOR | Gained output ratio |
| Actual outlet enthalpy of the turbine | |
| Inlet enthalpy of the steam | |
| Outlet isentropic enthalpy | |
| Water flux | |
| Solute (salt) flux | |
| Incidence angle modifier | |
| Annualized factor for investment | |
| Annual operation time | |
| Length of a single collector assembly | |
| Length of spacing between troughs | |
| MED | Multi-effect distillation plant |
| MILNP | Mixed integer nonlinear program |
| Million | |
| Inlet turbine steam flowrate | |
| Mass flowrate of brine | |
| Mass flowrate of distillate | |
| Total mass flowrate | |
| Maximum mass flowrate of the turbine | |
| Mass flow rate of molten salt | |
| Mass flowrate of oil | |
| A set of cooling utilities | |
| Number of major equipment | |
| A set of heating utilities | |
| Factor to account for the operation pressure of the boiler | |
| Number of processing steps | |
| Factor accounting for the superheat temperature of the boiler | |
| N | Service life of the property in years |
| N | Number of MED effects |
| N | Number of discrete points |
| NC | An industrial process cold stream |
| NGLs | Amount of natural gas liquids |
| NH | An industrial process hot stream |
| Ns | Finite number of probabilistic scenarios |
| National Solar Radiation Data Base | |
| Optical end loss | |
| Pressure of reject | |
| Pressure of permeate | |
| Pressure of feed | |
| Gauge pressure of the boiler | |
| Osmotic pressure of feed | |
| P | Actual pressure |
| po | Standard pressure |
| ps | Product of the occurrence probability |
| Parabolic trough collector | |
| Accumulated thermal power in the tank from preceding iterations | |
| Thermal power output of the boiler rate | |
| Total thermal power that loss from a collector to ambient | |
| Thermal power that transferred from a collector to a fluid | |
| Thermal power that absorbed by the receiver tube of a collector loop | |
| Thermal power emitted by condensing distilled water into the tubes of the horizontal-tube falling film evaporator flow capacity | |
| Inlet thermal power | |
| Thermal power that loss from the headers (pipes) | |
| Thermal power that loss from the expansion tank (vessel) | |
| Thermal power loss | |
| Thermal energy requirements of MED | |
| Outlet thermal power | |
| Useful thermal power that produced by the solar field | |
| Solar thermal power that produced by the solar field | |
| Net thermal power inside the tank | |
| Q | Flow capacity |
| Inside radius of fibers | |
| Outside radius of fibers | |
| Row shadow loss | |
| R | Relative humidity (%) |
| RO | Reverse osmosis plant |
| ROI | Return on investment |
| Ambient temperature | |
| Supply temperature | |
| Cold tank temperature | |
| Target temperature | |
| Temperature for each heating utility | |
| Hot tank temperature | |
| Temperature at the inlet of the turbine | |
| Temperature of the molten salt | |
| Mean receiver pipe temperature | |
| Saturation temperature at the inlet of a turbine | |
| Superheat temperature | |
| Average temperature of the vapor | |
| Inlet (supply) temperature of a hot stream | |
| Outlet (target) temperature of a hot stream | |
| T | Average maximum temperature |
| TDS | Total dissolved content |
| Inlet (supply) temperature of a cold stream | |
| Outlet (target) temperature of a cold stream | |
| Overall heat transfer coefficient | |
| Overall heat transfer coefficient of the receiver pipe | |
| Width of the collector aperture | |
| Watt | |
| Salt fraction in bine flow rate | |
| Salt fraction in distillate flow rate | |
| Salt fraction in total flow rate | |
| Subscript and Superscript Symbols | |
| Acc | Accumulation |
| Amb | Ambient |
| Avg | Average |
| B | Brine |
| C | Cold |
| C | Collector |
| Cap | Capacity |
| Cogen | Cogeneration |
| CU | Cooling utilities |
| CT | Cold tank |
| CO | Column |
| D | Distillated |
| EL | End loss |
| EQ | Equipment |
| EX | Heat exchanger |
| F | Factor |
| H | Hot |
| HU | Heating utilities |
| HT | Hot tank |
| HE | Heat exchanger |
| Is | Isotropic |
| In | Inelt |
| K | Node |
| LFP | Loss from pipes |
| LFV | Loss from vessel |
| Ms | Molten salt |
| Opt | Optical |
| Opof | Osmotic pressure of feed |
| Out | Outlet |
| P | Pump |
| PR | Process |
| Rec | Receiver |
| S | Supply |
| S | Scenario |
| S | Salt |
| S | Shaft power |
| Sat | Saturation |
| SC | Solar collector |
| SCA | Single collector assembly |
| SG | Steam generator |
| SL | Shadow loss |
| T | Target |
| TW | Treated water |
| TES | Thermal energy storage |
| TR | Trays |
| U | Hot stream |
| V | Cold stream |
| Ww | Wastewater |
| RNG | Raw natural gas |
| Greek Symbols | |
| Latent heat of condensation | |
| Efficiency of the boiler | |
| Isentropic efficiency of the steam turbine | |
| Annual operation time | |
| Value of produced chemicals | |
| Value of produced Fuel | |
| Cost of labor | |
| Value of produced water from MED | |
| Cost of raw natural gas | |
| Value of produced water from RO | |
| , | Recovery fraction |
| For every scenario | |
| For every time period | |
| Isentropic enthalpy change | |
| ɳ opt | Peak optical efficiency of a collector |
| Solar incidence angle | |
| Feasible region of the design | |
| Absorptivity of the receiver pipe | |
| Γ | Intercept factor |
| Δ | Declination |
| ΔT | Difference between inlet and outlet of the oil |
| Θ | Vector of uncertain parameters |
| Ρ | Reflectivity |
| Τ | Glass transmissivity |
| Ω | Hour angle |
| Viscosity | |
Appendix A
| Equation | Description | ||
|---|---|---|---|
| = | (52) | Thermal power (W/m), which can be produced by the solar collection process when the direct normal irradiance (DNI) hits the collector aperture | [61] |
| (53) | Incidence angle for the north–south orientation | [61] | |
| (54) | Thermal power (W/m), which can be absorbed by a receiver tube of a collection system loop | [13] | |
| (55) | Peak optical efficiency of a collector when the incidence angle on the aperture plane is 0o | [60] | |
| . = 0 | (56) | Incidence angle modifier for a LS-3 collector | [60] |
| (57) | Row shadow factor | [62] | |
| (58) | Optical end loss | [62] | |
| .( | (59) | Total thermal power (W/m), which may be lost from a collector represents the combination of the radiative heat loss from the receiver pipe to the ambient environment and convective and conductive heat losses from the receiver pipe to its outer glass pipe | [60] |
| (60) | Overall heat transfer coefficient of a collector is found experimentally depending on a receiver pipe temperature | [60] | |
| (61) | Thermal power (W/m), which can be transferred from a collector to a fluid | [13] | |
| (62) | Thermal power (W/m), which may be lost from the headers (pipes) | [61] | |
| (63) | Thermal power (W/m), which may be lost from the expansion tank (vessel) | [61] | |
| (64) | Net useful thermal power (W/m), which can be produced by the solar collection process | [13] | |
| Equation | Description | ||
|---|---|---|---|
| (65) | Inlet thermal power (W) of the thermal storage (charge process) | [13] | |
| (66) | Outlet thermal power (W) of the thermal storage (discharge process) | [13] | |
| = | (67) | Specific heat of the molten salt | [93] |
| (68) | Net thermal power (W) inside the tank | [13] | |
| (69) | thermal power loss (kW/m2) of the cold and heat tanks | [93] | |
| Equation | Description | ||
|---|---|---|---|
| (70) | Saturated temperature as a function of pressure (can be used at the outlet of a condenser or at the inlet of a boiler), Error = ±0.64% | [21] | |
| (71) | Saturated liquid enthalpy (can be used at the outlet of a condenser or at the inlet of a boiler), Error = ±3% | [21] | |
| (72) | Entropy of steam (can be used at the inlet of a turbine), Error = ±3.5% | [21] | |
| (73) | Enthalpy of steam (can be used at the inlet of a turbine or at the outlet of a turbine), Error = ±0.6% | [21] | |
| (74) | Isentropic enthalpy difference | [21] | |
| (75) | Actual enthalpy at the outlet of a turbine | [21] | |
| (76) | Mass flow rate in term of the required heat of the process (condenser) | [21] | |
| (77) | Outlet temperature of a turbine | [21] | |
| (78) | Thermal power output of a boiler | [21] | |
| (79) | Mass flow rate of fuel is provided to a boiler | [21] | |
| (80) | Turbine shaft power output | [21] | |
| Equation | Description | ||
|---|---|---|---|
| (81) | Isentropic efficiency for a turbine , , , and are turbine regression coefficient [73] | [22] | |
| (82) | Isentropic efficiency for a turbine when m = at design condition | [22] | |
| Equation | Description | ||
|---|---|---|---|
| (83) | Total thermal power loads (W) of all evaporators (assumed an equal thermal load of all evaporators) | [40] | |
| (84) | Latent heat of condensation | [40] | |
| (85) | Average temperature of the vapor | [40] | |
| (86) | Thermal power (W) emitted by condensing distilled water into the tubes of the horizontal-tube falling film evaporator (HTFFE) | [40] | |
| (87) | Overall heat transfer coefficient | [40] | |
| (88) | An average temperature driving force of evaporators by assuming an equal vapor temperature drop for each MED evaporator | [40] | |
| (89) | Overall balance for the MED plant | [40] | |
| (90) | Overall salt balance for the MED plant | [40] | |
| (91) | Recovery ratio at | [40] | |
| (92) | Flow rate of distillate in term of the recovery fraction | [40] | |
| (93) | Flow rate of brine in term of the recovery fraction | [40] | |
| (94) | Gained output ratio (performance metric of MED) | [40] | |
| Equation | Description | ||
|---|---|---|---|
| (95) | Overall balance of the module | [40] | |
| (96) | Overall solute (salt) balance of the module | [40] | |
| (97) | Flow rate of distillate in term of the recovery fraction | [40] | |
| (98) | Flow rate of brine in term of the recovery fraction | [40] | |
| (99) | Total flow rate when (n) modules are in parallel | [40] | |
| (100) | Water flux | [40] | |
| (101) | Module properties | [40] | |
| (102) | Pressure drop across the membrane | [40] | |
| (103) | Average solute (salt) concentration | [40] | |
| (104) | Solute (salt) flux | [40] | |
| (105) | Volumetric flow rate of the distillate per module | [40] | |
| (106) | Solute (salt) concentration in the distillate | [40] | |
| (107) | To determine the value of brine (rejection) concentration | [40] | |
| Equation | Description | |
|---|---|---|
| (108) | Overall salt balance on feed streams | |
| (109) | Overall salt balance on distillate streams | |
| (110) | Overall salt balance on brine streams | |
| Equation | Description | ||
|---|---|---|---|
| (111) | Annualized fixed capital cost of the cogeneration process | ||
| (112) | Annualized fixed capital cost of the boiler | [21] | |
| (113) | Annualized fixed capital cost of the turbine | [21] | |
| (114) | Annualized operating cost of the cogeneration process | [21] | |
| =. | (115) | Fuel cost based on the selected type and amount of fuel | [71] |
| (116) | Annualized fixed capital cost of the parabolic trough collectors | [13] | |
| (117) | Annualized operating cost of the parabolic trough collectors | [13] | |
| (118) | Annualized fixed cost of the thermal energy storage | [13] | |
| (119) | Annualized operating cost of the thermal energy storage | [13] | |
| (120) | Annualized fixed capital cost of the MED plant | [81] | |
| (121) | Annualized fixed capital cost of the RO plant | [81] | |
| (122) | Annualized operating cost of the MED plant | [81] | |
| (123) | Annualized operating cost of the RO plant | [81] | |
| ++ | (124) | Annualized fixed capital cost of an industrial process | |
| (125) | Annualized operating cost of an industrial process | [74] [74] | |
| (126) | Annualized income of the cogeneration process (electric power generation) | [21] | |
| (127) | Annualized income of the treated water | [13] | |
| =( | (128) | annualized value of avoided cost of discharging wastewater | [13] |
| (129) | Annualized income of processing facilities (midstream) productions | ||
| Characteristics | RO | MED |
|---|---|---|
| Outlet Salt Content (ppm) | 200 | 80 |
| Water Recovery (m3 Desalinated Water/m3 Feed Seawater) | 0.55 | 0.65 |
| Value of Desalinated Water ($/m3 Desalinated Water) | 0.88 | 0.82 |
| Thermal Energy Consumption (kWht/m3 Desalinated Water) | - | 65 |
| Electric Energy Consumption (kWhe/m3 Desalinated Water) | 4 | 2 |
| Type | PST | Fresh Water | Transportation | Disposal |
|---|---|---|---|---|
| Cost ($/barrel) | 0.34 | 0.24 | 0.89 | 0.05 |
| Component | Capital Cost ($/m2) | Component | Capital Cost ($/m2) |
|---|---|---|---|
| Receivers | 43 | Electronic and Control | 14 |
| Mirrors | 40 | Header Piping | 7 |
| Concentrator Structure | 47 | Civil Works | 18 |
| Concentrator Erection | 14 | Spares, HTF, Freight | 17 |
| Drive | 13 | Contingency | 11 |
| Piping | 10 | Structure and Improvement | 7 |
| Sky Condition | |
|---|---|
| Cloudy | <0.3 |
| Partly cloudy | 0.3 ≤ ≤ 0.5 |
| Sunny | >0.5 |
References
- Al-Douri, A.; Sengupta, D.; El-Halwagi, M.M. Shale Gas Monetization—A Review of Downstream Processing to Chemicals and Fuels. J. Nat. Gas Sci. Eng. 2017, 45, 436–455. [Google Scholar] [CrossRef]
- Energy Information Administration. Available online: https://www.eia.gov/todayinenergy/detail.php?id=38372 (accessed on 13 July 2019).
- Zhang, C.; El-Halwagi, M.M. Estimate the Capital Cost of Shale-Gas Monetization Projects. Chem. Eng. Prog. 2017, 113, 28–32. [Google Scholar]
- Ortiz-Espinoza, A.P.; Noureldin, M.M.; El-Halwagi, M.M.; Jiménez-Gutiérrez, A. Design, simulation and techno-economic analysis of two processes for the conversion of shale gas to ethylene. Comput. Chem. Eng. 2017, 107, 237–246. [Google Scholar] [CrossRef]
- Pérez-Uresti, S.; Adrián-Mendiola, J.; El-Halwagi, M.; Jiménez-Gutiérrez, A. Techno-Economic Assessment of Benzene Production from Shale Gas. Processes 2017, 5, 33. [Google Scholar] [CrossRef]
- Julián-Durán, L.M.; Ortiz-Espinoza, A.P.; El-Halwagi, M.M.; Jiménez-Gutiérrez, A. Techno-economic assessment and environmental impact of shale gas alternatives to methanol. ACS Sustain. Chem. Eng. 2014, 2, 2338–2344. [Google Scholar] [CrossRef]
- Kondash, A.J.; Albright, E.; Vengosh, A. Quantity of flowback and produced waters from unconventional oil and gas exploration. Sci. Total Environ. 2017, 574, 314–321. [Google Scholar] [CrossRef]
- Oke, D.; Majozi, T.; Mukherjee, R.; Sengupta, D.; El-Halwagi, M.M. Simultaneous Energy and Water Optimization in Shale Exploration. Processes 2018, 6, 86. [Google Scholar] [CrossRef]
- Jiang, M.; Hendrickson, C.T.; VanBriesen, J.M. Life cycle water consumption and wastewater generation impacts of a Marcellus shale gas well. Environ. Sci. Technol. 2014, 48, 1911–1920. [Google Scholar] [CrossRef]
- Guerra, O.J.; Calderón, A.J.; Papageorgiou, L.G.; Siirola, J.J.; Reklaitis, G.V. An optimization framework for the integration of water management and shale gas supply chain design. Comput. Chem. Eng. 2016, 92, 230–255. [Google Scholar] [CrossRef]
- Elsayed, N.A.; Barrufet, M.A.; Eljack, F.T.; El-Halwagi, M.M. Optimal design of thermal membrane distillation systems for the treatment of shale gas flowback water. Int. J. Membr. Sci. Technol. 2015, 2, 1–9. [Google Scholar]
- Yang, L.; Grossmann, I.E.; Manno, J. Optimization models for shale gas water management. AIChE J. 2014, 60, 3490–3501. [Google Scholar] [CrossRef]
- Al-Aboosi, F.Y.; El-Halwagi, M.M. An Integrated Approach to Water-Energy Nexus in Shale-Gas Production. Processes 2018, 6, 52. [Google Scholar] [CrossRef]
- Oke, D.; Mukherjee, R.; Sengupta, D.; Majozi, T.; El-Halwagi, M.M. Optimization of water-energy nexus in shale gas exploration: From production to transmission. Energy 2019, 183, 651–669. [Google Scholar] [CrossRef]
- El-Halwagi, M.M. A Shortcut Approach to the Design of Once-Through Multi-Stage Flash Desalination Systems. Desalin. Water Treat. 2017, 62, 43–56. [Google Scholar] [CrossRef]
- Gabriel, K.; El-Halwagi, M.M.; Linke, P. Optimization Across Water-Energy Nexus for Integrating Heat, Power, and Water for Industrial Processes Coupled with Hybrid Thermal-Membrane Desalination. Ind. Eng. Chem. Res. 2016, 55, 3442–3466. [Google Scholar] [CrossRef]
- Bhojwani, S.; Topolski, K.; Mukherjee, R.; Sengupta, D.; El-Halwagi, M. Technology Review and Data Analysis for Cost Assessment of Water Treatment Systems. Sci. Total Environ. 2019, 651, 2749–2761. [Google Scholar] [CrossRef]
- Saif, Y.; Elkamel, A.; Pritzker, M. Global optimization of reverse osmosis network for wastewater treatment and minimization. Ind. Eng. Chem. Res. 2008, 47, 3060–3070. [Google Scholar] [CrossRef]
- El-Halwagi, M.M. Synthesis of Optimal Reverse-Osmosis Networks for Waste Reduction. AIChE J. 1992, 38, 1185–1198. [Google Scholar] [CrossRef]
- Khor, C.S.; Foo, D.C.Y.; El-Halwagi, M.M.; Tan, R.R.; Shah, N. A Superstructure Optimization Approach for Membrane Separation-Based Water Regeneration Network Synthesis with Detailed Nonlinear Mechanistic Reverse Osmosis Model. Ind. Eng. Chem. Res. 2011, 50, 13444–13456. [Google Scholar] [CrossRef]
- Al-Azri, N.; Al-Thubaiti, M.; El-Halwagi, M. An algorithmic approach to the optimization of process cogeneration. Clean Technol. Environ. Policy 2009, 11, 329–338. [Google Scholar] [CrossRef]
- Mavromatis, S.; Kokossis, A. Conceptual optimisation of utility networks for operational variations—I. Targets and level optimisation. Chem. Eng. Sci. 1998, 53, 1585–1608. [Google Scholar] [CrossRef]
- Mohan, T.; El-Halwagi, M.M. An algebraic targeting approach for effective utilization of biomass in combined heat and power systems through process integration. Clean Technol. Environ. Policy 2007, 9, 13–25. [Google Scholar] [CrossRef]
- El-Halwagi, M.; Harell, D.; Spriggs, H.D. Targeting cogeneration and waste utilization through process integration. Appl. Energy 2009, 86, 880–887. [Google Scholar] [CrossRef]
- Lira-Barragán, L.F.; Ponce-Ortega, J.M.; Guillén-Gosálbez, G.; El-Halwagi, M.M. Optimal water management under uncertainty for shale gas production. Ind. Eng. Chem. Res. 2016, 55, 1322–1335. [Google Scholar] [CrossRef]
- Khor, C.S.; Elkamel, A.; Ponnambalam, K.; Douglas, L. Two-stage stochastic programming with fixed recourse via scenario planning with economic and operational risk management for petroleum refinery planning under uncertainty. Chem. Eng. Process. Process Intensif. 2008, 47, 1744–1764. [Google Scholar] [CrossRef]
- Sharif, A.; Almansoori, A.; Fowler, M.; Elkamel, A.; Alrafea, K. Design of an energy hub based on natural gas and renewable energy sources. Int. J. Energy Res. 2014, 38, 363–373. [Google Scholar] [CrossRef]
- Tora, E.A.; El-Halwagi, M.M. Integrated conceptual design of solar-assisted trigeneration systems. Comput. Chem. Eng. 2011, 35, 1807–1814. [Google Scholar] [CrossRef]
- Chebeir, J.; Geraili, A.; Romagnoli, J. Development of Shale Gas Supply Chain Network under Market Uncertainties. Energies 2017, 10, 246. [Google Scholar] [CrossRef]
- Steimel, J.; Engell, S. Conceptual design and optimization of chemical processes under uncertainty by two-stage programming. Comput. Chem. Eng. 2015, 81, 200–217. [Google Scholar] [CrossRef]
- Shafiee, S.; Topal, E. A long-term view of worldwide fossil fuel prices. Appl. Energy 2010, 87, 988–1000. [Google Scholar] [CrossRef]
- Mirkhani, S.; Saboohi, Y. Stochastic modeling of the energy supply system with uncertain fuel price–A case of emerging technologies for distributed power generation. Appl. Energy 2012, 93, 668–674. [Google Scholar] [CrossRef]
- Rogers, J. Strategy, Value and Risk: The Real Options Approach; Springer: Berlin/Heidelberg, Germany, 2009. [Google Scholar]
- Geiger, A. Strategic Power Plant Investment Planning under Fuel and Carbon Price Uncertainty; KIT Scientific Publishing: Karlsruhe, Germany, 2011. [Google Scholar]
- Iyer, R.; Grossmann, I.E. Synthesis and operational planning of utility systems for multiperiod operation. Comput. Chem. Eng. 1998, 22, 979–993. [Google Scholar] [CrossRef]
- Carpaneto, E.; Chicco, G.; Mancarella, P.; Russo, A. Cogeneration planning under uncertainty: Part I: Multiple time frame approach. Appl. Energy 2011, 88, 1059–1067. [Google Scholar] [CrossRef]
- Carpaneto, E.; Chicco, G.; Mancarella, P.; Russo, A. Cogeneration planning under uncertainty. Part II: Decision theory-based assessment of planning alternatives. Appl. Energy 2011, 88, 1075–1083. [Google Scholar] [CrossRef]
- Sun, L.; Gai, L.; Smith, R. Site utility system optimization with operation adjustment under uncertainty. Appl. Energy 2017, 186, 450–456. [Google Scholar] [CrossRef]
- Bamufleh, H.; Abdelhady, F.; Baaqeel, H.M.; El-Halwagi, M.M. Optimization of multi-effect distillation with brine treatment via membrane distillation and process heat integration. Desalination 2017, 408, 110–118. [Google Scholar] [CrossRef]
- El-Halwagi, M.M. Sustainable Design through Process Integration: Fundamentals and Applications to Industrial Pollution Prevention, Resource Conservation, and Profitability Enhancement; Butterworth-Heinemann: New York, NY, USA, 2017. [Google Scholar]
- Ioannou, A.; Fuzuli, G.; Brennan, F.; Yudha, S.W.; Angus, A. Multi-stage stochastic optimization framework for power generation system planning integrating hybrid uncertainty modelling. Energy Econom. 2019, 80, 760–776. [Google Scholar] [CrossRef]
- Brown, S.; Yucel, M.K. what drives natural gas prices? Energy J. 2008, 29, 45. [Google Scholar] [CrossRef]
- Pfeifer, E.; Bodily, S.E.; Frey, S.C., Jr. Pearson-Tukey Three-Point Approximations Versus Monte Carlo Simulation. Decis. Sci. 1991, 22, 74–90. [Google Scholar] [CrossRef]
- Miller, A.C., III; Rice, T.R. Discrete approximations of probability distributions. Manag. Sci. 1983, 29, 352–362. [Google Scholar] [CrossRef]
- Keefer, D.L.; Bodily, S.E. Three-point approximations for continuous random variables. Manag. Sci. 1983, 29, 595–609. [Google Scholar] [CrossRef]
- Hammond, R.K.; Bickel, J.E. Reexamining discrete approximations to continuous distributions. Decis. Anal. 2013, 10, 6–25. [Google Scholar] [CrossRef]
- Woodruff, J.; Dimitrov, N.B. Optimal discretization for decision analysis. Oper. Res. Perspect. 2018, 5, 288–305. [Google Scholar] [CrossRef]
- DeCoursey, W. Statistics and Probability for Engineering Applications; Elsevier: Amsterdam, The Netherlands, 2003. [Google Scholar]
- Mavromatidis, G.; Orehounig, K.; Carmeliet, J. Design of distributed energy systems under uncertainty: A two-stage stochastic programming approach. Appl. Energy 2018, 222, 932–950. [Google Scholar] [CrossRef]
- Dupačová, J.; Kozmík, V. SDDP for multistage stochastic programs: Preprocessing via scenario reduction. Comput. Manag. Sci. 2017, 14, 67–80. [Google Scholar] [CrossRef]
- Pranevicius, H.; Sutiene, K. Scenario tree generation by clustering the simulated data paths. In Proceedings of the 21st European Conference on Modelling and Simulation, Prague, Czech Republic, 4–6 June 2007. [Google Scholar]
- Khatami, M.; Mahootchi, M.; Farahani, R.Z. Benders’ decomposition for concurrent redesign of forward and closed-loop supply chain network with demand and return uncertainties. Transp. Res. Part E Logist. Transp. Rev. 2015, 79, 1–21. [Google Scholar] [CrossRef]
- Mavromatidis, G.; Orehounig, K.; Carmeliet, J. Trade-offs between risk-neutral and risk-averse decision making for the design of distributed energy systems under uncertainty. Proceedings of ECOS 2017—The 30th International Conference on Efficiency, Cost, Optimization, Simulation and Environmental Impact of Energy Systems, San Diego, CA, USA, 2–6 July 2017. [Google Scholar]
- Hasani, A. Two-stage Stochastic Programing Based on the Accelerated Benders Decomposition for Designing Power Network Design under Uncertainty. Int. J. Ind. Eng. Prod. Res. 2017, 28, 163–174. [Google Scholar]
- Acevedo, J.; Pistikopoulos, E.N. Stochastic optimization-based algorithms for process synthesis under uncertainty. Comput. Chem. Eng. 1998, 22, 647–671. [Google Scholar] [CrossRef]
- Karuppiah, R.; Grossmann, I.E. Global optimization of multiscenario mixed integer nonlinear programming models arising in the synthesis of integrated water networks under uncertainty. Comput. Chem. Eng. 2008, 32, 145–160. [Google Scholar] [CrossRef][Green Version]
- Paules, G., IV; Floudas, C. Stochastic programming in process synthesis: A two-stage model with MINLP recourse for multiperiod heat-integrated distillation sequences. Comput. Chem. Eng. 1992, 16, 189–210. [Google Scholar] [CrossRef]
- Clay, R.; Grossmann, I. A disaggregation algorithm for the optimization of stochastic planning models. Comput. Chem. Eng. 1997, 21, 751–774. [Google Scholar] [CrossRef]
- Ierapetritou, M.G.; Acevedo, J.; Pistikopoulos, E. An optimization approach for process engineering problems under uncertainty. Comput. Chem. Eng. 1996, 20, 703–709. [Google Scholar] [CrossRef]
- Goswami, D.Y.; Kreith, F. Energy Conversion; CRC Press: Boca Raton, FL, USA, 2007. [Google Scholar]
- Mittelman, G.; Epstein, M. A novel power block for CSP systems. Sol. Energy 2010, 84, 1761–1771. [Google Scholar] [CrossRef]
- Channiwala, S.; Ekbote, A. A generalized model to estimate field size for solar-only parabolic trough plant. In Proceedings of the 3rd Southern African Solar Energy Conference, Kruger National Park, South Africa, 11–13 May 2015. [Google Scholar]
- Eck, M.; Hirsch, T.; Feldhoff, J.F.; Kretschmann, D.; Dersch, J.; Morales, A.G.; Gonzalez-Martinez, L.; Bachelier, C.; Platzer, W.; Riffelmann, K.-J.; et al. Guidelines for CSP yield analysis—Optical losses of line focusing systems; definitions, sensitivity analysis and modeling approaches. Energy Procedia 2014, 49, 1318–1327. [Google Scholar] [CrossRef]
- Alnouri, S.Y.; Linke, P.; El-Halwagi, M.M. Synthesis of industrial park water reuse networks considering treatment systems and merged connectivity options. Comput. Chem. Eng. 2016, 91, 289–306. [Google Scholar] [CrossRef]
- Bamufleh, H.S.; Ponce-Ortega, J.M.; El-Halwagi, M.M. Multi-objective optimization of process cogeneration systems with economic, environmental, and social tradeoffs. Clean Technol. Environ. Policy 2013, 15, 185–197. [Google Scholar] [CrossRef]
- Branan, C. Rules of Thumb for Chemical Engineers: A Manual of Quick. In Accurate Solutions to Everyday Process Engineering Problems, 3rd ed.; Gulf Professional Pub.: Amsterdam, The Netherlands, 2002. [Google Scholar]
- Kumana, J. How to Calculate the True Cost of Steam; DOE/GO-102003-1736; US Department of Energy: Washington, DC, USA, 2003.
- National Renewable Energy Laboratory. Assessment of Parabolic Trough and Power Tower Solar Technology Cost and Performance Forecasts; DIANE Publishing: Collingdale, PA, USA, 2003. [Google Scholar]
- Philibert, C. Technology Roadmap: Concentrating Solar Power; OECD/IEA: Paris Cedex, France, 2010. [Google Scholar]
- Dale, M. A comparative analysis of energy costs of photovoltaic, solar thermal, and wind electricity generation technologies. Appl. Sci. 2013, 3, 325–337. [Google Scholar] [CrossRef]
- Alnouri, S.Y.; Linke, P. Optimal SWRO desalination network synthesis using multiple water quality parameters. J. Membr. Sci. 2013, 444, 493–512. [Google Scholar] [CrossRef]
- Gabriel, K.J.; Linke, P.; El-Halwagi, M.M. Optimization of multi-effect distillation process using a linear enthalpy model. Desalination 2015, 365, 261–276. [Google Scholar] [CrossRef]
- Atilhan, S. A Systems-Integration Approach to the Optimal Design and Operation of Macroscopic Water Desalination and Supply Networks; Texas A&M University: College Station, TX, USA, 2011. [Google Scholar]
- Recovery, L.; Khabibullin, E.; Febrianti, F.; Sheng, J.; Bandyopadhyay, S.; Skogestad, S. (Eds.) TKP4170 Process Design; Project: Trondheim, Norway, 2010. [Google Scholar]
- Kaplan, R.; Mamrosh, D.; Salih, H.H.; Dastgheib, S.A. Assessment of desalination technologies for treatment of a highly saline brine from a potential CO2 storage site. Desalination 2017, 404, 87–101. [Google Scholar] [CrossRef]
- Schrage, L. Optimization Modeling with LINGO; LINDO Systems Inc.: Chicago, IL, USA, 2006. [Google Scholar]
- El-Halwagi, M.M. A Return on Investment Metric for Incorporating Sustainability in Process Integration and Improvement Projects. Clean Technol. Environ. Policy 2017, 19, 611–617. [Google Scholar] [CrossRef]
- Guillen-Cuevas, K.; Ortiz-Espinoza, A.; Ozinan, E.; Jiménez-Gutiérrez, A.; Kazantzis, N.K.; El-Halwagi, M.M. Incorporation of Safety and Sustainability in Conceptual Design via A Return on Investment Metric. ACS Sustain. Chem. Eng. 2018, 6, 1411–1416. [Google Scholar] [CrossRef]
- Mohtar, R.H.; Shafiezadeh, H.; Blake, J.; Daher, B. Economic, social, and environmental evaluation of energy development in the Eagle Ford shale play. Sci. Total Environ. 2019, 646, 1601–1614. [Google Scholar] [CrossRef]
- Trieb, F.; Scharfe, J.; Kern, J.; Nieseor, T.; Glueckstern, P. Combined Solar Power and Desalination Plants: Techno-Economic Potential in Mediterranean Partner Countries; German Aerospace Center (DLR): Stuttgart, Germany, 2009. [Google Scholar]
- Atilhan, S.; Linke, P.; Abdel-Wahab, A.; El-Halwagi, M.M. A systems integration approach to the design of regional water desalination and supply networks. Int. J. Process Syst. Eng. 2011, 1, 125–135. [Google Scholar] [CrossRef]
- Ghaffour, N.; Missimer, T.M.; Amy, G.L. Technical review and evaluation of the economics of water desalination: Current and future challenges for better water supply sustainability. Desalination 2013, 309, 197–207. [Google Scholar] [CrossRef]
- Mezher, T.; Fath, H.; Abbas, Z.; Khaled, A. Techno-economic assessment and environmental impacts of desalination technologies. Desalination 2011, 266, 263–273. [Google Scholar] [CrossRef]
- RPSEA. Advanced Treatment of Shale Gas Fracturing Water to Produce Re-Use or Discharge Quality Water. 2015. Retrieved July, 2019. Available online: https://www.rpsea.org/node/222 (accessed on 13 July 2019).
- Price, H. A parabolic trough solar power plant simulation model. In Proceedings of the ASME International Solar Energy Conference, Kohala Coast, HI, USA, 15–18 March 2003. [Google Scholar]
- Eldar, K.; Feby, F.; Juejing, S. Process Design and Economic Investigation of LPG Production from Natural Gas Liquids (NGL); TKP4170 Process Design: Trondheim, Norway, 2010. [Google Scholar]
- Horwitt, D.; Sumi, L. Up in Flames: US Shale Oil boom comes at Expense of Wasted Natural Gas, Increased CO2; Earthworks: Washington, DC, USA, 2014. [Google Scholar]
- Koudouris, G.; Dimitriadis, P.; Iliopoulou, T.; Mamassis, N.; Koutsoyiannis, D. A stochastic model for the hourly solar radiation process for application in renewable resources management. Adv. Geosci. 2018, 45, 139–145. [Google Scholar] [CrossRef]
- Pavanello, D.; Zaaiman, W.; Colli, A.; Heiser, J.; Smith, S. Statistical functions and relevant correlation coefficients of clearness index. J. Atmos. Sol.-Terrestr. Phys. 2015, 130, 142–150. [Google Scholar] [CrossRef]
- Knapp, C.L.; Stoffel, T.L.; Whitaker, S.S. Insolation Data Manual; US Government Printing Office: Golden, CO, USA, 1980.
- U.S. Department of Energy; Energy Information Administration; Independent Statistics & Analysis. Henry Hub Natural Gas Spot Price. Available online: https://www.eia.gov/dnav/ng/hist/rngwhhdd.htm (accessed on 13 July 2019).
- Tovar-Facio, J.; Eljack, F.; Ponce-Ortega, J.M.; El-Halwagi, M.M. Optimal Design of Multiplant Cogeneration Systems with Uncertain Flaring and Venting. ACS Sustain. Chem. Eng. 2016, 5, 675–688. [Google Scholar] [CrossRef]
- Herrmann, U.; Kelly, B.; Price, H. Two-tank molten salt storage for parabolic trough solar power plants. Energy 2004, 29, 883–893. [Google Scholar] [CrossRef]












| Parameter | Continuous Distribution | Discrete Approximation |
|---|---|---|
| Direct normal irradiance (W/m2) (Months: November–April) | θ | Points: (59.3, 323.7, 555.2) Probabilities: (0.185, 0.630, 0.185) |
| Direct normal irradiance (W/m2) (Months: May–October) | θ | Points: (109.8, 356., 605.1) Probabilities: (0.185, 0.630, 0.185) |
| Solar incidence angle (Months: November–April) | θ | Points: (4.4, 29.5, 53.1) Probabilities: (0.185, 0.630, 0.185) |
| Solar incidence angle (Months: May–October) | θ | Points: (−2.2, 12.7, 29.7) Probabilities: (0.185, 0.630, 0.185) |
| Dry bulb temperature (Months: November–April) | θ | Points: (5.7, 14, 22.4) Probabilities: (0.185, 0.630, 0.185) |
| Dry bulb temperature (Months: May–October) | θ | Points: (15.4, 23.9, 32.3) Probabilities: (0.185, 0.630, 0.185) |
| Natural gas price (Months: November–April) | θ | Points: (0.91, 4.3, 8.0) Probabilities: (0.185, 0.630, 0.185) |
| Natural gas price (Months: May–October) | θ | Points: (0.5, 4.2, 7.7) Probabilities: (0.185, 0.630, 0.185) |
| Description | Number of Trays | Reboiler Duty (kW) | Inlet Temperature of Reboiler (°C) | Outlet Temperature of Reboiler (°C) | Condenser Duty (kW) | Inlet Temperature of Condenser (°C) | Outlet Temperature of Condenser (°C) |
|---|---|---|---|---|---|---|---|
| Deethanizer | 19 | 5587.1 | 189.7 | 246.6 | |||
| Debutanizer | 19 | 735.5 | 228.2 | 244.3 | −861.55 | 72.5 | 61.4 |
| Depropanizer | 19 | 247.99 | 75.3 | 77.6 | −255.13 | 23.2 | 22.7 |
| Butane Splitter | 30 | 185.92 | 63.2 | 65.2 | −190.74 | 30.5 | 29.1 |
| Stream Change | Flowrate X Specific Heat (kW/°K) | Supply Temperature (°K) | Target Temperature (°K) | Enthalpy (kW) |
|---|---|---|---|---|
| H1 | 78.32 | 346 | 335 | −861.55 |
| H2 | 255.13 | 297 | 296 | −255.13 |
| H3 | 95.37 | 304 | 302 | −190.74 |
| HU | ? | 525 | 522 | ? |
| C1 | 98.01 | 463 | 520 | 5587.1 |
| C2 | 45.97 | 501 | 517 | 735.5 |
| C3 | 82.66 | 348 | 351 | 247.99 |
| C4 | 92.96 | 336 | 338 | 185.92 |
| CU | ? | 291 | 292 | ? |
| (%RO,%MED) * | (25% Solar Energy, 75% Fossil Fuel) ** | |||
| TAC | TAP | ROI | PBP | |
| (MMUSD) | (MMUSD) | % | (year) | |
| 30 RO, 70 MED | 76.4 | 100 | 18.6 | 5.1 |
| 50 RO, 50 MED | 73.6 | 99 | 18.4 | 4.4 |
| 70 RO, 30 MED | 70.9 | 97.6 | 18.3 | 4.5 |
| (%RO,%MED) * | (50% Solar Energy, 50% Fossil Fuel) ** | |||
| TAC | TAP | ROI | PBP | |
| (MMUSD) | (MMUSD) | % | (year) | |
| 30 RO, 70 MED | 86.6 | 97.5 | 17 | 4.9 |
| 50 RO, 50 MED | 75.2 | 97.9 | 17.1 | 4.8 |
| 70 RO, 30 MED | 71.1 | 95.2 | 17.3 | 4.8 |
| (%RO,%MED) * | (75% Solar Energy, 25% Fossil Fuel) ** | |||
| TAC | TAP | ROI | PBP | |
| (MMUSD) | (MMUSD) | % | (year) | |
| 30 RO, 70 MED | 89.2 | 101 | 15.5 | 5.3 |
| 50 RO, 50 MED | 84 | 100 | 16.1 | 4.9 |
| 70 RO, 30 MED | 78.8 | 98.4 | 16.3 | 5.1 |
© 2019 by the authors. Licensee MDPI, Basel, Switzerland. This article is an open access article distributed under the terms and conditions of the Creative Commons Attribution (CC BY) license (http://creativecommons.org/licenses/by/4.0/).
Share and Cite
Al-Aboosi, F.Y.; El-Halwagi, M.M. A Stochastic Optimization Approach to the Design of Shale Gas/Oil Wastewater Treatment Systems with Multiple Energy Sources under Uncertainty. Sustainability 2019, 11, 4865. https://doi.org/10.3390/su11184865
Al-Aboosi FY, El-Halwagi MM. A Stochastic Optimization Approach to the Design of Shale Gas/Oil Wastewater Treatment Systems with Multiple Energy Sources under Uncertainty. Sustainability. 2019; 11(18):4865. https://doi.org/10.3390/su11184865
Chicago/Turabian StyleAl-Aboosi, Fadhil Y., and Mahmoud M. El-Halwagi. 2019. "A Stochastic Optimization Approach to the Design of Shale Gas/Oil Wastewater Treatment Systems with Multiple Energy Sources under Uncertainty" Sustainability 11, no. 18: 4865. https://doi.org/10.3390/su11184865
APA StyleAl-Aboosi, F. Y., & El-Halwagi, M. M. (2019). A Stochastic Optimization Approach to the Design of Shale Gas/Oil Wastewater Treatment Systems with Multiple Energy Sources under Uncertainty. Sustainability, 11(18), 4865. https://doi.org/10.3390/su11184865

