Using Multiple Discriminant Analysis for the Assignment of Initial Water Entitlements at River Basin-Level under the Strictest Water Resources Management System Constraints in China
Abstract
1. Introduction
- Firstly, theoretical studies on the assignment of initial water entitlements at the province-level, which have gradually developed from using the multi-objective method [31,32,33,34,35,36,37,38] and the method by coupling with multi-model [28,39,40,41], and have now progressed to establish the dual control models of water quantity and quality [42,43,44,45,46]. Though these studies made some progress based on optimization modeling, little attention was paid to the government reserved water which should be considered simultaneously during the assignment of initial water entitlements.
- Secondly, along with considerations of the ecological environmental protection and the social sustainable development, subsequent studies start to concern the assignment of government reserved water at the river basin-level. Recently, studies about this part include four categories, namely the necessity of government reserved water [47], the assignment principles of government reserved water [48], the assignment method (a combination of case-based reasoning and quota method [49,50], the reasoning method [51]), the basic constitution and order of precedence for the assignment of government reserved water [52].
- And finally, theoretical studies on coupled and coordinated assignment in the water resource system. Coupling is a term of physics which refers to the interaction between subsystems and their sub-elements. Some studies have developed models to analyze the coordinated and coupled development between the water resource system and another system, namely urban economy and water use efficiency [53], water resources scarcity and social adaptation capacity [54], ecology-economy-society system [55], water resource and urban development [56]. However, no attempt has been made to couple the assignment subsystems of initial water entitlements at the province-level and government reserved water at the river basin-level. Furthermore, under the new background of implementing SWRMS in China, the existing studies barely abide to the context of the new guidance of “Three Red Lines”. Therefore, within the framework of the strictest water resources management, it is urgent to ensure coupling and coordination between two subsystems to acquire the rational assignment plans of initial water entitlements of the basin.
2. Materials
2.1. Study Area
2.2. Data
3. Methodology
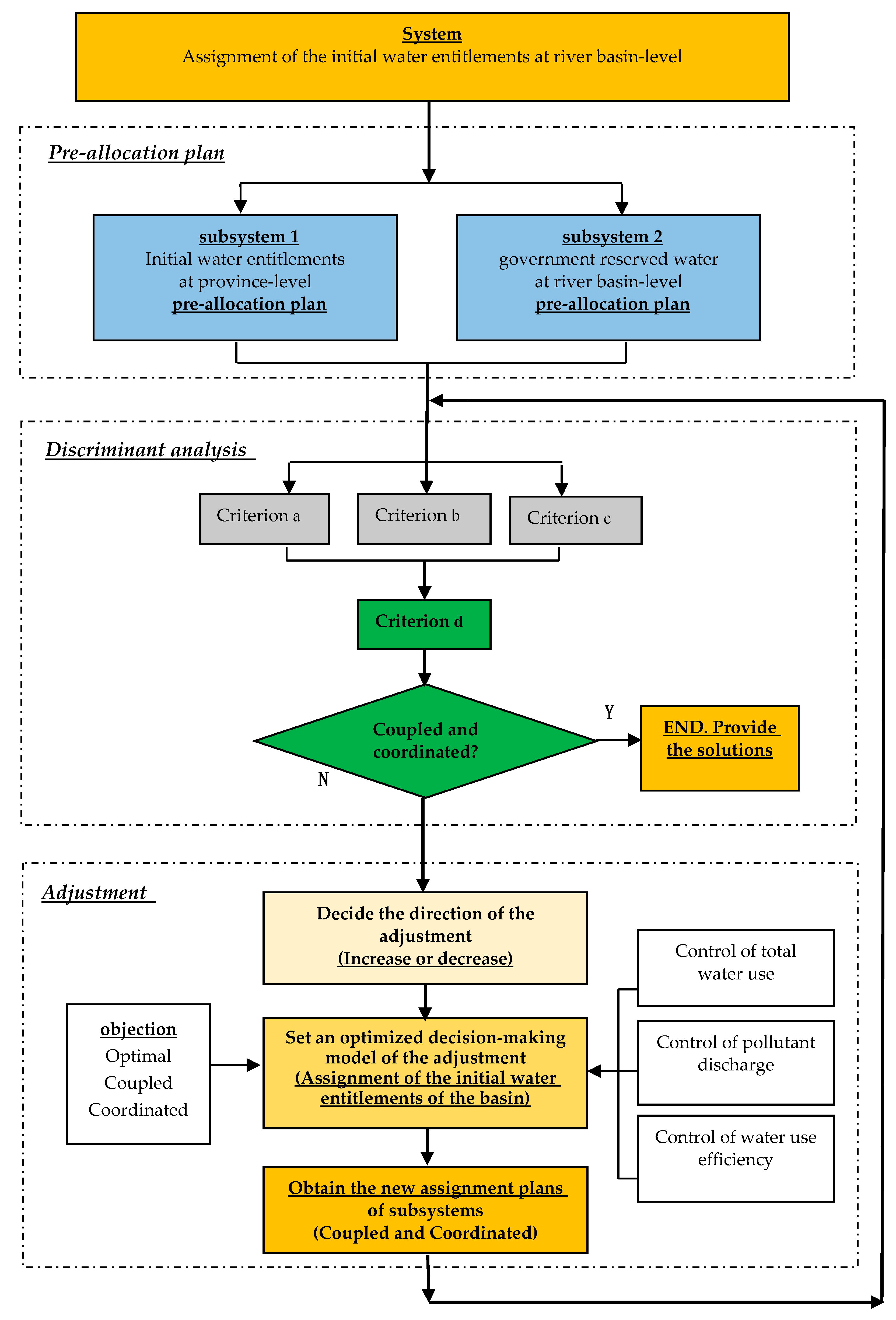
3.1. Description of the Outline
3.1.1. Phase I: Discriminant Analysis of the Pre-Allocation Plan
- Criteria a: the total water use criteria. For the two pre-allocation plans of the subsystems, the total water use should be kept to the satisfying requirements of “the first red line control” at both the province-level and the river basin-level.
- Criteria b: the pollutant discharge criteria. For those two pre-allocation plans of the subsystems, the pollutant discharge should achieve demands of “the second red line control” at both the province-level and the river basin-level.
- Criteria c: the water use efficiency criteria. For the two pre-allocation plans of the subsystems, water use efficiency should meet the requirements of “the third red line control” at the province-level and the river basin-level.
- Criteria d: the coupling and coordination criteria. Based on criteria a, criteria b and criteria c, the coupling and coordination criterion should be applied to assess whether the two subsystems are well coordinated.
3.1.2. Phase II: Adjustment for the Pre-Allocation Plan
- Step 1: Decide the direction of the adjustment of the pre-allocation plans for the two subsystems. We should identify the increase or the decrease direction of each subsystem according to the assessment based on criteria a, criteria b and criteria c.
- Step 2: Establish an optimal decision-making model for the adjustment of the assignment of the initial water entitlements of the basin. First, set the optimized object functions for the purpose of promoting the coupling and coordination between the two subsystems. Second, we should design constraint conditions in terms of the control of total water use, pollutant discharge and water use efficiency. Then, we can obtain an optimal assignment model for the adjustment of the initial water entitlements at the river basin-level. And with the feedback of the adjusted pre-allocation plans, we should repeat Step 1 and Step 2 again until the ultimate assignment of the initial water entitlements satisfies the requirements of all of the discriminant criteria.
3.2. Criteria Design
3.2.1. Criteria a: Discriminant Criteria of the Total Water Use
- Criterion a1: discriminant of the total water use in a basin is expressed by Equation (2).where is the control quota (the red line) for the total water use of the basin.
- Criterion a2: the discriminant of the total water use in different provinces is presented by Equation (3).where is the control quota (the red line) for the total water use of the province ,.
- Criterion a3: the discriminant analysis of the rationality for the proportion of the water amount between the government reserved water and the available water of the basin. It can be illustrated by Equation (4).where is the rational interval for the proportion of the water amount between the government reserved water and the available water of the basin.
- Criterion a4: the discriminant analysis of the rationality for the quantity structure of water entitlements between different provinces. Set to the population of province . Set to the irrigated area of province . Set to the GDP of province . Let denote the current water use of the province . According to “province pair” , its weighted comprehensive ratio of the social economic indicator is presented by Equation (5).where , is the weight coefficient. This can be obtained by considering the actual provincial situation and the expert opinion approach together. The ratio of the water allocation between province and province should maintain a certain relationship to match each other. It can be expressed by Equation (6).where , , and are coefficients of the lower limit and upper limit which respectively reflect the matching relationship between the initial water entitlements at the province-level and comprehensive socio-economic indexes.
3.2.2. Criteria b: Discriminant Criteria of the Total Pollutant Discharge
- Criterion b1: the discriminant analysis for the total pollutant discharge of the basin can be presented by Equation (7).where is the coefficient of the unit pollutant discharge for province , is the coefficient of the unit pollutant discharge for the public water use and is the control quota (the red line) for the total pollutant discharge of the basin.
- Criterion b2: the discriminant analysis for the pollutant discharge in different provinces can be presented by Equation (8).where is the control quota (the red line) for the pollutant discharge of province ,.
- Criterion b3: The ratio of pollutant discharge between province and province should have a matching relationship with . It can be presented by Equation (9).where , and are coefficients of the lower limit and upper limit which respectively reflect the matching relationship between the pollutant discharge of the province and comprehensive socio-economic indexes.
3.2.3. Criteria c: Discriminant Criteria of Water Use Efficiency
- Criterion c1: the discriminant analysis for the water use efficiency of the basin can be expressed by Equation (10).where is the GDP of the basin and is the control quota (the red line) for the water use amount per ten thousand yuan GDP of the basin.
- Criterion c2: the discriminant analysis for the water use efficiency of the province can be set by Equation (11).where is the GDP of province and is the control quota (the red line) for the water use amount per ten thousand yuan GDP of the province.
3.2.4. Criteria d: Comprehensive Discriminant Analysis (Coupling and Coordination)
3.3. An Adjusted Decision-Making Model on the Assignment for the Initial Water Entitlements of the Basin
- (1) Considering criterion a1, criterion b1 and criterion c1, if any of them failed to pass, we should decrease the amount of the initial water entitlements of these two subsystems simultaneously.
- (2) If criterion a1, criterion b1 and criterion c1 can be passed, however any one of criterion a2, criterion b2 and criterion c2 failed to pass, then we should decrease the amount of water entitlements for province . Here, we can define , and is the province set for decreasing water entitlements.
- (3) When all of these criterion a1, criterion b1, criterion c1, criterion a2, criterion b2 and criterion c2 can be passed, we should observe criterion a3. If , the amount of the government reserved water should be increased and the total amount of initial water entitlements at the province-level should be decreased. If , the reverse is true. The quantity of the government reserved water should be decreased, and the total amount of initial water entitlements at the province-level should be increased. Furthermore, according to criterion a4, we can decide the specific province set of pre-allocation plans that needs to adjust. That is, if , then define , where is the province set for decreasing water entitlements. If , then define , where is the province set for increasing water entitlements.
4. Discussion
4.1. Discriminant Analysis of the Pre-Allocation Plans
4.1.1. Criteria a: Discriminant Analysis of the Total Water Use
4.1.2. Criteria b: Discriminant Analysis for the Total Pollutant Discharge
4.1.3. Criteria c: Discriminant Analysis for Water Use Efficiency
4.1.4. Criteria d: Comprehensive Discriminant Analysis
4.2. Plan Adjustment
5. Conclusions
Author Contributions
Funding
Acknowledgments
Conflicts of Interest
References
- Simon, L.L.; Mark, A.M. Defining the Anthropocene. Nature 2015, 519, 171–180. [Google Scholar]
- Wei, Y.P.; Zhang, Z.Q. Theory and Practice of Socio-Hydrology; Science Press: Beijing, China, 2018. [Google Scholar]
- Peng, J.; Tian, L.; Liu, Y.X.; Zhao, M.Y.; Hu, Y.N.; Wu, J.S. Ecosystem services response to urbanization in metropolitan areas: Thresholds identification. Sci. Total Environ. 2017, 608, 706–714. [Google Scholar] [CrossRef] [PubMed]
- Srinivasan, V.; Sanderson, M.; Garcia, M.; Konar, M.; Blöschl, G.; Sivapalan, M. Prediction in a socio-hydrological world. Hydrol. Sci. J. 2017, 62, 338–345. [Google Scholar] [CrossRef]
- Blair, P.; Buytaert, W. Socio-hydrological modeling: A review asking “why, what and how”? Hydrol. Earth Syst. Sci. 2016, 20, 443–447. [Google Scholar] [CrossRef]
- Rodell, M.; Famiglietti, J.S.; Wiese, D.N.; Reager, J.T.; Beaudoing, H.K.; Landerer, F.W.; Lo, M.-H. Emerging trends in global freshwater availability. Nature 2018, 557, 651–659. [Google Scholar] [CrossRef] [PubMed]
- World Economic Forum. The Global Risks 2018, 13th ed.; World Economic Forum: Geneva, Switzerland, 2018. [Google Scholar]
- Tiziano, D.; Scott, K. Are we in deep water? Water scarcity and its limits to economic growth. Ecol. Econ. 2017, 142, 130–147. [Google Scholar]
- Ge, M.; Wu, F.P.; Chen, X.P. A coupled allocation for regional initial water rights in Dalinghe Basin, China. Sustainability 2017, 9, 428. [Google Scholar] [CrossRef]
- Chinese State Council. Advice on Applying the Strictest Water Resources Management. 2012. Available online: http://www.gov.cn/zhuanti/2015-06/13/content_2878992.htm (accessed on 15 February 2012).
- Global Water Partnership. China’s Water Resources Management Challenge: The ‘Three Red Lines’; Elanders: Mölnlycke, Sweden, 2015. [Google Scholar]
- Endo, T.; Kakinuma, K.; Yoshikawa, S.; Kanae, S. Are water markets globally applicable? Environ. Res. Lett. 2018, 13, 034032. [Google Scholar] [CrossRef]
- Alarcón, J.; Juana, L. The Water Markets as Effective Tools of Managing Water Shortages in an Irrigation District. Water Resour. Manag. 2016, 30, 2611–2625. [Google Scholar] [CrossRef]
- Grafton, R.Q.; Horne, J.; Wheeler, S.A. On the Marketization of Water: Evidence from the Murray-Darling Basin, Australia. Water Resour. Manag. 2016, 30, 913–926. [Google Scholar] [CrossRef]
- Bayer, R.; Loch, A. Experimental evidence on the relative efficiency of forward contracting and tradable entitlements in water markets. Water Resour. Econ. 2017, 20, 1–15. [Google Scholar] [CrossRef]
- Wheeler, S.A.; Loch, A.C.; Lin, M.; Grafton, R.Q. Developing a Water Market Readiness Assessment Framework. J. Hydrol. 2017, 552, 807–820. [Google Scholar] [CrossRef]
- Garbe, J.; Beevers, L. Modeling the impacts of a water trading scheme on freshwater habitats. Ecol. Eng. 2017, 105, 284–295. [Google Scholar] [CrossRef]
- Eiji, S. Nontransferable water rights and technical inefficiency in the Japanese water supply industry. Water Resour. Econ. 2015, 11, 13–21. [Google Scholar]
- Bekchanov, M.; Bhaduri, A.; Ringler, C. Potential gains from water rights trading in the Aral Sea Basin. Agric. Water Manag. 2015, 152, 41–56. [Google Scholar] [CrossRef]
- Wheeler, S.A.; Zuo, A.; Bjornlund, H. Investigating the delayed on-farm consequences of selling water entitlements in the Murray-Darling Basin. Agric. Water Manag. 2014, 145, 72–82. [Google Scholar] [CrossRef]
- Qureshi, M.E.; Shi, T.; Qureshi, S.; Proctor, W. Removing barriers to facilitate efficient water markets in the Murray-Darling Basin of Australia. Agric. Water Manag. 2009, 96, 1641–1651. [Google Scholar] [CrossRef]
- Jiang, Q.; Grafton, R.Q. Economic effects of climate change in the Murray-Darling Basin. Aust. Agric. Syst. 2012, 110, 10–16. [Google Scholar] [CrossRef]
- Coase, R.H. The Problem of Social Cost. J. Law Econ. 1960, 3, 1–44. [Google Scholar] [CrossRef]
- Richter, B. Water Markets: A New Tool for Securing Urban Water Supplies? J. Am. Water Works Assoc. 2014, 3, 26–28. [Google Scholar] [CrossRef]
- Elizabeth, K.D.; Leila, M.H. Framing community entitlements to water in Accra, Ghana: A complex reality. Geoforum 2017, 82, 26–39. [Google Scholar]
- Wang, H.; Dang, L.; Xie, X.; Qi, Y. Theory and Practice on Allocation of Initial Water Entitlements in a Watershed; China Water Power Press: Beijing, China, 2008. (In Chinese) [Google Scholar]
- Lia, D.; Richard, A.; Erick, S.; Tang, S.; Zhang, Y.; Niu, Z.C.; Liu, H.L.; Yua, H.X. Structure and spatial patterns of macrobenthic community in Tai Lake, a large shallow lake, China. Ecol. Indic. 2016, 61, 179–187. [Google Scholar] [CrossRef]
- Ge, M.; Wu, F.P.; You, M. Initial Provincial Water Rights Dynamic Projection Pursuit Allocation Based on the Most Stringent Water Resources Management: A Case Study of Taihu Basin, China. Water 2017, 9, 35. [Google Scholar] [CrossRef]
- Liu, Y.M.; Chen, W.; Li, D.H.; Huang, Z.B.; Shen, Y.W.; Liu, Y.D. Cyanobacteria-cyanotoxin/-contaminations and eutrophication status before Wuxi drinking water crisis in Lake Taihu, China. J. Environ. Sci. 2011, 23, 575–581. [Google Scholar] [CrossRef]
- Li, J.Y.; Su, L.; Wei, F.H.; Yang, J.H.; Jin, L.; Zhang, X.W. Bioavailability-based assessment of aryl hydrocarbon receptor-mediated activity in Lake Tai Basin from Eastern China. Sci. Total Environ. 2016, 544, 987–994. [Google Scholar] [CrossRef] [PubMed]
- Xevi, E.; Khan, S. A Multi-objective Optimization Approach to Water Management. J. Environ. Manag. 2005, 77, 269–277. [Google Scholar] [CrossRef] [PubMed]
- Read, L.; Madani, K.; Inanloo, B. Optimality versus stability in water resource allocation. J. Environ. Manag. 2014, 133, 343–354. [Google Scholar] [CrossRef] [PubMed]
- Yang, W.; Sun, D.Z. A Genetic Algorithm-based Fuzzy Multi-objective Programming Approach for Environmental Water Allocation. Water Sci. Technol. Water Supply 2006, 6, 43–50. [Google Scholar] [CrossRef]
- Wu, F.P.; Ge, M. Initial allocation model for water right of the first hierarchy. J. Hohai Univ. 2005, 2, 216–219. [Google Scholar]
- Ge, M.; Wu, F.P. Initial allocation model for water right of the second hierarchy. J. Hohai Univ. 2005, 33, 592–594. [Google Scholar]
- Wu, F.P.; Ge, M. Method for interactive water right initial allocation based on harmoniousness judgment. J. Hohai Univ. 2006, 1, 104–107. [Google Scholar]
- Wu, D.; Wu, F.P. Evaluation of the cooperative development validity among regions based on water entitlements initial allocation. Soft Sci. 2011, 25, 80–83. [Google Scholar]
- Wu, D.; Wu, F.P. Optimization of industry oriented initial water entitlements allocation system. Adv. Sci. Technol. Water Resour. 2012, 32, 39–44. [Google Scholar]
- Condon, L.E.; Maxwell, R.M. Implementation of a linear optimization water allocation algorithm into a fully integrated physical hydrology model. Adv. Water Resour. 2013, 60, 135–147. [Google Scholar] [CrossRef]
- Wu, F.P.; Chen, Y.P. Research on the Harmonious Allocation Method of Initial Water Entitlements in a Basin; China Water Power Press: Beijing, China, 2010. [Google Scholar]
- Wu, D.; Wu, F.P. The bi-level optimization model of the compound system for basin initial water right allocation. Syst. Eng. Theory Prac. 2012, 32, 196–202. [Google Scholar]
- Wang, Z.Z.; Zhang, L.L.; Wang, Y.T.; Jing, J.L.; Cheng, L. Preliminary theoretical framework of water resources operation based on initial two-dimensional water rights in a basin. Adv. Water Sci. 2012, 23, 590–598. [Google Scholar]
- Zhang, L.N.; Wu, F.P.; Jia, P. A preliminary theoretical framework of basin initial water entitlements allocation from a coupling perspective and when constrained by the strictest water resources management system. Resour. Sci. 2014, 36, 2240–2247. [Google Scholar]
- Ge, M.; Wu, F.-P.; You, M. Provincial Initial Water Rights Incentive Allocation Model with Total Pollutant Discharge Control. Water 2016, 8, 525. [Google Scholar] [CrossRef]
- Dou, M.; Wang, Y.Y. The construction of a water rights system in China that is suited to the strictest water resources management system. Water Sci. Technol. Water Supply 2016, 17, 238–245. [Google Scholar] [CrossRef]
- Jenifer, L.T.; Allan, L.C. Can existing practices expected to lead to improved on-farm water use efficiency enable irrigators to effectively respond to reduced water entitlements in the Murray–Darling Basin? J. Hydrol. 2015, 528, 613–620. [Google Scholar]
- Wang, H.; Wang, J.H.; Qin, D.Y. Research advances and direction on the theory and practice of reasonable water resources allocation. Adv. Water Sci. 2004, 15, 123–128. [Google Scholar]
- Zhou, Y.; Wu, F.-P.; Chen, Y.P. Research status and motive analysis of governmental reserved water. Adv. Sci. Technol. Water Resour. 2012, 32, 83–88. [Google Scholar]
- Zhou, Y.; Wu, F.-P.; Chen, Y.P. Emergency reserved water demand estimation for public events of accidental water source pollution. J. Nat. Resour. 2013, 28, 1426–1437. [Google Scholar]
- Cheng, T.J.; Wu, F.-P. Application of reasoning method of improved case to forecast of reserved water for governmental emergency. J. Water Resour. Water Eng. 2016, 27, 1–5. [Google Scholar]
- Xie, X.M.; Wang, Z.Z.; Wang, J.H.; Chi, P.C. Analysis on determination method of government-reserved water quantities for initial water right allocation in Song-Liao rivers basin. J. China Inst. Water Resour. Hydropower Res. 2006, 4, 128–132. [Google Scholar]
- Shen, D.J.; Wang, J.H.; Xie, X.M. Research on use principle and management model of governmental reserved water. China Water Resour. 2006, 34–37. [Google Scholar] [CrossRef]
- Sun, A.J.; Dong, Z.C.; Zhang, X.Y. Coupling Degree between Urban Economy and Technical Efficiency of Water Use in China. Resour. Sci. 2008, 30, 446–453. [Google Scholar]
- Liu, L.P.; Tang, D.S. Evaluation and coupling coordination analysis on water resources scarcity and social adaptation capacity. J. Arid Land Resour. Environ. 2014, 28, 13–19. [Google Scholar]
- Wang, Q.; Tang, F.H. Evaluation of the coupling coordination development of ecology-economy-society system. Econ. Geogr. 2015, 35, 161–202. [Google Scholar]
- Yin, F.Y.; Gong, B.; Wang, Y. The coupling mechanism of water environment and urbanization. Seeker 2016, 1, 84–88. [Google Scholar]
- Yan, Z.Q.; Wang, H.; Sang, X.F.; Chu, J.Y.; Liu, Y. Dynamical management for total amount control of water resources utilization based on fuzzy cluster analysis and sequential decision. J. China Inst. Water Resour. Hydropower Res. 2017, 14, 161–169. [Google Scholar]
- Jin, J.L.; Fei, Z.Y.; Li, J.Q.; Zhou, Y.L. Method for evaluating the regional drought resistance ability based on the analysis of water balance between supply and demand with different water frequencies. J. Hydraul. Eng. 2013, 44, 687–693. [Google Scholar]
- Hou, B.D.; Gao, E.K.; Wu, Y.X.; Zhan, X.Z.; Wang, G.X.; Wu, K. Water resources demand hierarchy theory and preliminary practice. Adv. Water Sci. 2014, 25, 897–906. [Google Scholar]
- Wei, G.H.; Zhang, L.C.; Jiang, Z.Y. Quantitative Analysis on Runoff Loss in Upper and Middle Reaches of Tarim River. Pearl River 2018, 39, 34–37. [Google Scholar]
- Wang, S.; Cheng, C.T.; Wu, X.Y.; Li, B.J. Application of self-adaptive chaos whole annealing genetic algorithm to optimal operation of hydropower station groups. J. Hydroelectr. Eng. 2014, 33, 63–71. [Google Scholar]


| Index | Population (Hundred Million People) | Irrigated area (Hundred Million Ha) | GDP (Hundred Million Yuan) | Current Water Consumption Amount (Hundred Million M3) |
|---|---|---|---|---|
| Jiangsu province | 1504.00 | 208.46 | 47,225.51 | 193.5 |
| Zhejiang Province | 655.45 | 254.43 | 27,129.68 | 50.1 |
| Shanghai | 1981.78 | 230.65 | 45,293.19 | 99.7 |
| Pre-Allocation Plans in Different Provinces | Jiansu Province | Zhejiang Province | Shanghai | ||
|---|---|---|---|---|---|
| Subsystem 1 | Amount of initial water entitlements at province-level | = 176.99 | = 93.11 | = 85.3 | |
| Subsystem 2 | Amount of government reserved water of the basin | Public water use for different provinces | = 2.50 | = 1.03 | = 1.21 |
| Public water use for Lake Tai Basin | = 3.16 | ||||
| Result | Discriminant Conditions |
|---|---|
| Uncoordinated | Fail to pass any of the criteria: criterion a1, criterion a2, criterion b1, criterion b2, criterion c1 and criterion c2. |
| Less Coordinated | Pass criterion a1, criterion a2, criterion b1, criterion b2, criterion c1 and criterion c2. However, at the same time, fail to pass any of criterion a3, criterion a4 and criterion b3. |
| Coordinated | Pass all criteria, namely criterion a1, criterion a2, criterion a3, criterion a4, criterion b1, criterion b2, criterion b3, criterion c1 and criterion c2. |
| Province Pair | Discriminant Results | ||||
|---|---|---|---|---|---|
| 1.91 | 2.41 | 1.69 | 3.86 | , Pass | |
| 2.07 | 1.27 | 0.89 | 2.03 | , Fail to pass | |
| 1.09 | 0.61 | 0.43 | 0.98 | , Fail to pass |
| Province Pair | Discriminant Results | ||||
|---|---|---|---|---|---|
| 2.20 | 2.41 | 1.81 | 3.85 | , Pass | |
| 1.95 | 1.27 | 0.95 | 2.03 | , Pass | |
| 0.88 | 0.61 | 0.46 | 0.98 | , Pass |
| Adjusted Assignment Plans in Different Provinces | Jiansu Province | Zhejiang Province | Shanghai City | ||
|---|---|---|---|---|---|
| Subsystem 1 | Amount of the initial water entitlements at province-level | = 169.97 | = 83.12 | = 85.3 | |
| Subsystem 2 | Amount of the government reserved water at river basin-level | Public water use for different provinces | = 7.89 | = 3.26 | = 3.80 |
| Public water use for Lake Tai Basin | = 9.96 | ||||
© 2018 by the authors. Licensee MDPI, Basel, Switzerland. This article is an open access article distributed under the terms and conditions of the Creative Commons Attribution (CC BY) license (http://creativecommons.org/licenses/by/4.0/).
Share and Cite
Ge, M.; Wu, F.; Chen, X. Using Multiple Discriminant Analysis for the Assignment of Initial Water Entitlements at River Basin-Level under the Strictest Water Resources Management System Constraints in China. Sustainability 2018, 10, 4414. https://doi.org/10.3390/su10124414
Ge M, Wu F, Chen X. Using Multiple Discriminant Analysis for the Assignment of Initial Water Entitlements at River Basin-Level under the Strictest Water Resources Management System Constraints in China. Sustainability. 2018; 10(12):4414. https://doi.org/10.3390/su10124414
Chicago/Turabian StyleGe, Min, Fengping Wu, and Xiaoping Chen. 2018. "Using Multiple Discriminant Analysis for the Assignment of Initial Water Entitlements at River Basin-Level under the Strictest Water Resources Management System Constraints in China" Sustainability 10, no. 12: 4414. https://doi.org/10.3390/su10124414
APA StyleGe, M., Wu, F., & Chen, X. (2018). Using Multiple Discriminant Analysis for the Assignment of Initial Water Entitlements at River Basin-Level under the Strictest Water Resources Management System Constraints in China. Sustainability, 10(12), 4414. https://doi.org/10.3390/su10124414
