A Comprehensive Overview of the Development and Research of Energy Savings of Electric Wheel Loader
Abstract
1. Introduction
2. Types of WLs
3. Innovation and Application of Mechanical Components
3.1. The Improvement of the Hydraulic System
3.2. The Focus on Drivetrain
3.3. Optimization Research on Buckets
4. Improvement of Batteries and Charging System
5. Torque Distribution for EWLs
5.1. Single-Motor Drive Torque Distribution
5.2. Dual-Motor Drive Torque Distribution
5.3. Shoveling Features and Torque Distribution for EWLs
6. Energy-Saving Control of EWLs
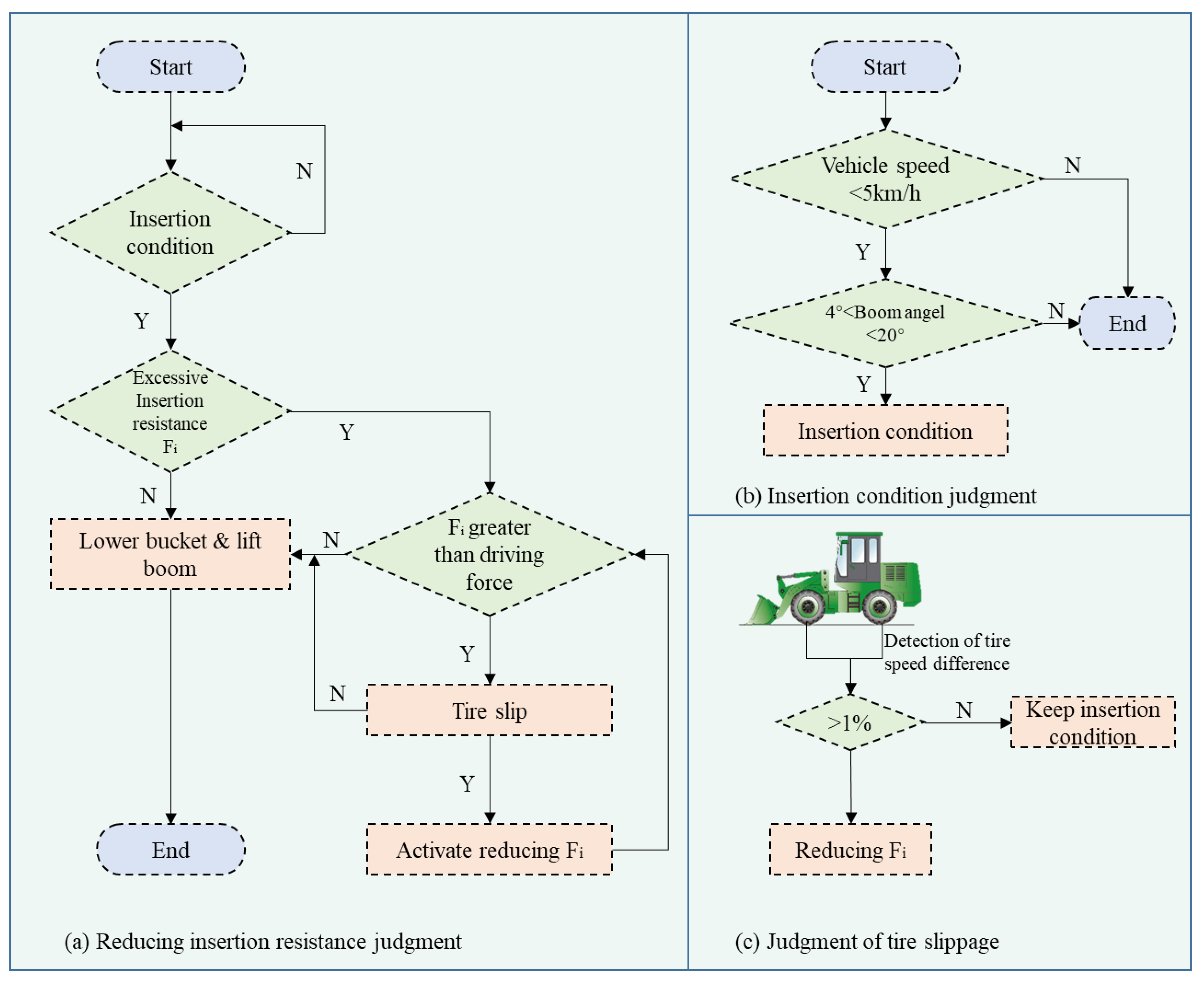
6.1. Reducing Resistance
6.2. Optimized Control Strategies
6.3. Intelligent Control Algorithms
7. Assisted Driving of WL
7.1. Drive Anti-Slip Control
7.2. Bucket Assist Control
7.3. Autonomous Driving
8. Discussion and Recommendations
8.1. The Structure Improvement of EWL
- The coupling of an electric motor or hydraulic motor with the engine can effectively improve performance at lower speeds, where the engine’s torque is typically lower. This is particularly advantageous because WLs usually operate at lower speeds during work cycles.
- For engine-only driven WLs, the engine must remain running when the machine is stationary during certain work cycles (e.g., in the dumping material stage). In contrast, with a hybrid drive, the engine can be turned off, as the electric motor or hydraulic accumulator can provide sufficient torque for startup.
- In hybrid mode, the engine can operate within its most fuel-efficient speed range to either drive or generate power, as long as optimal control strategies are in place.
8.2. Energy Efficiency and Working Efficiency
8.3. Assisted Driving for Future Exploration
Author Contributions
Funding
Institutional Review Board Statement
Informed Consent Statement
Data Availability Statement
Acknowledgments
Conflicts of Interest
Abbreviations
| AC | Alternative current |
| AMT | Automatic manual transmission |
| DC | Direct current |
| DCT | Dual clutch transmission |
| DEM | Discrete element method |
| DEWL | Distributed electric wheel loader |
| ECU | Electronic control unit |
| EV | Electric vehicle |
| EWL | Electric wheel loader |
| FEM | Finite element method |
| GA-BP | Genetic algorithm–backpropagation |
| GPS | Global Positioning System |
| HMPRT | Hydraulic mechanical power reflux transmission |
| HV | High-voltage |
| ICE | Internal combustion engine |
| IM | Induction motor |
| IPSO | Improved particle swarm optimization |
| LQR | Linear quadratic regulator |
| MPC | Model predictive control |
| PID | Proportional–integral–derivative |
| PMSM | Permanent magnet synchronous motor |
| PSO-SVM | Particle swarm optimization support vector machine |
| SQP | Sequential quadratic programming |
| SRM | Switched reluctance motor |
| SVD-UKF | Singular value decomposition unscented Kalman filter |
| T/C | Torque converter |
| WL | Wheel loader |
References
- Koszałka, G.; Dębski, H.; Dziurka, M.; Kaczor, M. Design of a frame to a semi low-loader. J. KONES 2011, 18, 215–223. [Google Scholar]
- Wang, S.; Yin, Y.; Wu, Y.; Hou, L. Modeling and Verification of an Acquisition Strategy for Wheel Loader’s Working Trajectories and Resistance. Sensors 2022, 22, 5993. [Google Scholar] [CrossRef] [PubMed]
- Parekh, D.; Poddar, N.; Rajpurkar, A.; Chahal, M.; Kumar, N.; Joshi, G.P.; Cho, W. A review on autonomous vehicles: Progress, methods and challenges. Electronics 2022, 11, 2162. [Google Scholar] [CrossRef]
- Ehsani, M.; Singh, K.V.; Bansal, H.O.; Mehrjardi, R.T. State of the art and trends in electric and hybrid electric vehicles. Proc. IEEE 2021, 109, 967–984. [Google Scholar] [CrossRef]
- Fei, X.; Han, Y.; Wong, S.V. An Overview of and Prospects for Research on Energy Savings in Wheel Loaders. Automot. Exp. 2023, 6, 133–148. [Google Scholar] [CrossRef]
- Swedes, T.A. Electrification of Diesel-Based Powertrains for Heavy Vehicles. Master’s Thesis, Purdue University Graduate School, West Lafayette, IN, USA, 2021. [Google Scholar]
- Zhang, H.; Wang, F.; Xu, B.; Fiebig, W. Extending battery lifetime for electric wheel loaders with electric-hydraulic hybrid powertrain. Energy 2022, 261, 125190. [Google Scholar] [CrossRef]
- Haddock, K. Giant Earthmovers: An Illustrated History; MotorBooks International: Osceola, WI, USA, 1998. [Google Scholar]
- Haycraft, W.R. History of construction equipment. J. Constr. Eng. Manag. 2011, 137, 720–723. [Google Scholar] [CrossRef]
- Holian, M.; Pyeon, J.-H. Analyzing the Potential of Hybrid and Electric Off-Road Equipment in Reducing Carbon Emissions from Construction Industries. Mineta Transportation Institute. 2017. Available online: https://transweb.sjsu.edu/research/Analyzing-Potential-Hybrid-and-Electric-Road-Equipment-Reducing-Carbon-Emissions-Construction-Industries (accessed on 11 January 2025).
- He, X.; Jiang, Y. Review of hybrid electric systems for construction machinery. Autom. Constr. 2018, 92, 286–296. [Google Scholar] [CrossRef]
- Hou, L.; Lin, H.; Wang, S.; Chen, Y.; Su, D. Feature-Based sensor configuration and working-stage recognition of wheel loader. Autom. Constr. 2022, 141, 104401. [Google Scholar] [CrossRef]
- Dadhich, S.; Sandin, F.; Bodin, U.; Andersson, U.; Martinsson, T. Field test of neural-network based automatic bucket-filling algorithm for wheel-loaders. Autom. Constr. 2019, 97, 1–12. [Google Scholar] [CrossRef]
- Li, J. Reviewing 2024: Electrification, Green Transformation, and Intelligentization Become the Key Development Directions of the Industry. Available online: https://www.ccm-1.com/news/6417.html (accessed on 16 November 2024).
- Lin, T.; Lin, Y.; Ren, H.; Chen, H.; Chen, Q.; Li, Z. Development and key technologies of pure electric construction machinery. Renew. Sustain. Energy Rev. 2020, 132, 110080. [Google Scholar] [CrossRef]
- Chen, Y.; Ni, L.; Liu, K. Innovation efficiency and technology heterogeneity within China’s new energy vehicle industry: A two-stage NSBM approach embedded in a three-hierarchy meta-frontier framework. Energy Policy 2022, 161, 112708. [Google Scholar] [CrossRef]
- Yang, Z.; Wang, J.; Han, Y. A novel real-time center of gravity estimation method for wheel loaders with front/rear-axle-independent electric driving. J. Control Sci. Eng. 2021, 2021, 6621060. [Google Scholar] [CrossRef]
- Madau, R.; Colombara, D.; Alexander, A.; Vacca, A.; Mazza, L. An online estimation algorithm to predict external forces acting on a front-end loader. Proc. Inst. Mech. Eng. Part I J. Syst. Control Eng. 2021, 235, 1678–1697. [Google Scholar] [CrossRef]
- Oh, K.; Yun, S.; Ko, K.; Ha, S.; Kim, P.; Seo, J.; Yi, K. Gear ratio and shift schedule optimization of wheel loader transmission for performance and energy efficiency. Autom. Constr. 2016, 69, 89–101. [Google Scholar] [CrossRef]
- Zhang, H.; Wang, F.; Lin, Z.; Xu, B. Optimization of speed trajectory for electric wheel loaders: Battery lifetime extension. Appl. Energy 2023, 351, 121865. [Google Scholar] [CrossRef]
- Lin, Z.; Wang, F.; Xu, B. Improving Wheel Loader Energy Efficiency With a Series Electric Hybrid Powertrain. In Proceedings of the BATH/ASME 2022 Symposium on Fluid Power and Motion Control, Bath, UK, 14–16 September 2022; American Society of Mechanical Engineers: New York City, NY, USA, 2022; pp. 14–16. [Google Scholar] [CrossRef]
- Yue, N.; Liu, X.H. Research on the Resistance Acting on the Bucket during Shovelling. Adv. Mater. Res. 2013, 787, 778–781. [Google Scholar] [CrossRef]
- Coetzee, C.J.; Els, D.N.J. The numerical modelling of excavator bucket filling using DEM. J. Terramechanics 2009, 46, 217–227. [Google Scholar] [CrossRef]
- Segla, S. Kinematic analysis and optimization of a wheel loader mechanism. Manuf. Technol. 2018, 18, 309–314. [Google Scholar] [CrossRef]
- Mustayen, A.; Rasul, M.; Wang, X.; Negnevitsky, M.; Hamilton, J. Remote areas and islands power generation: A review on diesel engine performance and emission improvement techniques. Energy Convers. Manag. 2022, 260, 115614. [Google Scholar] [CrossRef]
- Tan, D.; Tan, J.; Peng, D.; Fu, M.; Zhang, H.; Yin, H.; Ding, Y. Study on real-world power-based emission factors from typical construction machinery. Sci. Total Environ. 2021, 799, 149436. [Google Scholar] [CrossRef] [PubMed]
- Xu, L.; Hou, X. Power matching on loader engine and hydraulic torque converter based on typical operating conditions. Trans. Chin. Soc. Agric. Eng. 2015, 31, 80–84. [Google Scholar]
- Huang, H.; Zou, N. Test and Research on Transmission Efficiency of Torque Convertor for Loaders. Constr. Mach. Equip. 2015, 46, 7, 8 and 28–32. [Google Scholar]
- Li, W.; Wang, A.; Li, X.; Zhang, Q. Performance optimization of the design space of torque converter’s blade angle under the condition of driving cycle. J. Harbin Eng. Univ. 2017, 38, 1781–1785. [Google Scholar]
- Zhongping, Q. Analysis and Improvement of Bulldozing Efficiency of Wheel Loader. Equip. Manuf. Technol. 2020, 2020, 115–117+154. [Google Scholar]
- Wen, Q.; Wang, F.; Xu, B.; Sun, Z. Improving the Fuel Efficiency of Compact Wheel Loader with a Series Hydraulic Hybrid Powertrain. IEEE Trans. Veh. Technol. 2020, 69, 10700–10709. [Google Scholar] [CrossRef]
- Kan, Y.; Sun, D.; Luo, Y.; Ma, K.; Shi, J. Optimal design of power matching for wheel loader based on power reflux hydraulic transmission system. Mech. Mach. Theory 2019, 137, 67–82. [Google Scholar] [CrossRef]
- Oh, K.; Kim, H.; Ko, K.; Kim, P.; Yi, K. Integrated wheel loader simulation model for improving performance and energy flow. Autom. Constr. 2015, 58, 129–143. [Google Scholar] [CrossRef]
- Frank, B.; Pohl, J.; Palmberg, J.O. Estimation of the potential in predictive control in a hybrid wheel loader. In Proceedings of the 11th Scandinavian International Conference on Fluid Power, Linköping, Sweden, 2–4 June 2009. [Google Scholar]
- Masami, O.; Shohei, R. Hybrid in construction machinery. Proc. JFPS Int. Symp. Fluid Power 2008, 2008, 41–44. [Google Scholar] [CrossRef][Green Version]
- Xiaolin, J.; Laide, S.; Yongming, B. Design and research on wheel-driven systems of electric loaders. Chin. J. Constr. Mach. 2010, 8, 62–65+71. [Google Scholar] [CrossRef]
- Nilsson, T. Optimal Predictive Control of Wheel Loader Transmissions; Linköping University Electronic Press: Linköping, Sweden, 2015. [Google Scholar]
- Zhou, H. Electric Wheel Loader Study on Composite Power Energy Management Strategy. Master’s Thesis, Chang’an University, Xi’an, China, 2018. [Google Scholar]
- Pyrhönen, L. Modeling of Permanent Magnet Electric Drive in Full Electric Wheel Loader. Master’s Thesis, Aalto University, Espoo, Finland, 2020. [Google Scholar]
- Zhang, Q.; Wang, F.; Xu, B.; Sun, Z. Online optimization of Pontryagin’s minimum principle for a series hydraulic hybrid wheel loader. Proc. Inst. Mech. Eng. Part D J. Automob. Eng. 2022, 236, 1487–1499. [Google Scholar] [CrossRef]
- Wang, Y.; Biswas, A.; Rodriguez, R.; Keshavarz-Motamed, Z.; Emadi, A. Hybrid electric vehicle specific engines: State-of-the-art review. Energy Rep. 2022, 8, 832–851. [Google Scholar] [CrossRef]
- Liu, J.; Liang, Y.; Chen, Z.; Chen, W. Energy Management Strategies for Hybrid Loaders: Classification, Comparison and Prospect. Energies 2023, 16, 3018. [Google Scholar] [CrossRef]
- Filla, R. Hybrid Power Systems for Construction Machinery: Aspects of System Design and Operability of Wheel Loaders. In Proceedings of the ASME 2009 International Mechanical Engineering Congress and Exposition, Lake Buena Vista, FL, USA, 13–19 November 2009; American Society of Mechanical Engineers: New York City, NY, USA, 2009; Volume 13, pp. 611–620. [Google Scholar] [CrossRef]
- Zeng, X.; Yang, N.; Peng, Y.; Zhang, Y.; Wang, J. Research on energy saving control strategy of parallel hybrid loader. Autom. Constr. 2014, 38, 100–108. [Google Scholar] [CrossRef]
- Li, T.; Liu, H.; Ding, D. Predictive energy management of fuel cell supercapacitor hybrid construction equipment. Energy 2018, 149, 718–729. [Google Scholar] [CrossRef]
- Wang, F.; Mohd Zulkefli, M.A.; Sun, Z.; Stelson, K.A. Energy management strategy for a power-split hydraulic hybrid wheel loader. Proc. Inst. Mech. Eng. Part D J. Automob. Eng. 2016, 230, 1105–1120. [Google Scholar] [CrossRef]
- Shafikhani, I.; Å slund, J. Energy management of hybrid electric vehicles with battery aging considerations: Wheel loader case study. Control Eng. Pract. 2021, 110, 104759. [Google Scholar] [CrossRef]
- Karbowski, D.; Rousseau, A.; Pagerit, S.; Sharer, P. Plug-in vehicle control strategy: From global optimization to real time application. In Proceedings of the 22th International Electric Vehicle Symposium (EVS22), Yokohama, Japan, 23–28 October 2006. [Google Scholar]
- Wang, F.; Mohd Zulkefli, M.A.; Sun, Z.; Stelson, K.A. Investigation on the Energy Management Strategy for Hydraulic Hybrid Wheel Loaders. In Proceedings of the ASME 2013 Dynamic Systems and Control Conference, Palo Alto, CA, USA, 21–23 October 2013; American Society of Mechanical Engineers: New York City, NY, USA, 2013; Volume 1, p. V001T11A005. [Google Scholar] [CrossRef]
- Salmasi, F.R. Control Strategies for Hybrid Electric Vehicles: Evolution, Classification, Comparison, and Future Trends. IEEE Trans. Veh. Technol. 2007, 56, 2393–2404. [Google Scholar] [CrossRef]
- Li, J.; Shu, H.; Xu, Z.; Huang, W. Control strategy of genetic algorithm for a hybrid electric container loader. Int. J. Veh. Perform. 2021, 7, 324–340. [Google Scholar] [CrossRef]
- Lin, M.; Yu, Z.; Zhao, L.; Chen, Y. Working cycle identification–based braking control strategy and its application for hydraulic hybrid loader. Adv. Mech. Eng. 2018, 10, 1–12. [Google Scholar] [CrossRef]
- Wang, F.; Zhang, Q.; Wen, Q.; Xu, B. Improving productivity of a battery powered electric wheel loader with electric-hydraulic hybrid drive solution. J. Clean. Prod. 2024, 440, 140776. [Google Scholar] [CrossRef]
- Wen, Q.; Wang, F.; Xu, B. Modeling and design of a series hydraulic hybrid powertrain for compact wheel loaders. In Proceedings of the Fluid Power Systems Technology, Milwaukee, WI, USA, 14–16 May 2018; Volume 51968, p. V001T001A056. [Google Scholar]
- Jacobs, W.; Hodkiewicz, M.R.; Bräunl, T. A cost–benefit analysis of electric loaders to reduce diesel emissions in underground hard rock mines. IEEE Trans. Ind. Appl. 2014, 51, 2565–2573. [Google Scholar] [CrossRef]
- Silvaş, E.; Hofman, T.; Steinbuch, M. Review of optimal design strategies for hybrid electric vehicles. IFAC Proc. Vol. 2012, 45, 57–64. [Google Scholar] [CrossRef]
- Cai, S.; Chen, Q.; Lin, T.; Xu, M.; Ren, H. Automatic shift control of an electric motor direct drive for an electric loader. Machines 2022, 10, 403. [Google Scholar] [CrossRef]
- Dasgupta, K.; Murrenhoff, H. Modelling and dynamics of a servo-valve controlled hydraulic motor by bondgraph. Mech. Mach. Theory 2011, 46, 1016–1035. [Google Scholar] [CrossRef]
- Pelletier, S.; Jabali, O.; Laporte, G. Battery Electric Vehicles for Goods Distribution: A Survey of Vehicle Technology, Market Penetration, Incentives and Practices. 2014. Available online: https://www.cirrelt.ca/DocumentsTravail/CIRRELT-2014-43.pdf (accessed on 19 May 2016).
- Loncarski, J.; Leijon, M.; Srndovic, M.; Rossi, C.; Grandi, G. Comparison of output current ripple in single and dual three-phase inverters for electric vehicle motor drives. Energies 2015, 8, 3832–3848. [Google Scholar] [CrossRef]
- Mehbodniya, A.; Kumar, P.; Changqing, X.; Webber, J.L.; Mamodiya, U.; Halifa, A.; Srinivasulu, C. Hybrid Optimization Approach for Energy Control in Electric Vehicle Controller for Regulation of Three-Phase Induction Motors. Math. Probl. Eng. 2022, 2022, 6096983. [Google Scholar] [CrossRef]
- Li, X.; Duan, C.; Bai, K.; Yao, Z. Operating Performance of Pure Electric Loaders with Different Types of Motors Based on Simulation Analysis. Energies 2021, 14, 617. [Google Scholar] [CrossRef]
- Podgornyy, A.; Filatov, V.; Subbotin, B.; Smirnov, P. Comparison of the Efficiency and Energy Consumption of an Electric Wheel Loader and a Diesel Loader. In Proceedings of the 2024 Systems of Signals Generating and Processing in the Field of on Board Communications, Moscow, Russia, 12–14 March 2024; pp. 1–6. [Google Scholar]
- Zhang, Q.; Wang, F.; Cheng, M.; Xu, B. Energy efficiency improvement of battery powered wheel loader with an electric-hydrostatic hybrid powertrain. Proc. Inst. Mech. Eng. Part D J. Automob. Eng. 2023, 237, 75–88. [Google Scholar] [CrossRef]
- Zhang, W.; Zhou, J.; Zhang, Y.; Huang, P.; Deng, J. Energy-Saving analysis in the hydraulic system of loader working device. Int. J. Comput. Appl. Technol. 2012, 45, 106–114. [Google Scholar] [CrossRef]
- Yu, S.; Zhao, G.; Song, X.; Sun, Z. Control oriented model order reduction for the hydraulic system of an autonomous wheel loader. Control Eng. Pract. 2023, 139, 105628. [Google Scholar] [CrossRef]
- Wang, H.; Yang, S.; Lu, T. Performance-Matching Optimization Design of Loader-Hydraulic System Based on Hydrodynamics Analysis. Processes 2022, 10, 1524. [Google Scholar] [CrossRef]
- Xu, L.; Ge, R.; Chang, L. Acquisition method of load time course of loader hydraulic system under typical operating conditions. Trans. Chin. Soc. Agric. Eng. 2012, 28, 57–62. [Google Scholar]
- Jensen, K.J.; Ebbesen, M.K.; Hansen, M.R. Anti-Swing control of a hydraulic loader crane with a hanging load. Mechatronics 2021, 77, 102599. [Google Scholar] [CrossRef]
- Hua, Z.; Lei, Z.; Hua, C. Research on Hydraulic System Optimization of Loader Based on GA-BP. Manuf. Technol. 2019, 19, 952–958. [Google Scholar] [CrossRef]
- Lin, Z.; Lin, Z.; Wang, F.; Xu, B. A series electric hybrid wheel loader powertrain with independent electric load-sensing system. Energy 2024, 286, 129497. [Google Scholar] [CrossRef]
- Wang, F.; Wu, Z.; Xu, B.; Fiebig, W. A mode-driven control strategy to reduce electric drive peak power of hybrid wheel loader propulsion system. IEEE Trans. Veh. Technol. 2023, 72, 5948–5961. [Google Scholar] [CrossRef]
- Peng, B. Electric Loaders Continue to Go up 269.3% Year-over-Year in 2024. Available online: https://www.ccm-1.com/news/6274.html (accessed on 18 November 2024).
- Downs, J. Case Study: Diesel Powered Loaders Compared to Electric Loaders in Heavy Civil Construction. Constr. Manag. 2024. Available online: https://digitalcommons.calpoly.edu/cmsp/742/ (accessed on 11 November 2024).
- Wang, Y.; Sun, D. Powertrain Matching and Optimization of Dual-Motor Hybrid Driving System for Electric Vehicle Based on Quantum Genetic Intelligent Algorithm. Discret. Dyn. Nat. Soc. 2014, 2014, 956521. [Google Scholar] [CrossRef]
- Holdstock, T.; Sorniotti, A.; Everitt, M.; Fracchia, M.; Bologna, S.; Bertolotto, S. Energy consumption analysis of a novel four-speed dual motor drivetrain for electric vehicles. In Proceedings of the 2012 IEEE Vehicle Power and Propulsion Conference, Seoul, Republic of Korea, 9–12 October 2012; IEEE: Piscataway, NJ, USA, 2012; pp. 295–300. [Google Scholar]
- Xu, S.; Wei, L.; Zhang, X.; Bai, Z.; Jiao, Y. Research on Multi-Mode Drive Optimization Control Strategy of Four-Wheel-Drive Electric Vehicles with Multiple Motors. Sustainability 2022, 14, 7378. [Google Scholar] [CrossRef]
- Wang, Y.Y.; Hu, Y.; Ming, Q. Torque Distribution Control Strategy of Electric Wheel Loader with Multiple Drive Motors Based on Optimal Motor Efficiency. SAE Int. J. Commer. Veh. 2023, 16, 257–269. [Google Scholar] [CrossRef]
- Fei, X.; Wong, S.V.; Azman, M.A.; Liu, P.; Han, Y. Investigation of Drive Performance of Motors in Electric Loaders with Unequal Transmission Ratios—A Case Study. World Electr. Veh. J. 2024, 15, 459. [Google Scholar] [CrossRef]
- Fei, X.; Han, Y.; Wong, S.V.; Azman, M.A.; Shen, W. Design and Testing of Innovative Type of Dual-Motor Drive Electric Wheel Loader. Energies 2024, 17, 1542. [Google Scholar] [CrossRef]
- Alli, O.A. Dynamic Analysis of Soil-Tool Interaction in Hydraulic Excavation. Ph.D. Thesis, University of Lagos, Lagos, Nigeria, 2011. [Google Scholar]
- Sun, H.; Ren, Z.; Li, J.; Li, G.; Liu, W. Bucket structure optimization of backhoe hydraulic excavator based on compound digging trajectory and limit digging force. Adv. Mech. Eng. 2022, 14, 16878132221092988. [Google Scholar] [CrossRef]
- Suryo, S.H.; Fawwaz, W.M.; Wijaya, Y.A.; Saputro, E.W.; Harto, H. Analysis and topology optimization structural design excavator bucket tooth using finite element method. AIP Conf. Proc. 2020, 2217, 030086. [Google Scholar]
- Shaikh, B.P.; Mulla, A.M. Analysis of bucket teeth of backhoe excavator loader and its weight optimization. Int. J. Eng. Res. Technol. 2015, 4, 289–295. [Google Scholar]
- Pevec, D.; Babic, J.; Carvalho, A.; Ghiassi-Farrokhfal, Y.; Ketter, W.; Podobnik, V. A survey-based assessment of how existing and potential electric vehicle owners perceive range anxiety. J. Clean. Prod. 2020, 276, 122779. [Google Scholar] [CrossRef]
- Song, Y.; Sun, X.; Lou, S.; Sun, F.; Wang, J. Alleviating range anxiety: Solid-state batteries and extreme fast charging. Prog. Mater. Sci. 2024, 147, 101339. [Google Scholar] [CrossRef]
- Chakraborty, P.; Parker, R.; Hoque, T.; Cruz, J.; Du, L.; Wang, S.; Bhunia, S. Addressing the range anxiety of battery electric vehicles with charging en route. Sci. Rep. 2022, 12, 5588. [Google Scholar] [CrossRef]
- Karelina, M.Y.; Subbotin, B.S.; Smirnov, P.I.; Karelina, E.A. Comparative Analysis of the Efficiency of Using a Diesel and Electric Loader Taking into Account the Resource Limitations of the Battery. In Proceedings of the 2024 Intelligent Technologies and Electronic Devices in Vehicle and Road Transport Complex (TIRVED), Moscow, Russia, 13–15 November 2024; IEEE: Piscataway, NJ, USA, 2024; pp. 1–5. [Google Scholar]
- Hemavathi, S.; Shinisha, A. A study on trends and developments in electric vehicle charging technologies. J. Energy Storage 2022, 52, 105013. [Google Scholar] [CrossRef]
- Fei, X.; Shenrui, H.; Voon, W.S.; Azman, M.A.; Yunwu, H. Mechanical Characteristics of Distributed Electric Wheel Loader in Shoveling Condition. Automot. Exp. 2023, 6, 336–358. [Google Scholar] [CrossRef]
- Yuan, X.; Wang, J. Torque distribution strategy for a front-and rear-wheel-driven electric vehicle. IEEE Trans. Veh. Technol. 2012, 61, 3365–3374. [Google Scholar] [CrossRef]
- Dizqah, A.M.; Lenzo, B.; Sorniotti, A.; Gruber, P.; Fallah, S.; De Smet, J. A fast and parametric torque distribution strategy for four-wheel-drive energy-efficient electric vehicles. IEEE Trans. Ind. Electron. 2016, 63, 4367–4376. [Google Scholar] [CrossRef]
- Asama, J.; Hamasaki, Y.; Oiwa, T.; Chiba, A. Proposal and analysis of a novel single-drive bearingless motor. IEEE Trans. Ind. Electron. 2012, 60, 129–138. [Google Scholar] [CrossRef]
- Jaafari, S.M.M.; Shirazi, K.H. Integrated vehicle dynamics control via torque vectoring differential and electronic stability control to improve vehicle handling and stability performance. J. Dyn. Syst. Meas. Control 2018, 140, 071003. [Google Scholar] [CrossRef]
- He, Q.; Yang, Y.; Luo, C.; Zhai, J.; Luo, R.; Fu, C. Energy recovery strategy optimization of dual-motor drive electric vehicle based on braking safety and efficient recovery. Energy 2022, 248, 123543. [Google Scholar] [CrossRef]
- Park, J.; Jeong, H.; Jang, I.G.; Hwang, S.-H. Torque distribution algorithm for an independently driven electric vehicle using a fuzzy control method. Energies 2015, 8, 8537–8561. [Google Scholar] [CrossRef]
- Zhao, X.; Guo, G. Braking torque distribution for hybrid electric vehicles based on nonlinear disturbance observer. Proc. Inst. Mech. Eng. Part D J. Automob. Eng. 2019, 233, 3327–3341. [Google Scholar] [CrossRef]
- Wang, J.; Wang, Q.; Jin, L.; Song, C.-X. Independent wheel torque control of 4WD electric vehicle for differential drive assisted steering. Mechatronics 2011, 21, 63–76. [Google Scholar] [CrossRef]
- Zhang, B.; Yu, Q.; Wu, Y.; Wang, C.; Ma, S. ISIGHT-Based Optimal Analysis of Torque Distribution in the Four-wheel Drive System of Electric Vehicles. In Proceedings of the 2022 IEEE 6th Information Technology and Mechatronics Engineering Conference (ITOEC), Chongqing, China, 4–6 March 2022; IEEE: Piscataway, NJ, USA, 2022; Volume 6, pp. 2031–2035. [Google Scholar]
- Li, B.; Goodarzi, A.; Khajepour, A.; Chen, S.-k.; Litkouhi, B. An optimal torque distribution control strategy for four-independent wheel drive electric vehicles. Veh. Syst. Dyn. 2015, 53, 1172–1189. [Google Scholar] [CrossRef]
- Asiabar, A.N.; Kazemi, R. A direct yaw moment controller for a four in-wheel motor drive electric vehicle using adaptive sliding mode control. Proc. Inst. Mech. Eng. Part K J. Multi-Body Dyn. 2019, 233, 549–567. [Google Scholar] [CrossRef]
- Shim, T.; Adireddy, G.; Yuan, H. Autonomous vehicle collision avoidance system using path planning and model-predictive-control-based active front steering and wheel torque control. Proc. Inst. Mech. Eng. Part D J. Automob. Eng. 2012, 226, 767–778. [Google Scholar] [CrossRef]
- Yang, Z.; Wang, J.; Gao, G.; Shi, X. Research on optimized torque-distribution control method for front/rear axle electric wheel loader. Math. Probl. Eng. 2017, 2017, 7076583. [Google Scholar] [CrossRef]
- Hallowell, S.J.; Ray, L.R. All-wheel driving using independent torque control of each wheel. In Proceedings of the 2003 American Control Conference, Denver, CO, USA, 4–6 June 2003; IEEE: Piscataway, NJ, USA, 2003; Volume 3, pp. 2590–2595. [Google Scholar]
- Moon, Y.; Hong, J.; Jin, S.; Bae, J.; Seo, T. Real-time UVMS torque distribution algorithm based on weighting matrix. PLoS ONE 2021, 16, e0253771. [Google Scholar] [CrossRef]
- Madau, R.; Vacca, A.; Pintore, F. Energy Saving on a Full-Size Wheel Loader Through Variable Load Sense Margin Control. J. Dyn. Syst. Meas. Control 2022, 144, 031003. [Google Scholar] [CrossRef]
- Li, X.; Wang, G.; Yao, Z.; Yang, Y. Research on lateral stability and rollover mechanism of articulated wheel loader. Math. Comput. Model. Dyn. Syst. 2014, 20, 248–263. [Google Scholar] [CrossRef]
- Fei, X.; Han, Y.; Wong, S.V.; Azman, M.A. Efficiency Comparison of Electric Wheel Loader Powertrains with Dual Motor Input in Distributed Driving Modes. World Electr. Veh. J. 2023, 14, 298. [Google Scholar] [CrossRef]
- Chai, S. Effect of Road Conditions on Reactive Power of Double-Axle Drive Vehicles. Trans. Chin. Soc. Agric. Eng. 1997, 3, 146–149. [Google Scholar]
- Yang, Z.; Wang, Z.; Zhang, C. Wheel Loader; Chemical Industry Press: Beijing, China, 2005. [Google Scholar]
- Yao, J.; Li, Z.; Peng, C. Shoveling behavior and resistance of loader bucket. Constr. Mach. Equip. 1993, 3, 9–48. [Google Scholar]
- Zeng, Q.; Qin, S.; Zhao, T.; Wang, X. Force Analysis to Digging Procedure of a Loader Bucket. Constr. Mach. Equip. 2011, 42, 18–21+101–102. [Google Scholar]
- Helgesson, J. Optimization of Bucket Design for Underground Loaders. Master’s Thesis, Chalmers University of Technology, Göteborg, Sweden, 2010. [Google Scholar]
- Feng, Y.; Wu, J.; Guo, C.; Lin, B. Numerical simulation and experiment on excavating resistance of an electric cable shovel based on EDEM-RecurDyn bidirectional coupling. Machines 2022, 10, 1203. [Google Scholar] [CrossRef]
- Lale, T.; Sarma, N.K. Analytical Study on Influence of Shape of Bucket Cutting Edge of a Wheel Loader on Load Transfer; SAE Technical Paper; SAE International: Warrendale, PA, USA, 2021; pp. 0148–7191. [Google Scholar]
- Jinglun, Z. Research on Loader Drag Reduction Strategy Based on Electro-Hydraulic Proportional Control. Master’s Thesis, Jilin University, Changchun, China, 2021. [Google Scholar]
- Yiming, L.; Xinhui, L.; Cao, B.-w.; Wei, C.; Haomin, L. Control Strategy and Experiment on Loader Digging and Loading with Intelligent-resistance Reduction. Chin. Hydraul. Pneum. 2022, 46, 169–175. [Google Scholar]
- Wu, Z.; Wang, F.; Xu, B.; Fiebig, W. An Electric-Hydraulic Hybrid Wheel Loader With Mode-Driven Control Strategy. American Society of Mechanical Engineers. Fluid Power Syst. Technol. 2022, 86335, V001T001A047. [Google Scholar] [CrossRef]
- Gao, R.; Zhou, G.; Wang, Q. Real-time three-level energy management strategy for series hybrid wheel loaders based on WG-MPC. Energy 2024, 295, 131011. [Google Scholar] [CrossRef]
- Shen, W.; Han, Y.; Fei, X.; Ji, C. Energy-Saving Impact and Optimized Control Scheme of Vertical Load on Distributed Electric Wheel Loader. World Electr. Veh. J. 2024, 15, 141. [Google Scholar] [CrossRef]
- Cao, B.; Liu, X.; Chen, W.; Yang, K.; Tan, P. Skid-Proof operation of wheel loader based on model prediction and electro-hydraulic proportional control technology. IEEE Access 2019, 8, 81–92. [Google Scholar] [CrossRef]
- Gao, G.; Wang, J.; Ma, T.; Han, Y.; Yang, X.; Li, X. Optimisation strategy of torque distribution for the distributed drive electric wheel loader based on the estimated shovelling load. Veh. Syst. Dyn. 2022, 60, 2036–2054. [Google Scholar] [CrossRef]
- Landau, I.D.; Lozano, R.; M’Saad, M.; Karimi, A. Adaptive Control: Algorithms, Analysis and Applications; Springer Science & Business Media: Berlin, Germany, 2011. [Google Scholar]
- Liang, G.; Liu, L.; Meng, Y.; Bai, G. Shoveling Trajectory Tracking Control of Loader Working Mechanism. In Proceedings of the 2022 5th World Conference on Mechanical Engineering and Intelligent Manufacturing (WCMEIM), Ma’anshan, China, 18–20 November 2022; IEEE: Piscataway, NJ, USA, 2022; pp. 668–673. [Google Scholar]
- Pedersen, H.C.; Nielsen, B.; Andersen, T.O.; Hansen, M.R. Robust and Adaptive Resolved Motion Control of a Hydraulic Loader Crane. ASME Int. Mech. Eng. Congr. Expo. 2003, 37130, 505–513. [Google Scholar]
- Johnson, K.E. Adaptive Torque Control of Variable Speed Wind Turbines; University of Colorado at Boulder: Boulder, CO, USA, 2004. [Google Scholar]
- Wang, C.; Jiao, Z.; Wu, S.; Shang, Y. Nonlinear adaptive torque control of electro-hydraulic load system with external active motion disturbance. Mechatronics 2014, 24, 32–40. [Google Scholar] [CrossRef]
- Foito, D.; Guerreiro, M.; Cordeiro, A. Anti-slip wheel controller drive for EV using speed and torque observers. In Proceedings of the 2008 18th International Conference on Electrical Machines, Vilamoura, Portugal, 6–9 September 2008; IEEE: Piscataway, NJ, USA, 2008; pp. 1–5. [Google Scholar]
- Gao, J.; Petovello, M.; Cannon, M. Development of precise GPS/INS/wheel speed sensor/yaw rate sensor integrated vehicular positioning system. In Proceedings of the 2006 National Technical Meeting of the Institute of Navigation, Monterey, CA, USA, 18–20 January 2006; pp. 780–792. [Google Scholar]
- Castillo, J.J.; Cabrera, J.A.; Guerra, A.J.; Simon, A. A novel electrohydraulic brake system with tire–road friction estimation and continuous brake pressure control. IEEE Trans. Ind. Electron. 2015, 63, 1863–1875. [Google Scholar] [CrossRef]
- Fu, Q.; Zhao, L.; Sun, X.; Cheng, M.; Cai, M. Study on anti-slip regulation of quarter automobile based on PID control. In Proceedings of the 2012 2nd International Conference on Consumer Electronics, Communications and Networks (CECNet), Yichang, China, 21–23 April 2012; IEEE: Piscataway, NJ, USA, 2012; pp. 2111–2114. [Google Scholar]
- Nakakuki, T.; Shen, T.; Tamura, K. Adaptive control approach to uncertain longitudinal tire slip in traction control of vehicles. Asian J. Control 2008, 10, 67–73. [Google Scholar] [CrossRef]
- Dadhich, S.; Sandin, F.; Bodin, U. Predicting bucket-filling control actions of a wheel-loader operator using a neural network ensemble. In Proceedings of the 2018 International Joint Conference on Neural Networks (IJCNN), Rio de Janeiro, Brazil, 8–13 July 2018; IEEE: Piscataway, NJ, USA, 2018; pp. 1–6. [Google Scholar]
- Hemami, A.; Goulet, S.; Aubertin, M. Resistance of particulate media to excavation: Application to bucket loading. Int. J. Surf. Min. Reclam. 1994, 8, 125–129. [Google Scholar] [CrossRef]
- Abdul Latiff, Z.; Saad, F.; W. Maidin, W.F.; Mazlan, M.S.F. Design and Development of a Loader Bucket Wheelbarrow. In Progress in Engineering Technology III; Springer: Berlin/Heidelberg, Germany, 2021; pp. 357–369. [Google Scholar]
- Tiwari, R.; Knowles, J.; Danko, G. Bucket trajectory classification of mining excavators. Autom. Constr. 2013, 31, 128–139. [Google Scholar] [CrossRef]
- Naghshbandi, S.N.; Varga, L.; Hu, Y. Technologies for safe and resilient earthmoving operations: A systematic literature review. Autom. Constr. 2021, 125, 103632. [Google Scholar] [CrossRef]
- Koyachi, N.; Sarata, S. Unmanned loading operation by autonomous wheel loader. In Proceedings of the 2009 ICCAS-SICE, Fukuoka, Japan, 18–21 August 2009; IEEE: Piscataway, NJ, USA, 2009; pp. 2221–2225. [Google Scholar]
- Gu, R.; Marinescu, R.; Seceleanu, C.; Lundqvist, K. Formal verification of an autonomous wheel loader by model checking. In Proceedings of the 6th Conference on Formal Methods in Software Engineering, Gothenburg, Sweden, 2 June 2018; pp. 74–83. [Google Scholar]
- Shi, J.; Sun, D.; Qin, D.; Hu, M.; Kan, Y.; Ma, K.; Chen, R. Planning the trajectory of an autonomous wheel loader and tracking its trajectory via adaptive model predictive control. Robot. Auton. Syst. 2020, 131, 103570. [Google Scholar] [CrossRef]
- Kim, J.-C.; Pae, D.-S.; Lim, M.-T. Obstacle avoidance path planning based on output constrained model predictive control. Int. J. Control Autom. Syst. 2019, 17, 2850–2861. [Google Scholar] [CrossRef]
- Murayama, H.; Kawabe, T.; Inagawa, M.; Yoshizawa, K.; Ishibashi, M.; Takei, T.; Nagatani, K. Demonstration of snow removal work by wheel loader in an environment surrounded by obstacles. J. Robot. Mechatron. 2023, 35, 1251–1266. [Google Scholar] [CrossRef]
- Backman, S.; Lindmark, D.; Bodin, K.; Servin, M.; Mörk, J.; Löfgren, H. Continuous Control of an Underground Loader Using Deep Reinforcement Learning. Machines 2021, 9, 216. [Google Scholar] [CrossRef]
- Zhang, H.; Jin, S.; Li, B.; Xu, B.; Xiao, Y.; Zhou, W. Research on Shoveling Position Analysis and Recognition of Unmanned Loaders for Gravel Piles. Appl. Sci. 2024, 14, 11036. [Google Scholar] [CrossRef]
- Karahan, M. Autopilot and operator assistance systems for wheel loaders. Eurasia Proc. Sci. Technol. Eng. Math. 2024, 32, 433–438. [Google Scholar] [CrossRef]



















| Category | Advantages | Disadvantages | Key Technologies | Applications | Capabilities |
|---|---|---|---|---|---|
| Hybrid EWLs | 1. Improved low-speed torque; 2. Engine-off operation during idle periods; 3. Operates within fuel-efficient range; 4. Potential for energy recovery. | 1. Complex hydraulic structure with load-sensing; 2. Energy losses from hydraulic overflow; 3. Higher maintenance and repair costs; 4. Less prevalent in the market due to operational risks. | 1. Hybrid electric–hydraulic powertrain; 2. Load-sensing hydraulic system; 3. Energy recovery mechanisms. | 1. Work cycles with frequent stops and starts; 2. Operations requiring optimized fuel efficiency. | 1. Enhances fuel efficiency and torque delivery; 2. Reduces idle fuel consumption; 3. Increases energy recovery potential. |
| Pure EWLs | 1. Simple drivetrain structure; 2. High torque at low speeds; 3. More energy-efficient than diesel WLs; 4. Optimized torque distribution with dual-motor system. | 1. Control complexity for torque distribution; 2. Limited battery life and energy recovery; 3. Charging time and infrastructure constraints. | 1. Dual-motor drive system; 2. Optimized transmission ratios; 3. Fast-charging and supercapacitor systems | 1. Heavy-load material handling; 2. High-energy-efficiency operations. | 1. Achieves efficient torque control; 2. Reduces operational emissions; 3. Supports intelligent drive configurations. |
| Bucket and Hydraulic System Optimization | 1. Enhanced energy efficiency through reduced hydraulic losses; 2. Intelligent bucket movement optimization; 3. Electro-hydraulic actuation reduces power wastage. | 1. Requires precise control algorithms; 2. Increased computational demands for real-time adjustments. | 1. Distributed electro-hydraulic drive; 2. Intelligent hydraulic cylinder control; 3. Optimized bucket trajectory algorithms. | 1. Material handling; 2. Energy-efficient shoveling operations. | 1. Improves operational efficiency; 2. Reduces hydraulic energy loss; 3. Enables precise control of bucket movement. |
| Energy Recovery in EWLs | 1. Hydraulic energy recovery is effective in boom lift cylinders; 2. Potential for reducing energy waste. | 1. Electric energy recovery is suboptimal due to short deceleration distances; 2. Battery recharge cycles limit long-term recovery. | 1. Hydraulic accumulator systems; 2. Regenerative braking and energy storage. | Lifting operations with frequent load changes. | 1. Converts gravitational potential energy into reusable power; 2. Reduces fuel/electricity consumption. |
| Charging and Power Management | 1. Fast-charging ports reduce downtime; 2. Onboard wired charging enables continuous operation. | 1. Long wired charging systems are prone to damage; 2. Poor alternative current charging can reduce battery life. | 1. Supercapacitor-assisted fast charging; 2. Optimized battery arrangement for high current intake. | 1. Continuous industrial operations; 2. Large-scale mining and construction. | Extends operational time without prolonged charging breaks. |
| Assisted-Driving Technologies | 1. Enhanced safety and operational efficiency; 2. Reduces energy loss from unnecessary wheel slip; 3. Reduces operator fatigue through automation. | 1. High computational complexity; 2. High cost of sensors and automation infrastructure. | 1. Anti-slip control with sensor networks; 2. Load-sensing bucket control; 3. GPS and 3D mapping for predictive shoveling; 4. Machine-learning-based control algorithms. | 1. Autonomous and semi-autonomous EWL operation; 2 Harsh terrain and precision-required tasks. | 1. Improves traction and stability; 2. Enables intelligent bucket control for optimized loading; 3. Enhances real-time decision-making with AI. |
| Environmental Perception and Smart Control | 1. Real-time situational awareness enhances safety and automation; 2. AI-driven decision-making improves efficiency. | 1. High sensor calibration requirements; 2. Edge computing challenges for real-time processing. | 1. Radar and image recognition; 2. AI-based decision algorithms (MPC, fuzzy PID, PSO-SVM); 3. Predictive maintenance. | Automated and AI-assisted operations. | 1. Enhances safety through 3D mapping; 2. Enables adaptive energy management; 3. Supports predictive maintenance strategies. |
Disclaimer/Publisher’s Note: The statements, opinions and data contained in all publications are solely those of the individual author(s) and contributor(s) and not of MDPI and/or the editor(s). MDPI and/or the editor(s) disclaim responsibility for any injury to people or property resulting from any ideas, methods, instructions or products referred to in the content. |
© 2025 by the authors. Published by MDPI on behalf of the World Electric Vehicle Association. Licensee MDPI, Basel, Switzerland. This article is an open access article distributed under the terms and conditions of the Creative Commons Attribution (CC BY) license (https://creativecommons.org/licenses/by/4.0/).
Share and Cite
Fei, X.; Cheng, Z.; Wong, S.V.; Azman, M.A.; Wang, D.; Zhang, X.; Shao, Q.; Lin, Q. A Comprehensive Overview of the Development and Research of Energy Savings of Electric Wheel Loader. World Electr. Veh. J. 2025, 16, 164. https://doi.org/10.3390/wevj16030164
Fei X, Cheng Z, Wong SV, Azman MA, Wang D, Zhang X, Shao Q, Lin Q. A Comprehensive Overview of the Development and Research of Energy Savings of Electric Wheel Loader. World Electric Vehicle Journal. 2025; 16(3):164. https://doi.org/10.3390/wevj16030164
Chicago/Turabian StyleFei, Xiaotao, Zuo Cheng, Shaw Voon Wong, Muhammad Amin Azman, Dawei Wang, Xiuxian Zhang, Qiuchen Shao, and Qingqiu Lin. 2025. "A Comprehensive Overview of the Development and Research of Energy Savings of Electric Wheel Loader" World Electric Vehicle Journal 16, no. 3: 164. https://doi.org/10.3390/wevj16030164
APA StyleFei, X., Cheng, Z., Wong, S. V., Azman, M. A., Wang, D., Zhang, X., Shao, Q., & Lin, Q. (2025). A Comprehensive Overview of the Development and Research of Energy Savings of Electric Wheel Loader. World Electric Vehicle Journal, 16(3), 164. https://doi.org/10.3390/wevj16030164

