Policy-Based Smart Contracts Management for IoT Privacy Preservation
Abstract
1. Introduction
1.1. IoT Privacy Challenges
1.2. Blockchain Features
- Encryption and data isolation: employing symmetric encryption to protect transaction details and segregating them from blockchain records.
- Organizational authentication: using digital certificates to verify the identities of entities participating in the blockchain network.
- Multichannel information dissemination: creating distinct channels for distributing different types of information.
- Inter-organizational confidentiality: implementing measures to maintain information privacy among various organizations operating within the same channel.
1.3. Key Contributions
- A new model that enables the interaction between IoT devices, users, and organizations through blockchain networks using existing blockchain platforms to facilitate its deployment and minimize the implementation cost. Blockchains leverage high transparency, immutability, accountability, and data security required to preserve privacy. Our contribution lies in the design of a network that connects healthcare services, IoT devices, and users, leveraging existing blockchain platforms.
- Policy-based smart contracts enable users to define their privacy preferences and purposes. The model defines multiple smart contracts according to their purpose and triggers them according to the predefined policies. The aim of defining multiple smart contracts is to enable more privacy by creating a private channel to communicate between the user and the blockchain network. Instead of introducing new cryptographic methods, we leverage the existing cryptosystem provided by blockchain platforms and focus on defining user smart contracts to prevent privacy leaks.
- Reuse of existing blockchain platforms without adding an extra cryptographic layer to facilitate their integration at low cost without increasing the processing capacity and time. Reusing existing blockchain platforms without modifications can enhance scalability and integration with other organizational infrastructure, minimizing the risk of disrupting operations. Our approach is more adaptable for organizations, as it avoids modifying the blockchain platforms. Additionally, reusing reputable and well-tested code or platforms is recommended from a security standpoint due to their extensive testing and use by multiple users. We simply defined new policies for managing smart contracts, which could be easily deployed within the blockchain network without significant overhead, as we reused the blockchain platform without modifying it.
2. Related Works
2.1. Existing Projects
2.2. Research Works
3. Proposed Method: Policy-Based Smart Contract Management for IoT Privacy Preservation
3.1. Model Ingredients
3.1.1. User Side
- Edge layer—IoT devices are owned by the user and have sensing and communication capabilities that enable them to gather sensed data, interact with other devices owned by the user, and connect to the mobile application that administers them. We identify various devices in an IoT ecosystem, including sensors, RFID readers, actuators, mobile phones, and embedded computers [41]. The mobile application can connect with external entities.
- Fog layer—smart contracts are the only means to communicate with blockchain networks. We define multiple smart contracts according to the user’s preferences and purposes to preserve their privacy. Thus, the application within the fog device triggers the appropriate smart contracts and establishes a private, secure channel when handling sensitive data. Further details about smart contracts and their management are depicted in Section 3.2.
- Fog layer—application: each user has an application installed on a fog device to submit their preferences and trigger new transactions containing data received from IoT devices. The application transforms the data sent by the IoT devices or user requests to smart contracts executed thereafter to communicate with the private blockchain. Furthermore, the application obtains a list of blocks from the longest chain and filters the transactions from those linked blocks to the particular user. These transactions are represented so that the user can see how many portions they have at any given time.
3.1.2. Service Provider Side
- Private blockchain network: any private blockchain network can be used to process smart contracts and respond to their queries. This blockchain technology was employed because it provides immutable record storage and can hold executable software that authenticates users, checks authorizations, and enables efficient and secure data exchange in a peer-to-peer network. Smart contracts are expected to play a major role in managing, controlling, and, most importantly, securing IoT devices. It is a computerized transaction protocol that enforced the terms of the contract.
- Gateway: this is an interface that allows networks to communicate with each others and is in charge of collecting user authorizations and sending the data to the user’s mobile application. It assigns a pair of public and private keys for signing and addressing transactions, which validates the user’s identity and cannot be altered by any party. Anyone can send transactions to the public key; however, it requires the private key to unlock them. The approved nodes can then safely exchange the secret key using their public keys to encrypt it. The gateway is owned by the blockchain provider and is considered as an external entity.
3.2. Predefined Smart Contract Types
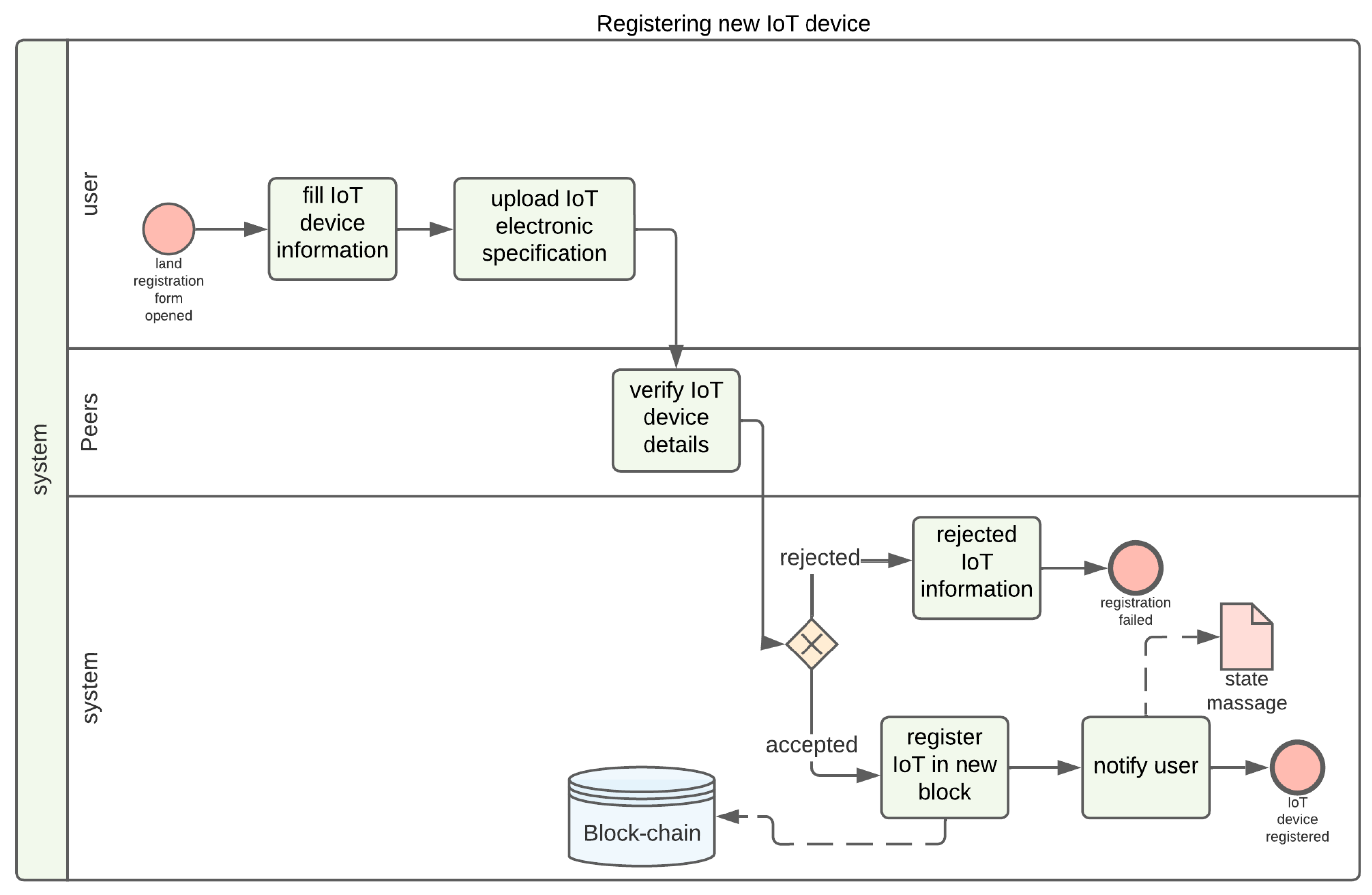
- Register smart contract enables the user to register new IoT devices. The user fills out the registration form and uploads the electronic specification of the new IoT device. Then, the blockchain peers verify the correctness of the IoT details according to the electronic specifications. Thereafter, the system shall register the IoT device on a new block once it is successfully verified by the peers. Finally, the system notifies the user about the registration process. Figure 2 depicts the different steps of the registration process.The blockchain gateway is responsible for providing secure communication between the user application and the blockchain network through asymmetric encryption. Hyperledger Fabric provides authentication, encryption, and access control to the blockchain network.
- Routine smart contract receives data from sensors and collects them locally until the data size reaches a predefined user threshold according to their mobile memory capacity. Then, the application sends the routine smart contracts to the blockchain network containing the collected data to be inspected by the blockchain peers and stored in the blockchain’s main ledger. The routine contracts do not require the interaction of humans but just automated code-based peers to validate the received data in terms of timestamp, format, and completeness. If some data are missing, an automated smart contract called maintenance smart contract is triggered. The peer will only replace the missing data with “incomplete” appended with the sensor’s ID. The occurrences of routine smart contracts could be based on the received data size, predefined timestamps, or both, based on the application domain requirements.
- Maintenance smart contract collects details about the missing data and the sensors responsible for providing them. Then, the system sends the maintenance smart contract to the blockchain network, which immediately will process the content, identifies the issue, and notifies the user or the entity responsible for the sensor to fix the issue. Issues could be suspicious data requiring the disabling of the IoT device or misbehavior requiring its replacement.
- Urgent smart contract: during the daily collection of sensor data, once a received metric reaches or surpasses a predefined threshold agreed upon by the responsible entity, it triggers an immediate smart contract named urgent smart contract containing the urgent data and has a high priority during its processing by the blockchain peers.
- Claim smart contract enables the user to query the blockchain network for their data or send them other information not sensed by the IoT devices, such as their psychological status and feelings in case of healthcare applications. Furthermore, it allows any user type to interact with the blockchain network from outside the organization. For instance, the physician needs to be updated about their patient’s status and follow their recovery even if they are outside the organization. The claim contracts will distinguish between the different types of users according to their public and private keys received when joining the blockchain network.
3.3. Illustrative Case Study Scenario
- Data Ownership and Control: The patient’s health data, collected through IoT sensors, is transmitted to and processed by healthcare providers, raising concerns about ownership and control.
- Consent Management: With continuous data streaming from various sensors, the patient may wish to modify data-sharing preferences dynamically. For instance, during non-critical times, they may prefer not to share certain metrics, while, in critical moments, sharing comprehensive health data could be essential for timely care. Managing these changing consent preferences and ensuring that all parties comply with the patient’s current settings can be complex and require an adaptable consent mechanism.
- Data Access Authorization: The implementation of flexible yet secure access control mechanism is crucial to ensure that only authorized personnel have access according to the patient’s preferences and the context.
- Data Storage and Retention Policies: Long-term data storage for healthcare purposes introduces issues regarding data retention policies. Patients may want to limit how long their data are stored or specify what data should be permanently removed once they are no longer necessary for treatment. Balancing storage for ongoing monitoring with the patient’s right to have their data deleted poses a challenge in defining clear, compliant data retention policies that respect privacy.
3.4. Smart Contract Management Policies
- A privacy policy is represented by the set of private data and their purposes as expressed by the user. We define as privacy terms linking the private data pd and their purpose pr.
- Private data are defined by the tuple (id, n, ty, cr), where id is the identifier of the IoT device (it could be any representation uniquely representing the IoT device such as its address), n is the name of the IoT device, ty is the data type, and cr is the criticality degree of the collected data used to prioritize the smart contracts when sending them to the blockchain network. The criticality degree may be assigned the value 1 (normal), 2 (precritical), or 3 (critical).
- A purpose is defined by the tuple (tr, e, ti), where tr is the action identifying the purpose, e is the entity performing the purpose, and ti is an interval in which e must perform the action tr.
| Algorithm 1 Smart contract management |
| Require: |
| if then |
| Trigger Urgent smart Contract (id, n, ty, cr, e, false) ▹ Urgent smart contract without booking private channel |
| else if ( && in [0,6,12,18]) then |
| Trigger Routine smart Contract (id, n, ty, cr, e, false) ▹ Routine smart contract without booking private channel |
| Ensure: |
| end if |
| if ( && ) then |
| Trigger Claim smart Contract (id, n, ty, cr, e, true) ▹ Claim smart contract communicated in private channel |
| else if ( && ) then |
| Trigger Claim smart Contract (id, n, ty, cr, e, false) ▹ Claim smart contract communicated without booking private channel |
| end if |
| if then |
| Trigger Register smart Contract() ▹ Register smart contract |
| end if |
- Threshold Check: If (blood glucose level) is greater than or equal to the threshold , an urgent smart contract is triggered without booking a private channel. If is less than the threshold and the timestamp is within specific time intervals (0, 6, 12, or 18), a routine smart contract is triggered without booking a private channel. In both cases, the timestamp is updated to include the current time and a 5 min interval based on the user preferences.
- Claim Check: If a claim is being made ( and a private channel is available (), a claim smart contract is triggered within the private channel. If a claim is being made () but a private channel is not required, a claim smart contract is triggered without using a private channel.
- Registration Check: If the is true, a register smart contract is triggered.
3.5. Privacy Analysis
- Control of the different stakeholders participating in the transaction. Privacy in private blockchain networks is particularly advantageous for transactions that require restricted access. Only authorized users can interact with the network, ensuring that sensitive data remain confidential [43]. The immutability of blockchain records prevents unauthorized tampering, making it ideal for storing sensitive information. Moreover, all participants in a transaction are fully informed of the preconditions and rules, ensuring transparency and accountability.
- Control of Service Level Agreement (SLA) before joining the blockchain network. Hyperledger Fabric allows the creation of endorsement policies, which specify which organizations must verify user transactions before they are considered valid. These policies help enforce Service Level Agreements (SLAs) between users and the blockchain network, as well as any other parties involved in the services provided. Our proposed model enables the user to easily adhere to the SLA requirements through the policies managing the smart contracts. Therefore, the user could control the content, frequency, security, and automation of smart contracts.
- Enforcement of governance rules through smart contracts. Our proposed model provides the ability to define two levels of governance rules:
- User level. Using policies that manage smart contracts, users can control their smart contracts and data shared with the blockchain network, and also the communication type with the blockchain network.
- Blockchain level. Endorsement policies enable the identification of the parties responsible for handling user transactions. Hyperledger Fabric uses Raft to manage the consensus between peers based on predefined policies upon their creation or when joining the blockchain network.
Therefore, we provide both users and service providers the opportunity to control their assets, which enhances the trust between them. - Enforcement of a private channel. With Hyperledger Fabric, transactions need to be verified by reputable networks of organizations, which reflects the real world accurately. Hyperledger Fabric’s privacy protection enables the organization’s authenticity on the blockchain, which is ensured by the digital certificate management service. The multichannel design divides the information into several channels and the necessity for privacy data isolation across various entities within the same channel is further satisfied by privacy data gathering. Configtxgen CLI utility for generating channel configuration consists of a secret layer of communication between specific organizations, which is hidden from other network participants. Again, the adoption of Hyperledger technology enables the creation of private channels between the user and the specified peer and ensures that data are only accessed and viewed by the participating parties. Thus, we keep the user-sensitive data private and users are notified if any infringement is detected, since any illegal modification will be detected once the hash values are altered.
- Easy adherence to forensics requirements in an investigation case. Any digital record requires to prove its authenticity, privacy, non-hearsay nature, and comprehensiveness in order to be admissible in the court of law [44,45,46]. Using the private blockchain, any block is authentic (since the integrity and authentication of the stockholders are ensured through the hash mechanism and the MSP feature, respectively), private (since all privacy and access policies are defined in the SLA before the establishment of the blockchain network), comprehensive (since all records are saved and stored in the main ledger, so we can track the history of any transaction and establish complete and comprehensive data), and are not hearsay (since, by definition, any data generated by the digital device in normal routine are not hearsay). Thus, the proposed framework will enable the user to prosecute other parties if their data are leaked using the stored blockchain records. The research of valuable records related to the case could be easily identified using several mechanisms through mapping blocks data into Ontologies [47,48] as a candidate technique. Other benefits of the proposed framework aside from privacy, are the reliability and real-time processing of the transactions, since we use a private blockchain network.
4. Implementation and Validation
- In order to safeguard privacy from the underlying algorithm, asymmetric cryptography and zero-knowledge proof enable the separation of transaction data from private-chain records.
- On the blockchain, the digital certificate management service ensures the organization’s validity.
- The multichannel design divides the information among the different channels.
- The gathering of private data also meets the requirement for privacy data separation between several entities within the same channel.
4.1. Illustrative Example
- A transaction proposal (smart contracts), as seen in Figure 3, must be created by the application. Users send transaction proposals to one or more peers concurrently in order to compile endorsement responses and meet endorsement requirements. At the application level, the smart contract process operates.
- The transaction is then processed by the orderer, who includes it in a block and sends it to all peers for validation and commitment.
- When a peer proposes and commits a transaction, the other orderer is notified of the new transaction. The user sends the transactions to the ordering service if they are endorsed. If this is not the case, the transaction will be canceled.
- The ordering service, also referred to as the orderer, approves blocks into the ledger. It communicates with peers and endorses peers. It provides a shared communication channel to patients, hospitals, and peers over which the transaction can store and check records.
4.2. Implementing the Blockchain Network
4.2.1. Creating the Network
4.2.2. Channel Creation for Privacy Preservation
4.2.3. Smart Contract
4.3. Validation
5. Discussion and Conclusions
Author Contributions
Funding
Acknowledgments
Data Availability Statement
Conflicts of Interest
Correction Statement
References
- Carvalho, K.; Granjal, J. Security and Privacy for Mobile IoT Applications Using Blockchain. Sensors 2021, 21, 5931. [Google Scholar] [CrossRef] [PubMed]
- Rehman, A.; Abdullah, S.; Fatima, M.; Iqbal, M.W.; Almarhabi, K.A.; Ashraf, M.U.; Ali, S. Ensuring Security and Energy Efficiency of Wireless Sensor Network by Using Blockchain. Appl. Sci. 2022, 12, 10794. [Google Scholar] [CrossRef]
- Riahi Sfar, A.; Natalizio, E.; Challal, Y.; Chtourou, Z. A roadmap for security challenges in the Internet of Things. Digit. Commun. Netw. 2018, 4, 118–137. [Google Scholar] [CrossRef]
- Mendez, D.M.; Papapanagiotou, I.; Yang, B. Internet of things: Survey on security and privacy. arXiv 2017, arXiv:1707.01879. [Google Scholar]
- Sallay, H. An Integrated Multilayered Framework for IoT Security Intrusion Decisions. Intell. Autom. Soft Comput. 2023, 36, 429–444. [Google Scholar] [CrossRef]
- Durumeric, Z.; Adrian, D.; Mirian, A.; Bailey, M.; Halderman, J.A. A search engine backed by Internet-wide scanning. In Proceedings of the 22nd ACM SIGSAC Conference on Computer and Communications Security, Denver, CO, USA, 12–16 October 2015; pp. 542–553. [Google Scholar]
- Perera, C.; Barhamgi, M.; Bandara, A.K.; Ajmal, M.; Price, B.; Nuseibeh, B. Designing privacy-aware internet of things applications. Inf. Sci. 2020, 512, 238–257. [Google Scholar] [CrossRef]
- Fernandes, E.; Rahmati, A.; Feamster, N. New Problems and Solutions in IoT Security and Privacy. arXiv 2019, arXiv:1910.03686. [Google Scholar]
- Akremi, A.; Rouached, M. A comprehensive and holistic knowledge model for cloud privacy protection. J. Supercomput. 2021, 77, 7956–7988. [Google Scholar] [CrossRef]
- Knirsch, F.; Unterweger, A.; Engel, D. Implementing a blockchain from scratch: Why, how, and what we learned. EURASIP J. Inf. Secur. 2019, 2019, 2. [Google Scholar] [CrossRef]
- Dorri, A.; Steger, M.; Kanhere, S.S.; Jurdak, R. BlockChain: A Distributed Solution to Automotive Security and Privacy. IEEE Commun. Mag. 2017, 55, 119–125. [Google Scholar] [CrossRef]
- Dorri, A.; Kanhere, S.S.; Jurdak, R.; Gauravaram, P. Blockchain for IoT security and privacy: The case study of a smart home. In Proceedings of the 2017 IEEE International Conference on Pervasive Computing and Communications Workshops (PerCom Workshops), Kona, HI, USA, 13–17 March 2017; pp. 618–623. [Google Scholar]
- Wahab, J. Privacy in Blockchain Systems. arXiv 2018, arXiv:1809.10642. [Google Scholar]
- Feng, Q.; He, D.; Zeadally, S.; Khan, M.K.; Kumar, N. A survey on privacy protection in blockchain system. J. Netw. Comput. Appl. 2019, 126, 45–58. [Google Scholar] [CrossRef]
- Fakieh, A.; Akremi, A. An Effective Blockchain-Based Defense Model for Organizations against Vishing Attacks. Appl. Sci. 2022, 12, 13020. [Google Scholar] [CrossRef]
- Buldas, A.; Draheim, D.; Gault, M.; Laanoja, R.; Nagumo, T.; Saarepera, M.; Shah, S.A.; Simm, J.; Steiner, J.; Tammet, T.; et al. An ultra-scalable blockchain platform for universal asset tokenization: Design and implementation. IEEE Access 2022, 10, 77284–77322. [Google Scholar] [CrossRef]
- Androulaki, E.; Barger, A.; Bortnikov, V.; Cachin, C.; Christidis, K.; De Caro, A.; Enyeart, D.; Ferris, C.; Laventman, G.; Manevich, Y.; et al. Hyperledger fabric: A distributed operating system for permissioned blockchains. In Proceedings of the Thirteenth EuroSys Conference 2018, Porto, Portugal, 23–26 April 2018; pp. 1–15. [Google Scholar]
- Iftekhar, A.; Cui, X.; Tao, Q.; Zheng, C. Hyperledger fabric access control system for internet of things layer in blockchain-based applications. Entropy 2021, 23, 1054. [Google Scholar] [CrossRef]
- Algarni, S.; Eassa, F.; Almarhabi, K.; Almalaise, A.; Albassam, E.; Alsubhi, K.; Yamin, M. Blockchain-based secured access control in an IoT system. Appl. Sci. 2021, 11, 1772. [Google Scholar] [CrossRef]
- Loukil, F.; Ghedira-Guegan, C.; Boukadi, K.; Benharkat, A.N.; Benkhelifa, E. Data privacy based on IoT device behavior control using blockchain. ACM Trans. Internet Technol. (TOIT) 2021, 21, 1–20. [Google Scholar] [CrossRef]
- Zhang, J.; Wu, M. Blockchain use in IoT for privacy-preserving anti-pandemic home quarantine. Electronics 2020, 9, 1746. [Google Scholar] [CrossRef]
- Sharma, P.K.; Chen, M.Y.; Park, J.H. A software defined fog node based distributed blockchain cloud architecture for IoT. IEEE Access 2017, 6, 115–124. [Google Scholar] [CrossRef]
- Zhang, R.; Xu, C.; Xie, M. Secure Decentralized IoT Service Platform Using Consortium Blockchain. Sensors 2022, 22, 8186. [Google Scholar] [CrossRef]
- Asif, M.; Aziz, Z.; Bin Ahmad, M.; Khalid, A.; Waris, H.A.; Gilani, A. Blockchain-Based Authentication and Trust Management Mechanism for Smart Cities. Sensors 2022, 22, 2604. [Google Scholar] [CrossRef] [PubMed]
- Ali, A.; Almaiah, M.A.; Hajjej, F.; Pasha, M.F.; Fang, O.H.; Khan, R.; Teo, J.; Zakarya, M. An Industrial IoT-Based Blockchain-Enabled Secure Searchable Encryption Approach for Healthcare Systems Using Neural Network. Sensors 2022, 22, 572. [Google Scholar] [CrossRef] [PubMed]
- Sylla, T.; Mendiboure, L.; Chalouf, M.A.; Krief, F. Blockchain-Based Context-Aware Authorization Management as a Service in IoT. Sensors 2021, 21, 7656. [Google Scholar] [CrossRef] [PubMed]
- Daghmehchi Firoozjaei, M.; Ghorbani, A.; Kim, H.; Song, J. Hy-Bridge: A hybrid blockchain for privacy-preserving and trustful energy transactions in Internet-of-Things platforms. Sensors 2020, 20, 928. [Google Scholar] [CrossRef] [PubMed]
- Kong, Q.; Lu, R.; Yin, F.; Cui, S. Blockchain-based privacy-preserving driver monitoring for maas in the vehicular iot. IEEE Trans. Veh. Technol. 2021, 70, 3788–3799. [Google Scholar] [CrossRef]
- Qashlan, A.; Nanda, P.; He, X.; Mohanty, M. Privacy-preserving mechanism in smart home using blockchain. IEEE Access 2021, 9, 103651–103669. [Google Scholar] [CrossRef]
- Le Nguyen, B.; Lydia, E.L.; Elhoseny, M.; Pustokhina, I.; Pustokhin, D.A.; Selim, M.M.; Nguyen, G.N.; Shankar, K. Privacy preserving blockchain technique to achieve secure and reliable sharing of IoT data. Comput. Mater. Contin. 2020, 65, 87–107. [Google Scholar] [CrossRef]
- He, Q.; Xu, Y.; Liu, Z.; He, J.; Sun, Y.; Zhang, R. A privacy-preserving Internet of Things device management scheme based on blockchain. Int. J. Distrib. Sens. Networks 2018, 14, 1550147718808750. [Google Scholar] [CrossRef]
- Hossein, K.M.; Esmaeili, M.E.; Dargahi, T.; Khonsari, A.; Conti, M. BCHealth: A novel blockchain-based privacy-preserving architecture for IoT healthcare applications. Comput. Commun. 2021, 180, 31–47. [Google Scholar] [CrossRef]
- Bagozi, A.; Bianchini, D.; De Antonellis, V.; Garda, M.; Melchiori, M. A three-layered approach for designing smart contracts in collaborative processes. In Proceedings of the On the Move to Meaningful Internet Systems: OTM 2019 Conferences: Confederated International Conferences: CoopIS, ODBASE, C&TC 2019, Rhodes, Greece, 21–25 October 2019; Springer: Berlin/Heidelberg, Germany, 2019; pp. 440–457. [Google Scholar]
- Le, T.; Mutka, M.W. Capchain: A privacy preserving access control framework based on blockchain for pervasive environments. In Proceedings of the 2018 IEEE International Conference on Smart Computing (SMARTCOMP), Taormina, Italy, 18–20 June 2018; pp. 57–64. [Google Scholar]
- Khanal, Y.P.; Alsadoon, A.; Shahzad, K.; Al-Khalil, A.B.; Prasad, P.W.; Rehman, S.U.; Islam, R. Utilizing blockchain for iot privacy through enhanced ECIES with secure hash function. Future Internet 2022, 14, 77. [Google Scholar] [CrossRef]
- Al-Qarafi, A.; Alrowais, F.S.; Alotaibi, S.; Nemri, N.; Al-Wesabi, F.N.; Al Duhayyim, M.; Marzouk, R.; Othman, M.; Al-Shabi, M. Optimal Machine Learning Based Privacy Preserving Blockchain Assisted Internet of Things with Smart Cities Environment. Appl. Sci. 2022, 12, 5893. [Google Scholar] [CrossRef]
- Shen, M.; Tang, X.; Zhu, L.; Du, X.; Guizani, M. Privacy-preserving support vector machine training over blockchain-based encrypted IoT data in smart cities. IEEE Internet Things J. 2019, 6, 7702–7712. [Google Scholar] [CrossRef]
- Mhamdi, H.; Ayadi, M.; Ksibi, A.; Al-Rasheed, A.; Soufiene, B.O.; Hedi, S. SEMRAchain: A Secure Electronic Medical Record Based on Blockchain Technology. Electronics 2022, 11, 3617. [Google Scholar] [CrossRef]
- Abdi, A.I.; Eassa, F.E.; Jambi, K.; Almarhabi, K.; Khemakhem, M.; Basuhail, A.; Yamin, M. Hierarchical Blockchain-Based Multi-Chaincode Access Control for Securing IoT Systems. Electronics 2022, 11, 711. [Google Scholar] [CrossRef]
- Azogu, I.; Norta, A.; Papper, I.; Longo, J.; Draheim, D. A framework for the adoption of blockchain technology in healthcare information management systems: A case study of Nigeria. In Proceedings of the 12th International Conference on Theory and Practice of Electronic Governance, Melbourne, VIC, Australia, 3–5 April 2019; pp. 310–316. [Google Scholar]
- Zaidi, S.Y.A.; Shah, M.A.; Khattak, H.A.; Maple, C.; Rauf, H.T.; El-Sherbeeny, A.M.; El-Meligy, M.A. An Attribute-Based Access Control for IoT Using Blockchain and Smart Contracts. Sustainability 2021, 13, 10556. [Google Scholar] [CrossRef]
- Ali, J.; Ali, T.; Musa, S.; Zahrani, A. Towards secure IoT communication with smart contracts in a blockchain infrastructure. arXiv 2020, arXiv:2001.01837. [Google Scholar] [CrossRef]
- Ncube, T.; Dlodlo, N.; Terzoli, A. Private Blockchain Networks: A Solution for Data Privacy. In Proceedings of the 2020 2nd International Multidisciplinary Information Technology and Engineering Conference (IMITEC), Kimberley, South Africa, 25–27 November 2020; pp. 1–8. [Google Scholar]
- Akremi, A.; Sallay, H.; Rouached, M.; Bouaziz, R. Applying digital forensics to service oriented architecture. Int. J. Web Serv. Res. (IJWSR) 2020, 17, 17–42. [Google Scholar] [CrossRef]
- Akremi, A.; Sallay, H.; Rouached, M.; Bouaziz, R.; Abid, M. Forensics-aware web services composition and ranking. In Proceedings of the 17th International Conference on Information Integration and Web-based Applications & Services, Brussels, Belgium, 11–13 December 2015; pp. 1–10. [Google Scholar]
- Akremi, A.; Sallay, H.; Rouached, M.; Sriti, M.F.; Abid, M.; Bouaziz, R. Towards a built-in digital forensics-aware framework for web services. In Proceedings of the 2015 11th International Conference on Computational Intelligence and Security (CIS), Shenzhen, China, 19–20 December 2015; pp. 367–370. [Google Scholar]
- Akremi, A. A forensic-driven data model for automatic vehicles events analysis. PeerJ Comput. Sci. 2022, 8, e841. [Google Scholar] [CrossRef]
- Qaswar, F.; Rahmah, M.; Raza, M.A.; Noraziah, A.; Alkazemi, B.; Fauziah, Z.; Hassan, M.K.A.; Sharaf, A. Applications of Ontology in the Internet of Things: A Systematic Analysis. Electronics 2022, 12, 111. [Google Scholar] [CrossRef]
- Hasnain, M.; Albogamy, F.R.; Alamri, S.S.; Ghani, I.; Mehboob, B. The Hyperledger fabric as a Blockchain framework preserves the security of electronic health records. Front. Public Health 2023, 11, 1272787. [Google Scholar] [CrossRef]
- Kang, H.; Dai, T.; Jean-Louis, N.; Tao, S.; Gu, X. Fabzk: Supporting privacy-preserving, auditable smart contracts in hyperledger fabric. In Proceedings of the 2019 49th Annual IEEE/IFIP International Conference on Dependable Systems and Networks (DSN), Portland, OR, USA, 24–27 June 2019; pp. 543–555. [Google Scholar]
- Aggarwal, S.; Kumar, N. Hyperledger. In Advances in Computers; Elsevier: Amsterdam, The Netherlands, 2021; Volume 121, pp. 323–343. [Google Scholar]
- Akremi, A. Software security static analysis false alerts handling approaches. Int. J. Adv. Comput. Sci. Appl. 2021, 12, 702–711. [Google Scholar] [CrossRef]
- Akremi, A.; Sallay, H.; Rouached, M. An efficient intrusion alerts miner for forensics readiness in high speed networks. Int. J. Inf. Secur. Priv. (IJISP) 2014, 8, 62–78. [Google Scholar] [CrossRef]
- Dreyer, J.; Fischer, M.; Tönjes, R. Performance analysis of hyperledger fabric 2.0 blockchain platform. In Proceedings of the Workshop on Cloud Continuum Services for Smart IoT Systems, Virtual Event, Japan, 16–19 November 2020; pp. 32–38. [Google Scholar]
- Thakkar, P.; Nathan, S.; Viswanathan, B. Performance benchmarking and optimizing hyperledger fabric blockchain platform. In Proceedings of the 2018 IEEE 26th International Symposium on Modeling, Analysis, and Simulation of Computer and Telecommunication Systems (MASCOTS), Milwaukee, WI, USA, 25–28 September 2018; pp. 264–276. [Google Scholar]
- Akremi, A. An adaptative and compliant forensics admissibility metrics generation methodology. In Proceedings of the 23rd International Conference on Information Integration and Web Intelligence, Linz, Austria, 29 November–1 December 2021; pp. 495–503. [Google Scholar]
- Dwivedi, V.; Norta, A.; Wulf, A.; Leiding, B.; Saxena, S.; Udokwu, C. A formal specification smart-contract language for legally binding decentralized autonomous organizations. IEEE Access 2021, 9, 76069–76082. [Google Scholar] [CrossRef]
- Dwivedi, V.; Norta, A. A legal-relationship establishment in smart contracts: Ontological semantics for programming-language development. In Advances in Computing and Data Sciences; Springer: Berlin/Heidelberg, Germany, 2021; pp. 660–676. [Google Scholar]
- Bianchini, D.; De Antonellis, V.; Garda, M.; Melchiori, M. Resource-Oriented Approach for Effective Blockchain Integration in Intertwined Supply Chains. In Database and Expert Systems Applications; Springer: Berlin/Heidelberg, Germany, 2024; pp. 18–33. [Google Scholar]
- Bagozi, A.; Bianchini, D.; De Antonellis, V.; Garda, M.; Melchiori, M. A blockchain-based approach for trust management in collaborative business processes. In Proceedings of the Web Information Systems Engineering–WISE 2021: 22nd International Conference on Web Information Systems Engineering, WISE 2021, Melbourne, VIC, Australia, 26–29 October 2021; Proceedings, Part I 22. Springer: Berlin/Heidelberg, Germany, 2021; pp. 59–67. [Google Scholar]









| Papers | Year | Type | Platform | Consensus | Contributions | Domain |
|---|---|---|---|---|---|---|
| [1] | 2021 | Public | Ethereum | PoW | Annomymization based on person address not their PII. | Smart vehicles |
| [20] | 2021 | Private | Ethereum | PoW | Smart contract to detect privacy vulnerabilitis | Multiple |
| [21] | 2020 | Public | Ethereum | PoW | Ring signature | Healthcare |
| [22] | 2017 | Public | Private code | PoS | Data encryption | Multiple |
| [23] | 2022 | Private | Hyperledger Fabric | No | Smart contracts and encryption | Surveillance cameras |
| [24] | 2022 | Private | Ethereum | No | OSCAR and Encryption | Smart city |
| [25] | 2022 | Private | Hyperledger Fabric | No | Homomprophic encryption | Healthcare |
| [26] | 2021 | Private | Hyperledger Fabric and Ethereum | No | Smart contracts | Healthcare |
| [27] | 2020 | Private | Python blockchain package provided by Eric Alcaide | No | Bridge between IoT devices and blockchain network | Financial transactions for IoT platforms |
| [28] | 2021 | Private | - | PoS | Paillier cryptosystem | Vehicular IoT |
| [29] | 2021 | Private | Ethereum | No | Authentication scheme and differential privacy | Smart home |
| [30] | 2020 | Public | Ethereum | PoW | Elliptical Curve Cryptography (ECC) | Healthcare |
| [31] | 2018 | Private | Private implementation | No | Attribute-based access and time-bound key management | Simulation |
| [32] | 2021 | Public | Private implementation | PoA | User-defined privacy policies | Healthcare |
| [34] | 2018 | Public | Monero source codes | PoW | Access right defined by IoT owners; cryptographic technique to hide users’ sensitive data | Smart home |
| [35] | 2022 | Indifferent | Any platform | - | Secure Hash Function Key Derivation Function | Multiple |
| [39] | 2022 | Private | Hyperledger Fabric | PoC | Smart contracts | Smart vehicles |
| [36] | 2022 | Indifferent | Any platform | PoS | Encryption, machine learning to detect intrusions | Smart cities |
| [37] | 2019 | Indifferent | Any platform | No | Homomorphic encryption | Multiple |
| [38] | 2022 | Private | Ethereum | PoW | Smart contracts; access control table | Healthcare |
| This Study | - | Private | Hyperledger Fabric | PoC | A policy-based system that allows users to trigger the appropriate smart contracts according to their privacy preferences | Healthcare |
| Variable | Mapping | Value |
|---|---|---|
| Identifier of the glucose sensor | GlucoseMeasure01 | |
| n | Name of the glucose sensor | CGM-002 |
| Blood glucose level | 340 mmol/L | |
| Criticality of the sensed blood sugar level | 2 | |
| Triggering glucose smart contracts | purpose-CGM002 | |
| e | Mobile phone device | Samsung-A225G |
| Every 6 h, the smart contract is triggered | [0,6,12,18] | |
| Time interval to send the smart contract | + 5 min | |
| Threshold, when reached, the smart contract must be sent immediately | 300 mmol/L | |
| The need is for a fast transaction, so the transaction will be sent without reserving a private channel, and, therefore, any physician could inspect the transaction and respond immediately | false |
| Variable | Mapping | Value |
|---|---|---|
| Identifier of the user claim | C-001 | |
| n | Name of the sensor | NAN |
| Claim body | frequent going to the bathroom during sleep at night (FGBN) | |
| Criticality of the claim | 1 | |
| Triggering claim smart contracts | purpose-C-001 | |
| e | Mobile phone device | Sumsung-A225G |
| Immediate triggering of the smart contract | 0 (Immediate) | |
| Time interval to send the smart contract | + 5 min | |
| Threshold when reached, the smart contract must be sent immediately | NAN | |
| The need is for a private channel so only their physician could inspect the transaction and respond to them | true |
Disclaimer/Publisher’s Note: The statements, opinions and data contained in all publications are solely those of the individual author(s) and contributor(s) and not of MDPI and/or the editor(s). MDPI and/or the editor(s) disclaim responsibility for any injury to people or property resulting from any ideas, methods, instructions or products referred to in the content. |
© 2024 by the authors. Licensee MDPI, Basel, Switzerland. This article is an open access article distributed under the terms and conditions of the Creative Commons Attribution (CC BY) license (https://creativecommons.org/licenses/by/4.0/).
Share and Cite
Rouached, M.; Akremi, A.; Macherki, M.; Kraiem, N. Policy-Based Smart Contracts Management for IoT Privacy Preservation. Future Internet 2024, 16, 452. https://doi.org/10.3390/fi16120452
Rouached M, Akremi A, Macherki M, Kraiem N. Policy-Based Smart Contracts Management for IoT Privacy Preservation. Future Internet. 2024; 16(12):452. https://doi.org/10.3390/fi16120452
Chicago/Turabian StyleRouached, Mohsen, Aymen Akremi, Mouna Macherki, and Naoufel Kraiem. 2024. "Policy-Based Smart Contracts Management for IoT Privacy Preservation" Future Internet 16, no. 12: 452. https://doi.org/10.3390/fi16120452
APA StyleRouached, M., Akremi, A., Macherki, M., & Kraiem, N. (2024). Policy-Based Smart Contracts Management for IoT Privacy Preservation. Future Internet, 16(12), 452. https://doi.org/10.3390/fi16120452

