Next Article in Journal
Evolutionary Algorithms in a Bacterial Consortium of Synthetic Bacteria
Next Article in Special Issue
Comparing Direct Deliveries and Automated Parcel Locker Systems with Respect to Overall CO2 Emissions for the Last Mile
Previous Article in Journal
Generator of Fuzzy Implications
Previous Article in Special Issue
A Learnheuristic Algorithm for the Capacitated Dispersion Problem under Dynamic Conditions
 
 
Font Type:
Arial Georgia Verdana
Font Size:
Aa Aa Aa
Line Spacing:
Column Width:
Background:
Article

Solving NP-Hard Challenges in Logistics and Transportation under General Uncertainty Scenarios Using Fuzzy Simheuristics

1
Research Center on Production Management and Engineering, Universitat Politècnica de València, Ferrandiz-Carbonell, 03801 Alcoy, Spain
2
Department of IT in Production and Logistics, TU Dortmund University, Leonhard-Euler-Str. 5, 44227 Dortmund, Germany
3
Computer Science Department, Universitat Oberta de Catalunya, 156 Rambla del Poblenou, 08018 Barcelona, Spain
4
Department of Computer Architecture & Operating Systems, Universitat Autònoma de Barcelona, Carrer de les Sitges s/n, 08193 Bellaterra, Spain
*
Author to whom correspondence should be addressed.
Algorithms 2023, 16(12), 570; https://doi.org/10.3390/a16120570
Submission received: 1 November 2023 / Revised: 1 December 2023 / Accepted: 13 December 2023 / Published: 16 December 2023
(This article belongs to the Special Issue Optimization Algorithms in Logistics, Transportation, and SCM)

Abstract

:
In the field of logistics and transportation (L&T), this paper reviews the utilization of simheuristic algorithms to address NP-hard optimization problems under stochastic uncertainty. Then, the paper explores an extension of the simheuristics concept by introducing a fuzzy layer to tackle complex optimization problems involving both stochastic and fuzzy uncertainties. The hybrid approach combines simulation, metaheuristics, and fuzzy logic, offering a feasible methodology to solve large-scale NP-hard problems under general uncertainty scenarios. These scenarios are commonly encountered in L&T optimization challenges, such as the vehicle routing problem or the team orienteering problem, among many others. The proposed methodology allows for modeling various problem components—including travel times, service times, customers’ demands, or the duration of electric batteries—as deterministic, stochastic, or fuzzy items. A cross-problem analysis of several computational experiments is conducted to validate the effectiveness of the fuzzy simheuristic methodology. Being a flexible methodology that allows us to tackle NP-hard challenges under general uncertainty scenarios, fuzzy simheuristics can also be applied in fields other than L&T.

1. Introduction

Analytical methods are commonly used by L&T managers to make informed decisions [1]. Optimization models are widely employed in various industries, including L&T, because of their ability to provide optimal solutions for complex challenges. When the inputs and constraints of an optimization problem are known, deterministic models can be solved using exact methods as long as they satisfy some mathematical properties [2]. However, in real-life L&T activities, there are often many variables and constraints, leading to NP-hard optimization problems, which might limit the effectiveness of exact methods, especially in large-size instances [3]. As a result, heuristic and metaheuristic approaches have been developed to provide near-optimal solutions to such problems in reasonable computing times [4]. In addition, in the context of L&T operations, the inputs may be subject to the uncertainty of parameters such as travel times, customer demands, service times, or battery durability in the case of electric vehicles. When these inputs can be modeled using random variables, simheuristic algorithms—which combine heuristics with simulation—can be used to address the corresponding stochastic optimization problem [5].
The term ‘simheuristics’ or ‘sim-heuristics’ was introduced in the last decade. Since then, the number of published articles using it has been continuously increasing. Figure 1 depicts this evolution until 2023 (where values with the ‘*’ symbol represent estimates). A noticeable increase has been encountered during the last years, when real-world problems triggered considering uncertainty in the search for solutions [6,7]. Hence, simheuristics has become a first-resource tool for dealing with NP-hard optimization problems under stochastic uncertainty [8].
However, stochastic uncertainty is not the only type of uncertainty found in real-world problems. For non-probabilistic uncertainty, fuzzy techniques can be used to model uncertainty [9]. This non-probabilistic uncertainty might be due to a lack or scarcity of data, which makes it difficult to model it using a theoretical probability distribution. Non-probabilistic uncertainty might also be associated with scenarios in which qualitative expert opinions must be considered. In order to illustrate the combination of two types of uncertainty conditions, Tordecilla et al. [10] propose a fuzzy simheuristics method, which hybridizes a metaheuristic with simulation and fuzzy logic. As explained by these authors, some inputs can be modeled using random variables, while others follow a fuzzy pattern. A fuzzy system based on fuzzy logic computes fuzzy outputs based on a set of rules established by a human expert, allowing for non-binary logic scenarios, where outputs have a partial degree of being ‘true’ or ‘false’.
Accordingly, the main contribution of this paper is to provide both conceptual and practical insights on how these ‘fuzzy simheuristics’ can be applied in the optimization of different L&T systems, including the well-known vehicle routing problem (VRP) [11], the team orienteering problem (TOP) [12], the permutation flow-shop problem (PFSP) [13,14], the location routing problem (LRP) [15], and the time-capacitated arc routing problem (TCARP) [16] under uncertainty conditions. This novel concept of fuzzy simheuristics has not been widely addressed in the literature so far. In order to close this gap, this paper reviews existing work on the topic, discusses the main concepts, and provides a novel cross-problem analysis of computational results.
The remaining sections of this paper are organized as follows: Section 2 reviews the impact of uncertainty in logistics and transportation activities, while Section 3 discusses some related optimization problems. Section 4 provides a review of simheuristics. Section 5 explains how simheuristics can be naturally extended to fuzzy simheuristics. Section 6 provides an overview of recent applications of this novel fuzzy simheuristic methodology. Section 7 discusses the major trends and open research lines related to this emerging concept. Finally, Section 8 highlights the main contributions of this paper.

2. Modeling Uncertainty in Logistics and Transportation

In the L&T arena, decision makers face various challenges due to the uncertainty that exists in these systems [17]. Uncertainty can stem from several factors such as travel times, customers’ demands, electric battery durability, vehicle reliability, etc. Thus, for instance, the travel time of vehicles cannot be defined solely as a function of time, because external factors such as heavy traffic, weather conditions, traffic accidents, and road conditions can cause delays. These delays create uncertainty in travel times, and this uncertainty must be taken into consideration when making decisions to ensure that the decisions reflect a reasonable majority of real-world scenarios [18].
Uncertainty in L&T activities has to be differentiated into stochastic random or fuzzy variables. On the one hand, a stochastic random variable follows a probability distribution, and the parameters of this distribution are estimated based on historical data using fitting techniques like input analyzers [19]. For example, the delay in travel time between node i and node j could be modeled as a lognormal or a Weibull probability distribution, among others. Since many optimization challenges that arise in real-life L&T systems are not just NP-hard and large-sized but also subject to uncertainty conditions, simulation-optimization approaches are required to make informed decisions. Hence, simulation methods are often integrated with optimization algorithms in simulation-optimization approaches like simheuristics [8] to recommend the most promising solution to a given stochastic optimization problem.
On the other hand, fuzzy uncertainty refers to a type of uncertainty where precise values cannot be given, and instead terms like ‘short’, ‘medium’, and ‘long’ are used [20]. Fuzzy sets are used to model fuzzy uncertainty, and these sets allow crisp values to have partial memberships with more than one set (Figure 2). The degree of membership, μ ( x ) , takes a value between 0 and 1, where 1 assigns full membership and 0 refers to non-membership. For example, the travel time between two nodes in a network could be affected by a delay of ten minutes. This delay could be interpreted as ‘short’ or ‘medium’. Thus, it has a membership with more than one set. Fuzzy logic employs ‘if-then’ inference rules to consider different variables and draw conclusions. Qualitative variables can also be represented through linguistic variables using fuzzy rules. For instance, if both the road condition and the weather are bad, it can be inferred that travel and delivery times will be long.
Several researchers have considered fuzzy attributes in their study of L&T problems. For example, Li et al. [21] defined a fuzzy-based assessment model of sustainable transportation, and Kovač et al. [22] considered a spherical fuzzy environment in the assessment of city logistics concepts.

3. Modeling Optimization Problems with General Uncertainty

Real-world optimization problems encounter various sources of uncertainty, leading to the importance of including the uncertainty terms in the problem formulation. Thus, the travel time or demand in transportation problems usually become random or fuzzy variables, instead of being fixed values. This leads to a change in the problem formulation to include these variables. A generic problem formulation including stochastic and fuzzy uncertainty is shown in Equations (1)–(6). The problem formulation represents a solution s, belonging to a set of solutions S, that optimizes the objective function Z. This objective function has stochastic, X, and fuzzy, Y, variables, as depicted in Equation (1). Both stochastic and fuzzy variables are defined in the problem context. The stochastic and fuzzy variables have defined probability distributions and fuzzy sets, respectively. The set of constraints in the problem formulation could have | I | deterministic constraints, as indicated in Equation (2). An example of such a constraint would be the transported freight not exceeding vehicle capacity, which is a typical restriction found in many vehicle routing problems. In addition to these constraints, non-deterministic constraints are defined, such as in Equations (3)–(5). These constraints include stochastic or fuzzy variables, resulting in | J | stochastic constraints, | K | fuzzy constraints, and | M | constraints with fuzzy and stochastic variables. Thus, the constraints become probabilistic. For example, the travel time l m ( X , Y ) is required to be within a pre-defined threshold t m , as depicted in Equation (5). The limit and the travel time are affected by the X and Y variables. In the context of the model, sets I, J, K, and M are just sets of natural numbers.
optimize f ( s ) = Z ( s , X , Y )
subject to:
g i ( s ) t i i I
P r g j ( s , X ) l j ( X ) t j j J
P r g k ( s , Y ) l k ( Y ) t k k K
P r g m ( s , X , Y ) > l m ( X , Y ) t m m M
s S

4. A Review of the Simheuristics Concept and Recent Applications

Simheuristics is a simulation-optimization approach that combines the strengths of simulation and metaheuristic optimization algorithms to address complex real-world problems [23]. Several simulation-optimization approaches have been defined in the literature [24]. This approach is especially efficient in handling problems that have random elements. Simulation is adept at analyzing systems under stochastic uncertainty, but it has no intrinsic mechanisms to optimize the system and limitations for considering a broad range of scenarios. Optimization methods can search for efficient or optimal solutions, but they require a valid objective function for their operation. The term ‘simheuristics’ refers to the integration of simulation in metaheuristic algorithms. By combining both techniques, simheuristics provides a robust approach that can tackle a range of diverse problems. It has gained significant attention in recent years due to its capability to solve complex problems across various domains such as transportation, logistics and urban delivery, supply chains, and other combinatorial problems [8]. The approach is based on the idea that the solution of a deterministic optimization problem can serve as the foundation for the original stochastic problem. A typical simheuristic algorithm employs a simulation component in a metaheuristic framework, which allows the metaheuristic to drive the search process in the solution space, while the simulation component manages the random elements of the stochastic optimization problem.
The L&T sector was the initial area where the simheuristic methodology was developed. Rabe and Goldsman [25] presented an efficient combination of optimization-simulation techniques using metaheuristics as a core element for decision support systems to solve many L&T problems. Also, Rabe et al. [23] used simheuristics for the optimization of re-configurable production systems. Regarding sustainable mobility, simheuristics has made contributions to the prompt resolution of routing problems for electric vehicles with limited driving ranges and stochastic travel times. Yazdani et al. [26] extended the use of simheuristics to resolve evacuation problems during extreme weather disasters, demonstrating a useful application of optimization-simulation techniques to people evacuation policies. In addition, simheuristics has been used to improve waste collection services in smart cities, as shown in the work by Yazdani et al. [27], who implemented a simheuristic procedure to solve waste collection problems in Sydney (Australia). Likewise, Peng et al. [28] analyzed the management of multimodal transportation networks for long-haul merchandise delivery, considering uncertainties in transportation costs and time. These applications can be supplemented with agile optimization of unmanned aerial vehicle routes for various logistic purposes, which reveals a promising future for simheuristics in modeling and optimizing urban and interurban mobility. Recently, Gök et al. [29] combined simheuristics with constraint programming to optimize airport apron operations under uncertain conditions. Similarly, Bayliss and Panadero [30] combined simheuristics with machine learning models to address the facility location and queuing problem in emergency scenarios where a large number of citizens require medical treatment. Simheuristics has also been combined with evolutionary algorithms to solve manufacturing problems [31,32]. Likewise, it has been used to solve stochastic versions of well-known optimization problems [28,33].
All in all, simheuristic algorithms offer various benefits, such as the capacity to resolve a diverse range of problems with minimal customization [34,35,36]. This property arises from the usage of a general-purpose simulation schema that can be adjusted to suit any problem domain [37,38,39]. Additionally, the heuristic algorithms used in simheuristics can be customized to fulfill the unique requirements of each problem by choosing from a collection of suitable techniques [40,41]. Despite the many advantages offered by simheuristics, the field is still considered relatively new and requires further research to fully unlock its potential. One of the current areas of investigation is the integration of fuzzy logic to incorporate fuzzy variables into the models to be optimized, which will be discussed next.

5. Extending Simheuristics with Fuzzy Logic

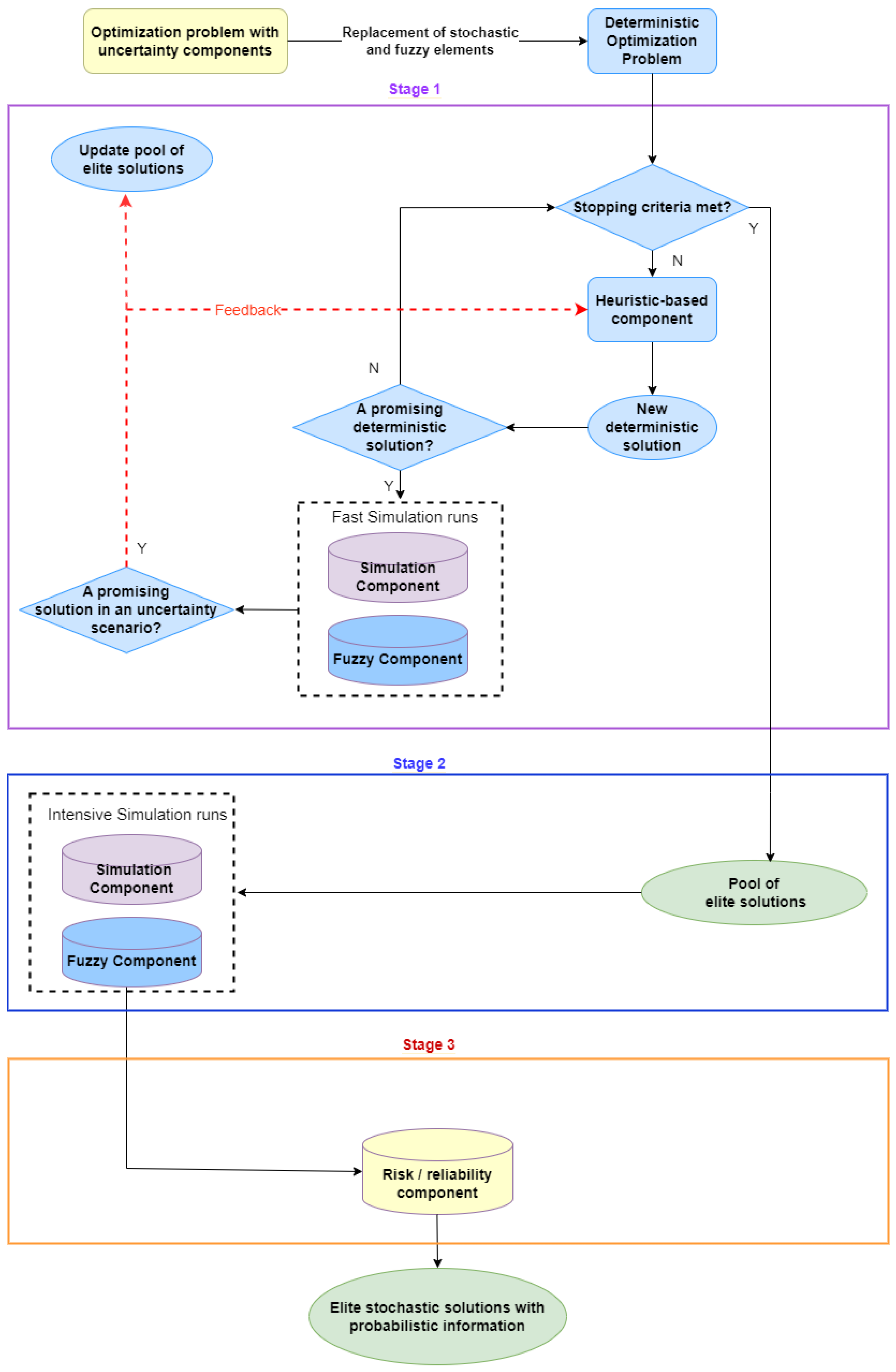
This section introduces an extension of the simheuristic framework, which is called the fuzzy simheuristic framework [42]. As depicted in Figure 3, this framework combines heuristic-based and simulation components with fuzzy elements to solve combinatorial optimization problems with both stochastic and fuzzy uncertainties. The approach begins by replacing both stochastic and fuzzy elements with their expected or estimated values to obtain a deterministic version of the original problem. The deterministic problem is solved using a metaheuristic algorithm that generates high-quality solutions while discarding low-quality or infeasible solutions. The framework in Figure 3 assesses the performance of these high-quality solutions under uncertainty by conducting a relatively small number of simulation runs with different values assigned to the random variables or fuzzy elements in each run, according to their probability distribution or fuzzy rules. Descriptive statistics are computed for all solutions to obtain detailed information about them. To handle fuzzy elements, the proposed approach employs type-2 fuzzy sets (T2FS) [43], which are fuzzy sets whose membership degrees are themselves type-1 fuzzy sets (T1FS). By incorporating T2FS into the analysis, the approach can more effectively handle complex and uncertain models, improving the results’ accuracy and robustness. The evaluation of solutions not only allows for the assessment of solutions under uncertainty but also provides guidance to the metaheuristic during the generation of new solutions. The best found solutions are stored in a pool of ‘elite’ solutions, which is limited in size. The generation of new solutions finishes when the metaheuristic satisfies a stopping criterion, which usually refers to a computational time budget. Next, the elite solutions are subjected to a more thorough examination under uncertainty by obtaining more observations of their stochastic and fuzzy behavior (e.g., by performing more runs during the simulation procedure and the fuzzy analysis procedure). Based on these observations, the solutions are ranked based on central statistics (e.g., average) and dispersion statistics (e.g., standard deviation or quantiles). The solutions with the best performance are then recommended to the decision maker. Notice that in a scenario under uncertainty, the selection of the ‘best’ solution may consider more criteria than just the expected value, such as the variance (risk) or the reliability of each solution (i.e., the probability that the solution can be implemented in practice without any failures that force us to apply a repairing operation, which is usually costly).

6. Recent Applications of Fuzzy Simheuristics

In this section, some recent applications of fuzzy simheuristics in L&T are reviewed. Oliva et al. [42] were the first to propose the combination of fuzzy techniques, simulation, and metaheuristic optimization algorithms to solve large-scale optimization problems that have both probabilistic and non-probabilistic uncertainty elements. They used a fuzzy inference system (FIS) to compute the collected reward by taking the electric vehicle battery levels and weather conditions as input variables. The authors established nine fuzzy rules to calculate the reward and transformed it to a crisp value using the center-of-gravity method. Their methodology was applied to solve the team orienteering problem with fuzzy and stochastic elements. The results obtained by these researchers when solving a set of classical instances are summarized in the box-plots displayed in Figure 4. In the TOP, the goal is to maximize the total reward collected by the fleet of vehicles during their trips. Notice that the highest rewards (both the individual ones for each instance as well as the average ones across instances) are achieved for the deterministic scenario. Here, a standard metaheuristic algorithm can provide efficient solutions, OBD-D (best deterministic solutions in a deterministic scenario) with an average reward of 358.1 . When the former routing plans generated by the metaheuristic are applied in a stochastic scenario, OBD-S, their performance is worse (average reward of 313.6 ) than the best solutions provided by a simheuristic algorithm (OB-S, with an average reward of 331.5 ). Of course, the average and individual rewards decrease as the level of uncertainty increases. This can be observed when considering a stochastic-fuzzy scenario, where a fuzzy simheuristic provides solutions OB-SF with an average value of 263.7 , and also when considering a pure fuzzy scenario, where a fuzzy approach generates solutions OB-F with an average value of 217.2 .
Tordecilla et al. [44] presented a fuzzy simheuristic approach for the vehicle routing problem. The FIS considers fuzzy variables, such as customer demand and remaining vehicle capacity, represented by triangular fuzzy numbers, to calculate the preference strength to travel to a customer. The fuzzy output is an index that determines if the next node will be visited or if the vehicle should return to the depot. The results obtained by these researchers when solving a set of classical instances are summarized in the box-plots displayed in Figure 5. In the VRP, the goal is to minimize the total cost incurred by the fleet of vehicles during their trips. Notice that the lowest costs (both the individual ones for each instance as well as the average ones across instances) are achieved for the deterministic scenario. Here, a standard metaheuristic algorithm can provide efficient solutions, OBD-D, with an average cost of 945.8 . When the former routing plans generated by the metaheuristic are applied in a stochastic scenario, solutions OBD-S, their performance is worse (average reward of 1049.3 ) than the best solutions provided by a simheuristic algorithm (OB-S, with an average cost of 978.6 ). As expected, the average and individual costs increase with the level of uncertainty. This can be observed when considering a stochastic-fuzzy scenario, where a fuzzy simheuristic provides solutions OB-SF with an average value of 1266.3 , and also when considering a pure fuzzy scenario, where a fuzzy approach generates solutions OB-F with an average value of 1549.2 .
Moreover, Tordecilla et al. [10] used a similar fuzzy simheuristics methodology to address the location routing problem. The results obtained when solving a set of classical instances are summarized in the box-plots displayed in Figure 6. In the LRP, the goal is to minimize the total cost due to the opening of facilities plus the routing of the vehicles. Notice that the lowest costs (both the individual ones for each instance as well as the average ones across instances) are achieved for the deterministic scenario. Here, a standard metaheuristic algorithm can provide efficient solutions, OBD-D, with an average cost of 862.7 . As usual, the average and individual costs increase with the level of uncertainty. Hence, when a simheuristic is used in the stochastic scenario, the best solutions (OB-S) show an average cost of 870.8 ). Likewise, when considering a stochastic-fuzzy scenario, a fuzzy simheuristic provides solutions OB-SF with an average value of 872.6 . Then, when considering a pure fuzzy scenario, a fuzzy approach generates solutions OB-F with an average value of 874.6 .
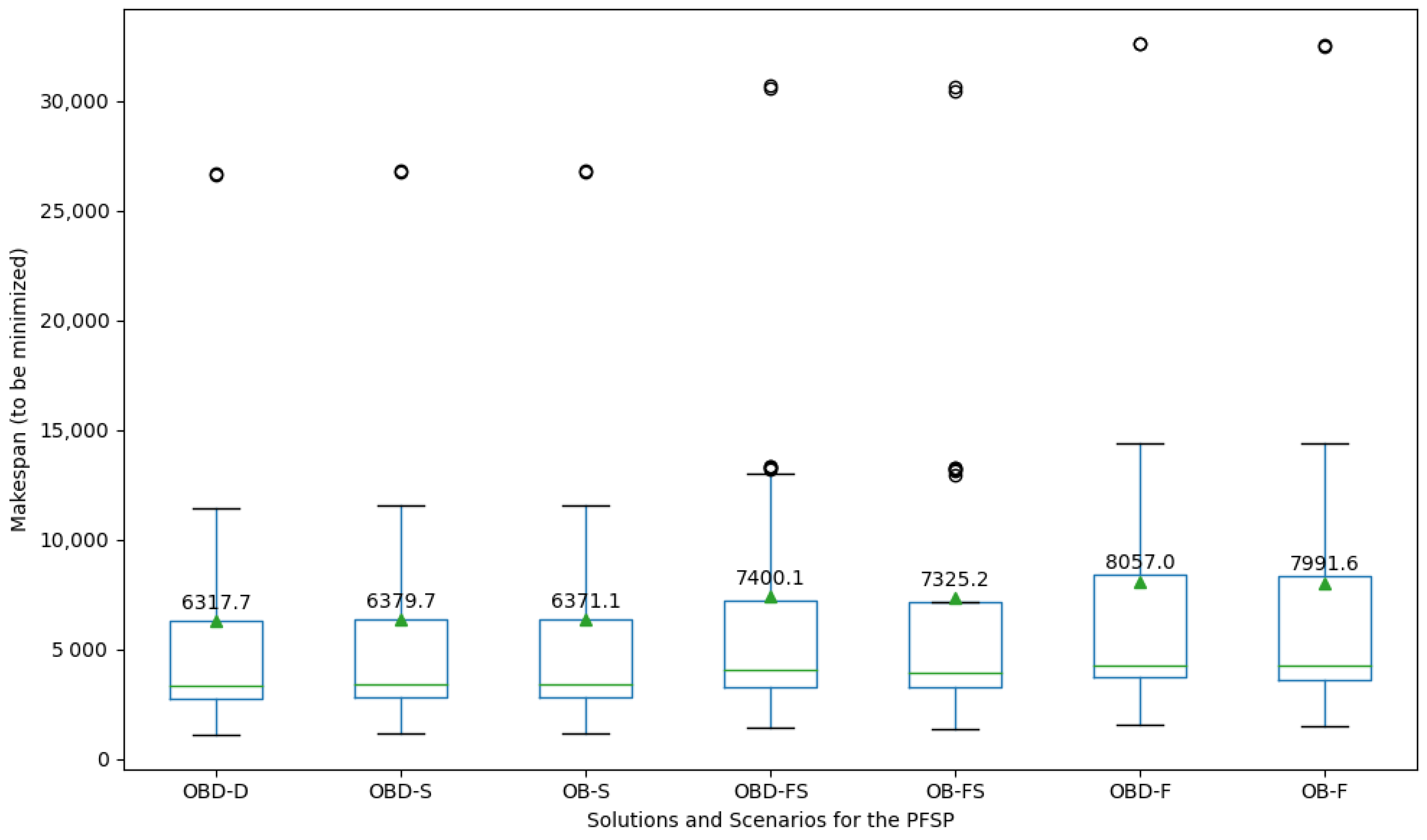
In addition, Castaneda et al. [45] proposed an extended simheuristic algorithm with a fuzzy component to solve the permutation flow shop problem under both stochastic and fuzzy uncertainty. The proposed approach modeled fuzzy processing times based on job and machine type and used an FIS with triangular fuzzy membership functions to determine the processing time. The paper also highlighted the importance of considering statistical metrics beyond the expected makespan and showed how reliability concepts can provide probabilistic information about the proposed solutions. The results obtained when solving a set of classical instances are summarized in the box-plots displayed in Figure 7. In the PFSP, the goal is to minimize the makespan. Notice that the lowest makespans (both the individual ones for each instance as well as the average ones across instances) are achieved for the deterministic scenario. Here, a standard metaheuristic algorithm can provide efficient solutions, OBD-D, with an average makespan of 6317.7 . When the former scheduling plans generated by the metaheuristic are applied in a stochastic scenario, solutions OBD-S, their performance is worse (average reward of 6379.7 ) than the best solutions provided by a simheuristic algorithm (OB-S, with an average makespan of 6371.1 ). As expected, the average and individual makespans increase with the level of uncertainty. This can be observed when considering a stochastic-fuzzy scenario, where a fuzzy simheuristic provides solutions OB-SF with an average value of 7325.2 , which is slightly better than the average makespan provided by the deterministic solution when it is applied to a fuzzy-stochastic environment (OBD-FS, with a value of 7400.01 ). Also, a similar effect can be observed when considering a pure fuzzy scenario, where a fuzzy approach generates solutions OB-F with an average value of 7991.6 , which again is slightly better than the average makespan provided by the deterministic solutions when employed in the fuzzy scenario (OBD-F, with a value of 8057.0 ).
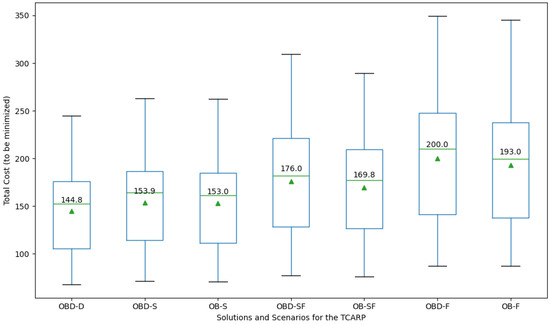
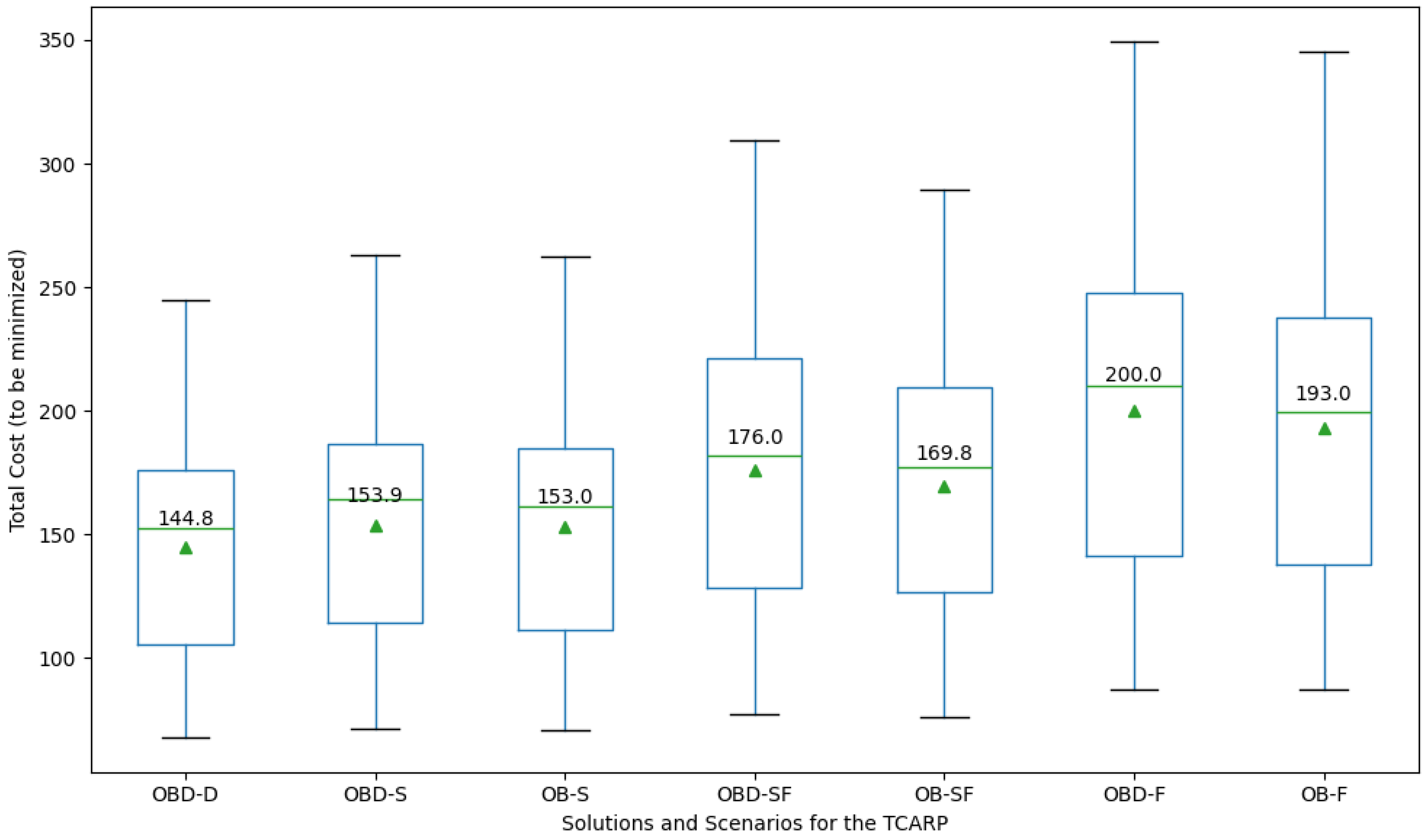
Finally, Martin Solano et al. [46] introduced a fuzzy simheuristic for solving the time-capacitated arc routing problem under both stochastic and fuzzy uncertainty. In the proposed approach, the results obtained when solving a set of classical instances are summarized in the box-plots displayed in Figure 8. In the TCARP, the goal is to minimize the total cost incurred by the fleet of vehicles during their trips. As always, the lowest costs (both the individual ones for each instance as well as the average ones across instances) are achieved for the deterministic scenario—this scenario constitutes an ideal one in which we have perfect information and no uncertainty. Here, a standard metaheuristic algorithm can provide efficient solutions, OBD-D, with an average cost of 144.8 . When the former routing plans generated by the metaheuristic are applied in a stochastic scenario, solutions OBD-S, their performance is slightly worse (average reward of 153.9 ) than the best solutions provided by a simheuristic algorithm (OB-S, with an average cost of 153.0 ). As expected, the average and individual costs increase with the level of uncertainty. This can be observed when considering a stochastic-fuzzy scenario, where a fuzzy simheuristic provides solutions OB-SF with an average value of 169.8 , which is slightly better than the average cost provided by the deterministic solution when it is applied to the fuzzy-stochastic environment (OBD-FS, with a value of 176.0 ). Also, a similar effect can be observed when considering a pure fuzzy scenario, where a fuzzy approach generates solutions OB-F with an average value of 193.0 , which again is slightly better than the average cost provided by the deterministic solutions when employed in the fuzzy scenario (OBD-F, with a value of 200.0 ).
All in all, this section has shown that the fuzzy simheuristic framework can be a flexible yet powerful methodology for solving a wide range of L&T challenges, including both stochastic and fuzzy uncertainty.

7. Trends and Open Research Lines

The need for agile and effective solutions to real-world transportation problems is becoming increasingly urgent, particularly in the face of uncertainty and dynamic conditions. To address this challenge, richer versions of vehicle routing problems can be developed, incorporating inventory management decisions, multiple depots, facility location, time windows, and external dynamic conditions. One promising approach is to use a fuzzy simheuristic algorithm that can adapt to changing conditions and provide robust solutions. Another important trend is to investigate a higher level of integration between the fuzzy component, the simulation component, and the metaheuristic component, also including a reinforcement learning component in order to increase the capacity of the resulting approach to deal with both uncertainty and dynamic environments.
The application of fuzzy simheuristics is also likely to expand to more complex systems, such as integrated L&T networks, which require advanced simulation approaches like discrete event or agent-based models. In order to speed up the computation and improve the solution quality, enhanced strategies to identify promising solutions can be employed, such as surrogate models that quickly estimate the statistics that the simulation provides or models based on reinforcement learning that can be used to adjust different parameters, such as the number of runs required to obtain precise estimates [23]. Fuzzy simheuristics can be applied to a wide range of fields beyond transportation and logistics, such as telecommunications, finance, healthcare systems, and smart cities. Furthermore, this approach can be integrated with machine learning and learnheuristics to address optimization problems with dynamic inputs. Multipopulation and agent-oriented fuzzy simheuristics are other promising areas of research that can enhance the efficiency of these algorithms in solving complex and stochastic combinatorial optimization problems. Overall, these trends and research directions provide exciting opportunities for future developments in fuzzy simheuristics.

8. Conclusions

In the context of T&L systems, the intersection of fuzzy systems, simulation, and metaheuristics has been explored. This combination provides powerful tools for solving complex optimization problems that involve both stochastic uncertainty and non-probabilistic uncertainty. The approach, known as ‘fuzzy simheuristics’, has shown great promise in addressing T&L-related problems such as the vehicle routing problem and the team orienteering problem. In particular, our numerical experiments have illustrated that traditional methods designed for deterministic versions of these problems provide sub-optimal solutions when both stochastic and fuzzy components are considered. Likewise, although it is logical to assume that solutions will decrease in quality (average values) as uncertainty levels increase, our methodology is able not only to show that effect for the different problems being considered but also to measure the impact on uncertainty in these solutions. As illustrated in the numerical analysis, the proposed approach can also provide lower and upper bounds to the optimal solution under uncertainty by simply considering the value of the best deterministic solution when it is evaluated in a deterministic (ideal) scenario as well as in a real scenario under uncertainty conditions.
The advantages of fuzzy simheuristics lie in its ability to benefit from the strengths of each approach. The metaheuristics component provides the efficiency necessary to explore the solution space quickly and find near-optimal solutions in short computational times. The stochastic and fuzzy simulation components provide tools to cope with different types of uncertainty, providing high-quality solutions in terms of expected costs, expected profits, or risk and reliability indicators. Although fuzzy simheuristics is a relatively new approach, the results so far are promising. This paper has discussed a number of potential applications for different domains, including transportation planning and logistics optimization. However, there are many further areas where fuzzy simheuristics could be beneficially applied, such as mobility in smart cities, financial portfolio optimization, or energy system management.
Of course, the proposed approach also has limitations that need to be considered. In particular, modeling real-life uncertainty with the proper random and fuzzy variables is not always an easy endeavor, or at least one that can be performed with perfect accuracy. These modeling errors can affect the quality of the final results. Also, depending on the specific problem being addressed, the computational times associated with a hybrid algorithm that combines metaheuristics, simulation, and fuzzy logic can be relatively high, specially for large-sized instances of complex problems. Special attention has to be paid to the simulation component, which could jeopardize the computational time of the metaheuristic one. Finally, one has to remember that the proposed methodology is an approximate algorithm. Hence, the optimality of the solutions is not guaranteed. Still, for these NP-hard and large-scale optimization problems under stochastic and fuzzy uncertainty, there is no methodology that can guarantee optimal solutions.
Looking to the future, there are several lines for further research that could help to advance the field of fuzzy simheuristics. One promising direction is to explore the use of reinforcement learning techniques to improve the efficiency of the approach by employing surrogate models and considering dynamic environments. Another option is to investigate the use of other types of simulation, such as Monte Carlo simulation or time-discrete simulation based on agent-oriented modeling, to better analyze complex systems and their interactions. Finally, there is great potential for applying fuzzy simheuristics to real-world problems.

Author Contributions

Conceptualization, A.A.J. and M.A.; methodology, J.P., D.P. and D.R.; investigation, J.P. and A.A.J.; writing—original draft preparation, all authors; writing—review and editing, A.A.J. and M.R. All authors have read and agreed to the published version of the manuscript.

Funding

This work has been partially funded by the Spanish Ministry of Science and Innovation (PID2022-138860NB-I00, RED2022-134703-T, PDC2022-133957-I00) and by the Generalitat Valenciana (PROMETEO/2021/065).

Data Availability Statement

No new data were created or analyzed in this study. Data sharing is not applicable to this article.

Conflicts of Interest

The authors declare no conflict of interest.

Abbreviations

The following abbreviations are used in this manuscript:
LRPlocation routing problem
L&Tlogistics and transportation
OBD-Dour best deterministic solution in a deterministic scenario
OBD-Sour best deterministic solution in a stochastic scenario
OB-Four best solution in fuzzy uncertainty
OB-Sour best solution in a stochastic scenario
OB-SFour best solution in a stochastic and fuzzy scenario
PFSPpermutation flow shop problem
TCARPtime-capacitated arc routing problem
TOPteam orienteering problem
T1FStype-1 fuzzy sets
T2FStype-2 fuzzy sets
VRPvehicle routing problem

References

  1. Cinar, D.; Gakis, K.; Pardalos, P.M. Sustainable Logistics and Transportation; Springer: Cham, Switzerland, 2017. [Google Scholar]
  2. Bartolacci, M.R.; LeBlanc, L.J.; Kayikci, Y.; Grossman, T.A. Optimization modeling for logistics: Options and implementations. J. Bus. Logist. 2012, 33, 118–127. [Google Scholar] [CrossRef]
  3. Žerovnik, J. Heuristics for NP-hard optimization problems-simpler is better!? Logist. Supply Chain. Sustain. Glob. Chall. 2015, 6, 1–10. [Google Scholar] [CrossRef]
  4. Konstantakopoulos, G.D.; Gayialis, S.P.; Kechagias, E.P. Vehicle routing problem and related algorithms for logistics distribution: A literature review and classification. Oper. Res. 2020, 22, 2033–2062. [Google Scholar] [CrossRef]
  5. Lopes, T.C.; Michels, A.S.; Lüders, R.; Magatão, L. A simheuristic approach for throughput maximization of asynchronous buffered stochastic mixed-model assembly lines. Comput. Oper. Res. 2020, 115, 104863. [Google Scholar] [CrossRef]
  6. Wang, X.; Jiang, R.; Qi, M. A robust optimization problem for drone-based equitable pandemic vaccine distribution with uncertain supply. Omega 2023, 119, 102872. [Google Scholar] [CrossRef] [PubMed]
  7. Tirkolaee, E.B.; Golpîra, H.; Javanmardan, A.; Maihami, R. A socio-economic optimization model for blood supply chain network design during the COVID-19 pandemic: An interactive possibilistic programming approach for a real case study. Socio-Econ. Plan. Sci. 2023, 85, 101439. [Google Scholar] [CrossRef] [PubMed]
  8. Chica, M.; Juan, A.A.; Bayliss, C.; Cordón, O.; Kelton, W.D. Why simheuristics? Benefits, Limitations, and Best Practices when Combining Metaheuristics with Simulation. SORT 2020, 44, 311–334. [Google Scholar] [CrossRef]
  9. Chandran, S.; Kandaswamy, G. A fuzzy approach to transport optimization problem. Optim. Eng. 2016, 17, 965–980. [Google Scholar] [CrossRef]
  10. Tordecilla, R.D.; Copado-Méndez, P.J.; Panadero, J.; Quintero-Araujo, C.L.; Montoya-Torres, J.R.; Juan, A.A. Combining Heuristics with Simulation and Fuzzy Logic to Solve a Flexible-Size Location Routing Problem under Uncertainty. Algorithms 2021, 14, 45. [Google Scholar] [CrossRef]
  11. Toth, P.; Vigo, D. Vehicle Routing: Problems, Methods, and Applications; SIAM: Philadelphia, PA, USA, 2014. [Google Scholar]
  12. Vansteenwegen, P.; Gunawan, A. Orienteering problems. In EURO Advanced Tutorials on Operational Research; Springer: New York, NY, USA, 2019. [Google Scholar]
  13. Zaied, A.N.H.; Ismail, M.M.; Mohamed, S.S. Permutation flow shop scheduling problem with makespan criterion: Literature review. J. Theor. Appl. Inf. Technol. 2021, 99, 830–848. [Google Scholar]
  14. González-Neira, E.M.; Urrego-Torres, A.M.; Cruz-Riveros, A.M.; Henao-García, C.; Montoya-Torres, J.R.; Molina-Sánchez, L.P.; Jimenez, J.F. Robust solutions in multi-objective stochastic permutation flow shop problem. Comput. Ind. Eng. 2019, 137, 106026. [Google Scholar] [CrossRef]
  15. Prodhon, C.; Prins, C. A survey of recent research on location-routing problems. Eur. J. Oper. Res. 2014, 238, 1–17. [Google Scholar] [CrossRef]
  16. Tagmouti, M.; Gendreau, M.; Potvin, J.Y. A dynamic capacitated arc routing problem with time-dependent service costs. Transp. Res. Part Emerg. Technol. 2011, 19, 20–28. [Google Scholar] [CrossRef]
  17. Suryawanshi, P.; Dutta, P. Optimization models for supply chains under risk, uncertainty, and resilience: A state-of-the-art review and future research directions. Transp. Res. Part Logist. Transp. Rev. 2022, 157, 102553. [Google Scholar] [CrossRef]
  18. Delbart, T.; Molenbruch, Y.; Braekers, K.; Caris, A. Uncertainty in intermodal and synchromodal transport: Review and future research directions. Sustainability 2021, 13, 3980. [Google Scholar] [CrossRef]
  19. D’Agostino, R. Goodness-of-Fit-Techniques; Routledge: New York, NY, USA, 2017. [Google Scholar]
  20. Zadeh, L.A. Fuzzy logic. In Granular, Fuzzy, and Soft Computing; Lin, T.Y., Liau, C.J., Kacprzyk, J., Eds.; Springer: New York, NY, USA, 2023; pp. 19–49. [Google Scholar]
  21. Li, Z.; Liu, A.; Shang, W.L.; Li, J.; Lu, H.; Zhang, H. Sustainability assessment of regional transportation: An innovative fuzzy group decision-making model. IEEE Trans. Intell. Transp. Syst. 2023, 24, 15959–15973. [Google Scholar] [CrossRef]
  22. Kovač, M.; Tadić, S.; Krstić, M.; Bouraima, M.B. Novel spherical fuzzy MARCOS method for assessment of drone-based city logistics concepts. Complexity 2021, 2021, 2374955. [Google Scholar] [CrossRef]
  23. Rabe, M.; Deininger, M.; Juan, A.A. Speeding Up Computational Times in Simheuristics Combining Genetic Algorithms with Discrete-Event Simulation. Simul. Model. Pract. Theory 2020, 103, 102089. [Google Scholar] [CrossRef]
  24. Fu, C.; Fu, C.; Michael, M. Handbook of Simulation Optimization; Springer: New York, NY, USA, 2015. [Google Scholar]
  25. Rabe, M.; Goldsman, D. Decision Making Using Simulation Methods in Sustainable Transportation. In Sustainable Transportation and Smart Logistics; Faulin, J., Grasman, S.E., Juan, A.A., Hirsch, P., Eds.; Elsevier: Amsterdam, The Netherlands, 2019; pp. 305–333. [Google Scholar]
  26. Yazdani, M.; Mojtahedi, M.; Loosemore, M. Enhancing Evacuation Response to Extreme Weather Disasters Using Public Transportation Systems: A Novel Simheuristic Approach. J. Comput. Des. Eng. 2020, 7, 195–210. [Google Scholar] [CrossRef]
  27. Yazdani, M.; Kabirifar, K.; Frimpong, B.E.; Shariati, M.; Mirmozaffari, M.; Boskabadi, A. Improving Construction and Demolition Waste Collection Service in an Urban Area Using a Simheuristic Approach: A Case Study in Sydney, Australia. J. Clean. Prod. 2021, 280, 124138. [Google Scholar] [CrossRef]
  28. Peng, Y.; Luo, Y.J.; Jiang, P.; Yong, P.C. The Route Problem of Multimodal Transportation with Timetable: Stochastic Multi-Objective Optimization Model and Data-Driven Simheuristic Approach. Eng. Comput. 2022, 39, 587–608. [Google Scholar] [CrossRef]
  29. Gök, Y.S.; Padrón, S.; Tomasella, M.; Guimarans, D.; Ozturk, C. Constraint-Based Robust Planning and Scheduling of Airport Apron Operations through Simheuristics. Ann. Oper. Res. 2023, 320, 795–830. [Google Scholar] [CrossRef]
  30. Bayliss, C.; Panadero, J. Simheuristic and Learnheuristic Algorithms for the Temporary-Facility Location and Queuing Problem during Population Treatment or Testing Events. J. Simul. 2023. accepted for publication. [Google Scholar] [CrossRef]
  31. Meeß, H.; Herzog, M.; Alp, E.; Kuhlenkötter, B. Evolutionary algorithms for a simheuristic optimization of the product-service system design. J. Intell. Manuf. 2023, 1–23. [Google Scholar] [CrossRef]
  32. Rodríguez-Espinosa, C.A.; González-Neira, E.M.; Zambrano-Rey, G.M. A simheuristic approach using the NSGA-II to solve a bi-objective stochastic flexible job shop problem. J. Simul. 2023, 2023, 1–25. [Google Scholar] [CrossRef]
  33. Ghorpade, T.; Corlu, C.G. A simheuristic algorithm for the stochastic one-commodity pickup and delivery travelling salesman problem. J. Simul. 2023, 17, 688–708. [Google Scholar] [CrossRef]
  34. Caldeira, R.H.; Gnanavelbabu, A. A simheuristic approach for the flexible job shop scheduling problem with stochastic processing times. Simulation 2021, 97, 215–236. [Google Scholar] [CrossRef]
  35. Santos, M.S.; Pinto, T.V.; Júnior, Ê.L.; Cota, L.P.; Souza, M.J.; Euzébio, T.A. Simheuristic-based decision support system for efficiency improvement of an iron ore crusher circuit. Eng. Appl. Artif. Intell. 2020, 94, 103789. [Google Scholar] [CrossRef]
  36. Halim, N.N.A.; Shariff, S.S.R.; Zahari, S.M. Single-machine integrated production preventive maintenance scheduling: A simheuristic approach. MATEMATIKA Malays. J. Ind. Appl. Math. 2020, 36, 113–126. [Google Scholar]
  37. Lam, C.P.; Masek, M.; Kelly, L.; Papasimeon, M.; Benke, L. A simheuristic approach for evolving agent behaviour in the exploration for novel combat tactics. Oper. Res. Perspect. 2019, 6, 100123. [Google Scholar] [CrossRef]
  38. Abu-Marrul, V.; Martinelli, R.; Hamacher, S.; Gribkovskaia, I. Simheuristic algorithm for a stochastic parallel machine scheduling problem with periodic re-planning assessment. Ann. Oper. Res. 2023, 320, 547–572. [Google Scholar] [CrossRef]
  39. Zambrano-Rey, G.M.; González-Neira, E.M.; Forero-Ortiz, G.F.; Ocampo-Monsalve, M.J.; Rivera-Torres, A. Minimizing the expected maximum lateness for a job shop subject to stochastic machine breakdowns. Ann. Oper. Res. 2023, 1–33. [Google Scholar] [CrossRef]
  40. Antoniadis, N.; Cordy, M.; Sifaleras, A.; Le Traon, Y. A variable neighborhood search simheuristic algorithm for reliability optimization of smart grids under uncertainty. Int. Trans. Oper. Res. 2022, 29, 2172–2200. [Google Scholar] [CrossRef]
  41. González-Neira, E.; Montoya-Torres, J. A simheuristic for bi-objective stochastic permutation flow shop scheduling problem. J. Proj. Manag. 2019, 4, 57–80. [Google Scholar] [CrossRef]
  42. Oliva, D.; Copado, P.; Hinojosa, S.; Panadero, J.; Riera, D.; Juan, A.A. Fuzzy Simheuristics: Solving Optimization Problems under Stochastic and Uncertainty Scenarios. Mathematics 2020, 8, 2240. [Google Scholar] [CrossRef]
  43. Castillo, O.; Aguilar, L.T.; Castillo, O.; Aguilar, L.T. Background on Type-1 and Type-2 Fuzzy Logic. In Type-2 Fuzzy Logic in Control of Nonsmooth Systems: Theoretical Concepts and Applications; Springer: Cham, Switzerland, 2019; pp. 5–19. [Google Scholar]
  44. Tordecilla, R.D.; Martins, L.d.C.; Panadero, J.; Copado, P.J.; Perez-Bernabeu, E.; Juan, A.A. Fuzzy simheuristics for optimizing transportation systems: Dealing with stochastic and fuzzy uncertainty. Appl. Sci. 2021, 11, 7950. [Google Scholar] [CrossRef]
  45. Castaneda, J.; Martin, X.A.; Ammouriova, M.; Panadero, J.; Juan, A.A. A Fuzzy Simheuristic for the Permutation Flow Shop Problem under Stochastic and Fuzzy Uncertainty. Mathematics 2022, 10, 1760. [Google Scholar] [CrossRef]
  46. Martin Solano, X.A.; Panadero Martínez, J.; Peidro Payá, D.; Perez Bernabeu, E.; Juan Pérez, Á.A. Solving the time capacitated arc routing problem under fuzzy and stochastic travel and service times. Networks 2023, 82, 318–335. [Google Scholar] [CrossRef]
Figure 1. Google Scholar articles using the term ‘simheuristics’ for the period 2013 to 2023, where values with the ‘*’ symbol represent estimates.
Figure 1. Google Scholar articles using the term ‘simheuristics’ for the period 2013 to 2023, where values with the ‘*’ symbol represent estimates.
Algorithms 16 00570 g001
Figure 2. Fuzzy sets for a crisp variable x.
Figure 2. Fuzzy sets for a crisp variable x.
Algorithms 16 00570 g002
Figure 3. Schema of the fuzzy simheuristic approach.
Figure 3. Schema of the fuzzy simheuristic approach.
Algorithms 16 00570 g003
Figure 4. Results for the TOP using a fuzzy simheuristic.
Figure 4. Results for the TOP using a fuzzy simheuristic.
Algorithms 16 00570 g004
Figure 5. Results for the VRP using a fuzzy simheuristic.
Figure 5. Results for the VRP using a fuzzy simheuristic.
Algorithms 16 00570 g005
Figure 6. Results for the LRP using a fuzzy simheuristic.
Figure 6. Results for the LRP using a fuzzy simheuristic.
Algorithms 16 00570 g006
Figure 7. Results for the PFSP using a fuzzy simheuristic.
Figure 7. Results for the PFSP using a fuzzy simheuristic.
Algorithms 16 00570 g007
Figure 8. Results for the TCARP using a fuzzy simheuristic.
Figure 8. Results for the TCARP using a fuzzy simheuristic.
Algorithms 16 00570 g008
Disclaimer/Publisher’s Note: The statements, opinions and data contained in all publications are solely those of the individual author(s) and contributor(s) and not of MDPI and/or the editor(s). MDPI and/or the editor(s) disclaim responsibility for any injury to people or property resulting from any ideas, methods, instructions or products referred to in the content.

Share and Cite

MDPI and ACS Style

Juan, A.A.; Rabe, M.; Ammouriova, M.; Panadero, J.; Peidro, D.; Riera, D. Solving NP-Hard Challenges in Logistics and Transportation under General Uncertainty Scenarios Using Fuzzy Simheuristics. Algorithms 2023, 16, 570. https://doi.org/10.3390/a16120570

AMA Style

Juan AA, Rabe M, Ammouriova M, Panadero J, Peidro D, Riera D. Solving NP-Hard Challenges in Logistics and Transportation under General Uncertainty Scenarios Using Fuzzy Simheuristics. Algorithms. 2023; 16(12):570. https://doi.org/10.3390/a16120570

Chicago/Turabian Style

Juan, Angel A., Markus Rabe, Majsa Ammouriova, Javier Panadero, David Peidro, and Daniel Riera. 2023. "Solving NP-Hard Challenges in Logistics and Transportation under General Uncertainty Scenarios Using Fuzzy Simheuristics" Algorithms 16, no. 12: 570. https://doi.org/10.3390/a16120570

APA Style

Juan, A. A., Rabe, M., Ammouriova, M., Panadero, J., Peidro, D., & Riera, D. (2023). Solving NP-Hard Challenges in Logistics and Transportation under General Uncertainty Scenarios Using Fuzzy Simheuristics. Algorithms, 16(12), 570. https://doi.org/10.3390/a16120570

Note that from the first issue of 2016, this journal uses article numbers instead of page numbers. See further details here.

Article Metrics

Back to TopTop