A Temporal Case-Based Reasoning Platform Relying on a Fuzzy Vector Spaces Object-Oriented Model and a Method to Design Knowledge Bases and Decision Support Systems in Multiple Domains
Abstract
:1. Introduction
1.1. Contributions
- 1.
- Extension of the TFVS modelThis paper extends the temporal fuzzy vector space (TFVS) model with the different steps of the method within FVSOOMM. This provides a new mechanism to model knowledge bases in many different and complex domains, and to capture the semantics of the relationships between the objects and actors described in the ontology of their knowledge domain. In common with other authors [6,7,8,9], the present authors trust that object-oriented approaches offer a more general model of knowledge representation than just from fuzzy logic alone.
- 2.
- Design and implementation of a platformThe novelty of the tool is a platform that supports the method and provides three interfaces: an expert interface that allows the expert to describe the class diagram of the domain knowledge, and an attribute language that is used to define the attribute descriptors that are made available in a repository to the practitioners. A practitioners’ interface allows stakeholders in the field to choose object types and to instantiate the necessary knowledge objects and their attribute descriptors that define and control the characteristics and range of attribute values of knowledge objects. The third interface is for end users, who simply enter the attribute values during their professional practice as they are solving real cases, where they are then stored in an experience case database. The case database is an experience repository that is particularly useful to practitioners, as it elaborates new research in their field. The method of FVSOOMM describes the whole process of a knowledge base design and how to develop the corresponding decision support system (DSS).
- 3.
- A method for temporal case-based reasoningThis advances other works as case-based reasoning (CBR) based on an object-oriented model to develop DSS. The method defines the distances required to implement temporal case-based reasoning (TCBR) by comparing the time fuzzy vector functions that describe the evolution of the case objects and their attributes over time. The TCBR system sorts similar cases within an interval of time.
1.2. Structure
2. Materials and Methods
2.1. Knowledge and Temporal Modelling with Fuzzy Logic
2.2. Fuzzy Vector Spaces and the Object-Oriented Model (FVSOOM)
2.2.1. Normalization Function
2.2.2. Method 1 of FVS Calculation
2.2.3. Method 2 of FVS Calculation with a Sign Function
2.3. FVSOOMM: A Model and Method to Implement Fuzzy Vector Spaces in an Object-Oriented Model
- -
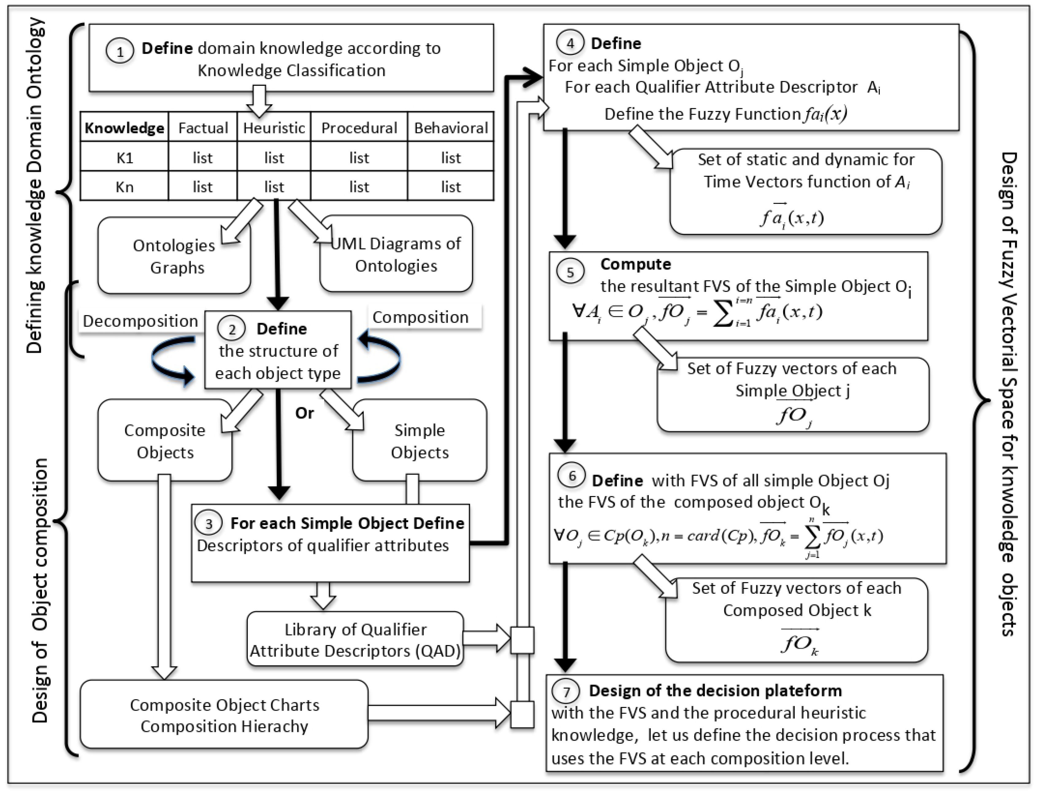
- Step 1 of Figure 3 defines the boundaries of the system, describes the actors (internal and external actors) and objects involved in the system, and builds a dictionary of their attributes and relationships to be described in Step 2. There are three types of users: The expert user (EXPU) designs the knowledge base of the system. The practitioner user (PU) is a domain expert and, with the EXPU, defines the attributes, objects and classes that constitute the knowledge base. Finally, there is the end-user (EU), who uses the knowledge base during his/her professional activity. During this first step, the necessary objects and attributes of the knowledge domains that are used or exchanged, as well as user requirements and roles, are defined. Data flow diagrams at different levels of granularity are built, in a similar fashion to the “needs model” of the Merise method [26].
- -
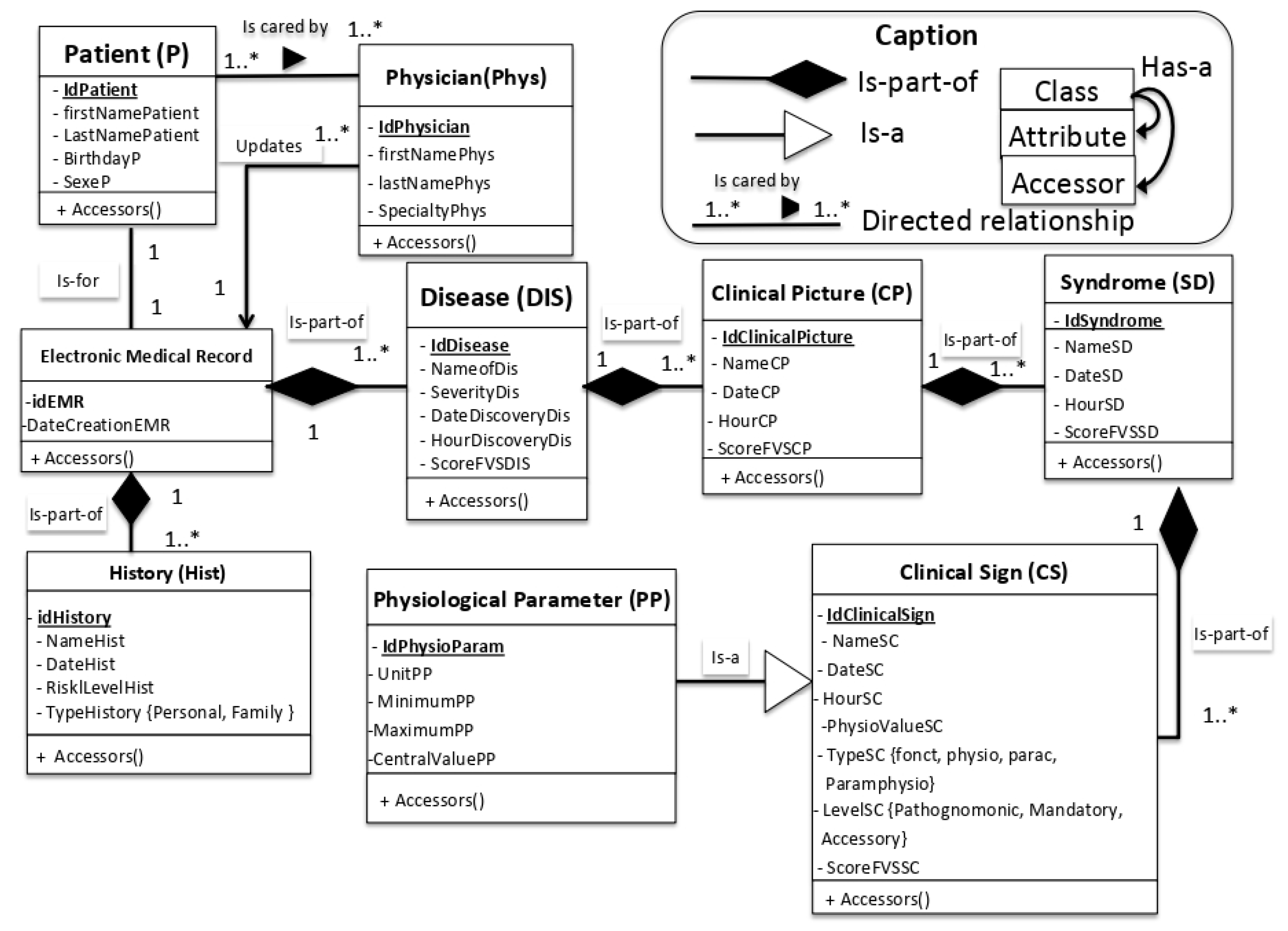
- Step 2 of Figure 3 covers the design of the knowledge domain ontology that defines all the object classes, their composition hierarchy (is-part-of) relationships and all the relevant qualifier attributes attached to the objects of each class. Classes (object definitions) are general descriptors of the instantiated objects of the same class. A qualifier attribute (QA) is a necessary attribute for assessing the state of an instantiated object. Identifiers are specific attributes of an object that are unique, not null and are used to identify specific instantiated objects. The object-oriented model resulting from Step 2 is mainly based on the composition (is-part-of) relationships and their specific mandatory qualifier attributes [3]. Classes described in the ontology can be mapped in one or several UML class diagrams, provided that the semantic relationships of the domain ontology are well respected, as in the ontology of the diagnosis of infectious diseases [27]. However, the knowledge is described by the objects, their values, and their relationships at the internal level of the system [3]. Colloc’s original metamodel of that ontology [3] was inspired from the Object Data Modeling Group (ODMG) in [28,29] and in the PhD thesis work of Ying Shen [30]. The present work proposes a new extension of Colloc’s original meta-model that takes into account the fuzzy vector spaces, as depicted in Figure 4. The blue part defines the concept of type, while the red part defines class, objects, and attributes, as described by the ODMG group. The green part indicates the methods, as in Colloc’s initial model. The purple part describes the TFVS extension presented earlier, qualifier attribute descriptors (QAD) that are detailed further in Figure 5, as well as the definition of fuzzy vectors that tune the properties of each object (has-a relationships) and the recursive composition of composite objects (Compose) with simple objects, using the operator ⨁.
- -
- Step 3 of Figure 3 concerns the knowledge design with a fuzzy vector space. It relies on the composition relationship and the qualifier attribute descriptors (QADs) in Figure 5 to describe the characteristics of each attribute, which should be used in at least one object type descriptor (OTD) in Figure 6 to define the structure of the necessary knowledge object instances (either simple or composite). The expert (EXPU) uses the qualifier attribute descriptor interface (QADI), shown in Figure 7, to define the appropriate parameters of the QAD. Please note that Figure 7 provides a translated version of the French QADI used in this work.
- -
- Step 4 of Figure 3 defines the fuzzy functions. For each necessary simple object of the knowledge base, the expert and the practitioner use the object type descriptor interface (OTDI) to choose the QADs of each relevant attribute in the list of previously defined QAD (see Figure 8). Several iterations of Steps 3 and 4 are used in turn to define necessary objects (OTDs) and attributes (QADs).
- -
- Step 5 of Figure 3 computes the resultant FVS of simple objects. For each simple object , the resultant time function vector of the object is calculated from their attribute’s function vectors.
- -
- Step 6 of Figure 3 defines the FVS of composite objects. For each composite (composed) object , its resultant time function vector is computed from all of its component objects and attributes .
- -
- Step 7 of Figure 3 implements the necessary reasoning modes that use the previous objects to make a decision. The reasoning uses the vectors of the composite objects, which can recognize complex situations and make an appropriate decision. The available reasoning modes are deduction, induction, abduction, analogy, subsumption, and case-based reasoning. Case-based reasoning is described later in Section 2.3.1. Deduction can be implemented at a more macroscopic level by comparing object states (described by their resultant vectors) and taking into account time.
- -


2.3.1. The Case Based Reasoning Cycle
- -
- -
- -
- -
- -
2.4. Lagrange Interpolation of the FVS Function to Assess Time

2.5. Applications
2.5.1. Decision Support System for Pulmonary Embolism Diagnosis and Follow-Up
Clinical Context
Graphics Summary of the PE Application
Variable Selection
- -
- Patient: age is the parameter used in the modelling of a risk probability score;
- -
- History: thromboembolic risk factors, cancer and hospitalization history;
- -
- Clinical symptoms and parameters: hemoptysis, unilateral leg pain, increased calf volume, heart rate and systolic blood pressure;
- -
- Syndromes: phlebitis syndrome consisting of unilateral lower limb pain and increase in lower limb volume, and hypotension syndrome consisting of systolic blood pressure <90 mmHg, and/or blood pressure variation >40 mmHg over 15 min. The presence of one of the two syndromes is sufficient to consider the presence of a pulmonary embolism until confirmation or invalidation by CTPA.
Static Variables
- -
- Age
- -
- Thromboembolic risk factors
- -
- Cancer risk factors
- -
- Stage 0—it is a carcinoma in situ or a precancerous change;
- -
- Stage 1—the tumor is usually small and has not grown outside the organ in which it originated;
- -
- Stages 2 and 3—the tumor is large or has grown outside the organ in which it originated into the surrounding tissue;
- -
- Stage 4—the cancer has spread through the blood or lymphatic system to a distant location (metastatic spread).
- -
- Stage (−1)—this is added to signify that there is no cancer.
- -
- Hospitalization or immobilization after surgery
Evolutionary Variables
- -
- Hemoptysis
- -
- Unilateral pain in the lower limb
- -
- Difference of calf size
Dynamic Attributes
- -
- Heart rate
- -
- Low blood pressure
- -
- Drop of systolic blood pressure
2.5.2. Decision Support in Territorial Recomposition
The Municipality
- Demographic weight (PD): The demographic weight (number of inhabitants) of a municipality is materialized by the number of representatives (community councilors) it has on the community council (the deliberative body of the EPCI).
- Economic and fiscal resources (REF): This is based on different indicators. pfi is the “financial potential per inhabitant” according to the municipalities; nbpe is the level of equipment and services from the permanent equipment base (PEB). REF is a measure of the influence that a community can have within the EPCI.
- Political weight of the municipality (PPC): This is based on different indicators that were already identified during the analysis of the Mayor (M) attributes; cpp4 is the number of municipal representatives correlated to their institutional status (pp4) in the intermunicipal establishment; and M considers the mayor as the embodiment of the municipality. The results of the evaluation of the object (M) are used.
The Mayor
- NE is the level of expertise of the mayor.
- PP is the political weight of the mayor: the number of political mandates, their level (local, regional, national), and also the size of the municipality.
- ADRI is the adherence to the intercommunal framework. It assesses if a mayor is using words that seem to strongly adhere to the structuring elements of the intercommunality (values, standards, algorithms, images). Another criterion is the number of times the name of this mayor is cited as a representative of this adherence by the other mayors involved in the intercommunality.
- DILT is the level of dilatation of the reference territoriality.
- NL is the leadership level of the mayor in intercommunality decisions, with the following values:
- -
- Hostile {}: systematically opposed to the general community movement.
- -
- Opponent {−0.75}: tendency to oppose the general community movement.
- -
- Follower {−0.25}: withdrawing from the community decision-making system, with statutory legitimacy
- -
- Sub-leader {0.25}: involved in decision-making spheres (associated occasionally with informal spheres), able to influence decision-making bodies, with a specific legitimacy (linked to a specific area of intervention, expertise, or political status).
- -
- Leader {1}: at the heart of the system, weighing in on decision-making bodies (formal and informal), able to weigh in on all areas of intervention.
3. Discussion
- -
- From the conceptual point of view, there is an isomorphism between all the types of objects with the specialization relationship and all the classes of objects with the inclusion relationship. This isomorphism supports the inheritance of properties. With regard to the instantiation relationship of an object from an object type, it corresponds to a relation of an object belonging to the same class of objects. The class of objects can be assimilated to all objects having common properties that are described by a type of object. Unfortunately, the classes are not disjointed, and that leads to the diamond problem of specialization in multiple inheritance depicted in Figure 32.
- -
- From the point of view of implementation, strong typing allows a better control of the quality of the product code. In addition, it reuses the concepts that have made structured programming successful. Adoption of the object approach in software engineering is now unanimous; encapsulation promotes the modularity, reusability, portability, security and confidentiality of software components. It facilitates the rapid prototyping of applications, using reusable object types provided in a library.
Future Work
4. Conclusions
5. Patents
Author Contributions
Funding
Institutional Review Board Statement
Informed Consent Statement
Data Availability Statement
Conflicts of Interest
Sample Availability
Abbreviations
| ADRI | Membership of the Intercommunal Repository |
| AI | Artificial Intelligence |
| CBR | Case-Based Reasoning |
| CG | Category of EPCI Grouping |
| CIF | Coefficient of Fiscal Integration |
| CIP | Leadership capacity of the President of the intermunicipality |
| CTI | Number of competences transferred to the intercommunality (EPCI) |
| CTPA | Computed Tomographic Pulmonary Angiography |
| DILT | Level of Dilatation of the Reference Territoriality |
| DSS | Decision Support System |
| EPCI FP | Public Establishment for Inter-municipal Cooperation with its own tax system |
| EU | End-User |
| EVF | Espace Vectoriel Flou |
| EXPU | Expert User |
| FVS | Fuzzy Vector Space |
| FVSOOM | Fuzzy Vector Space object-oriented Model |
| FVSOOMM | Fuzzy Vector Space object-oriented Model and Method |
| KADS | Knowledge Analysis and Design Support |
| KOD | Knowledge Oriented Design |
| MASK | “Method of Analysis and Structure of the Knowledge” |
| NE | Expertise level |
| NL | Level of Intercommunal Leadership |
| OTD | Object Type Descriptor |
| OTDI | Object Type Descriptor Interface |
| PD | Demographic weight of the municipality |
| PP | Political weight |
| PPC | Political weight of the municipality |
| PU | Practitioner User: Expert of the Domain |
| QA | Qualifier Attribute |
| QAD | Qualifier Attribute Descriptor |
| QADI | Qualifier Attribute Descriptor Interface |
| REF | Economic and fiscal resources of the municipality |
| TFVS | Time Fuzzy Vectorial Space |
| UML | Unified modeling Language |
References
- Colloc, J. Fvsoomm a Fuzzy Vectorial Space Model and Method of Personality, Cognitive Dissonance and Emotion in Decision Making. Information 2020, 11, 229. [Google Scholar] [CrossRef] [Green Version]
- Colloc, J. The evolution of artificial intelligence towards autonomous systems with personality simulation. In Proceedings of the 2019 European Simulation and Modelling Conference ESM’2019, Palma de Mallorca, Spain, 28–30 October 2019; pp. 61–72. [Google Scholar]
- Colloc, J.; Boulanger, D. Un Modèle objet pour la représentation de connaissances empiriques. In Proceedings of the Informatique Cognitive des organisations (ICO’89), Moulin, Simian, 12 June 1989; pp. 119–140. [Google Scholar]
- Zadeh, L.A. Fuzzy Sets. Inf. Control 1965, 8, 338–353. [Google Scholar] [CrossRef] [Green Version]
- Zadeh, L.A. Is there a need for fuzzy logic? Inf. Sci. 2008, 178, 2751–2779. [Google Scholar] [CrossRef]
- Cross, V.; Caluwe, R.D.; VanGyseghem, N. A perspective from the Fuzzy Object Data Management Group (FODMG). In Proceedings of the 6th International Fuzzy Systems Conference, Barcelona, Spain, 5 July 1997. [Google Scholar] [CrossRef]
- Yazici, A.; Koyuncu, M. Fuzzy object-oriented database modeling coupled with fuzzy logic. Fuzzy Sets Syst. 1997, 89, 1–26. [Google Scholar] [CrossRef]
- Ma, Z.; Zhang, W.; Ma, W. Extending object-oriented databases for fuzzy information modeling. Inf. Syst. 2004, 29, 421–435. [Google Scholar] [CrossRef]
- Ozgur, N.B.; Koyuncu, M.; Yazici, A. An intelligent fuzzy object-oriented database framework for video database applications. Fuzzy Sets Syst. 2009, 160, 2253–2274. [Google Scholar] [CrossRef] [Green Version]
- Ruspini, E.H. On the Semantics of Fuzzy Logic. Int. J. Approx. Reason. 1991, 5, 45–88. [Google Scholar] [CrossRef] [Green Version]
- Montiel, O.; Castillo, O.; Melin, P.; Sepulveda, R. Medaitive Fuzzy Logic for Controlling Population Size in Evolutionary Algorithms. Intell. Inf. Manag. 2009, 1, 108–119. [Google Scholar]
- Lorestani, A.N.; Omide, M.; Shoobaki, S.B.; Borghei, A.M.; Tabatabaeefar, A. Design and Evaluation of a Fuzzy Logic Based Decision Support System for Grading of Golden Delicious Apples. Int. J. Agric. Biol. 2006, 8, 440–444. [Google Scholar]
- El-Nasr, M.S.; Yen, J.; Ioerger, T.R. FLAME-Fuzzy Logic Adaptive Model of Emotions. Auton. Agents Multi-Agent Syst. 2000, 3, 219–257. [Google Scholar] [CrossRef]
- Zadeh, L.A. Fuzzy algorithms. Inf. Control 1968, 12, 99–102. [Google Scholar] [CrossRef] [Green Version]
- Zadeh, L.A. Outline of a New Approach to the Analysis of Complex Systems and Decision Processes. E.R.L. Memo M 342; Technical Report; University of California: Berkeley, CA, USA, 1972. [Google Scholar]
- Zadeh, L.A. The concept of linguistic variable and its application to approximate reasoning, Part 2. Inf. Sci. 1975, 8, 301–357. [Google Scholar] [CrossRef]
- Zadeh, L.A. The concept of linguistic variable and its application to approximate reasoning Part 3. Inf. Sci. 1975, 8, 43–80. [Google Scholar] [CrossRef]
- Katzaras, A.K.; Liu, D.B. Fuzzy Vector Spaces and Fuzzy Topological Vector Spaces. J. Math. Anal. Appl. 1977, 58, 135–146. [Google Scholar] [CrossRef] [Green Version]
- Lubczonok, P. Fuzzy Vector Space. Fuzzy Sets Syst. 1990, 38, 329–343. [Google Scholar] [CrossRef]
- Vozkoglou, M.G. A Fuzzy Model For Analogical Problem Solving. Int. J. Fuzzy Log. Syst. 2012, 2. [Google Scholar] [CrossRef]
- Agbossou, I. Fuzzy cognitive maps-based modelling of residential mobility dynamics: GeoComputation approach. Plurimondi 2017, 17, 169–190. [Google Scholar]
- Vogel, C. Génie Cognitif; Number 2-225-81382-5; Masson: Paris, France, 1988; p. 196. [Google Scholar]
- Schreiber, G.; Wielinga, B.; Breuker, J. KADS: A Principled Approach to Knowledge-Based System Development; Academic Press: London, UK, 1993. [Google Scholar]
- Ermine, J.L. Knowledge Management with the MASK method. In Knowledge Management for Sustainable Development; Munshi, U.M., Sharma, V.K., Eds.; Medtech: Edgartown, MA, USA, 2013. [Google Scholar]
- Boulanger, D.; Colloc, J. Une Méthode Orientée Objet Pour L’élaboration de Systèmes Experts. 1993. Available online: https://hal.archives-ouvertes.fr/hal-02586114/document (accessed on 10 December 2021).
- Tardieu, H.; Rochfeld, A.; Colletti, R. La Méthode Merise; Les Éditions d’Organisation: Paris, France, 2000. [Google Scholar]
- Shen, Y.; Yuan, K.; Chen, D.; Colloc, J.; Yang, M.; Li, Y.; Lei, K. An ontology-driven clinical decision support system (IDDAP) for infectious disease diagnosis and antibiotic prescription. Artif. Intell. Med. 2018, 86, 20–32. [Google Scholar] [CrossRef]
- Bartels, D.; Berler, M.; Eastman, J.; Gamerman, S.; Springer, A.; Strickland, H.; Wade, D. The Object Database Standard ODMG 2.0; Morgan Kaufmann Publishers: Burlington, MA, USA, 1997. [Google Scholar]
- Shen, Y.; Jacquet-Andrieu, A.; Colloc, J. Un Système Multi-Agents d’Aide à la Décision Clinique Fondé sur les Ontologies. In Proceedings of the Sixth International Workshop on Medical and Healthcare Applications (AMINA’2012), Mahdia, Tunisie, 17 January 2012; pp. 136–145. [Google Scholar]
- Shen, Y. Elaboration d’Ontologies Médicales Pour une Approche Multi-Agent d’Aide à la Décision Clinique. Ph.D. Thesis, Université Paris Ouest Nanterre La Défense, Nanterre, France, 2015. [Google Scholar]
- Kolodner, J.L. Maintaining Organization in a Dynamic Long-Term Memory. Cogn. Sci. 1983, 7, 243–280. [Google Scholar] [CrossRef]
- Kolodner, J.L. Case-Based Reasoning; Morgan Kaufmann: Burlington, MA, USA, 1993. [Google Scholar]
- Aamodt, A.; Plaza, E. Case-Based Reasoning, Foundational Issues, Methodological Variations, and System Approaches. AI Commun. 1994, 7, 39–59. [Google Scholar] [CrossRef]
- Dubitzky, W.; Bell, D.; Hughes, J. A generic, object-oriented case-knowledge representation scheme, and its integration into a wider information management scenario. Expert Syst. 1996, 13, 219–233. [Google Scholar] [CrossRef]
- Khan, A.A.; Chaudhry, I.A. Object Oriented Case Representation for CBR Application in Structural Analysis. Appl. Artif. Intell. 2015, 29, 335–352. [Google Scholar] [CrossRef]
- Lee, J. Modeling imprecise requirements with fuzzy objects. Inf. Sci. 1999, 118, 101–119. [Google Scholar] [CrossRef]
- Cuevas, L.; Marín, N.; Pons, O.; Vila, M. pg4DB: A fuzzy object-relational system. Fuzzy Sets Syst. 2008, 159, 1500–1514. [Google Scholar] [CrossRef]
- Marin, N.; Medina, J.; Pons, O.; Sanchez, D.; Vila, M. Complex object comparison in a fuzzy context. Inf. Softw. Technol. 2003, 45, 431–444. [Google Scholar] [CrossRef]
- Dubitzky, W.; Lopes, P.; White, J.; Anderson, J.M.C.C.; Dempsey, G.; Bell, D.A. A Holistic Approach to Coronary Heart Disease Risk Assessment Using Case-Based Reasoning. In Proceedings of the 2nd International Conference on Neural Networks and Expert Systems in Medicine and Healthcare, Plymouth, UK, 1 August 1996; pp. 97–103. [Google Scholar]
- Bichindaritz, I.; Marling, C. Case-Based Reasoning in the Health Sciences: Foundations and Research Directions. In Computational Intelligence in Healthcare 4; Springer: Berlin/Heidelberg, Germany, 2010; pp. 127–157. [Google Scholar] [CrossRef]
- Montani, S.; Marling, C.; Bichindaritz, I.; Funk, P.; Lopez, B. CBR in the Health Sciences. In Proceedings of the CBR in the Health Sciences Workshop at the Twentieth International Conference on Case-Based Reasoning, Lyon, France, 3–6 September 2012. [Google Scholar]
- Montani, S.; Striani, M. Artificial Intelligence in Clinical Decision Support: A Focused Literature Survey. Yearb. Med. Inform. 2019, 28, 120–127. [Google Scholar] [CrossRef] [Green Version]
- Dubitzky, W.; Schuster, A.; Hughes, J.; Bell, D. An Advanced Case-Knowledge Architecture Based on Fuzzy Objects. Appl. Intell. 1997, 7, 187–204. [Google Scholar] [CrossRef]
- Schuster, A.; Dubitzky, W.; Adamson, K.; Bell, D.A.; Hughes, J.G. Processing Similarity between a Mix of Crisply and fuzzily Defined Case Properties. In Proceedings of the 2nd International ICSC Symposium on Fuzzy Logic and Applications, Zurich, Switzerland, 17–19 September 1997; pp. 247–253. [Google Scholar]
- Cai, B.; Zhang, Y.; Wang, H.; Liu, Y.; Ji, R.; Gao, C.; Kong, X.; Liu, J. Resilience evaluation methodology of engineering systems with dynamic-Bayesian-network-based degradation and maintenance. Reliab. Eng. Syst. Saf. 2021, 209, 107464. [Google Scholar] [CrossRef]
- Hu, J.; Chen, C.; Liu, Z. Early warning method for overseas natural gas pipeline accidents based on FDOOBN under severe environmental conditions. Process Saf. Environ. Prot. 2022, 157, 175–192. [Google Scholar] [CrossRef]
- Boulanger, D.; Colloc, J. Detecting Heterogeneity in a Multidatabase Environment through an O.O Model. In Proceedings of the IFIP, DS5, International Conference on Semantics of Interoperable Database Systems, Victoria, Australia, 16–20 November 1992. [Google Scholar]
- Zighed, D.A.; Duru, G.; Auray, J.-P. SIPINA, Méthode et Logiciel. 1992. Available online: https://www.librairie-levrailieu.fr/livre/9782905972279-sipina-methode-et-logiciel-zighed-jp/ (accessed on 10 December 2021).
- Colloc, J.; Sybord, C. Représentation et Apprentissage des Processus de Décision en Médecine: Une Approche à Base de Cas. pp. 43–48. Available online: https://www.academia.edu/download/64665642/AIDRI97vsoumisefin.pdf (accessed on 10 December 2021).
- Shen, Y.; Colloc, J.; Jacquet-Andrieu, A.; Lei, K. Emerging Medical Informatics with Case-Based Reasoning for Aiding Clinical Decision in Multi-Agent System. J. Biomed. Inform. 2015, 56, 307–317. [Google Scholar] [CrossRef] [Green Version]
- Colloc, J.; Léry, N. A multi-expert decision support system in medical ethics. Health Syst. Sci. Hermès 1997, 1, 39–55. [Google Scholar]
- Yameogo, R.A. Risques et Perspectives du Big Data et de L’intelligence Artificielle: Approche Ethique et Epistémologique. Ph.D. Thesis, University of Le Havre Normandy University, Le Havre, France, 2020. [Google Scholar]
- Yameogo, R.A.; Colloc, J. Système multi-agents d’aide à la décision clinique, appliqué à la prise en charge de l’embolie pulmonaire. In Proceedings of the Applications Médicales de l’Informatique: Nouvelles Approches (AMINA’2016), Monastir, Tunisie, 30 November 2016; pp. 92–98, ISBN 978-9938-9531-2-1. [Google Scholar]
- ESC. Guidelines for the diagnosis and management of acute pulmonary embolism in collaboration with the European Respiratory Society (ERS) The Task Force for the diagnosis and management of acute pulmonary embolism of the European Society of Cardiology (ESC). Eur. Heart J. 2020, 41, 543–603. [Google Scholar] [CrossRef]
- Colloc, J.; Summons, P. An Analogical Model to Design Time in Clinical Objects. In Proceedings of the RITS, Dourdan, France, 25–27 March 2015; pp. 387–392. [Google Scholar]
- Loubet, L. Les Maires Confrontés à L’Apprentissage de L’Intercommunalité: L’Exemple de L’Agglomération Toulousaine. Ph.D. Thesis, University Toulouse, Toulouse, France, 2011. [Google Scholar]
- Loubet, L. L’apprentissage de la coopération intercommunale: Modalités et instruments. L’Espace Polit. 2012, 18. [Google Scholar] [CrossRef]
- Ortony, A.; Clore, G.; Collins, A. The Cognitive Structure of Emotions; Cambridge University Press: Cambridge, UK, 1988. [Google Scholar]
- Loubet, L. Emotions d’élus et découpage territorial. Recompositions intercommunales dans l’aire urbaine havraise. L’Espace Polit. 2020. [Google Scholar] [CrossRef]
- Colloc, J.; Summons, P. An Object Oriented Time Model of a Decision Support System for Intoxication Diagnoses. In Proceedings of the Industrial Simulation Conference, Palermo, Italy, 5–7 June 2006; pp. 387–392. [Google Scholar]
- Shen, Y.; Colloc, J.; Jacquet-Andrieu, A.; Guo, Z.; Liu, Y. Constructing Ontology-based Cancer Treatment Decision Support System with Case-Based Reasoning. In Proceedings of the 2nd International Conference on Smart Computing and Communication SmartCom2017, Shenzhen, China, 10–12 December 2017. [Google Scholar]
- Colloc, J.; Summons, P. An approach of the Process of Addiction: A model of the experience. In Proceedings of the Symposium on Reversible Time, Retardation and Anticipation in Quantum Physics, Biology and Cybernetics 29th Int Conference on Systems Research, Informatics and Cybernetics, Baden-Baden, Germany, 31 July–4 August 2017; Volume 1, pp. 103–107. [Google Scholar]
- Colloc, J.; Yameogo, R.A.; Summons, P.F.; Shen, Y.; Park, M.; Aronson, J.E. EPICE an emotion fuzzy vectorial space for time modeling in medical decision. In Proceedings of the 1st International Conference on Internet of Things and Machine Learning, Liverpool, UK, 17–18 October 2017. [Google Scholar] [CrossRef]
- Boulanger, D.; Colloc, J.; Chahwan, P. Dynamic Implementation of Composite Objects in ACSE Project. In Proceedings of the OOIS’94 International Conference on Object Oriented Information Systems, South Bank, London, UK, 19–21 December 1994; pp. 458–468. [Google Scholar]
- Dori, D.; Tatcher, E. Selective multiple inheritance. Softw. IEEE 1994, 11, 77–85. [Google Scholar] [CrossRef]
- Davies, P.C.W. The epigenome and top-down causation. Interface Focus 2011, 2, 42–48. [Google Scholar] [CrossRef] [PubMed]
- Ensing, M.; Paton, R.; Speel, P.H.; Rada, R. An object-oriented approach to knowledge representation in a biomedical domain. Artif. Intell. Med. 1994, 6, 459–482. [Google Scholar] [CrossRef] [Green Version]
- Cox, B. Object-Oriented Programming: An Evolutionary Approach; Addison-Wesley: Reading, MA, USA, 1986. [Google Scholar]
- Meyer, B. Object-Oriented Software Construction; Prentice-Hall: New York, NY, USA, 1988. [Google Scholar]
- Gamma, E.; Helm, R.; Johnson, R.; Johnson, R.E.; Vlissides, J. Design Patterns—Elements of Reusable Object-Oriented Software; Addison-Wesley Publishing Company: Boston, MA, USA, 1995. [Google Scholar]
- Shalloway, A.; Trott, J.R. Design Patterns Explained: A New Perspective On Object-Oriented Design; Addisson Wesley: Boston, MA, USA, 2002. [Google Scholar]
- Boulanger, D.; Colloc, J.; Talens, G.; Oussalah, C. An Object Oriented Reuse Repository. In KBUP95 First International Workshop on, Knowledge-Based Systems for the (Re) Use of Program Libraries; Opengrey: Nancy, France, 1995; pp. 86–94. [Google Scholar]
- Delgado, M.; Marín, N.; Pérez, Y.; Vila, M.A. Bipolar queries on fuzzy univalued and multivalued attributes in object databases. Fuzzy Sets Syst. 2016, 292, 175–192. [Google Scholar] [CrossRef]
- Zhang, F.; Ma, Z.; Yan, L.; Wang, Y. A description logic approach for representing and reasoning on fuzzy object-oriented database models. Fuzzy Sets Syst. 2012, 186, 1–25. [Google Scholar] [CrossRef]
- Cao, T.; Rossiter, J. A deductive probabilistic and fuzzy object-oriented database language. Fuzzy Sets Syst. 2003, 140, 129–150. [Google Scholar] [CrossRef]
- Ebrahiminejad, M.; Shakeri, E.; Ardeshir, A.; Zarandi, M.F. An object-oriented model for construction method selection in buildings using fuzzy information. Energy Build. 2018, 178, 228–241. [Google Scholar] [CrossRef]
- Jain, S.; Seeja, K.; Jindal, R. A fuzzy ontology framework in information retrieval using semantic query expansion. Int. J. Inf. Manag. Data Insights 2021, 1, 100009. [Google Scholar] [CrossRef]
- Calegari, S.; Ciucci, D. Fuzzy Ontology, Fuzzy Description Logics and Fuzzy-OWL; Springer: Berlin/Heidelberg, Germany, 2007. [Google Scholar] [CrossRef]
- Pedrycz, W.; Sosnowski, Z. Fuzzy object-oriented system design. Fuzzy Sets Syst. 1998, 99, 121–134. [Google Scholar] [CrossRef]
- Cross, V.V. Fuzzy extensions for relationships in a generalized object model. Int. J. Intell. Syst. 2001, 16, 843–861. [Google Scholar] [CrossRef]
































| Age | H(x) | Age(H(x)) | Age | H(x) | Age(H(x)) |
|---|---|---|---|---|---|
| 35 | −1.00 | −1.00 | 51 | 0.07 | 0.17 |
| 36 | −0.93 | −0.98 | 52 | 0.13 | 0.32 |
| 38 | −0.80 | −0.96 | 53 | 0.20 | 0.46 |
| 39 | −0.73 | −0.95 | 54 | 0.27 | 0.58 |
| 40 | −0.67 | −0.96 | 55 | 0.33 | 0.68 |
| 41 | −0.60 | −0.91 | 56 | 0.40 | 0.76 |
| 42 | −0.53 | −0.87 | 57 | 0.47 | 0.82 |
| 43 | −0.47 | −0.82 | 58 | 0.53 | 0.87 |
| 44 | −0.40 | −0.76 | 59 | 0.60 | 0.91 |
| 45 | −0.33 | −0.68 | 60 | 0.67 | 0.93 |
| 46 | −0.27 | −0.58 | 61 | 0.73 | 0.95 |
| 47 | −0.20 | −0.46 | 62 | 0.80 | 0.96 |
| 48 | −0.13 | −0.32 | 63 | 0.87 | 0.97 |
| 49 | −0.07 | −0.17 | 64 | 0.93 | 0.98 |
| 50 | 0.00 | 0.00 | 65 | 1.00 | 1.00 |
| Variable Type | Variable Names |
|---|---|
| Static variables | Age |
| Thromboembolic | |
| Predisposed factors | |
| Cancer | |
| Surgery or long-time bedrest | |
| Evolutionary variables | Hemoptysis |
| Unilateral lower limb pain | |
| Unilateral increase in calf volume | |
| Dynamic variables | Heart rate |
| Systolic blood pressure | |
| Systolic blood pressure variability |
| Stage | |||
|---|---|---|---|
| −1 | - | - | −1 |
| 0 | 1.00 | −0.71 | −0.8 |
| 1 | 2.72 | −0.22 | −0.4 |
| 2 | 7.39 | 0.08 | 0.18 |
| 3 | 20.09 | 0.32 | 0.67 |
| 4 | 54.60 | 1.00 | 1 |
| Object | k | Attribute | Variable | Values | Function | Value | |
|---|---|---|---|---|---|---|---|
| Commune (Com) | 1 | PD | 1 | pd | |||
| 1 | REF | 1 | pfi | ||||
| 1 | nbpe | ||||||
| 2 | PPC | 1 | cpp4 | ||||
| 2 | M | ||||||
| Attributes | Attribute Name |
|---|---|
| Id | Identifier of the objects (e.g., idMaire: identifier of the Mayor) |
| SAT_EPCI | Administrative and technical sphere of the EPCI |
| NE | Expertise level |
| PP | Political weight |
| ADRI | Membership of the Intercommunal Repository |
| DILT | Level of Dilatation of the Reference Territoriality |
| NL | Level of Intercommunal Leadership |
| PD | Demographic weight of the municipality |
| REF | Economic and fiscal resources of the municipality |
| PPC | Political weight of the municipality |
| EPCI FP | Public Establishment for Inter-municipal Cooperation with its own tax system |
| CG | Category of EPCI grouping |
| CTI | Number of competences transferred to the intercommunality (EPCI) |
| CIF | Coefficient of fiscal integration |
| CIP | Leadership capacity of the president of the intermunicipality |
| +Accessors | Public accessors (+) allow objects to be constructed, read, written and modified, and attribute values to be calculated from variables in table no. x |
Publisher’s Note: MDPI stays neutral with regard to jurisdictional claims in published maps and institutional affiliations. |
© 2022 by the authors. Licensee MDPI, Basel, Switzerland. This article is an open access article distributed under the terms and conditions of the Creative Commons Attribution (CC BY) license (https://creativecommons.org/licenses/by/4.0/).
Share and Cite
Colloc, J.; Yameogo, R.A.; Summons, P.; Loubet, L.; Cavelier, J.-B.; Bridier, P. A Temporal Case-Based Reasoning Platform Relying on a Fuzzy Vector Spaces Object-Oriented Model and a Method to Design Knowledge Bases and Decision Support Systems in Multiple Domains. Algorithms 2022, 15, 66. https://doi.org/10.3390/a15020066
Colloc J, Yameogo RA, Summons P, Loubet L, Cavelier J-B, Bridier P. A Temporal Case-Based Reasoning Platform Relying on a Fuzzy Vector Spaces Object-Oriented Model and a Method to Design Knowledge Bases and Decision Support Systems in Multiple Domains. Algorithms. 2022; 15(2):66. https://doi.org/10.3390/a15020066
Chicago/Turabian StyleColloc, Joël, Relwendé Aristide Yameogo, Peter Summons, Lilian Loubet, Jean-Bernard Cavelier, and Paul Bridier. 2022. "A Temporal Case-Based Reasoning Platform Relying on a Fuzzy Vector Spaces Object-Oriented Model and a Method to Design Knowledge Bases and Decision Support Systems in Multiple Domains" Algorithms 15, no. 2: 66. https://doi.org/10.3390/a15020066
APA StyleColloc, J., Yameogo, R. A., Summons, P., Loubet, L., Cavelier, J.-B., & Bridier, P. (2022). A Temporal Case-Based Reasoning Platform Relying on a Fuzzy Vector Spaces Object-Oriented Model and a Method to Design Knowledge Bases and Decision Support Systems in Multiple Domains. Algorithms, 15(2), 66. https://doi.org/10.3390/a15020066

