Twin-Tool Orientation Synchronous Smoothing Algorithm of Pinch Milling in Nine-Axis Machine Tools
Abstract
1. Introduction
2. Twin-Tool Orientations Identification
2.1. The Method of Pinch Milling
2.2. Twin-Tool Orientations Description
2.3. Twin-Tool Orientations Coupling Relationship
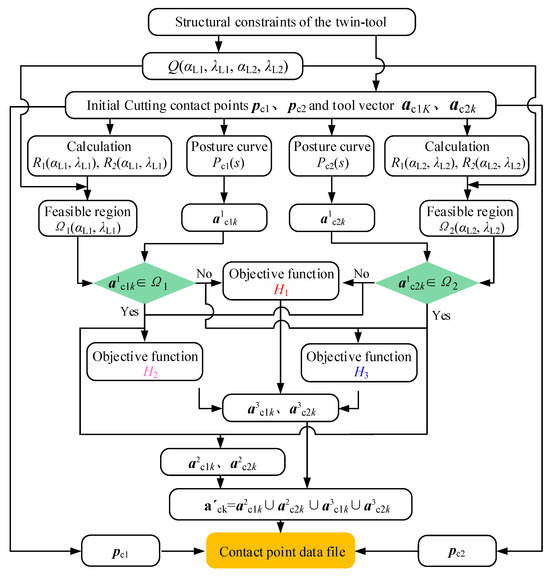
3. Tool Orientation Smoothing Optimization Formulation
3.1. Identification of Twin-Tool Orientation Accessible Region
3.2. Global Smoothness of Twin-Tool Orientation
3.3. Local Smoothness of Twin-Tool Orientation
3.4. Twin-Tool Orientation Selection and Optimization Schemes
4. Simulation and Experimental Verifications
4.1. Twin-Tool Orientation Smoothness Planning
4.2. Pinch Milling Experimental
5. Conclusions
Author Contributions
Funding
Institutional Review Board Statement
Informed Consent Statement
Data Availability Statement
Acknowledgments
Conflicts of Interest
References
- Jun, C.S.; Cha, K.; Lee, Y.S. Optimizing Tool Orientations for 5-Axis Machining by Configuration-Space Search Method. Comput. Aided Des. 2003, 35, 549–566. [Google Scholar] [CrossRef]
- Li, H.; Feng, H.Y. Efficient Five-Axis Machining of Free-Form Surfaces with Constant Scallop Height Tool Paths. Int. J. Prod. Res. 2007, 42, 2403–2417. [Google Scholar] [CrossRef]
- Wang, N.; Tang, K. Five-axis Tool Path Generation for a Flat-end Tool Based on iso-Conic Partitioning. Comput. Aided Des. 2008, 40, 1067–1079. [Google Scholar] [CrossRef]
- Zhang, X.; Zhang, J.; Zheng, X.W.; Pang, B.; Zhao, W.H. Tool orientation optimization of 5-axis ball-end milling based on an accurate cutter/workpiece engagement model. CIRP J. Manuf. Sci. Technol. 2017, 19, 106–116. [Google Scholar] [CrossRef]
- Warkentin, A.; Ismail, F.; Bedi, S. Multi-point Tool Positioning Strategy for 5-AxisMashining of Sculptured Surfaces. Comput. Aided Geom. D 2000, 17, 83–100. [Google Scholar] [CrossRef]
- He, Y.; Chen, Z.T. Optimising tool positioning for achieving multi-point contact based on symmetrical error distribution curve in sculptured surface machining. Int. J. Adv. Manuf. Technol. 2014, 73, 707–714. [Google Scholar] [CrossRef]
- Tsainis, A.M.; Papazafeiropoulos, G.; Stergiou, C. A novel convex hull method for optimum multi-point 5-axis tool positioning for machining of complex sculptured surfaces. Int. J. Adv. Manuf. Technol. 2019, 103, 4369–4383. [Google Scholar] [CrossRef]
- Fard, B.; Javad, M.; Feng, H.Y. Effective Determination of Feed Direction and Tool Orientation in Five-Axis Flat-End Milling. J. Manuf. Sci. Eng. 2010, 132, 061011. [Google Scholar] [CrossRef]
- Lu, Y.A.; Ding, Y.; Zhu, L.M. Simultaneous Optimization of the Feed Direction and Tool Orientation in Five-Axis Flat-end Milling. Int. J. Prod. Res. 2015, 54, 4537–4546. [Google Scholar] [CrossRef]
- Mi, Z.P.; Yuan, C.M.; Ma, X.H.; Shen, L.Y. Tool orientation optimization for 5-axis machining with C-space method. Int. J. Adv. Manuf. Technol. 2017, 88, 1243–1255. [Google Scholar] [CrossRef]
- Chen, L.; Xu, K.; Tang, K. Collision-free tool orientation optimization in five-axis machining of bladed disk. J. Comput. Des. Eng. 2015, 2, 197–205. [Google Scholar] [CrossRef]
- Gong, Z.; Li, B.R.; Zhang, H.; Ye, P.Q. Tool orientation optimization method based on ruled surface using genetic algorithm. Int. J. Adv. Manuf. Technol. 2022, 118, 571–584. [Google Scholar] [CrossRef]
- Hong, X.Y.; Hong, R.J.; Lin, X.C. Tool orientations’ generation and nonlinear error control based on complex surface meshing. Int. J. Adv. Manuf. Technol. 2019, 105, 4279–4288. [Google Scholar] [CrossRef]
- Dong, J.S.; He, J.M.; Liu, S.; Wan, N.; Chang, Z.Y. A multi-scale tool orientation generation method for freeform surface machining with bull-nose tool. Micromachines 2023, 14, 1199. [Google Scholar] [CrossRef] [PubMed]
- Chao, S.; Altintas, Y. Chatter free tool orientations in 5-axis ball-end milling. Int. J. Mach. Tools Manuf. 2016, 106, 89–97. [Google Scholar]
- Plakhotnik, D.; Lauwers, B. Graph-based optimization of five-axis machine tool movements by varying tool orientation. Int. J. Adv. Manuf. Technol. 2014, 74, 307–318. [Google Scholar] [CrossRef]
- Tulsyan, S.; Altintas, Y. Local tool path smoothing for five-axis machine tools. Int. J. Mach. Tools Manuf. 2015, 96, 15–26. [Google Scholar] [CrossRef]
- Ho, M.C.; Hwang, Y.R.; Hu, C.H. Five-axis tool orientation smoothing using quaternion interpolation algorithm. Int. J. Mach. Tools Manuf. 2003, 43, 1259–1267. [Google Scholar] [CrossRef]
- Farouki, R.T.; Li, S.Q. Optimal Tool Orientation Control for 5-Axis CNC Milling with Ball-end Cutters. Comput. Aided Geom. D 2013, 30, 226–239. [Google Scholar] [CrossRef]
- Zhou, K.; Tang, J. Tool position and orientation global optimization intrinsic geometry of strip-width-maximization manufacture technology for sculptured surface. J. Mech. Eng. 2020, 56, 192–201. [Google Scholar]
- Xu, J.T.; Zhang, D.Y.; Sun, Y.W. Kinematics performance oriented smoothing method to plan tool orientations for 5-axis ball-end CNC machining. Int. J. Mech. Sci. 2019, 157–158, 293–303. [Google Scholar] [CrossRef]
- Yuan, C.M.; Mi, Z.P.; Jia, X.H.; Lin, F.M.; Shen, L.Y. Tool orientation optimization and path planning for 5-axis machining. J. Syst. Sci. Complex. 2020, 34, 83–106. [Google Scholar] [CrossRef]
- Kwon, S.H.; Han, C.Y. Least variation in tool orientation control for 5-axis CNC machining. Comput. Aided Geom. Des. 2022, 96, 102116. [Google Scholar] [CrossRef]
- Dong, J.S.; Chang, Z.Y.; Chen, P.; He, J.M.; Wan, N. Tool orientation optimization method based on the best curvature matching. Int. J. Adv. Manuf. Technol. 2023, 124, 127–142. [Google Scholar] [CrossRef]
- Yana, C.; Lee, C.H.; Li, X.Y.; Zhang, Y.M.; Min, K. A multi-objective tool-axis optimization algorithm based on covariant field functional. J. Manuf. Syst. 2018, 48, 30–37. [Google Scholar] [CrossRef]
- Wang, Q.R.; Feng, Y.X.; Zhang, Z.X.; Tan, J.R. Tool orientation sequence smoothing method based on the discrete domain of feasible orientations. Int. J. Adv. Manuf. Technol. 2017, 92, 4501–4510. [Google Scholar] [CrossRef]
- Song, D.D.; Xue, F.; Wu, D.D.; Zhang, J.; Zhang, X.; Zhao, W.H.; Lu, B.H. Iso-parametric path-planning method of twin-tool milling for turbine blades. Int. J. Adv. Manuf. Technol. 2018, 98, 3179–3189. [Google Scholar] [CrossRef]










Disclaimer/Publisher’s Note: The statements, opinions and data contained in all publications are solely those of the individual author(s) and contributor(s) and not of MDPI and/or the editor(s). MDPI and/or the editor(s) disclaim responsibility for any injury to people or property resulting from any ideas, methods, instructions or products referred to in the content. |
© 2024 by the authors. Licensee MDPI, Basel, Switzerland. This article is an open access article distributed under the terms and conditions of the Creative Commons Attribution (CC BY) license (https://creativecommons.org/licenses/by/4.0/).
Share and Cite
Song, D.; Zhu, S.; Xue, F.; Feng, Y.; Lu, B. Twin-Tool Orientation Synchronous Smoothing Algorithm of Pinch Milling in Nine-Axis Machine Tools. Materials 2024, 17, 2977. https://doi.org/10.3390/ma17122977
Song D, Zhu S, Xue F, Feng Y, Lu B. Twin-Tool Orientation Synchronous Smoothing Algorithm of Pinch Milling in Nine-Axis Machine Tools. Materials. 2024; 17(12):2977. https://doi.org/10.3390/ma17122977
Chicago/Turabian StyleSong, Dongdong, Shuai Zhu, Fei Xue, Yagang Feng, and Bingheng Lu. 2024. "Twin-Tool Orientation Synchronous Smoothing Algorithm of Pinch Milling in Nine-Axis Machine Tools" Materials 17, no. 12: 2977. https://doi.org/10.3390/ma17122977
APA StyleSong, D., Zhu, S., Xue, F., Feng, Y., & Lu, B. (2024). Twin-Tool Orientation Synchronous Smoothing Algorithm of Pinch Milling in Nine-Axis Machine Tools. Materials, 17(12), 2977. https://doi.org/10.3390/ma17122977
