Modeling of Microstructure Evolution during Deformation Processes by Cellular Automata—Boundary Conditions and Space Reorganization Aspects
Abstract
1. Introduction
2. Boundary Conditions
2.1. Closed and Open Boundary Conditions
2.2. Periodic Boundary Conditions with Displacement
2.3. Combined Boundary Conditions
2.4. Application of Boundary Conditions
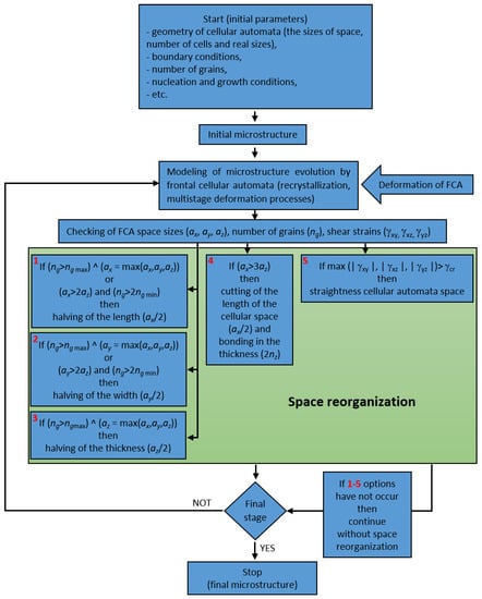
3. Space Reorganization Methods
3.1. Halving of the Modeling Space
3.2. Cutting and Bonding
3.3. Space Doubling
3.4. Straightening of the Cellular Automata Space
3.5. Automatic Selection of Reorganization Method
4. Modeling of Flat and Shape Rolling Processes
5. Summary
Funding
Institutional Review Board Statement
Informed Consent Statement
Data Availability Statement
Conflicts of Interest
References
- Svyetlichnyy, D.S.; Łach, Ł. Digital material representation of given parameters. Steel Res. Int. 2012, 2012, 1151–1154. [Google Scholar]
- Rappaz, M.; Gandin, C.A. Probabilistic modelling of microstructure formation in solidification processes. Acta Metall. Mater. 1993, 41, 345–360. [Google Scholar] [CrossRef]
- Burbelko, A.; Kapturkiewicz, W.; Gurgul, D. Problem of the artificial anisotropy in solidification modeling by cellular automata method. Comput. Methods Mater. Sci. 2007, 7, 182–188. [Google Scholar]
- Kumar, M.; Sasikumar, R.; Kesavan Nair, P. Competition between nucleation and early growth of ferrite from austenite—studies using cellular automaton simulations. Acta Mater. 1998, 46, 6291–6303. [Google Scholar] [CrossRef]
- Svyetlichnyy, D.S.; Mikhalyov, A.I. Three-Dimensional Frontal Cellular Automata Model of Microstructure Evolution—Phase Transformation Module. ISIJ Int. 2014, 54, 1386–1395. [Google Scholar] [CrossRef]
- Qian, M.; Guo, Z. Cellular automata simulation of microstructural evolution during dynamic recrystallization of an HY-100 steel. Mater. Sci. Eng. A 2004, 365, 180–185. [Google Scholar] [CrossRef]
- Svyetlichnyy, D.S.; Nowak, J.; Łach, Ł. Modeling of Recrystallization with Recovery by Frontal Cellular Automata. Lect. Notes Comput. Sci. 2012, 47, 494–503. [Google Scholar] [CrossRef]
- Svyetlichnyy, D.S. Modeling of Microstructure Evolution in Process with Severe Plastic Deformation by Cellular Automata. Mater. Sci. Forum 2010, 638, 2772–2777. [Google Scholar] [CrossRef]
- Łach, Ł.; Svyetlichnyy, D. Frontal cellular automata simulations of microstructure evolution during shape rolling. Mater. Res. Innov. 2014, 18, 295–302. [Google Scholar] [CrossRef]
- Svyetlichnyy, D.S. Simulation of Microstructure Evolution during Shape Rolling with the Use of Frontal Cellular Automata. ISIJ Int. 2012, 52, 559–568. [Google Scholar] [CrossRef][Green Version]
- Salonitis, K. A hybrid cellular automata-finite element model for the simulation of the grind-hardening process. Int. J. Adv. Manuf. Technol. 2017, 93, 4007–4013. [Google Scholar] [CrossRef]
- Krzyzanowski, M.; Svyetlichnyy, D.; Stevenson, G.; Rainforth, W.M. Powder bed generation in integrated modelling of additive layer manufacturing of orthopaedic implants. Int. J. Adv. Manuf. Technol. 2016, 87, 519–530. [Google Scholar] [CrossRef]
- Svyetlichnyy, D.; Krzyzanowski, M.; Straka, R.; Lach, L.; Rainforth, W.M. Application of cellular automata and Lattice Boltzmann methods for modelling of additive layer manufacturing. Int. J. Numer. Methods Heat Fluid Flow 2018, 28, 31–46. [Google Scholar] [CrossRef]
- Svyetlichnyy, D.S. Modelling of the microstructure: From classical cellular automata approach to the frontal one. Comput. Mater. Sci. 2010, 50, 92–97. [Google Scholar] [CrossRef]
- Gandin, C.A.; Desbiolles, J.L.; Rappaz, M.; Thévoz, P. A three-dimensional cellular automaton-finite element model for the prediction of solidification grain structures. Metall. Mater. Trans. A Phys. Metall. Mater. Sci. 1999, 30, 3153–3165. [Google Scholar] [CrossRef]
- Chen, M.; Hu, X.; Zhao, H.; Ju, D. Recrystallization Microstructure Prediction of a Hot-Rolled AZ31 Magnesium Alloy Sheet by Using the Cellular Automata Method. Math. Probl. Eng. 2019, 2019, 1–15. [Google Scholar] [CrossRef]
- Hopman, R.K.; Leamy, M.J. Triangular cellular automata for computing two-dimensional elastodynamic response on arbitrary domains. J. Appl. Mech. Trans. ASME 2011, 78. [Google Scholar] [CrossRef]
- Owusu, P.A.; Leonenko, V.N.; Mamchik, N.A.; Skorb, E.V. Modeling the growth of dendritic electroless silver colonies using hexagonal cellular automata. Procedia Comput. Sci. 2019, 156, 43–48. [Google Scholar] [CrossRef]
- Janssens, K.G.F. Random grid, three-dimensional, space-time coupled cellular automata for the simulation of recrystallization and grain growth. Model. Simul. Mater. Sci. Eng. 2003, 11, 157. [Google Scholar] [CrossRef]
- Bochenek, B.; Tajs-Zielińska, K. GOTICA—Generation of optimal topologies by irregular cellular automata. Struct. Multidiscip. Optim. 2017, 55, 1989–2001. [Google Scholar] [CrossRef]
- Chopard, B. Cellular automata and lattice boltzmann modeling of physical systems. In Handbook of Natural Computing; Springer: Berlin/Heidelberg, Germany, 2012; Volume 1–4, pp. 288–331. ISBN 9783540929109. [Google Scholar]
- El Yacoubi, S.; El Jai, A. Cellular automata modelling and spreadability. Math. Comput. Model. 2002, 36, 1059–1074. [Google Scholar] [CrossRef]
- Zhi, Y.; Liu, X.; Yu, H. Cellular automaton simulation of hot deformation of TRIP steel. Comput. Mater. Sci. 2014, 81, 104–112. [Google Scholar] [CrossRef]
- Lee, H.W.; Im, Y.-T. Cellular Automata Modeling of Grain Coarsening and Refinement during the Dynamic Recrystallization of Pure Copper. Mater. Trans. 2010, 51, 1614–1620. [Google Scholar] [CrossRef]
- Ji, H.P.; Zhang, L.G.; Liu, J.; Wang, T.Y. Cellular Automaton Modeling of Dynamic Recrystallisation Microstructure Evolution for 316LN Stainless Steel. Key Eng. Mater. 2016, 693, 548–553. [Google Scholar] [CrossRef]
- Diehl, M.; Kühbach, M. Coupled experimental-computational analysis of primary static recrystallization in low carbon steel. Model. Simul. Mater. Sci. Eng. 2020, 28, 014001. [Google Scholar] [CrossRef]
- Mendonça, J.R.G. Exact field-driven interface dynamics in the two-dimensional stochastic Ising model with helicoidal boundary conditions. Phys. A Stat. Mech. Appl. 2012, 391, 6463–6469. [Google Scholar] [CrossRef][Green Version]
- Trädegård, A.; Nilsson, F.; Östlund, S. FEM-remeshing technique applied to crack growth problems. Comput. Methods Appl. Mech. Eng. 1998, 160, 115–131. [Google Scholar] [CrossRef]
- Svyetlichnyy, D.S.; Majta, J.; Nowak, J. A flow stress for the deformation under varying condition—internal and state variable models. Mater. Sci. Eng. A 2013, 576, 140–148. [Google Scholar] [CrossRef]
- Nowak, J.; Svyetlichny, D.S.; Łach, Ł. Modification of Flow Stress Model Based on Internal Variables. Appl. Mech. Mater. 2011, 117–119, 582–587. [Google Scholar] [CrossRef]
- Łach, Ł.; Nowak, J.; Svyetlichnyy, D. The evolution of the microstructure in AISI 304L stainless steel during the flat rolling—Modeling by frontal cellular automata and verification. J. Mater. Process. Technol. 2018, 255, 488–499. [Google Scholar] [CrossRef]
- Taylor, G.I. The Mechanism of Plastic Deformation of Crystals. Part I. Theoretical. Proc. R. Soc. A Math. Phys. Eng. Sci. 1934, 145, 362–387. [Google Scholar] [CrossRef]






























| Pass Number | Temperature T, °C | Input Thickness h0, mm | Output Thickness h1, mm | Percentage Reduction r, % | Time between the Passes τ, s |
|---|---|---|---|---|---|
| 1 | 1150 | 17.5 | 12.95 | 26 | 10 |
| 2 | 1120 | 12.95 | 10.88 | 16 | 3 |
| 3 | 1100 | 10.88 | 9.36 | 14 | 3 |
| 4 | 1080 | 9.36 | 8.24 | 12 | 4 |
Publisher’s Note: MDPI stays neutral with regard to jurisdictional claims in published maps and institutional affiliations. |
© 2021 by the author. Licensee MDPI, Basel, Switzerland. This article is an open access article distributed under the terms and conditions of the Creative Commons Attribution (CC BY) license (http://creativecommons.org/licenses/by/4.0/).
Share and Cite
Łach, Ł. Modeling of Microstructure Evolution during Deformation Processes by Cellular Automata—Boundary Conditions and Space Reorganization Aspects. Materials 2021, 14, 1377. https://doi.org/10.3390/ma14061377
Łach Ł. Modeling of Microstructure Evolution during Deformation Processes by Cellular Automata—Boundary Conditions and Space Reorganization Aspects. Materials. 2021; 14(6):1377. https://doi.org/10.3390/ma14061377
Chicago/Turabian StyleŁach, Łukasz. 2021. "Modeling of Microstructure Evolution during Deformation Processes by Cellular Automata—Boundary Conditions and Space Reorganization Aspects" Materials 14, no. 6: 1377. https://doi.org/10.3390/ma14061377
APA StyleŁach, Ł. (2021). Modeling of Microstructure Evolution during Deformation Processes by Cellular Automata—Boundary Conditions and Space Reorganization Aspects. Materials, 14(6), 1377. https://doi.org/10.3390/ma14061377

