Enhancing Port Energy Autonomy Through Hybrid Renewables and Optimized Energy Storage Management
Abstract
1. Introduction
2. State of the Art
3. Materials and Methods
3.1. Case Study Selection
3.2. Energy Demand and Renewable Energy Potential
3.3. System Design and Scenario Conseptualisation
| Components of Each Scenario Examined | |||||
| Case | Grid | PV | WT | ESS | EMS |
| 0 | ✓ | x | x | x | x |
| 1 | ✓ | ✓ | ✓ | x | x |
| 2 | ✓ | ✓ | ✓ | ✓ | x |
| 3 | ✓ | ✓ | ✓ | ✓ | ✓ |
3.4. System Components Specification and Characteristics
| Parameter | Value |
|---|---|
| Power per module (kW) | 0.31 |
| Optimal operating temperature (°C) | 40 |
| Efficiency (%) | 19 |
| Lifetime (y) | 25 |
| Temperature power coefficient (%/°C) | −0.038 |
| Parameter | Value |
|---|---|
| Rated power (kW) | 54 |
| Rated wind speed (m/s) | 12 |
| Minimum sufficient wind speed (m/s) | 3 |
| Maximum wind speed (m/s) | 20 |
| Hub height (m) | 22.03 |
| Lifetime (y) | 25 |
| Efficiency (%) | 90 |
| Parameter | Value |
|---|---|
| System capacity per unit (kwh) | 3421 |
| Efficiency (%) | 86 |
| Cycles | ≥8000 |
| Rated voltage (V) | 3.2 |
| Charging current (A) | 150 |
| Discharging current (A) | 150 |
3.5. System Cost Specification
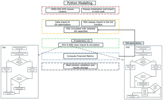
3.6. Mathematical Modeling
3.7. Limitations and Assumptions
- The optimization process is based on a genetic algorithm, which may not always find the absolute global optimum due to computational constraints;
- The economic analysis does not account for potential fluctuations in energy prices, maintenance costs, or unexpected operational expenses;
- The study does not consider regulatory or policy constraints that may affect the feasibility of implementing HRES, ESS, and EMS in port operations;
- The impact of integrating additional port electrification measures is not assessed within the scenarios;
- PV and WT energy alone may not be the most ideal sources to meet the port’s total energy demand, making integration with other energy resources essential;
- The study does not consider possible fluctuations in electricity demand that may arise due to variations in grid supply and HRES energy generation over time;
- Public perception and regulatory authorization of the proposed energy systems are beyond the scope of this analysis and are not included in the evaluation criteria;
- The collected data, although approved by the European Union and global institutions, may not fully capture local climate conditions, leading to potential discrepancies in renewable energy generation estimations;
- The analysis does not account for potential financing challenges or high capital investment requirements;
- Variability in grid integration policies, restrictions on selling excess energy, and differing governmental incentives or subsidies are not considered;
- The study does not assess potential grid stability issues and energy storage limitations;
- The current model utilizes only solar and wind energy; additional sources may be necessary to enhance variability and reliability. Larger applications might require increased energy storage, leading to higher costs and system complexity.
3.8. Business Model for the Suggested System
4. Results
4.1. HRES 0 Autonomy (Scenario 1)
4.2. HRES 8 h Autonomy ESS (Scenario 2)
4.3. HRES 8 h Autonomy with Optimized ESS with Time-Shifted Charging (Scenario 3)
4.4. Comparative Analysis of This Study’s Results with Past Research Studies
5. Discussion
6. Conclusions
- Explore the integration of emerging RES, such as tidal and wave energy, to complement WT and PV systems in maritime environments, creating a more diversified and resilient energy mix;
- Investigate AI-driven EMS and real-time adaptive control algorithms to optimize battery management, load balancing, and demand-side response, enhancing system efficiency and reducing costs;
- Expand the GA model to incorporate MOO techniques, enabling a more comprehensive trade-off analysis between economic, environmental, and operational performance metrics;
- Study the integration of multiple ESS technologies (e.g., lithium-ion, flow batteries, hydrogen storage) to determine optimal storage solutions for varying operational needs;
- Conduct comprehensive life cycle assessments (LCAs) and carbon footprint analyses of HRES deployments to quantify long-term sustainability benefits.
Author Contributions
Funding
Data Availability Statement
Acknowledgments
Conflicts of Interest
Abbreviations
| GA | Genetic algorithm |
| GHG | Greenhouse gas |
| EMS | Energy management system |
| ESS | Energy storage system |
| HRES | Hybrid renewable energy system |
| LCOE | Levelized cost of energy |
| O&M | Operations and maintenance |
| PV | Photovoltaic |
| nZEP | Nearly zero-energy port |
| WT | Wind turbine |
References
- Argyriou, I.; Sifakis, N.; Tsoutsos, T. Ranking Measures to Improve the Sustainability of Mediterranean Ports Based on Multicriteria Decision Analysis: A Case Study of Souda Port, Chania, Crete. Environ. Dev. Sustain. 2022, 24, 6449–6466. [Google Scholar] [CrossRef]
- Omer, A.M. Energy, Environment and Sustainable Development. Renew. Sustain. Energy Rev. 2008, 12, 2265–2300. [Google Scholar] [CrossRef]
- Parhamfar, M.; Sadeghkhani, I.; Adeli, A.M. Towards the Application of Renewable Energy Technologies in Green Ports: Technical and Economic Perspectives. IET Renew. Power Gener. 2023, 17, 3120–3132. [Google Scholar] [CrossRef]
- Lamberti, T.; Sorce, A.; Di Fresco, L.; Barberis, S. Smart Port: Exploiting Renewable Energy and Storage Potential of Moored Boats. In Proceedings of the MTS/IEEE OCEANS 2015—Genova: Discovering Sustainable Ocean Energy for a New World, Genova, Italy, 18–21 May 2015. [Google Scholar] [CrossRef]
- Sifakis, N.; Daras, T.; Tsoutsos, T. How Much Energy Efficient Are Renewable Energy Sources Cooperatives’ Initiatives? Energies 2020, 13, 1136. [Google Scholar] [CrossRef]
- Kampelis, N.; Sifakis, N.; Kolokotsa, D.; Gobakis, K.; Kalaitzakis, K.; Isidori, D.; Cristalli, C. HVAC Optimization Genetic Algorithm for Industrial Near-Zero-Energy Building Demand Response. Energies 2019, 12, 2177. [Google Scholar] [CrossRef]
- Savvakis, N.; Sifakis, N.; Kotakidis, X.; Arampatzis, G. Multiple Energy Resources Integration in the Food Industry: A Technoeconomic Analysis. J. Clean. Prod. 2023, 426, 139055. [Google Scholar] [CrossRef]
- Sifakis, N.; Savvakis, N.; Petropoulou, M.; Arampatzis, G. Techno-Economic Optimization of a Novel Industrial Hybrid Renewable Energy System Based on the Waste-to-X Principle. Energy Convers. Manag. 2024, 313, 118613. [Google Scholar] [CrossRef]
- Sifakis, N.; Konidakis, S.; Tsoutsos, T. Hybrid Renewable Energy System Optimum Design and Smart Dispatch for Nearly Zero Energy Ports. J. Clean. Prod. 2021, 310, 127397. [Google Scholar] [CrossRef]
- Sifakis, N.; Savvakis, N.; Daras, T.; Tsoutsos, T. Analysis of the Energy Consumption Behavior of European RES Cooperative Members. Energies 2019, 12, 970. [Google Scholar] [CrossRef]
- Kim, H.; Jung, T.Y. Independent Solar Photovoltaic with Energy Storage Systems (ESS) for Rural Electrification in Myanmar. Renew. Sustain. Energy Rev. 2018, 82, 1187–1194. [Google Scholar] [CrossRef]
- Sifakis, N.; Tsoutsos, T. Nearly Zero Energy Ports: A Necessity or a Green Upgrade? IOP Conf. Ser. Earth Environ. Sci. 2020, 410, 012037. [Google Scholar] [CrossRef]
- Gonchar, O.; Kholodenko, A.; Navrozova, Y. Optimization of Port Services Quality Indicators. In Proceedings of the International Conference on Advanced Computer Information Technologies, ACIT, Wrocław, Poland, 21–23 September 2023; pp. 265–269. [Google Scholar] [CrossRef]
- Alipour, S.; MinbashRazgah, M.M.; Feiz, D.; Zarei, A.; Sorooshian, S. Strategic Sustainability in Branding: A Grounded Theory Approach to Developing a Sustainable Branding Model in Ports. J. Sustain. Mark. 2024, 1–19, 177–195. [Google Scholar] [CrossRef]
- Guglielmo, G.; Klincewicz, M.; Huis In’t Veld, E.; Spronck, P. Introducing “The Sustainable Port”: A Serious Game to Study Decision-Making in Port-Related Environments. In Proceedings of the 2024 IEEE Gaming, Entertainment, and Media Conference (GEM), Turin, Italy, 5–7 June 2024; pp. 1–6. [Google Scholar]
- Su, Z.; Liu, Y.; Gao, Y.; Park, K.-S.; Su, M. Critical Success Factors for Green Port Transformation Using Digital Technology. J. Mar. Sci. Eng. 2024, 12, 2128. [Google Scholar] [CrossRef]
- Ibrahim, I.; Jalil, S.A.; Abdul Rasam, A.R. Smart GIS Applications for Enhancing Green Port Practices in Malaysian Seaports: A Proposed Conceptual Framework. Semarak Int. J. Transp. Logist. 2024, 1, 1–12. [Google Scholar] [CrossRef]
- Lin, B.; Cheng, Y.; Li, Q. Enhancing Green Port Construction through Advanced Computing: An Evolutionary Game Model under Social Accountability and Government Supervision. J. Electr. Syst. 2024, 20, 1973–1980. [Google Scholar] [CrossRef]
- Karagkouni, K.; Boile, M. Classification of Green Practices Implemented in Ports: The Application of Green Technologies, Tools, and Strategies. J. Mar. Sci. Eng. 2024, 12, 571. [Google Scholar] [CrossRef]
- Ahmad, S.; Zaidi, S.S.Z.; Zohaib, H.S. Existing Green Port Sustainable Practices under Fuzzy AHP Model: A Case Study of Karachi Port. Glob. Manag. Sci. Rev. 2024, IX, 71–82. [Google Scholar] [CrossRef]
- Almeida, F.; Okon, E. Achieving Sustainable Development Goals through Digitalization in Ports. Bus. Strategy Environ. 2024, 33, 6737–6747. [Google Scholar] [CrossRef]
- Abubakar, A.; Mohammad, M.B. Genetic Algorithm Optimization of Power Transfer Limit for Enhancement of Stability of Power System. Int. J. Res. Innov. Appl. Sci. 2024, IX, 523–529. [Google Scholar] [CrossRef]
- Oodo, S.; Owolabi, F.S. Application of a Genetic Algorithm for Improving Voltage Profile with Distributed Generation. Eur. J. Eng. Technol. Res. 2019, 4, 64–68. [Google Scholar] [CrossRef]
- Katyara, S.; Shaikh, M.F.; Shaikh, S.; Khand, Z.H.; Staszewski, L.; Bhan, V.; Majeed, A.; Shah, M.A.; Zbigniew, L. Leveraging a Genetic Algorithm for the Optimal Placement of Distributed Generation and the Need for Energy Management Strategies Using a Fuzzy Inference System. Electronics 2021, 10, 172. [Google Scholar] [CrossRef]
- Soudagar, M.E.M.; Ramesh, S.; Khan, T.M.Y.; Almakayeel, N.; Ramesh, R.; Ghazali, N.N.N.; Cuce, E.; Shelare, S. An Overview of the Existing and Future State of the Art Advancement of Hybrid Energy Systems Based on PV-Solar and Wind. Int. J. Low-Carbon. Technol. 2024, 19, 207–216. [Google Scholar] [CrossRef]
- Nabwey, H.A.; Ashraf, M.; Nadeem, H.; Rashad, A.M.; Chamkha, A.J. Optimizing Renewable Energy Systems: A Comprehensive Review of Entropy Generation Minimization. AIP Adv. 2024, 14, 120702. [Google Scholar] [CrossRef]
- Ming, M.; Wang, R.; Zha, Y.; Zhang, T. Multi-Objective Optimization of Hybrid Renewable Energy System Using an Enhanced Multi-Objective Evolutionary Algorithm. Energies 2017, 10, 674. [Google Scholar] [CrossRef]
- Giedraityte, A.; Rimkevicius, S.; Marciukaitis, M.; Radziukynas, V.; Bakas, R. Hybrid Renewable Energy Systems—A Review of Optimization Approaches and Future Challenges. Appl. Sci. 2025, 15, 1744. [Google Scholar] [CrossRef]
- Mahmoudi, S.M.; Maleki, A.; Rezaei Ochbelagh, D. Multi-Objective Optimization of Hybrid Energy Systems Using Gravitational Search Algorithm. Sci. Rep. 2025, 15, 2550. [Google Scholar] [CrossRef]
- Sobti, R.; Anjaneyulu, M. Hybrid Renewable Energy Microgrids: A Genetic Algorithm Approach to System Design. MATEC Web Conf. 2024, 392, 01182. [Google Scholar] [CrossRef]
- Aktas, A.; Onar, O.C.; Asa, E.; Ozpineci, B.; Tolbert, L.M. Genetic Algorithm-Based Optimal Sizing of Hybrid Battery/Ultracapacitor Energy Storage System for Wave Energy Harvesting Applications. IEEE Access 2024, 12, 125572–125584. [Google Scholar] [CrossRef]
- Kashyap, M.; Mittal, A.; Kansal, S. Optimal Placement of Distributed Generation Using Genetic Algorithm Approach. In Proceedings of the Second International Conference on Microelectronics, Computing & Communication Systems (MCCS 2017); Springer: Singapore, 2019; pp. 587–597. [Google Scholar]
- El Makroum, R.; Khallaayoun, A.; Lghoul, R.; Mehta, K.; Zörner, W. Home Energy Management System Based on Genetic Algorithm for Load Scheduling: A Case Study Based on Real Life Consumption Data. Energies 2023, 16, 2698. [Google Scholar] [CrossRef]
- Maleki, F.; Bararzadeh Ledari, M.; Fani, M. Integrated Analysis of a Hydrogen-Based Port: Energy, Exergy, Environmental, and Economic Sustainability. Int. J. Hydrogen Energy 2025, 100, 1402–1420. [Google Scholar] [CrossRef]
- Zapanti, G.-T.; Theodoulou, I.; Antonopoulos, K.; Skanavis, C. Environment and Blue Tourism: Moving towards Sustainability—6th Maritime Tourism Observatory for Skyros Island. Nat. Resour. Conserv. Res. 2024, 7, 4940. [Google Scholar] [CrossRef]
- Jelić Mrčelić, G.; Živanović, L.; Nerlović, V. The Role of Fishing Ports in the Sustainable Blue Economy. Technol. Acta 2024, 16, 47–51. [Google Scholar] [CrossRef]
- Musso, E.; Ferrari, C.; Benacchio, M. Port Investment: Profitability, Economic Impact and Financing. Res. Transp. Econ. 2006, 16, 171–218. [Google Scholar] [CrossRef]
- Uzun, D.; Okumus, D.; Canbulat, O.; Anil Gunbeyaz, S.; Karamperidis, S.; Hudson, D.; Turan, O.; Allan, R. Port Energy Demand Model for Implementing Onshore Power Supply and Alternative Fuels. Transp. Res. D Transp. Environ. 2024, 136, 104432. [Google Scholar] [CrossRef]
- Clark, X.; Dollar, D.; Micco, A. Port Efficiency, Maritime Transport Costs, and Bilateral Trade. J. Dev. Econ. 2004, 75, 417–450. [Google Scholar] [CrossRef]
- Hanson, S.E.; Nicholls, R.J. Demand for Ports to 2050: Climate Policy, Growing Trade and the Impacts of Sea-Level Rise. Earths Future 2020, 8, e2020EF001543. [Google Scholar] [CrossRef]
- Buonomano, A.; Del Papa, G.; Giuzio, G.F.; Palombo, A.; Russo, G. Future Pathways for Decarbonization and Energy Efficiency of Ports: Modelling and Optimization as Sustainable Energy Hubs. J. Clean. Prod. 2023, 420, 138389. [Google Scholar] [CrossRef]
- Details for: Using Hybrid Renewable Energy System for Electricity Generation to Reduce Cost and Greenhouse Gas Emission: Case Study Banjul Port. World Maritime University Library: Library Shelves Catalog. Available online: https://catalog.wmu.se/bib/82519 (accessed on 6 March 2025).
- Sifakis, N.; Tsoutsos, T. Planning Zero-Emissions Ports through the Nearly Zero Energy Port Concept. J. Clean. Prod. 2021, 286, 125448. [Google Scholar] [CrossRef]
- Singh, R.; Bansal, R.C. Review of HRESs Based on Storage Options, System Architecture and Optimisation Criteria and Methodologies. IET Renew. Power Gener. 2018, 12, 747–760. [Google Scholar] [CrossRef]
- Mo, A.; Zhang, Y.; Xiong, Y.; Ma, F.; Sun, L. Energy–Logistics Cooperative Optimization for a Port-Integrated Energy System. Mathematics 2024, 12, 1917. [Google Scholar] [CrossRef]
- Zubavichus, R.; Kharitonov, M. Energy Storage and Consumption Management as Elements of the Green Port Concept. In Energy Ecosystems: Prospects and Challenges; Lecture Notes in Networks and Systems; Springer: Cham, Switzerland, 2023; Volume 626 LNNS, pp. 49–63. [Google Scholar] [CrossRef]
- Molavi, A.; Shi, J.; Wu, Y.; Lim, G.J. Enabling Smart Ports through the Integration of Microgrids: A Two-Stage Stochastic Programming Approach. Appl. Energy 2020, 258, 114022. [Google Scholar] [CrossRef]
- Mahmoud, F.S.; Diab, A.A.Z.; Ali, Z.M.; El-Sayed, A.H.M.; Alquthami, T.; Ahmed, M.; Ramadan, H.A. Optimal Sizing of Smart Hybrid Renewable Energy System Using Different Optimization Algorithms. Energy Rep. 2022, 8, 4935–4956. [Google Scholar] [CrossRef]
- Yang, Y.; Bremner, S.; Menictas, C.; Kay, M. Battery Energy Storage System Size Determination in Renewable Energy Systems: A Review. Renew. Sustain. Energy Rev. 2018, 91, 109–125. [Google Scholar] [CrossRef]
- Verma, J.; Donghan, S.; Hai, K.L.; Chuah, O.H.; Chaoyu, D.; Yang, X.; Yan, X. Impact Study for PV and ESS Integration in Jurong Port Distribution Grid. In Proceedings of the 2018 Asian Conference on Energy, Power and Transportation Electrification, ACEPT 2018, Singapore, 30 October–2 November 2018. [Google Scholar] [CrossRef]
- Acciaro, M.; Ghiara, H.; Cusano, M.I. Energy Management in Seaports: A New Role for Port Authorities. Energy Policy 2014, 71, 4–12. [Google Scholar] [CrossRef]
- Keroglou, I.; Tsoutsos, T. Optimal siting of solar desalination plants in Crete, Greece employing a GIS/MCDM approach. Renew. Energy 2024, 224, 120168. [Google Scholar] [CrossRef]
- Zhang, J. Energy Management System: The Engine for Sustainable Development and Resource Optimization. Highlights Sci. Eng. Technol. 2023, 76, 618–624. [Google Scholar] [CrossRef]
- Farah, S.; Whaley, D.; Saman, W. Control Strategies of Domestic Electrical Storage for Reducing Electricity Peak Demand and Life Cycle Cost. Int. J. Hydrogen Energy 2016, 41, 20939–20949. [Google Scholar] [CrossRef]
- Abdul Muqeet, H.; Shahzad, M.; Shehzad, M.; Akhter, J.; Almohaimeed, Z.M.; Akram, R.; Hussain, M.M. IoT-Based Intelligent Source–Load–Storage Coordination Scheme for Prosumer Campus Microgrids. Front. Energy Res. 2022, 10, 960104. [Google Scholar] [CrossRef]
- Mohammad Rozali, N.E.; Ho, W.S.; Wan Alwi, S.R.; Manan, Z.A.; Klemeš, J.J.; Mohd Yunus, M.N.S.; Syed Mohd Zaki, S.A.A. Peak-off-Peak Load Shifting for Optimal Storage Sizing in Hybrid Power Systems Using Power Pinch Analysis Considering Energy Losses. Energy 2018, 156, 299–310. [Google Scholar] [CrossRef]
- Rathor, S.K.; Saxena, D. Energy Management System for Smart Grid: An Overview and Key Issues. Int. J. Energy Res. 2020, 44, 4067–4109. [Google Scholar] [CrossRef]
- Kermani, M.; Shirdare, E.; Parise, G.; Bongiorno, M.; Martirano, L. A Comprehensive Technoeconomic Solution for Demand Control in Ports: Energy Storage Systems Integration. IEEE Trans. Ind. Appl. 2022, 58, 1592–1601. [Google Scholar] [CrossRef]
- Papadaki, A.; Savvakis, N.; Sifakis, N.; Arampatzis, G. Analysis of Hybrid Renewable Energy Systems for European islands: Market Dynamics, Opportunities and Challenges. Sustain. Futures 2025, 9, 100601. [Google Scholar] [CrossRef]
- Kampelis, N.; Papayiannis, G.I.; Kolokotsa, D.; Galanis, G.N.; Isidori, D.; Cristalli, C.; Yannacopoulos, A.N. An Integrated Energy Simulation Model for Buildings. Energies 2020, 13, 1170. [Google Scholar] [CrossRef]
- Ortiz, E.A.; Tello-Maita, J.; Celeita, D.; Marulanda Guerra, A. Advanced Genetic Algorithms for Optimal Battery Siting: A Practical Methodology for Distribution System Operators. Energies 2024, 18, 109. [Google Scholar] [CrossRef]
- Witharama, W.M.N.; Bandara, K.M.D.P.; Azeez, M.I.; Bandara, K.; Logeeshan, V.; Wanigasekara, C. Advanced Genetic Algorithm for Optimal Microgrid Scheduling Considering Solar and Load Forecasting, Battery Degradation, and Demand Response Dynamics. IEEE Access 2024, 12, 83269–83284. [Google Scholar] [CrossRef]
- Díaz-Bello, D.C.; Vargas-Salgado, C.; Águila-León, J.S.; Alfonso-Solar, D. Smart Energy Management for Hybrid Systems: A Genetic Algorithm in Response to Market Volatility. J. Sustain. Dev. Energy Water Environ. Syst. 2025, 13, 1130536. [Google Scholar] [CrossRef]
- Premkumar, T.; Malathi, S.; Sivasubramanian, R.; Venkata Hari Prasad, P.; Vadrevu, R.; Satish Nargunde, A. Optimization of Hybrid Renewable Energy Systems Using AI Algorithms a Case Study Approach. Nanotechnol. Percept. 2024, 20, 1068–1085. [Google Scholar]
- Ammari, C.; Belatrache, D.; Touhami, B.; Makhloufi, S. Sizing, Optimization, Control and Energy Management of Hybrid Renewable Energy System—A Review. Energy Built Environ. 2022, 3, 399–411. [Google Scholar] [CrossRef]
- Soyturk, G.; Cetinkaya, S.A.; Aslani Yekta, M.; Kheiri Joghan, M.M.; Mohebi, H.; Kizilkan, O.; Ghandehariun, A.M.; Colpan, C.O.; Acar, C.; Ghandehariun, S. Dynamic Analysis and Multi-Objective Optimization of Solar and Hydrogen Energy-Based Systems for Residential Applications: A Review. Int. J. Hydrogen Energy 2024, 75, 662–689. [Google Scholar] [CrossRef]
- Tahir, K.A.; Ordóñez, J.; Nieto, J. Exploring Evolution and Trends: A Bibliometric Analysis and Scientific Mapping of Multiobjective Optimization Applied to Hybrid Microgrid Systems. Sustainability 2024, 16, 5156. [Google Scholar] [CrossRef]
- Wu, Y.-S.; Liao, J.-T.; Yang, H.-T. Multi-Objective Parameter Design and Economic Analysis of VSG-Controlled Hybrid Energy Systems in Islanded Grids. Front. Energy Res. 2024, 12, 1460940. [Google Scholar] [CrossRef]
- El-Amary, N.H.; Balbaa, A.; Swief, R.; Abdel-Salam, T. A Reconfigured Whale Optimization Technique (RWOT) for Renewable Electrical Energy Optimal Scheduling Impact on Sustainable Development Applied to Damietta Seaport, Egypt. Energies 2018, 11, 535. [Google Scholar] [CrossRef]
- Misra, A.; Venkataramani, G.; Panchabikesan, K.; Ayyasamy, E.; Ramalingam, V. Sustainable Energy Resources Based Smart Microgrid towards Green Port Development—A Pathway for Ecofriendly Society. Asian J. Res. Soc. Sci. Humanit. 2017, 7, 190. [Google Scholar] [CrossRef]
- Ozdemir, H.; Güldorum, H.C.; Erenoglu, A.K.; Sengor, I.; Hayes, B.P.; Erdinç, O. Energy Management Strategy of a Green Port Serving Emission-Free Ferries Considering EV Parking Lot Availability. IEEE Trans. Intell. Transp. Syst. 2024, 25, 5640–5650. [Google Scholar] [CrossRef]
- Dong, Z.; Wen, S.; Ye, H.; Zhu, M.; Dong, X.; Wu, Z. Optimal Allocation of Hybrid Hydrogen and Battery Storage System for Multi-Energy Seaport Microgrid. In Proceedings of the 2023 8th Asia Conference on Power and Electrical Engineering (ACPEE), Tianjin, China, 14–16 April 2023; pp. 624–629. [Google Scholar]
- Argyriou, I.; Daras, T.; Tsoutsos, T. Challenging a sustainable port. A case study of Souda port, Chania, Crete. Case Stud. Transp. Policy 2022, 10, 2125–2137. [Google Scholar] [CrossRef]
- Song, T.; Li, Y.; Zhang, X.-P.; Wu, C.; Li, J.; Guo, Y.; Gu, H. Integrated Port Energy System Considering Integrated Demand Response and Energy Interconnection. Int. J. Electr. Power Energy Syst. 2020, 117, 105654. [Google Scholar] [CrossRef]
- Jamal, S.; Pasupuleti, J.; Ekanayake, J. A Rule-Based Energy Management System for Hybrid Renewable Energy Sources with Battery Bank Optimized by Genetic Algorithm Optimization. Sci. Rep. 2024, 14, 4865. [Google Scholar] [CrossRef]
- Wang, F. Research and Implementation of Genetic Algorithm Optimization for Neural Networks. In Proceedings of the 2023 5th International Conference on Applied Machine Learning (ICAML), Dalian, China, 21–23 July 2023; pp. 226–230. [Google Scholar]
- Wu, W. Neural Network Structure Optimization Based on Improved Genetic Algorithm. In Proceedings of the 2012 IEEE Fifth International Conference on Advanced Computational Intelligence (ICACI), Nanjing, China, 18–20 October 2012; pp. 893–895. [Google Scholar]
- Nezamoddini, N.; Gholami, A. Integrated Genetic Algorithm and Artificial Neural Network. In Proceedings of the 2019 IEEE International Conference on Computational Science and Engineering (CSE) and IEEE International Conference on Embedded and Ubiquitous Computing (EUC), New York, NY, USA, 1–3 August 2019; pp. 260–262. [Google Scholar]
- Litzinger, S.; Klos, A.; Schiffmann, W. Compute-Efficient Neural Network Architecture Optimization by a Genetic Algorithm. In Artificial Neural Networks and Machine Learning—ICANN 2019: Deep Learning; Springer: Cham, Switzerland, 2019; pp. 387–392. [Google Scholar]
- Chen, Z. Optimization of Neural Network Based on Improved Genetic Algorithm. In Proceedings of the 2009 International Conference on Computational Intelligence and Software Engineering, Wuhan, China, 11–13 December 2009; pp. 1–3. [Google Scholar]
- Velazco, M.I.; Lyra, C. Optimization with Neural Networks Trained by Evolutionary Algorithms. In Proceedings of the Proceedings of the 2002 International Joint Conference on Neural Networks. IJCNN’02 (Cat. No.02CH37290), Honolulu, HI, USA, 12–17 May 2002; pp. 1516–1521. [Google Scholar]
- Chiroma, H.; Noor, A.S.M.; Abdulkareem, S.; Abubakar, A.I.; Hermawan, A.; Qin, H.; Hamza, M.F.; Herawan, T. Neural Networks Optimization through Genetic Algorithm Searches: A Review. Appl. Math. Inf. Sci. 2017, 11, 1543–1564. [Google Scholar] [CrossRef]
- Izadi, A.; Shahafve, M.; Ahmadi, P. Neural Network Genetic Algorithm Optimization of a Transient Hybrid Renewable Energy System with Solar/Wind and Hydrogen Storage System for Zero Energy Buildings at Various Climate Conditions. Energy Convers. Manag. 2022, 260, 115593. [Google Scholar] [CrossRef]
- González-Laxe, F.; Seijo-Villamizar, J.; Martín-Bermúdez, F. Twenty Years of Sustainable Development and Port Authorities: A Critical Review of the Literature. Mar. Policy 2025, 172, 106491. [Google Scholar] [CrossRef]
- Li, Y.; Yin, M.; Ge, J. The Impact of Port Green Competitiveness on the Hinterland Economy: A Case Study of China. PLoS ONE 2024, 19, e0311221. [Google Scholar] [CrossRef] [PubMed]
- Zhou, K.; Yuan, X.; Guo, Z.; Wu, J.; Li, R. Research on Sustainable Port: Evaluation of Green Port Policies on China’s Coasts. Sustainability 2024, 16, 4017. [Google Scholar] [CrossRef]
- Reyad Nasr El-den, A.R.; Kamal El-Semsar, I.A. Assessing the Impact of Implementing Green Sustainability Practices in Ports on Environmental and Economic Performance. AIN J. 2025, 49, 55–66. [Google Scholar] [CrossRef]
- Prousalidis, J.; Kanellos, F.; Lyridis, D.; Dallas, S.; Spathis, D.; Georgiou, V.; Mitrou, P. Optimizing the Operation of Port Energy Systems. In Proceedings of the 2019 IEEE International Conference on Environment and Electrical Engineering and 2019 IEEE Industrial and Commercial Power Systems Europe, EEEIC/I and CPS Europe 2019, Genova, Italy, 11–14 June 2019. [Google Scholar] [CrossRef]
- Xiong, C.; Su, Y.; Wang, H.; Zhang, D.; Xiong, B. Optimal Distributed Energy Scheduling for Port Microgrid System Considering the Coupling of Renewable Energy and Demand. Sustain. Energy Grids Netw. 2024, 39, 101506. [Google Scholar] [CrossRef]
- Okoth, J.A.; Moses, P.M.; Amuti, M. The Role of Ports as Green Energy Hubs: A Case for Lamu Port, Kenya. In Proceedings of the 2024 IEEE PES/IAS PowerAfrica, Johannesburg, South Africa, 7 October 2024; pp. 1–5. [Google Scholar]
- Deng, Y.; Han, J. Energy Management of Green Port Multi-Energy Microgrid Based on Fuzzy Logic Control. Energies 2024, 17, 3601. [Google Scholar] [CrossRef]
- Parise, G.; Su, C.L.; Sayler, K. A Proposed Guide for the Energy Plan and Electrical Infrastructure of a Port. In Proceedings of the 2024 IEEE/IAS 60th Industrial and Commercial Power Systems Technical Conference (I&CPS), Las Vegas, NV, USA, 19–23 May 2024; pp. 1–6. [Google Scholar]
- Terlouw, T.; Savvakis, N.; Bauer, C.; McKenna, R.; Arampatzis, G. Designing Multi-Energy Systems in Mediterranean Regions towards Energy Autonomy. Appl. Energy 2025, 377, 124458. [Google Scholar] [CrossRef]
- Vichos, E.; Sifakis, N.; Tsoutsos, T. Challenges of Integrating Hydrogen Energy Storage Systems into Nearly Zero-Energy Ports. Energy 2022, 241, 122878. [Google Scholar] [CrossRef]
- Yin, J.; Huo, Q.; He, J.; Peng, X.; Wei, T. Energy Management and Capacity Allocation Method of Hybrid Energy Storage System Based on Port Transportation-Energy Coupling Characteristics. J. Energy Storage 2024, 83, 110745. [Google Scholar] [CrossRef]
- van der Wiel, K.; Bloomfield, H.C.; Lee, R.W.; Stoop, L.P.; Blackport, R.; Screen, A.J.; Selten, F.M. The Influence of Weather Regimes on European Renewable Energy Production and Demand. Environ. Res. Lett. 2019, 14, 094010. [Google Scholar] [CrossRef]
- Bloom, A.; Kotroni, V.; Lagouvardos, K. Climate Change Impact of Wind Energy Availability in the Eastern Mediterranean Using the Regional Climate Model PRECIS. Nat. Hazards Earth Syst. Sci. 2008, 8, 1249–1257. [Google Scholar] [CrossRef]
- NASA POWER. Prediction of Worldwide Energy Resources. Available online: https://power.larc.nasa.gov/ (accessed on 6 March 2025).
- Photovoltaic Geographical Information System (PVGIS)—European Commission. Available online: https://joint-research-centre.ec.europa.eu/photovoltaic-geographical-information-system-pvgis_en (accessed on 6 March 2025).
- Copernicus Marine Data Store. Copernicus Marine Service. Available online: https://data.marine.copernicus.eu/products (accessed on 6 March 2025).
- Zhang, F.; Zhao, P.; Niu, M.; Maddy, J. The survey of key technologies in hydrogen energy storage. Int. J. Hydrogen Energy 2016, 41, 14535–14552. [Google Scholar] [CrossRef]
- Sifakis, N.; Vichos, E.; Smaragdakis, A.; Zoulias, E.; Tsoutsos, T. Introducing the Cold-ironing Technique and a Hydrogen-based Hybrid Renewable Energy System into Ports. Int. J. Energy Res. 2022, 46, 20303–20323. [Google Scholar] [CrossRef]
- HOMER—Hybrid Renewable and Distributed Generation System Design Software. Available online: https://www.homerenergy.com/products/pro/index.html (accessed on 6 March 2025).
- Kumar, R.; Channi, H.K. A PV-Biomass off-Grid Hybrid Renewable Energy System (HRES) for Rural Electrification: Design, Optimization and Techno-Economic-Environmental Analysis. J. Clean. Prod. 2022, 349, 131347. [Google Scholar] [CrossRef]
- Kumar, P.; Pal, N.; Sharma, H. Optimization and Techno-Economic Analysis of a Solar Photo-Voltaic/Biomass/Diesel/Battery Hybrid off-Grid Power Generation System for Rural Remote Electrification in Eastern India. Energy 2022, 247, 123560. [Google Scholar] [CrossRef]
- Ivanchenko, A.; Yelatontsev, D.; Savenkov, A. Anaerobic Co-Digestion of Agro-Industrial Waste with Cheese Whey: Impact of Centrifuge Comminution on Biogas Release and Digestate Agrochemical Properties. Biomass Bioenergy 2021, 147, 106010. [Google Scholar] [CrossRef]
- Chowdhury, N.; Hossain, C.A.; Longo, M.; Yaïci, W. Feasibility and Cost Analysis of Photovoltaic-Biomass Hybrid Energy System in Off-Grid Areas of Bangladesh. Sustainability 2020, 12, 1568. [Google Scholar] [CrossRef]
- Konneh, K.V.; Adewuyi, O.B.; Gamil, M.M.; Fazli, A.M.; Senjyu, T. A Scenario-Based Multi-Attribute Decision Making Approach for Optimal Design of a Hybrid off-Grid System. Energy 2023, 265, 125663. [Google Scholar] [CrossRef]
- Chowdhury, S.; Bohre, A.K. Economic Assessment of PV Wind Based HRES Including Battery Storage and FC. In Proceedings of the 2023 IEEE International Conference on Power Electronics, Smart Grid, and Renewable Energy: Power Electronics, Smart Grid, and Renewable Energy for Sustainable Development, PESGRE 2023, Trivandrum, India, 17–20 December 2023. [Google Scholar] [CrossRef]
- Yadav, S.; Kumar, P.; Kumar, A. Techno-Economic Assessment of Hybrid Renewable Energy System with Multi Energy Storage System Using HOMER. Energy 2024, 297, 131231. [Google Scholar] [CrossRef]
- Rehman, S.; Habib, H.U.R.; Wang, S.; Buker, M.S.; Alhems, L.M.; Al Garni, H.Z. Optimal Design and Model Predictive Control of Standalone HRES: A Real Case Study for Residential Demand Side Management. IEEE Access 2020, 8, 29767–29814. [Google Scholar] [CrossRef]
- Wang, W.; Peng, Y.; Li, X.; Qi, Q.; Feng, P.; Zhang, Y. A Two-Stage Framework for the Optimal Design of a Hybrid Renewable Energy System for Port Application. Ocean Eng. 2019, 191, 106555. [Google Scholar] [CrossRef]
- El Hassani, S.; Charai, M.; Moussaoui, M.A.; Mezrhab, A. Towards Rural Net-Zero Energy Buildings through Integration of Photovoltaic Systems within Bio-Based Earth Houses: Case Study in Eastern Morocco. Sol. Energy 2023, 259, 15–29. [Google Scholar] [CrossRef]














| Ref. | Year | Summary | Relevance to This Study | Novel Contribution |
|---|---|---|---|---|
| [37] | 2006 | This study examines port investment, highlighting key paradigms, stakeholder dynamics, and critical factors like profitability and financing to enhance decision making and efficiency. | Addresses financial and stakeholder considerations, aligning with the study’s focus on assessing the economic viability of HRES, ESS, and EMS integration for LCOE reduction and sustainability in ports. | Expands port investment strategies by integrating HRES, ESS, and EMS, aligning with the study’s focus on enhancing decision making and efficiency through sustainable energy solutions. By optimizing energy costs and resilience, it provides a techno-economic framework that supports long-term profitability and smarter infrastructure investment. |
| [38] | 2024 | This study evaluates the energy and peak power demand of ships for onshore power supply (OPS) and alternative fuels, using the Port of Plymouth as a case study to assess feasibility, emissions reduction, and fuel requirements. | Examines power demand and clean energy solutions for ports, supporting the study’s exploration of HRES and ESS integration to enhance energy efficiency and sustainability. | Builds on energy demand assessments by integrating HRES, ESS, and EMS, aligning with the study’s focus on optimizing port energy systems for efficiency and sustainability. By reducing grid reliance and enhancing renewable energy utilization, it offers a comprehensive approach to managing OPS and alternative fuel integration in ports. |
| [39] | 2004 | This study explores the impact of transport costs and port efficiency on trade, revealing that inefficient ports increase shipping expenses and market barriers, while improvements significantly enhance trade. | Highlights the role of port efficiency in reducing costs, reinforcing the study’s goal of optimizing energy management through HRES, ESS, and EMS to lower operational expenses and improve sustainability. | Connects port efficiency and trade impact with energy optimization by integrating HRES, ESS, and EMS, aligning with the study’s focus on reducing operational costs and improving infrastructure. By enhancing energy reliability and sustainability, it supports cost-effective port operations that contribute to lower transport costs and increased trade efficiency. |
| [40] | 2020 | This study examines future port infrastructure demands, highlighting the need for expansion and adaptation to sea-level rise under different climate scenarios, with significant trade growth driving increased port capacity requirements. | Emphasizes the necessity of future-proofing port infrastructure, aligning with the study’s focus on integrating sustainable energy solutions like HRES, ESS, and EMS to support long-term resilience and efficiency. | Addresses future port infrastructure demands by integrating HRES, ESS, and EMS, aligning with the study’s focus on sustainable expansion and resilience. By optimizing energy management and reducing reliance on conventional power sources, it supports climate-adaptive port development while enhancing capacity and efficiency. |
| [41] | 2023 | This study explores the transformation of ports into energy hubs through renewable energy-based polygeneration systems, presenting a dynamic simulation model to optimize energy and economic impacts, with a case study on the Port of Naples. | Supports the concept of ports as energy hubs, aligning with the study’s investigation of HRES and ESS integration to optimize energy use, reduce LCOE, and enhance sustainability through advanced energy management strategies. | Advances the concept of ports as energy hubs by integrating HRES, ESS, and EMS, aligning with the study’s focus on optimizing energy and economic performance. By employing an optimization-driven approach, it enhances renewable energy utilization, cost efficiency, and system resilience, providing a scalable solution for smart port energy management. |
| [42] | 2020 | This study analyzes the use of a hybrid renewable energy system for electricity generation at Banjul Port to reduce costs and greenhouse gas emissions. By integrating renewable sources, the research highlights the potential for improving energy efficiency and sustainability in port operations. | Showcases the potential of HRES in ports, emphasizing cost reduction and emission mitigation, which align with the study’s goal of enhancing energy efficiency and sustainability. | Builds on the analysis of HRES for port energy by incorporating ESS and EMS, aligning with the study’s focus on optimizing cost, efficiency, and sustainability. By enhancing energy management and storage strategies, it provides a comprehensive framework for reducing reliance on conventional power and maximizing renewable energy utilization in port operations. |
| [43] | 2021 | This study reviews and analyzes existing research on nearly zero-energy ports, identifying key opportunities, challenges, and gaps in energy management strategies while proposing a framework for future sustainable port development. | Investigates nearly zero-energy ports, providing valuable insights into energy management challenges and opportunities that complement the study’s approach to optimizing port energy systems for greater sustainability and efficiency. | Enhances the nearly zero-energy port concept by integrating HRES, ESS, and EMS, aligning with the study’s focus on advancing sustainable port energy management. By optimizing energy flow, reducing costs, and improving resilience, it provides a practical framework for implementing efficient and autonomous renewable energy solutions in port operations. |
| [44] | 2018 | This study examines the optimization of HRES, highlighting key challenges, methodologies, and storage solutions. By reviewing optimization tools and constraints, it explores strategies to enhance size, cost, and reliability in HRES planning. The findings contribute to improving the efficiency and sustainability of renewable energy integration. | Highlights the importance of optimizing HRES and ESS, aligning with the study’s focus on enhancing energy efficiency, reliability, and sustainability through advanced integration and management strategies. | Enhances HRES optimization by integrating ESS and EMS within a port environment, aligning with the study’s focus on improving renewable energy efficiency. By addressing unique port energy demands, optimizing storage solutions, and implementing real-time energy management, it provides a practical framework for cost-effective, reliable, and sustainable HRES deployment in maritime operations. |
| [46] | 2023 | This study analyzes the integration of renewable energy and storage systems in the Kaliningrad Seaport to optimize power use. A software-based approach shifts peak loads, enhancing sustainability and economic feasibility. | Demonstrates practical implementation of HRES and ESS in a port setting, offering insights into load management strategies and the role of software in optimizing energy use, which can inform EMS integration for improved efficiency. | Enhances renewable energy and storage system integration in port environments by implementing HRES, ESS, and EMS with real-time energy management. Aligning with the study’s focus on optimizing power use, it introduces advanced control strategies to improve efficiency, reduce costs, and enhance resilience. This framework supports sustainable and economically viable energy solutions tailored for dynamic port operations. |
| [47] | 2020 | This study explores microgrid integration in ports, proposing a framework using Smart Port Index metrics to enhance sustainability. A two-stage stochastic model optimizes investment and operations, improving efficiency, safety, and reliability. | Provides a structured approach to microgrid deployment in ports, highlighting key performance metrics and optimization strategies. The use of a stochastic model offers valuable insights for assessing EMS impact on operational efficiency, investment decisions, and overall energy reliability. | Expands port microgrid integration by incorporating HRES, ESS, and EMS, aligning with the study’s focus on sustainability and operational efficiency. By implementing real-time energy management and optimization strategies, it improves investment planning, cost effectiveness, and system resilience. This framework supports the development of smart, reliable, and sustainable port energy solutions. |
| [9] | 2021 | This study examines the optimization of a seaport’s hybrid renewable energy system to improve efficiency and reduce emissions. By comparing dispatch strategies and energy storage options, the results show that peak shaving enhances energy management, lowers costs, and supports a nearly zero-energy port concept for sustainability. | Offers valuable insights into HRES optimization and the role of ESS in cost reduction and emission control. The comparison of dispatch strategies aligns with evaluating EMS effectiveness in enhancing energy management and achieving sustainable port operations. | Expands the optimization of a seaport’s hybrid renewable energy system by integrating HRES, ESS, and EMS, aligning with the study’s goal of improving efficiency and reducing emissions. By implementing advanced dispatch strategies and real-time energy management, it enhances peak shaving, lowers operational costs, and strengthens system resilience. This framework supports the nearly zero-energy port concept, promoting sustainable and autonomous energy solutions in port operations. |
| [48] | 2022 | This study investigates optimizing hybrid renewable energy systems using advanced algorithms to minimize costs and ensure reliability, by comparing SSA, GWO, and IGWO techniques through MATLAB R2022b simulations. | Provides optimization insights relevant to HRES deployment in ports, showcasing algorithmic approaches to cost minimization and reliability improvement. | Expands the study by introducing a custom Python 3.13.2-based genetic algorithm (GA) approach for system configuration, offering an alternative to the MATLAB-based simulations using SSA, GWO, and IGWO. This distinct methodology broadens the scope of optimization techniques, contributing to more effective hybrid renewable energy system design for cost minimization and reliability. |
| [49] | 2018 | This study reviews battery sizing criteria and methods for renewable energy systems, emphasizing their role in managing solar and wind variability. By categorizing applications based on energy system type, it highlights how system characteristics influence optimal battery sizing and selection methods. | Offers critical insights into ESS sizing for HRES in ports, helping to assess the impact of storage on energy reliability and cost-effectiveness. The categorization of applications provides a foundation for selecting optimal battery configurations to enhance ESS performance. | Expands the study by not only focusing on battery storage but also incorporating an EMS simulation scenario. This approach extends beyond battery sizing to enhance energy storage utilization and system autonomy, providing a more comprehensive framework for managing solar and wind variability in renewable energy systems. |
| [50] | 2018 | This study examines a large-scale solar PV installation in Singapore’s Jurong Port grid, analyzing its impact under various loading scenarios. The findings show PV integration reduces congestion, minimizes transmission losses, and supplies surplus power to the grid during low demand. | Provides practical insights into large-scale PV integration in port energy systems, demonstrating its effects on grid performance, congestion reduction, and surplus energy management. These findings can inform the assessment of HRES feasibility and EMS strategies for optimizing port energy distribution. | Expands the study by not only focusing on solar PV but also on wind integration and incorporating port infrastructure, ESS, and EMS. This broader approach provides a more comprehensive analysis of renewable energy integration in port operations, enhancing grid stability, reducing congestion, and optimizing energy distribution under various loading scenarios. |
| [51] | 2014 | This study examines the role of energy management in ports, highlighting the benefits of active energy strategies through the experiences of Hamburg and Genoa. The findings suggest that improved energy coordination enhances efficiency, supports sustainability, and strengthens port competitiveness. | Demonstrates the real-world impact of EMS in port settings, showing how strategic energy coordination improves efficiency and sustainability. | Enhances the analysis of energy management by incorporating energy storage with HRES. By integrating these advanced systems, it provides a more comprehensive strategy for optimizing energy flow, enhancing grid stability, reducing congestion, and improving resilience while simultaneously leveraging HRES and promoting sustainability. |
| [54] | 2016 | This study analyzes battery control strategies to reduce peak electricity demand and costs in South Australia. Simulations using real-time data show that combining solar PV with energy storage improves efficiency, lowers expenses, and supports the growing adoption of small-scale storage technologies. | Provides valuable insights into ESS control strategies for peak demand reduction, which is directly relevant to optimizing HRES in ports. The findings on cost savings and efficiency improvements can inform EMS implementation to enhance energy management and reduce LCOE. | Enhances the analysis of battery control strategies by optimizing ESS management to regulate charging through the grid during peak demand when HRES output is at its lowest. This approach improves energy efficiency, reduces costs, and strengthens system resilience. |
| [56] | 2018 | This study examines load shifting in hybrid power systems to reduce electricity costs and optimize storage capacity. By considering energy losses in real conditions, the proposed strategy minimizes storage size and cost while effectively distributing peak demand to off-peak hours. | Offers practical insights into load management strategies for HRES in ports, demonstrating how EMS can optimize storage use and reduce electricity costs. The focus on real-condition energy losses strengthens the understanding of ESS sizing and peak demand distribution for improved efficiency. | Enhances the analysis of load shifting in hybrid power systems by optimizing ESS management to regulate charging through the grid during peak demand when HRES output is at its lowest. This approach improves cost efficiency, optimizes storage utilization, and enhances energy distribution. |
| [57] | 2020 | This study reviews energy management systems for integrating renewables, electric vehicles, and storage into the grid. It analyzes key frameworks, optimization techniques, and challenges in balancing supply and demand, offering insights for improving efficiency and reliability across various sectors. | Provides a broad perspective on EMS capabilities, highlighting optimization techniques and challenges that are relevant to integrating HRES and ESS in ports. The focus on balancing supply and demand offers valuable insights for enhancing energy reliability and efficiency in maritime energy systems. | Expands the idea of EMS by not only delivering excess energy to the grid but also enabling controlled charging from the grid during periods of low HRES output. This approach enhances grid stability, optimizes energy management, and ensures a more balanced and resilient power distribution. |
| [58] | 2022 | This study explores energy storage solutions for managing peak loads in ports, particularly for cranes and cold ironing systems. By integrating energy storage and microgrid approaches, ports can optimize demand, enhance efficiency, and reduce costs while supporting renewable energy integration. | Highlights the role of ESS in managing high-demand port operations, such as cranes and cold ironing, which are critical for energy optimization. The integration of microgrids aligns with EMS strategies for improving efficiency, reducing costs, and enhancing renewable energy utilization in ports. | Expands energy storage and microgrid approaches by incorporating ESS and EMS, similar to the study, but also integrates PV and wind-based HRES to actively support renewable energy implementation in port infrastructure. This approach enhances demand optimization, improves efficiency, and strengthens the role of sustainable energy in port operations. |
| [84] | 2022 | This study explores the optimization of HRES in buildings, highlighting the role of GA and neural network (NN) techniques in enhancing system efficiency. By simulating different configurations across four cities in Iran, the research integrates PV panels, wind turbines, and hydrogen storage, using GA-NN optimization to minimize costs, CO2 emissions, and power supply loss. | Aligns with this study’s focus on optimizing HRES configurations using GA-NN algorithms, enhancing techno-economic analysis to improve cost efficiency, reliability, and sustainability across diverse climate conditions. | Takes a similar approach to GA usage for simulating HRES and ESS configurations to enhance efficiency but focuses on port infrastructure instead of buildings. By optimizing energy management in ports, it aims to improve sustainability, reduce costs, and ensure reliable power distribution within maritime operations. |
| [96] | 2024 | This study proposes a bi-layer energy management and capacity allocation method for hybrid energy storage in ports to balance hydrogen and electricity supply and demand. By optimizing scheduling and minimizing costs, the approach enhances efficiency, reduces emissions, and lowers overall operational expenses. | Offers a structured approach to hybrid energy storage management, providing insights into balancing multiple energy carriers in ports. The focus on cost minimization and efficiency aligns with strategies for optimizing HRES and ESS, contributing to emission reduction and economic viability. | Takes a similar approach by integrating HRES and ESS into ports but expands on energy management by incorporating EMS to optimize energy flow, including battery charging through the grid. This study further enhances sustainability and resilience by improving the coordination of renewable energy sources within port infrastructure. |
| PV | PPV | PV energy output |
| YPV | Rated capacity (kw) | |
| ƒPV | Photovoltaic derating factor (%) | |
| Gt | Incident solar radiation under standard test conditions (Kw/m2) | |
| αρ | Temperature coefficient of power (%/°C) | |
| Tc | Photovoltaic cell temperature (°C) | |
| Tc,stc | Cell temperature under standard test conditions (typically 25 °C) | |
| WT | Pwt | WT adjusted power output |
| V | Actual windspeed (m/s) | |
| Vcut-in | Minimum wind speed for power production (m/s) | |
| Vcut-out | Maximum wind speed the turbine shuts down (m/s) | |
| Pr | Rated power | |
| Vr | Rated windspeed | |
| Vi | Wind speed at reference height Hi | |
| H | WT hub height | |
| Hi | Reference height | |
| α | Power law exponent | |
| ρ | Actual air density | |
| ρ0 | Air density under standard temperature and pressure (1.225 kg/m3) | |
| ESS | BSOC | Available battery capacity |
| c | Energy storage system’s capacity ratio | |
| IESS | Energy storage system’s current (A) | |
| Imax | Energy storage system’s maximum charge current (A) | |
| k | Constant for storage (h−1) | |
| NESS | Number of energy storage systems | |
| nESS,c | Charge storage efficiency | |
| PESS,max,kbm | Kinetic battery model | |
| PESS,max,mcr | Maximum charge rate | |
| Q | Initial available energy (kWh) | |
| Q1 | Energy storage system’s available energy (kWh) | |
| QESS,0 | Initial energy storage system charge (kWh) | |
| QESS,max | Total maximum available energy stored (kWh) | |
| VESS | Energy storage system’s voltage (V) | |
| Vnom | ESS’s nominal voltage | |
| αc | Energy storage system’s maximum charge rate (A/Ah) | |
| Δt | Time step duration (h) |
| Ref. | LCOE (diff. %) | RF (%) | PP (y) |
|---|---|---|---|
| [105] | N/G | 100 | N/G |
| [106] | N/G | 94.4 | 2.04 |
| [107] | N/G | N/G | N/G |
| [108] | N/G | N/G | 6.90 |
| [109] | N/G | 95.0 | N/G |
| [110] | N/G | >75.0 | N/G |
| [111] | N/A | 100 | >9 |
| [9] | 51.8 | >60 | >8.5 |
| [112] | 81.7 | 100 | N/G |
| [7] | N/G | N/G | N/G |
| [113] | >65 | 85 | 3.17 |
| Our | 53.28 | 89.31 | 9.82 |
| Scenario | LCOE (€/kWh) | Payback Period (y) | Initial Capital (€) | Grid Energy Usage (kW) | Exported Energy (kW) | HRES Contribution (%) |
|---|---|---|---|---|---|---|
| 0 | 0.36 | - | - | 874,623 | - | - |
| 1 | 0.1636 | 6.33 | 1,087,900 | 349,993 | 410,195 | 72.759 |
| 2 | 0.1805 | 10.49 | 1,646,852 | 124,989 | 80,230 | 88.207 |
| 3 | 0.1682 | 9.82 | 1,646,852 | 111,789 | 62,780 | 89.319 |
Disclaimer/Publisher’s Note: The statements, opinions and data contained in all publications are solely those of the individual author(s) and contributor(s) and not of MDPI and/or the editor(s). MDPI and/or the editor(s) disclaim responsibility for any injury to people or property resulting from any ideas, methods, instructions or products referred to in the content. |
© 2025 by the authors. Licensee MDPI, Basel, Switzerland. This article is an open access article distributed under the terms and conditions of the Creative Commons Attribution (CC BY) license (https://creativecommons.org/licenses/by/4.0/).
Share and Cite
Cholidis, D.; Sifakis, N.; Savvakis, N.; Tsinarakis, G.; Kartalidis, A.; Arampatzis, G. Enhancing Port Energy Autonomy Through Hybrid Renewables and Optimized Energy Storage Management. Energies 2025, 18, 1941. https://doi.org/10.3390/en18081941
Cholidis D, Sifakis N, Savvakis N, Tsinarakis G, Kartalidis A, Arampatzis G. Enhancing Port Energy Autonomy Through Hybrid Renewables and Optimized Energy Storage Management. Energies. 2025; 18(8):1941. https://doi.org/10.3390/en18081941
Chicago/Turabian StyleCholidis, Dimitrios, Nikolaos Sifakis, Nikolaos Savvakis, George Tsinarakis, Avraam Kartalidis, and George Arampatzis. 2025. "Enhancing Port Energy Autonomy Through Hybrid Renewables and Optimized Energy Storage Management" Energies 18, no. 8: 1941. https://doi.org/10.3390/en18081941
APA StyleCholidis, D., Sifakis, N., Savvakis, N., Tsinarakis, G., Kartalidis, A., & Arampatzis, G. (2025). Enhancing Port Energy Autonomy Through Hybrid Renewables and Optimized Energy Storage Management. Energies, 18(8), 1941. https://doi.org/10.3390/en18081941

