Next Article in Journal
Airfoil Control of Small Wind Turbines
Next Article in Special Issue
The Impact of the Location of a Passive Frame House on Its Energy Demand for the Purpose of Heating—A Case Study
Previous Article in Journal
Voltage Optimization in Active Distribution Networks—Utilizing Analytical and Computational Approaches in High Renewable Energy Penetration Environments
Previous Article in Special Issue
Comprehensive Characterization of Energy Saving and Environmental Benefits of Campus Photovoltaic Buildings
 
 
Font Type:
Arial Georgia Verdana
Font Size:
Aa Aa Aa
Line Spacing:
Column Width:
Background:
Article

Analysis of Peak Demand Reduction and Energy Saving in a Mixed-Use Community through Urban Building Energy Modeling

1
College of Civil Engineering, Hunan University, Changsha 410082, China
2
School of Civil Engineering, Hunan University of Science and Technology, Xiangtan 411100, China
3
Key Laboratory of Building Safety and Energy Efficiency of Ministry of Education, Hunan University, Changsha 410082, China
*
Author to whom correspondence should be addressed.
Energies 2024, 17(5), 1214; https://doi.org/10.3390/en17051214
Submission received: 25 January 2024 / Revised: 22 February 2024 / Accepted: 29 February 2024 / Published: 3 March 2024
(This article belongs to the Special Issue Sustainable Heating and Cooling Technologies for Low-Carbon Buildings)

Abstract

Energy saving in buildings is essential as buildings’ operational energy use constitutes 30% of global energy consumption. Urban building energy modeling (UBEM) effectively understands urban energy consumption. This paper applied UBEM to assess the potential of peak demand reduction and energy saving in a mixed-use community, using 955 residential buildings, 35 office buildings and 7 hotels in Shenzhen, China, as a case study. The building type and period were collected based on the GIS dataset. Then, the baseline models were generated by the UBEM tool—AutoBPS. Five scenarios were analyzed: retrofit-window, retrofit-air conditioner (AC), retrofit-lighting, rooftop photovoltaic (PV), and demand response. The five scenarios replaced the windows, enhanced the AC, upgraded the lighting, covered 60% of the roof area with PV, and had a temperature reset from 17:00 to 23:00, respectively. The results show that using retrofit-windows is the most effective scenario for reducing peak demand at 19.09%, and PV reduces energy use intensity (EUI) best at 29.96%. Demand response is recommended when further investment is not desired. Retrofit-lighting is suggested for its low-cost, low-risk investment, with the payback period (PBP) not exceeding 4.54 years. When the investment is abundant, retrofit-windows are recommended for public buildings, while PV is recommended for residential buildings. The research might provide practical insights into energy policy formulation.

1. Introduction

The Global Status Report for Buildings and Construction 2021 [1] mentions that, in 2020, the construction and operation of buildings globally accounted for 36% of total energy consumption, with building operations alone being responsible for 30%. Reducing energy consumption in building operations is necessary for achieving sustainable social development. Peak demand challenges the energy supply system because of the need to expand grid construction and increase investment [2].
Peak demand poses a common challenge in regard to imbalance between energy demand and supply. To cope with peak demand, peak demand management is adopted to reduce peak demand without sacrificing comfort. Peak demand management benefits both users and the power system by reducing electricity bills, improving the reliability of the supply, and lowering carbon emissions [3]. Various technological tools exist to match supply and demand, including establishing new power plants, interconnected grids, and demand-side management (DSM) programs [4]. DSM plays a pivotal role in attaining a smoothly distributed power demand curve, utilizing two primary strategies: energy efficiency and demand response [5,6]. Considering the utilization of renewable resources, some researchers have also classified DSM into the following three categories: (1) energy efficiency, providing the same service with less energy; (2) demand response, influencing electricity consumption accordingly through tariff changes or incentive signals; and (3) on-site generation and storage, which involves the installation of cogeneration systems or applications for renewable energy, such as rooftop photovoltaic panels and batteries [7].
Multiple cases have demonstrated the effectiveness of retrofit, PV, and demand response. Periyannan et al. [8] conducted a study in Sri Lanka to assess the energy-saving potential and economic viability of 13 retrofit technologies applied to three existing hotel buildings. Zheng et al. [9] observed a notable decrease in energy consumption after applying retrofits. They evaluated the retrofit’s economic benefits and environmental performance through the net present value (NPV), return on investment, and carbon reduction efficiency. There has been considerable research on PV application and performance evaluation, such as commercial buildings [10,11] and residential buildings [12,13,14]. Chen et al. [15] analyzed the demand response of pre-cooling and temperature reset, concluding that the demand response is effective for both short-term (0.5 h) and intermediate-term (2 h).
Many studies apply multiple measures to buildings, focusing on multiple scenarios for comparison. Fina et al. [16] conducted a study exploring the financial viability of active and passive building retrofit measures. The research focused on three contracting models: PV, retrofit, and PV and retrofit, and it took a five-story multi-apartment building as a case. The results show that PV system contracting has decent economics, demonstrating profitability for both contractors and customers. However, the profitability of implementing passive retrofit measures is related to several factors, including the additional costs associated with CO2 emissions and the existing heating system. Regnier et al. [17] combined the individual measures of retrofit and demand response into the package to form 16 packages. The packages were implemented in the prototype buildings of large offices, and it was found that the packages incorporating upgraded lighting and HVAC measures can result in significant building annual energy savings ranging from 5% to 22%. This package also demonstrated annual energy cost savings of 13–22%. Ongpeng et al. [18] took a four-story university building as a case. They analyzed the effects of upgrading the building envelope, HVAC, and lighting systems, adding a PV system to identify a compromise retrofit scenario that considers all stakeholders involved. Hong et al. [19] added a renewable energy system, which was retrofitted and adopted energy saving behaviors, to office prototype buildings, and analyzing the best scenario to achieve the maximum life cycle benefits.
Numerous building energy modeling studies focus on the community or city scale rather than individual buildings. Kaleshwarwar et al. [20] analyzed the impact of five diverse urban building forms on PV potential. Triolo et al. [21] applied the demand response on a university campus, including office, classroom, and laboratory, and found that a 1.1 °C increase in daily temperature set would reduce demand by 13.47%. An et al. [22] found that 46.2% of the surplus energy can be generated by renewable energy systems based on energy sharing between buildings in an existing community. Amin et al. [23] designed a cloud-based framework for intelligent optimization to enhance the effectiveness of demand response and tested it in a UK district comprising 66 dwellings. The results show that the energy cost reduction potential could achieve about 30% for the tested district.
Urban building energy modeling (UBEM) is an excellent approach to understanding energy consumption and formulating energy policies. Many studies have analyzed the effects of energy-saving measures through UBEM. Teso et al. [24] used the CityBES tool based on GIS data to generate models and analyses of energy-saving performances of four retrofit measures, including the building envelope and heat generation boilers. Borràs et al. [25] analyzed the building rooftops’ potential for solar generation, considering different building types based on UBEM. They found that the community can achieve a self-sufficiency rate of more than 16% after the installation of PV. Perwez et al. [26] used data-driven approach on the GIS dataset and obtained 17 commercial reference-building models considering physical elements. They used the UBEM methodology to model commercial buildings and analyze the decarbonization potential of retrofit measures and BIPV. Utama et al. [27] used CoBMo to generate ten categories of building energy models based on GIS data. They investigated the demand response potential of a cluster of 649 buildings and explored how the demand response potential can be realized. Munankarmi et al. [28] built ten prototype home models to model a 498-home community and studied the relationship between energy efficiency and demand flexibility. Deng et al. [29] developed the archetype buildings containing 22 building types and three vintage based on a GIS dataset and evaluated three energy conservation measures to demonstrate the energy saving potential. Peng et al. [30] applied three demand response strategies to 66 archetype buildings and analyzed the demand response potential.
The modeling methods of UBEM are divided into two main categories: Top-down and bottom-up modeling methods [31]. Top-down modeling methods use historical data to investigate the relationship between energy consumption and relevant influences [32], and since statistical methods are implemented in this method, it demonstrates the advantage of simplifying the process. However, the excessive reliance on historical data and lack of technical details make the models developed with this method less suitable for examining the impact of changes on building energy consumption and identifying key areas for improvement [33]. Another approach is the bottom-up modeling method. Bottom-up modeling is founded on basic individual building energy consumption calculations, and they are more accurate, widely used, and time-consuming [34]. Given the characteristics of both methods, bottom-up modeling was chosen for the modeling in this paper. Automated Building Performance Simulation (AutoBPS) is an urban building energy modeling tool developed in the Ruby programming language that uses a building-by-building modeling approach that enables automatic building model generation from building datasets [35]. This paper uses AutoBPS to generate models.
Based on the above studies, there are still some gaps. Most studies only consider applying one type of DSM measure to save energy. Although some studies apply and compare several scenarios, previous studies have not considered the scenarios comprehensively. In addition, previous studies mostly analyzed single or prototype buildings as examples, while fewer studies analyzed the performance of different building types and focused on mixed-use communities, meaning the interactions between buildings may be neglected in previous studies. The main objectives of this paper are as follows: (1) Compare scenarios comprehensively. (2) Analyze the scenarios as an example of a mixed-use community. (3) Evaluate the scenarios and provide recommendations for sustainability and energy policy.
Considering that DSM includes three categories (energy efficiency, demand response, and on-site generation and storage), this study chooses five scenarios: improving energy efficiency by replacing the windows, enhancing the air conditioner (AC), upgrading the lighting, installing photovoltaic panels on the roof to utilize solar energy and realize on-site power generation, and demand response. In this paper, a mixed-use community was selected for analysis and simulated through the UBEM method. In addition, considering the willingness and feasibility of investment, this paper will also assess the economic aspect.

2. Method

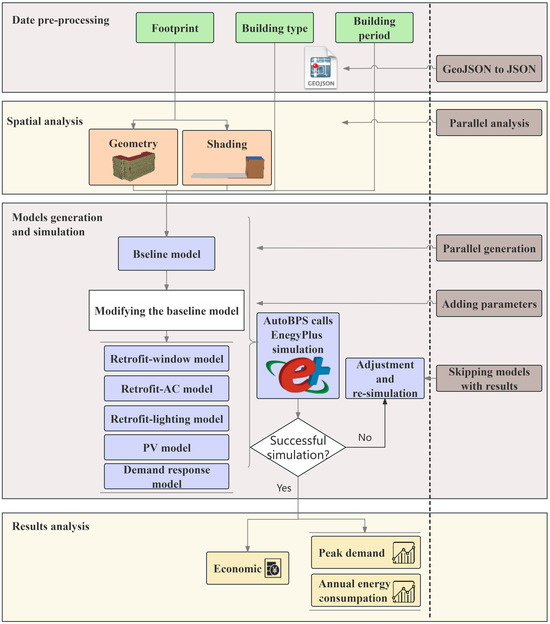
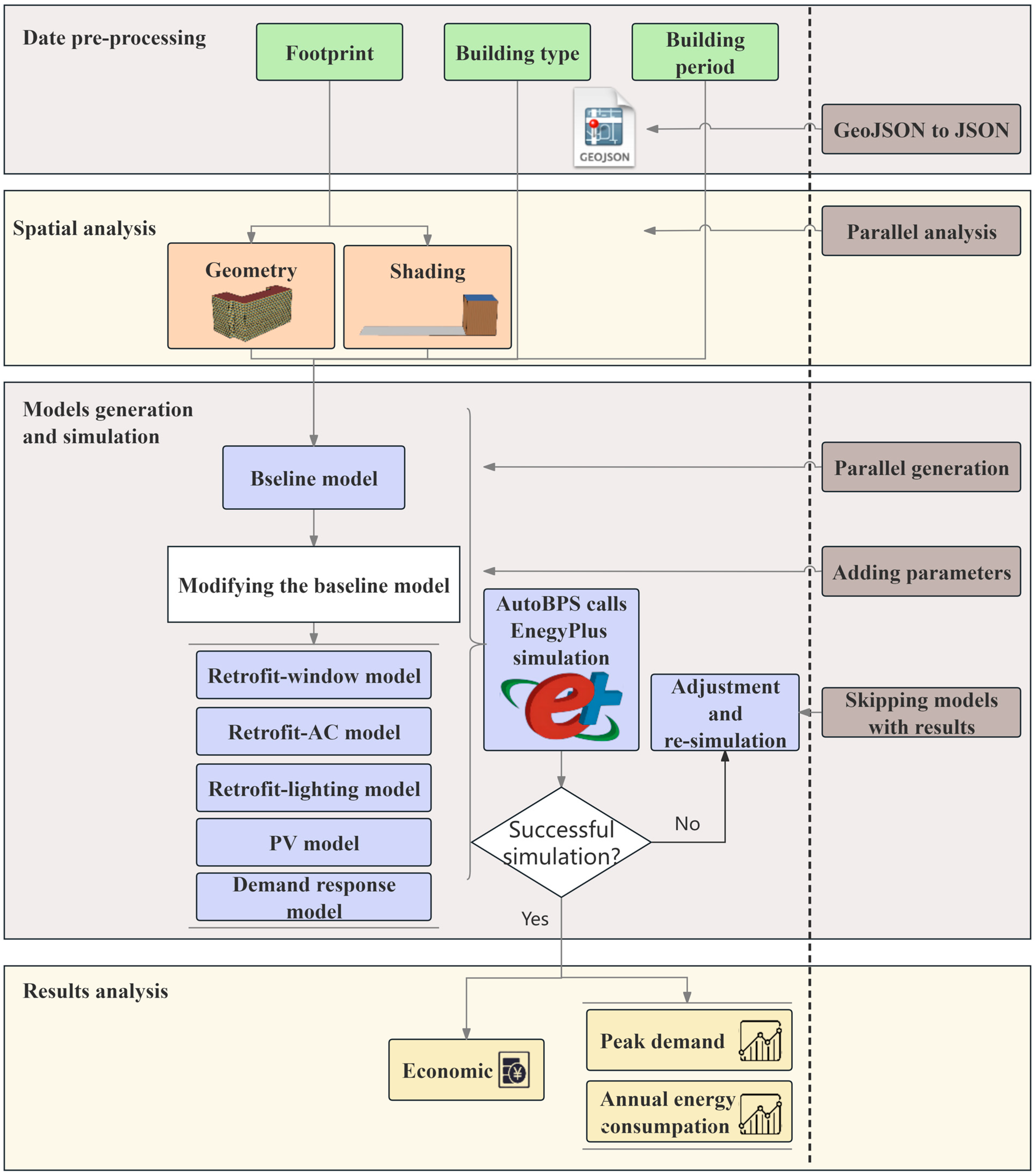
The workflow of this paper is shown in Figure 1. The building information, including footprint, building type and period, is stored in a GeoJSON file. This paper converted GeoJSON files into JSON files by AutoBPS, splitting the original GeoJSON file containing all the building information into multiple JSON files containing information about a single building. Then, spatial analysis was completed to analyze the shading condition and obtain the geometric data of the building. After the spatial analysis, the baseline model was generated according to the building type and standard. The models of retrofit-window, retrofit-AC, retrofit-lighting, PV and demand response were obtained by modifying the baseline model and adding specific parameter settings. These five models replaced the windows, enhanced the AC, upgraded the lighting, covered the 60% roof area PV panels, and induced a temperature reset from 17:00 to 23:00, respectively. AutoBPS can automatically call EnergyPlus and complete the simulation of all models. Finally, the results were analyzed for peak demand, annual energy consumption, and economics.
Spatial analysis and simulation were performed in parallel since the building information is stored in multiple JSON files. In addition, AutoBPS skipped building models that have already obtained results, re-models, and simulated models with failed simulations. These steps make simulation faster.

2.1. Case Study

The mixed-use community is located in Shenzhen, China; this area is shown in Figure 2. The building type and period were marked manually. The buildings were divided into residential buildings and public buildings. Residential buildings included high-rise (more than 6 floors) and mid-rise residential buildings (4–6 floors). Public buildings, including offices and hotels, were divided into large public buildings (more than 20,000 m2) and small public buildings (less than 20,000 m2). The remaining buildings were considered as other building types. Other buildings were not counted for energy consumption, but the shading was considered. The period was classified based on the year the standards were published. China published the Design Standard for Energy Efficiency of Residential Buildings in Hot Summer and Warm Winter Zones (JGJ 75-2003 and JGJ 75-2012) in 2003 and 2012 [36,37]. For public buildings, China published the Design Standard for Energy Efficiency of Public Buildings (GB 50189-2005 and GB 50189-2015) in 2005 and 2015 [38,39]. Most buildings in this community were constructed before 2005 or 2003, so the need for a retrofit or energy consumption reduction is more urgent. The detailed information is shown in Table 1.

2.2. Spatial Analysis

In this paper, spatial analysis was performed by AutoBPS. Shading between buildings affects the final energy consumption of a building. Many buildings are in the selected area, but only a few could affect the target building. Identifying the buildings that can shade it, rather than all the buildings in the area, will make the simulation easier. Three times the height of the surrounding buildings is considered as the judgment distance. When the distance between the target building and surrounding buildings is less than the judgment distance, it is considered that the surrounding buildings may shade the target building. This distance means that, more than 90% of the time, from 8:00 to 18:00, the target building will be shaded. Shading consideration is shown in Figure 3.
Footprint provided the outline of the building as well as the number of floors. This paper set the height of the residential building at 3 m and the height of the public building at 4 m. Then, the geometric shape of the building was obtained. The floors and roofs of the surrounding buildings were removed to speed up the simulation. The building model generated by AutoBPS is shown in Figure 4.

2.3. Models Generation

The baseline model was generated according to the building type and standard. The model for the retrofit-window, retrofit-AC, retrofit-lighting, PV, and demand response were obtained by modifying the baseline model and changing specific parameter settings. The specific settings for each model are described below.

2.3.1. Baseline Model

China published different design standards for residential buildings in hot summer and warm winter zones (JGJ 75-2003 and JGJ 75-2012), and for public buildings (GB 50189-2005 [36,37,38]). The standards make requirements for the thermal properties of the building envelope, mainly including walls, roof and windows. The detailed settings for the envelope are shown in Table 2.
For high-rise residential buildings, mid-rise residential buildings, small office buildings and small hotels, the commonly used HVAC system is a Split Air Conditioner. The HVAC systems used in large office buildings are chillers and gas boilers. The minimum allowable values of the energy efficiency and energy efficiency grades for room air conditioners (GB 12021.3-2004 and GB 12021.3-2010) and GB 50189-2015 are referenced [39,40,41]. Typically, AC has a ten-year lifespan. It is considered that buildings constructed before 2003 had their air conditioners upgraded between 2004 and 2011, so the AC settings for buildings constructed before 2003 are consistent with those constructed between 2004 and 2011. The specific settings for the HVAC system are shown in Table 3.
Internal heat gains mainly include light intensity, equipment, occupancy and infiltration. China published the Standard for the Lighting Design of Buildings (GB 50034-2013) [42], which set the light intensity requirements. Considering the lights’ lifespan, it is considered that the lights have been replaced for buildings constructed before 2011. Internal heat gain settings also refer to the standards of GB 50189-2015 [39]. The settings are shown in Table 4.

2.3.2. Retrofit-Window Model

Retrofitting envelopes encompasses a variety of methods, such as improving the thermal performance of roofs or walls, adding shading and so on. Given the labor and material costs investment, the retrofitting of building envelopes in this paper focused specifically on the windows. The glass type was selected according to the Technical Standard for Nearly Zero Energy Buildings (GB/T 51350-2019) and the actual situation [43]. The material price was obtained through market research. Material costs typically account for 60% of total costs [44,45], and so the total cost can be calculated. The specific settings are shown in Table 5.

2.3.3. Retrofit-AC Model

HVAC systems consume plenty of energy, and improving the performance of AC will help reduce energy consumption. The COP was set by GB 12021.3-2010 [41]. To obtain accurate pricing information, we conducted market research to determine AC prices. Specifically, for split air conditioners, the prices considered encompass the total costs, while, for chillers, the prices reflect the material costs involved. The specific settings are shown in Table 6.

2.3.4. Retrofit-Lighting Model

In accordance with GB 50034-2013 [42], light power density was set. The material cost can be investigated through the shopping website, and the total cost can be calculated based on the material cost. The specific settings are shown in Table 7.

2.3.5. PV Model

Solar PV power generation efficiency is mainly affected by the energy efficiency of PV modules, the installation method of PV modules, and solar energy resources. China is located in the northern hemisphere, and PV panels are usually set in a southern orientation to maximize solar energy capture. When the tilt angle from the horizontal is the same as the local latitude, most solar energy can be obtained throughout the year [46,47], so the tilt angle from the horizontal is the same as the latitude of Shenzhen. The specific parameters are set in Table 8.
Electricity production from PV systems declines by 3% in the first year and 0.7% annually after the first year [48]. The initial investment cost of China’s industrial and commercial distributed PV systems is 3.74 CNY/W in 2022, and the distributed PV system operation and maintenance cost is 0.048 CNY/W per year [49]. In this paper, all electricity produced by PV was sold to the grid. According to Shenzhen regulations, the grid-entry tariff in Shenzhen is 0.453 CNY/kWh.

2.3.6. Demand Response Model

Demand response improves grid flexibility and helps to balance electricity supply and demand. Given that the peak demand in this region spans from 17:00 to 23:00, our paper focuses on implementing demand response measures during this period. Common demand responses include temperature reset, light and equipment control. Since the demand response occurred between 17:00 and 23:00, controlling lights and equipment will affect convenience, so only temperature reset was considered.
According to the Design Code for Heating, Ventilation and Air Conditioning of Civil Buildings (GB 50736-2012), the upper limit of indoor comfort temperature is 28 °C in summer, while the lower limit is 18 °C in winter [50]. Thermal comfort requirements and evaluation for the indoor environment (GB/T 33658-2017) mention that the fluctuation value of indoor air temperature within one hour shall not be greater than 2 °C [51]. Based on this, this paper adjusted the indoor temperature settings during demand response implementation. We increased the upper limit of the indoor temperature in summer by 2 °C without exceeding 28 °C, then lowered the upper limit of the indoor temperature in winter by 2 °C without falling below 18 °C. The temperature setpoint is shown in Figure 5.

2.4. Economic Analysis

This paper calculates the payback period (PBP) and net present value (NPV) indicators to analyze the economics. PBP is the number of years it takes to repay the original investment with the project’s net proceeds from the commissioning date. PBP shows the capital turnover speed to some extent, and shorter payback period indicate lower risk and potentially higher profitability. NPV is the net cash flow of an investment project after it is put into use, discounted to its present value at the cost of capital or the rate of return required by the enterprise minus the initial investment. If the NPV is positive, the program can have a benefit, and the magnitude of the NPV indicates the level of benefits achieved.
The formula is as follows:
P B P = C A
where: C is the total cost (CNY). A is the annual net saving (CNY).
The formula for the PBP of the PV system is shown below because the PV system is decaying:
P B P = T 1 + | n = 1 T 1 ( C I C O ) n | ( C I C O ) T
where: T is the number of years when the accumulated cash flow is positive or zero for the first time.
C I is the annual cash inflow (CNY).
C O is the annual cash outflow (CNY).
N P V = t = 1 N A ( 1 + i ) t C
where i is the discount rate ( i = 3%), t denotes the analysis period in years. N represents the remaining lifespan.
The electricity price in Shenzhen has implemented a stepped electricity price standard, as shown in Table 9. Electricity costs for hotels and office buildings are calculated based on the commercial price, while residential buildings are charged according to the residential price. A hotel or office building was regarded as an electricity-using unit. Determining the number of electricity consumers in residential buildings presents challenges, so the discounted tariff was chosen. The first tariff covers 80% of the residents’ electricity consumption, and the second covers 95% of the residential households’ electricity consumption. Thus, the discounted tariff for residential buildings is estimated to be 0.66 CNY/kWh.

3. Result

3.1. Validation of Baseline

The baseline energy use intensity (EUI) is shown in Figure 6. The bar chart shows the simulation average results of the baseline. The horizontal line of Figure 6 represents the statistics EUI in actual society. The results for hotels and offices refer to the Report on Monitoring Energy Consumption of Large Public Buildings in Shenzhen (2022) [52], where the actual EUI of hotel buildings is 116.6 kWh/m2 and that of government office buildings is 88.5 kWh/m2. Li [53] analyzed the energy consumption of 580 households in Shenzhen. It was found that the average annual energy consumption was 32.18 kWh/m2, and the value between 1990 and 2004 was 20.26% higher than that of those built after 2005.
To further determine the reliability of the simulation results, the energy composition was compared, as shown in Figure 7. According to statistical data [52], heating and cooling in hotel buildings accounted for 30.4%, and lighting and equipment accounted for 53.9%. For government office buildings, heating and cooling accounted for 29.5%, and lighting and equipment accounted for 59.2%. As for residential buildings in Shenzhen, statistical data on energy consumption components was limited. Therefore, data from Guangzhou, which is in the same climate zone as Shenzhen, were used as a reference. Xie et al. [54] conducted field measurements on 66 households in Guangzhou and found that cooling accounts for 42.3% and equipment accounts for 24.3%. The simulation results were compared with the statistical data, considered within a reasonable range, and have reference values.

3.2. Potential for Reduction in Peak Demand

The distribution for peak demand is shown in Figure 8. The peak demand reduction rate is shown in Figure 9. Retrofit-window, retrofit-AC, and retrofit-lights can all reduce peak demand. Retrofit-windows have been identified as the optimal solution for buildings constructed before 2003 or 2005 in reducing peak demand. For residential buildings constructed between 2004 and 2011, retrofit-AC is the most effective scenario for mitigating peak demand. Adding PV equipment decreases peak demand for all building types. Small office buildings have the best reduction, indicating that it is more effective for small buildings than large ones, with a peak demand reduction rate of 10.54% for small offices and 2.08% for large offices. The range of small office buildings decreased from 43.57–70.58 W/m2 to 38.05–57.13 W/m2. The effect of adding PV on reducing peak demand for all building types except offices is not apparent, as PV generates electricity during the daytime, and the peak demand for other building types is staggered.
A comparison of demand response shows that reducing peak demand is most pronounced in hotel buildings, with a reduction of 12.20%. The range decreased from 31.09–46.30 W/m2 to 27.90–44.02 W/m2. The demand response schedule from 17:00 to 23:00 does not align with the peak demand times for office buildings, resulting in minimal impact on office buildings. For the mixed-use community, the most effective scenario for peak demand reduction is retrofit-windows, with a 19.09% reduction, followed by retrofit-AC with 12.47%, while retrofit-lighting has the most negligible effect on peak load reduction, with only 1.33%.
Considering peak demand reduction, the first consideration for buildings of all building types should be retrofit-windows. Still, the first consideration for residential buildings built between 2004 and 2011 should be retrofit-AC. Overall, small hotels tend to implement demand response more effectively than retrofit-AC. However, there is considerable variation in the effectiveness of demand response among small hotels, highlighting the need to assess the specific impact of retrofit-AC and demand response on individual buildings. For small office buildings, in addition to retrofitting windows, both retrofit-AC and adding PV achieve desirable results, while for large office buildings, retrofit-windows are significantly more effective than other scenarios.
Figure 10 shows the electricity demand on a typical weekday selected July 21. The total energy consumption during the daytime (from 6:00 to 17:00) is relatively low, with public buildings accounting for a significant proportion. At night (0:00 to 6:00 and 17:00 to 24:00), total energy consumption increases significantly, with residential building energy consumption rising significantly. Notably, the period from 17:00 to 23:00 is the peak demand period.
After the retrofit, electricity demand decreases in all periods. The period from 17:00 to 23:00 remains the peak demand period, but the difference between the peak and valley periods decreases. Window replacement works best, followed by AC and lights. PV equipment has a more significant impact on reducing energy consumption in residential buildings than public buildings. From 7:00 to 17:00, residential buildings shift from electricity consumers to producers, exporting power to the outside world. From 17:00 to 23:00, it is still the peak demand period, and a decrease in energy consumption is not apparent. The demand response is applied from 17:00 to 23:00. Compared with the baseline energy consumption, there is a slight decrease from 17:00 to 18:00. From 17:00 to 23:00, the energy consumption shows a gradual decline. After 23:00, the demand response is no longer implemented, but there is a visible increase in energy consumption.

3.3. Potential for Reduction in Energy Consumption

The distribution for EUI is shown in Figure 11. The EUI reduction rate is shown in Figure 12. Retrofit-windows effectively reduce the EUI and narrow the EUI gap between buildings (for example, the range of hotel buildings decreased from 118.11–142.61 kWh/m2 to 112.79–127.86 kWh/m2). Buildings constructed earlier exhibit a higher rate of EUI reduction. For all types of buildings constructed before 2005, the EUI reduction rate for retrofit-windows ranges from 8.02% to 12.01%. Meanwhile, for buildings constructed after 2005, the EUI reduction rate is less than 2.23%. Furthermore, retrofit-AC contributes to EUI reduction. The high EUI reduction rate for residential buildings built in 2004–2011 is due to the better performance of the envelope compared to buildings built before 2003, and the performance of AC is not as efficient as that of the buildings built after 2012. Retrofit-lighting saved energy in all building types, with EUI reductions ranging from 2.11% to 3.63%, with little difference between each building type.
The EUI of PV refers to the baseline EUI minus the electricity generated by PV. After the PV installation, the EUI of residential buildings decreased significantly, more than 16.16%, especially for mid-rise residential buildings. For some mid-rise buildings, the annual electricity generation is already more than its electricity consumption. The energy-saving impact of PV is related to the available area. A larger roof area and a smaller construction area contribute to the increased EUI reduction rate of PV. For example, PV is more effective in small offices, with EUI reductions of 14.98% for small offices and 4.67% for large offices.
The energy savings from demand response are insignificant, with all EUI reductions being less than 6.91%. Specifically, the demand response works better on residential buildings than public buildings, with a reduction rate of more than 3.97% for residential buildings compared to less than 2.98% for public buildings.
For the mixed-use community, the effect of increasing PV is significantly better than in other scenarios, with an energy saving rate of 29.96%. The effect of other single scenarios is limited, as retrofit-windows decrease EUI with 8.84%, retrofit-AC with 7.68%, demand response with 5.08%, and retrofit-lighting with 2.37%.
Considering energy savings, adding PV is the most effective scenario for residential and small public buildings in regard to reducing EUI. Second, for buildings constructed before 2005, retrofit-windows should be prioritized. For buildings constructed in 2004–2011, retrofit-AC is more necessary than retrofit-windows. The energy savings from retrofit-lighting and demand response are less pronounced.

3.4. Economic Analysis

The cost is shown in Figure 13. Retrofit-lighting has a low initial investment of no more than 3.62 CNY/m2. The cost of adding PV is highest for small public buildings, reaching 44.24 CNY/m2 for small hotels and 44.66 CNY/m2 for small office buildings. Retrofit-window and retrofit-AC costs are higher for small public buildings than for large ones. For mid-rise residential buildings, the cost of PV is the highest, followed by retrofit-windows and retrofit-AC. For high-rise residential buildings, the cost of replacing windows is higher than that of adding PV.
The PBP is shown in Figure 14. Since demand response has no initial investment, its PBP is not calculated. Typically, windows and PV have a 20-year lifespan, and the lighting and AC have a 10-year lifespan. The PBP for public and residential buildings differs significantly. The PBP for every scenario for public buildings does not exceed 10 years and can recover the cost before the end of life. Retrofit lighting has the shortest PBP, at no more than 1.67 years. For residential buildings, retrofitting lighting and adding PV can recover the cost before the end of life. The difference in PBP for retrofit lighting is minor, never exceeding 4.54 years. The PBP for PV in high-rise residential buildings is shorter than in mid-rise residential buildings. For residential buildings constructed after 2004, the PBP for retrofit-windows is too long to recommend retrofitting. For buildings constructed before 2003, more than 75% of buildings with retrofit windows will pay for themselves before the end of their useful life. Retrofit-AC is not recommended for residential buildings constructed after 2012, and retrofit-AC is more effective for residential buildings constructed between 2004 and 2011 than for buildings constructed before 2003, with just under 25% of residential buildings constructed before 2003 and more than half of buildings constructed between 2004 and 2011 covering costs.
The NPV is shown in Figure 15. For public buildings, less than 25% of small offices would not generate profits from adding PV, while the rest of the scenarios would have significant economic benefits. Among them, windows offer the most notable returns. For any residential building, retrofit lighting and demand response generate revenue. There are differences in the NPV of PV, as all high-rise residential buildings have a positive NPV, while some mid-rise buildings do not produce a profit over their lifetime. Retrofit-windows do not generate profits for residential buildings constructed after 2004. Figure 13 shows that the cost of retrofitting windows for high-rise buildings constructed before 2003 is higher than adding PV. Considering the costs and benefits, retrofitting windows is not recommended for most residential buildings. Retrofit-AC is only appropriate for some mid-rise buildings constructed between 2004 and 2011, where over half can generate profits.
All five scenarios yield benefits for public buildings, with retrofit-windows being the most recommended, followed by PV. For residential buildings, adding PV is most recommended. Additionally, retrofit lighting should be considered first when a low-cost, low-risk investment is desired.

4. Discussion

This paper built the building energy model based on GIS data that meet local technical standards and applied five DSM scenarios to a mixed-use community. The performance in peak demand reduction, EUI reduction and economics of different scenarios are compared, and the results demonstrate the differences in the application of scenarios, reflecting the necessity of choosing scenarios based on type and demand.
Demand response can be recommended for every building type, excluding situations that reduce peak demand for office buildings. Due to the peak demand from 17:00 to 23:00, demand response has a terrible effect in offices regarding reducing peak demand, as the office building’s electricity demand is relatively low during this period. Considering the energy performance and economic indicators, retrofit-lighting and adding PV could be recommended for all building types. Due to the investment costs and economic returns, retrofit-windows and retrofit-AC are not recommended for most residential buildings. These results are consistent with the existing literature. Ongpeng et al. [18] considered economic and energy saving potential, concluding that retrofitting lighting systems and adding PV systems should be recommended first. Fina et al. [16] analyzed the profitability of envelope retrofit and adding PV to residential buildings. The results showed that, due to the high investment and lack of profitability, envelope retrofit alone is difficult to implement, and the addition of PV technology has led to an increase in contract willingness for building contracting. Lou et al. [55] compared retrofit measures for office buildings and found that retrofitting lights has the shortest payback period. Furthermore, they considered carbon prices and found that higher carbon prices have greater impacts on the return on investment. Therefore, carbon prices enable better economic performance in DSM scenarios and can be considered in future studies.
Retrofit-windows, retrofit-AC, PV, and demand response show large differences in peak demand reduction and EUI depending on building type and construction period, while retrofit-lighting is more similar. The retrofit-window effect was best in buildings built before 2003. Still, the retrofit-AC effect was best on buildings built between 2004 and 2011, which is related to the thermal performance of the original envelope and updating AC. Previous findings have also demonstrated that the effectiveness of DSM varies depending on building type and construction period [19,56]. Therefore, using a single building as a case study to represent an entire class of buildings may not be comprehensive enough. By strategically implementing DSM scenarios tailored to the building type and period, significant reductions in peak demand and EUI can be achieved. This targeted approach optimizes energy efficiency and facilitates greener, more cost-effective energy management. Whether shading is considered makes a difference of 3–15% in baseline energy consumption depending on the building orientation and the direction of the main shading [24]. The results show that adding PV is better for high-rise than mid-rise residential buildings. High density and low building floors reduce solar radiation [20,57,58]. Therefore, interactions between buildings cannot be ignored when assessing the effectiveness of DSM.

5. Conclusions

This paper chooses a mixed-use community in Shenzhen (that includes 997 buildings) and considers five scenarios: Retrofit-windows, retrofit-AC, retrofit-lighting, PV, and demand response. Finally, peak demand, annual energy consumption, PBP and NPV are analyzed. The findings of this paper are summarized as follows:
For the mixed-use community, the most effective scenario for peak load reduction is retrofit-windows, with 19.09% reduction, followed by retrofit-AC with 12.47%, while retrofit-lighting has the most negligible effect on peak load reduction at only 1.33%. For the mixed-use community, the energy saving effect of increasing PV is significantly better than in other scenarios, at a rate of 29.96%. The energy saving effect of other single scenarios is limited.
Demand response reduces peak demand and EUI for hotels and residential buildings. Demand response is recommended first when additional investment is not desired. Retrofit lighting is recommended for all building types when pursuing low-cost, low-risk investments. Retrofit windows are recommended for public buildings when the investment is adequate, especially if the hope is to reduce peak demand. Utilizing retrofit-windows is the best scenario for reducing peak demand in public buildings, with a reduction of over 7.78%. The first recommendation for residential buildings is to add PV when the investment is adequate, as it has a more than 16.16% reduction rate. Considering the investment costs and economic returns, retrofit-windows and retrofit-AC are not recommended for most residential buildings, while PV could be recommended for all building types.
While our work is significant in understanding the effect of different scenarios, there are some limitations. The selected area has more residential and fewer public buildings, while more buildings were constructed earlier and fewer in later periods. Further research and development will be undertaken as building databases are enriched. Furthermore, due to the lack of statistics on the composition of residential building energy consumption in Shenzhen, this paper used statistics from other cities in the same climate zone for comparison. More detailed comparisons and model calibration will be performed as more data becomes available.
Analyzing the energy and economics of each scenario could provide valuable references for energy saving and management to formulate appropriate energy policies.

Author Contributions

Conceptualization, Y.C.; Methodology, W.Z.; Software, Z.D. and Y.J.; Supervision, Y.C.; Validation, W.Z.; Writing—original draft, W.Z. and Z.D.; Writing—review and editing, C.S., Y.Y. and Z.W. All authors have read and agreed to the published version of the manuscript.

Funding

This research was funded by “A Project (Key grant) Supported by the Scientific Research Fund of Hunan Provincial Education Department, China (No. 23A0033)”. Additional support was provided by “A Project Supported by the Scientific Research Fund of Hunan Provincial Education Department, China (No. 2023JGZD027)”.

Data Availability Statement

The data presented in this study are available on request from the corresponding author.

Conflicts of Interest

The authors declare no conflict of interest.

References

  1. United Nations Environment Programme (UNEP) 2021 Global Status Report for Buildings and Construction—Towards a Zero-Emissions, Efficient and Resilient Buildings and Construction Sector. Available online: https://www.unep.org/resources/report/2021-global-status-report-buildings-and-construction (accessed on 13 October 2023).
  2. Steinfeld, J.; Bruce, A.; Watt, M. Peak Load Characteristics of Sydney Office Buildings and Policy Recommendations for Peak Load Reduction. Energy Build. 2011, 43, 2179–2187. [Google Scholar] [CrossRef]
  3. Darwazeh, D.; Duquette, J.; Gunay, B.; Wilton, I.; Shillinglaw, S. Review of Peak Load Management Strategies in Commercial Buildings. Sustain. Cities Soc. 2022, 77, 103493. [Google Scholar] [CrossRef]
  4. Strbac, G. Demand Side Management: Benefits and Challenges. Energy Policy 2008, 36, 4419–4426. [Google Scholar] [CrossRef]
  5. Mariano-Hernández, D.; Hernández-Callejo, L.; Zorita-Lamadrid, A.; Duque-Pérez, O.; Santos García, F. A Review of Strategies for Building Energy Management System: Model Predictive Control, Demand Side Management, Optimization, and Fault Detect & Diagnosis. J. Build. Eng. 2021, 33, 101692. [Google Scholar] [CrossRef]
  6. Behrangrad, M. A Review of Demand Side Management Business Models in the Electricity Market. Renew. Sustain. Energy Rev. 2015, 47, 270–283. [Google Scholar] [CrossRef]
  7. Krarti, M.; Aldubyan, M. Peak Demand-Based Optimization Approach for Building Retrofits: Case Study of Saudi Residential Buildings. Energy Effic. 2022, 15, 69. [Google Scholar] [CrossRef]
  8. Periyannan, E.; Ramachandra, T.; Geekiyanage, D. Assessment of Costs and Benefits of Green Retrofit Technologies: Case Study of Hotel Buildings in Sri Lanka. J. Build. Eng. 2023, 78, 107631. [Google Scholar] [CrossRef]
  9. Zheng, L.; Lai, J. Environmental and Economic Evaluations of Building Energy Retrofits: Case Study of a Commercial Building. Build. Environ. 2018, 145, 14–23. [Google Scholar] [CrossRef]
  10. Custodio, I.; Quevedo, T.; Melo, A.P.; Ruther, R.; Custódio, I.; Quevedo, T.; Melo, A.P.; Rüther, R. A Holistic Approach for Assessing Architectural Integration Quality of Solar Photovoltaic Rooftops and Shading Devices. Sol. Energy 2022, 237, 432–446. [Google Scholar] [CrossRef]
  11. Shukla, S.; Lee, E.; Lunt, R.R.; Anctil, A. Net Energy and Cost Benefit of Phthalocyanine and Heptamethine Transparent Photovoltaics in Commercial Buildings. Sustain. Energy Technol. Assessments 2022, 53, 102631. [Google Scholar] [CrossRef]
  12. Kim, S.; An, J.; Choi, H.; Hong, T. Assessment the Technical and Economic Performance of a Window-Integrated PV System Using Third-Generation PV Panels. Energy Build. 2023, 286, 112978. [Google Scholar] [CrossRef]
  13. Ordóñez, J.; Jadraque, E.; Alegre, J.; Martínez, G. Analysis of the Photovoltaic Solar Energy Capacity of Residential Rooftops in Andalusia (Spain). Renew. Sustain. Energy Rev. 2010, 14, 2122–2130. [Google Scholar] [CrossRef]
  14. Li, Y.; Zhang, X.; Xiao, F.; Gao, W.; Liu, Y. Modeling and Management Performances of Distributed Energy Resource for Demand Flexibility in Japanese Zero Energy House. Build Simul. 2023, 16, 2177–2192. [Google Scholar] [CrossRef]
  15. Chen, Y.; Xu, P.; Chen, Z.; Wang, H.; Sha, H.; Ji, Y.; Zhang, Y.; Dou, Q.; Wang, S. Experimental Investigation of Demand Response Potential of Buildings: Combined Passive Thermal Mass and Active Storage. Appl. Energy 2020, 280, 115956. [Google Scholar] [CrossRef]
  16. Fina, B.; Auer, H.; Friedl, W. Profitability of Contracting Business Cases for Shared Photovoltaic Generation and Renovation Measures in a Residential Multi-Apartment Building. J. Clean. Prod. 2020, 265, 121549. [Google Scholar] [CrossRef]
  17. Regnier, C.; Mathew, P.; Shackelford, J.; Lee, S.H.; Robinson, A.; Walter, T. Multi-Technology Building System Retrofits for Utility Incentive Programs: Savings, Costs and Baseline Considerations. Energy Build. 2022, 270, 112270. [Google Scholar] [CrossRef]
  18. Ongpeng, J.M.C.; Rabe, B.I.B.; Razon, L.F.; Aviso, K.B.; Tan, R.R. A Multi-Criterion Decision Analysis Framework for Sustainable Energy Retrofit in Buildings. Energy 2022, 239, 122315. [Google Scholar] [CrossRef]
  19. Hong, Y.; Ezeh, C.I.; Deng, W.; Hong, S.H.; Ma, Y.; Tang, Y.; Jin, Y. Coordinated Energy-Environmental-Economic Optimisation of Building Retrofits for Optimal Energy Performance on a Macro-Scale: A Life-Cycle Cost-Based Evaluation. Energy Convers. Manag. 2021, 243, 114327. [Google Scholar] [CrossRef]
  20. Kaleshwarwar, A.; Bahadure, S. Assessment of the Solar Energy Potential of Diverse Urban Built Forms in Nagpur, India. Sustain. Cities Soc. 2023, 96, 104681. [Google Scholar] [CrossRef]
  21. Triolo, R.C.; Rajagopal, R.; Wolak, F.A.; de Chalendar, J.A. Estimating Cooling Demand Flexibility in a District Energy System Using Temperature Set Point Changes from Selected Buildings. Appl. Energy 2023, 336, 120816. [Google Scholar] [CrossRef]
  22. An, Y.; Kim, J.; Joo, H.; Han, G.; Kim, H.; Lee, W.; Kim, M. Retrofit of Renewable Energy Systems in Existing Community for Positive Energy Community. Energy Rep. 2023, 9, 3733–3744. [Google Scholar] [CrossRef]
  23. Amin, A.; Kem, O.; Gallegos, P.; Chervet, P.; Ksontini, F.; Mourshed, M. Demand Response in Buildings: Unlocking Energy Flexibility through District-Level Electro-Thermal Simulation. Appl. Energy 2022, 305, 117836. [Google Scholar] [CrossRef]
  24. Teso, L.; Carnieletto, L.; Sun, K.; Zhang, W.; Gasparella, A.; Romagnoni, P.; Zarrella, A.; Hong, T. Large Scale Energy Analysis and Renovation Strategies for Social Housing in the Historic City of Venice. Sustain. Energy Technol. Assess. 2022, 52, 102041. [Google Scholar] [CrossRef]
  25. Borràs, I.M.; Neves, D.; Gomes, R. Using Urban Building Energy Modeling Data to Assess Energy Communities’ Potential. Energy Build. 2023, 282, 112791. [Google Scholar] [CrossRef]
  26. Perwez, U.; Shono, K.; Yamaguchi, Y.; Shimoda, Y. Multi-Scale UBEM-BIPV Coupled Approach for the Assessment of Carbon Neutrality of Commercial Building Stock. Energy Build. 2023, 291, 113086. [Google Scholar] [CrossRef]
  27. Utama, C.; Troitzsch, S.; Thakur, J. Demand-Side Flexibility and Demand-Side Bidding for Flexible Loads in Air-Conditioned Buildings. Appl. Energy 2021, 285, 116418. [Google Scholar] [CrossRef]
  28. Munankarmi, P.; Maguire, J.; Balamurugan, S.P.; Blonsky, M.; Roberts, D.; Jin, X. Community-Scale Interaction of Energy Efficiency and Demand Flexibility in Residential Buildings. Appl. Energy 2021, 298, 117149. [Google Scholar] [CrossRef]
  29. Deng, Z.; Chen, Y.; Yang, J.; Chen, Z. Archetype Identification and Urban Building Energy Modeling for City-Scale Buildings Based on GIS Datasets. Build Simul. 2022, 15, 1547–1559. [Google Scholar] [CrossRef]
  30. Peng, C.; Chen, Z.; Yang, J.; Liu, Z.; Yan, D.; Chen, Y. Assessment of Electricity Consumption Reduction Potential for City-Scale Buildings under Different Demand Response Strategies. Energy Build 2023, 297, 113473. [Google Scholar] [CrossRef]
  31. Ferrando, M.; Causone, F.; Hong, T.; Chen, Y. Urban Building Energy Modeling (UBEM) Tools: A State-of-the-Art Review of Bottom-up Physics-Based Approaches. Sustain. Cities Soc. 2020, 62, 102408. [Google Scholar] [CrossRef]
  32. Mikkola, J.; Lund, P.D. Models for Generating Place and Time Dependent Urban Energy Demand Profiles. Appl. Energy 2014, 130, 256–264. [Google Scholar] [CrossRef]
  33. Wang, C.; Ferrando, M.; Causone, F.; Jin, X.; Zhou, X.; Shi, X. Data Acquisition for Urban Building Energy Modeling: A Review. Build. Environ. 2022, 217, 109056. [Google Scholar] [CrossRef]
  34. Li, Z.W.; Lin, B.R.; Zheng, S.W.; Liu, Y.H.; Wang, Z.; Dai, J. A Review of Operational Energy Consumption Calculation Method for Urban Buildings. Build. Simul. 2020, 13, 739–751. [Google Scholar] [CrossRef]
  35. Deng, Z.; Chen, Y.X.; Yang, J.J.; Causone, F. AutoBPS: A Tool for Urban Building Energy Modeling to Support Energy Efficiency Improvement at City-Scale. Energy Build. 2023, 282, 112794. [Google Scholar] [CrossRef]
  36. JGJ 75-2003; Design Standard for Energy Efficiency of Residential Buildings in Hot Summer and Warm Winter Zone. China Architecture & Building Press: Beijing, China, 2003.
  37. JGJ 75-2012; Design Standard for Energy Efficiency of Residential Buildings in Hot Summer and Warm Winter Zone. China Architecture & Building Press: Beijing, China, 2012.
  38. GB 50189-2005; Design Standard for Energy Efficiency of Public Buildings. China Architecture & Building Press: Beijing, China, 2005.
  39. GB 50189-2015; Design Standard for Energy Efficiency of Public Buildings. China Architecture & Building Press: Beijing, China, 2015.
  40. GB 12021.3-2004; The Minimum Allowable Values of the Energy Efficiency and Energy Efficiency Grades for Room Air Conditioners. Standard Press: Beijing, China, 2004.
  41. GB 12021.3-2010; The Minimum Allowable Values of the Energy Efficiency and Energy Efficiency Grades for Room Air Conditioners. Standard Press: Beijing, China, 2010.
  42. GB 50034-2013; Standard for Lighting Design of Buildings. China Architecture & Building Press: Beijing, China, 2013.
  43. GB/T 51350-2019; Technical Standard for Nearly Zero Energy Buildings. China Architecture & Building Press: Beijing, China, 2019.
  44. He, Q.; Hossain, M.U.; Ng, S.T.; Augenbroe, G. Identifying Practical Sustainable Retrofit Measures for Existing High-Rise Residential Buildings in Various Climate Zones through an Integrated Energy-Cost Model. Renew. Sustain. Energy Rev. 2021, 151, 111578. [Google Scholar] [CrossRef]
  45. Ji, Y.; Li, G.; Su, F.; Chen, Y.; Zhang, R. Retrofit Analysis of City-Scale Residential Buildings in the Hot Summer and Cold Winter Climate Zone. Energies 2023, 16, 6152. [Google Scholar] [CrossRef]
  46. Mondol, J.D.; Yohanis, Y.G.; Norton, B. The Impact of Array Inclination and Orientation on the Performance of a Grid-Connected Photovoltaic System. Renew. Energy 2007, 32, 118–140. [Google Scholar] [CrossRef]
  47. Ren, Z.; Chen, Y.; Song, C.; Liu, M.; Xu, A.; Zhang, Q. Economic Analysis of Rooftop Photovoltaic Systems under Different Shading Conditions for 20 Cities in China. Build Simul. 2023, 18, 759–766. [Google Scholar] [CrossRef]
  48. Zhao, X.G.; Xie, Y.M. The Economic Performance of Industrial and Commercial Rooftop Photovoltaic in China. Energy 2019, 187, 115961. [Google Scholar] [CrossRef]
  49. China Photovoltaic Industry Association (CPIA) China PV Industry Development Roadmap (2022–2023). Available online: http://www.chinapv.org.cn/road_map/1137.html (accessed on 18 October 2023).
  50. GB 50736-2012; Design Code for Heating Ventilation and Air Conditioning of Civil Buildings. China Architecture & Building Press: Beijing, China, 2012.
  51. GB/T 33658-2017; Thermal Comfort Requirements and Evaluation for Indoor Environment. China Architecture & Building Press: Beijing, China, 2017.
  52. Shenzhen Construction Technology Promotion Center Report on Monitoring Energy Consumption of Large Public Buildings in Shenzhen. 2022. Available online: http://www.sz.gov.cn/cn/xxgk/zfxxgj/tzgg/content/post_10787690.html (accessed on 2 November 2023).
  53. Li, X. Study on Load Characteristics of Typical Family Shenzhen. Master’s Thesis, Chongqing University, Chongqing, China, 2014. [Google Scholar]
  54. Xie, Y.; Mohd Noor, A.I. Factors Affecting Residential End-Use Energy: Multiple Regression Analysis Based on Buildings, Households, Lifestyles, and Equipment. Buildings 2022, 12, 538. [Google Scholar] [CrossRef]
  55. Lou, Y.; Yang, Y.; Ye, Y.; He, C.; Zuo, W. The Economic Impacts of Carbon Emission Trading Scheme on Building Retrofits: A Case Study with U.S. Medium Office Buildings. Build. Environ. 2022, 221, 109311. [Google Scholar] [CrossRef]
  56. Krarti, M.; Aldubyan, M.; Williams, E. Residential Building Stock Model for Evaluating Energy Retrofit Programs in Saudi Arabia. Energy 2020, 195, 116980. [Google Scholar] [CrossRef]
  57. Xu, S.; Sang, M.; Xie, M.; Xiong, F.; Mendis, T.; Xiang, X. Influence of Urban Morphological Factors on Building Energy Consumption Combined with Photovoltaic Potential: A Case Study of Residential Blocks in Central China. Build Simul. 2023, 16, 1777–1792. [Google Scholar] [CrossRef]
  58. Chen, Z.; Yu, B.; Li, Y.; Wu, Q.; Wu, B.; Huang, Y.; Wu, S.; Yu, S.; Mao, W.; Zhao, F.; et al. Assessing the Potential and Utilization of Solar Energy at the Building-Scale in Shanghai. Sustain. Cities Soc. 2022, 82, 103917. [Google Scholar] [CrossRef]
Figure 1. Workflow adopted for conducting this study.
Figure 1. Workflow adopted for conducting this study.
Energies 17 01214 g001
Figure 2. Case study area in Shenzhen.
Figure 2. Case study area in Shenzhen.
Energies 17 01214 g002
Figure 3. Shading consideration: (a) shading of the target building from surrounding buildings, (b) relationship between shading length and height.
Figure 3. Shading consideration: (a) shading of the target building from surrounding buildings, (b) relationship between shading length and height.
Energies 17 01214 g003
Figure 4. Building model generated by AutoBPS: (a) High-rise residential, (b) Mid-rise residential, (c) Office, (d) Hotel.
Figure 4. Building model generated by AutoBPS: (a) High-rise residential, (b) Mid-rise residential, (c) Office, (d) Hotel.
Energies 17 01214 g004
Figure 5. Temperature setpoint: (a) residential buildings, (b) office, (c) hotel.
Figure 5. Temperature setpoint: (a) residential buildings, (b) office, (c) hotel.
Energies 17 01214 g005
Figure 6. EUI of baseline. Statistics data from Report on Monitoring Energy Consumption of Large Public Buildings in Shenzhen (2022) [52] and Study on Load Characteristics of Typical Family Shenzhen [53].
Figure 6. EUI of baseline. Statistics data from Report on Monitoring Energy Consumption of Large Public Buildings in Shenzhen (2022) [52] and Study on Load Characteristics of Typical Family Shenzhen [53].
Energies 17 01214 g006
Figure 7. Components of energy consumption: (a) simulation result, (b) statistical data. Statistics data from Report on Monitoring Energy Consumption of Large Public Buildings in Shenzhen (2022) [52] and Factors Affecting Residential End-Use Energy: Multiple Regression Analysis Based on Buildings, Households, Lifestyles, and Equipment [54].
Figure 7. Components of energy consumption: (a) simulation result, (b) statistical data. Statistics data from Report on Monitoring Energy Consumption of Large Public Buildings in Shenzhen (2022) [52] and Factors Affecting Residential End-Use Energy: Multiple Regression Analysis Based on Buildings, Households, Lifestyles, and Equipment [54].
Energies 17 01214 g007
Figure 8. The distribution for peak demand.
Figure 8. The distribution for peak demand.
Energies 17 01214 g008
Figure 9. Potential for reduction in peak demand of detailed building type.
Figure 9. Potential for reduction in peak demand of detailed building type.
Energies 17 01214 g009
Figure 10. The electricity demand of the typical weekday: (a) baseline, (b) retrofit-window, (c) retrofit-AC, (d) retrofit-lighting, (e) PV, (f) demand response.
Figure 10. The electricity demand of the typical weekday: (a) baseline, (b) retrofit-window, (c) retrofit-AC, (d) retrofit-lighting, (e) PV, (f) demand response.
Energies 17 01214 g010
Figure 11. The distribution for EUI of different models: (a) public building, (b) residential building.
Figure 11. The distribution for EUI of different models: (a) public building, (b) residential building.
Energies 17 01214 g011
Figure 12. EUI reduction rate of detailed building type.
Figure 12. EUI reduction rate of detailed building type.
Energies 17 01214 g012
Figure 13. Cost of detailed building type.
Figure 13. Cost of detailed building type.
Energies 17 01214 g013
Figure 14. Economic indicators of PBP: (a) Public building, (b) Residential building.
Figure 14. Economic indicators of PBP: (a) Public building, (b) Residential building.
Energies 17 01214 g014
Figure 15. NPV of detailed building type: (a) public building, (b) residential building.
Figure 15. NPV of detailed building type: (a) public building, (b) residential building.
Energies 17 01214 g015
Table 1. Building information and numbers.
Table 1. Building information and numbers.
Building TypeDetailed Building TypePeriodNumber
ResidentialHigh-rise residentialpre-2003589
2004–201135
post-201212
Mid-rise residentialpre-2003311
2004–20116
post-20122
OfficeLarge officepre-20058
Small officepre-200527
HotelSmall hotelpre-20057
OthersOthers-738
Table 2. Envelope structure parameters.
Table 2. Envelope structure parameters.
Detailed Building TypePeriodExterior Wall U-Value (W/(m2·K))Roof U-Value (W/(m2·K))Window U-Value (W/(m2·K))Window SHGC
High-rise residentialpre-20032.471.85.840.62
2004–2011214.090.362
post-20121.50.94.090.362
Mid-rise residentialpre-20032.471.85.840.62
2004–2011214.090.362
post-20121.50.94.090.362
Large officepre-20052.351.555.840.62
Small officepre-20052.351.555.840.62
Small hotelpre-20052.351.555.840.62
Table 3. HVAC system setting.
Table 3. HVAC system setting.
Detailed Building TypePeriodHVAC SystemCooling/Heating COP
High-rise residentialpre-2003Split Air Conditioner2.7/1.9
2004–2011Split Air Conditioner2.7/1.9
post-2012Split Air Conditioner2.9/2.2
Mid-rise residentialpre-2003Split Air Conditioner2.7/1.9
2004–2011Split Air Conditioner2.7/1.9
post-2012Split Air Conditioner2.9/2.2
Large officepre-2005Chiller+ gas boiler5.4/0.89 (Efficiency)
Small officepre-2005Split Air Conditioner2.9/1.9
Small hotelpre-2005Split Air Conditioner2.7/1.9
Table 4. Internal heat gains setting.
Table 4. Internal heat gains setting.
Detailed Building TypePeriodLighting Power Density (W/m2)Equipment Power Density (W/m2)Occupancy (m2/person)Infiltration
(m3/s-m2)
High-rise residentialpre-20035.5435.30.0003566
2004–20115.5435.30.0004282
post-20125.5435.30.0003549
Mid-rise residentialpre-20035.5435.30.0004536
2004–20115.5435.30.0002018
post-20125.5435.30.0004177
Large officepre-200591318.60.0005564
Small officepre-200591318.60.0008741
Small hotelpre-2005711.821.80.0004177
Table 5. Detailed setting of retrofit-window.
Table 5. Detailed setting of retrofit-window.
Detailed Building TypeWindow U-Value (W/(m2·K))Window SHGCWindow VTMeasureMaterial Price
High-rise residential1.440.4290.615Replacement of existing windows with 6Low-E + 12Ar + 6 glass110 CNY/m2
Mid-rise residential1.440.4290.615
Large office1.440.4290.615
Small office1.440.4290.615
Small hotel1.440.4290.615
Table 6. Detailed setting of retrofit-AC.
Table 6. Detailed setting of retrofit-AC.
Detailed Building TypeCOPMeasurePrice
High-rise residential3.3Upgrade equipment3098 CNY/Piece
Mid-rise residential3.33098 CNY/Piece
Large office6200,000 CNY/Piece
Small office3.33098 CNY/Piece
Small hotel3.33098 CNY/Piece
Table 7. Detailed setting of retrofit-lighting.
Table 7. Detailed setting of retrofit-lighting.
Detailed Building TypeLighting Power Density (W/m2)MeasureMaterial Price
High-rise residential5Replacement of LED lights1.37 CNY/m2
Mid-rise residential51.37 CNY/m2
Large office82.17 CNY/m2
Small office82.17 CNY/m2
Small hotel61.59 CNY/m2
Table 8. Main technical parameters of PV modules.
Table 8. Main technical parameters of PV modules.
ParameterUnitNumerical Value
Cell Type-Crystalline Silicon
Number of cells on a PV modulePiece60
The active area of the PV modulem21.7
Tilt angle from horizontal°22.54
Open circuit voltageV36.4
Short circuit currentA8.3
Operating VoltageV30
Working currentA7.5
Orientation-South
Covered roof area percentage%60
Table 9. Shenzhen electricity prices.
Table 9. Shenzhen electricity prices.
TypeLevelMay to OctoberOther MonthsPrice
Residential buildingLevel 10–260 kWh0–200 kWh0.65 CNY/kWh
Level 2261–600 kWh201–400 kWh0.70 CNY/kWh
Level 3>600 kWh>400 kWh0.95 CNY/kWh
Commercial buildingLevel 10–210 kWh0.59 CNY/kWh
Level 2210–400 kWh0.64 CNY/kWh
Level 3>400 kWh0.80 CNY/kWh
Disclaimer/Publisher’s Note: The statements, opinions and data contained in all publications are solely those of the individual author(s) and contributor(s) and not of MDPI and/or the editor(s). MDPI and/or the editor(s) disclaim responsibility for any injury to people or property resulting from any ideas, methods, instructions or products referred to in the content.

Share and Cite

MDPI and ACS Style

Zhao, W.; Deng, Z.; Ji, Y.; Song, C.; Yuan, Y.; Wang, Z.; Chen, Y. Analysis of Peak Demand Reduction and Energy Saving in a Mixed-Use Community through Urban Building Energy Modeling. Energies 2024, 17, 1214. https://doi.org/10.3390/en17051214

AMA Style

Zhao W, Deng Z, Ji Y, Song C, Yuan Y, Wang Z, Chen Y. Analysis of Peak Demand Reduction and Energy Saving in a Mixed-Use Community through Urban Building Energy Modeling. Energies. 2024; 17(5):1214. https://doi.org/10.3390/en17051214

Chicago/Turabian Style

Zhao, Wenxian, Zhang Deng, Yanfei Ji, Chengcheng Song, Yue Yuan, Zhiyuan Wang, and Yixing Chen. 2024. "Analysis of Peak Demand Reduction and Energy Saving in a Mixed-Use Community through Urban Building Energy Modeling" Energies 17, no. 5: 1214. https://doi.org/10.3390/en17051214

APA Style

Zhao, W., Deng, Z., Ji, Y., Song, C., Yuan, Y., Wang, Z., & Chen, Y. (2024). Analysis of Peak Demand Reduction and Energy Saving in a Mixed-Use Community through Urban Building Energy Modeling. Energies, 17(5), 1214. https://doi.org/10.3390/en17051214

Note that from the first issue of 2016, this journal uses article numbers instead of page numbers. See further details here.

Article Metrics

Back to TopTop