Next Article in Journal
Investigation of the Effects of Hydrogen Addition on Explosion Characteristics and Pressure Fluctuations of Ethyl Acetate
Previous Article in Journal
Comprehensive Comparative Review of the Cement Experimental Testing Under CO2 Conditions
 
 
Font Type:
Arial Georgia Verdana
Font Size:
Aa Aa Aa
Line Spacing:
Column Width:
Background:
Article

Performance Evaluation of Battery Swapping Stations for EVs: A Multi-Method Simulation Approach

by
Maria Grazia Marchesano
1,*,
Valentina Popolo
2,
Anastasiia Rozhok
3 and
Gianluca Cavalaglio
2,*
1
Dipartimento di Ingegneria Chimica, dei Materiali e della Produzione Industriale, Università degli Studi di Napoli Federico II, Piazzale V. Tecchio 80, 80125 Napoli, Italy
2
Dipartimento di Ingegneria, Università Telematica Pegaso, Centro direzionale Isola F2, 80143 Napoli, Italy
3
Dipartimento di Scienze Politiche e Internazionali, Università di Genova, Piazza Emanuele Brignole 3A, Torre Centrale, Stanza 33, 16124 Genova, Italy
*
Authors to whom correspondence should be addressed.
Energies 2024, 17(23), 5969; https://doi.org/10.3390/en17235969
Submission received: 6 November 2024 / Revised: 23 November 2024 / Accepted: 24 November 2024 / Published: 27 November 2024
(This article belongs to the Section D2: Electrochem: Batteries, Fuel Cells, Capacitors)

Abstract

This study presents an optimisation framework for operating a battery swapping station (BSS) to enhance efficiency and sustainability in electric vehicle (EV) infrastructure. A hybrid modelling approach combines agent-based discrete event simulation and linear programming to model the dynamic behaviour of batteries and operational processes within the BSS. The model considers factors such as charging speed, battery degradation, grid power constraints, customer behaviour, and range anxiety. The agent-based model simulates the interaction between vehicles, batteries, and the station, capturing the stochastic nature of EVs’ arrivals and battery demand with the discrete event simulation. The linear programming component optimises battery state transitions to minimise degradation and ensure that the demand is met while respecting the power limits of the grid. Different battery types are considered based on vehicle category, each with specific capacity and usage patterns, reflecting real-world market conditions. The results demonstrate that the proposed optimisation framework can effectively manage the complex operational needs of a BSS. The proposed framework effectively balances service quality with resource efficiency by employing a strategic mix of charging modes and inventory management, reducing operational and degradation costs. This approach supports a more sustainable EV infrastructure, highlighting BSS as a viable solution to enhance the efficiency and sustainability of EV operations. Furthermore, the analysis highlights the critical role of power limits in determining charging strategies and their impact on operational efficiency. The findings suggest that with optimised operations, BSS can play a critical role in accelerating the adoption of EVs by offering a faster, more reliable, and sustainable alternative.

Graphical Abstract

1. Introduction

The global shift towards sustainable transportation has led to the rapid adoption of electric vehicles (EVs), positioning them as a critical solution to reduce greenhouse gas emissions and dependence on fossil fuels [1]. However, despite advancements in battery technologies, challenges such as long charging times and range anxiety continue to hinder widespread EV adoption, particularly in sectors requiring high operational efficiency [2]. Battery swapping stations (BSSs) provide a promising alternative to conventional charging, offering advantages such as reduced waiting times and increased fleet operational uptime [3]. Recent studies have emphasised the potential of BSS to enhance urban mobility, particularly when integrated with renewable energy sources and advanced optimisation strategies [4,5].
Despite their advantages (Figure 1), implementing BSS systems involves complex challenges related to operational management and lifecycle sustainability. A critical area of focus is optimising charging strategies to mitigate battery degradation, which is significantly influenced by state-of-charge (SoC) levels and charging speeds [6]. Fast charging accelerates battery degradation, increasing operational costs, while standard charging, although extending battery life, can lead to longer waiting times and reduced service quality [7]. Grid constraints and fluctuating demand further complicate this balance, requiring dynamic approaches to maintain operational efficiency without compromising the service level provided [8]. Addressing these challenges is essential to enhancing the economic and environmental performance of BSSs, particularly as their adoption grows globally.
From an environmental perspective, BSSs contribute to sustainability by integrating renewable energy systems and reducing dependency on fossil fuels [4]. By leveraging solar and wind energy, these systems can offset grid demand and lower operational costs, particularly during peak pricing periods [9]. However, achieving truly sustainable systems requires effective lifecycle management, which includes second-life applications for degraded batteries and robust recycling initiatives [7]. Optimal lifecycle management not only reduces environmental impacts but also improves the economic viability of BSS operations by minimising waste and maximising resource efficiency [10].
Existing research has primarily focused on isolated aspects of BSS management, such as location optimisation or queueing models to minimise waiting times [11]. However, a critical gap persists in developing integrated frameworks that simultaneously address battery degradation, dynamic demand patterns, and grid constraints [12]. This gap is particularly evident in real-time operations, where demand uncertainties and power limitations interact, necessitating more robust multi-method solutions to balance service quality and resource utilisation effectively [13].
To address these challenges, this study introduces a hybrid optimisation framework that combines agent-based simulation, discrete event simulation, and linear programming. This approach builds on recent advancements in state-of-charge scheduling and renewable integration strategies [5,14]. By incorporating battery degradation monitoring and real-time demand adjustments, the proposed framework provides a scalable and adaptable solution for enhancing the efficiency and sustainability of BSS operations [12].
The remainder of this paper is structured as follows: Section 2 reviews recent advancements in BSS optimisation and sustainability. Section 3 details the proposed hybrid framework and its mathematical formulation. Section 4 outlines the experimental setup and simulation scenarios, followed by a discussion of the results in Section 5. Finally, Section 6 concludes with practical implications and future directions.

2. Methods and Research

The evolution of BSSs represents an innovative solution to address the challenges associated with the widespread adoption of EVs, enhancing both efficiency and sustainability within charging infrastructures [15]. Current research explores diverse charging methods, strategies for managing battery degradation, and the application of technology to simulate and optimise BSS operations.
Our study introduces a novel, integrated framework that uniquely addresses the intersection of battery lifecycle management, grid constraints, and dynamic customer demand, differentiating it from existing approaches.

2.1. Battery Swapping Stations

The structure of BSSs plays a crucial role in fostering the adoption of EVs by addressing two of the most significant barriers: range anxiety and lengthy charging times. BSSs facilitate the rapid replacement of depleted batteries with fully charged ones, significantly reducing the waiting times for EV drivers and optimising the utilisation of energy resources.
Marchesano et al. [16] propose integrating BSSs into smart microgrids, leveraging second-life batteries and renewable energy sources like wind and photovoltaic systems to optimise energy flows and minimise costs. Similarly, Hemavathi and Shinisha [17] investigate advanced battery charging and exchange technologies, demonstrating through multi-objective optimisation that these approaches can significantly increase the daily net profit of BSSs by simultaneously boosting revenues and reducing operational costs. Moreover, Patel et al. [5] highlight how battery swapping can substantially enhance EV adoption by reducing CO2 emissions and facilitating the integration of renewable energy within the passenger transport sector. Their findings underscore the environmental and economic benefits of BSSs, particularly when supported by favourable subsidy policies. Additionally, Zhang et al. [4] utilise a multi-objective optimisation model to strategically determine the locations of BSSs, effectively balancing construction and transit costs to improve service accessibility and operational efficiency.
The placement and sizing of BSSs are equally critical to their operational success. Zhan et al. [18] provide a comprehensive review of placement, sizing, and scheduling strategies for BSSs, detailing constraints and optimisation techniques for efficient charge planning in synergy with distributed renewable energy generation. Their analysis highlights the importance of battery replacement pricing and the implementation of effective pricing methods. Hussain et al. [19] further explore the technical, economic, and environmental dimensions of BSSs, proposing that efficient station design, integrated battery management systems, and rigorous safety protocols can markedly enhance the performance of battery exchange networks. They also emphasise the advantages of BSSs during peak loads, such as reducing carbon emissions, avoiding costly infrastructure upgrades, and preventing grid overloading to improve network stability and reliability. Similarly, Adegbohun et al. [20] propose an autonomous BSS model integrated with a battery-sharing network, which facilitates optimised interactions between the network and individual stations. Their model addresses key challenges such as network reliability and battery degradation, offering innovative solutions that reinforce both the economic feasibility and technical robustness of BSSs.
Gull et al. [14] present a multi-objective optimisation framework that incorporates renewable energy sources such as solar and biogas to enhance BSS profitability while lowering operational expenses. Their model strategically schedules battery charging and discharging, enabling BSSs to operate in battery-to-grid mode and generate additional revenue through ancillary grid services. Similarly, Li et al. [13] propose a bi-level programming model that synchronises scheduling between microgrids and BSSs. This model demonstrates the potential of battery swapping in isolated microgrids to regulate economic operations effectively under scenarios involving multiple stakeholders.
Building on these foundational studies, our work introduces a comprehensive framework that quantifies the trade-offs between battery degradation, operational efficiency, and range anxiety. Unlike prior research that often examines these factors in isolation, our approach integrates them into a unified decision-making model capable of dynamically adapting to fluctuating demand and grid conditions. This comprehensive methodology provides a deeper understanding of how operational parameters interact with lifecycle management strategies, thereby extending battery life while ensuring high levels of service quality.

2.2. Optimisation and Simulation Models for BSS Management

Integrating EVs into modern distribution networks poses substantial challenges, including grid stability, voltage regulation, and capacity management. The complexity of these challenges has prompted researchers to develop a variety of modelling approaches, ranging from optimisation techniques to simulation frameworks, aimed at enhancing grid operations and minimising costs.
Recent advancements in simulation and control strategies have demonstrated significant potential in managing complex systems. For example, Vespoli et al. [21] showed how hybrid control strategies can enhance system performance through real-time decision-making processes, while Guizzi et al. [22] validated these methodologies using simulation-based performance assessments. Expanding on these foundations, Marchesano et al. [23] investigated dynamic scheduling using deep reinforcement learning, illustrating how adaptive control strategies can effectively respond to dynamic system conditions. Building on this foundation, Wang et al. [12] introduced a state-of-charge-dependent scheduling approach that dynamically adjusts charging power based on battery levels, achieving a 10.8% improvement in economic performance over conventional designs. Additionally, Wang and Hou [8] explored how BSSs can actively participate in frequency regulation markets, employing day-ahead bidding and real-time scheduling strategies to optimise profitability while maintaining operational reliability under uncertainty.
When applied to BSS systems, these advancements have yielded promising results. For instance, Wang and Hou [24] developed a hierarchical scheduling strategy for real-time Volt/Var optimisation using bidirectional chargers. This approach addresses the dimensionality challenges associated with controlling multiple BSS units by aggregating them as electrochemical storage systems, thereby enhancing voltage stability through dynamic reactive power compensation.
Complementing these optimisation techniques, simulation-based approaches such as agent-based modelling (ABM) and discrete event simulation (DES) have proven effective in evaluating BSS operations under uncertain demand conditions. For example, Uribe et al. [25] utilised DES to optimise the size of BSS facilities for hybrid and electric motorcycles, dynamically assessing metrics such as average waiting times, battery lifecycles, and energy consumption. Similarly, Zhuge et al. [26] employed ABM to simulate urban EV adoption scenarios, providing critical insights into how BSS innovations impact energy systems and infrastructure planning.
Our study builds on these methodologies by introducing a hybrid optimisation framework that integrates ABM, DES, and linear programming (LP). This multi-method approach uniquely combines the strengths of these techniques, enabling real-time decision making while accounting for long-term impacts such as battery degradation, grid power constraints, and customer behaviour. Unlike prior models that predominantly focus on operational efficiency, our framework incorporates sustainability metrics, ensuring that economic objectives are aligned with environmental goals. By integrating real-time demand adjustments and battery state transitions, our approach provides a holistic solution to address both immediate operational challenges and long-term sustainability considerations.
These methodologies underscore the critical importance of integrating optimisation and simulation frameworks to address the interconnected challenges of BSS operations. Our contribution is distinct in its focus on bridging short-term adaptability with long-term sustainability, advancing the state of the art in BSS management by quantifying trade-offs and aligning operational strategies with broader environmental and economic objectives.

2.3. Range Anxiety and Sustainability in BSSs

Among the primary advantages of battery swapping stations (BSSs) is their ability to alleviate range anxiety by providing a faster alternative to traditional EV charging. This feature significantly improves user convenience and encourages EV adoption [27]. In addition to enhancing user satisfaction, BSSs contribute to environmental sustainability by optimising battery usage, which reduces the total number of batteries required in circulation and conserves valuable resources [28].
Deng et al. [29] examine the optimisation of BSS operations for electric trucks, focusing on battery degradation and cost minimisation through the optimal sizing of batteries and chargers. Their findings highlight the economic and operational benefits of effectively managing battery degradation, including extended battery life, reduced long-term costs, and improved resource efficiency. Similarly, Sindha et al. [30] emphasise the role of integrating second-life batteries for energy storage and implementing smart charging strategies. These practices enhance the sustainability of BSS operations by reducing waste and promoting the integration of renewable energy sources.
Our study builds on these findings by explicitly quantifying the impact of range anxiety on both operational performance and sustainability metrics. Through the integration of SoC levels and battery degradation rates into the optimisation framework, our model provides a detailed understanding of how range anxiety influences system dynamics. This approach also incorporates adaptive charging strategies that balance customer satisfaction with battery longevity, a critical innovation that distinguishes our work from most existing studies.

3. The Proposed Approach

This study presents a multi-method simulation model integrated with a linear programming optimisation framework to analyse the management of BSSs (Figure 2).
The proposed model considers several critical factors:
  • Efficient battery management: The model incorporates strategies to minimise battery degradation by optimising charging schedules and maintaining batteries within optimal SoC ranges (20–80%) [31].
  • Dynamic operational constraints: By integrating real-time demand forecasting and power grid limitations, the model ensures that the BSS operates efficiently, even under varying grid power conditions and fluctuating customer demands [32].
  • Customer demand satisfaction: The model prioritises customer service quality by minimising waiting times and backlogs through the adaptive and real-time allocation of resources [27].
This integrated approach leverages the strengths of DES and ABM to simulate operational processes and customer behaviour while the LP component optimises battery state transitions to meet demand efficiently. By addressing both immediate operational challenges and long-term sustainability objectives, the framework provides a robust solution for managing BSS operations in a dynamic and scalable manner.

3.1. Problem Statement

Managing a BSS involves overseeing the operations within the facility and managing the battery pool. An essential aspect of this management is addressing battery degradation, a significant challenge due to its non-linear patterns over time and dependence on multiple factors [33].
The BSS approach offers an alternative by separating battery ownership from vehicle ownership, thus removing battery maintenance and disposal responsibilities from drivers [3]. However, implementing this business model requires careful consideration of driver behaviour, particularly regarding range anxiety. Range anxiety, defined as the fear that a vehicle’s battery charge will not reach the destination, significantly influences customer decisions about battery swap frequency. This behavioural aspect directly affects the efficiency of the BSS and the degradation rates of the battery [34].
The study has two main objectives: optimising the operational efficiency of the BSS [35] and evaluating the impact of the station on the dimensions of economic, environmental and social sustainability. To model BSS operational efficiency realistically, we consider two charging speeds: standard charging at 0.2 C and fast charging at 1 C [36]. These modes reflect the trade-off between service demand and battery longevity, where standard charging extends battery life but takes longer, while fast charging satisfies high demand but accelerates degradation. This degradation significantly influences BSS operations’ economic and environmental sustainability, as frequent battery replacements increase costs and environmental impact due to manufacturing and disposal requirements.
The degradation model follows the framework developed by [37], which evaluates how varying charging rates affect battery health and life. The proposed model focuses on lost cycles to quantify battery ageing, considering several key factors. Operating batteries at extreme SoC levels increases degradation rates while maintaining optimal SoC ranges minimises stress on battery components. The charging and discharging rates also significantly influence ageing patterns. We assume a linear relationship between lost cycles and battery capacity decrease, which is valid in our scenario as the total number of lost cycles remains relatively low compared to the threshold where non-linear ageing becomes significant. This assumption is consistent with research by [33] suggesting that battery degradation approximates linear behaviour at lower cumulative stress levels.
To optimise battery longevity, we maintain batteries between 20% and 80% SoC. The SoC within this range follows a Beta distribution, effectively modelling variables bounded within finite intervals. To ensure scalability and adaptability to increasing EV adoption, we scale the number of BSS batteries proportionally to the number of EVs in service. For the simulation of user behaviour and range anxiety, the following assumption is made: a Beta distribution is associated with representing the SoC with which the batteries are returned to the station. The Beta distribution was chosen because it is well suited for representing bounded variables within specific limits. This is particularly important in contexts like battery swapping stations, where SoC must remain within operationally viable ranges (e.g., 20–80%). Initially, a triangular distribution is employed as an intuitive representation, capturing the most likely, optimistic, and pessimistic SoC scenarios. A lower modal value indicates reduced range anxiety, suggesting that users are more likely to return batteries in a more discharged state. The shape parameters of the Beta distribution, α and β , are derived from the triangular distribution using the three-estimate method. This method ensures consistency between the triangular distribution’s characteristic parameters and the Beta distribution by following these steps:
(1)
Define the minimum, maximum, and modal values of SoC based on the triangular distribution.
(2)
Calculate the mean and variance of the Beta distribution using the triangular parameters.
(3)
Estimate the shape parameters α and β using the following formulas:
α = mean min max mean × ( mean min ) × ( max mean ) σ 2 1 ,
β = max mean mean min × α .
This approach ensures the Beta distribution aligns with the variability in SoC caused by range anxiety while leveraging both accessibility and precision. The use of the Beta distribution has been validated in recent simulation-driven analyses of battery systems, highlighting its effectiveness in representing bounded variables and its importance for accurate decision making [38].
The model categorises batteries into different capacity classes based on market conditions, treating them as standardised units. Table 1 presents the EV classification used in this study, derived from data from the Association of Foreign Automotive Companies Operating in Italy (2022).
The following sections detail the experimental implementation of this framework and analyse its effectiveness in various operational scenarios.

3.2. Optimisation and Simulation Framework for BSS Management

One of the critical challenges in managing a BSS is balancing the immediate need to meet customer demand with the long-term goal of preserving battery health and ensuring operational efficiency. While fast-charging batteries can quickly fulfil demand, it comes at the cost of accelerated battery degradation due to increased thermal and electrochemical stress. To address this issue, we developed an integrated simulation model that combines DES, ABM, and a linear programming optimisation component. This approach captures the dynamic interactions within the BSS, enabling real-time operational decisions that optimise system performance.
The simulation operates on an hourly basis, reflecting the continuous and evolving nature of the BSS environment. The agents in the model represent different battery types, each corresponding to a specific class of EV.
At every hourly interval, the simulation evaluates the system’s current state, including battery inventories, customer demand, and grid power constraints. The core of the optimisation framework is a linear programming model embedded within the simulation. This LP model determines the optimal number of batteries to transition between states—such as charging, ready for use, or storage—ensuring that demand is met efficiently while minimising operational costs and preserving battery health.
The model begins by setting up the simulation environment and defining the input parameters essential for BSS operations (Algorithm 1). The key components are as follows:
  • Battery type ( I = { A , B , C , D } ): These types represent different EV classes, with each category associated with specific capacity requirements to meet diverse demands.
  • Demand parameters ( D i and D i b l ): These capture both current and backlogged demand for each battery type, ensuring that the model addresses immediate needs and any prior shortfalls.
  • System state ( R i . in , S t i . in , S t 80 i . in , W h i . in ): The state represents the inventory level of each battery type across various states, such as ready, charging, or in storage.
  • Power limit (powerLimit): This defines the maximum power available from the grid, serving as a critical constraint for sustainable operations.
With these inputs defined, the model simulates the real-time dynamics of a BSS using an hourly loop, adapting to continuous changes. Each hour, the system gathers updated information on demand, battery state (ready, charging, or stored), and the current power limit. This continuous input ensures the model dynamically adjusts its decisions, reflecting real-world variability in demand and available power.
The core decision-making element of the model is the LP optimisation, which calculates the optimal allocation of batteries across various states. The LP model’s objective function is designed to minimise transitions to the FastCharge state and penalise unmet demand and backlog. Reducing FastCharge usage is crucial as it accelerates battery degradation. By systematically limiting these transitions, the model helps preserve battery health, reduce replacement costs, and mitigate the environmental impact associated with frequent battery disposal.
In addition to minimising FastCharge, the model incorporates penalty terms for unmet demand and backlog. These penalties are weighted by battery category, prioritising high-demand or critical battery types. This ensures customer satisfaction and service reliability are maintained. The penalty terms establish a balanced approach that addresses both demand fulfilment and battery longevity.
Once the LP solver determines the optimal configuration, the solution is applied to update the battery state. Systematically limiting FastCharge reduces accelerated degradation, extending battery lifespan. The penalty variables, K i and K b l i , are updated to reflect any unmet demand, ensuring the model prioritises backlogs in the next cycle.
During each hourly interval, available power is allocated by prioritising larger-capacity batteries (category D first, followed by C, B, and A). This hierarchical charging strategy ensures that high-capacity batteries, critical for long-range EVs, are consistently available. Aligning with observed demand patterns, prioritising larger batteries ensures vehicles with higher energy requirements are promptly serviced.
This adaptive cycle continues throughout the simulation, with the model processing updated data on demand, battery states, and grid constraints every hour. These ongoing adjustments allow the model to optimise BSS operations in real time, ensuring an efficient, responsive, and sustainable system.
Algorithm 1 BSS Management Algorithm
1:
Initialize Simulation:
2:
Define battery types I = { A , B , C , D } where each i I corresponds to a battery category.
3:
Initialize system states R i . in , S t i . in , S t 80 i . in , W h i . in for each i I .
4:
Set demand parameters D i and D i b l for each i I .
5:
Set power limit powerLimit.
6:
Digital Twin Simulation Loop (Every Hour):
7:
Input:
8:
Retrieve current demand D i and backlog D i b l for each battery category i.
9:
Retrieve current battery states R i . in , S t i . in , S t 80 i . in , W h i . in .
10:
Retrieve available power limit powerLimit.
11:
optimisation Model:
12:
Objective: minimise transitions to FastCharge and penalties for unmet demand/backlog.
13:
Decision Variables:
14:
S t 2 F i , W h 2 F i , S t 2 W h i , S t 80 2 Wh i , K i , K b l i for each i I .
15:
Objective Function:
min Z = i S t 2 F i + W h 2 F i + i PenaltyTerms ( K i , K b l i )
16:
Constraints:
17:
K i D i i I
18:
K b l i D i b l i I
19:
Demand Satisfaction:
S t 2 F i W h 2 F i + S t 80 2 Wh i K i K b l i D i D i b l + R i . in + S t 80 i . in i I
20:
S t 2 F i + S t 2 W h i S t i . in i I
21:
S t 80 2 Wh i S t 80 i . in i I
22:
W h 2 F i W h i . in i I
23:
Power Limit:
i S t 80 2 Wh i S t 2 F i S t 2 W h i × 0.2 C i + S t 2 F i + W h 2 F i × 1 C i powerLimit
24:
Solve the optimisation Problem: Use an LP solver to find optimal values for the decision variables.
25:
Update System States:
26:
Transition batteries between states based on the LP solution:
27:
S t 2 F i : Move from StandardCharge to FastCharge.
28:
W h 2 F i : Move from Warehouse to FastCharge.
29:
S t 2 W h i : Move from StandardCharge to Warehouse.
30:
S t 80 2 Wh i : Move from StandardCharge at 80% to Warehouse.
31:
Adjust system based on demand satisfaction and unmet demand penalties K i , K b l i .
32:
Battery Assignment and Charging:
33:
Assign available power based on the priority of larger capacity batteries (Category D first, then C, B, and A).
34:
Prioritize minimising the use of FastCharge.
35:
Repeat Simulation:
36:
Continue hourly loop with updated demand, inventory, and system states.
The optimisation framework aims to minimise battery degradation while addressing unmet demand and backlog. This section describes the objective function and the constraints governing the optimisation model. The primary goal of the optimisation is expressed as
min Z = i { A , B , C , D } S t 2 F i + W h 2 F i + i { A , B , C , D } β i · K b l i + γ i · K i
where
β D = 200 , β C = 2000 , β B = 20000 , β A = 200000
γ D = 100 , γ C = 1000 , γ B = 10000 , γ A = 100000

3.2.1. Components of the Objective Function

  • Minimising transitions to fast charging: S t 2 F i : Number of batteries transitioning from standard charge to fast charge for battery category i. W h 2 F i : Number of batteries transitioning from the warehouse to fast charge for battery category i. Fast charging accelerates battery degradation due to thermal and electrochemical stress. Minimising these transitions helps preserve battery health and reduces operational costs.
  • Penalties for unmet demand and backlog: K i : Penalty for the fraction of the current demand D i that is unmet for battery category i. K b l i : Penalty for the backlog D i b l that remains unsatisfied for battery category i.
    Addressing customer satisfaction is critical, and these penalties ensure that the model prioritises meeting demand and backlog within operational constraints.
  • Priority weights: The penalty terms K i and K b l i are weighted differently for each battery category to reflect their priority. Higher weights are assigned to high-priority categories, ensuring their demands are met first.
The optimisation problem is subject to several constraints that govern battery transitions, demand satisfaction, and power limits.

3.2.2. Penalty Limits

Penalties for unmet demand ( K i ) and backlog ( K b l i ) are limited by their respective demands:
K i D i i I
K b l i D i b l i I

3.2.3. Demand Satisfaction

The total number of transitions, after accounting for inventory and penalties, must meet or exceed the current demand and backlog:
S t 2 F i W h 2 F i + S t 80 2 Wh i K i K b l i D i D i b l + R i . in + S t 80 i . in i I

3.2.4. Inventory Constraints

The number of batteries transitioning out of a state must not exceed the available inventory in that state:
S t 2 F i + S t 2 W h i S t i . in i I
S t 80 2 Wh i S t 80 i . in i I
W h 2 F i W h i . in i I

3.2.5. Power Limit

The total power consumption due to battery transitions must remain within the station’s power limit:
i S t 2 W h i + S t 80 2 Wh i · 0.2 C i + S t 2 F i + W h 2 F i · 1 C i powerLimit
Here
  • 0.2 C i represents the power consumption of standard charging transitions.
  • 1 C i represents the power consumption of fast charging transitions.
The optimisation framework achieves a balance between minimising battery degradation by reducing fast charging transitions, favouring the fulfilment of high-priority demand and backlog, ensuring grid stability by enforcing power constraints and maintaining realistic state transitions through inventory constraints.

4. Experimental Approach

The simulation model was developed using AnyLogic, a platform that supports multi-method simulation, integrating DES, ABM, and system dynamics. This flexibility allows for modelling complex systems with heterogeneous components, leveraging the most appropriate paradigm for each aspect of the system.
In this case, we utilised ABM to simulate individual battery dynamics and DES to capture the operational processes of the BSS. ABM is particularly effective for modelling interactions between vehicles, batteries, and the station, capturing customer behaviour, vehicle arrivals, and their inherent variability. DES complements this by simulating operational processes like battery swapping and charging, allowing us to capture time-dependent dynamics. In addition, LP was applied to optimise decision making, such as battery usage, minimising degradation, and managing grid power constraints.
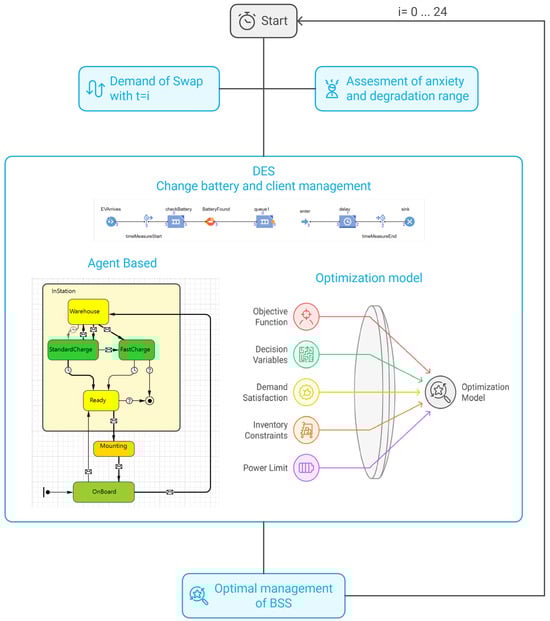
Figure 3 starts by assessing the demand for battery swaps and analysing user behaviour related to range anxiety and battery degradation, moves through various decision-making processes, and concludes with an optimal BSS management strategy.
This integration of methods ensures scalability and adaptability. ABM handles the increasing numbers of entities, such as EVs and batteries, while DES manages the operational complexities that scale with the system. LP further ensures that the system adapts optimally to resource constraints, such as power availability and battery inventory, providing a comprehensive framework for analysing BSS performance under varying conditions.
The model consists of three primary components: the station, the batteries, and the vehicles (customers). To effectively address the optimisation challenges within the BSS, the GNU Linear Programming Kit (GLPK) is used. GLPK is an open-source software library designed to handle a variety of linear optimisation problems, including both continuous and mixed-integer formulations. Its capabilities make it particularly well suited for the BSS optimisation problem, where operational constraints, demand fulfilment, and power limitations must be balanced dynamically.

4.1. Model Assumptions

Several key assumptions guided the development of the model:
  • Battery demand curve: Modelled based on expected EV traffic patterns and user behaviour.
  • Customer profiling: Consideration of different vehicle and battery types, factoring in range anxiety and varying energy consumption needs.
  • Charging mode: Two charging speeds were implemented: standard charging (0.2 C) and fast charging (1 C)—each with different implications for battery health and lifecycle.
  • Power limit: A maximum power draw from the utility grid was imposed as both an experimental parameter and a real-world constraint.
The recharging schedule is planned hourly, based on demand forecasts. Figure 4 illustrates the hourly demand for the BSS.
Without restricting applicability, the interarrival times of vehicles in the model are generated using a Gamma distribution, a flexible continuous probability distribution characterised by the shape parameter α and the scale parameter β . The Gamma distribution offers significant versatility in modelling variability. Specifically, it encompasses the exponential distribution as a special case (when α = 1 ), as demonstrated in [13] and utilised in this study. By varying α , the distribution can represent scenarios with higher variability than the exponential distribution ( α < 1 ) or lower variability ( α > 1 ). This flexibility makes the Gamma distribution an ideal choice for capturing a wide range of interarrival time patterns, accommodating both high-variability and low-variability conditions within the system.
BSS operations are structured around a queueing system that matches arriving vehicles with available batteries. The system manages battery inventory and prioritises minimising reliance on fast charging. Additionally, the scheduling mechanism optimises battery fleet usage by prioritising batteries with the least wear, measured by lost life cycles.

4.2. Simulation Design

The simulation includes three agent types: Battery, Car, and BSS. The complexity of battery behaviour, which critically influences BSS performance, led us to model batteries using an agent-based approach. Each Car agent contains a Battery agent, and the interaction with the station (modelled via DES) simulates the battery-swapping process, allowing the evaluation of BSS performance under fluctuating demand.
Battery agents use a state chart to track various stages of battery usage, that include the following:
  • Onboard: The battery is in the vehicle, transitioning to the Warehouse state upon vehicle arrival at the BSS.
  • InStation: The battery is at the station, with substates as follows:
    Warehouse: Awaiting charging.
    StandardCharge: Charging at 0.2 C.
    FastCharge: Charging at 1 C, subject to constraints.
    Ready: Fully charged and available for swapping.
  • Mounting: The battery is being mounted onto a vehicle.
The state chart dynamically updates based on system parameters like battery SoC and lifecycle status. SoC is continuously tracked based on charging status, and the model calculates system costs associated with battery degradation.
When a battery enters the StandardCharge state, the charging duration at 0.2 C and time to reach 80% SoC are calculated to inform charging schedules. This approach ensures that batteries near full charge are not prematurely transitioned to fast charging, which would increase degradation. The ageing process is modelled using empirical formulas from the literature, which compute cycle loss for both charging modes.
Battery lifecycles are also evaluated, determining when batteries should be retired based on accumulated charge cycle losses. Once a battery reaches the end of its usable life, it transitions to a final state for replacement.

5. Results and Discussion

The experimental campaign was designed to comprehensively evaluate the performance of the battery swapping station (BSS) under varying operational conditions (Figure 5). Three key factors were examined at three levels each, resulting in multiple configurations, as in [16]. To ensure statistical reliability and reflect the inherent stochasticity of real-world operations, 50 independent replications were conducted for each macro-scenario, both with and without optimisation. The simulation results were collected over 25 observation intervals to capture variability and assess system performance under dynamic and uncertain conditions.
1.
Served market size: This represents the number of EVs served by the BSS. We evaluated market sizes of 400, 500, and 600 EVs to analyse the impact on battery requirements. Larger market sizes lead to more efficient battery utilisation, reducing the total number of batteries needed in the BSS warehouse. For example, while 400 EVs require 350 batteries, 500 EVs require 260, and 600 EVs require only 175. The analysis also considers the stochasticity of demand, simulating variability in EV arrivals and charging requirements [13].
2.
SoC modal value: Reflecting customer range anxiety, this parameter models the average SoC at which batteries are returned for swapping. SoC values of 30%, 50%, and 70% were tested, with lower SoC values indicating greater range anxiety and resulting in more frequent battery swaps. Importantly, the degradation cost is directly tied to the life cycles lost per battery, which is influenced by the SoC at which charging occurs. A higher SoC upon return correlates with lower utilisation and consequently reduces the degradation cost over time, as batteries experience less wear when charged to higher SoC values. However, higher SoC values, reflecting greater range anxiety, lead to fewer energy transactions and a reduction in revenue, as customers require less frequent recharges. The stochastic nature of customer behaviour was accounted for by varying SoC return levels dynamically across the simulation runs [38].
3.
Grid power limit: We tested grid limits of 200 kW, 500 kW, and an unlimited power supply to examine the effects of grid constraints on charging strategies, battery availability, and system performance.
Performance metrics:
  • Degradation costs associated with battery wear and lifecycle reduction.
  • Average lost battery cycles: Indicates wear due to charging/discharging cycles.
  • Energy consumption: The total energy used by the BSS.
  • Demand met as the energy demand fulfilled by the system.
  • End-of-life batteries: The average number of batteries reaching the end of their lifecycle.
  • Revenue and payback period: Economic indicators of BSS viability.
Figure 6, Figure 7, Figure 8, Figure 9, Figure 10 and Figure 11 display the KPIs considered for the BSS in a variety of operational configurations to assess how different combinations of parameters impact battery wear and overall system performance. In the figures displaying the results, we have the following:
  • The y-axis represents the average KPI.
  • The x-axis groups configurations based on five main parameters:
    Grid limit: The power available from the grid is set at 200 kW, 500 kW, and an “unlimited” option (100,000,000 kW) to test the effect of power constraints on charging flexibility.
    Number of batteries and initial stock: Closely related to the number of batteries (400, 500, and 600), this refers to the baseline number of batteries available in the system, tested at 175, 260, and 350 units.
    Range anxiety: Denoted as the state of charge (SoC) at which users return batteries, with levels at 30%, 50%, and 70%. A higher SoC indicates higher range anxiety, prompting more frequent battery swaps.
    Optimisation: Shown by a binary value, 0 or 1, where 1 indicates that the configuration includes optimised management strategies to improve system performance.

5.1. Degradation and Cycle Lost

Table 2 presents the degradation costs under various configurations of grid limits, optimisation strategies, range anxiety levels, and initial battery stock. The results highlight the impact of these factors on battery performance, emphasising the importance of optimisation and operational parameters in reducing degradation-related expenses.
Degradation costs decrease as the range anxiety level (SoC) increases from 30% to 70%. This trend is consistent across all configurations, regardless of grid power limits or initial battery stock. In the configuration with 400 batteries, no optimisation, and a grid limit of 200 kW, degradation drops from 3,699,171 at 30% SoC to 2,913,346 at 70% SoC. Similarly, for 600 batteries, optimisation, and a grid limit of 500 kW, degradation decreases from 3,326,368 at 30% SoC to 2,618,713 at 70% SoC. This reduction is attributed to the lower frequency of battery cycling associated with higher SoC values, which mitigates wear and extends battery life.
The application of optimisation strategies significantly reduces degradation costs across all scenarios. For instance, for 400 batteries, an initial stock of 350, and a grid limit of 200 kW, optimisation lowers degradation from 3,699,171 (no optimisation) to 3,329,254 (with optimisation) at 30% SoC. For 500 batteries, an initial stock of 260, and a grid limit of 500 kW, degradation is reduced from 3,757,638 to 3,381,874 when optimisation is applied. These results underscore the importance of advanced management strategies in minimising operational stress on batteries.
The grid power limit has a relatively smaller impact on degradation compared to range anxiety and optimisation. However, scenarios with higher grid power availability (e.g., 500 kW or unlimited) consistently result in marginally lower degradation costs.
For 600 batteries, no optimisation, and 50% SoC, degradation is 3,302,099 with a 200 kW grid limit and decreases slightly to 3,302,738 with unlimited grid power. This suggests that while grid flexibility supports more efficient charging, its effect on degradation is secondary to other parameters.
To better illustrate the degradation results for the worst and best scenarios, Figure 6 presents the degradation costs under two configurations: 600 batteries (purple) and 500 batteries (green). The figure highlights variations in range anxiety and the presence or absence of optimisation, with thin lines representing non-optimised scenarios and thick lines representing optimised scenarios.
The highest degradation cost (3,757,638) occurs with 500 batteries, an initial stock of 260, no optimisation, 30% SoC, and a grid limit of 500 kW. This highlights the compounding impact of frequent cycling and lack of optimisation. The lowest degradation cost (2,617,743) occurs with 600 EVs, an initial stock of 175, optimisation, 70% SoC, and a grid limit of 200 kW. This demonstrates the benefits of higher SoC and optimisation in reducing battery wear. The results indicate that the optimisation strategy and higher SoC levels are the most critical factors in reducing degradation costs. While grid power limits effects are secondary.
The average lost cycles (Figure 7) illustrates the average total mean cycles lost under varying configurations of range anxiety (SoC) and optimisation. The results highlight the interaction of these parameters and their impact on battery wear, measured by the number of lost cycles. Lost cycles represents the unused potential of batteries due to operational inefficiencies, which directly impact both degradation costs and overall system reliability.
Across all SoC levels, optimisation (indicated by thin bars) consistently reduces the number of cycles lost compared to non-optimised scenarios (thick bars). At an SoC of 30%, the mean cycles lost dropped from 881.6 in the non-optimised case to 816.3 in the optimised case. Similarly, at a SoC of 70%, the cycles lost was reduced from 694.0 to 642.6 when optimisation was applied. These results underline the critical role of optimisation in minimising battery wear by improving charge–discharge management. Effect of range anxiety (SoC): The number of cycles lost decreases as the SoC increases from 30% to 70%, reflecting reduced cycling intensity at higher SoC levels. This trend holds true in both optimised and non-optimised configurations. For non-optimised scenarios, the number of cycles lost decreases from 881.6 at 30% SoC to 694.0 at 70% SoC. For optimised scenarios, the number of cycles lost decreases from 816.3 at 30% SoC to 642.6 at 70% SoC. This highlights the importance of higher SoC levels in preserving battery life, as they reduce the frequency of charge–discharge cycles required for operations.
While both optimisation and higher SoC independently reduce the number of cycles lost, their combined effect yields the most significant improvements. At 30% SoC, optimisation reduces the cycles lost by 65.3 (from 881.6 to 816.3). At 70% SoC, optimisation provides a more minor but still notable reduction of 51.4 cycles (from 694.0 to 642.6). This suggests that the relative benefits of optimisation become more pronounced in scenarios with higher range anxiety (lower SoC), where battery cycling is inherently more frequent.

5.2. Energy Consumption and Demand Fulfilment

The analysis of energy consumption and demand fulfilment provides critical insights into the operational efficiency of the BSS under varying configurations of range anxiety (SoC), optimisation, and grid power limits. This subsection discusses the interplay of these parameters and their influence on system performance, as summarised in Figure 8 and Table 3.
Figure 8 illustrates the average energy consumption under different configurations of range anxiety (SoC) and optimisation, focusing on 500 batteries as a representative case. The results highlight the significant impact of these parameters on energy usage.
Energy consumption decreases as SoC increases from 30% to 70%. Lower SoC values, indicative of higher range anxiety, lead to more frequent battery swaps and charging cycles, thereby increasing energy demand. Without optimisation, energy consumption drops from 4,585,115 units at 30% SoC to 3,609,535 units at 70% SoC. With optimisation, energy consumption decreases further from 4,126,603 units at 30% SoC to 3,248,582 units at 70% SoC.
Optimisation consistently reduces energy consumption across all SoC levels, as it enables more efficient battery and charging management.
The figure specifically examines the influence of SoC and optimisation because these parameters exhibit the most significant impact on energy consumption. Other factors, such as grid power limits and initial stock, show negligible variation in energy usage and are therefore excluded to ensure clarity in the analysis.
Table 3 provides a comprehensive overview of demand fulfilment across a broader set of configurations, including grid power limits, range anxiety, initial stock, and optimisation.
Optimisation significantly increases the demand served by the BSS in all configurations. For 400 batteries and 30% SoC, demand served increased from 884,135 units without optimisation to 982,372 units with optimisation. Similarly, for 600 batteries and 50% SoC, demand served rose from 883,978 units to 982,198 units with optimisation.
These results demonstrate the importance of optimisation in improving the system’s ability to meet demand efficiently.
Demand served remains largely unaffected by grid power limits across all scenarios. For instance, for 500 batteries, 50% SoC, and optimisation, the demand served is approximately 998,695–998,895 units across grid limits of 200 kW, 500 kW, and unlimited power.
This indicates that within the tested range, grid power availability does not constrain the system’s ability to fulfil demand thanks to the penalty that the optimisation provides when there is a backlog.

5.3. Revenue and Payback Period

The analysis of revenue and payback period provides critical insights into the economic sustainability of the battery swapping station (BSS) under varying configurations of range anxiety (state of charge, SoC), optimisation, and grid power limits. These results highlight the trade-offs between rapid service delivery, battery degradation, and operational efficiency, addressing both short-term performance and long-term sustainability.
Revenue, as summarised in Table 4 and visualised in Figure 9, is primarily influenced by range anxiety and the implementation of optimisation strategies.
Revenue decreases as SoC increases from 30% to 70%, reflecting fewer battery swaps due to higher residual charge levels. This reduction in swaps leads to decreased transaction volume, which negatively impacts revenue. For 500 batteries without optimisation, revenue declines from 14,352,082 monetary units at 30% SoC to 11,298,898 monetary units at 70% SoC. With optimisation, revenue drops from 15,946,758 monetary units at 30% SoC to 12,554,331 monetary units at 70% SoC. While lower SoC levels maximise revenue by increasing transaction frequency, they also contribute to faster battery degradation due to increased cycling.
Optimisation consistently increases revenue across all SoC levels by enhancing operational efficiency and enabling more transactions without additional wear on the batteries. For example, at 30% SoC, optimisation raises revenue from 14,352,082 to 15,946,758. At 70% SoC, revenue improves from 11,298,898 to 12,554,331 with optimisation.
The payback period, shown in Table 5 and Figure 10, measures the time required for the BSS to recover its initial investment under various configurations. This metric is crucial for evaluating the financial viability of different operational choices.
The payback period increases as SoC rises due to the associated reduction in revenue. For 400 batteries without optimisation, the payback period increases from 11.29 observation intervals at 30% SoC to 20.92 observation intervals at 70% SoC. With optimisation, the payback period for the same configuration decreases to 9.82 observation intervals at 30% SoC and 18.19 observation intervals at 70% SoC.
This trend highlights the trade-off between higher SoC levels, which reduce battery degradation, and longer payback periods due to decreased revenue.
Optimisation significantly shortens the payback period across all configurations by improving revenue and operational efficiency. In the scenario of 600 batteries, Figure 10, optimisation reduces the payback period from 5.38 observation intervals to 4.68 observation intervals at 30% SoC. Similarly, for 500 batteries at 70% SoC, optimisation decreases the payback period from 12.56 observation intervals to 10.92 observation intervals.
This demonstrates the financial benefits of optimised operations, which balance service delivery and battery longevity to achieve economic sustainability.
The trade-offs between demand fulfilment, battery degradation, and economic sustainability are optimised through the proposed framework. By adjusting operational parameters such as SoC and implementing optimisation strategies, the model balances these competing objectives.

5.4. Battery Lifecycle Management and Environmental Sustainability

The chart in Figure 11 focuses on the number of batteries, specifically battery types B and C, that have reached their end of life under various operational configurations. These battery types were selected because they represent the most widely used categories in the market (Table 1), making them highly relevant for assessing the practical implications of BSS operations.
The results highlight the impact of optimisation and grid power limits on battery lifecycle management. Notably, optimisation significantly reduces the number of batteries reaching end of life (EoL), as shown by the thinner bars for non-optimised scenarios compared to the thicker bars representing optimised configurations. Optimised operations enhance resource management by balancing battery usage and reducing excessive cycling, thereby extending battery lifespan.
In scenarios with lower grid limits (e.g., 200 kW), a higher number of batteries reach EoL due to increased strain from slower or sub-optimal charging processes. This effect is particularly pronounced in non-optimised operations. These findings underscore the importance of adequate grid capacity and effective inventory management in reducing battery degradation and enhancing system longevity.
The experimental results demonstrate that advanced inventory management and optimisation strategies allow the BSS to reduce the total number of batteries required to meet the same demand. This minimises the consumption of raw materials during production, transportation emissions, and eventual disposal needs, aligning with broader environmental sustainability goals.
The model incorporates a mix of charging speeds tailored to operational conditions, minimising wear and tear on individual batteries and extending their lifecycle. Slower charging modes during periods of low demand are prioritised to reduce thermal and chemical stress.
The findings from Figure 11 and the accompanying analysis highlight the dual benefits of optimisation and adequate grid capacity in enhancing the operational and environmental sustainability of BSS operations. By focusing on the widely used battery types B and C, the study provides actionable insights into real-world applications.

6. Conclusions

This study presents an innovative framework for optimising the operations of BSSs, demonstrating its potential to improve both the efficiency and sustainability of EV infrastructure. By integrating agent-based modelling, discrete event simulation, and linear programming, the framework effectively balances competing objectives, including battery lifecycle management, energy efficiency, and service quality.
The results highlight the significant influence of range anxiety and optimisation on BSS performance. Lower SoC levels, while increasing revenue and reducing the payback period, also accelerate battery degradation and energy consumption. Conversely, higher SoC levels prolong battery life and improve operational sustainability, though at the expense of reduced revenue and longer payback periods. Optimisation consistently mitigates these trade-offs, achieving higher revenues, shorter payback periods, and reduced battery wear, even under constrained grid conditions.
The key findings also emphasise the importance of battery lifecycle management. The incorporation of optimised inventory strategies and charging modes extends battery lifespan, reducing the environmental impact associated with battery disposal. In the future development of the work we propose that EoL batteries can be repurposed as energy storage units. By integrating these batteries into energy storage systems, BSSs can further enhance resource utilisation and reduce waste. This approach aligns with the broader goals of sustainability by extending the utility of depleted batteries and mitigating the environmental burden associated with their disposal.
Despite these promising results, the study has certain limitations. It assumes fixed electricity pricing and grid dependency, which may not fully capture the potential resilience of BSS systems in dynamic market conditions. Future research should explore the integration of dynamic electricity pricing mechanisms, enabling BSSs to adapt operations based on real-time cost fluctuations. This would enhance the system’s economic resilience and align operations with broader energy market dynamics. The absence of this feature in the current study allowed us to focus on optimising battery lifecycle management and operational efficiency, providing a foundational understanding of key system behaviours.
Further developments should also include distributed BSS networks and renewable energy integration, such as solar, wind, and biomass. These advancements would reduce grid dependency, improve resilience, and minimise the carbon footprint of EV infrastructure.
In conclusion, optimised BSS operations can play a decisive role in promoting EV adoption by offering a sustainable and efficient alternative to traditional charging methods. This study provides a robust decision-support framework that not only enhances the performance of individual stations but also contributes to the broader evolution of sustainable energy ecosystems.

Author Contributions

Writing–original draft, M.G.M., V.P., A.R. and G.C. All authors have read and agreed to the published version of the manuscript.

Funding

This research received no external funding.

Data Availability Statement

The authors confirm that the data supporting the findings of this study are available within the article and upon request from the corresponding authors M.G. Marchesano and G. Cavalaglio.

Conflicts of Interest

The authors declare no conflict of interest.

References

  1. Alanazi, F. Electric Vehicles: Benefits, Challenges, and Potential Solutions for Widespread Adaptation. Appl. Sci. 2023, 13, 6016. [Google Scholar] [CrossRef]
  2. Infante, W.; Ma, J. Multistakeholder Planning and Operational Strategy for Electric Vehicle Battery Swapping Stations. IEEE Syst. J. 2022, 16, 3543–3553. [Google Scholar] [CrossRef]
  3. Wu, H. A Survey of Battery Swapping Stations for Electric Vehicles: Operation Modes and Decision Scenarios. IEEE Trans. Intell. Transp. Syst. 2021, 23, 10163–10185. [Google Scholar] [CrossRef]
  4. Zhang, C.; Dong, H.; Xu, Y.; Nick, L. Balancing Cost and Economic Efficiency: Consider the multi-purpose optimization of green energy market’s function in Green energy interactive infrastructure. Energy 2024, 309, 133070. [Google Scholar] [CrossRef]
  5. Patel, M.; Arora, P.; Singh, R.; Mahapatra, D.; Chaturvedi, V.; Saini, S.K. Impact of battery swapping in the passenger sector: EV adoption, emissions, and energy mix. Energy 2024, 298, 131393. [Google Scholar] [CrossRef]
  6. Yan, Y.; Shang, W.L.; Yan, J.; Liao, Q.; Wang, B.; Song, H.; Liu, Y. Logistic and scheduling optimization of the mobilized and distributed battery in urban energy systems. Resour. Conserv. Recycl. 2022, 187, 106608. [Google Scholar] [CrossRef]
  7. Li, N.; Jiang, Y.; Zhang, Z.H. A two-stage ambiguous stochastic program for electric vehicle charging station location problem with valet charging service. Transp. Res. Part B Methodol. 2021, 153, 149–171. [Google Scholar] [CrossRef]
  8. Wang, Z.; Hou, S. Optimal participation of battery swapping stations in frequency regulation market considering uncertainty. Energy 2024, 302, 131815. [Google Scholar] [CrossRef]
  9. Mohammed, A.; Saif, O.; Abo-Adma, M.; Fahmy, A.; Elazab, R. Strategies and sustainability in fast charging station deployment for electric vehicles. Sci. Rep. 2024, 14, 283. [Google Scholar] [CrossRef]
  10. Ouyang, X.; Xu, M. Promoting green transportation under the belt and Road Initiative: Locating charging stations considering electric vehicle users’ travel behavior. Transp. Policy 2022, 116, 58–80. [Google Scholar] [CrossRef]
  11. Cheng, Y.; Zhang, C. Configuration and Operation Combined Optimization for EV Battery Swapping Station Considering PV Consumption Bundling. Prot. Control Mod. Power Syst. 2017, 2, 1–18. [Google Scholar] [CrossRef]
  12. Wang, F.Y.; Chen, Z.; Hu, Z. Comprehensive optimization of electrical heavy-duty truck battery swap stations with a SOC-dependent charge scheduling method. Energy 2024, 308, 132773. [Google Scholar] [CrossRef]
  13. Li, Y.; Yang, Z.; Li, G.; Mu, Y.; Zhao, D.; Chen, C.; Shen, B. Optimal scheduling of isolated microgrid with an electric vehicle battery swapping station in multi-stakeholder scenarios: A bi-level programming approach via real-time pricing. Appl. Energy 2018, 232, 54–68. [Google Scholar] [CrossRef]
  14. Gull, M.S.; Khalid, M.; Arshad, N. Multi-objective optimization of battery swapping station to power up mobile and stationary loads. Appl. Energy 2024, 374, 124064. [Google Scholar] [CrossRef]
  15. Salinas-Solano, O.; Yilmaz, M.; Eksioglu, S. Battery swapping stations as an example of a framework for managing the supply chain for batteries for electric vehicles. J. Energy Storage 2020, 32, 101606. [Google Scholar] [CrossRef]
  16. Marchesano, M.G.; Guizzi, G.; Vespoli, S.; Ferruzzi, G. Battery Swapping Station Service in a Smart Microgrid: A Multi-Method Simulation Performance Analysis. Energies 2023, 16, 6576. [Google Scholar] [CrossRef]
  17. Hemavathi, S.; Shinisha, A. A study on trends and developments in electric vehicle charging technologies. J. Energy Storage 2022, 52, 105013. [Google Scholar] [CrossRef]
  18. Zhan, W.; Wang, Z.; Zhang, L.; Liu, P.; Cui, D.; Dorrell, D. A review of siting, sizing, optimal scheduling, and cost-benefit analysis for battery swapping stations. Energy 2022, 258, 124723. [Google Scholar] [CrossRef]
  19. Hussain, M.; Afzal, A.; Thakurai, A.; Azim, A.; khan, R.; Alrajhi, H.; Khalid, M.; Hameed, S. A Comprehensive Review on Electric Vehicle Battery Swapping Stations. In International Conference on Electrical and Electronics Engineering; Lecture Notes in Electrical Engineering; Springer: Singapore, 2024; Volume 1109, pp. 317–332. [Google Scholar] [CrossRef]
  20. Adegbohun, F.; von Jouanne, A.; Lee, K.Y. Autonomous battery swapping system and methodologies of electric vehicles. Energies 2019, 12, 667. [Google Scholar] [CrossRef]
  21. Vespoli, S.; Guizzi, G.; Gebennini, E.; Grassi, A. A novel throughput control algorithm for semi-heterarchical industry 4.0 architecture. Ann. Oper. Res. 2022, 310, 201–221. [Google Scholar] [CrossRef]
  22. Guizzi, G.; Vespoli, S.; Grassi, A.; Carmela Santillo, L. Simulation-Based Performance Assessment of a New Job-Shop Dispatching Rule for the Semi-Heterarchical Industry 4.0 Architecture. In Proceedings of the 2020 Winter Simulation Conference (WSC), Orlando, FL, USA, 14–18 December 2020; pp. 1664–1675. [Google Scholar] [CrossRef]
  23. Marchesano, M.G.; Guizzi, G.; Santillo, L.C.; Vespoli, S. Dynamic Scheduling in a Flow Shop Using Deep Reinforcement Learning. In IFIP Advances in Information and Communication Technology; Springer: Cham, Switzerland, 2021; Volume 630, pp. 152–160. [Google Scholar] [CrossRef]
  24. Wang, Z.; Hou, S. Real-time Volt/Var optimization through bidirectional chargers in battery swapping stations: A hierarchical scheduling strategy. Electr. Power Syst. Res. 2024, 237, 111040. [Google Scholar] [CrossRef]
  25. Uribe, A.; Fernández-Montoya, M.; Vargas, J.; Osorio-Gómez, G.; Montoya, A. Discrete event simulation for battery-swapping station sizing for hybrid and electric motorcycles. J. Clean. Prod. 2023, 390, 136155. [Google Scholar] [CrossRef]
  26. Zhuge, C.; Dong, C.; Wei, B.; Shao, C. Exploring the role of technology innovations in the diffusion of electric vehicle with an agent-based spatial integrated model. Resour. Conserv. Recycl. 2021, 174, 105806. [Google Scholar] [CrossRef]
  27. Hu, X.; Zhang, X.; Xu, L.; Feng, J.; Luo, S. The battery swapping service network deployment problem: Impact of driver range anxiety and impatience. Comput. Ind. Eng. 2024, 192, 110189. [Google Scholar] [CrossRef]
  28. Lipu, M.S.H.; Mamun, A.A.; Ansari, S.; Miah, M.S.; Hasan, K.; Meraj, S.T.; Abdolrasol, M.G.M.; Rahman, T.; Maruf, M.H.; Sarker, M.R.; et al. Battery Management, Key Technologies, Methods, Issues, and Future Trends of Electric Vehicles: A Pathway toward Achieving Sustainable Development Goals. Batteries 2022, 8, 119. [Google Scholar] [CrossRef]
  29. Deng, Y.; Chen, Z.; Yan, P.; Zhong, R. Battery swapping and management system design for electric trucks considering battery degradation. Transp. Res. Part D Transp. Environ. 2023, 122, 103860. [Google Scholar] [CrossRef]
  30. Sindha, J.; Thakur, J.; Khalid, M. The economic value of hybrid battery swapping stations with second life of batteries. Clean. Energy Syst. 2023, 5, 100066. [Google Scholar] [CrossRef]
  31. Wang, H.; Wang, C.; Jiang, C.; Zhou, J.; Liu, W.; Ji, Z.; Meng, G.; Zhao, F. High-power charging strategy within key SOC ranges based on heat generation of lithium-ion traction battery. J. Energy Storage 2023, 72, 108125. [Google Scholar] [CrossRef]
  32. Nayak, D.S.; Misra, S. An operational scheduling framework for Electric Vehicle Battery Swapping Station under demand uncertainty. Energy 2024, 290, 130219. [Google Scholar] [CrossRef]
  33. Yang, J.; Guo, F.; Zhang, M. Optimal planning of swapping/charging station network with customer satisfaction. Transp. Res. Part E Logist. Transp. Rev. 2017, 103, 174–197. [Google Scholar] [CrossRef]
  34. Guo, F.; Yang, J.; Lu, J. The battery charging station location problem: Impact of users’ range anxiety and distance convenience. Transp. Res. Part E Logist. Transp. Rev. 2018, 114, 1–18. [Google Scholar] [CrossRef]
  35. Yang, J.; Liu, W.; Ma, K.; Yue, Z.; Zhu, A.; Guo, S. An optimal battery allocation model for battery swapping station of electric vehicles. Energy 2023, 272, 127109. [Google Scholar] [CrossRef]
  36. Gull, M.; Arshad, N. Optimization of the battery swapping station to power up mobile and stationary loads. In Proceedings of the Thirteenth ACM International Conference on Future Energy Systems, Virtual Event, 28 June–1 July 2022; pp. 444–445. [Google Scholar] [CrossRef]
  37. Abdulla, K.; de Hoog, J.; Muenzel, V.; Suits, F.; Steer, K.; Wirth, A.; Halgamuge, S. Optimal Operation of Energy Storage Systems Considering Forecasts and Battery Degradation. IEEE Trans. Smart Grid 2018, 9, 2086–2096. [Google Scholar] [CrossRef]
  38. Choux, M.; Pripp, S.W.; Kvalnes, F.; Hellström, M. To shred or to disassemble—A techno-economic assessment of automated disassembly vs. shredding in lithium-ion battery module recycling. Resour. Conserv. Recycl. 2024, 203, 107430. [Google Scholar] [CrossRef]
Figure 1. The main advantages of battery swapping stations.
Figure 1. The main advantages of battery swapping stations.
Energies 17 05969 g001
Figure 2. Flowchart of the BSS optimisation framework.
Figure 2. Flowchart of the BSS optimisation framework.
Energies 17 05969 g002
Figure 3. Overview of the multi-method simulation and optimisation framework for managing BSS operations.
Figure 3. Overview of the multi-method simulation and optimisation framework for managing BSS operations.
Energies 17 05969 g003
Figure 4. The hourly demand for the BSS.
Figure 4. The hourly demand for the BSS.
Energies 17 05969 g004
Figure 5. Operational conditions tested in the study.
Figure 5. Operational conditions tested in the study.
Energies 17 05969 g005
Figure 6. Average degradation of a BSS in the scenarios with 600 batteries and 175 initial stock and 500 batteries and 260 initial stock across different operational configurations of range anxiety and optimisation.
Figure 6. Average degradation of a BSS in the scenarios with 600 batteries and 175 initial stock and 500 batteries and 260 initial stock across different operational configurations of range anxiety and optimisation.
Energies 17 05969 g006
Figure 7. Average lost cycles of a BSS in the scenario with 500 batteries and 260 initial stock across different operational configurations of range anxiety and optimisation.
Figure 7. Average lost cycles of a BSS in the scenario with 500 batteries and 260 initial stock across different operational configurations of range anxiety and optimisation.
Energies 17 05969 g007
Figure 8. Average energy consumption of a BSS in the scenario with 500 batteries and an initial stock of 260 across different operational configurations of range anxiety and optimisation.
Figure 8. Average energy consumption of a BSS in the scenario with 500 batteries and an initial stock of 260 across different operational configurations of range anxiety and optimisation.
Energies 17 05969 g008
Figure 9. Average revenue of a BSS across different operational configurations of range anxiety with 500 batteries and 260 initial stock.
Figure 9. Average revenue of a BSS across different operational configurations of range anxiety with 500 batteries and 260 initial stock.
Energies 17 05969 g009
Figure 10. Average payback period of a BSS across different operational configurations of grid limit, range anxiety, and optimisation with 600 batteries and 175 initial stock.
Figure 10. Average payback period of a BSS across different operational configurations of grid limit, range anxiety, and optimisation with 600 batteries and 175 initial stock.
Energies 17 05969 g010
Figure 11. Average numbers of battery types B and C that have reached the end of life at the end of the observation period in the scenario with 500 batteries and 260 initial stock across different operational configurations of optimisation.
Figure 11. Average numbers of battery types B and C that have reached the end of life at the end of the observation period in the scenario with 500 batteries and 260 initial stock across different operational configurations of optimisation.
Energies 17 05969 g011
Table 1. Classification of electric vehicle categories used in the BSS model.
Table 1. Classification of electric vehicle categories used in the BSS model.
Car CategoryPercentage [%]Capacity [kWh]
A16.920
B35.030
C46.040
D2.1100
Table 2. Degradation under different configurations of grid limit, optimisation, range anxiety, and initial stock.
Table 2. Degradation under different configurations of grid limit, optimisation, range anxiety, and initial stock.
Number of EVsInitial StockOptimisationRange Anxiety (%)200 kW500 kWUnlimited
4003500303,699,1713,699,5253,700,296
503,306,1613,305,9963,305,847
702,913,3462,911,7092,913,278
1303,329,2543,329,5733,330,266
502,975,5442,975,3972,975,263
702,622,0112,620,5382,621,950
5002600303,757,5843,757,6383,757,565
503,358,2403,357,9333,358,208
702,958,1562,958,0782,957,949
1303,381,8263,381,8743,381,808
503,022,4163,022,1403,022,387
702,662,3402,662,2702,662,154
6001750303,697,0893,695,9653,695,158
503,302,0993,302,7693,302,738
702,908,6032,909,6812,908,889
1303,327,3803,326,3683,325,642
502,971,8892,972,4922,972,464
702,617,7432,618,7132,618,000
Table 3. Demand served under different configurations of grid limit, optimisation, range anxiety, and initial stock.
Table 3. Demand served under different configurations of grid limit, optimisation, range anxiety, and initial stock.
Number of BatteriesInitial StockOptimisationRange Anxiety (%)200 kW500 kWUnlimited
400350030884,135884,194884,287
50884,181884,231884,148
70884,434884,045884,421
130982,372982,438982,541
50982,423982,479982,387
70982,704982,273982,690
500260030898,879898,870898,935
50898,991898,825898,950
70898,924898,789898,862
130998,755998,744998,817
50998,878998,695998,895
70998,804998,654998,735
600175030884,293884,328884,066
50883,978884,357884,283
70884,095884,344884,216
130982,547982,587982,807
50982,198982,619982,697
70982,328982,604982,462
Table 4. Revenue under different configurations of grid limit, optimisation, range anxiety, and initial stock. Values are expressed in monetary units.
Table 4. Revenue under different configurations of grid limit, optimisation, range anxiety, and initial stock. Values are expressed in monetary units.
Number of BatteriesInitial StockOptimisationRange Anxiety (%)200 kW500 kWUnlimited
40035003014,129,52014,130,87314,133,785
5012,628,32612,627,71312,627,152
7011,127,92711,121,67911,127,681
13015,699,46615,700,97015,704,205
5014,031,47314,030,79214,030,169
7012,364,36312,357,42212,364,090
50026003014,352,08214,352,48314,352,169
5012,826,92112,825,88012,826,917
7011,298,89811,298,66911,298,170
13015,946,75815,947,20315,946,854
5014,252,13414,250,97814,252,130
7012,554,33112,554,07712,553,523
60017503014,110,76714,108,98214,105,951
5012,605,66412,609,44112,609,282
7011,105,23011,109,86311,106,923
13015,678,63015,676,64715,673,279
5014,006,29314,010,49014,010,314
7012,339,14412,344,29212,341,026
Table 5. Payback period under different configurations of grid limit, optimisation, range anxiety, and initial stock. Values are expressed in observation intervals.
Table 5. Payback period under different configurations of grid limit, optimisation, range anxiety, and initial stock. Values are expressed in observation intervals.
Number of BatteriesInitial StockOptimisationRange Anxiety (%)200 kW500 kWUnlimited
40035003011.2912.0912.08
5014.6615.7315.73
7020.9222.5322.49
1309.8210.5110.51
5012.7513.6813.68
7018.1919.5919.56
5002600307.688.338.32
509.5310.3410.34
7012.5613.6713.66
1306.687.247.23
508.298.998.99
7010.9211.8811.88
6001750305.385.955.95
506.517.197.18
708.219.079.08
1304.685.175.17
505.666.256.25
707.147.897.89
Disclaimer/Publisher’s Note: The statements, opinions and data contained in all publications are solely those of the individual author(s) and contributor(s) and not of MDPI and/or the editor(s). MDPI and/or the editor(s) disclaim responsibility for any injury to people or property resulting from any ideas, methods, instructions or products referred to in the content.

Share and Cite

MDPI and ACS Style

Marchesano, M.G.; Popolo, V.; Rozhok, A.; Cavalaglio, G. Performance Evaluation of Battery Swapping Stations for EVs: A Multi-Method Simulation Approach. Energies 2024, 17, 5969. https://doi.org/10.3390/en17235969

AMA Style

Marchesano MG, Popolo V, Rozhok A, Cavalaglio G. Performance Evaluation of Battery Swapping Stations for EVs: A Multi-Method Simulation Approach. Energies. 2024; 17(23):5969. https://doi.org/10.3390/en17235969

Chicago/Turabian Style

Marchesano, Maria Grazia, Valentina Popolo, Anastasiia Rozhok, and Gianluca Cavalaglio. 2024. "Performance Evaluation of Battery Swapping Stations for EVs: A Multi-Method Simulation Approach" Energies 17, no. 23: 5969. https://doi.org/10.3390/en17235969

APA Style

Marchesano, M. G., Popolo, V., Rozhok, A., & Cavalaglio, G. (2024). Performance Evaluation of Battery Swapping Stations for EVs: A Multi-Method Simulation Approach. Energies, 17(23), 5969. https://doi.org/10.3390/en17235969

Note that from the first issue of 2016, this journal uses article numbers instead of page numbers. See further details here.

Article Metrics

Back to TopTop