Domain-Specific Modeling Language for Security Analysis of EV Charging Infrastructure
Abstract
1. Introduction
1.1. Motivation
1.2. Identifying Research Gaps and Essential Questions for Exploration
- How can we methodically identify and evaluate cybersecurity threats within the electric mobility ecosystem?
- What methodologies can be employed to mitigate these risks effectively?
- How can emerging markets like Morocco develop secure EV charging infrastructure while learning from the experiences of more established regions?
1.3. Our Contributions
2. Background
2.1. E-Mobility Ecosystem
2.2. Security in EV Charging Systems
2.3. Model-Driven Engineering
- Quality: An overall reduction of anomalies by 1.2 to 4 times and a three-fold improvement during the maintenance phase. The overall cost of quality has also decreased due to reduced inspection and testing times.
- Productivity: An improvement in productivity by two to eight times in terms of source code lines.
2.4. OCL
| Listing 1. OCL invariant checking that a custormer has at least one order. |
| context Customer inv: self.orders->size() > 0 |
| Listing 2. OCL invariant ensuring that all items within an order have a positive price. |
| context Order inv: self.items->forAll(item | item.price > 0) |
| Listing 3. Generic OCL invariant. |
| context ClassName inv: self.property1 = value1 implies self.property2->exists(element | element.attribute = value1 or element.attribute = value2) |
3. Related Work
4. Methodology
4.1. Step 1: Threat Formalization
4.2. Step 2: Modeling
4.3. Step 3: Security Analysis
5. Domain-Specific Modeling Language for E-Mobility
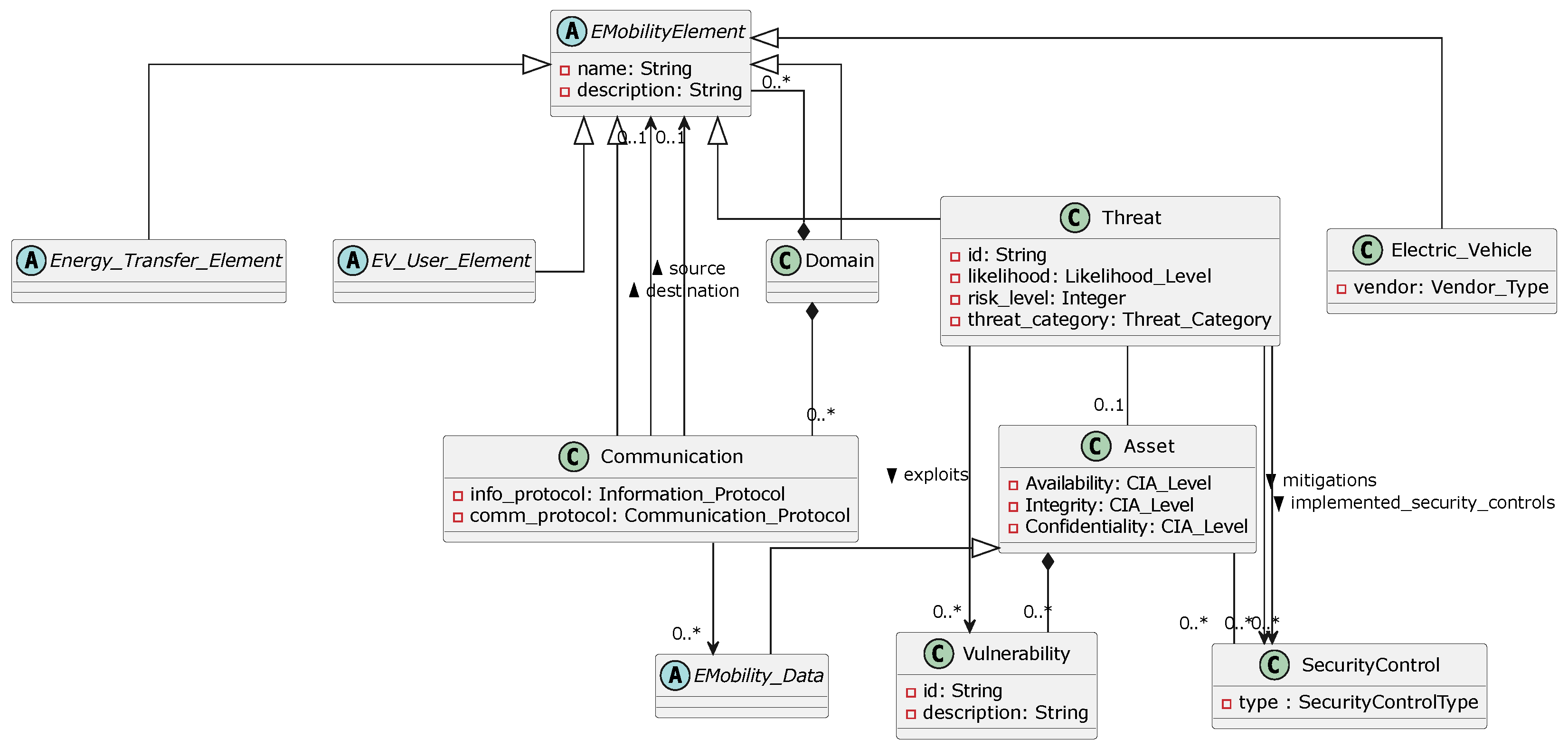
5.1. E-Mobility Metamodel
5.2. Formalization
| Listing 4. Case 1: The threat has a precondition. |
| context TargetAsset inv: self.isExposed = true implies self.securitycontrol->exists(sec | sec. type = ’Required Security Control’) |
| Listing 5. Case 2: The threat does not require a precondition. |
| context TargetAsset inv: self.securitycontrol->exists(sec | sec.type = ’Required Security Control’) |
6. Experimental Results
6.1. Model Instantiation
6.2. Considered Threat Scenarios
6.2.1. Business Network and Operations
6.2.2. EVSE Security
6.2.3. EVSE Network and Operations
6.2.4. Charging Session and Communication
6.3. Assessment of the Results
6.3.1. Step 1: Identification of Vulnerabilities
6.3.2. Step 2: Application of Security Controls
6.3.3. Step 3: Mitigation of Prioritized Threats
6.4. Discussion
7. Future Directions
7.1. Impact Analysis of Security Controls
7.2. Automatic Extraction Process of Threats
7.3. Real-Time Monitoring Systems
8. Conclusions
Author Contributions
Funding
Data Availability Statement
Conflicts of Interest
Abbreviations
| CAPEC | Common Attack Pattern Enumeration and Classification |
| CSMS | Charging Station Management System |
| CSO | Charging Station Operator |
| CVSS | Common Vulnerability Scoring System |
| CWE | Common Weakness Enumeration |
| DoS | Denial of Service |
| DSLs | Domain-Specific Languages |
| DSML | Domain-Specific Modeling Language |
| EMSA | Electric Mobility System Architecture |
| EMSP | Electric Mobility Service Provider |
| EV | Electric Vehicle |
| EVCS | Electric Vehicle Charging System |
| EVSE | Electric Vehicle Supply Equipment |
| GPS | Global Positioning System |
| HCPS | Human-centered Cyber Physical System |
| HTTP | Hyper Text Transfer Protocol |
| ICT | Information and Communication Technologies |
| ISO | International Organisation for Standardization |
| MDE | Model-Driven Engineering |
| MFA | Multi-Factor Authentication |
| MitM | Man in the Middle |
| OCL | Object Constraint Language |
| OCPP | Open Charge Point Protocol |
| OICP | Open Inter Charge Protocol |
| OpenADR | Open Automated Demand Response |
| OTP | One Time Password |
| OWASP | Open Worldwide Application Security Project |
| PV | Photovoltaic |
| RFID | Radio Frequency Identification |
| SDLC | Software Development Life Cycle |
| SGAM | Smart Grid Architecture Model |
| SSL | Secure Sockets Layer |
| TLS | Trasport Layer Security |
| VPN | Virtual Private Network |
References
- Dijk, M.; Orsato, R.J.; Kemp, R. The emergence of an electric mobility trajectory. Energy Policy 2013, 52, 135–145. [Google Scholar] [CrossRef]
- Biresselioglu, M.E.; Kaplan, M.D.; Yilmaz, B.K. Electric mobility in Europe: A comprehensive review of motivators and barriers in decision making processes. Transp. Res. Part A Policy Pract. 2018, 109, 1–13. [Google Scholar] [CrossRef]
- Romero-Lankao, P.; Wilson, A.; Zimny-Schmitt, D. Inequality and the future of electric mobility in 36 US Cities: An innovative methodology and comparative assessment. Energy Res. Soc. Sci. 2022, 91, 102760. [Google Scholar] [CrossRef]
- Jelti, F.; Saadani, R.; Rahmoune, M. Assessment of Impacts from the Transition to Electric Mobility in Morocco. In Proceedings of the 2020 IEEE 13th International Colloquium of Logistics and Supply Chain Management (LOGISTIQUA), Fez, Morocco, 2–4 December 2020; pp. 1–5. [Google Scholar]
- El Harrouti, T.; Abouabdellah, A.; Serrou, D. Impact of electric mobility on the sustainable development of the country, Case study in Morocco. In Proceedings of the 2020 IEEE 13th International Colloquium of Logistics and Supply Chain Management (LOGISTIQUA), Fez, Morocco, 2–4 December 2020; pp. 1–6. [Google Scholar]
- Karnouskos, S. Cyber-physical systems in the smartgrid. In Proceedings of the 2011 9th IEEE International Conference on Industrial Informatics, Lisbon, Portugal, 26–29 July 2011; pp. 20–23. [Google Scholar]
- Fraiji, Y.; Azzouz, L.B.; Trojet, W.; Saidane, L.A. Cyber security issues of Internet of electric vehicles. In Proceedings of the 2018 IEEE Wireless Communications and Networking Conference (WCNC), Barcelona, Spain, 15–18 April 2018; pp. 1–6. [Google Scholar]
- Kern, D.; Krauß, C. Analysis of e-mobility-based threats to power grid resilience. In Proceedings of the 5th ACM Computer Science in Cars Symposium, Ingolstadt, Germany, 30 November 2021; pp. 1–12. [Google Scholar]
- Acharya, S.; Dvorkin, Y.; Pandžić, H.; Karri, R. Cybersecurity of smart electric vehicle charging: A power grid perspective. IEEE Access 2020, 8, 214434–214453. [Google Scholar] [CrossRef]
- Motii, A.; Hamid, B.; Lanusse, A.; Bruel, J.M. Towards the integration of security patterns in UML component-based applications. In Proceedings of the Joint Proceedings of the Second International Workshop on Patterns in Model Engineering and the Fifth International Workshop on the Verification of Model Transformation, {PAME/VOLT} 2016, Co-Located with {ACM/IEEE} 19th International Conference on Model Driven Engineering Languages and Systems (MoDELS 2016), Saint-Malo, France, 2–7 October 2016. [Google Scholar]
- Motii, A. MBTA: A Model-Based Threat Analysis Approach for Software Architectures. In Proceedings of the International Conference on Computer Safety, Reliability, and Security (SafeComp), Toulouse, France, 19–22 September 2023; pp. 121–134. [Google Scholar]
- Trefke, J.; Rohjans, S.; Uslar, M.; Lehnhoff, S.; Nordström, L.; Saleem, A. Smart Grid Architecture Model use case management in a large European Smart Grid project. In Proceedings of the IEEE PES ISGT Europe 2013, Lyngby, Denmark, 6–9 October 2013; pp. 1–5. [Google Scholar]
- Kirpes, B.; Danner, P.; Basmadjian, R.; Meer, H.d.; Becker, C. E-Mobility Systems Architecture: A model-based framework for managing complexity and interoperability. Energy Inform. 2019, 2, 15. [Google Scholar] [CrossRef]
- Volkova, A.; Niedermeier, M.; Basmadjian, R.; de Meer, H. Security challenges in control network protocols: A survey. IEEE Commun. Surv. Tutor. 2018, 21, 619–639. [Google Scholar] [CrossRef]
- Johnson, J.; Anderson, B.; Wright, B.; Quiroz, J.; Berg, T.; Graves, R.; Daley, J.; Phan, K.; Kunz, M.; Pratt, R.; et al. Cybersecurity for Electric Vehicle Charging Infrastructure; Technical Report; Sandia National Lab. (SNL-NM): Albuquerque, NM, USA, 2022. [Google Scholar]
- Karim, N.S.A.; Albuolayan, A.; Saba, T.; Rehman, A. The practice of secure software development in SDLC: An investigation through existing model and a case study. Secur. Commun. Netw. 2016, 9, 5333–5345. [Google Scholar] [CrossRef]
- Bocchetti, G.; Flammini, F.; Pragliola, C.; Pappalardo, A. Dependable integrated surveillance systems for the physical security of metro railways. In Proceedings of the 2009 Third ACM/IEEE International Conference on Distributed Smart Cameras (ICDSC), Como, Italy, 30 August–2 September 2009; pp. 1–7. [Google Scholar]
- Parmar, B. Protecting against spear-phishing. Comput. Fraud Secur. 2012, 2012, 8–11. [Google Scholar] [CrossRef]
- Sedek, K.A.; Osman, N.; Osman, M.N.; Kamaruzaman, J.H. Developing a Secure Web Application Using OWASP Guidelines. Comput. Inf. Sci. 2009, 2, 137–143. [Google Scholar] [CrossRef][Green Version]
- Callegati, F.; Cerroni, W.; Ramilli, M. Man-in-the-Middle Attack to the HTTPS Protocol. IEEE Secur. Priv. 2009, 7, 78–81. [Google Scholar] [CrossRef]
- Li, H.; Chen, Y.; He, Z. The survey of RFID attacks and defenses. In Proceedings of the 2012 8th International Conference on Wireless Communications, Networking and Mobile Computing, Limassol, Cyprus, 27–31 August 2012; pp. 1–4. [Google Scholar]
- Ohm, M.; Plate, H.; Sykosch, A.; Meier, M. Backstabber’s knife collection: A review of open source software supply chain attacks. In Proceedings of the Detection of Intrusions and Malware, and Vulnerability Assessment: 17th International Conference, DIMVA 2020, Lisbon, Portugal, 24–26 June 2020; pp. 23–43. [Google Scholar]
- Kent, S. Model driven engineering. In Proceedings of the International Conference on Integrated Formal Methods, Turku, Finland, 15–17 May 2002; pp. 286–298. [Google Scholar]
- Whittle, J.; Hutchinson, J.; Rouncefield, M. The state of practice in model-driven engineering. IEEE Softw. 2013, 31, 79–85. [Google Scholar] [CrossRef]
- Burden, H.; Heldal, R.; Whittle, J. Comparing and contrasting model-driven engineering at three large companies. In Proceedings of the 8th ACM/IEEE International Symposium on Empirical Software Engineering and Measurement, Torino, Italy, 18–19 September 2014; pp. 1–10. [Google Scholar]
- Hutchinson, J.; Whittle, J.; Rouncefield, M. Model-driven engineering practices in industry: Social, organizational and managerial factors that lead to success or failure. Sci. Comput. Program. 2014, 89, 144–161. [Google Scholar] [CrossRef]
- Nasr, T.; Torabi, S.; Bou-Harb, E.; Fachkha, C.; Assi, C. Power jacking your station: In-depth security analysis of electric vehicle charging station management systems. Comput. Secur. 2022, 112, 102511. [Google Scholar] [CrossRef]
- Hamdare, S.; Kaiwartya, O.; Aljaidi, M.; Jugran, M.; Cao, Y.; Kumar, S.; Mahmud, M.; Brown, D.; Lloret, J. Cybersecurity risk analysis of electric vehicles charging stations. Sensors 2023, 23, 6716. [Google Scholar] [CrossRef] [PubMed]
- Garofalaki, Z.; Kosmanos, D.; Moschoyiannis, S.; Kallergis, D.; Douligeris, C. Electric vehicle charging: A survey on the security issues and challenges of the open charge point protocol (OCPP). IEEE Commun. Surv. Tutor. 2022, 24, 1504–1533. [Google Scholar] [CrossRef]
- Van Aubel, P.; Poll, E. Security of EV-charging protocols. arXiv 2022, arXiv:2202.04631. [Google Scholar]
- Metere, R.; Pourmirza, Z.; Walker, S.; Neaimeh, M. An Overview of Cyber Security and Privacy on the Electric Vehicle Charging Infrastructure. arXiv 2022, arXiv:2209.07842. [Google Scholar]
- Babu, P.R.; Palaniswamy, B.; Reddy, A.G.; Odelu, V.; Kim, H.S. A survey on security challenges and protocols of electric vehicle dynamic charging system. Secur. Priv. 2022, 5, e210. [Google Scholar] [CrossRef]
- Basmadjian, R. Communication vulnerabilities in electric mobility hcp systems: A semi-quantitative analysis. Smart Cities 2021, 4, 405–428. [Google Scholar] [CrossRef]
- Shostack, A. Experiences threat modeling at microsoft. In Proceedings of the 1st International Workshop on Modeling Security, Toulouse, France, 28 September 2008; Volume 413, pp. 1–12. [Google Scholar]
- Costantino, G.; De Vincenzi, M.; Matteucci, I. In-depth exploration of ISO/SAE 21434 and its correlations with existing standards. IEEE Commun. Stand. Mag. 2022, 6, 84–92. [Google Scholar] [CrossRef]
- ISO 21434; ISO SAE Road Vehicles—Cybersecurity Engineering. ISO: Geneva, Switzerland, 2021.
- Yan, X.; Gao, C.; Jiang, H.; Francois, B. Multi-objective optimization and profit allocation of virtual power plant considering the security operation of distribution networks. J. Energy Storage 2024, 89, 111607. [Google Scholar] [CrossRef]














| Ref. | Problem | Solution | Results | Limitations |
|---|---|---|---|---|
| [27] | Security vulnerabilities in CSMS hardware, software, and protocols (e.g., OCPP) | Analysis of vulnerabilities in CSMS | Identified critical security issues impacting power grid and service reliability | Requires further measures to address vulnerabilities across broader EVCS scope |
| [28] | Increasing threats and vulnerabilities in EVCS, especially CSMS and OCPP protocols | Real-time data analysis to identify cyber-attack scenarios | Highlights cybersecurity gaps and the need for standardized protocols | Lacks mitigation strategies and practical implementations |
| [29] | System vulnerabilities, user privacy, and protocol risks in EVCS | Holistic approach addressing consumers, technology, and business processes | Comprehensive framework for EVCS security, covering major risk areas | May not cover all emerging threats or new protocols; simulations may lack real-world complexity |
| [30] | Inadequate security in EVCS due to reliance on TLS without end-to-end protection | Emphasis on client certificates with protocols like OCPP, OICP, OpenADR | Suggests enhanced TLS for stronger authentication | Limited to TLS-related security; requires broader end-to-end security solutions |
| [31] | System vulnerabilities, privacy issues, and communication protocols in EVCS | Suggests security-by-design approach, co-simulation, and threat intelligence tools | Recommends practical measures for cybersecurity, similar to smart meter and IoT practices | Limited adoption of recommended practices; evolving security threats require ongoing updates |
| [32] | Security risks in EV dynamic charging (impersonation, replay, and MITM attacks) | Proposes fast authentication, privacy protection, and secure billing mechanisms | Provides taxonomy of protocols for authentication, privacy, and payment security | Limited to dynamic charging scenarios; lacks real-world deployment insights |
| [33] | Vulnerabilities in communication within EVCS, especially between CSMS, EVSE, and eMSP | Use of CVSS to evaluate stakeholder vulnerabilities | Identifies specific high-risk areas in the communication chain | Limited to CVSS methodology; further practical security implementations are needed |
Disclaimer/Publisher’s Note: The statements, opinions and data contained in all publications are solely those of the individual author(s) and contributor(s) and not of MDPI and/or the editor(s). MDPI and/or the editor(s) disclaim responsibility for any injury to people or property resulting from any ideas, methods, instructions or products referred to in the content. |
© 2024 by the authors. Licensee MDPI, Basel, Switzerland. This article is an open access article distributed under the terms and conditions of the Creative Commons Attribution (CC BY) license (https://creativecommons.org/licenses/by/4.0/).
Share and Cite
Motii, A.; El Hamlaoui, M.; Basmadjian, R. Domain-Specific Modeling Language for Security Analysis of EV Charging Infrastructure. Energies 2024, 17, 5832. https://doi.org/10.3390/en17235832
Motii A, El Hamlaoui M, Basmadjian R. Domain-Specific Modeling Language for Security Analysis of EV Charging Infrastructure. Energies. 2024; 17(23):5832. https://doi.org/10.3390/en17235832
Chicago/Turabian StyleMotii, Anas, Mahmoud El Hamlaoui, and Robert Basmadjian. 2024. "Domain-Specific Modeling Language for Security Analysis of EV Charging Infrastructure" Energies 17, no. 23: 5832. https://doi.org/10.3390/en17235832
APA StyleMotii, A., El Hamlaoui, M., & Basmadjian, R. (2024). Domain-Specific Modeling Language for Security Analysis of EV Charging Infrastructure. Energies, 17(23), 5832. https://doi.org/10.3390/en17235832

