Predicting the Remaining Useful Life of Supercapacitors under Different Operating Conditions
Abstract
1. Introduction
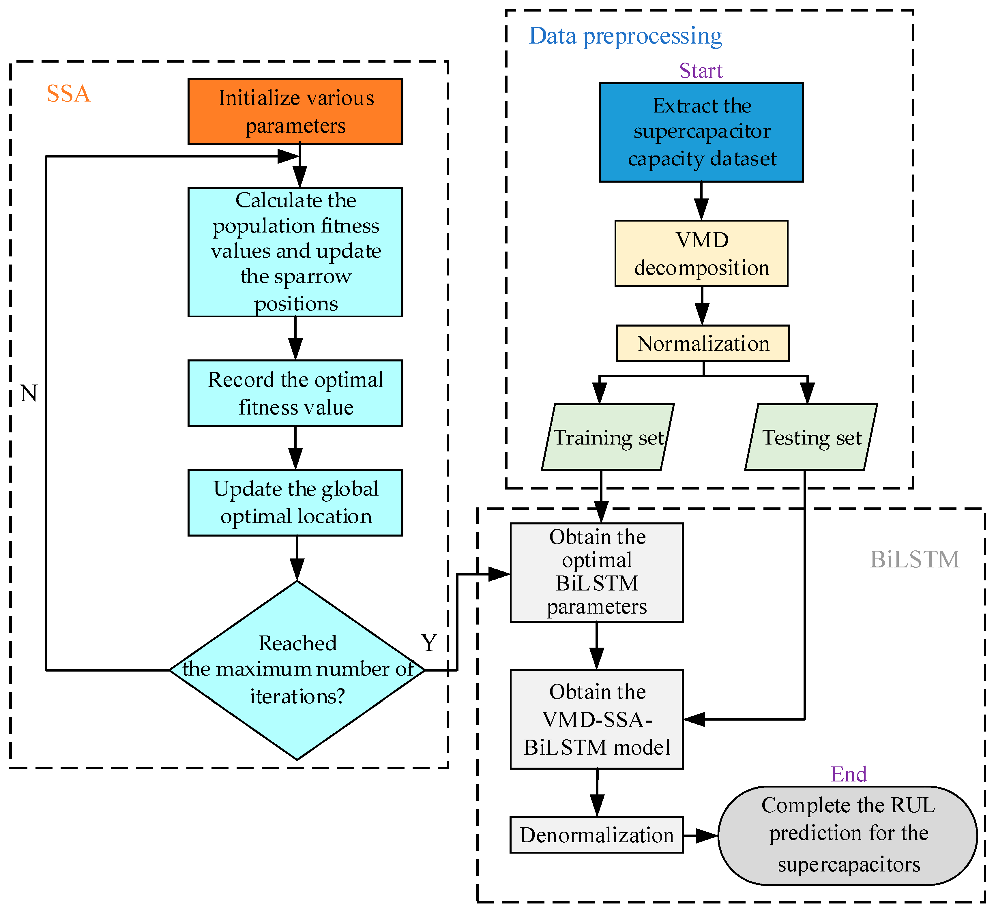
2. VMD-SSA-BiLSTM Method
2.1. VMD
2.2. BiLSTM
2.3. SSA
3. Supercapacitor Aging State Test
3.1. Test Platform and Aging Data
3.2. Simulation Platform
4. Predictions and Result Analysis
4.1. Decomposition of Supercapacitor Capacity Sequences Using VMD
4.2. Data Processing and Evaluation Index
4.3. SSA Optimization Results
4.4. Experimental Results and Comparative Analysis
5. Conclusions
Author Contributions
Funding
Data Availability Statement
Conflicts of Interest
Glossary
| The decomposed component IMF. | The maximum number of iterations. | ||
| The center frequency. | The warning value. | ||
| The convolution process. | The safe value. | ||
| The unit pulse function. | A random number that follows a normal distribution. | ||
| The penalty parameter. | The globally worst position. | ||
| The Lagrange multiplier. | The best position occupied by the producer. | ||
| The hidden state. | The global optimum position. | ||
| The forward-propagated hidden layer output state. | The step size control parameter that follows a normal distribution. | ||
| The backward-propagated hidden layer output state. | The step control parameter. | ||
| The current input. | The global best fitness values. | ||
| The forward hidden layer state. | The global worst fitness values. | ||
| The backward hidden layer state. | The fitness value of the i-th sparrow. | ||
| The output weight of the forward propagation unit hidden layer. | The dataset processed using standardization. | ||
| The output weight of the backward propagation unit hidden layer. | y | The dataset before standardization. | |
| The bias optimization parameter for the hidden layer at the present moment. | The minimum value in the data before standardization. | ||
| The number of sparrows. | The maximum value in the dataset. | ||
| The dimension of the variable to be optimized. | The actual value. | ||
| The number of current iterations. | The predicted value. |
References
- Zhang, L.; Hu, X.S.; Wang, Z.P.; Sun, F.C.; Dorrell, D.G. A review of supercapacitor modeling, estimation, and applications: A control/management perspective. Renew. Sustain. Energy Rev. 2018, 81, 1868–1878. [Google Scholar] [CrossRef]
- Zhang, X.D.; Lin, Z.Y.; Chen, B.; Zhang, W.; Sharma, S.; Gu, W.T.; Deng, Y.L. Solid-state flexible polyaniline/silver cellulose nanofibrils aerogel supercapacitors. J. Power Sources 2014, 246, 283–289. [Google Scholar] [CrossRef]
- Pameté, E.; Köps, L.; Kreth, F.A.; Pohlmann, S.; Varzi, A.; Brousse, T.; Balducci, A.; Presser, V. The Many Deaths of Supercapacitors: Degradation, Aging, and Performance Fading. Adv. Energy Mater. 2023, 13, 2301008. [Google Scholar] [CrossRef]
- Berrueta, A.; Ursua, A.; San Martin, I.; Eftekhari, A.; Sanchis, P. Supercapacitors: Electrical Characteristics, Modeling, Applications, and Future Trends. IEEE Access 2019, 7, 50869–50896. [Google Scholar] [CrossRef]
- Xie, X.; Zhang, J.; Sun, Y.; Fan, J. A Measurement-Based Dynamic Harmonic Model for Single-Phase Diode Bridge Rectifier-Type Devices. IEEE Trans. Instrum. Meas. 2024, 73, 1–13. [Google Scholar] [CrossRef]
- Wei, Y.W.; Sun, H.R.; Zhang, T.; Jiang, J.H.; Su, X.J.; Zeng, N.Y. Study of inductively coupled fuel cell DMPPT converters. Electr. Eng. 2024, 1–13. [Google Scholar] [CrossRef]
- Laadjal, K.; Cardoso, A.J.M. A review of supercapacitors modeling, SoH, and SoE estimation methods: Issues and challenges. Int. J. Energy Res. 2021, 45, 18424–18440. [Google Scholar] [CrossRef]
- León, L.M.; Romero-Quete, D.; Merchán, N.; Cortés, C.A. Optimal design of PV and hybrid storage based microgrids for healthcare and government facilities connected to highly intermittent utility grids. Appl. Energy 2023, 335, 120709. [Google Scholar] [CrossRef]
- Mwambeleko, J.J.; Kulworawanichpong, T. Supercapacitor and accelerating contact lines hybrid tram system. J. Energy Storage 2021, 44, 103277. [Google Scholar] [CrossRef]
- Guo, L.C.; Hu, P.; Wei, H. Development of supercapacitor hybrid electric vehicle. J. Energy Storage 2023, 65, 107269. [Google Scholar] [CrossRef]
- Deng, Y.B.; Li, C.S.; Deng, Y.; Chen, T.; Feng, S.Y.; Chu, Y.J.; Li, C.M. Energy Efficiency Optimization of Collaborative Power Supply System with Supercapacitor Storages. Energies 2023, 16, 1227. [Google Scholar] [CrossRef]
- Sawant, V.; Deshmukh, R.; Awati, C. Machine learning techniques for prediction of capacitance and remaining useful life of supercapacitors: A comprehensive review. J. Energy Chem. 2023, 77, 438–451. [Google Scholar] [CrossRef]
- Naseri, F.; Karimi, S.; Farjah, E.; Schaltz, E. Supercapacitor management system: A comprehensive review of modeling, estimation, balancing, and protection techniques. Renew. Sustain. Energy Rev. 2022, 155, 111913. [Google Scholar] [CrossRef]
- Liu, S.; Wei, L.; Wang, H. Review on reliability of supercapacitors in energy storage applications. Appl. Energy 2020, 278, 115436. [Google Scholar] [CrossRef]
- Haris, M.; Hasan, M.N.; Qin, S.Y. Early and robust remaining useful life prediction of supercapacitors using BOHB optimized Deep Belief Network. Appl. Energy 2021, 286, 116541. [Google Scholar] [CrossRef]
- Pan, S.; Cao, B.; Yuan, D.; Jiao, T.; Zhang, Q.; Tang, S. Complexes of cupric ion and tartaric acid enhanced calcium peroxide Fenton-like reaction for metronidazole degradation. Chin. Chem. Lett. 2023, 35, 109185. [Google Scholar] [CrossRef]
- Yi, Z.X.; Zhao, K.; Sun, J.R.; Wang, L.C.; Wang, K.; Ma, Y.Z. Prediction of the Remaining Useful Life of Supercapacitors. Math. Probl. Eng. 2022, 2022, 7620382. [Google Scholar] [CrossRef]
- Ayob, A.; Ansari, S.; Lipu, M.S.H.; Hussain, A.; Saad, M.H.M. SOC, SOH and RUL Estimation for Supercapacitor Management System: Methods, Implementation Factors, Limitations and Future Research Improvements. Batteries 2022, 8, 189. [Google Scholar] [CrossRef]
- Park, J.E.; Chung, J.M. Capacitance Degradation Curve Prediction of Supercapacitors Based on Maximum Curvature Point Using Deep Neural Network. IEEE Electron Device Lett. 2023, 44, 1792–1795. [Google Scholar] [CrossRef]
- Ghosh, S.; Rao, G.R.; Thomas, T. Machine learning-based prediction of supercapacitor performance for a novel electrode material: Cerium oxynitride. Energy Storage Mater. 2021, 40, 426–438. [Google Scholar] [CrossRef]
- Yu, X.F.; Ai, T.T.; Wang, K. Application of nanogenerators in acoustics based on artificial intelligence and machine learning. APL Mater. 2024, 12, 020602. [Google Scholar] [CrossRef]
- Adekoya, G.J.; Adekoya, O.C.; Ugo, U.K.; Sadiku, E.R.; Hamam, Y.; Ray, S.S. A mini-review of artificial intelligence techniques for predicting the performance of supercapacitors. In Proceedings of the International Symposium on Nanostructured and Advanced Materials (ISNNAM), Electr Network, Online, 7–9 May 2021; pp. S184–S188. [Google Scholar]
- Ding, S.C.; Hang, J.; Wei, B.L.; Wang, Q.J. Modelling of supercapacitors based on SVM and PSO algorithms. IET Electr. Power Appl. 2018, 12, 502–507. [Google Scholar] [CrossRef]
- Nanda, S.; Ghosh, S.; Thomas, T. Machine learning aided cyclic stability prediction for supercapacitors. J. Power Sources 2022, 546, 231975. [Google Scholar] [CrossRef]
- Ma, X.; Fu, Y.; Gao, K.; Zhu, L.; Sadollah, A. A Multi-Objective Scheduling and Routing Problem for Home Health Care Services via Brain Storm Optimization. Complex Syst. Model. Simul. 2023, 3, 32–46. [Google Scholar] [CrossRef]
- Guo, F.; Lv, H.T.; Wu, X.W.; Yuan, X.H.; Liu, L.L.; Ye, J.L.; Wang, T.; Fu, L.J.; Wu, Y.P. A machine learning method for prediction of remaining useful life of supercapacitors with multi-stage modification. J. Energy Storage 2023, 73, 109160. [Google Scholar] [CrossRef]
- Zhang, Z.; Wang, D.Q. Adaptive Individual Q-Learning-A Multiagent Reinforcement Learning Method for Coordination Optimization. IEEE Trans. Neural Netw. Learn. Syst. 2024, 1–12. [Google Scholar] [CrossRef]
- Liao, D.Y.; Zhang, Z.; Song, T.T.; Liu, M.Y. An Efficient Centralized Multi-Agent Reinforcement Learner for Cooperative Tasks. IEEE Access 2023, 11, 139284–139294. [Google Scholar] [CrossRef]
- Jha, S.; Yen, M.T.; Salinas, Y.S.; Palmer, E.; Villafuerte, J.; Liang, H. Machine learning-assisted materials development and device management in batteries and supercapacitors: Performance comparison and challenges. J. Mater. Chem. A 2023, 11, 3904–3936. [Google Scholar] [CrossRef]
- Tawfik, W.Z.; Mohammad, S.N.; Rahouma, K.H.; Salama, G.M.; Tammam, E. Machine learning models for capacitance prediction of porous carbon-based supercapacitor electrodes. Phys. Scr. 2024, 99, 026001. [Google Scholar] [CrossRef]
- Wang, C.X.; Xiong, R.; Tian, J.P.; Lu, J.H.; Zhang, C.M. Rapid ultracapacitor life prediction with a convolutional neural network. Appl. Energy 2022, 305, 117819. [Google Scholar] [CrossRef]
- Saad, A.G.; Emad-Eldeen, A.; Tawfik, W.Z.; El-Deen, A.G. Data-driven machine learning approach for predicting the capacitance of graphene-based supercapacitor electrodes. J. Energy Storage 2022, 55, 105411. [Google Scholar] [CrossRef]
- Liu, Y.S.; Li, Q.; Wang, K. Revealing the degradation patterns of lithium-ion batteries from impedance spectroscopy using variational auto-encoders. Energy Storage Mater. 2024, 69, 103394. [Google Scholar] [CrossRef]
- Fu, Y.; Ma, X.; Gao, K.; Li, Z.; Dong, H. Multi-Objective Home Health Care Routing and Scheduling with Sharing Service via a Problem-Specific Knowledge-Based Artificial Bee Colony Algorithm. IEEE Trans. Intell. Transp. Syst. 2024, 25, 1706–1719. [Google Scholar] [CrossRef]
- Wu, Y.; Huang, Z.W.; Zheng, Y.S.; Liu, Y.J.; Li, H.; Che, Y.H.; Peng, J.; Teodorescu, R. Spatial-temporal data-driven full driving cycle prediction for optimal energy management of battery/supercapacitor electric vehicles. Energy Convers. Manag. 2023, 277, 116619. [Google Scholar] [CrossRef]
- Dubey, R.; Guruviah, V. A data-driven approach for evaluation of electrolyte informatics on electrochemical performance of carbon-based electrode materials. Ionics 2022, 28, 2169–2183. [Google Scholar] [CrossRef]
- Dong, X.J.; Liu, X.Z.; Shen, P.K.; Zhu, J.L. Phase Evolution of VC-VO Heterogeneous Particles to Facilitate Sulfur Species Conversion in Li-S Batteries. Adv. Funct. Mater. 2023, 33, 10987. [Google Scholar] [CrossRef]
- Huang, G.; Hu, M.; Xu, X.T.; Alothman, A.A.; Mushab, M.S.S.; Ma, S.J.; Shen, P.K.; Zhu, J.L.; Yamauchi, Y. Optimizing Heterointerface of Co2P-CoxOy Nanoparticles within a Porous Carbon Network for Deciphering Superior Water Splitting. Small Struct. 2023, 4, 00235. [Google Scholar] [CrossRef]
- Lang, X.M.; Li, P.; Cao, J.T.; Li, Y.; Ren, H. A Small Leak Localization Method for Oil Pipelines Based on Information Fusion. IEEE Sens. J. 2018, 18, 6115–6122. [Google Scholar] [CrossRef]
- Lang, X.M.; Li, P.; Guo, Y.; Cao, J.T.; Lu, S.Y. A Multiple Leaks’ Localization Method in a Pipeline Based on Change in the Sound Velocity. IEEE Trans. Instrum. Meas. 2020, 69, 5010–5017. [Google Scholar] [CrossRef]
- Yu, Y.; Si, X.S.; Hu, C.H.; Zhang, J.X. A Review of Recurrent Neural Networks: LSTM Cells and Network Architectures. Neural Comput. 2019, 31, 1235–1270. [Google Scholar] [CrossRef]
- Park, K.; Choi, Y.; Choi, W.J.; Ryu, H.Y.; Kim, H. LSTM-Based Battery Remaining Useful Life Prediction With Multi-Channel Charging Profiles. IEEE Access 2020, 8, 20786–20798. [Google Scholar] [CrossRef]
- Zhang, H.; Sun, H.; Kang, L.; Zhang, Y.; Wang, L.; Wang, K. Prediction of Health Level of Multiform Lithium Sulfur Batteries Based on Incremental Capacity Analysis and an Improved LSTM. Prot. Control Mod. Power Syst. 2024, 9, 21–31. [Google Scholar] [CrossRef]
- Lyu, G.Z.; Zhang, H.; Miao, Q. Parallel State Fusion LSTM-based Early-cycle Stage Lithium-ion Battery RUL Prediction Under Lebesgue Sampling Framework. Reliab. Eng. Syst. Saf. 2023, 236, 109315. [Google Scholar] [CrossRef]
- Lou, G.M.; Lin, W.W.; Huang, G.X.; Xiang, W. A two-stage online remaining useful life prediction framework for supercapacitors based on the fusion of deep learning network and state estimation algorithm. Eng. Appl. Artif. Intell. 2023, 123, 106399. [Google Scholar] [CrossRef]
- Guo, X.F.; Wang, K.Z.; Yao, S.; Fu, G.J.; Ning, Y. RUL prediction of lithium ion battery based on CEEMDAN-CNN BiLSTM model. Energy Rep. 2023, 9, 1299–1306. [Google Scholar] [CrossRef]
- Ma, Y.; Li, J.Q.; Gao, J.W.; Chen, H. State of health prediction of lithium-ion batteries under early partial data based on IWOA-BiLSTM with single feature. Energy 2024, 295, 131085. [Google Scholar] [CrossRef]
- Lin, C.S.; Tuo, X.; Wu, L.X.; Zhang, G.Y.; Zeng, X.L. Accurate Capacity Prediction and Evaluation with Advanced SSA-CNN-BiLSTM Framework for Lithium-Ion Batteries. Batteries 2024, 10, 71. [Google Scholar] [CrossRef]
- Li, Y.; Wang, S.L.; Chen, L.; Qi, C.S.; Fernandez, C. Multiple layer kernel extreme learning machine modeling and eugenics genetic sparrow search algorithm for the state of health estimation of lithium-ion batteries. Energy 2023, 282, 128776. [Google Scholar] [CrossRef]
- Xue, J.K.; Shen, B. A novel swarm intelligence optimization approach: Sparrow search algorithm. Syst. Sci. Control Eng. 2020, 8, 22–34. [Google Scholar] [CrossRef]
- Sun, J.Q.; Sun, H.R.; Jiang, J.H. An improved modulation method for low common-mode current non-isolated series simultaneous power supply dual-input inverters for new energy generation applications. Electr. Eng. 2024, 1–11. [Google Scholar] [CrossRef]
- Ouyang, M.S.; Shen, P.C. Prediction of Remaining Useful Life of Lithium Batteries Based on WOA-VMD and LSTM. Energies 2022, 15, 8918. [Google Scholar] [CrossRef]
- Chaari, R.; Briat, O.; Vinassa, J.M. Capacitance recovery analysis and modelling of supercapacitors during cycling ageing tests. Energy Convers. Manag. 2014, 82, 37–45. [Google Scholar] [CrossRef]
- Dragomiretskiy, K.; Zosso, D. Variational Mode Decomposition. IEEE Trans. Signal Process. 2014, 62, 531–544. [Google Scholar] [CrossRef]
- Yu, X.F.; Shang, Y.C.; Zheng, L.; Wang, K. Application of Nanogenerators in the Field of Acoustics. ACS Appl. Electron. Mater. 2023, 5, 5240–5248. [Google Scholar] [CrossRef]
- Wu, C.L.; Fu, J.C.; Huang, X.R.; Xu, X.F.; Meng, J.H. Lithium-Ion Battery Health State Prediction Based on VMD and DBO-SVR. Energies 2023, 16, 3993. [Google Scholar] [CrossRef]
- Tao, Q.; Lv, J.; Wu, J. Residual life prediction of lithium battery based on hybrid model of WOA-VMD and attention mechanism. Int. J. Low-Carbon Technol. 2024, 19, 798–806. [Google Scholar] [CrossRef]
- German, R.; Sari, A.; Briat, O.; Vinassa, J.M.; Venet, P. Impact of Voltage Resets on Supercapacitors Aging. IEEE Trans. Ind. Electron. 2016, 63, 7703–7711. [Google Scholar] [CrossRef]
- Kötz, R.; Ruch, P.W.; Cericola, D. Aging and failure mode of electrochemical double layer capacitors during accelerated constant load tests. J. Power Sources 2010, 195, 923–928. [Google Scholar] [CrossRef]
- Ding, G.R.; Wang, W.B.; Zhu, T. Remaining Useful Life Prediction for Lithium-Ion Batteries Based on CS-VMD and GRU. IEEE Access 2022, 10, 89402–89413. [Google Scholar] [CrossRef]
- Xia, Q.T.; Li, X.K.; Wang, K.; Li, Z.H.; Liu, H.J.; Wang, X.; Ye, W.N.; Li, H.S.; Teng, X.L.; Pang, J.B.; et al. Unraveling the Evolution of Transition Metals during Li Alloying- Dealloying by In-Operando Magnetometry. Chem. Mater. 2022, 34, 5852–5859. [Google Scholar] [CrossRef]
- Meng, Q.; Lang, X.M.; Lin, M.Q.; Cai, Z.H.; Zheng, H.; Song, H.D.; Liu, W. Leak Localization of Gas Pipeline Based on the Combination of EEMD and Cross-Spectrum Analysis. IEEE Trans. Instrum. Meas. 2022, 71, 3130680. [Google Scholar] [CrossRef]
- Khalik, Z.; Donkers, M.C.F.; Sturm, J.; Bergveld, H.J. Parameter estimation of the Doyle-Fuller-Newman model for Lithium-ion batteries by parameter normalization, grouping, and sensitivity analysis. J. Power Sources 2021, 499, 229901. [Google Scholar] [CrossRef]
- Xi, Z.M.; Wang, R.; Fu, Y.H.; Mi, C. Accurate and reliable state of charge estimation of lithium ion batteries using time-delayed recurrent neural networks through the identification of overexcited neurons. Appl. Energy 2022, 305, 117962. [Google Scholar] [CrossRef]
- Weng, W.X.; Deng, Q.W.; Yang, P.Y.; Yin, K. Femtosecond laser-chemical hybrid processing for achieving substrate-independent superhydrophobic surfaces. J. Cent. South Univ. 2024, 31, 1–10. [Google Scholar] [CrossRef]
- Sun, X.; Zhang, Y.; Zhang, Y.; Wang, L.; Wang, K. Summary of Health-State Estimation of Lithium-Ion Batteries Based on Electrochemical Impedance Spectroscopy. Energies 2023, 16, 5682. [Google Scholar] [CrossRef]








| Voltage | Current | Temperature | |
|---|---|---|---|
| SC1 | 2.9 V | 3 A | 25 °C |
| SC2 | 2.9 V | 3 A | 50 °C |
| SC3 | 2.9 V | 3 A | 65 °C |
| SC4 | 2.7 V | 3 A | 25 °C |
| SC5 | 3.2 V | 3 A | 25 °C |
| SC6 | 3.7 V | 3 A | 25 °C |
| Hidden Layer Units | Epochs | Initial Learning Rate | |
|---|---|---|---|
| SC1 | 297 | 297 | 0.005 |
| SC2 | 100 | 100 | 0.024179 |
| SC3 | 239 | 276 | 0.019278 |
| Hidden Layer Units | Epochs | Initial Learning Rate | |
|---|---|---|---|
| SC4 | 100 | 300 | 0.031601 |
| SC5 | 222 | 292 | 0.014609 |
| SC6 | 268 | 289 | 0.020300 |
| Training Set | Testing Set | ||||||
|---|---|---|---|---|---|---|---|
| RMSE | MAE | MAPE | RMSE | MAE | MAPE | ||
| SC1 | BiLSTM | 0.043893 | 0.029867 | 0.28958% | 0.079955 | 0.065333 | 0.64824% |
| VMD-BiLSTM | 0.13671 | 0.069661 | 0.68393% | 0.18063 | 0.16537 | 1.6435% | |
| VMD-SSA-BiLSTM | 0.10247 | 0.047862 | 0.47019% | 0.031426 | 0.024544 | 0.24534% | |
| SC2 | BiLSTM | 0.046512 | 0.030149 | 0.32085% | 0.20125 | 0.18135 | 1.9963% |
| VMD-BiLSTM | 0.028876 | 0.019002 | 0.19854% | 0.15693 | 0.14837 | 1.6361% | |
| VMD-SSA-BiLSTM | 0.028669 | 0.021189 | 0.22016% | 0.070354 | 0.058781 | 0.64668% | |
| SC3 | BiLSTM | 0.050802 | 0.037722 | 0.38232% | 0.20378 | 0.18068 | 1.9025% |
| VMD-BiLSTM | 0.26284 | 0.14614 | 1.5108% | 0.26251 | 0.23696 | 2.4964% | |
| VMD-SSA-BiLSTM | 0.32929 | 0.18782 | 1.9430% | 0.061636 | 0.051728 | 0.54446% | |
| Training Set | Testing Set | ||||||
|---|---|---|---|---|---|---|---|
| RMSE | MAE | MAPE | RMSE | MAE | MAPE | ||
| SC4 | BiLSTM | 0.035153 | 0.029692 | 0.27802% | 0.1705 | 0.15799 | 1.5159% |
| VMD-BiLSTM | 0.028173 | 0.02316 | 0.21595% | 0.18888 | 0.17493 | 1.6786% | |
| VMD-SSA-BiLSTM | 0.026636 | 0.02115 | 0.198% | 0.079715 | 0.068047 | 0.65223% | |
| SC5 | BiLSTM | 0.062386 | 0.046734 | 0.43529% | 0.11715 | 0.108 | 1.0397% |
| VMD-BiLSTM | 0.048143 | 0.035024 | 0.327% | 0.16045 | 0.15339 | 1.4775% | |
| VMD-SSA-BiLSTM | 0.031661 | 0.022411 | 0.21008% | 0.068823 | 0.063384 | 0.61025% | |
| SC6 | BiLSTM | 0.19471 | 0.15851 | 1.6174% | 0.44068 | 0.35786 | 4.1353% |
| VMD-BiLSTM | 0.26529 | 0.20879 | 2.2027% | 0.40365 | 0.32478 | 3.7523% | |
| VMD-SSA-BiLSTM | 0.23935 | 0.1869 | 1.9557% | 0.36316 | 0.28924 | 3.3398% | |
Disclaimer/Publisher’s Note: The statements, opinions and data contained in all publications are solely those of the individual author(s) and contributor(s) and not of MDPI and/or the editor(s). MDPI and/or the editor(s) disclaim responsibility for any injury to people or property resulting from any ideas, methods, instructions or products referred to in the content. |
© 2024 by the authors. Licensee MDPI, Basel, Switzerland. This article is an open access article distributed under the terms and conditions of the Creative Commons Attribution (CC BY) license (https://creativecommons.org/licenses/by/4.0/).
Share and Cite
Qi, G.; Ma, N.; Wang, K. Predicting the Remaining Useful Life of Supercapacitors under Different Operating Conditions. Energies 2024, 17, 2585. https://doi.org/10.3390/en17112585
Qi G, Ma N, Wang K. Predicting the Remaining Useful Life of Supercapacitors under Different Operating Conditions. Energies. 2024; 17(11):2585. https://doi.org/10.3390/en17112585
Chicago/Turabian StyleQi, Guangheng, Ning Ma, and Kai Wang. 2024. "Predicting the Remaining Useful Life of Supercapacitors under Different Operating Conditions" Energies 17, no. 11: 2585. https://doi.org/10.3390/en17112585
APA StyleQi, G., Ma, N., & Wang, K. (2024). Predicting the Remaining Useful Life of Supercapacitors under Different Operating Conditions. Energies, 17(11), 2585. https://doi.org/10.3390/en17112585

