Optimal Cooperative Power Management Framework for Smart Buildings Using Bidirectional Electric Vehicle Modes
Abstract
1. Introduction
1.1. Related Works
1.2. Main Contributions
- A hierarchical level of charging priority for EVs is established to coordinate the charging cycle of 1000 EVs based on their emergency status and the time required before users leave.
- An effective and coordinated decision-making strategy is established in order to promote energy sharing among different smart buildings according to different sharing rate preferences.
- A highly complex model that can adapt to large-scale buildings is proposed, including heterogeneous charging requirements, a set of controlled and uncontrollable electrical loads in addition to V2V and V2L applications.
1.3. Study Organization
2. Problem Formulation
- Non-controllable appliances: the HEM system is unable to control them, as they include the main needs of the users (television, refrigerator, etc.).
- Interruptible appliances: the activation of their operation can be cut off and restarted later (pool pump, EV, etc.).
- Non-interruptible appliances: their operation should be continued for a predefined period without a break until completing the job (washing machines, dishwasher, etc.).
- Thermostatically controlled appliance (TCA): scheduled based on a predefined temperature interval. Thus, a TCA is fed by a determined range of energy (heating, ventilation and air conditioning (HVAC), electric water heater (EWH), etc.).
- Energy storage loads: used to store and supply energy as required (battery, EV, etc.). An EV may be considered as an end-user appliance able to offer different advantages and challenges according to the nature of its charging operation. Multiple research studies have been conducted on EV charging models providing diverse perspectives. For example, a vehicle-to-home (V2H) mode provides a significant solution for load shaping at the end-user side, a vehicle-to-grid (V2G) mode leads to an efficient HEM process, and a vehicle-to-neighbour (V2N) mode offers excess EV energy to neighbours, among other EV operation modes. Hence, users can participate in their demand scheduling and profit from different options of energy usage.
2.1. Modelling of Thermostatically Controlled Appliance
2.2. Modelling of Interruptible Appliances
Clothes Dryer
2.3. Formulation of Objective Function
3. Proposed Community Power Management Strategy
3.1. Traditional Immediate EV Charging Scheme
3.2. Unidirectional CPM Operation Mode (Uni-CPM)
- -
- A set of emergency charging indexes for urgent EVs:
- -
- A set of emergency charging indexes for normal EVs:
- Step 1: Data inputPrimarily, it collects the EV charging load data for the following day, including:
- Step 2: Initialization
- Step 3: Charging PriorityThis step sorts the charging priority vector. After categorizing the EVs’ load into two subgroups (Equations (15) and (16)), the charging priority array is ranked (Equation (12)), so that the charging priority can be accessed in ascending order. When the necessary time to get the required is higher than , the goal is to prioritize the EV having a low . Indeed, the objective of this step is to guarantee a total desired level at departure time for all the vehicles .
- Step 4: Charging time updateIt updates the new charging schedule order of EVs. Each is scheduled for charging at the target time slot.
- Step 5: Optimization Stage(1.5) At this optimization stage, the decision variables of the proposed Uni-CPM scheme includes the operation status of each controllable appliance and the charging status of each . The objective function can be obtained by solving Equation (6). Here, the objective function is similar to the traditional charging strategy. However, extra subobjectives are considered as follows:
- -
- An overall should be achieved at EV user departure time.
- -
- Minimize the PAR expressed in (17) at both single and neighbourhood levels.
- -
- Reduce the user dissatisfaction comfort level.
- -
- Avoid the generation of rebound spikes after the proposed schedules.
(2.5) Thereafter, a judgement is rendered on whether the total maximum demand capacity exceeds the urgent EV charging demand or not. If yes, the system manager starts to plug in the EVs that need charging at the present time slot based on their priorities. If not, only EVs with higher charging preference levels can be charged.(3.5) Upon completion of this step, the remaining EVs’ satisfaction index is verified to judge if all EV loads are satisfied or not. If not, update the set t and go back to step 2 again to select the following required time with updated EV data. Otherwise, the Uni-CPM program comes to the end.To better clarify the above algorithm steps, the implemented Uni-CPM program is elaborated in Figure 2.where is the ratio of maximum aggregate demand power to average aggregate consumed power .
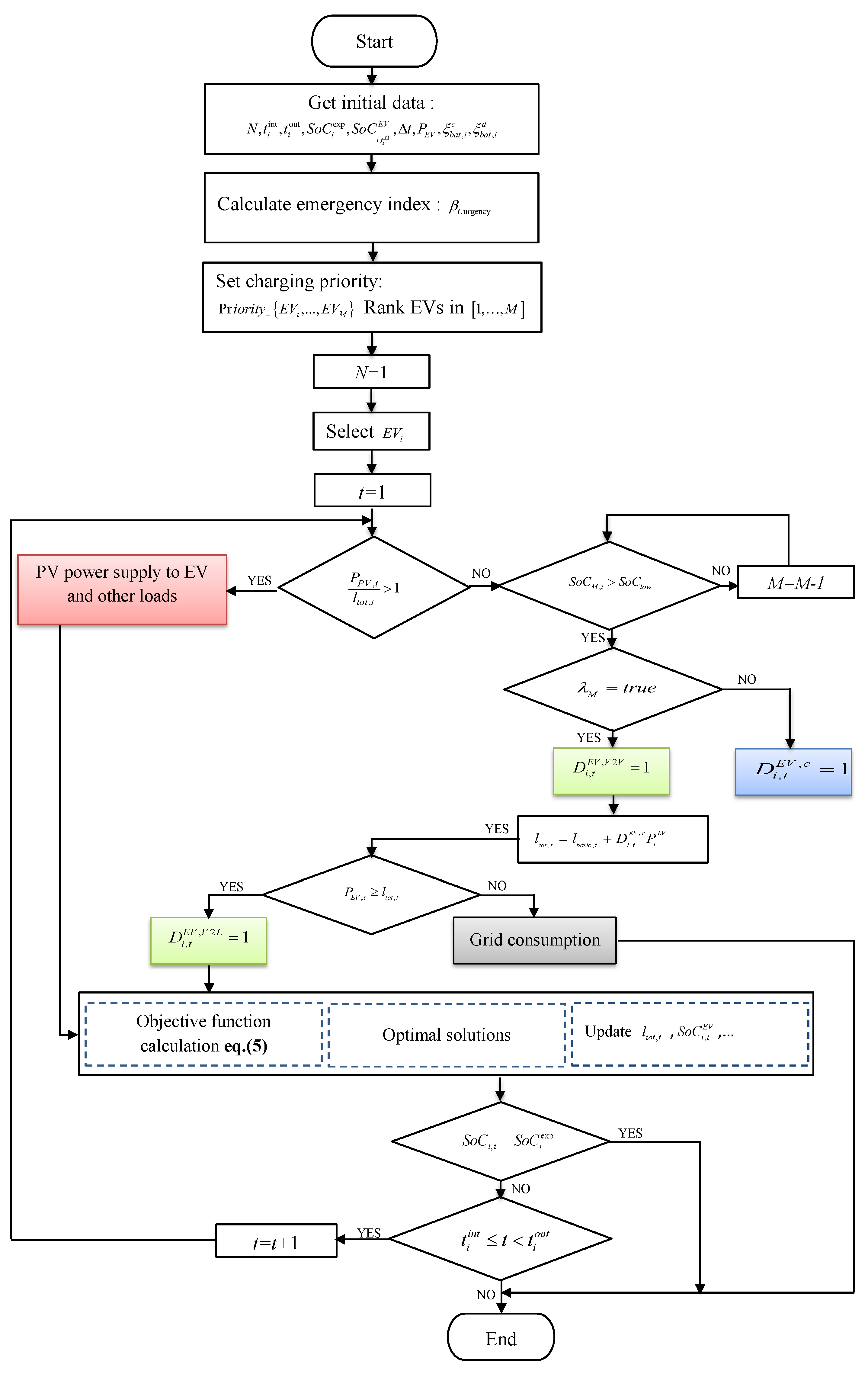
Bidirectional EV Operation Mode (Bi-CPM)
| Algorithm 1 Workflow of MIP model for EV scheduling |
|
4. Case Studies and Analyses
Basic Parameter Settings
5. Conclusions
Author Contributions
Funding
Conflicts of Interest
Nomenclature
| i | EV index |
| j | Home index |
| t | Time index |
| T | Time interval set |
| M | Set of EVs |
| N | Set of buildings |
| Minimum SoC limit for the EV | |
| Maximum SoC limit for the EV | |
| SoC value at arrival time of the ith EV | |
| SoC value at departure time of the ith EV | |
| Expected SoC of the ith EV from the user | |
| Charging efficiency of the ith EV | |
| Discharging efficiency of the ith EV | |
| Charging decision at time t of the ith EV | |
| V2L decision at time t of the ith EV | |
| V2V decision at time t of the ith EV | |
| Start time of the ith EV | |
| End time of the ith EV | |
| Basic power demand at time t | |
| Rated power demand for the CD consumption unit. | |
| rated power demand for the EWH consumption unit. | |
| Decided status for the HVAC unit. | |
| Decided status for the CD unit. | |
| Decided status for the EWH unit. | |
| Rated power demand for the HVAC consumption unit. | |
| Rated power demand for the EV consumption unit. | |
| Fixed power demand for building j. | |
| Power price at time t |
References
- Luo, X.; Zhu, X.; Lim, E.G. Electrical Vehicle-Assisted Demand Side Energy Management. In Exergy and Its Application—Toward Green Energy Production and Sustainable Environment; IntechOpen: Tokyo, Japan, 2019. [Google Scholar]
- Amin, A.; Tareen, W.U.K.; Usman, M.; Ali, H.; Bari, I.; Horan, B.; Mekhilef, S.; Asif, M.; Ahmed, S.; Mahmood, A. A review of optimal charging strategy for electric vehicles under dynamic pricing schemes in the distribution charging network. Sustainability 2020, 12, 10160. [Google Scholar]
- Rehman, U.U. Robust Optimization-Based Energy Pricing and Dispatching Model Using DSM for Smart Grid Aggregators to Tackle Price Uncertainty. Arab. J. Sci. Eng. 2020, 45, 6701–6714. [Google Scholar] [CrossRef]
- Kebotogetse, O.; Samikannu, R.; Yahya, A. Review of key management techniques for advanced metering infrastructure. Int. J. Distrib. Sens. Netw. 2021, 17, 15501477211041541. [Google Scholar] [CrossRef]
- Hussain, M.; Gao, Y. A review of demand response in an efficient smart grid environment. Electr. J. 2018, 31, 55–63. [Google Scholar] [CrossRef]
- Zhou, B.; Cao, Y.; Li, C.; Wu, Q.; Liu, N.; Huang, S.; Wang, H. Many-criteria optimality of coordinated demand response with heterogeneous households. Energy 2020, 207, 118267. [Google Scholar] [CrossRef]
- Dogan, A.; Kuzlu, M.; Pipattanasomporn, M.; Rahman, S.; Yalcinoz, T. Impact of EV charging strategies on peak demand reduction and load factor improvement. In Proceedings of the 2015 9th International Conference on Electrical and Electronics Engineering (ELECO), Bursa, Turkey, 26–28 November 2015; pp. 374–378. [Google Scholar]
- Yadav, M.; Pandey, N.; Jamil, M. Impact of Plug-in Electric Vehicle on Residential Demand Side Management. In Proceedings of the 2020 International Conference on Power Electronics & IoT Applications in Renewable Energy and its Control (PARC), Uttar Pradesh, India, 28–29 February 2020; pp. 365–369. [Google Scholar]
- Khemakhem, S.; Rekik, M.; Krichen, L. Impact of Electric Vehicles integration on residential demand response system to peak load minimizing in smart grid. In Proceedings of the 2019 19th International Conference on Sciences and Techniques of Automatic Control and Computer Engineering (STA), Sousse, Tunisia, 24–26 March 2019; pp. 572–577. [Google Scholar]
- Ferreira, J.C.; Monteiro, V.; Afonso, J.L. Vehicle-to-anything application (V2Anything App) for electric vehicles. IEEE Trans. Ind. Inform. 2013, 10, 1927–1937. [Google Scholar] [CrossRef]
- Thompson, A.W.; Perez, Y. Vehicle-to-Everything (V2X) energy services, value streams, and regulatory policy implications. Energy Policy 2020, 137, 111136. [Google Scholar] [CrossRef]
- Xi, X.; Sioshansi, R. Using price-based signals to control plug-in electric vehicle fleet charging. IEEE Trans. Smart Grid 2014, 5, 1451–1464. [Google Scholar] [CrossRef]
- Mahat, P.; Handl, M.; Kanstrup, K.R.; Lozano, A.P.; Sleimovits, A. Price based electric vehicle charging. In Proceedings of the 2012 IEEE Power and Energy Society General Meeting, San Diego, CA, USA, 22–26 July 2012; pp. 1–8. [Google Scholar]
- Limmer, S.; Rodemann, T. Peak load reduction through dynamic pricing for electric vehicle charging. Int. J. Electr. Power Energy Syst. 2019, 113, 117–128. [Google Scholar] [CrossRef]
- Mehta, R.; Srinivasan, D.; Trivedi, A.; Yang, J. Hybrid planning method based on cost-benefit analysis for smart charging of plug-in electric vehicles in distribution systems. IEEE Trans. Smart Grid 2017, 10, 523–534. [Google Scholar] [CrossRef]
- Tan, J.; Wang, L. Integration of plug-in hybrid electric vehicles into residential distribution grid based on two-layer intelligent optimization. IEEE Trans. Smart Grid 2014, 5, 1774–1784. [Google Scholar] [CrossRef]
- Nguyen, V.L.; Tran-Quoc, T.; Bacha, S.; Nguyen, B. Charging strategies to minimize the peak load for an electric vehicle fleet. In Proceedings of the IECON 2014-40th Annual Conference of the IEEE Industrial Electronics Society, Dallas, TX, USA, 29 October–1 November 2014; pp. 3522–3528. [Google Scholar]
- Yang, Y.; Wang, S. Resilient residential energy management with vehicle-to-home and photovoltaic uncertainty. Int. J. Electr. Power Energy Syst. 2021, 132, 107206. [Google Scholar] [CrossRef]
- Mbungu, N.T.; Ismail, A.A.; Bansal, R.C.; Hamid, A.K.; Naidoo, R.M. An optimal energy management scheme of a vehicle to home. In Proceedings of the 2022 IEEE 21st Mediterranean Electrotechnical Conference (MELECON), Palermo, Italy, 14–16 June 2022; pp. 1056–1060. [Google Scholar]
- Heinisch, V.; Göransson, L.; Erlandsson, R.; Hodel, H.; Johnsson, F.; Odenberger, M. Smart electric vehicle charging strategies for sectoral coupling in a city energy system. Appl. Energy 2021, 288, 116640. [Google Scholar] [CrossRef]
- Ismail, A.A.; Mbungu, N.T.; Elnady, A.; Bansal, R.C.; Hamid, A.K.; AlShabi, M. Impact of electric vehicles on smart grid and future predictions: A survey. Int. J. Model. Simul. 2022, 1–17. [Google Scholar] [CrossRef]
- Li, G.; Boukhatem, L.; Zhao, L.; Wu, J. Direct vehicle-to-vehicle charging strategy in vehicular ad-hoc networks. In Proceedings of the 2018 9th IFIP International Conference on New Technologies, Mobility and Security (NTMS), Paris, France, 26–28 February 2018; pp. 1–5. [Google Scholar]
- El Idrissi, R.N.; Ouassaid, M.; Maaroufi, M. A Constrained Programming-Based Algorithm for Optimal Scheduling of Aggregated EVs Power Demand in Smart Buildings. IEEE Access 2022, 10, 28434–28444. [Google Scholar] [CrossRef]
- Tang, Y.; Chen, Q.; Ning, J.; Wang, Q.; Feng, S.; Li, Y. Hierarchical control strategy for residential demand response considering time-varying aggregated capacity. Int. J. Electr. Power Energy Syst. 2018, 97, 165–173. [Google Scholar] [CrossRef]
- El Idrissi, R.N.; Ouassaid, M.; Maaroufi, M. Collective demand side management in smart grids. In Proceedings of the 2020 5th International Conference on Renewable Energies for Developing Countries (REDEC), Marrakech, Morocco, 29–30 June 2020; pp. 1–6. [Google Scholar]
- El Idrissi, R.N.; Ouassaid, M.; Maaroufi, M. An intelligent demand side management algorithm for smart buildings. In Proceedings of the 2021 12th International Renewable Engineering Conference (IREC), Amman, Jordan, 14–15 April 2021; pp. 1–6. [Google Scholar]
- Gurobi Optimizer. Gurobi Optimizer Description. Available online: https://www.gurobi.com/faqs/mip-for-data-scientists/ (accessed on 1 December 2022).
- Mao, T.; Zhang, X.; Zhou, B. Modeling and solving method for supporting ‘vehicle-to-anything’ EV charging mode. Appl. Sci. 2018, 8, 1048. [Google Scholar] [CrossRef]
- Chen, J.; Zhang, Y.; Li, X.; Sun, B.; Liao, Q.; Tao, Y.; Wang, Z. Strategic integration of vehicle-to-home system with home distributed photovoltaic power generation in Shanghai. Appl. Energy 2020, 263, 114603. [Google Scholar] [CrossRef]










| Case 1: No Integrated PV | Case 2: Integrated PV | |||
|---|---|---|---|---|
| Scenario 1 | Scenario 2 | Scenario 3 | Scenario 4 | Scenario 5 |
| Traditional immediate charging scheme | Uni-CPM scheme | Bi-CPM scheme | Uni-CPM scheme | Bi-CPM scheme |
| Parameter | Value | Parameter | Value |
|---|---|---|---|
| range | [20:00, 11:00] | 0.375 | |
| range | 17:00 | 1 | |
| range | 0.98 | ||
| 0.98 | (kW) | 3.6 | |
| range |
| Scenario | PAR | Highest Peak Demand (kW) | Highest Peak Reduction (%) | Cost ( Cents) | Cost Saving (%) |
|---|---|---|---|---|---|
| 1 | 2.38 | 5491.29 | 23.51 | 385,285 | 6.9 |
| 2 | 2.48 | 5739 | 20 | 391,292 | 5.7 |
| 3 | 3.07 | 7179.41 | - | 413,692 | - |
| Scenario | PAR | Highest Peak Demand (kW) | Cost ( Cents) | PV Consumption Rate (%) |
|---|---|---|---|---|
| 4 | 1.8 | 2443 | 234,273 | 36.9 |
| 5 | 1.77 | 2441 | 230,694 | 36.5 |
Disclaimer/Publisher’s Note: The statements, opinions and data contained in all publications are solely those of the individual author(s) and contributor(s) and not of MDPI and/or the editor(s). MDPI and/or the editor(s) disclaim responsibility for any injury to people or property resulting from any ideas, methods, instructions or products referred to in the content. |
© 2023 by the authors. Licensee MDPI, Basel, Switzerland. This article is an open access article distributed under the terms and conditions of the Creative Commons Attribution (CC BY) license (https://creativecommons.org/licenses/by/4.0/).
Share and Cite
Naji EL idrissi, R.; Ouassaid, M.; Maaroufi, M.; Cabrane, Z.; Kim, J. Optimal Cooperative Power Management Framework for Smart Buildings Using Bidirectional Electric Vehicle Modes. Energies 2023, 16, 2315. https://doi.org/10.3390/en16052315
Naji EL idrissi R, Ouassaid M, Maaroufi M, Cabrane Z, Kim J. Optimal Cooperative Power Management Framework for Smart Buildings Using Bidirectional Electric Vehicle Modes. Energies. 2023; 16(5):2315. https://doi.org/10.3390/en16052315
Chicago/Turabian StyleNaji EL idrissi, Rajaa, Mohammed Ouassaid, Mohamed Maaroufi, Zineb Cabrane, and Jonghoon Kim. 2023. "Optimal Cooperative Power Management Framework for Smart Buildings Using Bidirectional Electric Vehicle Modes" Energies 16, no. 5: 2315. https://doi.org/10.3390/en16052315
APA StyleNaji EL idrissi, R., Ouassaid, M., Maaroufi, M., Cabrane, Z., & Kim, J. (2023). Optimal Cooperative Power Management Framework for Smart Buildings Using Bidirectional Electric Vehicle Modes. Energies, 16(5), 2315. https://doi.org/10.3390/en16052315

