Abstract
The energy feedback system (EFS) is widely accepted to utilize the regenerative braking energy (RBE) in an urban rail traction power supply system (TPSS). However, the sharing relationship of RBE between EFS, traction trains and on-board braking resistors is not clear. In addition, the impact of EFS operation on the sharing of RBE has been rarely studied. This paper proposed a hierarchical operation optimization method for improving the utilization of shared RBE in TPSS through the EFS. An optimizing model for the dynamic start-up voltage threshold of EFS is established, with the objective of minimizing TPSS power consumption. A fast prediction model of train operation information is developed to analyze the steady-state power flow in advance. The optimal solution is searched using a salp swarm algorithm (SSA) on a per second basis. A microsystem of three traction stations and two trains is analyzed. Compared to the conventional constant voltage operation scheme, the optimal solution achieves a maximum additional energy-saving efficiency improvement of 2.44%. Efficient sharing of RBE is identified as the key to achieving energy savings. Regarding the local control part, system stability analysis is verified. Real-time simulation results indicate that the dynamic operating mode of EFS efficiently distributes RBE.
1. Introduction
Recently, significant progress has been made in the utilization of regenerative braking energy in urban rail TPSS [1,2,3]. These achievements include the implementation of practical engineering solutions such as energy feedback systems (EFSs), bidirectional converter devices (BCDs), energy storage systems (ESSs), and on-board braking resistors (OBRs) [4,5]. However, with the continuous increase in electricity consumption due to development, it is essential to deeply consider the operational optimization of urban rail TPSS. Figure 1 shows a typical block diagram of an urban rail TPSS with EFSs. Notably, the EFSs are integrated in parallel with conventional diode rectifier units (RUs) at the traction substation (TS), inverting the DC 1500 V to AC 35 kV power supply. The main substations (MS) are powered by the grid and transform AC 110 kV to AC 35 kV. The energy-saving and cost advantages of the EFS made it widely accepted in the industry [6,7,8]. This paper will primarily focus on the urban rail TPSS with EFS, disregarding friction braking.
Figure 1.
Typical block diagram of the urban rail TPSS with EFS.
According to the statistics, the RBE can reach approximately 35% of traction power consumption. Thus, improving its utilization is an important means for urban rail transit to contribute to the goal of “carbon peaking and carbon neutrality” [9]. EFSs are applied to invert RBE to the AC side, while also stabilizing the DC catenary network voltage. As shown in Figure 1, the trains and TPSS operate independently, with trains running according to the timetable, and the TPSS flowing freely [10]. All EFSs are decentralized in substations after being sited and sized by engineering experience or intelligent algorithms [11,12]. Numerous studies have been conducted on the design of a traction power supply system with an EFS [13,14,15,16], including the capacity and cost optimization of the EFS, transmission loss, and the catenary network voltage fluctuation analysis. However, EFSs face challenges in terms of system control and energy management. Inappropriate start-up voltage thresholds can lead to the frequent triggering of on-board resistors (if set too high) or unbalanced energy sharing between traction trains (if set too low), negatively impacting the RBE utilization [17]. RBE utilization plays an important role in urban rail TPSS energy saving [18]. Hence, it is necessary to find an effective operational optimization method for urban rail TPSS with EFSs, which can allocate the RBE reasonably between trains and traction substations.
To improve energy savings in TPSS, the transformation of traction power supply equipment is often implemented, which can be costly. However, an alternative approach is proposed in [19], which suggests the use of a smart real-time operation control system. This system combines an ESS, power controller system, and real-time software to efficiently capture and reuse the RBE. By optimizing the operating characteristics of the equipment without changing the infrastructure, the cost of energy-saving investment can be significantly improved [20]. Research indicates that the optimization of the operating characteristics of the EFS can greatly enhance the utilization of the RBE [21,22,23,24]. The typical operating characteristics of an inverter in urban rail TPSS were illustrated in [23,24]. It was found that constant voltage control with power limitation is commonly used, but it leads to an unbalanced distribution of the RBE. To solve this issue, a hybrid TPSS integrating a photovoltaic (PV) system and an EFS was proposed in [25], aiming to achieve multi-objective coordinated control using different voltage thresholds. However, during the braking stages, the DC catenary voltage fluctuates significantly. Another study [26] optimized the operating characteristics of an inverter by incorporating virtual resistance into droop control. Simulation results demonstrated that droop control achieves better energy distribution compared to constant control, providing valuable insights for dynamic control of EFS. In our previous works [4,27], we further verified the energy-saving effect of dynamic droop characteristics in urban rail TPSS. However, it was observed that droop control can result in voltage deviations that negatively affect system stability, and it can be challenging to adjust the droop ratio for different metro lines [28].
It should be mentioned that the distributed hierarchical operation optimization methods for modular multilevel converter (MMC) are proposed, which combines control strategies with the optimization model to build energy management systems [29,30]. By using a coordinated multilayer control and load prediction, local controllers can regulate power at the inverter level. This approach enhances the accuracy of the energy system control and facilitates techno-economic energy management in microgrids [31]. In [32], a smart railway station with an energy management system is illustrated. Monte Carlo simulations and the k-means algorithm are utilized to improve the calculation speed. Additionally, the use of intelligent search algorithms and simplified model scenarios is crucial for energy management modeling. To actively manage the sharing of RBE in urban rail TPSS with an EFS, the above correlation analysis can be an effective reference.
Furthermore, there is currently insufficient information integration between the train and the ground operation control center (OCC). While ref. [1] analyzed the impact of optimizing timetables on the RBE, it did not study the flow of the RBE in the TPSS. Ref. [8] suggested that the inverter should work immediately at the braking moment, but it ignored the braking positions outside of the train station. In addition, ref. [17] analyzed the correlation between system energy efficiency and headway time but did not provide a specific operating method for EFS. The mathematical relationships between operation information of the train and RBE are complicated [33]. Train operation information such as speed, current, and traction force are important for analyzing TPSS power flow in advance, which can guide EFS operation and optimize the RBE distribution. Nevertheless, the TPSS operation optimization method based on train-ground information integration has not been investigated. The main contributions of this paper can be summarized as follows:
- (1)
- For operating characteristics of an EFS, an operation method based on a discrete-time dynamic start-up voltage threshold is proposed. The key to achieving energy savings in the TPSS focuses on the efficient sharing of RBE.
- (2)
- A Grey–Markov model is proposed to quickly predict train traction information in a short period, which can analyze the TPSS power flow at a discrete time in advance.
- (3)
- An optimizing model for the dynamic start-up voltage threshold of EFS is established, with the objective of minimizing the TPSS consumption. The steady-state power flow calculation is combined with an intelligent algorithm to search for the solution per second.
- (4)
- A control strategy for EFS is developed based on the integration of train-ground information. This hierarchical operation optimization method for TPSS with an EFS can guide the development of intelligent-green rail transit operations.
The rest of the paper is organized as follows: Section 2 introduces the operating characteristics and optimization model in TPSS with an EFS, which contains the simplification of train kinematics through mathematical prediction. A simplified case analysis is conducted to assess the feasibility of this model. In Section 3, the common main circuit of EFS is introduced, and a hierarchical control method based on steady-state optimization results is proposed. The stability of the control method under dynamic start-up threshold is analyzed. In Section 4, a typical urban rail case based on the three-substation and two-train system is analyzed, which is tested on a digital real-time simulation platform. The energy-saving efficiency is compared between constant voltage control and dynamic voltage control in TPSS with an EFS. Finally, the conclusion and further plans are provided in Section 5.
2. Operating Characteristics Optimization in TPSS with EFS
2.1. Operating Characteristics of EFS
The conventional operating characteristic curve of TPSS with an EFS is shown in Figure 2a. Udi and Idi denote the catenary network voltage and current in traction substation. i denotes the location number of the traction substation. The right droop characteristic denotes the RU, and Ud0 is the no-load voltage of TPSS. For the EFS working in the inverting area, Uref,0 denotes the initial start-up voltage threshold of EFS, Uref,max is the threshold limitation. Uresistor_on is the start-up threshold of OBR.
Figure 2.
(a) The conventional operating characteristic curve of TPSS with EFS; (b) the dynamic operating characteristic curve of TPSS with EFS.
The dynamic operating characteristic curve is shown in Figure 2b. Utref[i] is the dynamic threshold, t is the discrete time, which refers to the per second in this paper. During the dynamic operating mode, the start-up voltage threshold of each EFS dynamically changes at the discrete time. When the traction network voltage exceeds Ud0, it signifies that the RBE is being utilized in the TPSS. However, the RBE will freely flow between the traction trains and TPSS without the engagement of EFS. The dynamic start-up voltage threshold of EFS Utref[i] is proposed to actively influence the allocation of RBE.
2.1.1. Constant Voltage Working Area
Traditionally, as seen by the yellow line in Figure 2a, the EFS will operate in the constant voltage area, when the DC catenary network voltage arrives at Uref,0. Hence, the characteristic curve resembles the voltage source model. It can be expressed as (1):
2.1.2. Dynamic Start-Up Voltage Threshold Working Mode
As seen in the shadowed area of Figure 2b, before the EFS starts, RBE flows freely between the traction trains and the DC catenary network. In order to improve RBE utilization, when the headway time is short, the RBE should be shared among the trains, otherwise, it should be feedback by the EFS [17]. If Uref,0 is higher like curve A to C, the OBR will be easily triggered to waste RBE. Similarly, if Uref,0 is lower like curve A to B, this causes not only a decrease in energy sharing between traction trains but also a rise in energy feedback to the MS.
Clearly, the equivalent circuit of the single rail operation scenario, including traction and braking trains, is shown in Figure 3. Rd is the equivalent inner resistance of RU, ib is the current of RBE, which flows in four directions: ib1 is consumed on the OBR, ib2 is absorbed by traction train, and ib3 and ib4 are fed back to TS1 and TS2, respectively. Rl1,2,3 are the transmission impedance, Utrain1,2 are the voltage of trains. The system actual energy consumption at discrete time PtT_act can be defined as (2):
where PtR is the energy feedback to the MS, and PtT[i] and PtF[i] are the energy consumption of traction substation and the energy saving of EFS, respectively.
Figure 3.
The equivalent circuit of the single rail including traction and braking trains.
The sharing categories of RBE on the traction train, EFS and OBR are summarized in Table 1, and Ud0 and Uresistor_on are fixed. The discrete time dynamic correction coefficient ξt[i] is defined to adjust the start-up voltage threshold of EFS between Ud0 and Uresistor_on see as in (4). This allows for actively managing the sharing of RBE and achieving system energy savings by searching for the lowest PtT_act at all times.
Table 1.
The sharing of RBE on traction train, EFS and OBR.
2.1.3. Constant Power Working Region
As seen the black curve in Figure 2, if the RBE is large enough, the EFS will operate at the maximum power before the OBR is activated. PEFS, max is the capacity limitation of the EFS. The EFS will be protected from over-voltage when the DC catenary network voltage exceeds Uref, max. The voltage remains fixed at Uresistor_on during OBR operating. Hence, the characteristic curve resembles the power source model, which can be expressed as (5). Pac is the active power of the grid side, which can be expressed by the d-axis voltage ed and the d-axis current id as (6).
Neglecting the transmission loss and the impedance of the converter, the DC power Pdc is equal to Pac [26]. PEFS, Max can be controlled by limiting id.
2.2. Operating Characteristics of Trains
The train is prone to being modeled as the time-related power source load. Train operating information is commonly obtained using systems like automatic train supervision (ATS) [34] or the traction calculations method in [4]. However, traditional calculation methods do not allow for immediate updates to train operation information in the case of timetable changes.
2.2.1. The Fast Prediction Model of Train Operation Information
The Grey–Markov (GM) model for train operation information based on the time series is proposed to analyze the power flow in TPSS in advance [35,36], which helps to search for the optimal solution to ξ t[i] at a discrete time. The Grey–Markov model takes as input a train history dataset obtained from ATS, with a time length of T seconds. This dataset is a sliding time window that updates the next new data per second. For the train current at per second, the prediction with residual correction is shown as (7):
where 0t is the real-time recording of train historical data time series collected using ATS, which is shown in (8). I0t is the train historical data at per second, which are the only inputs to the model.
The predicted current of train I0(t+1)* is derived as (9), and the residual correction e0(t+1)* is derived as (10):
where a is the development coefficient, b is the proportion of grey effect, and I0(t+1)*’ is the predicted correction value.
The small error probability p and the posterior error ratio c are calculated to evaluate the prediction accuracy of the Grey–Markov model, as can be seen in (11):
where s1 is the original sequence variance, s2 is the residual sequence variance, is the average of the residual sequence, and P is the conditional probability.
The prediction effect of Grey–Markov model can be determined through the prediction data accuracy standard Table 2. The progress of the GM model for train operation information in TPSS can be seen in Figure 4. H is the length of prediction time, H = tdelay1 + tprediction & optimizing + tdelay2.
Table 2.
The prediction data accuracy standard.
Figure 4.
Flowchart of the fast prediction model in TPSS.
2.2.2. Analysis of Prediction Model Accuracy
Here, the posterior error test method is used to analyze the feasibility of the current prediction [35,36]; the historical train current for a certain period on Guangzhou Metro Line 14 is shown in Figure 5.
Figure 5.
The historical train current for a certain period on Guangzhou Metro Line 14.
A 30 s period is used for the sliding predicted window for I0t (t = 1:30), and the prediction of traction current and braking current is shown in Figure 6. P is the small error probability, which is higher than 0.95. c denotes the posterior error ratio, which is lower than 0.35. Hence, the Grey–Markov model is suitable for quickly predicting the trend of the train operation information at a discrete time.
Figure 6.
(a) The predicted accuracy of traction train current; (b) the predicted accuracy of braking train current.
2.3. Optimization Model for Predicting EFS Dynamic Start-Up Voltage Threshold
2.3.1. Optimization Objective Function
As mentioned above, the PtT_act can be reduced by the utilization of RBE sharing, and the Utref[i] of the EFS affects the sharing of the RBE. The power flow in TPSS with an EFS is analyzed in Figure 7.
Figure 7.
The predicted accuracy of traction current and braking current.
An optimization model for the dynamic startup threshold of the EFS is built for searching the lowest system actual energy consumption WT_act, which can be seen as (12).
where WT is the total energy consumption in TPSS. Wtrac is the actual traction consumption of trains, including action load Wk, auxiliary power Waux, and the RBE of trains Wreg. Wreg-trac is the energy shared by the trains. Wres is the energy consumption in the OBR. WF is the energy saving by the EFS. WR is the energy feedback to the MS. T denotes the discrete time. F() is the optimization objective. X is the optimization variable, which denotes the dynamic start-up threshold of all EFSs at discrete times.
The calculation of Wtrac is shown in (13). To solve the objective function, the constraints are added as shown in (14).
2.3.2. Solving Progress by Salp Swarm Algorithm (SSA)
SSA is a heuristic algorithm that follows a mathematical model of the salp swarm to search for the food source (global optimum PtT_act) by the leaders and followers [37]. We verified that the SSA has faster convergence performance than the particle swarm optimization (PSO) and genetic algorithm (GA) [2], making it suitable for solving large-scale optimization problems. The steady-state calculation of the hybrid AC/DC power flow in urban rail TPSS was summarized in [4,27].
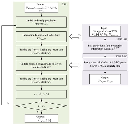
By using SSA, the best fitting position of the food source (optimization variable Utref[i]) is chosen, which is defined as the individual with the best fitness (the lowest actual energy consumption WT_act) among all individuals. The solving flowchart of the EFS dynamic start-up voltage threshold can be seen in Figure 8, and the steps are summarized as Step 1 to Step 4:
Figure 8.
The solving flowchart of EFS dynamic start-up voltage threshold.
- Step 1. The initialization of the salp population. The optimal variable Utref[i] denotes the salp individuals, and the salp swarm is composed of M salp individuals at discrete time t. All individuals are random variables. The initialized population is shown in (15). EFSs are situated in all traction substations. Based on the AC/DC power flow calculation, the individual tref,M with the lowest fitness WT_act in per second is selected as the leader.where i denotes the position of traction substation. T starts at the 1st second.
- Step 2. The position update of the salp population. The movement direction of the slap leader is shown in (16), and the update of the salp followers are shown in (17). Sorting the fitness again, and l = l+1 where FM is food source, l and L are the current and total iterations, respectively, and c1, c2, c3 are shown as (18), where c2 is a random number between 0 and 1.
- Step 3. The update of the optimal food source FM.
- Step 4. Repeat Step 2 and Step 3 until L iterations to search for the optimal Utref,1, and the discrete time dynamic correction coefficient ξt[i] can be confirmed.
3. Hierarchical Operation Control Method of TPSS with EFS
3.1. Principle of Hierarchical Control Based on Train-Ground Information Integration
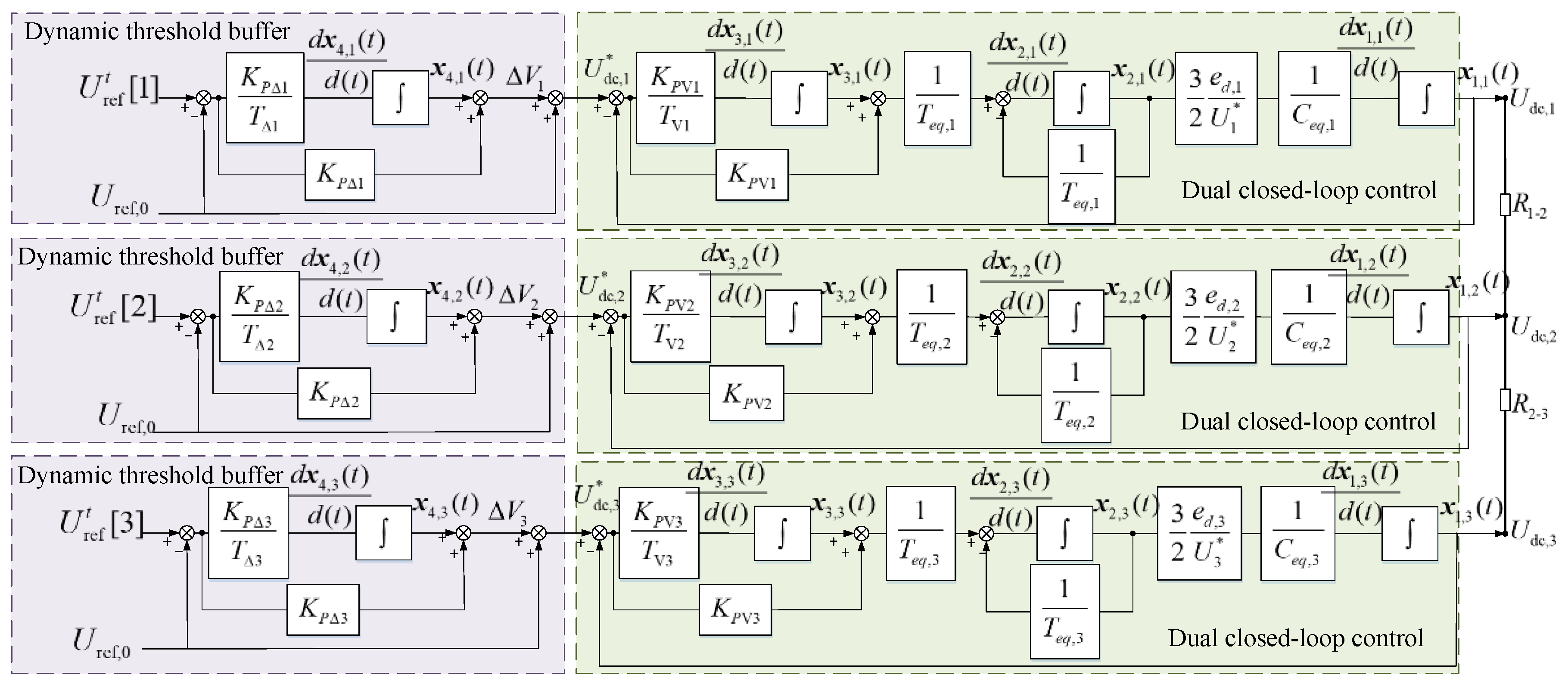
EFS widely adopts a two-level or three-level voltage source converter [17]. A hierarchical operation control method is proposed to improve the utilization of RBE in TPSS, which achieves the train-ground information integration. The system level optimization model predicts the dynamic start-up voltage threshold of the EFS at discrete times firstly, and then, all EFS controllers operate in real-time. The detailed configuration of the hierarchical control method for TPSS with an EFS in Figure 1 is depicted in Figure 9. Where the DC voltage loop and dq current loop continue to use traditional dual closed-loop control [38]. U*dc,i denotes the continuation of the EFS discrete start-up voltage threshold, and the discrete error compensation ΔVi is defined as a buffer between Utref[i] and Uref,0, as shown in (19). KPδi and KIδi are the proportional and integral coefficients of the PI controller, respectively.
where ΔVmin and ΔVmax are the amplitude limiting to avoid transmission noise affecting system stability.
Figure 9.
The detailed control diagram of proposed hierarchical control method.
3.2. System Stability Analysis of Hierarchical Control
The state space model was built to analyze the stability of the system by describing the root-locus under a dynamic start-up voltage threshold of the EFS.
3.2.1. System State Space Model
The conventional dual closed-loop control structure is simplified, the current loop is equivalent to a delay time, GI(s) ≈ (3Teq + 1) – 1 and Teq = 3TI + TV, where TI is the current loop sampling period, TV is the voltage loop sampling period, and Teq is the system sampling period. Ceq is the equivalent capacitance of the EFS in the DC side. A control simulation structure diagram with three traction stations is built in Figure 10. The power supply distance in the metro is short, so the impedance changes during train movement are ignored. Establish the system state space equation as shown in (20). The state variables x(t) can be discretized using the forward Euler method [39], the system state space model can be obtained as follows (21):
where Φ = I+TA, G = TB, J = TD, H = C. A, B, C, and D are the state matrix, input matrix, output matrix, and disturbance matrix. X(t), u(t), w(t), y(t) are the state variables, input variables, disturbance variables, and output variables.
Figure 10.
The control simulation structure diagram with three traction stations.
3.2.2. System Stability Analysis
The system stability of the hierarchical operation control method using the dynamic start-up threshold during the utilization of the RBE is being analyzed based on the root-locus of Formula (21). The case of an urban rail TPSS with three traction substations and two trains is considered, as shown in Figure 11. The system parameters are listed in Table 3. It can be seen from Figure 12 that the closed-loop dominant poles vary as the start-up voltage threshold changes between 1700 V and 1760 V (10 V-steps). Nevertheless, all closed poles are always located within the unit circle of the discrete z-plane. As a result, the hierarchical control system using dynamic start-up threshold is guaranteed.
Figure 11.
The system configuration of hierarchical control with three substations and two trains.
Table 3.
System parameters of simulation platform.
Figure 12.
Close-loop poles when start-up voltage threshold changes from 1700 V to 1760 V.
4. Simulation Verification
4.1. Design of Simulation Platform and System Parameter
Based on the system structure mentioned in Figure 11, a simulation platform was developed to model a system with three substations and two trains. This platform utilizes Speedgoat real-time simulators [40,41] in conjunction with a host computer (HC), as depicted in Figure 13. The HC simulates the ground operation center (OCC), which is responsible for energy management through system-level steady-state optimization and searching for the Utref[i] at discrete time intervals (per second). The Speedgoat simulates a real system that operates the TPSS with three substations and two trains in real-time (with 50 us steps) and communicates with HC via the Ethernet. Additionally, the EFS controller prototype utilizes FPGA/IO (with 1us steps), following the principles of the Shannon sampling theory [42].
Figure 13.
Simulation platform based on Speedgoat real-time simulators and personal computer.
The system parameters of the simulation platform are shown in Table 3. It was adopted based on a real urban rail system in China. Furthermore, the power distance is 6 km. A single train operates for 340 s, with two trains running from the left and right sides according to the timetable. The predicted train current based on the ATS is shown in Figure 14.
Figure 14.
The predicted train current based on the ATS.
4.2. Case Study
4.2.1. The Steady-State Optimizing Solutions
In this subsection, we divide the optimization progress into 340 discrete times for the steady-state power flow calculation based on the predictions of train operation information in Figure 14. The optimal start-up voltage threshold solutions of all EFSs at each discrete time are found using SSA, as shown in Figure 15. When the EFS is not working, the start-up threshold is reset to Uref,0. The steady-state power flow progress at discrete times is analyzed as in Figure 16. Five cases are built in (a)~(d), where energy saving differences are compared between EFS using the dynamic start-up voltage scheme and fixed start-up voltage schemes of 1700 V, 1720 V, 1740 V, and 1760 V, respectively.
Figure 15.
The optimal start-up voltage threshold solutions of all EFSs at each discrete time.

Figure 16.
(a) Comparison between Case1 dynamic scheme and Case2 fixed 1700 V; (b) comparison between Case1 and Case3 fixed 1720 V; (c) comparison between Case1 and Case4 fixed 1740 V; (d) comparison between Case1 and Case5 fixed 1760 V.
Figure 15 shows that the EFS mainly operates during the time periods of 100~125 s, 250~260 s, and 310~330 s. During 175~205 s, the RBE from the right braking train tends to prioritize sharing with the left traction train. This indicates that during periods with a large number of RBE, such as 310~330 s, where adjacent trains cannot fully absorb it, the EFS should actively feedback RBE in advance so that the level of catenary network voltage can be maintained and the waste of RBE by the OBR can be avoided. Otherwise, the operation of the EFS should be delayed, such as 175~205 s, and the RBE should be fully shared between traction trains. Furthermore, the unsuitable 1760 V scheme is eliminated by the SSA.
The steady-state calculation results are shown in Table 4. The values are the average values of five schemes, and they are energy consumption per hour. It can be seen that there is a linear relationship between the fixed start-up voltage threshold and WF, but this does not affect the actual system consumption WT_act. The microsystem with three traction substations and two trains makes it difficult to fully absorb RBE, so the WR is obvious.
Table 4.
Hourly energy results (kWh).
By integrating the discrete results of all schemes, the hourly actual energy consumption WT_act is obtained, as shown in Figure 17. Case1 saves 1.79%, 2.01%, 1.81%, and 2.44% energy compared to Case2, Case3, Case4, and Case5, respectively. The metro operates for 17 h every day in China (6:30–23:30), and with a charge of CNY 0.75 per kWh, an additional CNY 184 thousand can be saved throughout the year. On the other hand, the energy consumption curve from Case2 to Case5 indicates that there is no linear relationship between WT_act and EFS start-up voltage variation. Hence, the dynamic scheme of the EFS can effectively reduce the actual traction energy consumption.
Figure 17.
The comparison of the hourly actual energy consumption among all schemes.
4.2.2. Analysis of Real-Time Simulation Results
In order to verify the effectiveness of the proposed hierarchical operation optimization method, the real-time simulation of three traction substations and two trains in TPSS with an EFS is studied in this subsection. The proposed control method is activated by the catenary network voltage during the simulations. The simulation runs in real-time for 340 s, and the PC denotes the actual OCC to send discrete dynamic startup voltage thresholds Utref[i] to all EFSs in real-time via ethernet communication.
The voltage fluctuation index Ud,i_range means the difference between the smallest catenary network voltage of the traction substation and the highest catenary network voltage of the traction substation.
The real-time simulation of the dynamic start-up threshold scheme and the fixed 1750 V start-up threshold scheme is run, and the transient simulation results of the DC side catenary network voltage of TS1, TS2, and TS3 are analyzed as shown in Figure 18a–c. It can be seen from Figure 18 that the Ud,i_range of the dynamic start-up threshold scheme is smaller than the fixed 1750 V start-up threshold scheme Ud,i_range, and the on-board braking resistors of the train are not activated.
Figure 18.
(a) Ud,1 between dynamic scheme and fixed 1750 V; (b) Ud,2 between dynamic scheme and fixed 1750 V; (c) Ud,3 between dynamic scheme and fixed 1750 V.
Furthermore, the train current flow between the TS1 and TS2 power supply sections has been analyzed, indicating that the system can operate stably. The DC side current Id1,2 of the TS1 and TS2 are shown in Figure 19, where the severe fluctuations that occur during the initial simulation are the charging process of the support capacitor on the EFS and the stabilizing capacitor of the OBR, which does not affect the subsequent simulation results.
Figure 19.
The train current flow between TS1 and TS2 power supply sections.
To analyze the impact of the dynamic starting voltage on RBE sharing, the power flow progress of TS1, TS2, and TS3 is presented in Figure 20a–c. In this case, there are only two trains with a sparse headway time, suggesting that RBE sharing may not be significantly affected by traction train sharing. However, the red circles in Figure 20a indicates a notable phenomenon: the traction power consumption PtT [1] of the discrete dynamic scheme is lower than that of the fixed scheme during the traction mode of 100~120 s. This indicates that the EFS using the dynamic start-up threshold scheme can guide the RBE sharing between traction trains, reduce the traction consumption, and achieve active distribution of the RBE. Another red highlight during the 250~275 s period indicates that when the RBE is high, appropriately reducing the start-up voltage threshold of EFS can improve the energy saving. Figure 20 demonstrates that the EFS dynamic start-up threshold control method can effectively reduce the actual energy consumption WT_act of the system, thereby significantly improving the energy-saving efficiency compared to conventional constant voltage control.
Figure 20.
(a) PtT[1] between dynamic scheme and fixed 1750 V; (b) PtT[2] between dynamic scheme and fixed 1750 V; (c) PtT[3] between dynamic scheme and fixed 1750 V.
5. Conclusions
This paper introduces a hierarchical operation optimization method for regenerative braking energy utilization in urban rail TPSS with EFS, which is beneficial for the intelligent and environmentally friendly urban rail transit operation. To address the issue of improving RBE utilization, a dynamic start-up voltage threshold working mode is added to enhance the controllable operating characteristics of the EFS. Additionally, a fast prediction model of train operation information is developed to analyze the steady-state power flow in TPSS and search for the optimal dynamic start-up voltage threshold in advance. The optimization objective function considers the actual traction power consumption of TPSS. The SSA algorithm is utilized to search for optimal solutions at discrete time intervals. To validate the effectiveness of the proposed method, a real-time transient simulation system with three substations and two trains is utilized. The experimental results confirm the benefits of the distributed hierarchical operation control method. The following conclusions can be summarized from this work:
- By comparing the actual data from Guangzhou Metro, we observed that the predicted data have a posterior error ration of less than 0.35 and a small error probability of higher than 0.95. Therefore, Grey–Markov model exhibits a high quality in predicting short-term trends in train data.
- The hourly actual energy consumption of the fixed 1720 V scheme is 3 kWh higher than the fixed 1740 V scheme, indicating no linear relationship between the start-up voltage threshold of the EFS and energy consumption. It is difficult to fix the start-up voltage scheme by comparing the energy consumption.
- The steady-state results indicate that the dynamic start-up threshold method, compared to the conventional operation method in TPSS with an EFS, can achieve an additional energy-saving efficiency improvement of 2.44%.
- The real-time simulation results indicate that the RBE can be efficiently distributed by the dynamic operating mode of the EFS. This method adjusts the feedback of the RBE or reduces the output of the traction substation based on the load demand of trains in real-time.
In future research plans, this study will be improved in both the system modeling and control objective by using this hierarchical operating control method in urban rail transit. For the system modeling part, more train loads and different timetables on actual metro lines will be considered to demonstrate the excellent energy-saving effect of dynamic operation schemes. The analysis will be conducted on the impact of the predicted results of the model on the utilization of the RBE when encountering sudden load changes. This optimization method can be applied not only in TPSS with an EFS, but also in TPSS with a BCD or ESS. The microsystems of three traction stations and two trains will be further expanded to approach real metro lines. With respect to the control part, the multi-objective coordinate control will be more complex, and the dynamic consensus algorithm will be studied to optimize communication between multiple traction stations.
Author Contributions
Conceptualization, H.Z., J.Z. and L.Z.; methodology, H.Z., J.Z. and L.Z.; software, P.X. and Z.Z.; validation, H.Z. and J.Z.; writing—original draft preparation, H.Z. and J.Z.; writing—review and editing, H.Z., J.Z. and L.Z.; supervision, H.Z., Z.Z. and P.X. All authors have read and agreed to the published version of the manuscript.
Funding
This research was funded by RESEARCH ON THE MECHANISM OF URBAN RAIL POWER SUPPLY SYSTEM from Communication Signal (Changsha) Rail Transit Control Technology Co., Ltd., grant number No. 2019H0845.
Data Availability Statement
The data presented in this study are available on request from the corresponding author.
Acknowledgments
The authors acknowledge the support given by Guangzhou Metro Ltd.
Conflicts of Interest
The authors declare no conflict of interest.
Abbreviations
The following abbreviations are used in the manuscript:
| EFS | Energy |
| RBE | Regenerative |
| TPSS | Traction |
| BCD | Bidirectional |
| OBR | On-Board |
| ESS | Energy |
| RU | Rectifier |
| TS | Traction |
| MS | Main |
| MMC | Modular |
| OCC | Operation |
| HC | Host |
References
- Şengör, İ.; Kılıçkıran, H.; Akdemir, H.; Kekezo, B.; Catalão, J. Energy Management of a Smart Railway Station Considering Regenerative Braking and Stochastic Behavior of ESS and PV Generation. IEEE Trans. Sustain. Energy 2018, 9, 1041–1050. [Google Scholar] [CrossRef]
- Zhang, J.; Liu, W.; Tian, Z.; Qi, H.; Zeng, J.; Yang, Y. Urban Rail Substation Parameter Optimization by Energy Audit and Modified Salp Swarm Algorithm. IEEE Trans. Power Del. 2022, 37, 4968–4978. [Google Scholar] [CrossRef]
- Liu, W.; Zhou, L.; Pan, Z.; Bhatti, A.; Huang, X. Dynamic Diffusion Model of Stray Current in DC Traction Power Supply System. IEEE Trans. Power Del. 2023, 38, 2170–2182. [Google Scholar] [CrossRef]
- Zhang, J.; Liu, W.; Tian, Z.; Zhang, H.; Zeng, J.; Qi, H. Modelling, Simulating and Parameter Designing for Traction Power System with Bidirectional Converter Devices. IET Gener. Transm. Dis. 2022, 16, 110–122. [Google Scholar] [CrossRef]
- Liu, W.; Zhang, J.; Wang, H.; Wu, T.; Lou, Y.; Ye, X. Modified AC/DC Unified Power Flow and Energy-Saving Evaluation for Urban Rail Power Supply System with Energy Feedback Systems. IEEE Trans. Veh. Technol. 2021, 70, 9898–9909. [Google Scholar] [CrossRef]
- Zhou, L.; Liu, W.; Li, S.; Tang, Y.; Pan, Z.; Bhatti, A.A.; Ma, Q. Dynamic Simulation of Rail Potential Considering Rail Skin Effect. Int. J. Elect. Power Energy Syst. 2023, 153, 1280–1293. [Google Scholar] [CrossRef]
- Ghaviha, N.; Campillo, J.; Bohlin, M.; Dahlquist, E. Review of application of energy storage devices in railway transportation. Energy Procedia 2017, 105, 4561–4568. [Google Scholar] [CrossRef]
- Yildiz, A.; Arikan, O.; Keskin, K. Traction Energy Optimization Considering Comfort Parameter: A Case Study in Istanbul Metro Line. Elect. Power. Syst. Res. 2023, 218, 4115–4130. [Google Scholar] [CrossRef]
- Bhagat, S.; Bongiorno, J.; Mariscotti, A. Influence of Infrastructure and Operating Conditions on Energy Performance of DC Transit Systems. Energies 2023, 16, 3975. [Google Scholar] [CrossRef]
- Tian, Z.; Zhao, N.; Hillmansen, S.; Su, S.; Wen, C. Traction Power Substation Load Analysis with Various Train Operating Styles and Substation Fault Modes. Energies 2020, 13, 2788. [Google Scholar] [CrossRef]
- Bae, C.H. A simulation study of installation locations and capacity of regenerative absorption inverters in DC 1500V electric railways system. Simul. Model. Pract. Theory 2009, 17, 829–838. [Google Scholar] [CrossRef]
- Xia, H.; Chen, H.; Yang, Z.; Lin, F.; Wang, B. Optimal Energy Management, Location and Size for Stationary Energy Storage System in a Metro Line Based on Genetic Algorithm. Energies 2015, 8, 11618–11640. [Google Scholar] [CrossRef]
- Jitpaiboon, A.; Kulworawanichpong, T.; Ratniyomchai, T. Energy Saving of a DC Railway System by Applying Inverting Substations. In Proceedings of the 2021 International Conference on Power, Energy and Innovations (ICPEI), Nakhon Ratchasima, Thailand, 20–21 October 2021. [Google Scholar]
- Tian, Z.; Zhang, G.; Zhao, N.; Hillmansen, S.; Tricoli, P.; Roberts, C. Energy Evaluation for DC Railway Systems with Inverting Substations. In Proceedings of the 2018 IEEE International Conference on Electrical Systems for Aircraft, Railway, Ship Propulsion and Road Vehicles & International Transportation Electrification Conference (ESARS-ITEC), Nottingham, UK, 7–9 November 2018. [Google Scholar]
- Li, X.; Pan, Z.; Ma, H.; Zhang, B. Neural Network-Based Subway Regenerative Energy Optimization With Variable Headway Constraints. IEEE Trans. Intell. Transp. Syst. 2023, 24, 9698–9711. [Google Scholar] [CrossRef]
- Tao, X.; Wang, Q.; Chen, M.; Sun, P.; Feng, X. Comprehensive optimization of energy consumption and network voltage stability of freight multi-train operation based on amMOPSO algorithm. IEEE Trans. Transport. Electrific. 2023, 17, 927–938. [Google Scholar] [CrossRef]
- Zhang, J.; Tian, Z.; Liu, W.; Jiang, L.; Zeng, J.; Qi, H.; Yang, Y. Regenerative Braking Energy Utilization Analysis in AC/DC Railway Power Supply System with Energy Feedback Systems. IEEE Trans. Transport. Electrific. 2023, 36, 1–12. [Google Scholar] [CrossRef]
- Sun, X.; Yao, Z.; Dong, C.; Clarke, D. Optimal Control Strategies for Metro Trains to Use the Regenerative Braking Energy: A Speed Profile Adjustment Approach. IEEE Trans. Intell. Transp. Syst. 2023, 24, 5883–5894. [Google Scholar] [CrossRef]
- Richard, G.; Gouttefangeas, R. Recovering Energy from Train Braking for Traction and Grid Use. In Proceedings of the Applied Energy Symposium & Forum: Low Carbon Cities & Urban Energy Joint Conference (WES-CUE 2017), Singapore, 19–21 July 2017. [Google Scholar]
- Cipolletta, G.; Delle Femine, A.; Gallo, D.; Luiso, M.; Landi, C. Design of a Stationary Energy Recovery System in Rail Transport. Energies 2021, 14, 2560. [Google Scholar] [CrossRef]
- Tzeng, Y.; Wu, R.; Chen, N. Electric network solutions of DC transit systems with inverting substations. IEEE Trans. Veh. Technol. 1998, 47, 1405–1412. [Google Scholar] [CrossRef]
- Henning, P.; Fuchs, H.; Roux, A.; Mouton, H. A 1.5-MW seven-cell series-stacked converter as an active power filter and regeneration converter for a DC traction substation. IEEE Trans. Power Electron. 2008, 23, 2230–2236. [Google Scholar] [CrossRef]
- Zhang, G.; Liu, Z.; Wang, L.; Diao, L. A DC traction power supply converter system with very low harmonics for railway vehicles. In Proceedings of the IEEE Vehicle Power and Propulsion Conference, Harbin, China, 3–5 September 2008. [Google Scholar]
- Bae, C.H.; Han, M.S.; Kim, Y.K.; Choi, C.Y.; Jang, S.J. Simulation study of regenerative inverter for DC traction substation. Proc. Int. Conf. Elect. Mach. Syst. 2005, 1, 1452–1456. [Google Scholar]
- Zhang, G.; Tian, Z.; Du, H.; Liu, Z. A Novel Hybrid DC Traction Power Supply System Integrating PV and Reversible Converters. Energies 2018, 11, 1661. [Google Scholar] [CrossRef]
- Zhang, G.; Tian, Z.; Tricoli, P.; Hillmansen, S.; Wang, Y.; Liu, Z. Inverter Operating Characteristics Optimization for DC Traction Power Supply Systems. IEEE Trans. Veh. Technol. 2019, 68, 3400–3410. [Google Scholar] [CrossRef]
- Xie, W.; Ge, T.; Zhang, H.; Li, Z.; Liu, W.; Li, Y. Optimal Siting and Sizing for Inverter Feedback Device Applied in Urban Rail Transit. In Proceedings of the 2020 IEEE Vehicle Power and Propulsion Conference (VPPC), Gijon, Spain, 18 November–16 December 2020. [Google Scholar]
- Lu, X.; Guerrero, J.M.; Sun, K.; Vasquez, J.C. An improved droop control method for dc microgrids based on low bandwidth communication with dc bus voltage restoration and enhanced current sharing accuracy. IEEE Trans. Power Electron. 2014, 29, 1800–1812. [Google Scholar] [CrossRef]
- Meng, L.; Dragicevic, T.; Roldán-Pérez, J. Modeling and sensitivity study of consensus algorithm-based distributed hierarchical control for DC microgrids. IEEE Trans. Smart Grid 2016, 7, 1504–1515. [Google Scholar] [CrossRef]
- Yang, X.; Hu, H.; Ge, Y.; Aatif, S.; He, Z.; Gao, S. An Improved Droop Control Strategy for VSC-Based MVDC Traction Power Supply System. IEEE Trans. Ind. Appl. 2018, 54, 5173–5186. [Google Scholar] [CrossRef]
- Mahmud, K.; Sahoo, A.K.; Ravishankar, J.; Dong, Z. Coordinated Multilayer Control for Energy Management of Grid-Connected AC Microgrids. IEEE Trans. Ind. Appl. 2017, 55, 7071–7081. [Google Scholar] [CrossRef]
- Akbari, S.; Dezaki, H.; Fazel, S. Optimal Clustering-based Operation of Smart Railway Stations Considering Uncertainties of Renewable Energy Sources and Regenerative Braking Energies. Elect. Power. Syst Res. 2022, 213, 6011–6026. [Google Scholar] [CrossRef]
- Yang, X.; Li, X.; Ning, B.; Tang, T. A Survey on Energy-Efficient Train Operation for Urban Rail Transit. IEEE Trans. Intell. Transp. Syst. 2016, 17, 2–13. [Google Scholar] [CrossRef]
- Gu, Q.; Tang, T.; Cao, F.; Song, Y. Energy-Efficient Train Operation in Urban Rail Transit Using Real-Time Traffic Information. IEEE Trans. Intell. Transp. Syst. 2014, 15, 1216–1233. [Google Scholar] [CrossRef]
- Liu, S.; Zhang, J.; Zhang, Z. Lifetime Prediction of Mica Paper Capacitors Based on an Improved Iterative Grey–Markov Chain Model. IEEE J. Emerg. Sel. Top. Power Electron. 2022, 10, 7638–7647. [Google Scholar] [CrossRef]
- Zhu, M.; Ouyang, Q.; Wan, Y.; Wang, Z. Remaining Useful Life Prediction of Lithium-Ion Batteries: A Hybrid Approach of Grey–Markov Chain Model and Improved Gaussian Process. IEEE J. Emerg. Sel. Top. Power Electron. 2023, 11, 143–153. [Google Scholar] [CrossRef]
- Jamaludin, M.N.I.; Tajuddin, M.F.N.; Ahmed, J. An Effective Salp Swarm Based MPPT for Photovoltaic Systems Under Dynamic and Partial Shading Conditions. IEEE Access 2021, 9, 34570–34589. [Google Scholar] [CrossRef]
- Kazerani, Y.; Ye, M.; Quintana, V.H. A novel modeling and control method for three-phase PWM converters. In Proceedings of the 2001 IEEE 32nd Annual Power Electronics Specialists Conference, Vancouver, BC, Canada, 17–21 June 2001; pp. 102–107. [Google Scholar]
- Yang, D.; Wang, X. Unified Modular State-Space Modeling of Grid-Connected Voltage-Source Converters. IEEE Trans. Power Electron. 2020, 35, 9700–9715. [Google Scholar] [CrossRef]
- Delavari, A.; Brunelle, P.; Kamwa, I. Real-time Closed-loop PQ Control of NPC Multi-level Converter Using OPAL-RT and Speedgoat Simulators. In Proceedings of the 2018 IEEE Electrical Power and Energy Conference, Toronto, ON, Canada, 10–11 October 2018. [Google Scholar]
- Albatsh, F.M.; Mekhilef, S.; Ahmad, S.; Mokhlis, H. Fuzzy-Logic-Based UPFC and Laboratory Prototype Validation for Dynamic Power Flow Control in Transmission Lines. IEEE Trans. Ind. Electron. 2017, 64, 9538–9548. [Google Scholar] [CrossRef]
- Wyk, M.A.; Ping, L.; Chen, G. Multivaluedness in Networks: Shannon’s Noisy-Channel Coding Theorem. IEEE Trans. Circuits Syst. II Express Briefs 2021, 68, 3234–3235. [Google Scholar]
Disclaimer/Publisher’s Note: The statements, opinions and data contained in all publications are solely those of the individual author(s) and contributor(s) and not of MDPI and/or the editor(s). MDPI and/or the editor(s) disclaim responsibility for any injury to people or property resulting from any ideas, methods, instructions or products referred to in the content. |
© 2023 by the authors. Licensee MDPI, Basel, Switzerland. This article is an open access article distributed under the terms and conditions of the Creative Commons Attribution (CC BY) license (https://creativecommons.org/licenses/by/4.0/).




















