A Resilient Prosumer Model for Microgrid Communities with High PV Penetration
Abstract
1. Introduction
1.1. Background and Motivation
1.2. Related Works
| References | Objectives | Model | |||
|---|---|---|---|---|---|
| PV and BESS | VSC Type | Load | Grid Connected | ||
| [22] | Load scheduling for a reduced bill | ✓ | Average | Active | ✓ |
| [23] | Load scheduling for a reduced bill | ✓ | Average | Active | ✓ |
| [24] | Increase uptime | ✓ | Average | Mixed 1 | ✕ |
| [25] | Load scheduling for a reduced bill | ✓ | Average | Active | ✓ |
| [26] | Demand and supply balance | ✓ | Detailed | Active | ✕ |
| [27] | Demand and supply balance | ✓ | Detailed | Active | ✕ |
| [28] | Demand and supply balance | ✓ | Detailed | Mixed 1,2 | ✓ |
| [29] | Demand and supply balance | ✓ | Detailed | Mixed 1 | ✕ |
| [30] | Demand and supply balance | ✓ | Average | Mixed 1 | ✓ |
| [31] | Power flow control by day-ahead scheduling | ✓ | Detailed | Mixed 2 | ✓ 3 |
| [32] | System stability by treating BESS thermal constraints | ✓ | Detailed | Active | ✕ |
| [33] | System stability in grid-forming applications | ✓ | Detailed | Mixed 2 | ✓ |
| The proposed method | Energy preservation during low generation periods | ✓ | Average | Mixed 2 | ✓ |
| References | Control Parameters and Features | Disaster Consideration | |||
|---|---|---|---|---|---|
| Voltage/Frequency/ Phase Control | Energy Sharing | Load Shedding | PV Curtailment | ||
| [22] | N/A | ✕ | ✓ | ✓ | ✕ |
| [23] | N/A | ✕ | ✓ | ✓ | ✕ |
| [24] | ✕ | ✕ | ✓ | ✓ | ✕ |
| [25] | N/A | ✓ | ✓ | ✓ | ✕ |
| [26] | ✓ | ✕ | ✓ | ✓ | ✕ |
| [27] | ✓ | ✕ | ✕ | ✕ | ✕ |
| [28] | ✓ | ✕ | ✕ | ✕ | ✕ |
| [29] | ✓ | ✕ | ✕ | ✕ | ✕ |
| [30] | ✓ | ✕ | ✕ | ✕ | ✕ |
| [31] | ✕ | ✕ | ✕ | ✕ | ✕ |
| [32] | ✓ | ✕ | ✕ | ✕ | ✕ |
| [33] | ✓ | ✓ | ✕ | ✕ | ✕ |
| The proposed method | ✓ | ✓ | ✓ | ✓ | ✓ |
1.3. Contributions
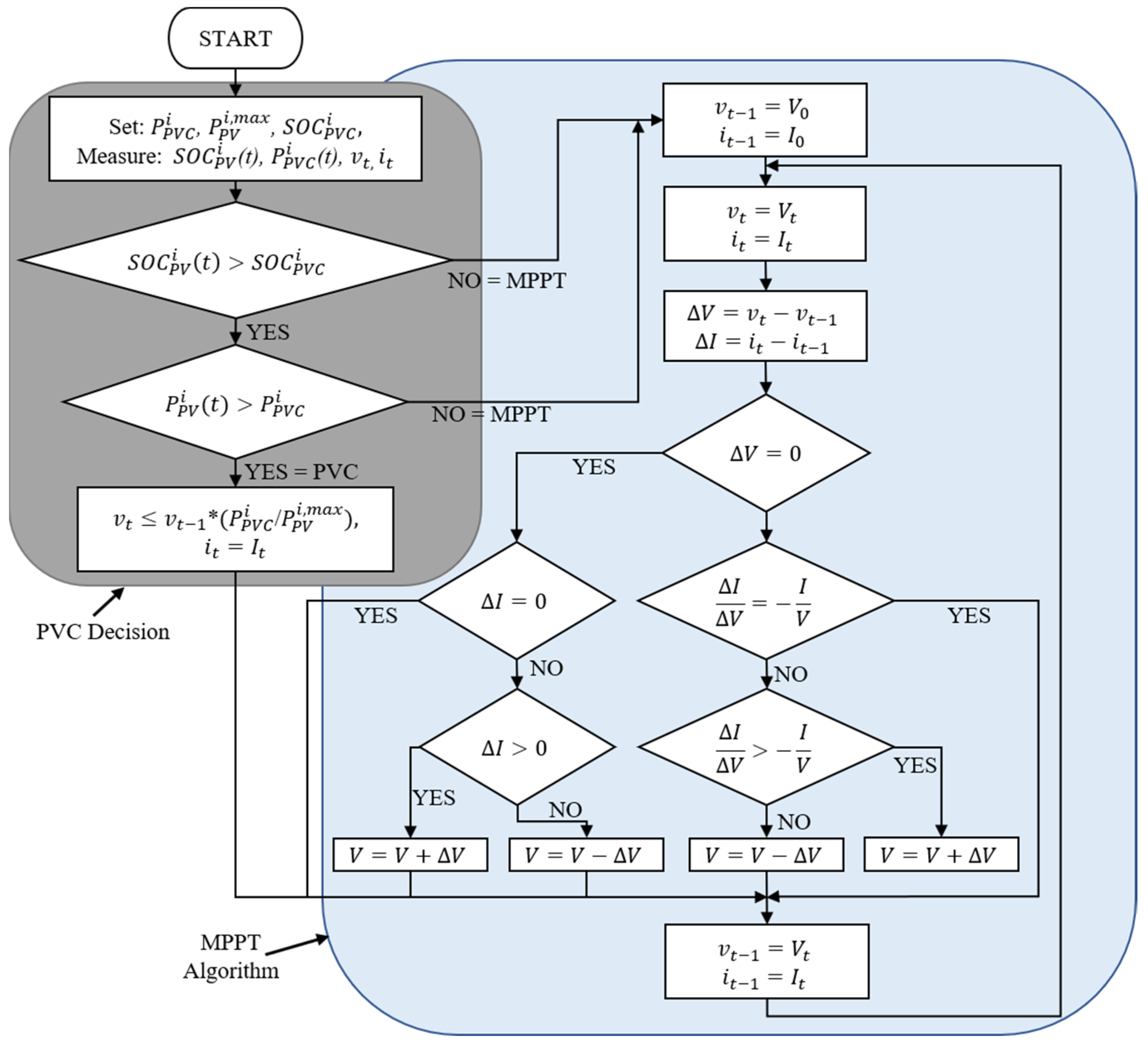
- Development of a prosumer model that includes PV generation, BESS, and electricity load and can flexibly change its mode of operation according to supply and demand conditions. The prosumer model incorporates further characteristic functions to complement its operation that include:
- A PVC function that prevents excess generation;
- DC bus voltage control by using a proportional integrator (PI) controller;
- An improved electricity mixed load model based on actual measurement data using a SOGI-QSG PLL for phase matching;
- System power security by separating critical and non-critical load through the non-critical load shedding (NCLS) function.
- Construction of an EMS simulator that operates in a real-time dynamic environment to coordinate the prosumer components and perform the following functions:
- Flexible load switching (FLS) function where the local generation meets the demand or the demand switches to the external supply from cooperating prosumers during an emergency, within the set BESS limits;
- Real-time monitoring, observation, and an alert warning system for system operation by creating a colour-coding scheme for each operating mode.
1.4. Paper Organization
2. The Prosumer Model and Control Scheme
2.1. The Battery Energy Storage System (BESS)
- i.
- Limitations of the BESS SOC (%):
- ii.
- Upper and lower bounds of DC bus voltage (V):
2.2. The PV System

2.3. The Single-Phase Synchronous Inverter (SSI)
2.4. The Load Model
2.5. The Proposed EMS Simulator
- Normal mode (Green): Under optimum conditions, the control algorithm maintains the battery operating in the normal area. Here, the load demand is satisfied by the PV and BESS power. The prosumer can also supply power to the private line in case of a surplus in its generation. The expression (15) and its generally defined constraints (1), (2), (4), and (12) for the system operation limits apply to this mode.
- PV Curtailment Mode (Blue): However, when the PV output is surplus to the requirements, i.e., when the BESS SOC, > and the PV system’s output, > , PVC function curtails the PV output to avoid system instability. The prosumer operation range can gradually return to the normal mode through the PI controller-enabled PVC function with pre-set parameters. During the PVC mode of operation, the PVC function overrides the MPPT controller. Therefore, expression (15) applies, but the PV and BESS constraints (5)–(7) are emphasized. Emergency L1 Mode (Orange): If the BESS SOC level falls beyond the upper limit value , NCLS mode follows, where switch L opens, the non-critical load is shed, and only the critical load is supported. Therefore, a modified constraint (12) with and the BESS SOC constraint (14) are stressed.
- Emergency L2 Mode (Red): The EMS, through the FLS function, opens switch S below the lower limit value, . In this region, other cooperating prosumers connected to the private line meet the critical load demand. The expressions in (18) and (19) take priority.
- Critical Mode (Brown): The EMS engages the critical mode if the private line disconnects through an outage or lack of supply. The prosumer utilizes the remaining BESS SOC by taking on normal mode operation but with in expression 15 until Emergency L1 mode is restored. However, if the private line reconnects during the critical mode, Emergency L2 mode is instead assumed.
- System failure (Grey): System failure results if there is no PV output and the BESS SOC is depleted beyond the minimum value. For network and prosumer equipment safety, all loads are shed.

3. Simulation and Results
3.1. Simulation Conditions
3.2. Simulation Results
3.3. Results Discussion
4. Limitations of the Study
5. Conclusions
Author Contributions
Funding
Data Availability Statement
Conflicts of Interest
Nomenclature
| Main Symbols | |
| Settling time | |
| Damping ratio | |
| Center frequency | |
| RMS voltage | |
| Phase angle of the load supply AC voltage | |
| The current reference | |
| PV output current | |
| Prosumer number (1, …, NP) | |
| Electric load [kW] of prosumer i at time t, | |
| PV output | |
| BESS charging power | |
| BESS discharging power | |
| Net power from the private line | |
| PV maximum output | |
| BESS discharging maximum output | |
| BESS charging maximum input | |
| DC bus minimum voltage | |
| DC bus voltage | |
| DC bus maximum voltage | |
| PV output voltage | |
| Maximum Power Point Tracking at PVC | |
| BESS minimum SOC | |
| BESS SOC | |
| BESS maximum SOC | |
| Set PVC SOC | |
| Set PVC power | |
| Critical electric load | |
| Non-critical load | |
| Maximum non-critical load | |
Abbreviations
| BESS | Battery Energy Storage System |
| BEMS | Building Energy Management System |
| CEMS | Community Energy Management System |
| DER | Distributed Energy Resources |
| EMS | Energy Management System |
| HEMS | Home Energy Management System |
| NCLS | Non-critical Load shedding |
| PI | Proportional Integrator |
| PLL | Phase Locked Loop |
| PV | Photovoltaic |
| PVC | PV Curtailment |
| QSG | Quadrature Signature Generator |
| SOC | State of Charge |
| SOGI | Second Order Generalized Integrator |
| VSC | Voltage Source Converter |
References
- Elavarasan, R.M.; Shafiullah, G.; Padmanaban, S.; Kumar, N.M.; Annam, A.; Vetrichelvan, A.M.; Mihet-Popa, L.; Holm-Nielsen, J.B. A Comprehensive Review on Renewable Energy Development, Challenges, and Policies of Leading Indian States with an International Perspective. IEEE Access 2020, 8, 74432–74457. [Google Scholar] [CrossRef]
- Rehman, W.U.; Bhatti, A.R.; Awan, A.B.; Sajjad, I.A.; Khan, A.A.; Bo, R.; Haroon, S.S.; Amin, S.; Tlili, I.; Oboreh-Snapps, O. The Penetration of Renewable and Sustainable Energy in Asia: A State-of-the-Art Review on Net-Metering. IEEE Access 2020, 8, 170364–170388. [Google Scholar] [CrossRef]
- Alharbi, F.R.; Csala, D. GCC Countries’ Renewable Energy Penetration and the Progress of Their Energy Sector Projects. IEEE Access 2020, 8, 211986–212002. [Google Scholar] [CrossRef]
- Xu, S.; Xue, Y.; Chang, L. Review of Power System Support Functions for Inverter-Based Distributed Energy Resources- Standards, Control Algorithms, and Trends. IEEE Open J. Power Electron. 2021, 2, 88–105. [Google Scholar] [CrossRef]
- Olivares, D.E.; Mehrizi-Sani, A.; Etemadi, A.H.; Cañizares, C.A.; Iravani, R.; Kazerani, M.; Hajimiragha, A.H.; Gomis-Bellmunt, O.; Saeedifard, M.; Palma-Behnke, R.; et al. Trends in Microgrid Control. IEEE Trans. Smart Grid 2014, 5, 1905–1919. [Google Scholar] [CrossRef]
- Farrokhabadi, M.; Lagos, D.; Wies, R.W.; Paolone, M.; Liserre, M.; Meegahapola, L.; Kabalan, M.; Hajimiragha, A.H.; Peralta, D.; Elizondo, M.A.; et al. Microgrid Stability Definitions, Analysis, and Examples. IEEE Trans. Power Syst. 2020, 35, 13–29. [Google Scholar] [CrossRef]
- Bahaj, A.S.; James, P.A.B. Electrical Minigrids for Development: Lessons from the Field. Proc. IEEE 2019, 107, 1967–1980. [Google Scholar] [CrossRef]
- Kempener, R.; Lavagne, O.; Saygin, D.; Skeer, J.; Vinci, S.; Gielen, D. Off-Grid Renewable Energy Systems: Status and Methodological Issues; The International Renewable Energy Agency (IRENA): Ahbu Dhabi, United Arab Emirates, 2015; pp. 5–10. [Google Scholar]
- Bedawy, A.; Yorino, N.; Mahmoud, K.; Lehtonen, M. An Effective Coordination Strategy for Voltage Regulation in Distribution System Containing High Intermittent Photovoltaic Penetrations. IEEE Access 2021, 9, 117404–117414. [Google Scholar] [CrossRef]
- Yorino, N.; Taenaka, H.; Bedawy, A.; Sasaki, Y.; Zoka, Y. Novel Agent-Based Voltage Control Methods for PV Prosumers Using Nodal Price. Electr. Power Syst. Res. 2022, 213, 108407. [Google Scholar] [CrossRef]
- Sasaki, Y.; Yorino, N.; Zoka, Y.; Wahyudi, F. Robust Stochastic Dynamic Load Dispatch against Uncertainties. IEEE Trans. Smart Grid 2018, 9, 5535–5542. [Google Scholar] [CrossRef]
- Blume, S.W. Interconnected Power Systems. Electric Power System Basics for the Nonelectrical Professional; IEEE Press: Piscataway, NJ, USA, 2016; Volume 2, Chapter 8; pp. 165–186. [Google Scholar] [CrossRef]
- Sasaki, Y.; Tsurumi, T.; Yorino, N.; Zoka, Y.; Beni Rehiara, A. Real-Time Dynamic Economic Load Dispatch Integrated with Renewable Energy Curtailment. J. Int. Counc. Electr. Eng. 2019, 9, 85–92. [Google Scholar] [CrossRef]
- Afzal, S.; Mokhlis, H.; Azil Lllias, H.; Nadzirah Mansor, N.; Shareef, H. State-of-the-Art Review on Power System Resilience and Assessment Techniques. IET Gener. Transm. Distrib. 2020, 14, 6107–6121. [Google Scholar] [CrossRef]
- Mohamed, M.A.; Chen, T.; Su, W.; Jin, T. Proactive Resilience of Power Systems against Natural Disasters: A Literature Review. IEEE Access 2019, 7, 163778–163795. [Google Scholar] [CrossRef]
- Wang, Y.; Chen, C.; Wang, J.; Baldick, R. Research on Resilience of Power Systems under Natural Disasters—A Review. IEEE Trans. Power Syst. 2016, 31, 1604–1613. [Google Scholar] [CrossRef]
- Abbey, C.; Cornforth, D.; Hatziargyriou, N.; Hirose, K.; Kwasinski, A.; Kyriakides, E.; Platt, G.; Reyes, L.; Suryanarayanan, S. Powering through the Storm: Microgrids Operation for More Efficient Disaster Recovery. IEEE Power Energy Mag. 2014, 12, 67–76. [Google Scholar] [CrossRef]
- Hashimoto, J.; Ustun, T.S.; Suzuki, M.; Sugahara, S.; Hasegawa, M.; Otani, K. Advanced Grid Integration Test Platform for Increased Distributed Renewable Energy Penetration in Smart Grids. IEEE Access 2021, 9, 34040–34053. [Google Scholar] [CrossRef]
- Dragicevic, T.; Lu, X.; Vasquez, J.C.; Guerrero, J.M. DC Microgrids—Part I: A Review of Control Strategies and Stabilization Techniques. IEEE Trans. Power Electron 2016, 31, 4876–4891. [Google Scholar] [CrossRef]
- Dragičević, T.; Lu, X.; Vasquez, J.C.; Guerrero, J.M. DC Microgrids—Part II: A Review of Power Architectures, Applications, and Standardization Issues. IEEE Trans. Power Electron 2016, 31, 3528–3549. [Google Scholar] [CrossRef]
- Khodadoost Arani, A.A.; Gharehpetian, G.B.; Abedi, M. Review on Energy Storage Systems Control Methods in Microgrids. Int. J. Electr. Power Energy Syst. 2019, 107, 745–757. [Google Scholar] [CrossRef]
- Rehman, A.U.; Wadud, Z.; Elavarasan, R.M.; Hafeez, G.; Khan, I.; Shafiq, Z.; Alhelou, H.H. An Optimal Power Usage Scheduling in Smart Grid Integrated with Renewable Energy Sources for Energy Management. IEEE Access 2021, 9, 84619–84638. [Google Scholar] [CrossRef]
- Singaravelan, A.; Kowsalya, M.; Ram, J.P.; Gunapriya, B.; Kim, Y.J. Application of Two-Phase Simplex Method (TPSM) for an Efficient Home Energy Management System to Reduce Peak Demand and Consumer Consumption Cost. IEEE Access 2021, 9, 63591–63601. [Google Scholar] [CrossRef]
- Michaelson, D.; Mahmood, H.; Jiang, J. A Predictive Energy Management System Using Pre-Emptive Load Shedding for Islanded Photovoltaic Microgrids. IEEE Trans. Ind. Electron. 2017, 64, 5440–5448. [Google Scholar] [CrossRef]
- Dinh, H.T.; Yun, J.; Kim, D.M.; Lee, K.H.; Kim, D. A Home Energy Management System with Renewable Energy and Energy Storage Utilizing Main Grid and Electricity Selling. IEEE Access 2020, 8, 49436–49450. [Google Scholar] [CrossRef]
- Kumar, P.S.; Chandrasena, R.P.S.; Ramu, V.; Srinivas, G.N.; Babu, K.V.S.M. Energy Management System for Small Scale Hybrid Wind Solar Battery Based Microgrid. IEEE Access 2020, 8, 8336–8345. [Google Scholar] [CrossRef]
- Mathew, P.; Madichetty, S.; Mishra, S. A Multilevel Distributed Hybrid Control Scheme for Islanded DC Microgrids. IEEE Syst J 2019, 13, 4200–4207. [Google Scholar] [CrossRef]
- Ortiz, L.; Orizondo, R.; Águila, A.; González, J.W.; López, G.J.; Isaac, I. Hybrid AC/DC Microgrid Test System Simulation: Grid-Connected Mode. Heliyon 2019, 5, e02862. [Google Scholar] [CrossRef] [PubMed]
- Njoya Motapon, S.; Dessaint, L.A.; Al-Haddad, K. A Comparative Study of Energy Management Schemes for a Fuel-Cell Hybrid Emergency Power System of More-Electric Aircraft. IEEE Trans. Ind. Electron. 2014, 61, 1320–1334. [Google Scholar] [CrossRef]
- Albuquerque, F.L.; Moraes, A.J.; Guimarães, G.C.; Sanhueza, S.M.R.; Vaz, A.R. Photovoltaic Solar System Connected to the Electric Power Grid Operating as Active Power Generator and Reactive Power Compensator. Sol. Energy 2010, 84, 1310–1317. [Google Scholar] [CrossRef]
- Aznavi, S.; Fajri, P.; Asrari, A.; Harirchi, F. Realistic and Intelligent Management of Connected Storage Devices in Future Smart Homes Considering Energy Price Tag. IEEE Trans. Ind. Appl. 2020, 56, 1679–1689. [Google Scholar] [CrossRef]
- Sasaki, Y.; Shimamura, Y.; Yamamoto, Y.; Zoka, Y.; Yorino, N.; Mayaguchi, N. Development of an EMS Simulator for the Purpose of Installation of Photovoltaic Power Generation and Storage Battery in a Customer—Considering Thermal Constraints of Storage Battery. Trans. Inst. Electr. Install. Eng. Jpn. 2019, 39, 41–49. [Google Scholar] [CrossRef]
- Yorino, N.; Sekizaki, S.; Adachi, K.; Sasaki, Y.; Zoka, Y.; Bedawy, A.; Shimizu, T.; Amimoto, K. A Novel Design of Single-Phase Microgrid Based on Non-Interference Core Synchronous Inverters for Power System Stabilization. IET Gener. Transm. Distrib. 2022, 1–15. [Google Scholar] [CrossRef]
- Ciobotaru, M.; Teodorescu, R.; Blaabjerg, F. A New Single-Phase PLL Structure Based on Second Order Generalized Integrator. In Proceedings of the 2006 37th IEEE Power Electronics Specialists Conference, Jeju, Korea, 18–22 June 2006. [Google Scholar] [CrossRef]
- Yang, Y.; Hadjidemetriou, L.; Blaabjerg, F.; Kyriakides, E. Benchmarking of Phase Locked Loop Based Synchronization Techniques for Grid-Connected Inverter Systems. In Proceedings of the 2015 9th International Conference on Power Electronics and ECCE Asia (ICPE-ECCE Asia), Seoul, Korea, 1–5 June 2015; pp. 2167–2174. [Google Scholar] [CrossRef]
- Xu, J.; Qian, H.; Hu, Y.; Bian, S.; Xie, S. Overview of SOGI-Based Single-Phase Phase-Locked Loops for Grid Synchronization under Complex Grid Conditions. IEEE Access 2021, 9, 39275–39291. [Google Scholar] [CrossRef]
- Basic, D. Input Current Interharmonics of Variable-Speed Drives Due to Motor Current Imbalance. IEEE Trans. Power Deliv. 2010, 25, 2797–2806. [Google Scholar] [CrossRef]
- Xin, Z.; Wang, X.; Qin, Z.; Lu, M.; Loh, P.C.; Blaabjerg, F. An Improved Second-Order Generalized Integrator Based Quadrature Signal Generator. IEEE Trans. Power Electron. 2016, 31, 8068–8073. [Google Scholar] [CrossRef]
- Sasaki, Y.; Ueoka, M.; Yorino, N.; Zoka, Y.; Bedawy, A.; Kihembo, M.S. Dynamic Economic Load Dispatch with Emergency Demand Response for Microgrid System Operation. In Proceedings of the 2021 22nd International Middle East Power Systems Conference (MEPCON), Assiut, Egypt, 14–16 December 2021; pp. 497–502. [Google Scholar] [CrossRef]
- Mumbere, K.S.; Sasaki, Y.; Yorino, N.; Zoka, Y.; Bedawy, A.; Tanioka, Y. An Interconnected Prosumer Energy Management System Model for Improved Outage Resilience. In Proceedings of the 2022 IEEE PES/IAS PowerAfrica, Kigali, Rwanda, 22–26 August 2022. [Google Scholar] [CrossRef]
- Samuel, M.K.; Fukuhara, A.; Sasaki, Y.; Zoka, Y.; Yorino, N.; Tanioka, Y. A Novel Energy Management Approach to Networked Microgrids for Disaster Resilience. In Proceedings of the 2021 International Symposium on Devices, Circuits and Systems (ISDCS), Higashihiroshima, Japan, 3–5 March 2021. [Google Scholar] [CrossRef]
- Mumbere, S.K.; Tanioka, Y.; Matsumoto, S.; Sasaki, Y.; Zoka, Y.; Yorino, N. Distributed Control of Islanded Microgrids Based on Battery SOC in Disaster Situations. In Proceedings of the 2020 IEEE PES Innovative Smart Grid Technologies Europe (ISGT-Europe), The Hague, The Netherlands, 26–28 October 2020; pp. 1226–1230. [Google Scholar] [CrossRef]
- Mumbere, S.K.; Fukuhara, A.; Sasaki, Y.; Bedawy, A.; Zoka, Y.; Yorino, N. Development of An Energy Management System Tool for Disaster Resilience in Islanded Microgrid Networks. In Proceedings of the ISCIT 2021: 2021 20th International Symposium on Communications and Information Technologies: Quest for Quality of Life and Smart City, Tottori, Japan, 19–22 October 2021; pp. 97–100. [Google Scholar] [CrossRef]
- Mumbere, K.S.; Sasaki, Y.; Yorino, N.; Fukuhara, A.; Zoka, Y.; Bedawy, A.; Tanioka, Y. Prosumer Control Strategy for A Robust Microgrid Energy Management System. In Proceedings of the 2021 IEEE PES Innovative Smart Grid Technologies Europe: Smart Grids: Toward a Carbon-Free Future, ISGT Europe, Espoo, Finland, 18–21 October 2021. [Google Scholar] [CrossRef]
- Mumbere, S.K.; Tanioka, Y.; Matsumoto, S.; Fukuhara, A.; Sasaki, Y.; Zoka, Y.; Yorino, N. A Novel Energy Management Technique for Shared Solar and Storage Resources in Remote Communities. In Proceedings of the 2020 IEEE PES/IAS PowerAfrica, Nairobi, Kenya, 25–28 August 2020. [Google Scholar] [CrossRef]
- Mumbere, S.K.; Matsumoto, S.; Fukuhara, A.; Bedawy, A.; Sasaki, Y.; Zoka, Y.; Yorino, N.; Tanioka, Y. An Energy Management System for Disaster Resilience in Islanded Microgrid Networks. In Proceedings of the 2021 IEEE PES/IAS PowerAfrica, Nairobi, Kenya, 23–27 August 2021. [Google Scholar] [CrossRef]
- Tanioka, Y.; Sasaki, Y.; Mastumoto, S.; Mumbere, K.S.; Fukuhara, A.; Sekizaki, S.; Yorino, naoto; Zoka, Y. A Study on Power Sharing Control Considering State of Charge of Prosumers Batteries in Local Community. Trans. Inst. Electr. Install. Eng. Jpn. 2021, 41, 19–28. [Google Scholar] [CrossRef]
- Teodorescu, R.; Liserre, M.; Rodríguez, P. Grid Synchronization in Single-Phase Power Converters. Grid Convert. Photovolt. Wind Power Syst. 2010, 29, 43–91. [Google Scholar] [CrossRef]
- Sasaki, Y.; Enomoto, S.; Yorino, N.; Zoka, Y.; Kihembo, M.S. Solar Power Prediction Using Iterative Network Pruning Technique for Microgrid Operation. In Proceedings of the 2021 IEEE PES Innovative Smart Grid Technologies-Asia (ISGT Asia), Brisbane, Australia, 5–8 December 2021. [Google Scholar] [CrossRef]
- Rehiara, A.B.; Yorino, N.; Sasaki, Y.; Zoka, Y. A Novel Adaptive LFC Based on MPC Method. IEEJ Trans. Electr. Electron. Eng. 2019, 14, 1145–1152. [Google Scholar] [CrossRef]
- Wang, W.; Yorino, N.; Sasaki, Y.; Zoka, Y.; Bedawy, A.; Kawauchi, S. A Novel Adaptive Model Predictive Frequency Control Using Unscented Kalman Filter. Electr. Power Syst. Res. 2022, 213, 108721. [Google Scholar] [CrossRef]












| Prosumer | Initial Value [%] | PVC Value [%] | ||
|---|---|---|---|---|
| X | 80 | 80 | 65 | 60 |
| Y | 50 | 80 | 45 | 40 |
| Test Case | Connection Status | Prosumer X | Prosumer Y | ||||
|---|---|---|---|---|---|---|---|
| PVC | NCLS | FLS | PVC | NCLS | FLS | ||
| 1 | Disconnected | ✓ | ✕ | NA | ✓ | ✕ | NA |
| 2 | Disconnected | ✓ | ✓ | NA | ✓ | ✓ | NA |
| 3 | Connected | ✓ | ✕ | ✕ | ✓ | ✕ | ✕ |
| 4 | Connected | ✓ | ✓ | ✕ | ✓ | ✓ | ✕ |
| 5 1 | Connected | ✓ | ✓ | ✓ | ✓ | ✓ | ✓ |
| Test Case | Prosumer | Initial SOC (%) | Final SOC (%) | Result of Simulation |
|---|---|---|---|---|
| 1 | X | 50 | NA | Unstable (day 2) |
| Y | 80 | 46.7 | Stable | |
| 2 | X | 50 | NA | Unstable (day 3) |
| Y | 80 | 52.10 | Stable | |
| 3 | X | 50 | NA | Unstable (day 2) |
| Y | 80 | NA | Unstable (day 2) | |
| 4 | X | 50 | 7.3 | Stable |
| Y | 80 | 38.3 | Stable | |
| 5 1 | X | 50 | 42.7 | Stable |
| Y | 80 | 40 | Stable |
Disclaimer/Publisher’s Note: The statements, opinions and data contained in all publications are solely those of the individual author(s) and contributor(s) and not of MDPI and/or the editor(s). MDPI and/or the editor(s) disclaim responsibility for any injury to people or property resulting from any ideas, methods, instructions or products referred to in the content. |
© 2023 by the authors. Licensee MDPI, Basel, Switzerland. This article is an open access article distributed under the terms and conditions of the Creative Commons Attribution (CC BY) license (https://creativecommons.org/licenses/by/4.0/).
Share and Cite
Mumbere, K.S.; Sasaki, Y.; Yorino, N.; Zoka, Y.; Tanioka, Y.; Bedawy, A. A Resilient Prosumer Model for Microgrid Communities with High PV Penetration. Energies 2023, 16, 621. https://doi.org/10.3390/en16020621
Mumbere KS, Sasaki Y, Yorino N, Zoka Y, Tanioka Y, Bedawy A. A Resilient Prosumer Model for Microgrid Communities with High PV Penetration. Energies. 2023; 16(2):621. https://doi.org/10.3390/en16020621
Chicago/Turabian StyleMumbere, Kihembo Samuel, Yutaka Sasaki, Naoto Yorino, Yoshifumi Zoka, Yoshiki Tanioka, and Ahmed Bedawy. 2023. "A Resilient Prosumer Model for Microgrid Communities with High PV Penetration" Energies 16, no. 2: 621. https://doi.org/10.3390/en16020621
APA StyleMumbere, K. S., Sasaki, Y., Yorino, N., Zoka, Y., Tanioka, Y., & Bedawy, A. (2023). A Resilient Prosumer Model for Microgrid Communities with High PV Penetration. Energies, 16(2), 621. https://doi.org/10.3390/en16020621

