Power Generation Analysis of Terrestrial Ultraviolet-Assisted Solid Oxide Electrolyzer Cell
Abstract
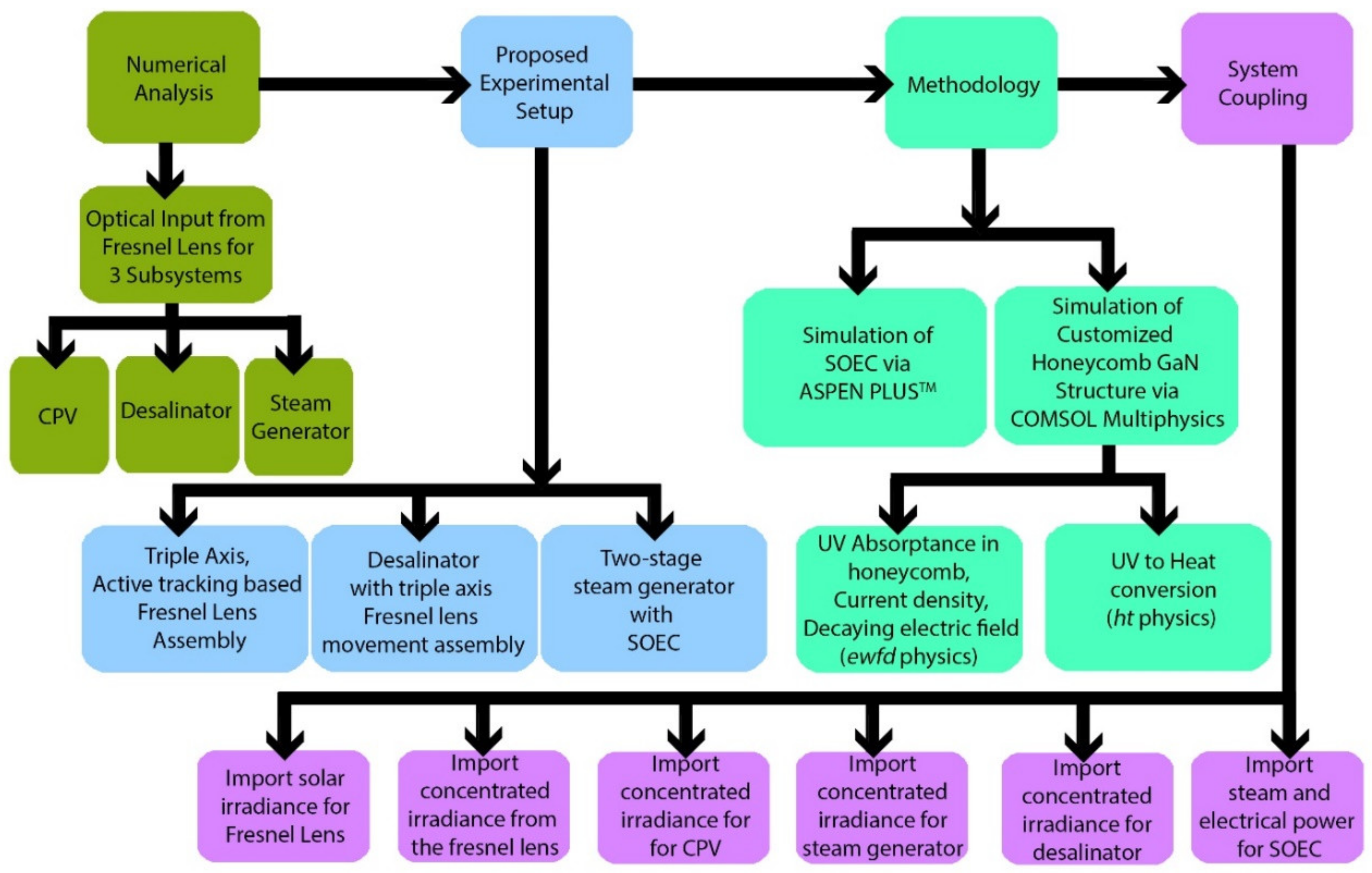
:1. Introduction
2. Methods and Numerical Analysis
- CPV
- Desalinator
- Steam generator
2.1. CPV System Design for Electrical Energy Generation
2.2. Design of the Desalinator for the Generation of Pure Water for the Steam Generator
2.3. Design of the UV Light Entrapment with Honeycomb Structure for the Steam Generator
3. Results
3.1. UV Absorptance Improvement Due to Honeycomb Structure
3.2. Current Density Distribution in the Honeycomb Structure
3.3. Electric Field and Power Dissipation in a Honeycomb Structure
3.4. UV to Heat Conversion
4. Discussions
4.1. Steam Generation, Electrolysis, and Hydrogen Production
4.2. Model Validation
4.3. Cost Analysis of the Proposed System
5. Conclusions
Author Contributions
Funding
Institutional Review Board Statement
Informed Consent Statement
Data Availability Statement
Acknowledgments
Conflicts of Interest
Abbreviations
| UV | Ultraviolet | 
| SOEC | Solid oxide electrolyzer cell | 
| GaN | Gallium nitride | 
| WHO WMO CCAC CPV Slpm YSZ Cp Q (ρCp)eff | World Health Organization World Meteorological Organization Climate and Clean Air Coalition Concentrated photovoltaics Standard liter per minute Yttria-stabilized zirconia Electric field (V/m) Permeability (H/m) Permittivity (F/m) Decaying constant Average intensity (W/m2) Specific heat capacity at constant pressure (J/(kg·K)) Heat source (W/m3) Effective volumetric heat capacity at constant pressure (J/(m3·K)) | 
References
- Sher, F.; Curnick, O.; Azizan, M.T. Sustainable conversion of renewable energy sources. Sustainability 2021, 13, 2940. [Google Scholar] [CrossRef]
- Panchasara, H.; Samrat, N.H.; Islam, N. Greenhouse gas emissions trends and mitigation measures in australian agriculture sector—A review. Agriculture 2021, 11, 85. [Google Scholar] [CrossRef]
- Irshad, M.; Khalid, M.; Rafique, M.; Tabish, A.N.; Shakeel, A.; Siraj, K.; Ghaffar, A.; Raza, R.; Ahsan, M.; Tul Ain, Q.; et al. Electrochemical investigations of bace0.7-xsmxzr0.2y0.1o3-δ sintered at a low sintering temperature as a perovskite electrolyte for it-sofcs. Sustainability 2021, 13, 12595. [Google Scholar] [CrossRef]
- Sokka, L.; Sinkko, T.; Holma, A.; Manninen, K.; Pasanen, K.; Rantala, M.; Leskinen, P. Environmental impacts of the national renewable energy targets—A case study from Finland. Renew. Sustain. Energy Rev. 2016, 59, 1599–1610. [Google Scholar] [CrossRef]
- World Health Organisation. Delivering on Air Quality, Climate Change and Health; World Health Organisation: Geneva, Switzerland, 2016; pp. 1–6. [Google Scholar]
- Gazda-Grzywacz, M.; Winconek, Ł.; Burmistrz, P. Carbon footprint for mercury capture from coal-fired boiler flue gas. Energies 2021, 14, 3844. [Google Scholar] [CrossRef]
- Guo, Y.; Pan, Z.; An, L. Carbon-free sustainable energy technology: Direct ammonia fuel cells. J. Power Sources 2020, 476, 228454. [Google Scholar] [CrossRef]
- Tawalbeh, M.; Al-Othman, A.; Kafiah, F.; Abdelsalam, E.; Almomani, F.; Alkasrawi, M. Environmental impacts of solar photovoltaic systems: A critical review of recent progress and future outlook. Sci. Total Environ. 2021, 759, 143528. [Google Scholar] [CrossRef]
- Daneshpour, R.; Mehrpooya, M. Design and optimization of a combined solar thermophotovoltaic power generation and solid oxide electrolyser for hydrogen production. Energy Convers. Manag. 2018, 176, 274–286. [Google Scholar] [CrossRef]
- Huang, W.; Hu, G.; Tian, C.; Wang, X.; Tu, J.; Cao, Y.; Zhang, K. Nature-inspired salt resistant polypyrrole-wood for highly efficient solar steam generation. Sustain. Energy Fuels 2019, 3, 3000–3008. [Google Scholar] [CrossRef]
- Hosseini, S.E.; Wahid, M.A. Hydrogen from solar energy, a clean energy carrier from a sustainable source of energy. Int. J. Energy Res. 2020, 44, 4110–4131. [Google Scholar] [CrossRef]
- Elgeziry, M.; Hatem, T. Designing a Dual-axis Open-loop solar tracker for CPV applications. In Proceedings of the 47th IEEE Photovoltaic Specialists Conference (PVSC), Calgary, AB, Canada, 15 June–21 August 2020; pp. 1522–1524. [Google Scholar] [CrossRef]
- Häder, D.P.; Barnes, P.W. Comparing the impacts of climate change on the responses and linkages between terrestrial and aquatic ecosystems. Sci. Total Environ. 2019, 682, 239–246. [Google Scholar] [CrossRef]
- Zhu, T.; Li, Q. A novel spectrum allocation method in the photovoltaic-thermochemical hybrid solar system. J. Power Sources 2021, 513, 230541. [Google Scholar] [CrossRef]
- Shahid, H.; Kamran, M.; Mehmood, Z.; Saleem, M.Y.; Mudassar, M.; Haider, K. Implementation of the novel temperature controller and incremental conductance MPPT algorithm for indoor photovoltaic system. Sol. Energy 2018, 163, 235–242. [Google Scholar] [CrossRef]
- Rejeb, O.; Shittu, S.; Ghenai, C.; Li, G.; Zhao, X.; Bettayeb, M. Optimization and performance analysis of a solar concentrated photovoltaic-thermoelectric (CPV-TE) hybrid system. Renew. Energy 2020, 152, 1342–1353. [Google Scholar] [CrossRef]
- Burhan, M.; Shahzad, M.W.; Oh, S.J.; Ng, K.C. A pathway for sustainable conversion of sunlight to hydrogen using proposed compact CPV system. Energy Convers. Manag. 2018, 165, 102–112. [Google Scholar] [CrossRef] [Green Version]
- Zhangyang, X.; Liu, L.; Lv, Z.; Lu, F.; Tian, J. Efficient light trapping in GaN inclined nanorod and nanohole arrays for photocathode applications. Opt. Mater. 2020, 101, 109747. [Google Scholar] [CrossRef]
- Schiller, G.; Lang, M.; Szabo, P.; Monnerie, N.; von Storch, H.; Reinhold, J.; Sundarraj, P. Solar heat integrated solid oxide steam electrolysis for highly efficient hydrogen production. J. Power Sources 2019, 416, 72–78. [Google Scholar] [CrossRef]
- Jagadish, R.; Malar, P. Surface texturing of Cu2ZnSnSe4 thin films for enhanced optical absorbance. Sol. Energy 2020, 201, 387–397. [Google Scholar] [CrossRef]
- Downs, N.; Parisi, A.V.; Galligan, L.; Turner, J.; Amar, A.; King, R.; Ultra, F.; Butler, H. Solar radiation and the uv index: An application of numerical integration, trigonometric functions, online education and the modelling process. Int. J. Res. Educ. Sci. 2016, 2, 179–189. [Google Scholar] [CrossRef] [Green Version]
- Rizescu, D.; Rizescu, C.I.; Alionte, C.G. Researches on the development of an optical system for improving the efficiency of photovoltaic panels. E3S Web Conf. 2020, 180, 02008. [Google Scholar] [CrossRef]
- Pham, T.T.; Vu, N.H.; Shin, S. Novel design of primary optical elements based on a linear fresnel lens for concentrator photovoltaic technology. Energies 2019, 12, 1209. [Google Scholar] [CrossRef] [Green Version]
- Hossain, M.I.; Qarony, W.; Ma, S.; Zeng, L.; Knipp, D.; Tsang, Y.H. Perovskite/Silicon Tandem Solar Cells: From Detailed Balance Limit Calculations to Photon Management. Nano-Micro Lett. 2019, 11, 58. [Google Scholar] [CrossRef] [Green Version]
- Paper, C.; Bombay, T.; Bombay, T. Future Prospects of InGaN/GaN Multiple Quantum Well Solar Cells Research for High Quantum Efficiency and Cost Effectiveness Future Prospects of InGaN/GaN Multiple Quantum Well Solar Cells Research for High Quantum Efficiency and Cost. 2012. Available online: https://www.researchgate.net/publication/263440797_Future_prospects_of_InGaNGaN_Multiple_Quantum_Well_Solar_Cells_Research_for_High_Quantum_Efficiency_and_Cost_effectiveness (accessed on 11 November 2021).
- Wang, Z.; Song, Z.; Yan, Y.; Liu, S.F.; Yang, D. Perovskite—A Perfect Top Cell for Tandem Devices to Break the S–Q Limit. Adv. Sci. 2019, 6, 1801704. [Google Scholar] [CrossRef] [PubMed]
- Nguyen, T.T.; Patel, M.; Kim, S.; Mir, R.A.; Yi, J.; Dao, V.A.; Kim, J. Transparent photovoltaic cells and self-powered photodetectors by TiO2/NiO heterojunction. J. Power Sources 2021, 481, 228865. [Google Scholar] [CrossRef]
- Roghabadi, F.A.; Fumani, N.M.R.; Alidaei, M.; Ahmadi, V.; Sadrameli, S.M. High Power UV-Light Irradiation as a New Method for Defect Passivation in Degraded Perovskite Solar Cells to Recover and Enhance the Performance. Sci. Rep. 2019, 9, 1–11. [Google Scholar] [CrossRef] [PubMed]
- Vágner, P.; Kodým, R.; Bouzek, K. Thermodynamic analysis of high temperature steam and carbon dioxide systems in solid oxide cells. Sustain. Energy Fuels 2019, 3, 2076–2086. [Google Scholar] [CrossRef] [Green Version]
- Xu, H.; Ni, M. High-temperature electrolysis and co-electrolysis. In Power to Fuel; Spazzafumo, G., Ed.; Academic Press: Cambridge, MA, USA, 2021; pp. 51–73. [Google Scholar] [CrossRef]
- O’Brien, J.E.; Hartvigsen, J.L.; Boardman, R.D.; Hartvigsen, J.J.; Larsen, D.; Elangovan, S. A 25 kW high temperature electrolysis facility for flexible hydrogen production and system integration studies. Int. J. Hydrogen Energy 2020, 45, 15796–15804. [Google Scholar] [CrossRef]
- Hosseini, S.E.; Wahid, M.A. Hydrogen production from renewable and sustainable energy resources: Promising green energy carrier for clean development. Renew. Sustain. Energy Rev. 2016, 57, 850–866. [Google Scholar] [CrossRef]








| Design Parameters | Description | 
|---|---|
| Circular solar concentrator lens area with UV pass filter | 0.565 m2 | 
| Maximum electric power | 1.3 kW | 
| Maximum temperature | 70 °C | 
| Focal length | 1.5 m | 
| Spot diameter | 0.0034 m2 | 
| Concentration ratio | 147 | 
| Technical Specifications | Description | 
|---|---|
| Vessel | High-quality copper–nickel alloy | 
| Thermal conductivity | 70 W/mK at 1000 °C | 
| Maximum thermal power | (Honeycomb effect include) | 
| Heat transfer fluids Steam generator | DOWTHERMTM oil (350 °C Max) Molten carbonates (650 °C) | 
| Steam tubes material | SS 304 pressure tubing | 
| Ambient temperature | 25 °C | 
| Dimension | 1 × 1 m2 | 
| Thickness | 1.5 cm | 
| Water flow rate | 0.5 kg/h | 
| Technical Data | Description | 
|---|---|
| Honeycomb material GaN outer axial length GaN inner hole depth | GaN 400 nm 300 nm | 
| Fill factor (FF) | 0.505 | 
| Lattice constant (diagonal length) | 400 nm | 
| Diameter of nanohole (reference diameter) Structure simulated in 5 steps for hole diameter | 256 nm 160 nm to 336 nm | 
| Design Parameters | Description | 
|---|---|
| Circular solar concentrator lens area with UV pass filter | 7 m2 (assembly of 9 lenses, 1 m2 area each) | 
| Minimum temperature | 650 °C | 
| Spot diameter | 0.0063 m2 | 
| Maximum concentration | 1100 | 
| Parameter | Expression | 
|---|---|
| Equilibrium voltage (E) | |
| Cell voltage (Vcell) | |
| Area-specific resistance (ASR) | |
| Current density (i) | |
| Electrical power required (Pstack) | 
| Parameter | Value | Unit | 
|---|---|---|
| Steam generator | ||
| Temperature | 650 | °C | 
| Pressure | 1.5 | Bar | 
| Steam generation rate | 10.4 | Slpm | 
| Thermal power required | 0.50 | kW | 
| SOEC Stack | ||
| Operating temperature | 650 | °C | 
| Operating pressure | 1.5 | Bar | 
| Steam utilization factor | 0.7 | - | 
| Unit cell active area | 100 | cm2 | 
| Number of cells in the stack | 22 | - | 
| Cell voltage | 1.17 | V | 
| Hydrogen production rate | 7.57 | Slpm | 
| Electrical power required | 1.27 | kW | 
| Thermal power required | 0.12 | kW | 
| Equipment Detail | Price (USD) | Number of Units | Total Price (USD) | 
|---|---|---|---|
| In0.33Ga0.67N/Si/InN PV cell | 150 | 385 | 38,500 | 
| Fresnel lens (1 m2) | 250 | 12 | 2400 | 
| Triple-axis active solar tracker assembly | 1000 | 4 | 3000 | 
| SOEC Stack | 800 | 22 | 17,600 | 
| Steam generator | 1500 | 2 | 2000 | 
| GaN honeycomb layer assembly | 1000 | 2 | 1000 | 
| Desalination system | 1000 | 1 | 1000 | 
| UV filter | 500 | 4 | 900 | 
| Integration of equipment | 2000 | 1 | 2000 | 
| Hydrogen storage cost | 2000 | 1 | 5000 | 
| Maintenance cost over 5 years | 10,000 | 1 | 5000 | 
| Running cost over 5 years | 20,000 | 1 | 20,000 | 
| Total cost of equipment | ------ | 436 | 124,350 | 
| Publisher’s Note: MDPI stays neutral with regard to jurisdictional claims in published maps and institutional affiliations. | 
© 2022 by the authors. Licensee MDPI, Basel, Switzerland. This article is an open access article distributed under the terms and conditions of the Creative Commons Attribution (CC BY) license (https://creativecommons.org/licenses/by/4.0/).
Share and Cite
Butt, M.S.; Shahid, H.; Butt, F.A.; Farhat, I.; Sadaf, M.; Raashid, M.; Taha, A. Power Generation Analysis of Terrestrial Ultraviolet-Assisted Solid Oxide Electrolyzer Cell. Energies 2022, 15, 996. https://doi.org/10.3390/en15030996
Butt MS, Shahid H, Butt FA, Farhat I, Sadaf M, Raashid M, Taha A. Power Generation Analysis of Terrestrial Ultraviolet-Assisted Solid Oxide Electrolyzer Cell. Energies. 2022; 15(3):996. https://doi.org/10.3390/en15030996
Chicago/Turabian StyleButt, Muhammad Salim, Hifsa Shahid, Farhan Ahmed Butt, Iqra Farhat, Munazza Sadaf, Muhammad Raashid, and Ahmad Taha. 2022. "Power Generation Analysis of Terrestrial Ultraviolet-Assisted Solid Oxide Electrolyzer Cell" Energies 15, no. 3: 996. https://doi.org/10.3390/en15030996
APA StyleButt, M. S., Shahid, H., Butt, F. A., Farhat, I., Sadaf, M., Raashid, M., & Taha, A. (2022). Power Generation Analysis of Terrestrial Ultraviolet-Assisted Solid Oxide Electrolyzer Cell. Energies, 15(3), 996. https://doi.org/10.3390/en15030996
 
        


 
       