Adaptive Control of Streetlights Using Deep Learning for the Optimization of Energy Consumption during Late Hours
Abstract
:1. Introduction
2. The System’s Design
- Type of light: The advancement in the streetlight system is mainly dependent on the energy consumption by the light source. In order to optimize the overall energy consumption, low power light emitting diode (LED)-based streetlights were selected.
- Traffic volume: Another major parameter to optimize the energy consumption is to control the intensity of the light. For this purpose, this research focused on adjusted the streetlight intensity based on the traffic volume at the experimental side.
2.1. Physical System
2.2. Algorithm Design
3. Prediction Model—Road Traffic Forecasting
3.1. Street Lighting Control
3.1.1. Static Control Approach (SCA)
3.1.2. Smart or Adaptive Control
- Mode 1: No change in the intensity of streetlight: The first condition or mode for the intensity control is when there is no change in the traffic. This condition has two possibilities: either there was no traffic and there is no traffic, or there was traffic flow and there is traffic flow. In both conditions in Mode 1, there is no requirement to change the intensity of the light. If there is no traffic and there was no traffic, then the streetlight will remain off or at their lowest intensity. Similarly, when there is a flow of traffic and there was the same traffic flow, then there is no need to change the intensity of the streetlight. Therefore, this mode will not change the intensity of the streetlight but maintain the already set intensity of the streetlight.
- Mode 2: Change in the intensity of streetlights: The second condition for the intensity control is when there is change in the traffic flow. For a change of traffic flow there are two possibilities: either there was no traffic initially and the camera then detects traffic, or there was traffic flow and at next instance no traffic flow. In both conditions of Mode 2, there is significant analysis required to increase or decrease the streetlight intensity. This mode is thus required to have road traffic measurement for proper functioning. The road traffic measurement is discussed in detail in the upcoming section.
3.2. Road Traffic Measurement
4. Results and Discussion
4.1. Experimental Setup
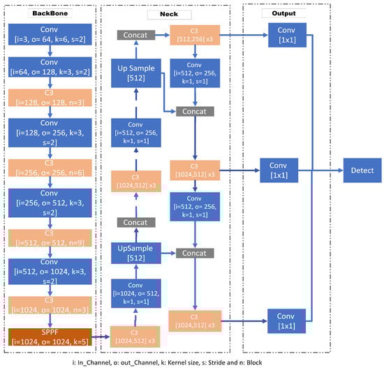
4.1.1. Object Detection Using YOLOv5
4.1.2. Results of the Loss during the Training
4.2. Energy Saving Results
5. Conclusions
6. Patents
Author Contributions
Funding
Institutional Review Board Statement
Acknowledgments
Conflicts of Interest
Abbreviations
| AP | Average Precision |
| CNN | Convolutional Neural Network |
| COCO | Common Objects in Context |
| FN | False Negative |
| FP | False Positive |
| FPS | Frames per Second |
| GPU | Graphics Processing Unit |
| IoU | Intersection over Union |
| mAP | Mean Average Precision |
| YOLO | You Look Only Once |
| UHD | Ultra-High Definition |
| SSUET | Sir Syed University of Engineering and Technology |
| ZU | Ziauddin University |
| ZUFESTM | Ziauddin University Faculty of Engineering Science Technology and Management |
References
- Durrani, A.A.; Khan, I.A.; Ahmad, M.I. Analysis of Electric Power Generation Growth in Pakistan: Falling into the Vicious Cycle of Coal. Eng 2021, 2, 296–311. [Google Scholar] [CrossRef]
- Badgelwar, S.S.; Pande, H.M. Survey on energy efficient smart street light system. In Proceedings of the IEEE 2017 International Conference on I-SMAC (IoT in Social, Mobile, Analytics and Cloud) (I-SMAC), Palladam, India, 10–11 February 2017; pp. 866–869. [Google Scholar]
- Ożadowicz, A.; Grela, J. Energy saving in the street lighting control system—A new approach based on the EN-15232 standard. Energy Effic. 2017, 10, 563–576. [Google Scholar] [CrossRef]
- Northeast Group, LLC. Global Smart Street Lighting & Smart Cities: Market Forecast (2020–2029); Business Wire: Dublin, Ireland, 2020. [Google Scholar]
- Goldstein, B.; Gounaridis, D.; Newell, J.P. The carbon footprint of household energy use in the United States. Proc. Natl. Acad. Sci. USA 2020, 117, 19122–19130. [Google Scholar] [CrossRef] [PubMed]
- Shahzad, K.; Čuček, L.; Sagir, M.; Ali, N.; Rashid, M.I.; Nazir, R.; Nizami, A.S.; Al-Turaif, H.A.; Ismail, I.M.I. An ecological feasibility study for developing sustainable street lighting system. J. Clean. Prod. 2018, 175, 683–695. [Google Scholar] [CrossRef]
- Shahzad, G.; Yang, H.; Ahmad, A.W.; Lee, C. Energy-efficient intelligent street lighting system using traffic-adaptive control. IEEE Sens. J. 2016, 16, 5397–5405. [Google Scholar] [CrossRef]
- Beccali, M.; Bonomolo, M.; Galatioto, A.; Pulvirenti, E. Smart lighting in a historic context: A case study. Manag. Environ. Qual. Int. J. 2017, 28, 282–298. [Google Scholar] [CrossRef]
- Mullner, R.; Riener, A. An energy efficient pedestrian aware Smart Street Lighting system. Int. J. Pervasive Comput. Commun. 2011, 7, 147–161. [Google Scholar] [CrossRef]
- Viswanathan, S.; Momand, S.; Fruten, M.; Alcantar, A. A model for the assessment of energy-efficient smart street lighting—A case study. Energy Effic. 2021, 14, 52. [Google Scholar] [CrossRef]
- Rong, J. The design of intelligent street lighting control system. In Proceedings of the Advanced Materials Research; Trans Tech Publisher: Freienbach, Switzerland, 2013; Volume 671, pp. 2941–2945. [Google Scholar]
- Vitta, P.; Dabasinskas, L.; Tuzikas, A.; Petrulis, A.; Meskauskas, D.; Zukauskas, A. Concept of intelligent solid-state street lighting technology. Elektron. Elektrotechn. 2012, 18, 37–40. [Google Scholar] [CrossRef]
- Andrysiak, T.; Saganowski, Ł.; Kiedrowski, P. Predictive abuse detection for a PLC smart lighting network based on automatically created models of exponential smoothing. Secur. Commun. Netw. 2017, 2017, 7892182. [Google Scholar] [CrossRef] [Green Version]
- Dizon, E.; Pranggono, B. Smart streetlights in Smart City: A case study of Sheffield. J. Ambient. Intell. Humaniz. Comput. 2022, 13, 2045–2060. [Google Scholar] [CrossRef]
- Sánchez Sutil, F.; Cano-Ortega, A. Smart public lighting control and measurement system using LoRa network. Electronics 2020, 9, 124. [Google Scholar] [CrossRef]
- Pizzuti, S.; Annunziato, M.; Moretti, F. Smart street lighting management. Energy Effic. 2013, 6, 607–616. [Google Scholar] [CrossRef]
- Talari, S.; Shafie-Khah, M.; Siano, P.; Loia, V.; Tommasetti, A.; Catalão, J.P. A review of smart cities based on the internet of things concept. Energies 2017, 10, 421. [Google Scholar] [CrossRef]
- Leccese, F. Remote-control system of high efficiency and intelligent street lighting using a ZigBee network of devices and sensors. IEEE Trans. Power Deliv. 2012, 28, 21–28. [Google Scholar] [CrossRef]
- Elejoste, P.; Angulo, I.; Perallos, A.; Chertudi, A.; Zuazola, I.J.G.; Moreno, A.; Azpilicueta, L.; Astrain, J.J.; Falcone, F.; Villadangos, J. An easy to deploy street light control system based on wireless communication and LED technology. Sensors 2013, 13, 6492–6523. [Google Scholar] [CrossRef]
- Tetervenoks, O.; Avotins, A.; Apse-Apsitis, P.; Adrian, L.R.; Vilums, R. Movement Detection Sensor Application for Traffic Direction Monitoring in Smart Street Lighting Systems. In Proceedings of the 2018 IEEE 59th International Scientific Conference on Power and Electrical Engineering of Riga Technical University (RTUCON), Riga, Latvia, 12–13 November 2018; pp. 1–5. [Google Scholar]
- Chinchero, H.F.; Alonso, J.M.; Ortiz T, H. LED lighting systems for smart buildings: A review. IET Smart Cities 2020, 2, 126–134. [Google Scholar] [CrossRef]
- Di Lecce, P.; Mancinelli, A.; Trentini, M.; Rossi, G.; Frascarolo, M. EU-Financed LIFE-Diademe Project: Additional Energy Savings in Street Lighting by Means of IoT Sensors—A Case Study in Italy. In Improving Energy Efficiency in Commercial Buildings and Smart Communities; Springer: Berlin/Heidelberg, Germany, 2020; pp. 95–102. [Google Scholar]
- Marino, F.; Leccese, F.; Pizzuti, S. Adaptive street lighting predictive control. Energy Procedia 2017, 111, 790–799. [Google Scholar] [CrossRef]
- Tähkämö, L.; Räsänen, R.S.; Halonen, L. Life cycle cost comparison of high-pressure sodium and light-emitting diode luminaires in street lighting. Int. J. Life Cycle Assess. 2016, 21, 137–145. [Google Scholar] [CrossRef]
- Khan, A.A.; Farooqui, M.A.; Talha, S.; Iqbal, A. Effects of Inefficient Streetlights on Power Consumption of The Karachi City. LC Int. J. STEM 2020, 1, 32–37. [Google Scholar]
- Bhatti, J.A.; Asif, M.; Hussain, S.; Wasi, S.; Rajab, T. Smart Street Light For Energy Saving Based On Vehicular Traffic Volume. In Proceedings of the 2022 Global Conference on Wireless and Optical Technologies (GCWOT), Malaga, Spain, 14–17 February2022; pp. 1–4. [Google Scholar]
- Cass, S. Nvidia makes it easy to embed AI: The Jetson nano packs a lot of machine-learning power into DIY projects-[Hands on]. IEEE Spectr. 2020, 57, 14–16. [Google Scholar] [CrossRef]
- Lau, S.P.; Merrett, G.V.; Weddell, A.S.; White, N.M. A traffic-aware street lighting scheme for Smart Cities using autonomous networked sensors. Comput. Electr. Eng. 2015, 45, 192–207. [Google Scholar] [CrossRef]
- GitHub.YOLOV5-Master. Available online: https://github.com/ultralytics/yolov5/ (accessed on 22 July 2022).
- Zhang, J.; Fukuda, T.; Yabuki, N. Automatic object removal with obstructed façades completion using semantic segmentation and generative adversarial inpainting. IEEE Access 2021, 9, 117486–117495. [Google Scholar] [CrossRef]












| Label | Image Size | Batch Size | Recall | Precision | mAP 0.5 | mAP 0.5:0.95 |
|---|---|---|---|---|---|---|
| all | 640 × 640 | 16 | 0.98 | 0.987 | 0.959 | 0.756 |
| 5 | 640 × 640 | 16 | 0.978 | 1 | 0.965 | 0.879 |
| Object | Success Result | Car | Motorbike | Bus | Truck | Bicycle |
|---|---|---|---|---|---|---|
| Car | 98.10% | - | - | - | 1 | - |
| Motorbike | 94.84% | - | - | - | - | 2 |
| Bus | 91.72% | - | - | - | - | - |
| Truck | 93.72% | 1 | - | - | - | - |
| Bicycle | 89.93% | - | 2 | - | - | - |
| Parameters | Conventional Method Using Sodium Lights | Conventional Method Using LED Lights | Proposed Approach Using LED Lights |
|---|---|---|---|
| Operational Hours | 12 | 12 | 12 |
| Power Rating (W) | 300 | 140 | 140 |
| Power Consumption (W) | 3600 | 1680 | 1232 |
| Units/Day | 3.6 | 1.68 | 1.23 |
| Units/Year | 1314 | 613 | 449 |
| Price/Year/Light (PKR) | 24,800 | 11,590 | 8830 |
| Percentage of Saving | −113% | 0% | 31.25% |
Publisher’s Note: MDPI stays neutral with regard to jurisdictional claims in published maps and institutional affiliations. |
© 2022 by the authors. Licensee MDPI, Basel, Switzerland. This article is an open access article distributed under the terms and conditions of the Creative Commons Attribution (CC BY) license (https://creativecommons.org/licenses/by/4.0/).
Share and Cite
Asif, M.; Shams, S.; Hussain, S.; Bhatti, J.A.; Rashid, M.; Zeeshan-ul-Haque, M. Adaptive Control of Streetlights Using Deep Learning for the Optimization of Energy Consumption during Late Hours. Energies 2022, 15, 6337. https://doi.org/10.3390/en15176337
Asif M, Shams S, Hussain S, Bhatti JA, Rashid M, Zeeshan-ul-Haque M. Adaptive Control of Streetlights Using Deep Learning for the Optimization of Energy Consumption during Late Hours. Energies. 2022; 15(17):6337. https://doi.org/10.3390/en15176337
Chicago/Turabian StyleAsif, Muhammad, Sarmad Shams, Samreen Hussain, Jawad Ali Bhatti, Munaf Rashid, and Muhammad Zeeshan-ul-Haque. 2022. "Adaptive Control of Streetlights Using Deep Learning for the Optimization of Energy Consumption during Late Hours" Energies 15, no. 17: 6337. https://doi.org/10.3390/en15176337
APA StyleAsif, M., Shams, S., Hussain, S., Bhatti, J. A., Rashid, M., & Zeeshan-ul-Haque, M. (2022). Adaptive Control of Streetlights Using Deep Learning for the Optimization of Energy Consumption during Late Hours. Energies, 15(17), 6337. https://doi.org/10.3390/en15176337

