Rock CT Image Super-Resolution Using Residual Dual-Channel Attention Generative Adversarial Network
Abstract
:1. Introduction
2. Methodology
2.1. Residual Block
2.2. Sub-Pixel Convolution Module
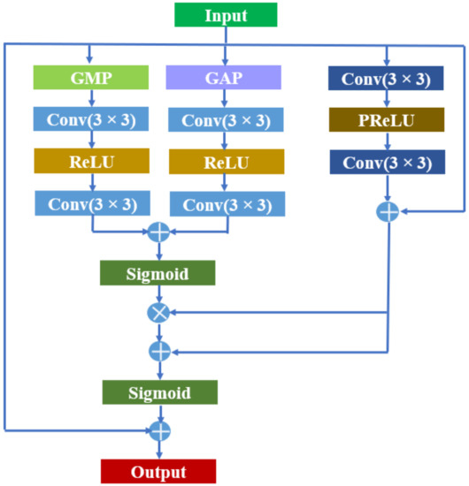
2.3. Channel Attention Mechanism
2.4. Residual Channel Attention Block
2.5. Residual Dual Channel Attention Generative Adversarial Network (RDCA-SRGAN)
2.5.1. Generator of GAN
2.5.2. Discriminator of GAN
2.5.3. Loss Function
3. Experiments
3.1. Experimental Datasets
3.2. Training Setting
3.3. Experimental Results
3.3.1. Quantitative Results
3.3.2. Qualitative Results
4. Discussion and Future Works
5. Conclusions
Author Contributions
Funding
Institutional Review Board Statement
Informed Consent Statement
Data Availability Statement
Acknowledgments
Conflicts of Interest
References
- Coenen, J.; Tchouparova, E.; Jing, X. Measurement parameters and resolution aspects of micro X-ray tomography for advanced core analysis. In Proceedings of the 2004 International Symposium of the Society of Core Analysts, Abu Dhabi, United Arab Emirates, 5–9 October 2004. [Google Scholar]
- Jackson, S.J.; Niu, Y.; Manoorkar, S.; Mostaghimi, P.; Armstrong, R.T. Deep learning of multi-resolution X-ray micro-CT images for multi-scale modelling. arXiv 2021, arXiv:2111.01270. [Google Scholar]
- Zhan, Q.M.; Zhuang, M.W.; Liu, Q.H. A Compact Upwind Flux with More Physical Insight for Wave Propagation in 3-D Poroelastic Media. IEEE Trans. Geosci. Remote Sens. 2018, 56, 5794–5801. [Google Scholar] [CrossRef]
- Andriamihaja, S.; Padmanabhan, E.; Ben-Awuah, J. Characterization of pore systems in carbonate using 3D X-ray computed tomography. Pet. Coal 2016, 58, 507–516. [Google Scholar]
- Cnudde, V.; Boone, M.N. High-resolution X-ray computed tomography in geosciences: A review of the current technology and applications. Earth-Sci. Rev. 2013, 123, 1–17. [Google Scholar] [CrossRef] [Green Version]
- Wang, Y.; Rahman, S.S.; Arns, C.H. Super resolution reconstruction of μ-CT image of rock sample using neighbour embedding algorithm. Phys. A Stat. Mech. Its Appl. 2018, 493, 177–188. [Google Scholar] [CrossRef]
- Dong, C.; Loy, C.C.; He, K.; Tang, X. Accelerating the super-resolution convolutional neural network. In Proceedings of the 2016 European Conference on Computer Vision, Amsterdam, The Netherlands, 11–14 October 2016; pp. 391–407. [Google Scholar]
- Lim, B.; Son, S.; Kim, H.; Nah, S.; Mu Lee, K. Enhanced deep residual networks for single image super-resolution. In Proceedings of the 2017 IEEE Conference on Computer Vision and Pattern Recognition, Honolulu, HI, USA, 21–26 July 2017; pp. 136–144. [Google Scholar]
- Song, H.; Jin, Y.; Cheng, Y. Learning interlaced sparse Sinkhorn matching network for video super-resolution. Pattern Recognit. 2022, 124, 108475. [Google Scholar] [CrossRef]
- Wang, Z.; Zhou, Y.; Xu, R. Seeing the unseen: AIE luminogens for super-resolution imaging. Coord. Chem. Rev. 2022, 451, 214279. [Google Scholar] [CrossRef]
- Wu, W.; Zheng, C. Single image super-resolution using self-similarity and generalized nonlocal mean. In Proceedings of the 2013 IEEE International Conference of IEEE Region, Xi’an, China, 10 October 2013; pp. 1–4. [Google Scholar]
- Dosovitskiy, A.; Brox, T. Generating images with perceptual similarity metrics based on deep networks. In Proceedings of the Advances in Neural Information Processing Systems 29: Annual Conference on Neural Information Processing Systems 2016, Barcelona, Spain, 5–10 December 2016; pp. 658–666. [Google Scholar]
- Wang, T.C.; Liu, M.Y.; Zhu, J.Y.; Tao, A.; Kautz, J.; Catanzaro, B. High-resolution image synthesis and semantic manipulation with conditional gans. In Proceedings of the 2018 IEEE Conference on Computer Vision and Pattern Recognition, Salt Lake City, UT, USA, 18–23 June 2018; pp. 8798–8807. [Google Scholar]
- Timofte, R.; De Smet, V.; Van Gool, L. A+: Adjusted anchored neighborhood regression for fast super-resolution. In Proceedings of the 2014 Asian Conference on Computer Vision, Singapore, 1–5 November 2014; pp. 111–126. [Google Scholar]
- Zhang, Y.; Li, K.; Li, K.; Wang, L.; Zhong, B.; Fu, Y. Image super-resolution using very deep residual channel attention networks. In Proceedings of the 2018 European Conference on Computer Vision, Munich, Germany, 8–14 September 2018; pp. 286–301. [Google Scholar]
- Dong, C.; Loy, C.C.; He, K.; Tang, X. Learning a deep convolutional network for image super-resolution. In Proceedings of the 2014 European Conference on Computer Vision, Zurich, Switzerland, 6–12 September 2014; pp. 184–199. [Google Scholar]
- Guo, Y.; Chen, J.; Wang, J.; Chen, Q.; Cao, J.; Deng, Z.; Xu, Y.; Tan, M. Closed-loop matters: Dual regression networks for single image super-resolution. In Proceedings of the 2020 IEEE/CVF Conference on Computer Vision and Pattern Recognition, Seattle, WA, USA, 13–19 June 2020; pp. 5407–5416. [Google Scholar]
- Maeda, S. Unpaired image super-resolution using pseudo-supervision. In Proceedings of the 2020 IEEE/CVF Conference on Computer Vision and Pattern Recognition, Virtual, 14–19 June 2020; pp. 291–300. [Google Scholar]
- Rad, M.S.; Bozorgtabar, B.; Marti, U.V.; Basler, M.; Ekenel, H.K.; Thiran, J.P. Srobb: Targeted perceptual loss for single image super-resolution. In Proceedings of the 2019 IEEE/CVF International Conference on Computer Vision, Seoul, Korea, 27 October–2 November 2019; pp. 2710–2719. [Google Scholar]
- Wang, Y.; Armstrong, R.T.; Mostaghimi, P. Enhancing resolution of digital rock images with super resolution convolutional neural networks. Pet. Sci. Eng. 2019, 182, 106261. [Google Scholar] [CrossRef] [Green Version]
- Zhou, R.; Susstrunk, S. Kernel modeling super-resolution on real low-resolution images. In Proceedings of the IEEE/CVF International Conference on Computer Vision, Seoul, Korean, 20–26 October 2019; pp. 2433–2443. [Google Scholar]
- Kim, J.; Lee, J.K.; Lee, K.M. Deeply-recursive convolutional network for image super-resolution. In Proceedings of the 2016 IEEE Conference on Computer Vision and Pattern Recognition, Las Vegas, NV, USA, 27–30 June 2016; pp. 1637–1645. [Google Scholar]
- Shi, W.; Caballero, J.; Huszár, F.; Totz, J.; Aitken, A.P.; Bishop, R.; Rueckert, D.; Wang, Z. Real-time single image and video super-resolution using an efficient sub-pixel convolutional neural network. In Proceedings of the 2016 IEEE Conference on Computer Vision and Pattern Recognition, Las Vegas, NV, USA, 27–30 June 2016; pp. 1874–1883. [Google Scholar]
- He, K.; Zhang, X.; Ren, S.; Sun, J. Deep residual learning for image recognition. In Proceedings of the 2016 IEEE Conference on Computer Vision and Pattern Recognition, Las Vegas, NV, USA, 27–30 June 2016; pp. 770–778. [Google Scholar]
- Kim, J.; Lee, J.K.; Lee, K.M. Accurate image super-resolution using very deep convolutional networks. In Proceedings of the 2016 IEEE Conference on Computer Vision and Pattern Recognition, Las Vegas, NV, USA, 27–30 June 2016; pp. 1646–1654. [Google Scholar]
- Demiray, B.Z.; Sit, M.; Demir, I. D-SRGAN: Dem super-resolution with generative adversarial networks. SN Comput. Sci. 2021, 2, 1–11. [Google Scholar] [CrossRef]
- Gu, Y.; Zeng, Z.; Chen, H.; Wei, J.; Zhang, Y.; Chen, B.; Li, Y.; Qin, Y.; Xie, Q.; Jiang, Z. Medsrgan: Medical images super-resolution using generative adversarial networks. Multimed. Tools Appl. 2020, 79, 29–30. [Google Scholar] [CrossRef]
- Gupta, R.; Sharma, A.; Kumar, A. Super-resolution using gans for medical imaging. Procedia Comput. Sci. 2020, 173, 28–35. [Google Scholar] [CrossRef]
- He, X.; Lei, Y.; Fu, Y.; Mao, H.; Curran, W.J.; Liu, T.; Yang, X. Super-resolution magnetic resonance imaging reconstruction using deep attention networks. In Proceedings of the SPIE—The International Society for Optical Engineering, Houston, TX, USA, 10 March 2020; Volume 90. [Google Scholar]
- Ledig, C.; Theis, L.; Huszár, F.; Caballero, J.; Cunningham, A.; Acosta, A.; Aitken, A.; Tejani, A.; Totz, J.; Wang, Z.; et al. Photo-realistic single image super-resolution using a generative adversarial network. In Proceedings of the 2017 IEEE Conference on Computer Vision and Pattern Recognition, Honolulu, HI, USA, 21–26 July 2017; pp. 4681–4690. [Google Scholar]
- Li, J.C.; Pei, Z.H.; Zeng, T.Y. From beginner to master: A survey for deep learning-based single-image super-resolution. arXiv 2021, arXiv:2109.14335. [Google Scholar]
- Shahsavari, A.; Ranjbari, S.; Khatibi, T. Proposing a novel cascade ensemble super resolution generative adversarial network (CESR-GAN) method for the reconstruction of super-resolution skin lesion images. Inform. Med. Unlocked 2021, 24, 100628. [Google Scholar] [CrossRef]
- Xu, M.; Wang, Z.; Zhu, J.; Jia, X.; Jia, S. Multi-Attention Generative Adversarial Network for Remote Sensing Image Super-Resolution. arXiv 2021, arXiv:2107.06536. [Google Scholar]
- Goodfellow, I.; Pouget-Abadie, J.; Mirza, M.; Xu, B.; Warde-Farley, D.; Ozair, S.; Courville, A.; Bengio, Y. Generative adversarial nets. In Proceedings of the Neural Information Processing Systems, Montreal, QC, Canada, 8–11 December 2014. [Google Scholar]
- Wang, X.; Yu, K.; Wu, S. ESRGAN: Enhanced Super-Resolution Generative Adversarial Networks. In Proceedings of the 2018 European Conference on Computer Vision, Munich, Germany, 8–14 September 2018; pp. 63–79. [Google Scholar]
- You, C.; Li, G.; Zhang, Y.; Zhang, X.; Shan, H.; Li, M.; Ju, S.; Zhao, Z.; Zhang, Z.; Cong, W.; et al. CT super-resolution GAN constrained by the identical, residual, and cycle learning ensemble (GAN-CIRCLE). IEEE Trans. Med. Imaging 2018, 39, 188–203. [Google Scholar] [CrossRef] [Green Version]
- Tai, Y.; Yang, J.; Liu, X.M. Image super-resolution via deep recursive residual network. In Proceedings of the 2017 IEEE Conference on Computer Vision and Pattern Recognition, Honolulu, HI, USA, USA, 21–26 July 2017; pp. 2790–2798. [Google Scholar]
- Bultreys, T.; Van Hoorebeke, L.; Cnudde, V. Multi-scale, micro-computed tomography-based pore network models to simulate drainage in heterogeneous rocks. Adv. Water Resour. 2015, 78, 36–49. [Google Scholar] [CrossRef]
- Wang, Y.D.; Armstrong, R.T.; Mostaghimi, P. Boosting resolution and recovering texture of 2D and 3D micro-CT images with deep learning. Water Resour. Res. 2020, 56, e2019WR026052. [Google Scholar] [CrossRef] [Green Version]
- Shan, L.; Bai, X.; Liu, C.; Feng, Y.; Liu, Y.; Qi, Y. Super-resolution reconstruction of digital rock CT images based on residual attention mechanism. Adv. Geo-Energy Res. 2022, 6, 157–168. [Google Scholar] [CrossRef]
- Qiu, Y.; Wang, R.; Tao, D.; Cheng, J. Embedded block residual network: A recursive restoration model for single-image super-resolution. In Proceedings of the 2019 IEEE/CVF International Conference on Computer Vision, Seoul, Kerean, 27 October–2 November 2019; pp. 4180–4189. [Google Scholar]
- Niu, B.; Wen, W.; Ren, W.; Zhang, X.; Yang, L.; Wang, S.; Zhang, K.; Cao, X.; Shen, H. Single image super-resolution via a holistic attention network. In Proceedings of the 2020 European Conference on Computer Vision, Glasgow, UK, 23–28 August 2020. [Google Scholar]
- Hu, J.; Shen, L.; Sun, G. Squeeze-and-excitation networks. In Proceedings of the 2018 IEEE Conference on Computer Vision and Pattern Recognition, Salt Lake City, UT, USA, 18–22 June 2018; pp. 7132–7141. [Google Scholar]
- Fu, J.; Liu, J.; Tian, H. Dual attention network for scene segmentation. In Proceedings of the 2019 IEEE/CVF Conference on Computer Vision and Pattern Recognition, Los Angeles, CA, USA, 15–21 June 2019; pp. 3146–3154. [Google Scholar]
- Wang, Y.D.; Armstrong, R.T.; Mostaghimi, P.A. Diverse Super Resolution Dataset of Digital Rocks (DeepRock-SR): Sandstone, Carbonate, and Coal; National Science Foundation: Alexandria, VA, USA, 2019. [Google Scholar]
- Li, J.; Fang, F.; Mei, K.; Zhang, G. Multi-scale residual network for image super-resolution. In Proceedings of the 2018 European Conference on Computer Vision, Munich, Germany, 8–14 September 2018; pp. 517–532. [Google Scholar]
- Zhang, K.; Gu, S.; Timofte, R. Ntire 2020 challenge on perceptual extreme super-resolution: Methods and results. In Proceedings of the IEEE/CVF Conference on Computer Vision and Pattern Recognition Workshops, Seattle, WA, USA, 14–19 June 2020; pp. 492–493. [Google Scholar]
- Zhu, J.Y.; Park, T.; Isola, P.; Efros, A.A. Unpaired image-to-image translation using cycle-consistent adversarial networks. In Proceedings of the 2017 IEEE International Conference on Computer Vision, Venice, Italy, 22–29 October 2017; pp. 2223–2232. [Google Scholar]
- Chen, H.; He, X.; Teng, Q.; Sheriff, R.E.; Feng, J.; Xiong, S. Super-resolution of real-world rock microcomputed tomography images using cycle-consistent generative adversarial networks. Phys. Rev. E 2020, 101, 023305. [Google Scholar] [CrossRef]
- Wang, Y.D.; Shabaninejad, M.; Armstrong, R.T.; Mostaghimi, P. Physical accuracy of deep neural networks for 2d and 3d multi-mineral segmentation of rock micro-CT images. arXiv 2020, arXiv:2002.05322. [Google Scholar] [CrossRef]
- Wang, Y.D.; Chung, T.; Armstrong, R.T.; McClure, J.; Ramstad, T.; Mostaghimi, P. Accelerated computation of relative permeability by coupled morphological and direct multiphase flow simulation. J. Comput. Phys. 2020, 401, 108966. [Google Scholar] [CrossRef]
- Wang, Y.D.; Chung, T.; Armstrong, R.T.; McClure, J.E.; Mostaghimi, P. Computations of permeability of large rock images by dual grid domain decomposition. Adv. Water Resour. 2019, 126, 1–14. [Google Scholar] [CrossRef]
- Wang, Y.D.; Blunt, M.J.; Armstrong, R.T.; Mostaghimi, P. Deep learning in pore scale imaging and modeling. Earth-Sci. Rev. 2021, 215, 103555. [Google Scholar] [CrossRef]














| Dataset Parameters | Crop Size | 96 × 96 |
|---|---|---|
| Model parameters | Kernel size in generator | 3 × 3 |
| Kernel size in discriminator | 3 × 3 | |
| Activation function in generator | ReLU | |
| Activation function in discriminator | Leaky ReLU | |
| Number of middle channels | 64 | |
| Number of RDCAB units | 16 | |
| Learning parameters | Training epochs | 80 |
| Initial learning rate | 10−4 |
| Algorithm | Scale | Average PSNR | Average SSIM |
|---|---|---|---|
| SRCNN (2014) | 2 | 32.90 | 0.791 |
| 4 | 31.27 | 0.790 | |
| 8 | 28.32 | 0.730 | |
| A+ (2014) | 2 | 32.49 | 0.827 |
| 4 | 31.45 | 0.809 | |
| 8 | 28.74 | 0.797 | |
| FSRCNN (2016) | 2 | 33.25 | 0.800 |
| 4 | 31.50 | 0.792 | |
| 8 | 28.40 | 0.732 | |
| VDSR (2016) | 2 | 33.72 | 0.828 |
| 4 | 32.13 | 0.814 | |
| 8 | 28.71 | 0.748 | |
| DRRN (2017) | 2 | 33.82 | 0.831 |
| 4 | 32.33 | 0.822 | |
| 8 | 28.91 | 0.750 | |
| SRGAN (2017) | 2 | 34.11 | 0.895 |
| 4 | 32.42 | 0.862 | |
| 8 | 29.25 | 0.804 | |
| EDSR (2017) | 2 | 34.47 | 0.863 |
| 4 | 32.98 | 0.849 | |
| 8 | 29.57 | 0.766 | |
| RCAN (2018) | 2 | 34.46 | 0.888 |
| 4 | 33.11 | 0.854 | |
| 8 | 29.68 | 0.775 | |
| ESRGAN (2018) | 2 | 34.46 | 0.900 |
| 4 | 32.50 | 0.879 | |
| 8 | 29.32 | 0.829 | |
| RDCA-SRGAN (Ours) | 2 | 34.30 | 0.914 |
| 4 | 32.94 | 0.906 | |
| 8 | 29.43 | 0.866 |
Publisher’s Note: MDPI stays neutral with regard to jurisdictional claims in published maps and institutional affiliations. |
© 2022 by the authors. Licensee MDPI, Basel, Switzerland. This article is an open access article distributed under the terms and conditions of the Creative Commons Attribution (CC BY) license (https://creativecommons.org/licenses/by/4.0/).
Share and Cite
Shan, L.; Liu, C.; Liu, Y.; Kong, W.; Hei, X. Rock CT Image Super-Resolution Using Residual Dual-Channel Attention Generative Adversarial Network. Energies 2022, 15, 5115. https://doi.org/10.3390/en15145115
Shan L, Liu C, Liu Y, Kong W, Hei X. Rock CT Image Super-Resolution Using Residual Dual-Channel Attention Generative Adversarial Network. Energies. 2022; 15(14):5115. https://doi.org/10.3390/en15145115
Chicago/Turabian StyleShan, Liqun, Chengqian Liu, Yanchang Liu, Weifang Kong, and Xiali Hei. 2022. "Rock CT Image Super-Resolution Using Residual Dual-Channel Attention Generative Adversarial Network" Energies 15, no. 14: 5115. https://doi.org/10.3390/en15145115
APA StyleShan, L., Liu, C., Liu, Y., Kong, W., & Hei, X. (2022). Rock CT Image Super-Resolution Using Residual Dual-Channel Attention Generative Adversarial Network. Energies, 15(14), 5115. https://doi.org/10.3390/en15145115

