A Comprehensive Signal-Based Fault Diagnosis Method for Lithium-Ion Batteries in Electric Vehicles
Abstract
1. Introduction
- (1)
- High computing capability for precise mechanism modeling and signal filtering is required, which is difficult for practical implementation of model-based fault diagnosis methods by current BMS hardware;
- (2)
- Besides, corresponding information contained in data records related to some subtle precursory abnormal signals, and the impact of inconsistency on the fault detection should be separate away to enhance the robustness of the diagnosis method;
- (3)
- Moreover, the adaptivity of the fault threshold should be considered to make the method reliable to different extents of abnormal performance observed in the sensor signals;
- (4)
- Finally, considering the large environmental noise, inefficiently placed temperature sensors in reality, and the hysteresis characteristics of temperature signal records, electric signals are technically preferable in practical application, but traditional battery fault diagnosis methods based on voltage signals are hardly available to identify the detailed abnormal performance;
- (1)
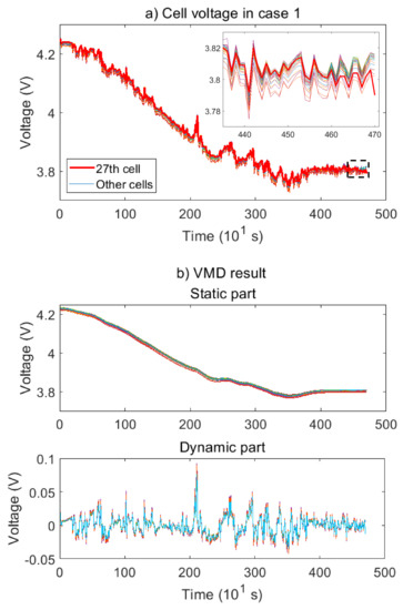
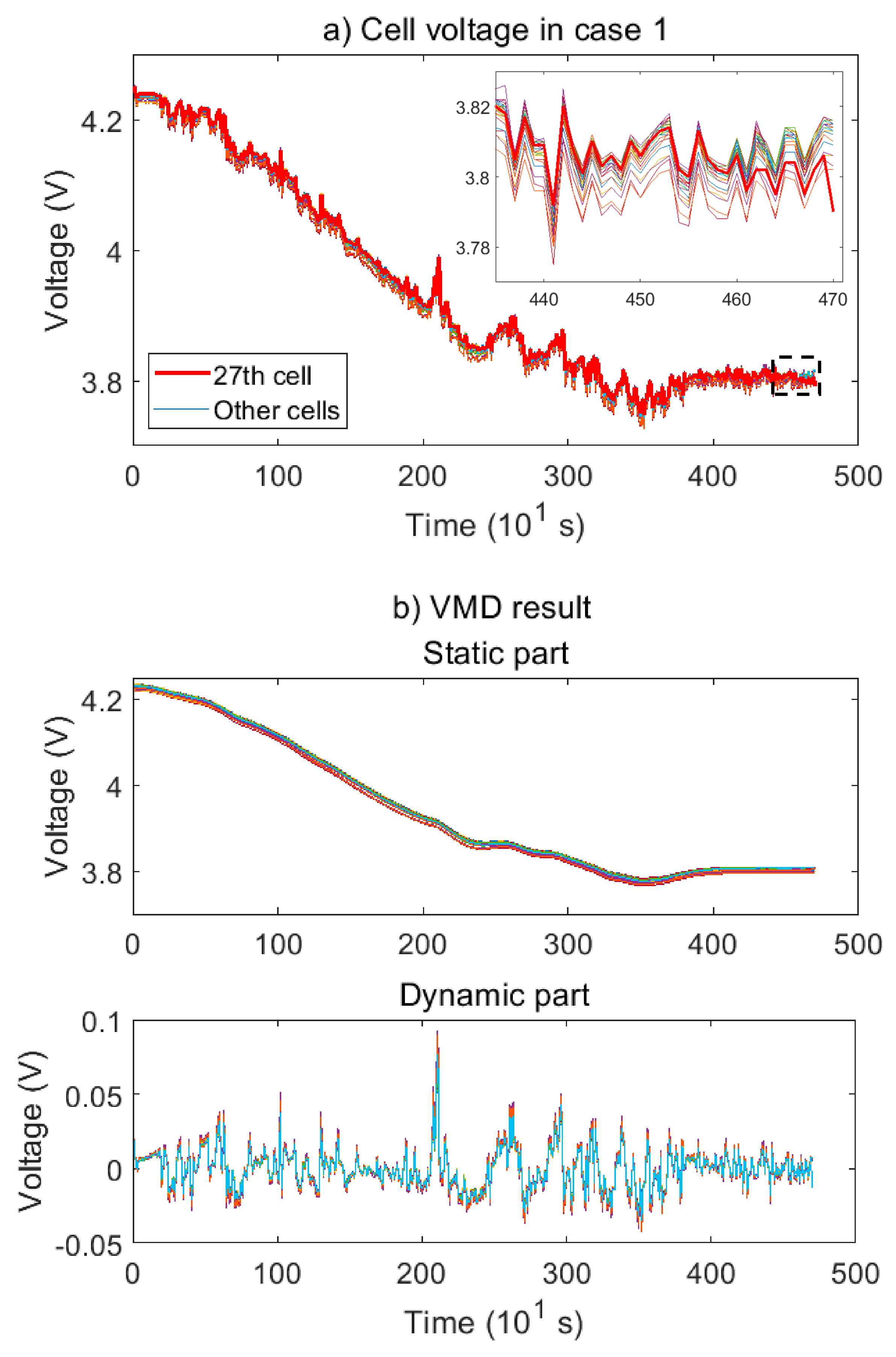
- Considering the excitations composed of various frequency components, some electrochemical behaviors can be prominently analyzed to illustrate the dynamic outputs of lithium-ion batteries mainly in the high frequency range, for there are small time constants of the response related to polarization, whereas the states of battery cells can be estimated by measuring in the low frequency range, as well as the diffusion process. Variational mode decomposition (VMD) algorithm is utilized to find out the components of voltage signals that are strongly associated with either the local response to external excitations, or long-term variation tendencies of battery states. In this way, corresponding functions will be realized on signal components in different frequency ranges. To our best knowledge, using VMD in signal analysis can attain some satisfying performance [30], compared with using other signal process methods such as empirical mode decomposition [23] that suffers from end effect and mode mixing, and wavelet decomposition [31] of which the wavelet basis becomes hard to determine, due to coupled performances and occurrence of different types of faults;
- (2)
- Influenced by multiple external factors, it is hard to make robust judgments on abnormal signals by directly employing methods on raw signal data. Therefore, a generalized dimensionless indicator (GDI) extraction formula with moving-window observation is proposed to reduce the impact of the quality and the quantity of training data, and to effectively balance the sensitivity and stability of the signal features depending on the applied situation. Extensive interpretability of the GDI formula with reasonable physical significance will be validated within a list of effective signal features in existing literatures;
- (3)
- As both short daily data and a considerable amount of historical data are likely to be used to determine a specific threshold, the clustering algorithm, as one of the unsupervised learning methods for effective anomaly detection, is utilized to find out the existing outliers in two kinds of sequences of proposed features extracted from a flexible number of training samples. The validation is made upon the battery pack data derived from the real-world thermal runaway cases, and the name of battery/EV manufacturers cannot be revealed due to their regulations related to data confidentiality, thus photos of BMS or burned ruins unavailable;
- (4)
- To illustrate the feasibility of identifying some specific abnormal patterns in the moving-window observed voltage signals, three case studies with preferably selected parameters of the proposed formula are presented, and the time-priority weight is considered over multiple voltage segments in the quantified anomaly evaluation procedure for a definitive diagnosis report.
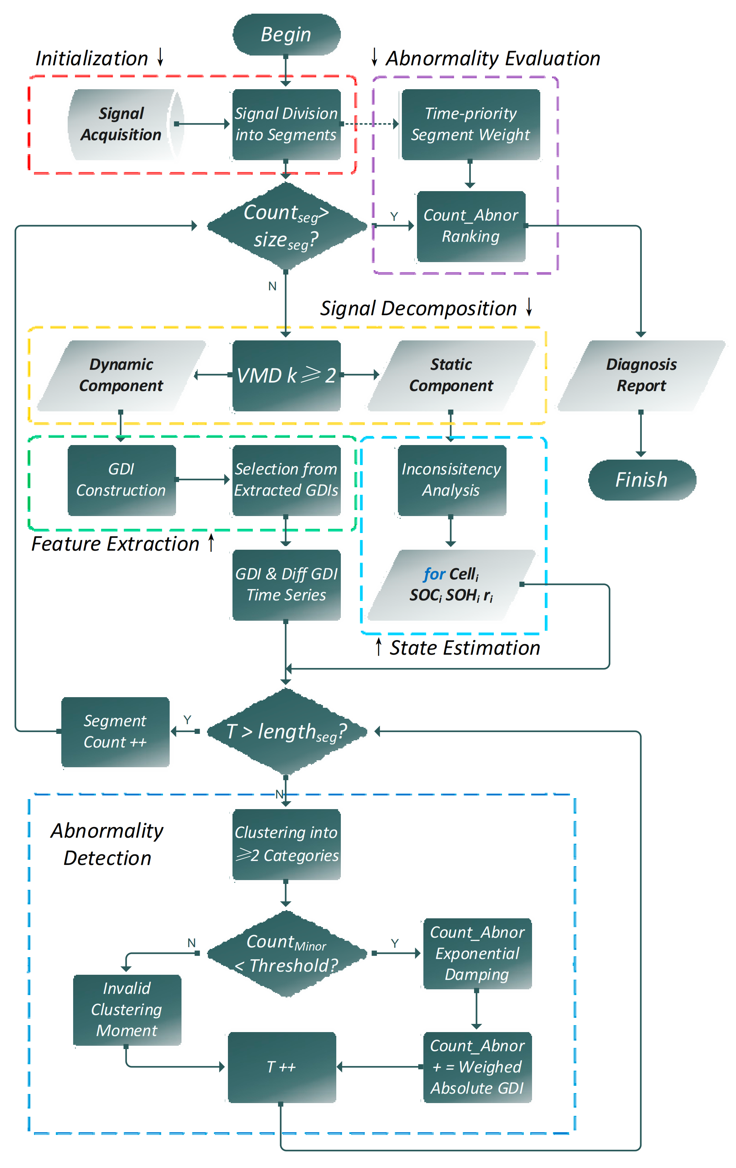
2. Signal Processing with VMD
3. Generalized Dimensionless Indicator Extraction Formula
- Firstly, the collected voltage data records should be divided into segments. The components of each segment are obtained after VMD analysis. To reveal cell inconsistency, the static parts will be efficiently used.
- Then, the decomposed components of each segment, especially the dynamic parts, are observed in moving windows with a proper size determined by the actual sampling frequency. In order to enhance the flexibility of the formula, are obtained after processing the decomposed components, like data standardization and scale transformation with simple functions.
- Next, constant are assigned positive integers, for -order roots of the integrals and can be theoretically regarded as the first moment, second moment, third moment etc. of .
- Finally, the order of a GDI is evaluated by the supplemental constant , which means that there may be not more than potential signal sources with different signal dimensions, as seen in the correlation indicator, or th-power of th-moment of a data vector from a certain signal resource, such as the skewness indicator and the kurtosis indicator, or combination of these scenarios.
4. Clustering upon Feature Sequences
- Normal data records belong to a cluster in the data, whereas anomalies don’t belong to any cluster;
- Normal data records lie close to their closest cluster centroid, whereas anomalies are far away from their closest cluster centroid;
- Normal data records belong to large and dense clusters, while anomalies either belong to small or sparse clusters.
5. Results and Discussion
5.1. Case 1: Pre-Fault Data up to BMS Alarm of a Thermal Runaway Accident
5.2. Case 2: Voltage Data up to the First BMS Alarm (the 1280th Moment) with Intermittent Inconspicuous Anomaly Occurrence
5.3. Case 3: Last Discharging Segment Before Fault Occurrence during Fast Charging
6. Conclusions
Author Contributions
Funding
Institutional Review Board Statement
Informed Consent Statement
Data Availability Statement
Conflicts of Interest
Appendix A
References
- Zhao, Y.; Liu, P.; Wang, Z.; Zhang, L.; Hong, J. Fault and defect diagnosis of battery for electric vehicles based on big data analysis methods. Appl. Energy 2017, 207, 354–362. [Google Scholar] [CrossRef]
- Gao, Z.; Cecati, C.; Ding, S.X. A Survey of Fault Diagnosis and Fault-Tolerant Techniques—Part I: Fault Diagnosis With Model-Based and Signal-Based Approaches. IEEE Trans. Ind. Electron. 2015, 62, 3757–3767. [Google Scholar] [CrossRef]
- Shang, Y.; Lu, G.; Kang, Y.; Zhou, Z.; Duan, B.; Zhang, C. A multi-fault diagnosis method based on modified Sample Entropy for lithium-ion battery strings. J. Power Sources 2020, 446, 227275. [Google Scholar] [CrossRef]
- Dai, X.; Gao, Z. From Model, Signal to Knowledge: A Data-Driven Perspective of Fault Detection and Diagnosis. IEEE Trans. Ind. Inform. 2013, 9, 2226–2238. [Google Scholar] [CrossRef]
- Zhang, C.; Jiang, Y.; Jiang, J.; Cheng, G.; Diao, W.; Zhang, W. Study on battery pack consistency evolutions and equilibrium diagnosis for serial- connected lithium-ion batteries. Appl. Energy 2017, 207, 510–519. [Google Scholar] [CrossRef]
- Feng, X.; He, X.; Lu, L.; Ouyang, M. Analysis on the Fault Features for Internal Short Circuit Detection Using an Electrochemical-Thermal Coupled Model. J. Electrochem. Soc. 2018, 165, A155–A167. [Google Scholar] [CrossRef]
- Chen, Z.; Xiong, R.; Lu, J.; Li, X. Temperature rise prediction of lithium-ion battery suffering external short circuit for all-climate electric vehicles application. Appl. Energy 2018, 213, 375–383. [Google Scholar] [CrossRef]
- Hu, X.; Zhang, K.; Liu, K.; Lin, X.; Dey, S.; Onori, S. Advanced Fault Diagnosis for Lithium-Ion Battery Systems: A Review of Fault Mechanisms, Fault Features, and Diagnosis Procedures. IEEE Ind. Electron. Mag. 2020, 14, 65–91. [Google Scholar] [CrossRef]
- Xiong, R.; Yu, Q.; Shen, W.; Lin, C.; Sun, F. A Sensor Fault Diagnosis Method for a Lithium-Ion Battery Pack in Electric Vehicles. IEEE Trans. Power Electron. 2019, 34, 9709–9718. [Google Scholar] [CrossRef]
- Finegan, D.P.; Darst, J.; Walker, W.; Li, Q.; Yang, C.; Jervis, R.; Heenan, T.M.; Hack, J.; Thomas, J.C.; Rack, A.; et al. Modelling and experiments to identify high-risk failure scenarios for testing the safety of lithium-ion cells. J. Power Sources 2019, 417, 29–41. [Google Scholar] [CrossRef]
- Alavi, S.M.M.; Samadi, M.F.; Saif, M. Plating Mechanism Detection in Lithium-ion Batteries, by Using a Particle-filtering Based Estimation Technique. In Proceedings of the 2013 American Control Conference, Washington DC, USA, 17–19 June 2013; pp. 4356–4361. [Google Scholar]
- Zhang, J.; Lee, J. A review on prognostics and health monitoring of Li-ion battery. J. Power Sources 2011, 196, 6007–6014. [Google Scholar] [CrossRef]
- Hannan, M.A.; Lipu, M.S.H.; Hussain, A.; Mohamed, A. A review of lithium-ion battery state of charge estimation and management system in electric vehicle applications: Challenges and recommendations. Renew. Sustain. Energy Rev. 2017, 78, 834–854. [Google Scholar] [CrossRef]
- Feng, X.; Weng, C.; Ouyang, M.; Sun, J. Online internal short circuit detection for a large format lithium ion battery. Appl. Energy 2016, 161, 168–180. [Google Scholar] [CrossRef]
- Xu, J.; Mi, C.C.; Cao, B.; Cao, J. A new method to estimate the state of charge of lithium-ion batteries based on the battery impedance model. J. Power Sources 2013, 233, 277–284. [Google Scholar] [CrossRef]
- Liu, K.; Hu, X.; Wei, Z.; Li, Y.; Jiang, Y. Modified Gaussian Process Regression Models for Cyclic Capacity Prediction of Lithium-Ion Batteries. IEEE Trans. Transp. Electrif. 2019, 5, 1225–1236. [Google Scholar] [CrossRef]
- Xiong, R.; Tian, J.; Shen, W.; Sun, F. A Novel Fractional Order Model for State of Charge Estimation in Lithium Ion Batteries. IEEE Trans. Veh. Technol. 2018, 68, 4130–4139. [Google Scholar] [CrossRef]
- Yang, Q.; Xu, J.; Li, X.; Xu, D.; Cao, B. State-of-health estimation of lithium-ion battery based on fractional impedance model and interval capacity. Int. J. Electr. Power Energy Syst. 2020, 119, 105883. [Google Scholar] [CrossRef]
- Zheng, Y.; Ouyang, M.; Lu, L.; Li, J.; Han, X.; Xu, L.; Ma, H.; Dollmeyer, T.A.; Freyermuth, V. Cell state-of-charge inconsistency estimation for LiFePO4 battery pack in hybrid electric vehicles using mean-difference model. Appl. Energy 2013, 111, 571–580. [Google Scholar] [CrossRef]
- Gao, W.; Zheng, Y.; Ouyang, M.; Li, J.; Lai, X.; Hu, X. Micro-Short-Circuit Diagnosis for Series-Connected Lithium-Ion Battery Packs Using Mean-Difference Model. IEEE Trans. Ind. Electron. 2019, 66, 2132–2142. [Google Scholar] [CrossRef]
- Zheng, Y.; Gao, W.; Ouyang, M.; Lu, L.; Zhou, L.; Han, X. State-of-charge inconsistency estimation of lithium-ion battery pack using mean-difference model and extended Kalman filter. J. Power Sources 2018, 383, 50–58. [Google Scholar] [CrossRef]
- Cordoba-Arenas, A.; Onori, S.; Guezennec, Y.; Rizzoni, G. Capacity and power fade cycle-life model for plug-in hybrid elec-tric vehicle lithium ion battery cells containing blended spinel and layered-oxide positive electrodes. J. Power Sources 2015, 278, 473–483. [Google Scholar] [CrossRef]
- Cong, X.; Zhang, C.; Jiang, J.; Zhang, W.; Jiang, Y. A Hybrid Method for the Prediction of the Remaining Useful Life of Lithium-Ion Batteries with Accelerated Capacity Degradation. IEEE Trans. Veh. Technol. 2020, 69, 12775–12785. [Google Scholar] [CrossRef]
- Kong, X.; Zheng, Y.; Ouyang, M.; Li, X.; Lu, L.; Li, J.; Zhang, Z. Signal synchronization for massive data storage in modular battery management system with controller area network. Appl. Energy 2017, 197, 52–62. [Google Scholar] [CrossRef]
- Zhao, R.; Liu, J.; Gu, J. Simulation and experimental study on lithium ion battery short circuit. Appl. Energy 2016, 173, 29–39. [Google Scholar] [CrossRef]
- Hu, X.; Jiang, J.; Cao, D.; Egardt, B. Battery Health Prognosis for Electric Vehicles Using Sample Entropy and Sparse Bayesian Predictive Modeling. IEEE Trans. Ind. Electron. 2015, 63, 1. [Google Scholar] [CrossRef]
- Xia, B.; Shang, Y.; Nguyen, T.; Mi, C. A correlation based fault detection method for short circuits in battery packs. J. Power Sour. 2017, 337, 1–10. [Google Scholar] [CrossRef]
- Wang, Z.; Hong, J.; Liu, P.; Zhang, L. Voltage fault diagnosis and prognosis of battery systems based on entropy and Z -score for electric vehicles. Appl. Energy 2017, 196, 289–302. [Google Scholar] [CrossRef]
- Li, X.; Wang, Z. A novel fault diagnosis method for lithium-Ion battery packs of electric vehicles. Measurement 2018, 116, 402–411. [Google Scholar] [CrossRef]
- Jiang, J.; Cong, X.; Li, S.; Zhang, C.; Zhang, W.; Jiang, Y. A Hybrid Signal-Based Fault Diagnosis Method for Lithium-Ion Batteries in Electric Vehicles. IEEE Access 2021, 9, 19175–19186. [Google Scholar] [CrossRef]
- Niri, M.F.; Dinh, T.Q.; Yu, T.F.; Marco, J.; Bui, T.M.N. State of Power Prediction for Lithium-Ion Batteries in Electric Vehicles via Wavelet-Markov Load Analysis. IEEE Trans. Intell. Transp. Syst. 2020, 1-16, 1–16. [Google Scholar] [CrossRef]
- Zhang, M.; Jiang, Z.; Feng, K. Research on variational mode decomposition in rolling bearings fault diagnosis of the multi-stage centrifugal pump. Mech. Syst. Signal Process. 2017, 93, 460–493. [Google Scholar] [CrossRef]
- Wang, X.; Fan, W.; Li, X.; Wang, L. Weak Degradation Characteristics Analysis of UAV Motors Based on Laplacian Eigenmaps and Variational Mode Decomposition. Sensors 2019, 19, 524. [Google Scholar] [CrossRef] [PubMed]
- Li, Y.; Cheng, G.; Liu, C.; Chen, X. Study on planetary gear fault diagnosis based on variational mode decomposition and deep neural networks. Measurement 2018, 130, 94–104. [Google Scholar] [CrossRef]
- Li, G.; Tang, G.; Luo, G.; Wang, H. Underdetermined blind separation of bearing faults in hyperplane space with variational mode decomposition. Mech. Syst. Signal Process. 2019, 120, 83–97. [Google Scholar] [CrossRef]
- Dragomiretskiy, K.; Zosso, D. Variational Mode Decomposition. IEEE Trans. Signal Process. 2014, 62, 531–544. [Google Scholar] [CrossRef]
- Xiong, J.; Zhang, Q.; Sun, G.; Zhu, X.; Liu, M.; Li, Z. An information fusion fault diagnosis method based on dimensionless in-dicators with static discounting factor and KNN. IEEE Sens. J. 2016, 16, 2060–2069. [Google Scholar] [CrossRef]
- Hu, Q.; Si, X.-S.; Qin, A.-S.; Lv, Y.-R.; Zhang, Q.-H. Machinery Fault Diagnosis Scheme Using Redefined Dimensionless Indicators and mRMR Feature Selection. IEEE Access 2020, 8, 40313–40326. [Google Scholar] [CrossRef]
- Xiong, J.; Zhang, Q.; Wan, J.; Liang, L.; Cheng, P.; Liang, Q. Data Fusion Method Based on Mutual Dimensionless. IEEE/ASME Trans. Mechatron. 2017, 23, 506–517. [Google Scholar] [CrossRef]
- Chandola, V.; Banerjee, A.; Kumar, V. Anomaly Detection: A Survey. ACM Comput. Surv. 2009, 41, 15. [Google Scholar] [CrossRef]
- Glowacz, A. Fault diagnosis of electric impact drills using thermal imaging. Measurement 2021, 171, 108815. [Google Scholar] [CrossRef]













| Signal Feature | DI Interpretation and Calculation Formula | Discrete GDI Interpretation |
|---|---|---|
| Waveform indicator | Traditional DI formula [37] | where denotes the moving-window size. |
| Impulse indicator | Traditional DI formula | |
| Margin indicator | Traditional DI formula | |
| Peak indicator | Traditional DI formula | |
| Skewness indicator | Redefined DI formula [38] | |
| Kurtosis indicator | Redefined DI formula | |
| Entropy indicator denotes the normalized value. | DI formula invalid so far | |
| Pearson correlation indicator | DI formula invalid so far | Composed of 2 sub-GDIs, see Appendix A in detail |
| Method | First Credible Detection | Fault Identification | False Detection |
|---|---|---|---|
| Differential voltage threshold by BMS | 440th | Voltage drop | None |
| Correlation coefficient | 433rd | Incapable | None |
| Entropy | 436th | Incapable | Lots of uncertainties |
| Proposed GDI clustering | 430th | Abnormal undervoltage | Little contribution to |
| Method | Diagnosis | Definitive Judgment | Moments of Significant Detections for Concerned Parts | False Detection |
|---|---|---|---|---|
| Differential voltage threshold by BMS | Voltage drop detected | 1280th only | Obvious drop at the 1280th moment only | None |
| Correlation coefficient | Failed to detect | - | - | - |
| Entropy | Detected, incapable of identification | Uncertain | 24th to 37th, 481st to 503rd, 671st to 699th, and 1222nd to 1242nd | Lots of |
| Proposed GDI clustering | 4 undervoltages identified | Since 472nd by | 23rd & 54th, 480th & 511st, 670th & 701st, and 1211st & 1242nd | Little contribution to |
| Method | Fault Diagnosis | Moments of Significant Detections | False Detection |
|---|---|---|---|
| Differential voltage threshold by BMS | Failed to detect | - | - |
| Correlation coefficient | Detected, incapable of identification | 24th to 30th | Lots of |
| Entropy | Failed to detect | - | - |
| Proposed GDI clustering | Falling detected | 36th | Little contribution to |
Publisher’s Note: MDPI stays neutral with regard to jurisdictional claims in published maps and institutional affiliations. |
© 2021 by the authors. Licensee MDPI, Basel, Switzerland. This article is an open access article distributed under the terms and conditions of the Creative Commons Attribution (CC BY) license (http://creativecommons.org/licenses/by/4.0/).
Share and Cite
Cong, X.; Zhang, C.; Jiang, J.; Zhang, W.; Jiang, Y.; Zhang, L. A Comprehensive Signal-Based Fault Diagnosis Method for Lithium-Ion Batteries in Electric Vehicles. Energies 2021, 14, 1221. https://doi.org/10.3390/en14051221
Cong X, Zhang C, Jiang J, Zhang W, Jiang Y, Zhang L. A Comprehensive Signal-Based Fault Diagnosis Method for Lithium-Ion Batteries in Electric Vehicles. Energies. 2021; 14(5):1221. https://doi.org/10.3390/en14051221
Chicago/Turabian StyleCong, Xinwei, Caiping Zhang, Jiuchun Jiang, Weige Zhang, Yan Jiang, and Linjing Zhang. 2021. "A Comprehensive Signal-Based Fault Diagnosis Method for Lithium-Ion Batteries in Electric Vehicles" Energies 14, no. 5: 1221. https://doi.org/10.3390/en14051221
APA StyleCong, X., Zhang, C., Jiang, J., Zhang, W., Jiang, Y., & Zhang, L. (2021). A Comprehensive Signal-Based Fault Diagnosis Method for Lithium-Ion Batteries in Electric Vehicles. Energies, 14(5), 1221. https://doi.org/10.3390/en14051221

