Evaluating the Potential of Gaussian Process Regression for Solar Radiation Forecasting: A Case Study
Abstract
1. Introduction
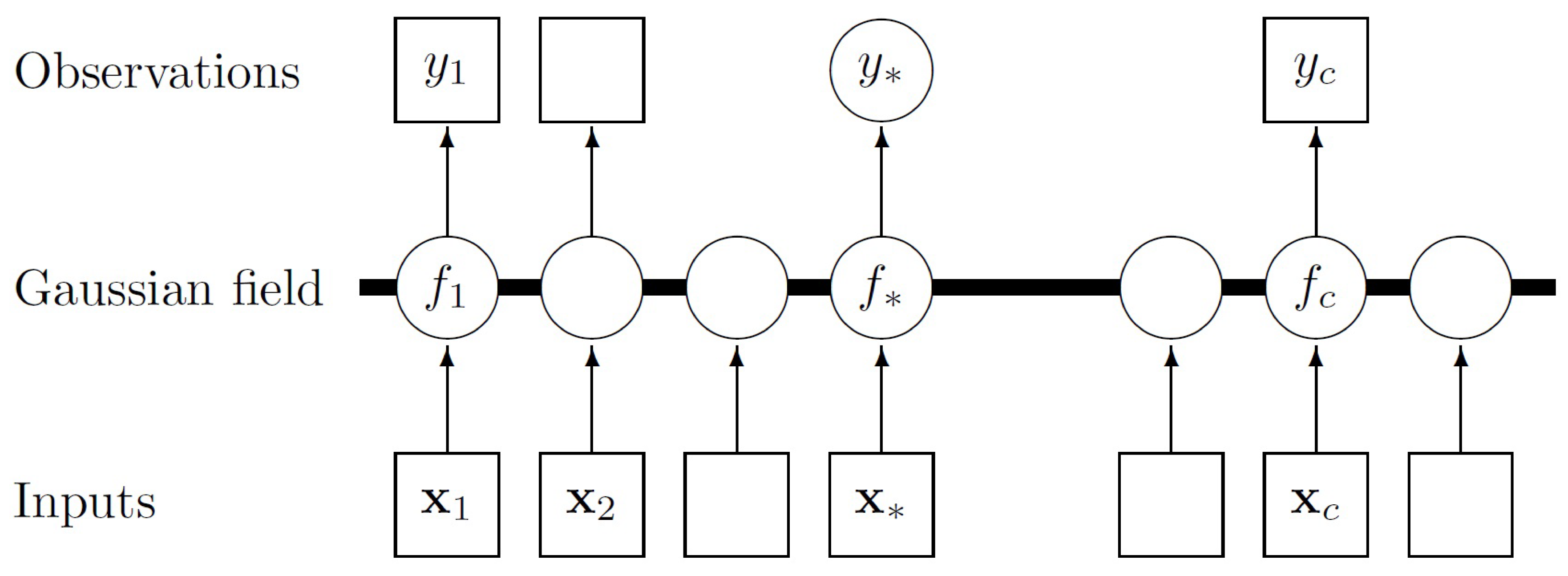
2. Gaussian Process Regression
2.1. Periodic Kernel
2.2. RBF Kernel
2.3. Rational Quadratic Kernel
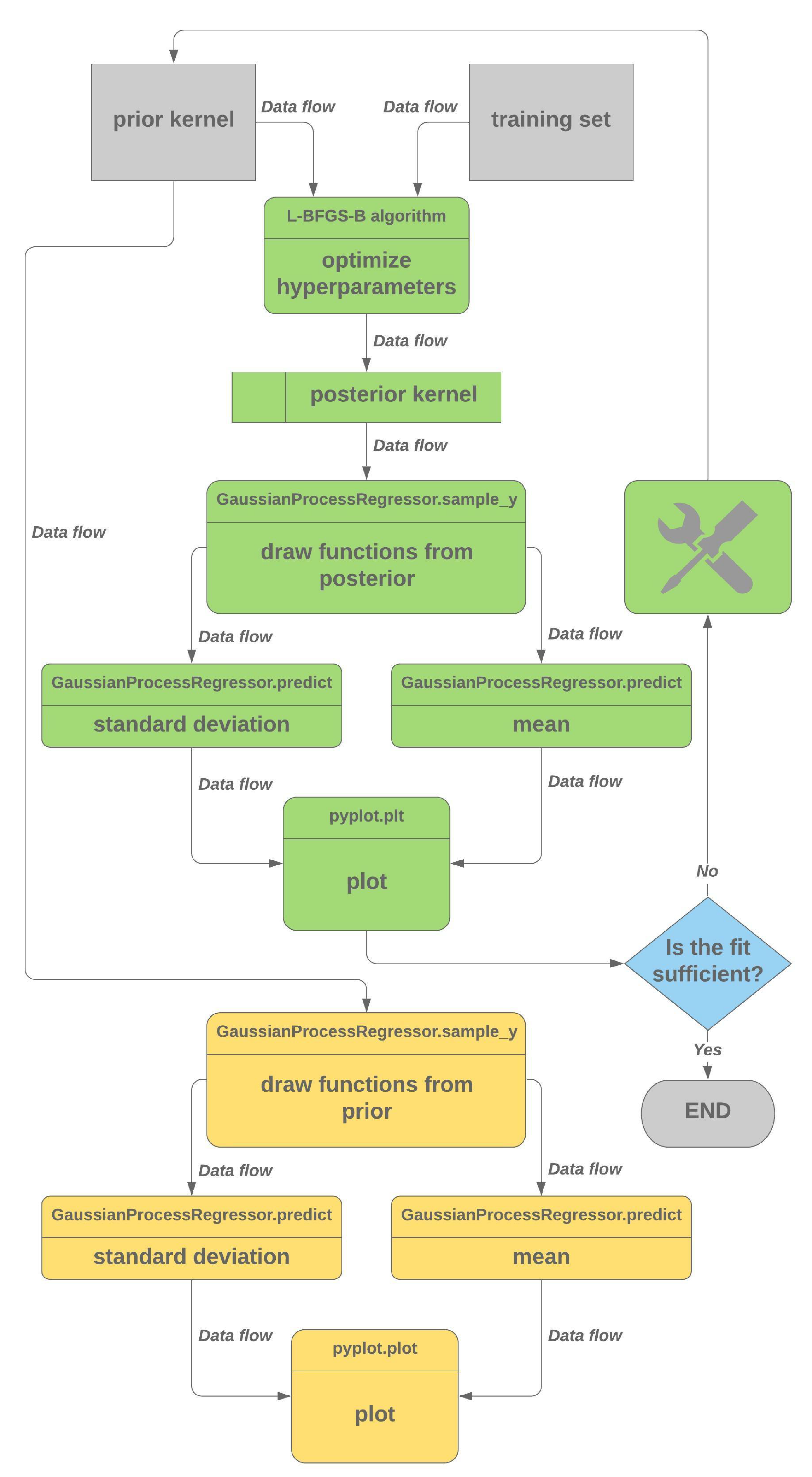
3. Methodology
3.1. Illustrating the Possible Effect of Interval Deficiency on Weather Data
3.2. Gaussian Process Regression on GHI Data
4. Results
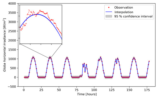
4.1. Interpolation
4.2. Forecasting
5. Discussion
6. Conclusions
Author Contributions
Funding
Conflicts of Interest
Abbreviations
| air_temp | Air temperature |
| ANN | Artificial neural network |
| AR | Autoregression |
| ARMA | Autoregression moving average |
| BP | Barometric pressure |
| DHI | Diffuse horizontal irradiance |
| DNI | Direct normal irradiance |
| EU | European Union |
| Per | Periodic kernel |
| MA | Moving average |
| NWP | Numerical weather prediction |
| GHI | Global horizontal irradiance |
| GPQR | Gaussian process quantile regression |
| RBF | Radial basis function |
| RH | Relative humidity |
| RQ | Rational quadratic kernel |
| Sauran | Southern African Universities Radiometric Network |
| SVR | Support vector machine |
| UVA | Long-wave ultraviolet radiation |
| UVB | Short-wave ultraviolet radiation |
| WD | Wind direction |
| WD_SD | Standard deviation in wind direction |
| WS | Wind speed |
References
- Bowen, T.; Chernyakhovskiy, I.; Denholm, P. Grid-Scale Battery Storage. 2018. Available online: https://www.nrel.gov/docs/fy19osti/74426.pdf (accessed on 23 September 2020).
- Hoffmann, J.E. On the outlook for solar thermal hydrogen production in South Africa. Int. J. Hydrog. Energy 2019, 44, 629–640. [Google Scholar] [CrossRef]
- Department of Energy Republic of South Africa. Integrated Resource Plan 2018 Final Draft for Public Input. Available online: http://www.energy.gov.za/IRP/irp-update-draft-report2018/IRP-Update-2018-Draft-for-Comments.pdf (accessed on 23 September 2020).
- Sun, L.; Jin, Y.; You, F. Active disturbance rejection temperature control of open-cathode proton exchange membrane fuel cell. Appl. Energy 2020, 261, 114381. [Google Scholar] [CrossRef]
- Tolba, H.; Dkhili, N.; Nou, J.; Eynard, J.; Thil, S.; Grieu, S. GHI forecasting using Gaussian process regression. In Proceedings of the IFAC Workshop on Control of Smart Grid and Renewable Energy Systems, Jeju, Korea, 10–12 June 2019. HAL ID:hal-02051993. [Google Scholar]
- Teske, S.; Pregger, T.; Simon, S.; Naegler, T.; Graus, W.; Lins, C. Energy [r]evolution 2010—A sustainable world energy outlook. Energy Effic. 2011, 4, 409–433. [Google Scholar] [CrossRef]
- McCrone, A.; Moslener, U.; D’Estais, F.; Grüning, C.; Global Trends in Renewable Energy Investment 2018. Technical Report, FS-UNEP Collaborating Centre. 2018. Available online: http://www.iberglobal.com/files/2018/renewable_trends.pdf (accessed on 16 August 2018).
- Bumpus, A.; Comello, S. Emerging clean energy technology investment trends. Nat. Clim. Chang. 2017, 7, 382–385. [Google Scholar] [CrossRef]
- Khatib, H. IEA world energy outlook 2011—A comment. Energy Policy 2012, 48, 737–743. [Google Scholar] [CrossRef]
- Sivaram, V.; Comello, S.D.; Victor, D.G.; Sekaric, L.; Hertz-Hagel, B.; Fox-Penner, P.; Aggarwalla, R.T.; Bradbury, K.; Garg, S.; Ibrahim, E.; et al. Digital Decarbonization: Promoting Digital Innovations to Advance Clean Energy Systems; Maurice, R., Ed.; Greenberg Centre for Geoeconomic Studies: New York, NY, USA, 2018. [Google Scholar]
- Yang, Y.; Li, S.; Li, W.; Qu, M. Power load probability density forecasting using Gaussian process quantile regression. Appl. Energy 2018, 213, 499–509. [Google Scholar] [CrossRef]
- IPMVP. Concepts and options for determining energy and water savings. Int. Perform. Meas. Verif. Protoc. 2002, 1, 75–79. Available online: https://www.nrel.gov/docs/fy02osti/31505.pdf (accessed on 7 August 2018).
- Carstens, H.; Xia, X.; Yadavalli, S. Bayesian energy measurement and verification analysis. Energies 2018, 11, 380. [Google Scholar] [CrossRef]
- Burkhart, M.C.; Heo, Y.; Zavala, V.M. Measurement and verification of building systems under uncertain data: A Gaussian process modeling approach. Energy Build. 2014, 75, 189–198. [Google Scholar] [CrossRef]
- Ma, J.; Ma, X. State-of-the-art forecasting algorithms for microgrids. In Proceedings of the 2017 23rd International Conference on Automation and Computing (ICAC), Huddersfield, UK, 7–8 September 2017; pp. 1–6. [Google Scholar] [CrossRef]
- Prakash, A.K.; Xu, S.; Rajagopal, R.; Noh, H.Y. Robust building energy load forecasting using physically-based kernel models. Energies 2018, 11, 862. [Google Scholar] [CrossRef]
- Wågberg, J.; Zachariah, D.; Schön, T.B.; Stoica, P. Prediction performance after learning in Gaussian process regression. arXiv 2017, arXiv:stat.ML/1606.03865. [Google Scholar]
- Kamath, A.; Vargas-Hernández, R.A.; Krems, R.V.; Carrington, T.; Manzhos, S. Neural networks vs Gaussian process regression for representing potential energy surfaces: A comparative study of fit quality and vibrational spectrum accuracy. J. Chem. Phys. 2018, 148. [Google Scholar] [CrossRef] [PubMed]
- Rasmussen, C.E.; Williams, C.K.I. Gaussian Processes for Machine Learning; MIT Press: Cambridge, MA, USA, 2006. [Google Scholar]
- Tolba, H.; Dkhili, N.; Nou, J.; Eynard, J.; Thil, S.; Grieu, S. Multi-Horizon Forecasting of Global Horizontal Irradiance Using Online Gaussian Process Regression: A Kernel Study. Energies 2020, 13, 4184. [Google Scholar] [CrossRef]
- Minnitt, R.; Assibey-Bonsu, W.; Camisani-Calzolari, F. Keynote address: A tribute to Prof. D. G. Krige for his contributions over a period of more than half a century. Oper. Res. 2003, 405–408. Available online: http://www.saimm.co.za/Conferences/Apcom2003/405-Minnitt.pdf (accessed on 15 October 2020).
- Lee, J.; Sohl-Dickstein, J.; Pennington, J.; Novak, R.; Schoenholz, S.; Bahri, Y. Deep Neural Networks as Gaussian Processes. In Proceedings of the International Conference on Learning Representations, Vancouver, BC, Canada, 30 April–3 May 2018. [Google Scholar]
- Matthews, A.G.d.G.; Hron, J.; Rowland, M.; Turner, R.E.; Ghahramani, Z. Gaussian Process Behaviour in Wide Deep Neural Networks. In Proceedings of the International Conference on Learning Representations, Vancouver, BC, Canada, 30 April–3 May 2018. [Google Scholar]
- Novak, R.; Xiao, L.; Lee, J.; Bahri, Y.; Yang, G.; Hron, J.; Abolafia, D.A.; Pennington, J.; Sohl-Dickstein, J. Bayesian Deep Convolutional Networks with Many Channels are Gaussian Processes. arXiv 2020, arXiv:stat.ML/1810.05148. [Google Scholar]
- Lubbe, J.F. Evaluating the Potential of Gaussian Process Regression for Data-driven Renewable Energy Management. MEng (Mechanical Engineering), Stellenbosch University, South Africa. Available online: http://hdl.handle.net/10019.1/107207 (accessed on 1 October 2020).
- Pedregosa, F.; Varoquaux, G.; Gramfort, A.; Michel, V.; Thirion, B.; Grisel, O.; Blondel, M.; Prettenhofer, P.; Weiss, R.; Dubourg, V.; et al. Scikit-learn: Machine learning in Python. J. Mach. Learn. Res. 2011, 12, 2825–2830. [Google Scholar]
- Duvenaud, D.K. Automatic Model Construction with Gaussian Processes. Ph.D. Thesis, University of Cambridge, Cambridge, UK, 2014. [Google Scholar]
- Maritz, J.; Lubbe, F.; Lagrange, L. A practical guide to gaussian process regression for energy measurement and verification within the Bayesian framework. Energies 2018, 11, 935. [Google Scholar] [CrossRef]
- Brooks, M.J.; du Clou, S.; van Niekerk, J.L.; Gauche, P.; Leonard, C.; Mouzouris, M.J.; Meyer, A.J.; van der Westhuizen, N.; van Dyk, E.; Vorster, F.J. SAURAN: A new resource for solar radiometric data in Southern Africa. J. Energy S. Afr. 2015, 26, 2–10. [Google Scholar] [CrossRef]










| Interval | Shape Factor, k | Deviation in k [%] | Scale Factor, A | Deviation in A [%] |
|---|---|---|---|---|
| 10 min | 0.66 | - | 1.87 | - |
| 1 h | 1.14 | 72 | 2.32 | 24 |
| 2 h | 1.12 | 68 | 2.27 | 22 |
| 3 h | 1.11 | 67 | 2.29 | 22 |
| 4 h | 1.08 | 63 | 2.27 | 22 |
| 5 h | 1.16 | 75 | 2.33 | 25 |
| 6 h | 1.07 | 62 | 2.14 | 14 |
| 7 h | 1.30 | 96 | 2.24 | 20 |
| 8 h | 1.25 | 88 | 2.23 | 19 |
| 9 h | 1.16 | 74 | 2.25 | 20 |
| 10 h | 1.40 | 111 | 2.02 | 8 |
| 11 h | 1.85 | 180 | 2.45 | 31 |
| 12 h | 1.49 | 125 | 2.38 | 27 |
| Metric | Unit | Abbreviation |
|---|---|---|
| Global horizontal irradiance | W/m | GHI |
| Direct normal irradiance | W/m | DNI |
| Diffuse horizontal irradiance | W/m | DHI |
| Long-wave ultraviolet radiation | W/m | UVA |
| Short-wave ultraviolet radiation | W/m | UVB |
| Air temperature | C | air_temp |
| Barometric pressure | mbar | BP |
| Relative humidity | % | RH |
| Wind speed | m/s | WS |
| Wind direction | WD | |
| Standard deviation in wind direction | WD_SD |
| Root-Mean-Squared Error | |
|---|---|
| (no meter failure) | 82.2 W/m |
| 194.9 W/m | |
| 128.8 W/m | |
| 94.1 W/m | |
| 151.3 W/m |
Publisher’s Note: MDPI stays neutral with regard to jurisdictional claims in published maps and institutional affiliations. |
© 2020 by the authors. Licensee MDPI, Basel, Switzerland. This article is an open access article distributed under the terms and conditions of the Creative Commons Attribution (CC BY) license (http://creativecommons.org/licenses/by/4.0/).
Share and Cite
Lubbe, F.; Maritz, J.; Harms, T. Evaluating the Potential of Gaussian Process Regression for Solar Radiation Forecasting: A Case Study. Energies 2020, 13, 5509. https://doi.org/10.3390/en13205509
Lubbe F, Maritz J, Harms T. Evaluating the Potential of Gaussian Process Regression for Solar Radiation Forecasting: A Case Study. Energies. 2020; 13(20):5509. https://doi.org/10.3390/en13205509
Chicago/Turabian StyleLubbe, Foster, Jacques Maritz, and Thomas Harms. 2020. "Evaluating the Potential of Gaussian Process Regression for Solar Radiation Forecasting: A Case Study" Energies 13, no. 20: 5509. https://doi.org/10.3390/en13205509
APA StyleLubbe, F., Maritz, J., & Harms, T. (2020). Evaluating the Potential of Gaussian Process Regression for Solar Radiation Forecasting: A Case Study. Energies, 13(20), 5509. https://doi.org/10.3390/en13205509

