Detailed Office Building Energy Information Based on In Situ Measurements
Abstract
1. Introduction
1.1. Background and Purpose of Study
1.2. Method of Study
2. Review of Existing Studies on Commercial Building Energy Consumption by End-Use
3. Total Sample Design, Measurement and Data Collection Methods for Energy Consumption by End-Use
3.1. Total Sample Design
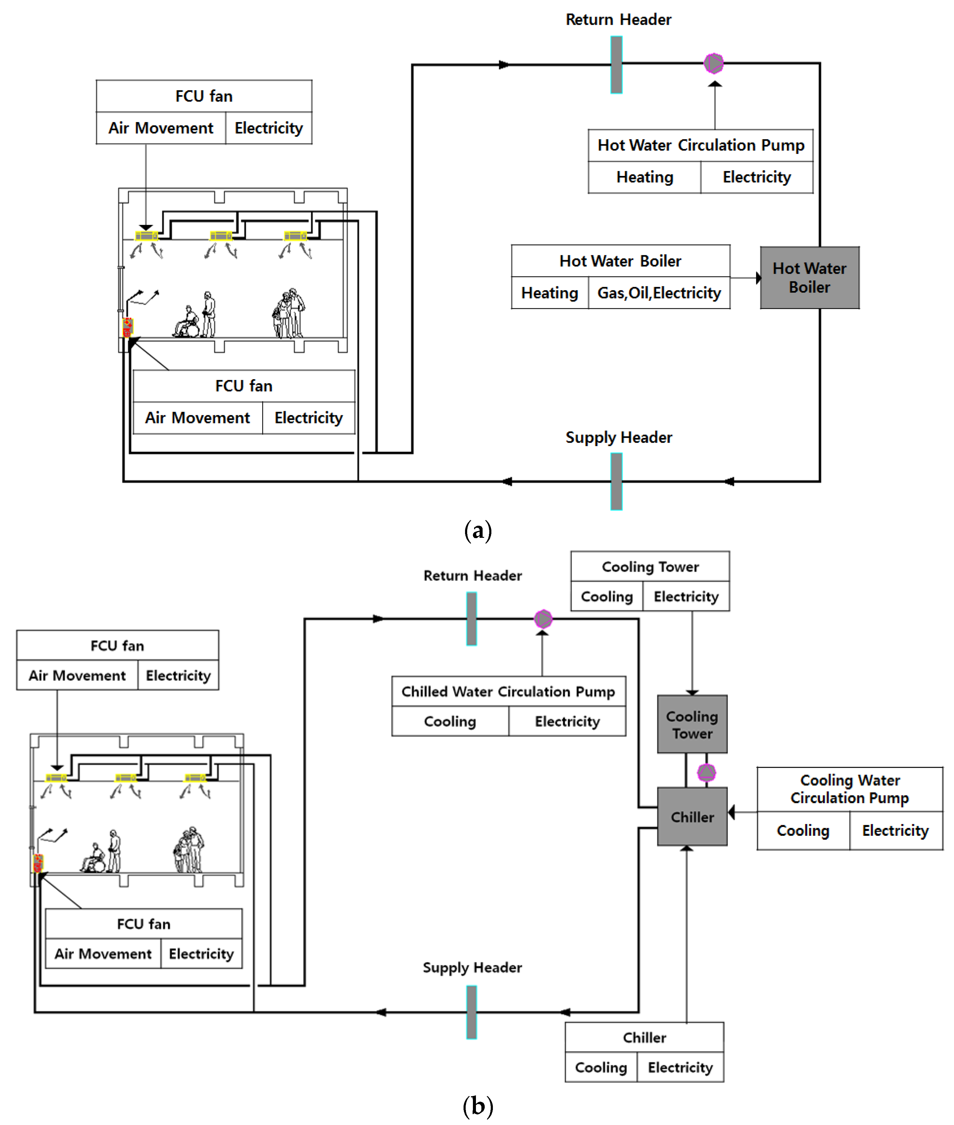
3.2. Classification and Definition
3.3. Measurement and Data Collection Methods
4. Statistical Calculations and Analyses of EUIs
4.1. Building Characteristics
4.2. Calculation Methods and Statistical Process
4.3. Statistical Calculation and Analysis of EUIs
4.3.1. Site EUIs
4.3.2. Primary EUIs
4.3.3. Greenhouse-Gas-Emission Intensities
4.4. Distribution of Monthly EUIs
5. Magnitudes of the Average Site End-Use EUIs in this Study and the CBECS 2012
6. Conclusions
- (1)
- The average values of the annual site end-use EUIs were in the order of space heating > electric appliances (typical floors) > space cooling > lighting > air movement > DHW > vertical transportation > city water supply. The average annual site EUIs of space heating and electric appliances (typical floors) were high, at 54.6 and 49.1 kWh/m2·year, each, whereas those values of space cooling, lighting, air movement and DHW were 32.7, 19.8, 7.9 and 5.5 kWh/m2·year, each. The corresponding values for vertical transportation and the city water supply were low (under 3.2 kWh/m2·year). The average annual site EUI of space cooling was approximately 60% of that of space heating, whereas that of lighting was approximately 60% of that of space cooling. Air movement, DHW, vertical transportation, and the city water supply consumed less energy than the other end-uses. Therefore, space heating was the greatest importance to reduce the annual site energy consumption, followed by electric appliances (typical floors), space cooling and lighting.
- (2)
- The average values of the annual primary end-use EUIs were in the order of electric appliances (typical floors) > space heating > space cooling > lighting > air movement > DHW > vertical transportation > city water supply. The average annual primary EUI of electric appliances (typical floors) was the highest, at 135.0 kWh/m2·year, whereas that of the city water supply was the lowest, at 2.0 kWh/m2·year. The corresponding values for space heating, space cooling, lighting, air movement, DHW and vertical transportation were 88.8, 64.2, 54.5, 21.8, 9.1 and 8.9 kWh/m2·year, each. The average annual primary end-use EUIs’ percentages were 35.1%, 23.1%, 16.7% and 14.2% for electric appliances (typical floors), space heating, space cooling and lighting, each. Therefore, electric appliances (typical floors), which had the highest energy consumption, were the most important for the annual primary energy consumption reduction, followed by space heating, space cooling and lighting.
- (3)
- The average values of the end-use greenhouse-gas-emission intensities were in the order of electric appliances (typical floors) > space heating > space cooling > lighting > air movement > DHW > vertical transportation > city water supply. The average annual greenhouse-gas-emission intensity of electric appliances (typical floors) was the highest, at 22.9 kg CO2eq/m2·year, whereas that of the city water supply was the lowest, at 0.3 kgCO2eq/m2·year. The corresponding values for space heating, space cooling, lighting, air movement, DHW and vertical transportation were 15.1, 11.1, 9.2, 3.7, 1.5 and 1.5 kgCO2eq/m2·year, each. The average annual end-use greenhouse gas-emission intensity percentages were 35.1%, 23.1%, 17.0% and 14.1% for electric appliances (typical floors), space heating, space cooling and lighting, respectively. Therefore, electric appliances (typical floors), which had the highest greenhouse-gas-emission intensity, were the most important in terms of reducing greenhouse gas emissions, followed by space heating, space cooling and lighting.
- (4)
- The space heating’s monthly average site EUIs were high from December to February, with a peak of 15.7 kWh/m2·month in January. The values of space cooling were high from July to August, with a peak of 9.0 kWh/m2·month in July, but this value was lower than that of space heating in January. The values of DHW were high from November to March and low from June to October. The values of air movement were high in the air conditioning periods of June to September and December to January. The values of lighting, vertical transportation and the city water supply, where the seasonal effects are not significant, were relatively constant throughout the year. The values of electric appliances (typical floors) increased slightly in July to August and November to February owing to fans in the summer and portable heaters in the winter. However, the differences were not great month-by-month.
- (5)
- The magnitudes of the average site end-use EUIs in the office buildings in this study with those in CBECS 2012 showed that the magnitude relationships between the site EUIs of space cooling and electric appliances, etc., and between air movement and space cooling were different. All site EUIs except for space cooling were lower than the corresponding values in CBECS 2012. The absolute values of the deviations among the site EUIs were relatively similar with space heating, space cooling, DHW and lighting (up to 9.2 kWh/m2·year). The absolute values for air movement and electric appliances, etc., were rather high. However, it needs to be considered that the climate characteristics, office building characteristics, methods of calculation and statistical processing methods followed in this study may differ from those used for the CBECS 2012 data.
Author Contributions
Funding
Conflicts of Interest
Appendix A. The Main Examples of Space Heating, Space Cooling and DHW Systems
| Heat Source | System Configuration |
|---|---|
| Individual heat source | Air heater |
| Electric heater, Electric radiator, Electric radiant heating | |
| Electric heat pump (EHP) (+ ventilation unit) | |
| Gas heat pump (GHP) (+ ventilation unit) | |
| Air handling unit (AHU)-type heat pump air conditioner—outdoor unit combined type | |
| AHU-type heat pump air conditioner—outdoor unit separated type | |
| Central heat source | Hot water boiler + Radiator or convector |
| Steam boiler + Radiator or convector | |
| Water source heat pump (unitary type) | |
| Cooling and heating unit + FCU | |
| Hot water boiler + FCU | |
| Steam boiler + FCU | |
| District heating heat exchanger + FCU | |
| Ground source heat pump + FCU | |
| Cooling and heating unit + Constant air volume (CAV) AHU + FCU | |
| District heating heat exchanger + CAV AHU + FCU | |
| Hot water boiler + Variable air volume (VAV) AHU + FPU | |
| Cooling and heating unit + Steam humidifier + CAV AHU + FCU | |
| Cooling and heating unit + Steam humidifier + VAV AHU + Convector | |
| Steam boiler + VAV AHU + Convector | |
| Cooling and heating unit + Underfloor air distribution (UFAD) | |
| Cooling and heating unit + CAV AHU + Radiant cooling and heating |
| Heat Source | System Configuration |
|---|---|
| Individual heat source | Cooling-only air conditioner (PAC) |
| Water-cooled air conditioner (cooling only) | |
| EHP (+ ventilation unit) | |
| GHP (+ ventilation unit) | |
| AHU-type heat pump air conditioner—outdoor unit combined type | |
| AHU-type heat pump air conditioner—outdoor unit separated type | |
| Central heat source | Water source heat pump (unitary type) |
| Cooling and heating unit + FCU | |
| Compression chiller + FCU | |
| District heating absorption chiller + FCU | |
| Ground source heat pump + FCU | |
| Cooling and heating unit + CAV AHU + FCU | |
| District heating absorption chiller + CAV AHU + FCU | |
| Ice storage system + VAV AHU + FPU | |
| Cooling and heating unit + VAV AHU + Convector | |
| Steam boiler absorption chiller + VAV AHU + Convector | |
| Cooling and heating unit + UFAD | |
| Cooling and heating unit + CAV AHU + Radiant cooling and heating |
| Heat Source | System Configuration | Energy Source |
|---|---|---|
| Individual heat source | Electric water heater (boiler) | Electricity |
| Gas water heater (boiler) | Gas | |
| Central heat source | DHW-only boiler | Gas, oil |
| Heating and DHW boiler | Gas, oil | |
| District heating DHW heat exchanger | District heating |
Appendix B. Details of the Measurement Instruments
| Instrument | Model Name | Specifications | Website | Photograph |
|---|---|---|---|---|
| Hot water calorimeter | TFM100 |
| taehung.co.kr | ![]() |
| Gas flowmeter | G1.6, G2.5 |
| wzit.co.kr | ![]() |
| Diesel flowmeter | FD-OR15P |
| Flowdigital.co.kr | ![]() |
| Watt-hour meter | ANYPA-Multi100 |
| cncinst.co.kr | ![]() |
| Smart plug | ANYPA-SPG100 |
| cncinst.co.kr | ![]() |
| Thermohygrometer | ANYPA-STH100 |
| cncinst.co.kr | ![]() |
Appendix C. Examples of Measuring Energy Consumption by End-Use


Appendix D. Box Plots of Site EUIs, Primary EUIs and Greenhouse-Gas-Emission Intensities by End-Use



References
- Commercial Building Energy Consumption Survey (CBECS), U.S. Energy Information Administration. Available online: https://www.eia.gov/consumption/commercial/ (accessed on 10 January 2019).
- Residential Energy Consumption Survey (RECS), U.S. Energy Information Administration. Available online: https://www.eia.gov/consumption/residential/ (accessed on 10 January 2019).
- U.K. Department of Business, Energy and Industrial Strategy (2014–2015), Building Energy Efficiency Survey (BEES). Available online: https://www.gov.uk/government/publications/building-energy-efficiency-survey-bees (accessed on 16 January 2020).
- Jin, H.S.; Lim, S.H.; Kang, J.K.; Kim, S.I.; Lim, J.H.; Kim, Y.D.; Song, S.Y. Examples of measurement methods for providing detailed information on energy consumption by end-use in office buildings. J. Archit. Inst. Korea Struct. Constr. 2017, 33, 41–52. [Google Scholar]
- KIAEBS S-7: 2016. Methods for Classification, Measurement and Normalization of Energy Consumption by End-Use in Office Buildings; Korean Institute of Architectural Sustainable Environment and Building Systems: Seoul, Korea, 2016. [Google Scholar]
- Lim, H.Y.; Lim, S.H.; Jin, H.S.; Kim, S.I.; Lee, S.J.; Lim, J.H.; Song, S.Y. Annual intensities (2016–2017) analysis of energy use and CO2 emission by end use based on measurements of sample office building. J. Archit. Inst. Korea Struct. Constr. 2018, 34, 19–27. [Google Scholar]
- Jing, R.; Wang, M.; Zhang, R.; Li, N.; Zhao, Y. A study on energy performance of 30 commercial office buildings in Hong Kong. Energy Build. 2017, 144, 117–128. [Google Scholar] [CrossRef]
- Wang, C.; Shi, J.; Chen, Z.; Zha, X. Study on energy consumption of large public building based on sub-metering technology. Procedia Eng. 2017, 205, 3056–3060. [Google Scholar] [CrossRef]
- Howard, B.; Parshall, L.; Thompson, J.; Hammer, S.; Dickinson, J.; Modi, V. Spatial distribution of urban building energy consumption by end use. Energy Build. 2012, 45, 141–151. [Google Scholar] [CrossRef]
- Li, J.; Zhang, H.; You, S.; Xie, Z. Survey and analysis of energy consumption in office buildings in Tianjin. Front. Energy 2013, 7, 69–74. [Google Scholar] [CrossRef]
- Zhu, J.; Li, D. Current situation of energy consumption and energy saving analysis of large public building. Procedia Eng. 2015, 121, 1208–1214. [Google Scholar] [CrossRef]
- Saidur, R. Energy consumption, energy savings, and emission analysis in Malaysian office buildings. Energy Policy 2009, 37, 4104–4113. [Google Scholar] [CrossRef]
- Pérez-Lombard, L.; Ortiz, J.; Pout, C. A review on buildings energy consumption information. Energy Build. 2008, 40, 394–398. [Google Scholar] [CrossRef]
- Jaber, J.O.; Mohsen, M.S.; Al-Sarkhi, A.; Akash, B. Energy analysis of Jordan’s commercial sector. Energy Policy 2003, 31, 887–894. [Google Scholar] [CrossRef]
- Ewha Womans University. Sample Design Report of Measured Buildings: Development of Building Energy Integrated Support System for the Spread of Low-Energy Building, Annual Report D-1-①. Available online: https://ewha.ac.kr/ewhaen/index.do.
- Statistics for Korean Ministry of Land, Infrastructure, and Transport, 2013 Building Statistics. Available online: https://stat.molit.go.kr/portal/main/portalMain.do (accessed on 1 October 2019).
- ASHRAE. Fundamental, F18 SI: Nonresidential Cooling and Heating Load Calculation; American Society of Heating, Refrigerating and Air-Conditioning Engineers: Atlanta, GA, USA, 2009. [Google Scholar]
- ASHRAE. Standard 90.1, Lighting Power Densities Using Space-by-Space Method; American Society of Heating, Refrigerating and Air-Conditioning Engineers: Atlanta, GA, USA, 2007. [Google Scholar]
- Wilkins, C.K.; McGaffin, N. Measuring computer equipment loads in office buildings. ASHRAE J. 1994, 36, 21–24. [Google Scholar]
- Korea Energy Agency. Operational Regulations for Building Energy Efficiency Rating System; Korea Energy Agency: Ulsan, Korea, 2013.
- Ministry of Environment. Guidelines for Operating Greenhouse Gas Energy Target Management in Public Sector, Mark 7. In Notification from Ministry of Environment; Korea Environment institute: Sejong, Korea, 2017. [Google Scholar]
- Integrated Information Center for Greenhouse Gas under Ministry of Environment. 2013 Korean National Greenhouse Gas Emissions Absorption Factor. Available online: https://eng.me.go.kr/eng/web/index.do?menuId=464.
- The Korea Meteorological Administration Data Center, Average Outdor Temperature. Available online: https://data.kma.go.kr/data/grnd/selectAsosRltmList.do?pgmNo=36 (accessed on 16 January 2020).
- Table E2. Major Fuel Consumption Intensities (Btu) by End Use. 2012. Available online: https://www.eia.gov/consumption/commercial/data/2012/c&e/cfm/e2.php (accessed on 16 April 2019).




| Completion Year | Gross Area | Number of Sample Buildings |
|---|---|---|
| 1992 or earlier | Smaller than 3000 m2 | 10 |
| Smaller than 10,000 m2 | 9 | |
| 10,000 m2 or larger | 9 | |
| 2002 or earlier | Smaller than 3000 m2 | 10 |
| Smaller than 10,000 m2 | 9 | |
| 10,000 m2 or larger | 9 | |
| 2002 or later | Smaller than 3000 m2 | 10 |
| Smaller than 10,000 m2 | 10 | |
| 10,000 m2 or larger | 9 | |
| Sum | – | 85 |
| Year | 2014 | 2015 | 2016 | 2017 | 2018 | 2019 | Sum |
|---|---|---|---|---|---|---|---|
| Number of office buildings | 1 | 18 | 29 | 10 | 16 | 11 | 85 |
| Classification | Definition |
|---|---|
| Space heating | Energy consumption for space heating and operation of main space heating systems including central heating sources (boiler, etc.), hot water circulation pumps and individual heating systems (electric heat pump, gas engine-driven heat pump, fan heater, electric heating panel, etc.) |
| Space cooling | Energy consumption for space cooling and operation of main space cooling systems including central cooling sources (chiller, cooling tower, cooling water circulation pump, etc.), chilled water circulation pumps and individual cooling systems (electric heat pump, gas engine-driven heat pump, packaged air conditioner, etc.) |
| Domestic hot water (DHW) | Energy consumption for producing hot water and operation of main DHW systems including central DHW sources (boiler, etc.), DHW circulation pumps and individual DHW systems (electric or gas water heater, etc.) |
| Lighting | Electricity consumption of main lighting systems with separate branch circuits |
| Air movement | Electricity consumption for air movement (space heating, space cooling, ventilation, air circulation, etc.) of main air conditioning systems including air handling unit, the external unit of an air conditioning system, fan coil unit (FCU), electric heat pump, gas engine-driven heat pump, etc. |
| Electrical appliances (typical floors) | • Remaining electricity consumption obtained by subtracting electricity consumption for other uses from total electricity consumption in typical floors • Corresponds to unclassified total electricity consumption via power outlets in typical floors |
| Vertical transportation | Electricity consumption of elevators and escalators |
| City water supply | Electricity consumption of city water supply pumps |
| G Building (Smaller than 3000 m2) | S Building (Smaller than 10,000 m2) | G building (10,000 m2 or Larger) |
|---|---|---|
![]() | ![]() | ![]() |
| Completion year | Classification | Number of Sample Buildings | Gross area (m2) | Classification | Number of Sample Buildings |
| 1992 or earlier | 18 (38%) | Less than 3000 | 10 (21%) | ||
| 2002 or earlier | 15 (31%) | Less than 10,000 | 20 (42%) | ||
| 2002 or later | 15 (31%) | 10,000 or more | 18 (37%) | ||
| Sum | 48 (100%) | Sum | 48 (100%) | ||
| Max. (year) | 2012 | Max (m2) | 51,567.3 | ||
| Min. (year) | 1967 | Min. (m2) | 899.4 | ||
| Avg. (year) | 1995.3 | Avg. (m2) | 11,589.7 |
| Structure Type | Classification | Number of Sample Buildings | Core Type | Classification | Number of Sample Buildings |
| RC | 31 (65%) | Side core | 42 (88%) | ||
| SRC | 17 (35%) | Central core | 4 (8%) | ||
| – | – | Double-side core | 2 (4%) | ||
| Sum | 48 (100%) | Sum | 48 (100%) | ||
| Orientation | Classification | Number of sample buildings | Aspect ratio of typical floor (1:X) | Classification | Number of sample buildings |
| Northeast | 4 (8%) | X < 1.5 | 25 (52%) | ||
| East | 3 (6%) | 1.5 ≤ X < 2.0 | 16 (33%) | ||
| Southeast | 16 (33%) | 2.0 ≤ X < 2.5 | 3 (6%) | ||
| South | 10 (21%) | 2.5 ≤ X < 3.0 | 1 (2%) | ||
| Southwest | 6 (13%) | 3.0 ≤ X | 3 (6%) | ||
| West | 6 (13%) | – | – | ||
| Northwest | 3 (6%) | – | – | ||
| Sum | 48 (100%) | Sum | 48 (100%) | ||
| – | – | Max. | 3.9 | ||
| – | – | Min. | 1.0 | ||
| – | – | Avg. | 1.6 | ||
| Effective floor area ratio of typical floor (R,%) | Classification | Number of sample buildings | Floor height of typical floor(H, m) | Classification | Number of sample buildings |
| R < 70 | 6 (13%) | H < 3.4 | 11 (23%) | ||
| 70 ≤ R < 75 | 11 (23%) | 3.4 ≤ H < 3.7 | 18 (38%) | ||
| 75 ≤ R < 80 | 14 (29%) | 3.7 ≤ H < 4.0 | 12 (25%) | ||
| 80 ≤ R < 85 | 14 (29%) | 4.0 ≤ H | 4 (8%) | ||
| 85 ≤ R | 3 (6%) | Unverified | 3 (6%) | ||
| Sum | 48 (100%) | Sum | 48 (100%) | ||
| Max. (%) | 86.6 | Max; (m2) | 4.2 | ||
| Min. (%) | 58.1 | Min. (m2) | 2.7 | ||
| Avg. (%) | 76.8 | Avg. (m2) | 3.6 |
| Energy Carrier | Classification | Number of Sample Buildings | Heating System | Classification | Number of Sample Buildings |
| Electricity | 11 (23%) | Electric heat pump | 14 (29%) | ||
| Electricity + Gas | 30 (63%) | Direct-fired heating & cooling unit | 15 (31%) | ||
| Electricity + Oil | 2 (4%) | Steam boiler | 6 (13%) | ||
| Electricity + District heating | 3 (6%) | District heating | 5 (10%) | ||
| Other | 2 (4%) | Hot water boiler | 3 (6%) | ||
| Gas engine-driven heat pump | 3 (6%) | ||||
| – | – | Other | 2 (4%) | ||
| Sum | 48 (100%) | Sum | 48 (100%) | ||
| Cooling system | Classification | Number of sample buildings | DHW system | Classification | Number of sample buildings |
| Electric heat pump | 17 (35%) | Gas hot water boiler | 12 (25%) | ||
| Direct-fired heating & cooling unit | 15 (31%) | Electric hot water boiler | 6 (13%) | ||
| Compression chiller | 8 (17%) | Electric heating unit | 10 (21%) | ||
| Gas engine-driven heat pump | 3 (6%) | Steam boiler | 12 (25%) | ||
| Other | 5 (10%) | District heating | 5 (10%) | ||
| – | – | Other | 3 (6%) | ||
| Sum | 48 (100%) | Sum | 48 (100%) | ||
| Internal zone air conditioning system | Classification | Number of sample buildings | Perimeter zone air conditioning system | Classification | Number of sample buildings |
| Fluorescent lamp | 33 (69%) | L < 5 | 1 (2%) | ||
| Light-emitting diode | 8 (17%) | 5 ≤ L < 10 | 22 (46%) | ||
| Other | 3 (6%) | 10 ≤ L < 15 | 14 (29%) | ||
| Unverified | 4 (8%) | 15 ≤ L < 20 | 4 (8%) | ||
| - | - | 20 ≤ L | 3 (6%) | ||
| – | – | Unverified | 4 (8%) | ||
| Sum | 48 (100%) | Sum | 48 (100%) | ||
| – | – | Max. (W/m2) | 29.0 | ||
| – | – | Min. (W/m2) | 3.8 | ||
| – | – | Avg. (W/m2) | 11.1 | ||
| Power density of electric appliance (E, W/m2) | Classification | Number of sample buildings | City water supply system | Classification | Number of sample buildings |
| E < 10 | 16 (33%) | Elevated water tank | 27 (56%) | ||
| 10 ≤ E < 20 | 15 (31%) | Booster pump | 16 (33%) | ||
| 20 ≤ E < 30 | 11 (23%) | Directly connected to city water pipes | 5 (10%) | ||
| 30 ≤ E < 40 | 3 (6%) | ||||
| 40 ≤ E | 2 (4%) | – | – | ||
| Unverified | 1 (2%) | – | – | ||
| Sum | 48 (100%) | Sum | 48 (100%) | ||
| Max. (W/m2) | 135.0 | – | – | ||
| Min. (W/m2) | 1.7 | – | – | ||
| Avg. (W/m2) | 18.1 | – | – |
| Operating Period of Heating System (PH, Months) | Classification | Number of Sample Buildings | Operating Period of Cooling System (PC Months) | Classification | Number of Sample Buildings |
| PH ≤ 3 | 2 (4%) | PC ≤ 3 | 2 (4%) | ||
| 3 < PH ≤ 4 | 9 (19%) | 3 < PC ≤ 4 | 18 (38%) | ||
| 4 < PH ≤ 5 | 22 (46%) | 4 < PC ≤ 5 | 19 (40%) | ||
| 5 < PH | 14 (29%) | 5 < PC | 8 (17%) | ||
| Unverified | 1 (2%) | Unverified | 1 (2%) | ||
| Sum | 48 (100%) | Sum | 48 (100%) | ||
| Max. (months) | 7 | Max. (months) | 7 | ||
| Min. (months) | 3 | Min. (months) | 3 | ||
| Avg. (months) | 5.0 | Avg. (months) | 4.8 | ||
| Operating period of DHW system (PD, months) | Classification | Number of sample buildings | Occupancy density (O, persons/m2) | Classification | Number of sample buildings |
| PD = 4 | 7 (15%) | O < 0.04 | 7 (15%) | ||
| PD = 5 | 19 (40%) | 0.04 ≤ O < 0.06 | 18 (38%) | ||
| 6 ≤ PD | 9 (19%) | 0.06 ≤ O < 0.08 | 13 (27%) | ||
| Whole year | 13 (27%) | 0.08 ≤ O < 0.10 | 4 (8%) | ||
| – | – | 0.10 ≤ O | 5 (10%) | ||
| – | – | Unverified | 1 (2%) | ||
| Sum | 48 (100%) | Sum | 48 (100%) | ||
| Max. (months) | 12 | Max. (persons/m2) | 0.19 | ||
| Min. (months) | 4 | Min. (persons/m2) | 0.02 | ||
| Avg. (months) | 7.0 | Avg. (persons/m2) | 0.07 |
| Classification | Primary Energy Conversion Factor |
|---|---|
| Fuel | 1.10 |
| Electricity | 2.75 |
| District heating | 0.728 |
| District cooling | 0.937 |
| Classification | Greenhouse-Gas-Emission Conversion Factor * | Remark |
|---|---|---|
| LNG | 56,236 kgCO2eq/TJ | – |
| Diesel | 72,296 kgCO2eq/TJ | – |
| Byproduct fuel oil | 72,296 kgCO2eq/TJ | – |
| Electricity | 466,250 kgCO2eq/GWh | Average of 2 years (2007 to 2008) |
| District-heating | 59,685 kgCO2eq/TJ | Heating-only and cogeneration systems’ average |
| Classification | Factor |
|---|---|
| Space heating | Floor area (m2) of heated space where the measured energy is consumed |
| Space cooling | Floor area (m2) of cooled space where the measured energy is consumed |
| Domestic Hot Water (DHW) | Floor area (m2) of air conditioned space * where the measured energy is consumed |
| Lighting | Floor area (m2) of lighting space where the measured energy is consumed |
| Air movement | Floor area (m2) of air conditioned space * where the measured energy is consumed |
| Electric appliances (typical floors) | Floor area (m2) of air conditioned space * where the measured energy is consumed |
| Vertical transportation | Floor area (m2) of air conditioned space * where the measured energy is consumed |
| City water supply | Floor area (m2) of air conditioned space * where the measured energy is consumed |
| Classification | Space Heating | Space Cooling | DHW | Lighting | Air Movement | Electrical Appliances (Typical Floors) | Vertical Transportation | City Water Supply | |
|---|---|---|---|---|---|---|---|---|---|
| Average (representative value) | 54.6 | 32.7 | 5.5 | 19.8 | 7.9 | 49.1 | 3.2 | 0.7 | |
| Maximum | 108.1 | 100.8 | 16.6 | 55.9 | 32.0 | 69.2 | 5.5 | 3.3 | |
| Minimum | 19.7 | 10.3 | 0.9 | 7.9 | 1.2 | 23.8 | 1.5 | 0.1 | |
| Percentile | 10th | 24.2 | 13.2 | 1.1 | 9.6 | 2.0 | 25.3 | 1.9 | 0.2 |
| 25th | 28.2 | 17.0 | 2.0 | 11.4 | 2.5 | 41.5 | 2.1 | 0.3 | |
| 50th | 48.5 | 20.1 | 2.7 | 16.7 | 5.6 | 51.5 | 3.2 | 0.6 | |
| 75th | 69.3 | 47.3 | 6.7 | 21.9 | 8.7 | 61.8 | 3.8 | 0.9 | |
| 90th | 101.6 | 67.4 | 13.5 | 39.3 | 15.9 | 64.6 | 5.0 | 1.1 | |
| Standard deviation | 29.8 | 25.3 | 4.9 | 12.0 | 7.5 | 14.6 | 1.1 | 0.7 | |
| Average-based ratio | 31.5% | 18.8% | 3.2% | 11.4% | 4.6% | 28.3% | 1.9% | 0.4% | |
| Classification | Space Heating | Space Cooling | DHW | Lighting | Air Movement | Electrical Appliances (Typical Floors) | Vertical Transportation | City Water Supply | |
|---|---|---|---|---|---|---|---|---|---|
| Average (representative value) | 88.8 | 64.2 | 9.1 | 54.5 | 21.8 | 135.0 | 8.9 | 2.0 | |
| Maximum | 149.5 | 126.1 | 33.5 | 153.6 | 88.0 | 190.2 | 15.2 | 9.0 | |
| Minimum | 35.4 | 28.4 | 1.1 | 21.8 | 3.2 | 65.4 | 4.1 | 0.3 | |
| Percentile | 10th | 48.2 | 36.4 | 2.1 | 26.5 | 5.5 | 69.6 | 5.3 | 0.6 |
| 25th | 62.9 | 46.8 | 2.7 | 31.2 | 6.8 | 114.1 | 5.8 | 0.9 | |
| 50th | 79.6 | 55.2 | 6.8 | 46.0 | 15.4 | 141.6 | 8.7 | 1.6 | |
| 75th | 116.3 | 80.5 | 11.3 | 60.2 | 23.8 | 170.0 | 10.4 | 2.4 | |
| 90th | 147.8 | 95.5 | 18.0 | 108.0 | 43.9 | 177.7 | 13.8 | 3.1 | |
| Standard deviation | 37.6 | 27.4 | 8.6 | 32.9 | 20.6 | 40.3 | 3.1 | 1.9 | |
| Average-based ratio | 23.1% | 16.7% | 2.4% | 14.2% | 5.7% | 35.1% | 2.3% | 0.5% | |
| Classification | Space Heating | Space Cooling | DHW | Lighting | Air Movement | Electrical Appliances (Typical Floors) | Vertical Transportation | City Water Supply | |
|---|---|---|---|---|---|---|---|---|---|
| Average (representative value) | 15.1 | 11.1 | 1.5 | 9.2 | 3.7 | 22.9 | 1.5 | 0.3 | |
| Maximum | 29.2 | 24.7 | 6.3 | 26.0 | 14.9 | 32.3 | 2.6 | 1.5 | |
| Minimum | 4.5 | 4.8 | 0.1 | 3.7 | 0.5 | 11.1 | 0.7 | 0.1 | |
| Percentile | 10th | 6.9 | 5.1 | 0.2 | 4.5 | 0.9 | 11.8 | 0.9 | 0.1 |
| 25th | 10.6 | 7.1 | 0.4 | 5.3 | 1.2 | 19.3 | 1.0 | 0.2 | |
| 50th | 13.1 | 9.0 | 1.1 | 7.8 | 2.6 | 24.0 | 1.5 | 0.3 | |
| 75th | 18.6 | 14.3 | 1.5 | 10.2 | 4.0 | 28.8 | 1.8 | 0.4 | |
| 90th | 27.1 | 18.6 | 3.2 | 18.3 | 7.4 | 30.1 | 2.3 | 0.5 | |
| Standard deviation | 7.6 | 5.8 | 1.6 | 5.6 | 3.5 | 6.8 | 0.5 | 0.3 | |
| Average-based ratio | 23.1% | 17.0% | 2.3% | 14.1% | 5.7% | 35.0% | 2.3% | 0.5% | |
| Classification | Space Heating | Space Cooling | DHW | Lighting | Air Movement | Electrical Appliances (Typical Floors) | Vertical Transportation | City Water Supply |
|---|---|---|---|---|---|---|---|---|
| 2017.05 | 0.0 | 2.3 | 0.2 | 1.6 | 0.5 | 3.8 | 0.2 | 0.1 |
| 2017.06 | 0.0 | 6.0 | 0.0 | 1.7 | 0.7 | 3.9 | 0.3 | 0.1 |
| 2017.07 | 0.0 | 9.0 | 0.0 | 1.7 | 0.9 | 4.1 | 0.3 | 0.1 |
| 2017.08 | 0.0 | 8.7 | 0.0 | 1.7 | 0.9 | 4.1 | 0.3 | 0.1 |
| 2017.09 | 0.0 | 4.7 | 0.0 | 1.7 | 0.8 | 3.8 | 0.3 | 0.1 |
| 2017.10 | 0.7 | 0.4 | 0.1 | 1.4 | 0.4 | 3.3 | 0.2 | 0.0 |
| 2017.11 | 7.2 | 0.0 | 0.6 | 1.7 | 0.6 | 4.1 | 0.3 | 0.1 |
| 2017.12 | 12.6 | 0.0 | 0.9 | 1.7 | 0.7 | 4.8 | 0.3 | 0.1 |
| 2018.01 | 15.7 | 0.0 | 0.9 | 1.9 | 0.8 | 5.2 | 0.3 | 0.1 |
| 2018.02 | 11.7 | 0.0 | 0.8 | 1.6 | 0.6 | 4.3 | 0.2 | 0.1 |
| 2018.03 | 4.9 | 0.0 | 0.6 | 1.6 | 0.4 | 4.0 | 0.3 | 0.1 |
| 2018.04 | 0.9 | 0.4 | 0.4 | 1.6 | 0.3 | 3.6 | 0.3 | 0.1 |
| Space Heating | Space Cooling | DHW | Lighting | Ventilation |
|---|---|---|---|---|
| 61.5 | 24.6 | 7.3 | 29.0 | 42.3 |
| Refrigeration | Office equipment | Computing | Other | – |
| 6.3 | 7.3 | 33.1 | 30.3 |
| Classification | Space Heating | Space Cooling | DHW | Lighting | Air Movement | Electrical Appliances, etc. |
|---|---|---|---|---|---|---|
| This study | 54.6 | 32.7 | 5.5 | 19.8 | 7.9 | 53.0 |
| CBECS 2012 | 61.5 | 24.6 | 7.3 | 29.0 | 42.3 | 77.0 |
| Difference | −6.9 | 8.1 | −1.8 | −9.2 | −34.4 | −24.0 |
| Difference ratio | −11.2% | 32.9% | −24.7% | −31.7% | −81.3% | −31.2% |
© 2020 by the authors. Licensee MDPI, Basel, Switzerland. This article is an open access article distributed under the terms and conditions of the Creative Commons Attribution (CC BY) license (http://creativecommons.org/licenses/by/4.0/).
Share and Cite
Song, S.-Y.; Jin, H.-S.; Ha, S.-Y.; Kim, S.-I.; Kim, Y.-J.; Lee, S.-J.; Suh, I.-A. Detailed Office Building Energy Information Based on In Situ Measurements. Energies 2020, 13, 3050. https://doi.org/10.3390/en13123050
Song S-Y, Jin H-S, Ha S-Y, Kim S-I, Kim Y-J, Lee S-J, Suh I-A. Detailed Office Building Energy Information Based on In Situ Measurements. Energies. 2020; 13(12):3050. https://doi.org/10.3390/en13123050
Chicago/Turabian StyleSong, Seung-Yeong, Hye-Sun Jin, Soo-Yeon Ha, Sung-Im Kim, You-Jeong Kim, Soo-Jin Lee, and In-Ae Suh. 2020. "Detailed Office Building Energy Information Based on In Situ Measurements" Energies 13, no. 12: 3050. https://doi.org/10.3390/en13123050
APA StyleSong, S.-Y., Jin, H.-S., Ha, S.-Y., Kim, S.-I., Kim, Y.-J., Lee, S.-J., & Suh, I.-A. (2020). Detailed Office Building Energy Information Based on In Situ Measurements. Energies, 13(12), 3050. https://doi.org/10.3390/en13123050










