Framework for Managing Maintenance of Wind Farms Based on a Clustering Approach and Dynamic Opportunistic Maintenance
Abstract
1. Background and Introduction
1.1. Related Works
1.2. Overview
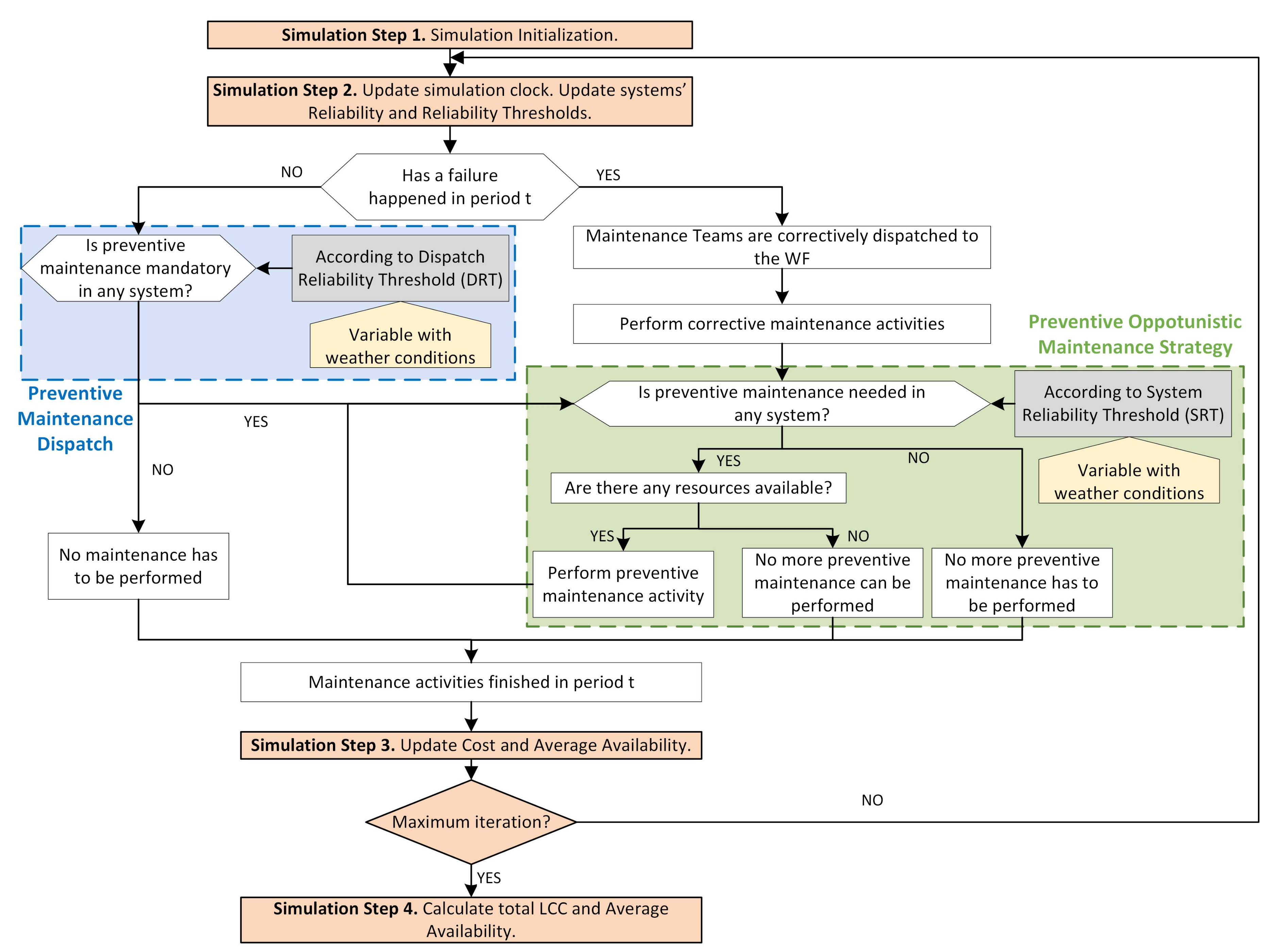
2. Framework and Methods
2.1. RAM Database Creation
- SCADA Data (Input I1): this data is intended to provide feedback of a high-level overview of the performance of the WTs. The data coming from the SCADA system can be categorized into three types of information recorded in time intervals: operational data, availability data, and alarms data. The operational data usually pertains to different variables which characterize the operation of the WTs, e.g., power output, wind speed, temperature of components, or environmental conditions. Availability is a measure of the total time the WT is operational and ready to produce power, independently of external factors such as the weather, the grid state, or maintenance activities. In addition, the data coming from the alarms is sensor information which indicates the state of the WTs and have an associated severity level and usually are responsible for triggering corrective maintenance actions.
- CMMS Data (Input I2): generally the operators of WFs keep track of the maintenance actions performed in the WTs in a variety of forms. This record of maintenance activities is usually known as Work Orders or Maintenance Logs. The work orders may be handwritten in predefined forms, but presently it is more common to find the data as digital work order inputs which have detailed information regarding the materials and resources consumed.
2.2. Reliability Modeling
2.3. Maintenance Strategy Definition
- Problem definition. The wind farm (WF) to be considered in the case study involves the maintenance of H wind turbines (WTs) and their systems (i = 1,2,...,N), connected in series. Each of the systems might fail in k different failure modes (FMs), which are classified according to their consequences and require different corrective maintenance (CM) activities (k = 1,2,...,K). Likewise, WF managers may decide to maintain the WTs’ system before failure occurrence, where per-FM different preventive maintenance (PM) levels can be performed (j = 1,2,...,J). This classification depends on the restoration factor (q). If the PM activity restores the system to a state in which its operating and reliability behavior is as good as new, i.e., replacement activities, it is considered to be perfect maintenance (j = J). On the contrary, when PM activity partially restores the condition of the system to an operational condition worse than the new one but better than just before the performance of maintenance, it is considered to be imperfect maintenance (see [54] for further information), with j = 1 the most imperfect repair.
- Objective functions. The main objectives pursued by the maintenance strategy are defined. They should be aligned with the objectives of the business (C9) and should consider the whole lifecycle of the assets. In the case of WFs, special emphasis is placed on optimizing the OPEX (considering time value of money by means of ) and production losses entailed by the maintenance strategy (See Equations (12) and (13)). The core parts of these indicators are:
- –
- Corrective and preventive cost (I3), subjected to the restoration effect of the maintenance activity carried out, as in [34,49]. They consider the materials and tools needed to perform them (, ), as well as the opportunity cost that they entail, represented by the amount of power that could not be produced because of performing such maintenance activities . Likewise, in the case of CM, failures usually avoid distribution of the committed energy, entailing a penalty cost .
- –
- Maintenance resources cost (I3). They consider the number of maintenance teams hired (NT) and the cost entailed by dispatching them to the WFs either preventively or correctively .
- –
- Production losses. They consider the maintainability (O3) of PM and CM activities (, ) as well as the power that would have been generated .
- Maintenance strategy. An imperfect maintenance strategy where decisions are triggered by dynamic reliability thresholds is defined (see Equation (14)):
- , if the reliability of any of the FMs (O5) is below this threshold, a maintenance team is compulsorily dispatched to the WFs to perform PM.
- , once a maintenance team is dispatched to the WF, either preventively or correctively, and according to the reliability of the specific FM (O5), it determines whether PM level j should be performed during period t for preventing FM k of system i.
- Capacity constrains (C8). Maintenance teams’ availability and their working time is defined (see Equation (15)).
- Maintenance process constraints (C7). Only one maintenance task per WT and time period is allowed (see Equation (16)).
3. Case Study
3.1. Description
3.2. Results
- -
- Minor repairing. It is provoked by a system failure that implies a maintenance team is dispatched for repairing. Costs of materials and tools are not very high, as minor components are going to be repaired. Thus, there is a reparation impact on system lifecycle but it is neither too high in terms of time, nor too costly. Repair time varies between 4 and 24 h.
- -
- Major repairing. Replacement of important components or complete systems is done. Therefore, repairs have a great impact on system lifetime, being able to return the system state to an as-good-as-new state. Costs of materials and tools are high, and repair time is above 24 h.
4. Concluding Remarks
Author Contributions
Funding
Conflicts of Interest
Abbreviations
| WF | Wind Farm |
| LCoE | Levelized Cost of Energy |
| CAPEX | Capital Expenditure |
| OPEX | Operational Expenditure |
| O&M | Operations & Maintenance |
| WT | Wind Turbine |
| RAM | Reliability, Availability, and Maintainability |
| LCC | Life-cycle Cost |
| INCOM | Inputs, Mechanisms, Controls and Outputs |
| SCADA | Supervisory Control And Data Acquisition |
| CMMS | Computerized Maintenance Management System |
| TBF | Time Between Failures |
| FM | Failure Mode |
| CM | Corrective Maintenance |
| PM | Preventive Maintenance |
| MT | Maintenance Team |
| NSGA | Non-dominated Sorted Genetic Algorithm |
| KPI | Key Performance Indicator |
| MW | Megawatt |
| MVO | Minimum Viable Offer |
References
- Ackermann, T. Wind Power in Power Systems; Wiley-Blackwell: Hoboken, NJ, USA, 2005. [Google Scholar]
- Asgarpour, M.; Sørensen, J.D. Bayesian Based Diagnostic Model for Condition Based Maintenance of Offshore Wind Farms. Energies 2018, 11, 300. [Google Scholar] [CrossRef]
- Merizalde, Y.; Hernández-Callejo, L.; Duque-Perez, O.; Alonso-Gómez, V. Maintenance Models Applied to Wind Turbines. A Comprehensive Overview. Energies 2019, 12, 225. [Google Scholar] [CrossRef]
- Zhao, Y.; Li, D.; Dong, A.; Kang, D.; Lv, Q.; Shang, L. Fault Prediction and Diagnosis of Wind Turbine Generators Using SCADA Data. Energies 2017, 10, 1210. [Google Scholar] [CrossRef]
- Erguido, A.; Márquez, A.C.; Castellano, E.; Fernández, J.G. A dynamic opportunistic maintenance model to maximize energy-based availability while reducing the life cycle cost of wind farms. Renew. Energy 2017, 114, 843–856. [Google Scholar] [CrossRef]
- Kaldellis, J.; Kapsali, M. Shifting towards offshore wind energy—Recent activity and future development. Energy Policy 2013, 53, 136–148. [Google Scholar] [CrossRef]
- Byon, E. Wind turbine operations and maintenance: a tractable approximation of dynamic decision making. IIE Trans. 2013, 45, 1188–1201. [Google Scholar] [CrossRef]
- Ozturk, S.; Fthenakis, V.; Faulstich, S. Assessing the Factors Impacting on the Reliability of Wind Turbines via Survival Analysis—A Case Study. Energies 2018, 11, 3034. [Google Scholar] [CrossRef]
- Nielsen, J.S.; Sørensen, J.D. Bayesian Estimation of Remaining Useful Life for Wind Turbine Blades. Energies 2017, 10, 664. [Google Scholar] [CrossRef]
- Leahy, K.; Gallagher, C.; O’Donovan, P.; O’Sullivan, D.T.J. Issues with Data Quality for Wind Turbine Condition Monitoring and Reliability Analyses. Energies 2019, 12, 201. [Google Scholar] [CrossRef]
- IRENA, I.R.E.A. Renewable Power Generation Costs in 2012: An Overview; International Renewable Energy Agency (IRENA): Abu Dhabi, UAE, 2012. [Google Scholar]
- PowerTech eV, V. Levelised Cost of Electricity (LCOE 2015); Verfugbar unter; VGB PowerTech e.V.: Essen, Germany, 2015. [Google Scholar]
- Jardine, A.K.; Tsang, A.H. Maintenance, Replacement, and Reliability: Theory And Applications, 1st ed.; CRC Press: Boca Raton, FL, USA, 2005. [Google Scholar] [CrossRef]
- Bertling, L.; Wennerhag, P. Wind Turbine Operation and Maintenance; Technical Report; Elforsk: Stockholm, Sweden, 2012. [Google Scholar]
- Shafiee, M. Maintenance logistics organization for offshore wind energy: Current progress and future perspectives. Renew. Energy 2015, 77, 182–193. [Google Scholar] [CrossRef]
- Izquierdo, J.; Márquez, A.C.; Uribetxebarria, J. Dynamic artificial neural network-based reliability considering operational context of assets. Reliabil. Eng. Syst. Saf. 2019, 188, 483–493. [Google Scholar] [CrossRef]
- Izquierdo, J.; Crespo, A.; Uribetxebarria, J.; Erguido, A. Assessing the impact of operational context variables on rolling stock reliability. A real case study. In Safety and Reliability—Safe Societies in a Changing World; CRC Press, Ed.; Taylor & Francis Group: London, UK; Trondheim, Norway, Proceedings of ESREL 2018; 2017; pp. 571–578. [Google Scholar]
- Rausand, M.; Höyland, A. System Reliability Theory: Models, Statistical Methods, and Applications; John Wiley & Sons: Hoboken, NJ, USA, 2004; Volume 396. [Google Scholar]
- Hameed, Z.; Vatn, J.; Heggset, J. Challenges in the reliability and maintainability data collection for offshore wind turbines. Renew. Energy 2011, 36, 2154–2165. [Google Scholar] [CrossRef]
- Nguyen, T.H.; Prinz, A.; Friisø, T.; Nossum, R.; Tyapin, I. A framework for data integration of offshore wind farms. Renew. Energy 2013, 60, 150–161. [Google Scholar] [CrossRef]
- Louit, D.; Pascual, R.; Jardine, A. A practical procedure for the selection of time-to-failure models based on the assessment of trends in maintenance data. Reliabil. Eng. Syst. Saf. 2009, 94, 1618–1628. [Google Scholar] [CrossRef]
- Stamatelatos, M.; Veseley, W.; Dugan, J.; Fragola, J.; Minarik, J.; Rialsback, J. Fault Tree Handbook with Aerospace Applications; NASA Office of Safety and Mission Assurance: Washington, DC, USA, 2002. [Google Scholar]
- Li, H.; Yang, C.; Zhao, B.; Wang, H.; Chen, Z. Aggregated models and transient performances of a mixed wind farm with different wind turbine generator systems. Electric Power Syst. Res. 2012, 92, 1–10. [Google Scholar] [CrossRef]
- Cao, L.; Qian, Z.; Zareipour, H.; Wood, D.; Mollasalehi, E.; Tian, S.; Pei, Y. Prediction of Remaining Useful Life of Wind Turbine Bearings under Non-Stationary Operating Conditions. Energies 2018, 11, 3318. [Google Scholar] [CrossRef]
- Zimroz, R.; Bartelmus, W.; Barszcz, T.; Urbanek, J. Diagnostics of bearings in presence of strong operating conditions non-stationarity—A procedure of load-dependent features processing with application to wind turbine bearings. Mech. Syst. Signal Process. 2014, 46, 16–27. [Google Scholar] [CrossRef]
- Cannarile, F.; Compare, M.; Di Maio, F.; Zio, E. Handling reliability big data: A similarity-based approach for clustering a large fleet of assets. In Safety and Reliability of Complex Engineered Systems-Proceedings of the 25th European Safety and Reliability Conference; ESREL: Zurich, Switzerland, 2015; Volume 2015, pp. 891–896. [Google Scholar]
- Cannarile, F.; Compare, M.; Di Maio, F.; Zio, E. A clustering approach for mining reliability big data for asset management. Proc. Inst. Mech. Eng. Part O J. Risk Reliabil. 2018, 232, 140–150. [Google Scholar] [CrossRef]
- Baraldi, P.; Di Maio, F.; Rigamonti, M.; Zio, E.; Redouane, S. Unsupervised clustering of vibration signals for identifying anomalous conditions in a nuclear turbine. J. Intell. Fuzzy Syst. 2015, 28, 1723–1731. [Google Scholar] [CrossRef]
- Jiang, B.; Pei, J.; Tao, Y.; Lin, X. Clustering uncertain data based on probability distribution similarity. IEEE Trans. Knowl. Data Eng. 2013, 25, 751–763. [Google Scholar] [CrossRef]
- Ruiz de la Hermosa, R. Wind farm monitoring using Mahalanobis distance and fuzzy clustering. Renew. Energy 2018, 123, 526–540. [Google Scholar] [CrossRef]
- Elijorde, F.; Kim, S.; Lee, J. A Wind Turbine Fault Detection Approach Based on Cluster Analysis and Frequent Pattern Mining. KSII Trans. Internet Inf. Syst. 2014, 8, 664–677. [Google Scholar] [CrossRef]
- Hameed, Z.; Wang, K. Development of optimal maintenance strategies for offshore wind turbine by using artificial neural network. Wind Eng. 2012, 36, 353–364. [Google Scholar] [CrossRef]
- Wang, H.; Pham, H. Optimal Preparedness Maintenance of Multi-unit Systems with Imperfect Maintenance and Economic Dependence. In Springer Series in Reliability Engineering; Springer Science + Business Media: Berlin, Germany, 2006; pp. 135–150. [Google Scholar] [CrossRef]
- Ding, F.; Tian, Z. Opportunistic maintenance optimization for wind turbine systems considering imperfect maintenance actions. Int. J. Reliabil. Q. Saf. Eng. 2011, 18, 463–481. [Google Scholar] [CrossRef]
- Nicolai, R.; Dekker, R. A review of multi-component maintenance models. In Proceedings of the European Safety and Reliability Conference, Stavanger, Norway, 25–27 June 2007; pp. 289–296. [Google Scholar]
- Dekker, R.; Wildeman, R.E.; van der Duyn Schouten, F.A. A review of multi-component maintenance models with economic dependence. Math. Methods Oper. Res. 1997, 45, 411–435. [Google Scholar] [CrossRef]
- Sasieni, M.W. A Markov Chain Process in Industrial Replacement. OR 1956, 7, 148. [Google Scholar] [CrossRef]
- Nakagawa, T.; Murthy, D. Optimal replacement policies for a two-unit system with failure interactions. RAIRO-Oper. Res. 1993, 27, 427–438. [Google Scholar] [CrossRef][Green Version]
- De Almeida, A.T.; Ferreira, R.J.P.; Cavalcante, C.A.V. A review of the use of multicriteria and multi-objective models in maintenance and reliability. IMA J. Manag. Math. 2015, 26, 249–271. [Google Scholar] [CrossRef]
- Cavalcante, C.A.; Lopes, R.S. Multi-criteria model to support the definition of opportunistic maintenance policy: A study in a cogeneration system. Energy 2015, 80, 32–40. [Google Scholar] [CrossRef]
- Cavalcante, C.; Lopes, R. Opportunistic Maintenance Policy for a System with Hidden Failures: A Multicriteria Approach Applied to an Emergency Diesel Generator. Math. Probl. Eng. 2014, 2014, 157282. [Google Scholar] [CrossRef]
- Iqbal, M.; Azam, M.; Naeem, M.; Khwaja, A.; Anpalagan, A. Optimization classification, algorithms and tools for renewable energy: A review. Renew. Sustain. Energy Rev. 2014, 39, 640–654. [Google Scholar] [CrossRef]
- Besnard, F.; Patrikssont, M.; Strombergt, A.B.; Wojciechowskit, A.; Bertling, L. An optimization framework for opportunistic maintenance of offshore wind power system. In Proceedings of the 2009 IEEE Bucharest PowerTech, Bucharest, Romania, 28 June–2 July 2009. [Google Scholar] [CrossRef]
- Tian, Z.; Jin, T.; Wu, B.; Ding, F. Condition based maintenance optimization for wind power generation systems under continuous monitoring. Renew. Energy 2011, 36, 1502–1509. [Google Scholar] [CrossRef]
- Ding, F.; Tian, Z. Opportunistic maintenance for wind farms considering multi-level imperfect maintenance thresholds. Renew. Energy 2012, 45, 175–182. [Google Scholar] [CrossRef]
- Sarker, B.R.; Faiz, T.I. Minimizing maintenance cost for offshore wind turbines following multi-level opportunistic preventive strategy. Renew. Energy 2016, 85, 104–113. [Google Scholar] [CrossRef]
- Zhu, W.; Fouladirad, M.; Bérenguer, C. A multi-level maintenance policy for a multi-component and multifailure mode system with two independent failure modes. Reliab. Eng. Syst. Saf. 2016, 153, 50–63. [Google Scholar] [CrossRef]
- Atashgar, K.; Abdollahzadeh, H. Reliability optimization of wind farms considering redundancy and opportunistic maintenance strategy. Energy Convers. Manag. 2016, 112, 445–458. [Google Scholar] [CrossRef]
- Abdollahzadeh, H.; Atashgar, K.; Abbasi, M. Multi-objective opportunistic maintenance optimization of a wind farm considering limited number of maintenance groups. Renew. Energy 2016, 88, 247–261. [Google Scholar] [CrossRef]
- IEEE, C.S. IEEE Standard for Functional Modeling Language—Syntax and Semantics for IDEF0; IEEE Std 1320.1-1998; IEEE Computer Society: Washington, DC, USA, 1998; p. i. [Google Scholar] [CrossRef]
- Kusiak, A.; Larson, T.N.; Wang, J.R. Reengineering of design and manufacturing processes. Comput. Ind. Eng. 1994, 26, 521–536. [Google Scholar] [CrossRef]
- Von Luxburg, U. A tutorial on spectral clustering. Stat. Comput. 2007, 17, 395–416. [Google Scholar] [CrossRef]
- Velmurugan, T.; Santhanam, T. Computational complexity between K-means and K-medoids clustering algorithms for normal and uniform distributions of data points. J. Comput. Sci. 2010, 6, 363. [Google Scholar] [CrossRef]
- Pham, H.; Wang, H. Imperfect maintenance. Eur. J. Oper. Res. 1996, 94, 425–438. [Google Scholar] [CrossRef]
- Zille, V.; Bérenguer, C.; Grall, A.; Despujols, A. Modelling multicomponent systems to quantify reliability centred maintenance strategies. Proc. Inst. Mech. Eng. Part O J. Risk Reliabil. 2011, 225, 141–160. [Google Scholar] [CrossRef]
- Deb, K.; Pratap, A.; Agarwal, S.; Meyarivan, T. A fast and elitist multiobjective genetic algorithm: NSGA-II. IEEE Trans. Evol. Comput. 2002, 6, 182–197. [Google Scholar] [CrossRef]
- Salazar, D.; Rocco, C.M.; Galván, B.J. Optimization of constrained multiple-objective reliability problems using evolutionary algorithms. Reliabil. Eng. Syst. Saf. 2006, 91, 1057–1070. [Google Scholar] [CrossRef]
- Martin-Tretton, M.; Reha, M.; Drunsic, M.; Keim, M. Data collection for current us wind energy projects: Component costs, financing, operations, and maintenance. Contract 2012, 303, 275–3000. [Google Scholar] [CrossRef]






| Reliability Modeling | ||||
|---|---|---|---|---|
| Shape parameter of Weibull distribution | Diagonal entries of Degree matrix | |||
| Scale parameter of Weibull distribution | Identity matrix | |||
| Euler–Mascheroni constant | Graph Laplacian matrix | |||
| Gamma function | Graph Laplacian matrix eigenvalues | |||
| Similarity matrix | Graph Laplacian matrix eigenvectors | |||
| Entries of the similarity matrix | Matrix of eigenvectors | |||
| Kullback–Leibler Divergence among two distributions | Entries of matrix | |||
| Symmetric Kullback–Leibler Divergence | Transformed matrix | |||
| Degree matrix | Entries of matrix | |||
| Maintenance Strategy Definition | ||||
| Time value for money constant | Generated power in t | |||
| Restoration factor of CM | Number of MTs | |||
| Restoration factor of PM | Cost of dispatching a team | |||
| Corrective cost | Binary variable for corrective dispatch of MT | |||
| Preventive cost | Binary variable for preventive dispatch of MT | |||
| Opportunity cost for not-produced energy | Cost of MT | |||
| Penalty cost | Dynamic reliability threshold | |||
| Binary variable for CM | Static reliability threshold | |||
| Binary variable for PM | Available working time of MTs | |||
| Maintainability of corrective actions | t | Time period (days) | ||
| Maintainability of preventive actions | ||||
| Component | Failure Mode | Number of Clusters | Number of WTs in Each Cluster |
|---|---|---|---|
| Gearbox | Minor | 6 | 23-12-27-8-24-6 |
| Major | 3 | 52-27-21 | |
| Blades | Minor | 4 | 45-33-18-4 |
| Major | 2 | 39-61 | |
| Yaw | Minor | 4 | 34-33-17-16 |
| Major | 3 | 30-47-23 | |
| Pitch | Minor | 5 | 24-27-28-7-14 |
| Major | 3 | 29-20-51 |
© 2019 by the authors. Licensee MDPI, Basel, Switzerland. This article is an open access article distributed under the terms and conditions of the Creative Commons Attribution (CC BY) license (http://creativecommons.org/licenses/by/4.0/).
Share and Cite
Izquierdo, J.; Crespo Márquez, A.; Uribetxebarria, J.; Erguido, A. Framework for Managing Maintenance of Wind Farms Based on a Clustering Approach and Dynamic Opportunistic Maintenance. Energies 2019, 12, 2036. https://doi.org/10.3390/en12112036
Izquierdo J, Crespo Márquez A, Uribetxebarria J, Erguido A. Framework for Managing Maintenance of Wind Farms Based on a Clustering Approach and Dynamic Opportunistic Maintenance. Energies. 2019; 12(11):2036. https://doi.org/10.3390/en12112036
Chicago/Turabian StyleIzquierdo, Juan, Adolfo Crespo Márquez, Jone Uribetxebarria, and Asier Erguido. 2019. "Framework for Managing Maintenance of Wind Farms Based on a Clustering Approach and Dynamic Opportunistic Maintenance" Energies 12, no. 11: 2036. https://doi.org/10.3390/en12112036
APA StyleIzquierdo, J., Crespo Márquez, A., Uribetxebarria, J., & Erguido, A. (2019). Framework for Managing Maintenance of Wind Farms Based on a Clustering Approach and Dynamic Opportunistic Maintenance. Energies, 12(11), 2036. https://doi.org/10.3390/en12112036

