Accounting for Energy Cost When Designing Energy-Efficient Wireless Access Networks
Abstract
:1. Introduction
- it introduces and discusses new algorithms for the energy cost minimization;
- it shows that the decrease of the power consumption reduces the necessary energy cost, since the amount of the energy bought is smaller. It is also shown that the reduction of the network power consumption can be obtained with the usage of a network composed of microcell base stations only;
- it proves that the exploitation of the prosumer status of the considered network can reduce the necessary energy cost;
- it demonstrates that a careful analysis of the energy price provides the necessary energy cost reduction. The analysis determines when energy should be bought or when the power consumption should be reduced, according to the current energy price.
2. Materials and Methods
- gross outgo: this is the amount of money spent to buy energy from the power grid:where N is the duration of the simulation (one week: 168 h or time intervals), energyPrice[k] is the energy price at the time interval k and energyBought[k] is the amount of energy bought at the instant k.
- gross income: this is the amount of money earned by selling energy to the traditional power grid;
- total outgo: this is computed as:
2.1. Strategy 1: Simple Algorithms
- Undertake no action: When using this, no adjustments are made at the network level. It represents the current situation. This is considered as the reference scenario, concerning the energetic aspect.
- Deactivate all microcell BSs: When this is used, all microcell base stations are turned off. When a base station is deactivated, its power consumption is assumed to be negligible. All users connected to these microcell base stations are reconnected to a macrocell base station, if possible.
- Deactivate as much microcell BSs as needed: This is a hybrid one; microcell base stations are turned off gradually. The network’s energy consumption is computed when switching off 1, 2 or 3 microcell base stations per macrocell base station. As soon as the network’s energy consumption becomes lower than the amount of available renewable energy, the necessary number of microcell base stations to be turned off is known. If turning off three microcell base stations is not sufficient, the previous strategy is applied. As in the previous case, all the users connected to the switched microcell base stations are reconnected, if possible.
- No action: When this is used, the energy is bought as soon as it is needed. This is the current situation and is considered as the reference algorithm.
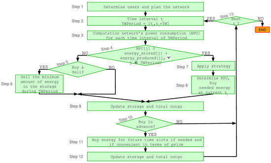
- Buy in advance: This algorithm tries to exploit the variation of the energy price during the day, reacting to the demand and response program. It is based on the idea that energy is not bought whenever it is needed, but when energy is less expensive. Therefore, it is stored in the energy batteries as long as it is not needed. This solution is widely exploited in the power community. Nevertheless, it is not used in the scenario considered in this study. The scenario that we are investigating is peculiar. In fact, the communication network cannot shift its load according to the energy price because the quality of service has to be always guaranteed. The network can not plan its usage, which depends on the users. This is not present in other applications. Moreover, this scenario is very suitable for this solution because of the already present energy batteries, installed for the power consumption minimization. Therefore, no additional Capex expenditure is required. The storage of produced energy is not compromised because network energy status forecasts are considered (Step 11 in Figure 3). In particular, at each time slot t, the algorithm iterates over a given number of the following time slots, and for each i of them, it defines:I: time period from t to i (I = [t,i]).If t is the time slot at the minimum energy cost in I and if i needs that energy to be acquired (predicted stored and produced energy is not sufficient for that time interval), the definition of variable bought occurs as follows:
- bought:
- energy that can be bought at t. It is the minimum space available in the storage from t up to i. In this way, we avoid that produced energy in the following time interval that should be stored in the battery is wasted, because of the presence of the bought one.
Therefore, the bought amount of energy is taken from the grid at time slot t and stored in the batteries. In case the amount of energy bought during past time slots and allocated for the current one is not sufficient, the necessary amount is purchased from the power grid.The number of time slots over which the algorithm iterates (maximum duration of time interval I) is a parameter that is investigated in this study. Nevertheless, its maximum value is 23 h since that amount of time is indicated in the literature as the maximum time of storage to avoid substantial energy losses. This algorithm does not affect network parameters since it acts in a transparent way for the communication system. - Buy and sell: the solution exploits the fact that base stations are prosumers. In fact, they consume and produce electrical energy from their solar panel. This action makes the access network an active participant in the energy market: the network does not only buy and take energy from the traditional power grid, but also sells and injects energy into it.The energy is sold when the access network is not in a critical situation (Steps 4–6 in Figure 3): this is the condition in which energy strategies are not applied. Therefore, when the critical situation does not occur, at the current time interval t, microcell base stations are not switched off because the amount of produced and stored energy is sufficient for the base stations supply for that time interval t and for all the time intervals belonging to the time window period. In this way, the sale and immediate purchase of energy are avoided. Preventing this kind of situation is convenient because energy is sold at a lower price than the one at which it is bought.The amount of energy sold is equal to the minimum amount of energy remaining in the storage for the time slots belonging to the time window period. Therefore, it is the quantity of electricity that is exceeded during the considered time period. Concerning energy sale price, in the literature, nothing is presented. For this reason, the percentage of the purchase price at which the energy can be sold is investigated.This solution is the one and only case for which the gross income is different from zero, since only in this case, the sale of energy is allowed.The purchase of energy is done as soon as needed. This policy does not affect the network parameters.
2.2. Strategy 2: Take Action According to the Energy Price
2.3. Strategy 3: Microcell BSs Networks
- Only Microcell BSs: No Action: In this case, no action is performed. It is used to check the effects of the new proposed configurations. If the available energy is not sufficient to power the base stations, the missing amount is purchased from the electricity grid (Step 7 in Figure 7). The storage and the total necessary energy cost are updated (Step 8 in Figure 7).
- Only Microcell BSs: Deactivation of some BSs: A part of the microcell base stations is turned off gradually in the event of an energy shortage. The energy consumption of the access network is computed when switching off 1, 2, 3,…,N microcell base stations. As soon as the network’s energy consumption becomes lower than the amount of available renewable energy (stored and produced energy), the necessary number of microcell base stations to be turned off is known.Since the power consumption of a microcell base station is low, many of them should be switched off. In this way, the capacity of the network can be compromised. For this reason, base stations can be deactivated until a minimum percentage of users is covered. The solution is tested with 95% and 90% guaranteed user coverage (Step 5 in Figure 7). All the users connected to the switched microcell base stations are reconnected, if possible (Step 6 in Figure 7). If the available energy continues to be insufficient for the base stations’ supply, the missing part is bought from the traditional power grid (Step 7 in Figure 7). The necessary energy cost and the energy storage are updated (Step 8 in Figure 7).The strategy can be combined with the time window TW: when an energy shortage is detected in a time slot belonging to the time window period, the necessary microcell base stations are deactivated.
3. Results and Discussion
- PV panel capacity: 100 kWp;
- storage capacity: 50 kWh;
- time window TW, when present: 5 h.
3.1. Results: Strategy 1, Simple Algorithms
3.1.1. Buy in Advance: Storage Dimension and I Interval Maximum Duration Effects
3.1.2. Buy and Sell: Percentage of Price Evaluation
3.2. Results: Strategy 2 Take Action According to the Energy Price
Take Action According to the Energy Price: Threshold Effects
3.3. Results: Strategy 3 Microcell BSs Networks
Only Microcell BSs: Deactivation of Some BSs (Time Window Effects)
4. Conclusions
Acknowledgments
Author Contributions
Conflicts of Interest
Abbreviations
| BS | base station |
| DR | demand and response |
| LTE | Long-Term Evolution |
| LTE-A | Long-Term Evolution-Advanced |
References
- CISCO. The Cisco® Visual Networking Index (VNI) Global Mobile Data Traffic Forecast; CISCO: San Jose, CA, USA, 2017. [Google Scholar]
- Pickavet, M.; Vereecken, W.; Demeyer, S.; Audenaert, P.; Vermeulen, B.; Develder, C.; Colle, D.; Dhoedt, B.; Demeester, P. Worldwide Energy Needs for ICT: the Rise of Power-Aware Networking. In Proceedings of the 2nd International Symposium on Advanced Networks and Telecommunication Systems, Bombay, India, 15–17 December 2008; pp. 1–3. [Google Scholar]
- Lambert, S.; Deruyck, M.; Van Heddeghem, W.; Lannoo, B.; Joseph, W.; Colle, D.; Pickavet, M.; Demeester, P. Post-peak ICT: Graceful degradation for communication networks in an energy constrained future. IEEE Commun. Mag. 2015, 53, 166–174. [Google Scholar] [CrossRef]
- Deruyck, M.; Joseph, W.; Tanghe, E.; Martens, L. Reducing the power consumption in LTE-Advanced wireless access network by a capacity based deployement tool. Radio Sci. 2014, 49, 777–787. [Google Scholar] [CrossRef]
- Patel, C.; Yavuz, M.; Nanda, S. Femtocells [Industry Perspectives]. IEEE Wireless Communications 2010, 17, 6–7. [Google Scholar] [CrossRef]
- Zhou, S.; Gong, J.; Niu, Z. Sleep control for base stations powered by heterogeneous energy sources. In Proceedings of the International Conference on ICT Convergence (ICTC), Jeju, Korea, 14–16 October 2013; pp. 666–670. [Google Scholar]
- Xu, H.; Zhang, T.; Zeng, Z.; Liu, D. Joint base station operation and user association in cloud based hcns with hybrid energy sources. Proceedings of IEEE 26th Annual International Symposium on Personal, Indoor, and Mobile Radio Communications (PIMRC), Hong Kong, China, 30 August–2 September 2015; pp. 2369–2373. [Google Scholar]
- Dalmasso, M.; Meo, M.; Renga, D. Radio resource management for improving energy self-sufficiency of green mobile networks. Perform. Eval. Rev. 2016, 44, 82–87. [Google Scholar] [CrossRef]
- Ghazzai, H.; Farooq, M.J.; Alsharoa, A.; Yaacoub, E.; Kadri, A.; Alouini, M.S. Green networking in cellular hetnets: A unified radio resource management framework with base station on/off switching. IEEE Trans. Veh. Technol. 2016, 66, 5879–5893. [Google Scholar] [CrossRef]
- Deruyck, M.; Renga, D.; Meo, M.; Martens, L.; Joseph, W. Reducing the impact of solar energy shortages on the wireless access network powered by PV panel system and the power grid. In Proceedings of the IEEE 27th Annual IEEE International Symposium on Personal, Indoor and Mobile Radio communications—(PIMRC): Mobile and Wireless Networks, Valencia, Spain, 4–8 September 2016. [Google Scholar]
- Gong, X.; de Pessemier, T.; Joseph, W.; Martens, L. An anergy-cost-aware scheduling methodology for sustainablemanufacturing. Procedia CIRP 2015, 29, 185–190. [Google Scholar] [CrossRef]
- Haney, A.B.; Jamasb, T.; Platchkov, L.M.; Pollitt, M.G. Demand-side Management Strategies and the Residential Sector: Lessons from International Experience. In The Future of Electricity Demand: Customers, Citizens and Loads; Cambridge University Press: Hong Kong, China, 2010. [Google Scholar]
- Deng, R.; Yang, Z.; Chow, M.; Chen, J. A Survey on Demand Response in Smart Grids: Mathematical Models and Approaches. IEEE Trans. Ind. Inf. 2015, 11, 570–582. [Google Scholar] [CrossRef]
- Deruyck, M.; Renga, D.; Meo, M.; Martens, L.; Joseph, W. Accounting for the varying supply of solar energy when designing wireless access networks. IEEE Trans. Green Commun. Netw. 2017, PP, 1. [Google Scholar] [CrossRef]
- PVWatts Calculator. Available online: pvwatts.nrel.gov/pvwatts.php (accessed on 30 March 2017).
- Epexspot Belgium. Available online: www.belpex.be (accessed on 30 March 2017).
- Deruyck, M.; Martens, L.; Joseph, W. Power consumption model for macrocell and microcell base stations. Trans. Emerg. Telecommun. Technol. 2012, 25, 320–333. [Google Scholar] [CrossRef]

















| Parameters | Macrocell Base Station | Microcell Base Station |
|---|---|---|
| Frequency | 2.6 GHz | |
| Maximum input power antenna | 43 dBm | 33 dBm |
| Antenna gain base station | 18 dBi | 4 dBi |
| Antenna gain mobile station | 2 dBi | |
| Soft hand over gain | 0 dB | |
| Feeder loss base station | 0 dB | |
| Feeder loss mobile station | 0 dB | |
| Fade margin | 10 dB | |
| Yearly availability | 99.995% | |
| Cell interference margin | 2 dB | |
| Bandwidth | 5 MHz | |
| Receiver SNR | 1/3 QPSK = −1.5 dB, 1/2 QPSK = 3 dB, 2/3 QPSK = 10.5 dB, 1/2 16-QAM = 14 dB, 2/3 16-QAM = 19 dB, 4/5 16-QAM= 23 dB, 2/3 64-QAM = 29.4 dB | |
| Used subcarriers | 301 | |
| Total subcarriers | 512 | |
| Noise figure mobile station | 8 dB | |
| Implementation loss mobile station | 0 dB | |
| Height mobile station | 1.5 m | |
| Coverage requirements | 90% | |
| Shadowing margin | 13.2 dB | |
| Building penetration loss | 8.1 dB | |
| Strategy 1: Simple Algorithms TW = 5 h; Panel Capacity = 100 kWp | |||||||||||
| Buy in advance; I duration = 23 h; Storage capacity = 60 kWh | |||||||||||
| Gross outgo (€) | Gross income (€) | Total outgo (€) | Total outgo drop (%) | ||||||||
| 1 | 2 | 3 | 1 | 2 | 3 | 1 | 2 | 3 | 1 | 2 | 3 |
| 33.80 | 8.68 | 11.30 | 0 | 0 | 0 | 33.80 | 8.68 | 11.30 | 29.53 | 28.86 | 27.65 |
| Buy and sell; Price of sale of energy = 50% of market price; Storage capacity = 50 kWh | |||||||||||
| Gross outgo (€) | Gross income (€) | Total outgo (€) | Total outgo drop (%) | ||||||||
| 1 | 2 | 3 | 1 | 2 | 3 | 1 | 2 | 3 | 1 | 2 | 3 |
| 49.64 | 14.29 | 16.52 | 0.81 | 1.55 | 0.97 | 48.83 | 12.74 | 15.55 | −1.56 | 3.12 | 0.69 |
| Strategy 2: take action according to the energy price Threshold = 70th percentile; TW = 5 h | |||||||||||
| Gross outgo (€) | Gross income (€) | Total outgo (€) | User coverage (%) | Total outgo drop (%) | User coverage drop (%) | ||||||
| 27.41 | 0 | 27.41 | 94.65 | 42.99 | 2.47 | ||||||
| Strategy 3: microcell BSs networks TW = 4 h; Storage capacity = 50 kWh; PV panel capacity = 100 kWp | |||||||||||
| Strategy | # BSs | Ensured use coverage (%) | Gross outgo (€) | Gross income (€) | Total outgo (€) | User coverage (%) | Total outgo drop (%) | User coverage drop (%) | |||
| No action | 126 | - | 33.06 | 0 | 33.06 | 97.31 | 31.23 | −0.31 | |||
| No action | 187 | - | 32.91 | 0 | 32.91 | 99.81 | 31.55 | −2.89 | |||
| Deactivation of some BSs | 126 | 90 | 27.88 | 0 | 27.88 | 92.92 | 42.01 | 4.22 | |||
| Deactivation of some BSs | 126 | 95 | 31.60 | 0 | 31.60 | 96.14 | 34.28 | 0.90 | |||
| Deactivation of some BSs | 187 | 90 | 26.02 | 0 | 26.02 | 93.91 | 45.88 | 3.2 | |||
| Deactivation of some BSs | 187 | 95 | 29.74 | 0 | 29.74 | 97.33 | 38.14 | 0.33 | |||
© 2018 by the authors. Licensee MDPI, Basel, Switzerland. This article is an open access article distributed under the terms and conditions of the Creative Commons Attribution (CC BY) license (http://creativecommons.org/licenses/by/4.0/).
Share and Cite
Vallero, G.; Deruyck, M.; Meo, M.; Joseph, W. Accounting for Energy Cost When Designing Energy-Efficient Wireless Access Networks. Energies 2018, 11, 617. https://doi.org/10.3390/en11030617
Vallero G, Deruyck M, Meo M, Joseph W. Accounting for Energy Cost When Designing Energy-Efficient Wireless Access Networks. Energies. 2018; 11(3):617. https://doi.org/10.3390/en11030617
Chicago/Turabian StyleVallero, Greta, Margot Deruyck, Michela Meo, and Wout Joseph. 2018. "Accounting for Energy Cost When Designing Energy-Efficient Wireless Access Networks" Energies 11, no. 3: 617. https://doi.org/10.3390/en11030617
APA StyleVallero, G., Deruyck, M., Meo, M., & Joseph, W. (2018). Accounting for Energy Cost When Designing Energy-Efficient Wireless Access Networks. Energies, 11(3), 617. https://doi.org/10.3390/en11030617

