Always Pay Attention to Which Model of Motor Learning You Are Using
Abstract
1. Introduction
- (a)
- To derive criteria from the GeMoT for a clearer restriction of the previous generalizations of motor learning models related to the researcher as “interpretant”.
- (b)
- To derive criteria from Cybernetic Pedagogy for differentiating objective and subjective information in the context of a motor learning process related to the learner as “interpretant”;
- (a)
- are found in textbooks on physical education, the training of athletes, physical therapy, and occupational therapy,
- (b)
- introduce new elements related to the physical exercise process, and
- (c)
- are subjects of scientific research;
2. Methods
2.1. Objective and Theories for Criteria Templates
2.1.1. The General Model Theory
2.1.2. The Cybernetic Pedagogy
2.2. Procedure
- (a)
- for certain subjects (for whom?);
- (b)
- within certain time intervals (when?);
- (c)
- for certain mental or actual operations (what for?).
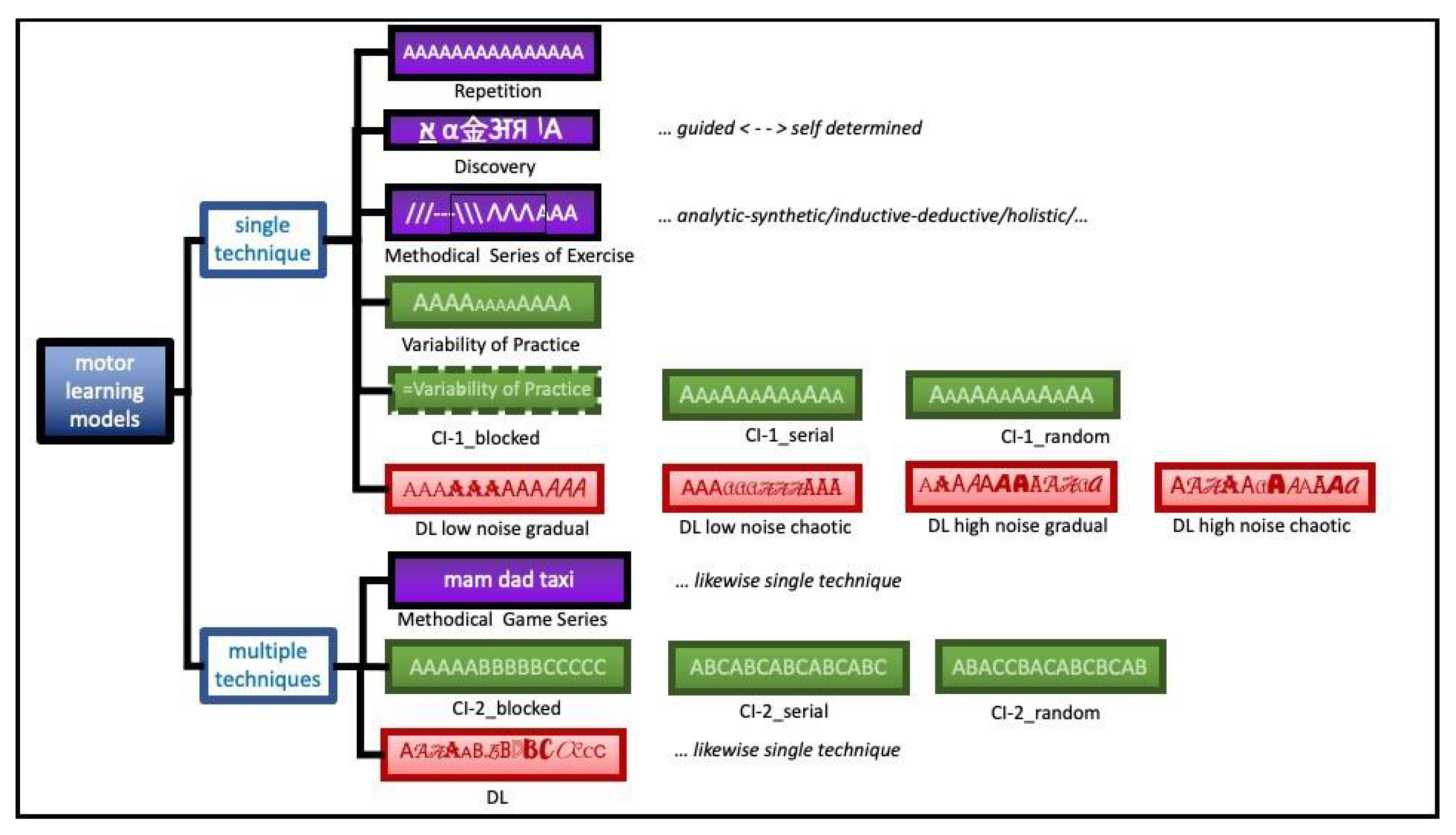
- (1)
- Repetitive Learning (RL);
- (2)
- Discovery-based Learning (DBL);
- (3)
- Methodical series of exercise (MSE);
- (4)
- Methodical game series (MGS);
- (5)
- Variability of Practice Learning (VP);
- (6)
- Contextual Interference Learning (CI);
- (7)
- Differential Learning (DL).
- (a)
- Guidance (supervised/self-organized);
- (b)
- Degrees of freedom of movement (low/high);
- (c)
- Dominant sensory system (visual/kinesthetic);
- (d)
- Processing (serial/parallel);
- (e)
- Learning stadium (acquisition/stabilization/refinement).
3. Results
3.1. Repetitive Learning Model (RL)
3.1.1. Description
3.1.2. Historical Context
3.1.3. Model Decision
3.2. Discovery-Based Learning Model (DBL)
3.2.1. Description
3.2.2. Historical Context
3.2.3. Model Decision
3.3. Methodical Series of Exercise Model (MSE)
3.3.1. Description
3.3.2. Historical Context
3.3.3. Model Decision
3.4. Methodical Game Series Model (MGS)
3.4.1. Description
3.4.2. Historical Context
3.4.3. Model Decision
3.5. Variability of Practice Model (VP)
3.5.1. Description
3.5.2. Historical Context
3.5.3. Model Decision
3.6. Contextual Interference Model (CI)
3.6.1. Description
3.6.2. Historical Context
3.6.3. Model Decision
3.7. Differential Learning Model (DL)
3.7.1. Description
3.7.2. Historical Context
3.7.3. Model Decision
3.8. Graphical and Tabular Summary of the Results
4. Discussion
4.1. Models Originating in Sport Pedagogy
4.2. Models Originating in Sport Psychology
4.3. Models Originating in Systems Dynamics and Biology
5. Perspective
5.1. From Population to Group to Individual to Situation and Back
5.2. From Time-Discrete Frequency Statistics and Model-Oriented Prescriptions to Process-Oriented Bayes Statistics and Self-Organization
6. Conclusions
Author Contributions
Funding
Institutional Review Board Statement
Informed Consent Statement
Conflicts of Interest
References
- Newell, K.M. Physical education in higher education: Chaos out of order. Quest 1990, 42, 227–242. [Google Scholar] [CrossRef]
- Martens, R. Successful Coaching, 4th ed.; Human Kinetics: Champaign, IL, USA, 2012. [Google Scholar]
- Stewart, C. They say they can coach, but can they teach? Acad. Lett. 2021, 2110, 1–7. [Google Scholar] [CrossRef]
- Tinning, R. Pedagogy, sport pedagogy, and the field of kinesiology. Quest 2008, 60, 405–424. [Google Scholar] [CrossRef]
- Baker, M. Over half of psychology studies fail reproducibility test. Nature 2015, 2015, 1848. [Google Scholar] [CrossRef]
- Baker, M. 1500 scientists lift the lid on reproducibility. Nature 2016, 533, 452–454. [Google Scholar] [CrossRef]
- Ioannidis, J.P.A. Why most published research findings are false. PLoS Med. 2005, 2, e124. [Google Scholar] [CrossRef] [PubMed]
- Bem, D.J. Feeling the future: Experimental evidence for anomalous retroactive influences on cognition and affect. J. Pers. Soc. Psychol. 2011, 100, 407–425. [Google Scholar] [CrossRef]
- Howell, J.L.; Collisson, B.; King, K.M. Physics envy: Psychologists’ perceptions of psychology and agreement about core concepts. Teach. Psychol. 2014, 41, 330–334. [Google Scholar] [CrossRef]
- Sokal, A. Physics Envy In Psychology: A Cautionary Tale. Available online: https://physics.nyu.edu/faculty/sokal/CCNY_lecture_Nov_19_15.pdf (accessed on 15 November 2021).
- Montévil, M. Measurement in biology is methodized by theory. Biol. Philos. 2019, 34, 35. [Google Scholar] [CrossRef]
- Nelson, R.R. Physics envy: Get over it. Issues Sci. Technol. 2015, 31, 71–78. [Google Scholar]
- Guttinger, S. The limits of replicability. Eur. J. Philos. Sci. 2020, 10, 10. [Google Scholar] [CrossRef]
- Pashler, H.; Harris, C.R. Is the replicability crisis overblown? Three arguments examined. Perspect. Psychol. Sci. 2012, 7, 531–536. [Google Scholar] [CrossRef]
- Halperin, I.; Vigotsky, A.D.; Foster, C.; Pyne, D.B. Strengthening the practice of exercise and sport-science research. Int. J. Sports Physiol. Perform. 2018, 13, 127–134. [Google Scholar] [CrossRef] [PubMed]
- Ranganathan, R.; Tomlinson, A.D.; Lokesh, R.; Lin, T.-H.; Patel, P. A tale of too many tasks: Task fragmentation in motor learning and a call for model task paradigms. Exp. Brain Res. 2021, 239, 1–19. [Google Scholar] [CrossRef]
- Gigerenzer, G. Mindless statistics. J. Socio-Econ. 2004, 33, 587–606. [Google Scholar] [CrossRef]
- Gigerenzer, G. Statistical rituals: The replication delusion and how we got there. Adv. Methods Pract. Psychol. Sci. 2018, 1, 198–218. [Google Scholar] [CrossRef]
- Haller, H.; Krauss, S. Misinterpretations of significance: A problem students share with their teachers? Methods Psychol. Res. 2002, 7, 1–20. [Google Scholar]
- Halperin, I.; Pyne, D.B.; Martin, D.T. Threats to internal validity in exercise science: A review of overlooked confounding variables. Int. J. Sports Physiol. Perform. 2015, 10, 823–829. [Google Scholar] [CrossRef] [PubMed]
- Nuzzo, R. Scientific method: Statistical errors. Nature 2014, 506, 150–152. [Google Scholar] [CrossRef]
- Laplace, P.-S. The Mechanics of Laplace: Translated with Notes and Additions; Forgotten Books: London, UK, 2011. [Google Scholar]
- Newell, K.M. Constraints on the development of coordination. In Motor Development in Children: Aspects of Coordination and Control; Wade, M.G., Whiting, H.T.A., Eds.; Martinus Nijhoff: Dordrecht, The Netherlands, 1986; pp. 341–360. [Google Scholar]
- Davids, K.; Button, C.; Bennett, S. Dynamics of Skill Acquisition: A Constraints-Led Approach; Human Kinetics: Champaign, IL, USA, 2008. [Google Scholar]
- Araújo, D.; Fonseca, C.; Davids, K.; Garganta, J.; Volossovitch, A.; Brandão, R.; Krebs, R. The role of ecological constraints on expertise development. Talent Dev. Excell. 2010, 2, 165–179. [Google Scholar]
- McNamee, M. Positivism, popper and paradigms: An introductory essay in the philosophy of science. In Philosophy and the Sciences of Exercise, Health and Sport: Critical Perspectives on Research Methods; McNamee, M., Ed.; Routledge: London, UK, 2005; pp. 1–19. [Google Scholar] [CrossRef]
- Wilkinson, M. Testing the null hypothesis: The forgotten legacy of Karl Popper? J. Sports Sci. 2013, 31, 919–920. [Google Scholar] [CrossRef] [PubMed]
- Acree, M.C. The Myth of Statistical Inference; Springer: Cham, Switzerland, 2021. [Google Scholar] [CrossRef]
- Feest, U. Why replication is overrated. Philos. Sci. 2019, 86, 895–905. [Google Scholar] [CrossRef]
- Asendorpf, J.B.; Conner, M.; De Fruyt, F.; De Houwer, J.; Denissen, J.J.A.; Fiedler, K.; Fiedler, S.; Funder, D.C.; Kliegl, R.; Nosek, B.A.; et al. Recommendations for increasing replicability in psychology. Eur. J. Pers. 2013, 27, 108–119. [Google Scholar] [CrossRef]
- Rosenthal, R. The file drawer problem and tolerance for null results. Psychol. Bull. 1979, 86, 638–641. [Google Scholar] [CrossRef]
- Simmons, J.P.; Nelson, L.D.; Simonsohn, U. False-positive psychology: Undisclosed flexibility in data collection and analysis allows presenting anything as significant. Psychol. Sci. 2011, 22, 1359–1366. [Google Scholar] [CrossRef]
- Nadin, M. Rethinking the experiment: Necessary (R)evolution. AI Soc. 2018, 33, 467–485. [Google Scholar] [CrossRef]
- Longo, G.; Montévil, M.; Sonnenschein, C.; Soto, A.M. In search of principles for a theory of organisms. J. Biosci. 2015, 40, 955–968. [Google Scholar] [CrossRef]
- Longo, G. How future depends on past and rare events in systems of life. Found. Sci. 2018, 23, 443–474. [Google Scholar] [CrossRef]
- Pask, G.; Scott, B.C.E. Learning strategies and individual competence. Int. J. Man. Mach. Stud. 1972, 4, 217–253. [Google Scholar] [CrossRef]
- von Cube, F. Kybernetische Grundlagen des Lernens und Lehrens; Klett-Cotta: Stuttgart, Germany, 1965. [Google Scholar]
- von Cube, F. Kybernetische Grundlagen des Lernens und Lehrens, 4th ed.; Klett-Cotta: Stuttgart, Germany, 1982. [Google Scholar]
- William, J. Pragmatism: A New Name for Some Old Ways of Thinking; Longmans, Green and Co.: London, UK, 1907. [Google Scholar] [CrossRef]
- Duhem, P.M.M. The Aim and Structure of Physical Theory; Princeton University Press: Princeton, NJ, USA, 1954. [Google Scholar]
- Quine, W.V. Main trends in recent philosophy: Two dogmas of empiricism. Philos. Rev. 1951, 60, 20–43. [Google Scholar] [CrossRef]
- Quine, W.V. Three indeterminacies. In Perspectives on Quine; Barrett, R.B., Gibson, R.F., Eds.; Blackwell: Oxford, UK, 1990; pp. 1–16. [Google Scholar]
- Peirce, C.S. How to make our ideas clear. Popul. Sci. Monit. 1878, 12, 286–302. [Google Scholar]
- Stachowiak, H. Allgemeine Modelltheorie; Springer: Wien, Austria, 1973. [Google Scholar]
- Grant, M.J.; Booth, A. A typology of reviews: An analysis of 14 review types and associated methodologies. Health Inform. Libr. J. 2009, 26, 91–108. [Google Scholar] [CrossRef] [PubMed]
- Hacking, I. Representing and Intervening; Cambridge University Press: Cambridge, UK, 1983. [Google Scholar] [CrossRef]
- Godfrey-Smith, P. Theory and Reality: An Introduction to the Philosophy of Science; The University of Chicago Press: Chicago, IL, USA, 2003. [Google Scholar]
- Agassi, J. Popper and His Popular Critics: Thomas Kuhn, Paul Feyerabend and Imre Lakatos; Springer Briefs in Philosophy; Springer: Cham, Switzerland, 2014. [Google Scholar] [CrossRef]
- Müller, R. Model: The history of the concept and of its use in science. In Yearbook of the Artificial. Volume 2. Nature, Culture & Technology-Models in Contemporary Sciences; Negrotti, M., Ed.; Peter Lang: Bern, Switzerland, 2004; pp. 239–262. [Google Scholar]
- Ritchey, T. Outline for a morphology of modelling methods. Acta Morphol. Gen. 2012, 1, 1–20. [Google Scholar]
- Hof, B.E. The cybernetic “General Model Theory”: Unifying science or epistemic change? Perspect. Sci. 2018, 26, 76–96. [Google Scholar] [CrossRef]
- Peavy, R.V. Cybernetic educational design: An example. J. Educ. Thought 1969, 3, 15–19. [Google Scholar]
- Helvey, T.C. Cybernetic pedagogy. Educ. Technol. 1969, 9, 17–22. [Google Scholar]
- Mead, M. The cybernetics of cybernetics. In Purposive Systems: Proceedings of the First Annual Symposium of the American Society for Cybernetics; von Foerster, H., White, J.D., Peterson, L.J., Russell, J.K., Eds.; Spartan Books: New York, NY, USA, 1968; pp. 1–11. [Google Scholar]
- von Foerster, H.; Abramovitz, R.; Allen, R.B. Cybernetics of Cybernetics. BCL Report 73.38; University of Illinois: Urbana, IL, USA, 1974. [Google Scholar]
- Adams, J.A. Historical review and appraisal of research on the learning, retention, and transfer of human motor skills. Psychol. Bull. 1987, 101, 41–74. [Google Scholar] [CrossRef]
- Shannon, C.E. A mathematical theory of communication. Bell Syst. Tech. J. 1948, 27, 379–423. [Google Scholar] [CrossRef]
- Wiener, N. Cybernatics or Conrol and Communication in the Animal and the Maschine; The Technology Press: Cambridge, MA, USA, 1948. [Google Scholar]
- Wiener, N. The Human Use of Human Beings: Cybernetics and Society; Houghton Mifflin Company: Boston, MA, USA, 1950. [Google Scholar]
- Moles, A.A. Théorie de l’information et perception esthétique. Rev. Philos. France Lett. 1957, 147, 233–242. [Google Scholar]
- Bernstein, N.A. The Co-Ordination and Regulation of Movements; Pergamon Press: New York, NY, USA, 1967. [Google Scholar]
- Miller, G.A.; Bruner, J.S.; Postman, L. Familiarity of letter sequences and tachistoscopic identification. J. Gen. Psychol. 1954, 50, 129–139. [Google Scholar] [CrossRef]
- Watson, J.B. Psychology as the behaviorist views it. Psychol. Rev. 1913, 20, 158–177. [Google Scholar] [CrossRef]
- Spence, K.W. The nature of discrimination learning in animals. Psychol. Rev. 1936, 43, 427–449. [Google Scholar] [CrossRef]
- Newell, K.M.; Kugler, P.N.; Van Emmerik, R.E.A.; Mcdonald, P.V. Search strategies and the acquisition of coordination. In Advances in Psychology: Perspectives on the Coordination of Movement; Wallace, S., Ed.; North-Holland: Amsterdam, The Netherlands, 1989; Volume 61, pp. 85–122. [Google Scholar] [CrossRef]
- Newell, K.M.; McDonald, P.V. Searching for solutions to the coordination function: Learning as exploratory behavior. In Tutorials in Motor Behavior II; Advances in Psychology; North-Holland: Oxford, UK, 1992; Volume 87, pp. 517–532. [Google Scholar]
- Pacheco, M.M.; Lafe, C.W.; Newell, K.M. Search strategies in the perceptual-motor workspace and the acquisition of coordination, control, and skill. Front. Psychol. 2019, 10, 1874. [Google Scholar] [CrossRef]
- Reble, A. Geschichte der Pädagogik; Klett-Cotta: Stuttgart, Germany, 2002. [Google Scholar]
- Ducan, J. Spartan Education: Youth and Society in the Classical Period; Classical Press of Wales: Swansea, Scotland, 2006. [Google Scholar]
- Buchheim, T. Händler des Guten Lebens. In Wissen und Bildung in der antiken Philosophie; Rapp, C., Wagner, T., Eds.; J.B. Metzler: Stuttgart, Germany, 2006; pp. 73–83. [Google Scholar] [CrossRef]
- Krüger, M. Turnvater Jahn und sein patriotisches umfeld. Briefe und dokumente 1806–1812. Sportwissenschaft 2010, 40, 136–138. [Google Scholar] [CrossRef]
- Pfister, G. Physical activity in the name of the Fatherland: Turnen and the national movement (1810–1820). Sport Herit. 1996, 1, 14–35. [Google Scholar]
- Neue Jahrbücher für die Turnkunst: Blätter für die Angelegenheiten des Deutschen Turnwesens Vornehmlich in Seiner Richtung auf Erziehung und Gesundheitspflege; Kloss, M., Ed.; Schönfeld: Dresden, Germany, 1876; Volume 22. [Google Scholar]
- Neue Jahrbücher für die Turnkunst: Blätter für die Angelegenheiten des Deutschen Turnwesens Vornehmlich in Seiner Richtung auf Erziehung und Gesundheitspflege. Kloss, M. (Ed.) Schönfeld: Dresden, Germany, 1877; Volume 23. [Google Scholar]
- Matveev, L.P. Die Periodisierung des Sportlichen Trainings. Fiskultura i Sport. Moskau. Deutsche Übersetzung; Staatliches Komitee für Körperkultur und Sport: Berlin, Germany, 1966. [Google Scholar]
- Harre, D. Trainingslehre: Einführung in die Theorie und Methodik des Sportlichen Trainings, 8th ed.; Harre, D., Ed.; Sportverlag: Berlin, Germany, 1979. [Google Scholar]
- Schöllhorn, W.; Beckmann, H.; Michelbrink, M. System(at)ische betrachtung von trainingsprinzipien. Leistungssport 2013, 43, 5–10. [Google Scholar]
- Ebbinghaus, H. Über das Gedächtnis; Duncker & Humblot: Leipzig, Germany, 1885. [Google Scholar]
- Ebbinghaus, H. Memory: A Contribution to Experimental Psychology; Dover Publications: New York, NY, USA, 1964. [Google Scholar]
- Guthrie, E.R. The Psychology of Learning; Harper: New York, NY, USA, 1935. [Google Scholar]
- Fitts, P.M. The information capacity of the human motor system in controlling the amplitude of movement. J. Exp. Psychol. 1954, 47, 381–391. [Google Scholar] [CrossRef]
- Borrmann, G. Über die Entwicklung der Bewegungsfertigkeiten im Gerätturnen: Ein Beitrag zur Erforschung der Technik und der im Bildungsvorgang des Unterrichts Auftretenden Bewegungsfehler und Ihrer Ursachen; Deutsche Hochschule für Körperkultur: Leipzig, Germany, 1956. [Google Scholar]
- Meinel, K. Bewegungslehre: Versuch Einer Theorie der Sportlichen Bewegung unter Pädagogischem Aspekt; Volk und Wissen: Berlin, Germany, 1960. [Google Scholar]
- Gentile, A.M. A working model of skill acquisition with application to teaching. Quest 1972, 17, 3–23. [Google Scholar] [CrossRef]
- Moore, G.E. Principia Ethica; Cambridge University Press: Cambridge, UK, 1903. [Google Scholar]
- Ludgate, K.E. The effect of manual guidance upon maze learning. Psychol. Monogr. 1923, 33, i-65. [Google Scholar] [CrossRef]
- Koch, H.L. The influence of mechanical guidance upon maze learning. Psychol. Monogr. 1923, 32, i-113. [Google Scholar] [CrossRef]
- Wang, T.L. The influence of tuition in the acquisition of skill. Psychol. Monogr. 1925, 34, i-51. [Google Scholar] [CrossRef]
- Melcher, R.T. Children’s motor learning with and without vision. Child. Dev. 1934, 5, 315–350. [Google Scholar] [CrossRef]
- Von Wright, J.M. A note on the role of guidance in learning. Br. J. Psychol. 1957, 48, 133–137. [Google Scholar] [CrossRef] [PubMed]
- Holding, D.H.; Macrae, A.W. Guidance, restriction and knowledge of result. Ergonomics 1964, 7, 289–295. [Google Scholar] [CrossRef]
- Gray, R. Comparing the constraints led approach, differential learning and prescriptive instruction for training opposite-field hitting in baseball. Psychol. Sport Exerc. 2020, 51, 101797. [Google Scholar] [CrossRef]
- Renshaw, I.; Davids, K.; Newcombe, D.; Roberts, W. The Constraints-Led Approach: Principles for Sports Coaching and Practice Design, 1st ed.; Routledge: London, UK, 2019. [Google Scholar] [CrossRef]
- Ballreich, R. Biomechanische Leistungsdiagnostik: Ziele, Organisation, Ergebnisse; Ballreich, R., Baumann, W., Eds.; Bartels und Wernitz: Berlin, Germany, 1983. [Google Scholar]
- Hebb, D.O. The Organization of Behavior; Wiley & Sons: New York, NY, USA, 1949. [Google Scholar]
- Stokke, A. What to Do about Canada’s Declining Math Scores? Available online: https://papers.ssrn.com/sol3/papers.cfm?abstract_id=2613146 (accessed on 31 October 2021).
- Holding, D.H. Repeated errors in motor learning. Ergonomics 1970, 13, 727–734. [Google Scholar] [CrossRef]
- Rousseau, J.-J. Emile Oder über die Erziehung; Reclam: Stuttgart, Germany, 1963. [Google Scholar]
- Dewey, J. Democracy and Education: An Introduction to the Philosophy of Education; MacMillan: New York, NY, USA, 1916. [Google Scholar]
- Mosston, M. Teaching Physical Education; Charles, E., Ed.; Merrill Publishing Co.: Columbus, OH, USA, 1966. [Google Scholar]
- Singer, R.N.; Pease, D. A comparison of discovery learning and guided instructional strategies on motor skill learning, retention, and transfer. Res. Quart. Am. Alliance Health Phys. Educ. Recreat. 1976, 47, 788–796. [Google Scholar] [CrossRef]
- Kirschner, P.A.; Sweller, J.; Clark, R.E. Why minimal guidance during instruction does not work: An analysis of the failure of constructivist, discovery, problem-based, experiential, and inquiry-based teaching. Educ. Psychol. 2006, 41, 75–86. [Google Scholar] [CrossRef]
- Vereijken, B.; Whiting, H.T. In defence of discovery learning. Can. J. Sport Sci. 1990, 15, 99–106. [Google Scholar]
- Mayer, R.E. Should there be a three-strikes rule against pure discovery learning? The case for guided methods of instruction. Am. Psychol. 2004, 59, 14–19. [Google Scholar] [CrossRef]
- Piaget, J. Nachahmung, Spiel und Traum. Gesammelte Werke 5; Klett-Cotta: Stuttgart, Germany, 1975. [Google Scholar]
- Bruner, J.S. The act of discovery. Harv. Educ. Rev. 1961, 31, 21–32. [Google Scholar]
- Kolb, D.A.; Rubin, I.M.; McIntyre, J.M. Organizational Psychology: An Experiential Approach; Prentice Hall: Englewood Cliffs, NJ, USA, 1971. [Google Scholar]
- Østergaard, L.D. Inquiry-based learning approach in physical education: Stimulating and engaging students in physical and cognitive learning. J. Phys. Educ. Recreat. Dance 2016, 87, 7–14. [Google Scholar] [CrossRef]
- Barrows, H.S. Problem-based, self-directed learning. JAMA 1983, 250, 3077–3080. [Google Scholar] [CrossRef]
- Vernon, D.T.; Blake, R.L. Does problem-based learning work? A meta-analysis of evaluative research. Acad. Med. 1993, 68, 550–563. [Google Scholar] [CrossRef]
- Norman, G.R.; Schmidt, H.G. The psychological basis of problem-based learning: A review of the evidence. Acad. Med. 1992, 67, 557–565. [Google Scholar] [CrossRef]
- Duch, B.J.; Groh, S.E.; Allen, D.E. Why problem-based learning? A case study of institutional change in undergraduate education. In The Power of Problem-Based Learning; Duch, B.J., Groh, S.E., Allen, D.E., Eds.; Stylus: Sterling, VA, USA, 2001; pp. 3–11. [Google Scholar]
- Hushman, G.; Napper-Owen, G. Incorporating problem-based learning in physical education teacher education. J. Phys. Educ. Recreat. Dance 2011, 82, 17–23. [Google Scholar] [CrossRef]
- Chow, J.Y.; Davids, K.; Button, C.; Shuttleworth, R.; Renshaw, I.; Araújo, D. Nonlinear pedagogy: A constraints-led framework for understanding emergence of game play and movement skills. Nonlinear Dyn. Psychol. Life Sci. 2006, 10, 71–103. [Google Scholar]
- Halpern, D.F. Teaching critical thinking for transfer across domains: Disposition, skills, structure training, and metacognitive monitoring. Am. Psychol. 1998, 53, 449–455. [Google Scholar] [CrossRef] [PubMed]
- Kolayiş, H.; Sarı, İ.; Çelik, N. The comparison of critical thinking and problem solving disposition of athletes according to gender and sport type. J. Hum. Sci. 2014, 11, 842–849. [Google Scholar] [CrossRef]
- Woolfolk, A. Educational Psychology, 5th ed.; Allyn & Bacon: Boston, MA, USA, 1993. [Google Scholar]
- Allison, P.C.; Barrett, K.R. Constructing Children’s Physical Education Experiences: Understanding the Context of Teaching.; Allyn & Bacon: Boston, MA, USA, 2000. [Google Scholar]
- Wright, S.; Grenier, M.; Seaman, J. An interdisciplinary view and analysis of “Constructivism” in kinesiology. Quest 2010, 62, 202–217. [Google Scholar] [CrossRef]
- Kurt, S. Constructivist Learning Theory. Available online: https://educationaltechnology.net/constructivist-learning-theory/ (accessed on 31 October 2021).
- Guillory, J. The Sokal affair and the history of criticism. Crit. Inq. 2002, 28, 470–508. [Google Scholar] [CrossRef][Green Version]
- Schöner, G.; Kelso, J.A.S. Dynamic pattern generation in behavioral and neural systems. Science 1988, 239, 1513–1520. [Google Scholar] [CrossRef]
- Kelso, J.A.S. Dynamic Patterns: The Self-Organization of Brain and Behavior; MIT Press: Cambridge, MA, USA, 1995. [Google Scholar]
- Innovative Analyses of Human Movement; Stergiou, N., Ed.; Human Kinetics: Champaign, IL, USA, 2004. [Google Scholar]
- Holt, K.G.; Wagenaar, R.O.; Saltzman, E. A dynamic systems/constraints approach to rehabilitation. Rev. Bras. Fisioter. 2010, 14, 446–463. [Google Scholar] [CrossRef]
- Schöllhorn, W.I.; Beckmann, H.; Davids, K. Exploiting system fluctuations. Differential training in physical prevention and rehabilitation programs for health and exercise. Medicina 2010, 46, 365–373. [Google Scholar] [CrossRef]
- Wu, H.G.; Miyamoto, Y.R.; Castro, L.N.G.; Ölveczky, B.P.; Smith, M.A. Temporal structure of motor variability is dynamically regulated and predicts motor learning ability. Nat. Neurosci. 2014, 17, 312–321. [Google Scholar] [CrossRef] [PubMed]
- Schöllhorn, W.I. Practical consequences of biomechanically determined individuality and fluctuations on motor learning. In XVIIth Conference-Proceeding of the International Society of Biomechanics; Herzog, W., Azim, J., Eds.; University of Calgary: Calgary, AB, Canada, 1999; p. 147. [Google Scholar]
- Schöllhorn, W.I. Holistic versus elementaristic movement pattern recognition by means of artificial neural nets. In Poster Presentation, Proceedings of the Conference on Progress in Motor Control-II: Structure-Function Relations in Voluntary Movement, University Park, PA, USA, 19–20 August 1999; Pennsylvania State University: State College, PA, USA, 1999. [Google Scholar]
- Schöllhorn, W.I. Practical concequences of systems dynamic approach to technique and strength training. Acta Acad. Olymp. Est. 2000, 8, 25–37. [Google Scholar]
- Ropovik, I. Do executive functions predict the ability to learn problem-solving principles? Intelligence 2014, 44, 64–74. [Google Scholar] [CrossRef]
- Gaulhofer, K.; Streicher, M. Grundzüge des Österreichischen Schulturnens; Deutscher Verlag für Jugend und Volk: Wien, Austria, 1924. [Google Scholar]
- Größing, S. Einführung in die Sportdidaktik: Lehren und Lernen im Sportunterricht; Limpert: Wiesbaden, Germany, 1988. [Google Scholar]
- Naul, R. Concepts of physical education in Europe. In Physical Education: Deconstruction and Reconstruction: Issues and Directions; Hardman, K., Ed.; Hofmann: Schorndorf, Germany, 2003; pp. 35–53. [Google Scholar]
- Naul, R.; Scheuer, C. Historical roots and strands of physical education and school sports development in Europe. In Reseach on Physical Education and School Sport in Europe; Naul, R., Scheuer, C., Eds.; Meyer & Meyer: Aachen, Germany, 2020. [Google Scholar]
- Böhm, W. Geschichte der Pedagogik: Von Platon Bis zur Gegenwart; Beck: München, Germany, 2004. [Google Scholar]
- GutsMuths, J.C.F. Spiele zur Uebung und Erholung des Körpers und Geistes, für die Jugend, Ihre Erzieher und Alle Freunde Unschuldiger Jugendfreuden; Buchhandlung der Erziehungsanstalt: Schnepfenthal, Germany, 1796. [Google Scholar]
- Wittgenstein, L. Das Blaue Buch. Eine Philosophische Betrachtung (Das Braune Buch), 1st ed.; Suhrkamp Verlag: Berlin, Germany, 1984. [Google Scholar]
- Suits, B. What is a game? Philos. Sci. 1967, 34, 148–156. [Google Scholar] [CrossRef]
- Warwitz, S.A.; Rudolf, A. Vom Sinn Des Spielens: Reflexionen und Spielideen, 5th ed.; Schneider Verlag Hohengehren: Baltmannsweiler, Germany, 2021. [Google Scholar]
- Mester, L. Gemeinschaftserziehung und mannschaftsspiel. In Kongressbericht, Das Spiel: Kongress für Leibeserziehung, 3–5 Oktober 1958 in Osnabrück; Dt. Leibeserzeiher, A., Ed.; Limpert: Frankfurt, Germany, 1959. [Google Scholar]
- Dietrich, K.; Dürrwächter, G.; Schaller, H.-J. Die Großen Spiele; Putty: Wuppertal, Germany, 1976. [Google Scholar]
- Frankfurter Arbeitsgruppe. Offener Sportunterricht-Analysieren Und Planen; Rowohlt: Reinbeck, Germany, 1982. [Google Scholar]
- Mahlo, F. Theoretische probleme der taktischen ausbildung in den sportspielen. Theor. Prax. Korperkult. 1965, 14, 809–816. [Google Scholar]
- Deleplace, R. Rugby de Mouvement, Rugby Total; Editions Education Physique et Sports: Paris, Fance, 1979. [Google Scholar]
- Bunker, D.; Thorpe, R. A Model for the teaching of games in secondary schools. Bull. Phys. Educ. 1982, 18, 5–8. [Google Scholar]
- Miller, G.A.; Galanter, E.; Pribram, K.H. Plans and the Structure of Behavior; Henry Holt and Co.: New York, NY, USA, 1960. [Google Scholar]
- Fuller, S.; de Mey, M.; Shinn, T.; Woolgar, S. The Cognitive Turn: Sociological and Psychological Perspectives on Science, 1st ed.; Fuller, S., de Mey, M., Shinn, T., Woolgar, S., Eds.; Springer: Dordrecht, The Nehterlands, 1989. [Google Scholar] [CrossRef]
- Kinnerk, P.; Harvey, S.; MacDonncha, C.; Lyons, M. A review of the game-based approaches to coaching literature in competitive team sport settings. Quest 2018, 70, 401–418. [Google Scholar] [CrossRef]
- Almond, L. Rethinking teaching games for understanding. Ágora Educ. Fís. Deport. 2015, 17, 15–25. [Google Scholar]
- Gutierrez, D. Game-centered approaches: Different perspectives, same goals-working together for learning. Res. Quart. Exerc. Sport 2016, 87, S23–S24. [Google Scholar] [CrossRef]
- Aguiar, M.; Botelho, G.; Lago, C.; MaçAs, V.; Sampaio, J. A review on the effects of soccer small-sided games. J. Hum. Kinet. 2012, 33, 103–113. [Google Scholar] [CrossRef]
- Moxley, S.E. Schema. J. Mot. Behav. 1979, 11, 65–70. [Google Scholar] [CrossRef]
- Schmidt, R.A. A schema theory of discrete motor skill learning. Psychol. Rev. 1975, 82, 225–260. [Google Scholar] [CrossRef]
- Schmidt, R.A. The 1984 C. H. McCloy research lecture: The search for invariance in skilled movement behavior. Res. Quart. Exerc. Sport 1985, 56, 188–200. [Google Scholar] [CrossRef]
- Heuer, H. Invariant relative timing in motor-program theory. In The Development of Timing Control and Temporal Organization in Coordinated Action; Fagard, J., Wolff, P.H., Eds.; North-Holland: Amsterdam, The Netherlands, 1991; Volume 81, pp. 37–68. [Google Scholar] [CrossRef]
- Shea, C.H.; Wulf, G. Schema theory: A critical appraisal and reevaluation. J. Mot. Behav. 2005, 37, 85–102. [Google Scholar] [CrossRef]
- Faulstich, P. Lernen. In Erziehungswissenschaft. Ein Grundkurs; Faulstich-Wieland, H., Faulstich, P., Eds.; Rowohlt: Reinbeck, Germany, 2008. [Google Scholar]
- Wulf, G.; Lee, T.D. Contextual interference in movements of the same class: Differential effects on program and parameter learning. J. Mot. Behav. 1993, 25, 254–263. [Google Scholar] [CrossRef]
- Battig, W.F. Facilitation and interference. In Acquisition of Skill; Bilodeau, E.A., Ed.; Academic Press: New York, NY, USA, 1966; pp. 215–244. [Google Scholar]
- Shea, J.B.; Zimny, S.T. Context effects in memory and learning movement information. In Memory and Control of Action; Magill, R.A., Ed.; North-Holland: Amsterdam, The Netherlands, 1983; pp. 345–366. [Google Scholar]
- Lee, T.D.; Magill, R.A. The locus of contextual interference in motor-skill acquisition. J. Exp. Psychol. Learn. Mem. Cogn. 1983, 9, 730–746. [Google Scholar] [CrossRef]
- Lee, T.D.; Magill, R.A. Can forgetting facilitate skill acquisition. In Differing Perspectives In Motor Learning, Memory, And Control? Goodman, D., Wilberg, R.B., Franks, I.M., Eds.; North-Holland: Amsterdam, The Netherlands, 1985; Volume 27, pp. 3–22. [Google Scholar] [CrossRef]
- Shea, J.B.; Morgan, R.L. Contextual interference effects on the acquisition, retention, and transfer of a motor skill. J. Exp. Psychol. Hum. Learn. Mem. 1979, 5, 179–187. [Google Scholar] [CrossRef]
- Baddeley, A.D.; Hitch, G. Working memory. In The Psychology of Learning and Motivation: Advances in Research and Theory; Bower, G.H., Ed.; Academic Press: New York, NY, USA, 1974; Volume 8, pp. 47–89. [Google Scholar] [CrossRef]
- Müller, G.E.; Pilzecker, A. Experimentelle Beiträge zur Lehre vom Gedächtniss; J. A. Barth: Leipzig, Germany, 1900. [Google Scholar]
- Pillsbury, W.B.; Sylvester, A. Retroactive and proactive inhibition in immediate memory. J. Exp. Psychol. 1940, 27, 532–545. [Google Scholar] [CrossRef]
- Melton, A.W.; von Lackum, W.J. Retroactive and proactive inhibition in retention: Evidence for a two-factor theory of retroactive inhibition. Am. J. Psychol. 1941, 54, 157–173. [Google Scholar] [CrossRef]
- Del Rey, P.; Whitehurst, M.; Wood, J.M. Effects of experience and contextual interference on learning and transfer by boys and girls. Percept. Mot. Skills 1983, 56, 581–582. [Google Scholar] [CrossRef]
- Jelsma, O.; Pieters, J.M. Instructional strategy effects on the retention and transfer of procedures of different difficulty level. Acta Psychol. 1989, 70, 219–234. [Google Scholar] [CrossRef][Green Version]
- Hall, K.G.; Boyle, M. The effects of contextual interference on shuffleboard skill in children. Res. Quart. Exerc. Sport. 1993, 64, 74–78. [Google Scholar]
- Lee, T.D.; Wulf, G.; Schmidt, R.A. Contextual interference in motor learning: Dissociated effects due to the nature of task variations. Quart. J. Exp. Psychol. Sect. A 1992, 44, 627–644. [Google Scholar] [CrossRef]
- Newell, K.M.; van Emmerik, R.E.A.; McDonald, P.V. On Simple movements and complex theories (and vice versa). Behav. Brain Sci. 1989, 12, 229–230. [Google Scholar] [CrossRef]
- Brady, F. A Theoretical and empirical review of the contextual interference effect and the learning of motor skills. Quest 1998, 50, 266–293. [Google Scholar] [CrossRef]
- Ollis, S.; Button, C.; Fairweather, M. The influence of professional expertise and task complexity upon the potency of the contextual interference effect. Acta Psychol. 2005, 118, 229–244. [Google Scholar] [CrossRef]
- Jarus, T.; Gutman, T. Effects of cognitive processes and task complexity on acquisition, retention, and transfer of motor skills. Can. J. Occup. Ther. 2001, 68, 280–289. [Google Scholar] [CrossRef]
- Magill, R.A.; Hall, K.G. A review of the contextual interference effect in motor skill acquisition. Hum. Mov. Sci. 1990, 9, 241–289. [Google Scholar] [CrossRef]
- Brady, F. Contextual interference: A meta-analytic study. Percept. Mot. Skills 2004, 99, 116–126. [Google Scholar] [CrossRef] [PubMed]
- Barreiros, J.; Figueiredo, T.; Godinho, M. The contextual interference effect in applied settings. Eur. Phys. Educ. Rev. 2007, 13, 195–208. [Google Scholar] [CrossRef]
- Lage, G.M.; Ugrinowitsch, H.; Apolinário-Souza, T.; Vieira, M.M.; Albuquerque, M.R.; Benda, R.N. Repetition and variation in motor practice: A review of neural correlates. Neurosci. Biobehav. Rev. 2015, 57, 132–141. [Google Scholar] [CrossRef]
- Goode, S.; Magill, R.A. Contextual interference effects in learning three badminton serves. Res. Quart. Exerc. Sport 1986, 57, 308–314. [Google Scholar] [CrossRef]
- Gallicchio, G.; Ring, C. Don’t look, don’t think, just do it! Toward an understanding of alpha gating in a discrete aiming task. Psychophysiology 2019, 56, 1–14. [Google Scholar] [CrossRef] [PubMed]
- Boyce, B.A.; Del Rey, P. Designing applied-research in a naturalistic setting using a contextual interference paradigm. J. Hum. Mov. Stud. 1990, 18, 189–200. [Google Scholar]
- McClelland, D.C. The Archieving Society; The Free Press: New York, NY, USA, 1961. [Google Scholar]
- Bjork, R.A. Institutional impediments to effective training. In Learning, Remembering, Believing: Enhancing Individual and Team Performance; Druckmann, D., Bjork, R.A., Eds.; National Academic Press: Washington, DC, USA, 1994; pp. 295–306. [Google Scholar]
- Bjork, R.A. Memory and metamemory considerations in the training of human beings. In Metacognition: Knowing about Knowing; Metcalfe, J., Shimamura, A.P., Eds.; MIT Press: Cambridge, MA, USA, 1994; pp. 185–205. [Google Scholar]
- Bjork, E.L.; Bjork, R.A. Making things hard on yourself, but in a good way: Creating desirable difficulties to enhance learning. In Psychology and the Real World: Essays Illustrating Fundamental Contributions to Society; Gernsbacher, M.A., Pew, R.W., Hough, L.M., Pomerantz, J.R., Eds.; Worth Publishers: New York, NY, USA, 2011; pp. 56–64. [Google Scholar]
- Bjork, R.A.; Bjork, E.L. Desirable difficulties in theory and practice. J. Appl. Res. Mem. Cogn. 2020, 9, 475–479. [Google Scholar] [CrossRef]
- Guadagnoli, M.A.; Lee, T.D. Challenge point: A framework for conceptualizing the effects of various practice conditions in motor learning. J. Mot. Behav. 2004, 36, 212–224. [Google Scholar] [CrossRef] [PubMed]
- von Cube, F. Die redundanztheorie des lernens und ihre anwendung bei lehrmaschinen. In Lehrmaschinen in Kybernetischer und Pädagogischer Sicht; Frank, H., Ed.; Klett: Stuttgart, Germany, 1963; pp. 45–54. [Google Scholar]
- Schmidt, R.A.; Bjork, R.A. New conceptualizations of practice: Common principles in three paradigms suggest new concepts for training. Psychol. Sci. 1992, 3, 207–218. [Google Scholar] [CrossRef]
- Smith, P.J.K.; Davies, M. Applying contextual interference to the Pawlata Roll. J. Sports Sci. 1995, 13, 455–462. [Google Scholar] [CrossRef] [PubMed]
- Schöllhorn, W.I. Individualität-Ein vernachlässigter parameter? Leistungssport 1999, 29, 5–12. [Google Scholar]
- Schöllhorn, W.I.; Mayer-Kress, G.; Newell, K.M.; Michelbrink, M. Time scales of adaptive behavior and motor learning in the presence of stochastic perturbations. Hum. Mov. Sci. 2009, 28, 319–333. [Google Scholar] [CrossRef] [PubMed]
- Prokopenko, M.; Polani, D.; Ay, N. On the cross-disciplinary nature of guided self-organisation. In Guided Self-Organization: Inception. Emergence, Complexity and Computation; Prokopenko, M., Ed.; Springer: Berlin/Heidelberg, Germany, 2014; Volume 9, pp. 3–15. [Google Scholar] [CrossRef]
- Schöllhorn, W.I. Applications of artificial neural nets in clinical biomechanics. Clin. Biomech. 2004, 19, 876–898. [Google Scholar] [CrossRef]
- Schöllhorn, W.I. Invited commentary: Differential learning is different from contextual interference learning. Hum. Mov. Sci. 2016, 47, 240–245. [Google Scholar] [CrossRef] [PubMed]
- Schöllhorn, W.I.; Horst, F. Effects of complex movements on the brain as a result of increased decision-making. J. Complex. Health Sci. 2019, 2, 40–45. [Google Scholar] [CrossRef]
- Frank, T.D.; Michelbrink, M.; Beckmann, H.; Schöllhorn, W.I. A Quantitative dynamical systems approach to differential learning: Self-organization principle and order parameter equations. Biol. Cybern. 2008, 98, 19–31. [Google Scholar] [CrossRef]
- McDonnell, M.D.; Stocks, N.G.; Pearce, C.E.M.; Abbott, D. Stochastic Resonance; Cambridge University Press: Cambridge, UK, 2008. [Google Scholar]
- Newell, K.M.; Corcos, D.M. Variability and Motor Control; Newell, K.M., Corcos, D.M., Eds.; Human Kinetics: Champaign, IL, USA, 1993. [Google Scholar]
- Riley, M.A.; Turvey, M.T. Variability and determinism in motor behavior. J. Mot. Behav. 2002, 34, 99–125. [Google Scholar] [CrossRef]
- Slifkin, A.B.; Newell, K.M. Noise, information transmission, and force variability. J. Exp. Psychol. Hum. Percept. Perform. 1999, 25, 837–851. [Google Scholar] [CrossRef]
- Harris, C.M.; Wolpert, D.M. Signal-dependent noise determines motor planning. Nature 1998, 394, 780–784. [Google Scholar] [CrossRef] [PubMed]
- Handford, C.; Davids, K.; Bennett, S.; Button, C. Skill acquisition in sport: Some applications of an evolving practice ecology. J. Sports Sci. 1997, 15, 621–640. [Google Scholar] [CrossRef] [PubMed]
- Sternad, D. Debates in dynamics: A dynamical systems perspective on action and perception. Hum. Mov. Sci. 2000, 19, 407–423. [Google Scholar] [CrossRef]
- Müller, H.; Loosch, E. Functional variability and an equifinal path of movement during targeted throwing. J. Hum. Mov. Stud. 1999, 36, 103–126. [Google Scholar]
- Davids, K.; Shultleworth, R.; Button, C.; Renshaw, I.; Glazier, P. “Essential Noise”-enhancing variability of informational constraints benefits movement control: A comment on Waddington and Adams (2003). Br. J. Sports Med. 2004, 38, 601–605. [Google Scholar] [CrossRef]
- Davids, K.; Handford, C.; Williams, M. The natural physical alternative to cognitive theories of motor behaviour: An invitation for interdisciplinary research in sports science? J. Sports Sci. 1994, 12, 495–528. [Google Scholar] [CrossRef]
- Renshaw, I.; Davids, K.; Savelsbergh, G.J.P. Motor Learning in Practice: A Constraints-Led Approach, 1st ed.; Renshaw, I., Davids, K., Savelsbergh, G.J.P., Eds.; Routledge: London, UK, 2010. [Google Scholar] [CrossRef]
- Bauer, H.U.; Schöllhorn, W. Self-organizing maps for the analysis of complex movement patterns. Neural Process. Lett. 1997, 5, 193–199. [Google Scholar] [CrossRef]
- Schöllhorn, W.; Nigg, B.; Stefanyshyn, D.; Liu, W. Identification of individual walking patterns using time discrete and time continuous data sets. Gait Posture 2002, 15, 180–186. [Google Scholar] [CrossRef]
- Schöllhorn, W.I.; Jäger, J.M. A survey on various applications of artificial neural networks in selected fields of healthcare. In Neural Networks in Healthcare: Potential and Challenges; Begg, R., Kamruzzaman, J., Sarker, R., Eds.; IGI Global: Hershey, PA, USA, 2006; pp. 20–59. [Google Scholar] [CrossRef][Green Version]
- Slifkin, A.B.; Newell, K.M. Is variability in human performance a reflection of system noise? Curr. Dir. Psychol. Sci. 1998, 7, 170–177. [Google Scholar] [CrossRef]
- Hausdorff, J.M. Gait variability: Methods, modeling and meaning. J. Neuroeng. Rehabil. 2005, 2, 19. [Google Scholar] [CrossRef] [PubMed]
- Zago, M.; Kleiner, A.F.R.; Federolf, P.A. Editorial: Machine learning approaches to human movement analysis. Front. Bioeng. Biotechnol. 2021, 8, 638793. [Google Scholar] [CrossRef] [PubMed]
- Mendoza, L.; Schöllhorn, W.I. Technical training in the field of high performance athletes with a biomechanical feedback system. In Techniques in Athletics, Proceedings of the First International Conference, Volume 2: Main Conference, Free Communication Session, Cologne, France, 7–9 June 1990; Brüggemann, G.-P., Ruehl, J.K., Eds.; Sport und Buch Strauß: Köln, Germany, 1990; pp. 412–419. [Google Scholar]
- Schöllhorn, W.I. Time Course Oriented Analysis of Biomechanical Movement Patterns by Means of Orthogonal Reference Functions. In Proceedings of the XVth Congress of the International Society of Biomechanics (ISB), Jyväskylä, Finland, 2–6 July 1995; ISB: Jyväskylä, Finland, 1995; pp. 824–825. [Google Scholar]
- Schöllhorn, W.I.; Bauer, H.U. Identifying Individual Movement Styles in High Performance Sports by Means of Self Organizing Kohonen Maps. In XVI International Symposium on Biomechanics in Sports; Riehle, H.J., Vieten, M.M., Eds.; UVK-Universitätsverlag: Konstanz, Germany, 1998; pp. 574–577. [Google Scholar]
- Haykin, S. Neural Networks: A Comprehensive Foundation; MacMillan: New York, NY, USA, 1994. [Google Scholar]
- Miglino, O.; Lund, H.H.; Nolfi, S. Evolving mobile robots in simulated and real environments. Artif. Life 1995, 2, 417–434. [Google Scholar] [CrossRef]
- Janssen, D.; Schöllhorn, W.I.; Lubienetzki, J.; Fölling, K.; Kokenge, H.; Davids, K. Recognition of emotions in gait patterns by means of artificial neural nets. J. Nonverbal Behav. 2008, 32, 79–92. [Google Scholar] [CrossRef]
- Janssen, D.; Schöllhorn, W.I.; Newell, K.M.; Jäger, J.M.; Rost, F.; Vehof, K. Diagnosing fatigue in gait patterns by support vector machines and self-organizing maps. Hum. Mov. Sci. 2011, 30, 966–975. [Google Scholar] [CrossRef] [PubMed]
- Burdack, J.; Horst, F.; Aragonés, D.; Eekhoff, A.; Schöllhorn, W.I. Fatigue-related and timescale-dependent changes in individual movement patterns identified using support vector machine. Front. Psychol. 2020, 11, 551548. [Google Scholar] [CrossRef]
- Horst, F.; Kramer, F.; Schäfer, B.; Eekhoff, A.; Hegen, P.; Nigg, B.M.; Schöllhorn, W.I. Daily changes of individual gait patterns identified by means of support vector machines. Gait Posture 2016, 49, 309–314. [Google Scholar] [CrossRef] [PubMed]
- Horst, F.; Eekhoff, A.; Newell, K.M.; Schöllhorn, W.I. Intra-individual gait patterns across different time-scales as revealed by means of a supervised learning model using kernel-based discriminant regression. PLoS ONE 2017, 12, e0179738. [Google Scholar] [CrossRef] [PubMed]
- Horst, F.; Mildner, M.; Schöllhorn, W.I. One-year persistence of individual gait patterns identified in a follow-up study—A call for individualised diagnose and therapy. Gait Posture 2017, 58, 476–480. [Google Scholar] [CrossRef] [PubMed]
- Critchley, S.; Derrida, J.; Laclau, E.; Rorty, R.; Mouffe, C. Deconstruction and Pragmatism, 1st ed.; Mouffe, C., Ed.; Routledge: London, UK, 1996. [Google Scholar]
- Horst, F.; Janssen, D.; Beckmann, H.; Schöllhorn, W.I. Can individual movement characteristics across different throwing disciplines be identified in high-performance decathletes? Front. Psychol. 2020, 11, 2262. [Google Scholar] [CrossRef]
- Schöllhorn, W.; Röber, F.; Jaitner, T.; Hellstern, W.; Käubler, W. Discrete and Continuous Effects of Traditional and Differential Sprint Training. In Proceedings of the 6th Annual Congress of the European College of Sport Science: Perspectives and Profiles; Mester, J., King, G.A., Strüder, H.K., Tsolakidis, E., Osterburg, A., Eds.; Sport und Buch Strauss: Köln, Germany, 2001; p. 331. [Google Scholar]
- Beckmann, H.; Schöllhorn, W.I. Differencial Learning in Shot Put. In Book of Abstracts, Procceedings of the EWOMS-European Workshop on Movement Science, Mechanics-Physiology-Psychology, Münster Germany, 22–24 May 2003; Schöllhorn, W.I., Bohn, C., Jäger, J.M., Schaper, H., Alichman, M., Eds.; Sport und Buch Strauss: Köln, Germany, 2003; p. 68. [Google Scholar]
- Schönherr, T.; Schöllhorn, W.I. Differencial Learning in Basketball. In Book of Abstracts, Proceedings of the EWOMS-European Workshop on Movement Science, Mechanics-Physiology-Psychology, Münster, Germany, 22–24 May 2003; Schöllhorn, W.I., Bohn, C., Jäger, J.M., Schaper, H., Alichman, M., Eds.; Sport und Buch Strauss: Köln, Germany, 2003; pp. 58–59. [Google Scholar]
- Römer, J.; Schöllhorn, W.I.; Jaitner, T.; Preiss, R. Differenzielles Lernen Bei Der Aufschlagannahme Im Volleyball. In Messplätze, Messplatztraining, Motorisches Lernen: 5, Proceedings of the Gemeinsames dvs-Symposium der Sektionen Biomechanik, Sportmotorik und Trainingswissenschaft, Leipzig, Germany, 19–21 September 2002; Krug, J., Müller, T., Eds.; Academia Verlag: Sankt Augustin, Germany, 2003; pp. 129–133. [Google Scholar]
- Trockel, M.; Schöllhorn, W.I. Differencial Training in Soccer. In Book of Abstracts, Proceedings of the EWOMS-European Workshop On Movement Science, Mechanics-Physiology-Psychology, Münster, Germany, 22–24 May 2003; Schöllhorn, W.I., Bohn, C., Jäger, J.M., Schaper, H., Alichman, M., Eds.; Sport und Buch Strauss: Köln, Germany, 2003; p. 64. [Google Scholar]
- Henz, D.; Schöllhorn, W.I. Differential training facilitates early consolidation in motor learning. Front. Behav. Neurosci. 2016, 10, 199. [Google Scholar] [CrossRef]
- Henz, D.; John, A.; Merz, C.; Schöllhorn, W.I. Post-task effects on EEG brain activity differ for various differential learning and contextual interference protocols. Front. Hum. Neurosci. 2018, 12, 19. [Google Scholar] [CrossRef]
- Henz, D.; Schöllhorn, W.I. EEG brain activity in dynamic health qigong training: Same effects for mental practice and physical training? Front. Psychol. 2017, 8, 154. [Google Scholar] [CrossRef][Green Version]
- Braun, D.A.; Mehring, C.; Wolpert, D.M. Structure learning in action. Behav. Brain Res. 2010, 206, 157–165. [Google Scholar] [CrossRef] [PubMed]
- Demirakca, T.; Cardinale, V.; Dehn, S.; Ruf, M.; Ende, G. The exercising brain: Changes in functional connectivity induced by an integrated multimodal cognitive and whole-body coordination training. Neural Plast. 2016, 2016, 8240894. [Google Scholar] [CrossRef]
- Nowak, M.; Seewald, J. Beweg dein Hirn: Das Tägliche 10-Minuten-Programm für Mehr Potenzial, Kreativität und Lebensqualität, 6th ed.; Gräfe und Unzer Verlag: München, Germany, 2017. [Google Scholar]
- Fitzgerald, G.K.; Axe, M.J.; Snyder-Mackler, L. The efficacy of perturbation training in nonoperative anterior cruciate ligament rehabilitation programs for physically active individuals. Phys. Ther. 2000, 80, 128–151. [Google Scholar] [CrossRef] [PubMed]
- Rieger, M.M.; Papegaaij, S.; Steenbrink, F.; Van Dieën, J.H.; Pijnappels, M. Perturbation-based gait training to improve daily life gait stability in older adults at risk of falling: Protocol for the REACT randomized controlled trial. BMC Geriatr. 2020, 20, 1–12. [Google Scholar] [CrossRef] [PubMed]
- Davids, K.; Glazier, P.; Araújo, D.; Bartlett, R. Movement systems as dynamical systems: The functional role of variability and its implications for sports medicine. Sports Med. 2003, 33, 245–260. [Google Scholar] [CrossRef]
- Herzfeld, D.J.; Shadmehr, R. Motor variability is not noise, but grist for the learning mill. Nat. Neurosci. 2014, 17, 149–150. [Google Scholar] [CrossRef] [PubMed]
- Hasson, C.J.; Zhang, Z.; Abe, M.O.; Sternad, D. Neuromotor noise is malleable by amplifying perceived errors. PLoS Comput. Biol. 2016, 12, e1005044. [Google Scholar] [CrossRef]
- Caballero, C.; Moreno, F.J.; Reina, R.; Roldán, A.; Coves, Á.; Barbado, D. The role of motor variability in motor control and learning depends on the nature of the task and the individual’s capabilities. Eur. J. Hum. Mov. 2017, 38, 12–26. [Google Scholar]
- Schöllhorn, W.I. Movement pattern recognition by means of selforganizing kohonen maps in parts and in whole. In Poster Presentation, Proceedings of the II International Motor Control Conference, University Park, PA, USA, 30 August 1999; Pennsylvania State University: State College, PA, USA, 1999. [Google Scholar]
- Guttinger, S. A new account of replication in the experimental life sciences. Philos. Sci. 2019, 86, 453–471. [Google Scholar] [CrossRef]
- Eysenck, H.J. An exercise in mega-silliness. Am. Psychol. 1978, 33, 517. [Google Scholar] [CrossRef]
- Stegenga, J. Is meta-analysis the platinum standard of evidence? Stud. Hist. Philos. Biol. Biomed. Sci. 2011, 42, 497–507. [Google Scholar] [CrossRef]
- Tassignon, B.; Verschueren, J.; Baeyens, J.-P.; Benjaminse, A.; Gokeler, A.; Serrien, B.; Clijsen, R. An Exploratory meta-analytic review on the empirical evidence of differential learning as an enhanced motor learning method. Front. Psychol. 2021, 12, 533033. [Google Scholar] [CrossRef]
- Harari, E. Whose evidence? Lessons from the philosophy of science and the epistemology of medicine. Aust. N. Zeal. J. Psychiatry 2001, 35, 724–730. [Google Scholar] [CrossRef] [PubMed]
- Roth, K. Investigations on the basis of the generalized motor programme hypothesis. In Complex Movement Behaviour: “The” Motor-Action Controversy; Meijer, O.G., Roth, K., Eds.; North-Holland: Amsterdam, The Netherlands, 1988; pp. 261–288. [Google Scholar] [CrossRef]
- Roth, K. Wie lehrt man schwierige geschlossene fertigkeiten? In Methoden im Sportunterricht: Ein Lehrbuch in 13 Lektionen; Sportpädagogen, B., Ed.; Hofmann: Schorndorf, Germanny, 1989; pp. 25–42. [Google Scholar]
- Roth, K. Einführung zu den lektionen 5–6. In Methoden im Sportunterricht: Ein Lehrbuch in 13 Lektionen; Sportpädagogen, B., Ed.; Hofmann: Schorndorf, Germany, 1989; pp. 71–75. [Google Scholar]
- Roth, K. Wie verbessert man die koordinativen fähigkeiten? In Methoden im Sportunterricht: Ein Lehrbuch in 13 Lektionen; Sportpädagogen, B., Ed.; Hofmann: Schorndorf, Germany, 1989; pp. 76–87. [Google Scholar]
- Feldman, A.G. Functional tuning of the nervous system with control of movement or maintenance of a steady posture: II. Controllable parameters of the muscle. Biophysics 1966, 11, 565–578. [Google Scholar]
- Feldman, A.G. Functional tuning of the nervous system during control of movement or maintenance of a steady posture: III. Mechanographic analysis of the execution by man of the simplest motor tasks. Biophysics 1966, 11, 755–766. [Google Scholar]
- Van Rossum, J.H.A. Schmidt’s schema theory: The empirical base of the variability of practice hypothesis. A critical analysis. Hum. Mov. Sci. 1990, 9, 387–435. [Google Scholar] [CrossRef]
- Schneider, K.; Zernicke, R.F.; Schmidt, R.A.; Hart, T.J. Intersegmental dynamics during the learning of a rapid arm movement. J. Biomech. 1987, 20, 816–817. [Google Scholar] [CrossRef]
- Schmidt, R.A. Motor schema theory after 27 years: Reflections and implications for a new theory. Res. Quart. Exerc. Sport 2003, 74, 366–375. [Google Scholar] [CrossRef] [PubMed]
- Miller, G.A. The magical number seven, plus or minus two: Some limits on our capacity for processing information. Psychol. Rev. 1956, 63, 81–97. [Google Scholar] [CrossRef]
- Baddeley, A.D. Exploring Working Memory: Selected Works of Alan Baddeley, 1st ed.; Routledge: London, UK, 2018. [Google Scholar]
- Wu, Y.C.; Coulson, S. Iconic gestures facilitate discourse comprehension in individuals with superior immediate memory for body configurations. Psychol. Sci. 2015, 26, 1717–1727. [Google Scholar] [CrossRef]
- Nicoladis, E.; Gagnon, R. Towards a reliable measure of motor working memory: Revisiting Wu and Coulson’s (2014) movement span task. R. Soc. Open Sci. 2020, 7, 200237. [Google Scholar] [CrossRef]
- Ricci, S.; Tatti, E.; Nelson, A.B.; Panday, P.; Chen, H.; Tononi, G.; Cirelli, C.; Ghilardi, M.F. Extended visual sequence learning leaves a local trace in the spontaneous EEG. Front. Neurosci. 2021, 15, 707828. [Google Scholar] [CrossRef]
- Nelson, A.B.; Moisello, C.; Lin, J.; Panday, P.; Ricci, S.; Canessa, A.; Di Rocco, A.; Quartarone, A.; Frazzitta, G.; Isaias, I.U.; et al. Beta oscillatory changes and retention of motor skills during practice in healthy subjects and in patients with Parkinson’s disease. Front. Hum. Neurosci. 2017, 11, 104. [Google Scholar] [CrossRef]
- Baddeley, A. Working memory. Science 1992, 255, 556–559. [Google Scholar] [CrossRef] [PubMed]
- Sweller, J.; Van Merrienboer, J.J.G.; Paas, F.G.W.C. Cognitive architecture and instructional design. Educ. Psychol. Rev. 1998, 10, 251–296. [Google Scholar] [CrossRef]
- Sweller, J. Implications of cognitive load theory for multimedia learning. In The Cambridge Handbook of Multimedia Learning; Mayer, R., Ed.; Cambridge Handbooks in Psychology; Cambridge University Press: Cambridge, MA, USA, 2005; pp. 19–30. [Google Scholar] [CrossRef]
- Wundt, W.M. Grundzüge der Physiologischen Psychologie, 5th ed.; W. Engelemann: Leipzig, Germany, 1902. [Google Scholar]
- Cadwallader, T.C. Peirce as an experimental psychologist. Trans. Charles S. Peirce Soc. 1975, 11, 167–186. [Google Scholar]
- Berthoz, A.; Christen, Y. Neurobiology of “Umwelt”: How Living Beings Perceive the World; Berthoz, A., Christen, Y., Eds.; Springer: Berlin/Heidelberg, Germany, 2009. [Google Scholar] [CrossRef]
- Koffka, K. Principles of Gestalt Psychology; Harcourt Brace & Co.: New York, NY, USA, 1935. [Google Scholar]
- Gibson, J.J. The Sense Considered as Perceptual Systems; Allen & Unwin: London, UK, 1966. [Google Scholar]
- Magill, R.A. Insights into memory and control in motor behavior through the study of context effects: A discussion of Mathews Et Al. and Shea and Zimny. In Memory and Control of Action; Magill, R.A., Ed.; North-Holland: Amsterdam, The Netherlands, 1983; Volume 12, pp. 367–376. [Google Scholar] [CrossRef]
- Smith, S.M.; Glenberg, A.; Bjork, R.A. Environmental context and human memory. Mem. Cognit. 1978, 6, 342–353. [Google Scholar] [CrossRef]
- Poser, H. Wissenschaftstheorie: Eine Philosophische Einführung; Reclam: Ditzingen, Germany, 2001. [Google Scholar]
- Collins, J.J.; Priplata, A.A.; Gravelle, D.C.; Niemi, J.; Harry, J.; Lipsitz, L.A. Noise-enhanced human sensorimotor function. IEEE Eng. Med. Biol. Mag. 2003, 22, 76–83. [Google Scholar] [CrossRef]
- Priplata, A.; Niemi, J.; Salen, M.; Harry, J.; Lipsitz, L.A.; Collins, J.J. Noise-enhanced human balance control. Phys. Rev. Lett. 2002, 89, 238101. [Google Scholar] [CrossRef]
- Schöllhorn, W.I. Coordination dynamics and its consequences on sports. Int. J. Comput. Sci. Sport 2003, 2, 40–46. [Google Scholar]
- Jäger, J.M.; Perl, J.; Schöllhorn, W.I. Analysis of players’ configurations by means of artificial neural networks. Int. J. Perform. Anal. Sport 2007, 7, 90–105. [Google Scholar] [CrossRef]
- Santos, S.; Coutinho, D.; Gonçalves, B.; Schöllhorn, W.; Sampaio, J.; Leite, N. Differential learning as a key training approach to improve creative and tactical behavior in soccer. Res. Quart. Exerc. Sport 2018, 89, 11–24. [Google Scholar] [CrossRef]
- Coutinho, D.; Santos, S.; Gonçalves, B.; Travassos, B.; Wong, D.P.; Schöllhorn, W.; Sampaio, J. The effects of an enrichment training program for youth football attackers. PLoS ONE 2018, 13, e0199008. [Google Scholar] [CrossRef]
- Poureghbali, S.; Arede, J.; Rehfeld, K.; Schöllhorn, W.; Leite, N. Want to impact physical, technical, and tactical performance during basketball small-sided games in youth athletes? Try differential learning beforehand. Int. J. Environ. Res. Public Health 2020, 17, 9279. [Google Scholar] [CrossRef]
- Vehof, K.; Janssen, D.; Schöllhorn, W.I. Schreiberwerb in der primarstufe mit hilfe des differenziellen lernansatzes. In Bildungspotenziale im Sport, Proceedings of the 19 dvs-Hochschultag vom, Münster, Germany, 16–18 September 2009; Krüger, M., Neuber, N., Brach, M., Eds.; Czwalina: Hamburg, Germany, 2009. [Google Scholar]
- Pabel, S.-O.; Pabel, A.-K.; Schmickler, J.; Schulz, X.; Wiegand, A. Impact of a differential learning approach on practical exam performance: A controlled study in a preclinical dental course. J. Dent. Educ. 2017, 81, 1108–1113. [Google Scholar] [CrossRef][Green Version]
- Pabel, S.-O.; Freitag, F.; Hrasky, V.; Zapf, A.; Wiegand, A. Randomised controlled trial on differential learning of toothbrushing in 6-to 9-year-old children. Clin. Oral Investig. 2018, 22, 2219–2228. [Google Scholar] [CrossRef] [PubMed]
- Serrien, B.; Tassignon, B.; Verschueren, J.; Meeusen, R.; Baeyens, J.-P. Short-term effects of differential learning and contextual interference in a goalkeeper-like task: Visuomotor response time and motor control. Eur. J. Sport Sci. 2020, 20, 1061–1071. [Google Scholar] [CrossRef] [PubMed]
- Rosset-Llobet, J.; Fàbregas-Molas, S. Rehabilitation and plasticity of task-specific focal hand dystonia. In Treatment of Dystonia; Dressler, D., Altenmüller, E., Krauss, J.K., Eds.; Cambridge University Press: Cambridge, UK, 2018; pp. 256–260. [Google Scholar] [CrossRef]
- Repšaitė, V.; Vainoras, A.; Berškienė, K.; Baltaduonienė, D.; Daunoravičienė, A.; Sendžikaitė, E. The effect of differential training-based occupational therapy on hand and arm function in patients after stroke: Results of the pilot study. Neurol. Neurochir. Pol. 2015, 49, 150–155. [Google Scholar] [CrossRef]
- Den Hartigh, R.J.R.; Otten, S.; Gruszczynska, Z.M.; Hill, Y. The relation between complexity and resilient motor performance and the effects of differential learning. Front. Hum. Neurosci. 2021, 15, 715375. [Google Scholar] [CrossRef]
- Rockwell, T. Rorty, Putnam, and the pragmatist view of epistemology and metaphysics. Educ. Cult. 2003, 19, 8–16. [Google Scholar]
- Levine, S. Rorty, Davidson, and the new pragmatists. Philos. Top. 2008, 36, 167–192. [Google Scholar] [CrossRef]
- Green, R. The Thwarting of Laplace’s Demon. Arguments against the Mechanistic World-View; St. Martin’s Press: New York, NY, USA, 1995. [Google Scholar]
- Poincaré, H. Introduction. Acta Math. 1890, 13, 5–7. [Google Scholar] [CrossRef]
- Barrow-Green, J. Poincaré and the Three Body Problem; History of Mathematics; American Mathematical Society: Providence, RI, USA, 1997; Volume 11. [Google Scholar] [CrossRef]
- Heisenberg, W. Über den anschaulichen inhalt der quantentheoretischen kinematik und mechanik. Zeitschr. Phys. 1927, 43, 172–198. [Google Scholar] [CrossRef]
- Gödel, K. Über formal unentscheidbare sätze der principia mathematica und verwandter systeme I. Mon. Math. Phys. 1931, 38, 173–198. [Google Scholar] [CrossRef]
- Walker, I. Biological memory. Acta Biotheor. 1972, 21, 203–235. [Google Scholar] [CrossRef]
- Albrecht, S.; Janssen, D.; Quarz, E.; Newell, K.M.; Schöllhorn, W.I. Individuality of Movements in music-finger and body movements during playing of the flute. Hum. Mov. Sci. 2014, 35, 131–144. [Google Scholar] [CrossRef]
- Bausell, R.B. The Problem with Science: The Reproducibility Crisis and What to Do about It; Oxford University Press: Oxford, UK, 2021. [Google Scholar] [CrossRef]
- Hacking, I. The Emergence of Probability: A Philosophical Study of Early Ideas About Probability, Induction and Statistical Inference, 1st ed.; Cambridge University Press: Cambridge, UK, 1975. [Google Scholar] [CrossRef]
- Drust, B.; Waterhouse, J.; Atkinson, G.; Edwards, B.; Reilly, T. Circadian rhythms in sports performance-an update. Chronobiol. Int. 2005, 22, 21–44. [Google Scholar] [CrossRef]
- Gentry, N.W.; Ashbrook, L.H.; Fu, Y.-H.; Ptáček, L.J. Human circadian variations. J. Clin. Investig. 2021, 131, e148282. [Google Scholar] [CrossRef]
- Lee, R.; Balick, M.J. Chronobiology: It’s about time. Explore 2006, 2, 442–445. [Google Scholar] [CrossRef]
- Adolph, K.E.; Robinson, S.R. Motor development. In Handbook of Child Psychology and Developmental Science. Volume 2. Cognitive Processes; Liben, L.S., Mueller, U., Eds.; Wiley: Hoboken, NJ, USA, 2015; pp. 113–157. [Google Scholar]
- Deutsch, K.M.; Newell, K.M. Noise, variability, and the development of children’s perceptual-motor skills. Dev. Rev. 2005, 25, 155–180. [Google Scholar] [CrossRef]
- Vereijken, B. The complexity of childhood development: Variability in perspective. Phys. Ther. 2010, 90, 1850–1859. [Google Scholar] [CrossRef]
- Landers, D.M. Sport psychology: A commentary. In Future Directions Is Exercise and Sport Science Research; Skinner, J.S., Corbin, C.B., Landers, D.M., Martin, P.E., Wells, C.L., Eds.; Human Kinetics: Champaign, IL, USA, 1989; pp. 475–486. [Google Scholar]
- Hrycaiko, D.; Martin, G.L. Applied research studies with single-subject designs: Why so few? J. Appl. Sport Psychol. 1996, 8, 183–199. [Google Scholar] [CrossRef]
- Dufek, J.S.; Bates, B.T.; Stergiou, N.; James, C.R. Interactive effects between group and single-subject response patterns. Hum. Mov. Sci. 1995, 14, 301–323. [Google Scholar] [CrossRef]
- Porter, C.P. Kolmogorov on the role of randomness in probability theory. Math. Struct. Comput. Sci. 2014, 24, e240302. [Google Scholar] [CrossRef]
- Kolmogorov, A.N. On logical foundations of probability theory. In Theory and Mathematical Statistics, Proceedings of the Fourth USSR-Japan Symposium, Tbilisi, Russia, 23–29 August 1982; Prokhorov, J.V., Itô, K., Eds.; Springer: Berlin/Heidelberg, Germany, 1983; pp. 1–5. [Google Scholar]
- Lavrakas, P. Encyclopedia of Survey Research Methods; Lavrakas, P., Ed.; Sage: Thousand Oaks, CA, USA, 2008; Volume 2. [Google Scholar] [CrossRef]
- Mader, A.; Liesen, H.; Heck, H.; Philippi, H.; Rost, R.; Schuerch, P.; Hollmann, W. Zur beurteilung der sportartspezifischen ausdauerleistungsfähigkeit im labor. Sportarzt Sportmedizin 1976, 27, 80–88. [Google Scholar]
- Nesselroade, J.R.; Baltes, P.B. Longitudinal Research in the Study of Behavior and Development; Nesselroade, J.R., Baltes, P.B., Eds.; Academic Press: New York, NY, USA, 1979. [Google Scholar]
- Barker, J.B.; Mellalieu, S.D.; McCarthy, P.J.; Jones, M.V.; Moran, A. A review of single-case research in sport psychology 1997–2012: Research trends and future directions. J. Appl. Sport Psychol. 2013, 25, 4–32. [Google Scholar] [CrossRef]
- Barker, J.; McCarthy, P.; Jones, M.; Moran, A. Single-Case Research Methods in Sport and Exercise Psychology, 1st ed.; Routledge: London, UK, 2011. [Google Scholar] [CrossRef]
- Bates, B.T.; Dufek, J.S.; Howard, D.P. The effect of trial size on statistical power. Med. Sci. Sport Exerc. 1992, 24, 1059–1065. [Google Scholar] [CrossRef]
- Bates, B.T. Single-subject methodology: An alternative approach. Med. Sci. Sport Exerc. 1996, 28, 631–638. [Google Scholar] [CrossRef]
- Guignard, B.; Rouard, A.; Chollet, D.; Hart, J.; Davids, K.; Seifert, L. Individual–environment interactions in swimming: The smallest unit for analysing the emergence of coordination dynamics in performance? Sports Med. 2017, 47, 1543–1554. [Google Scholar] [CrossRef] [PubMed]
- Seifert, L. Intentions, perceptions and actions constrain functional intra- and inter-individual variability in the acquisition of expertise in individual sports. Open Sports Sci. J. 2012, 5, 68–75. [Google Scholar] [CrossRef]
- Ackerman, P.L. Individual differences in skill learning: An integration of psychometric and information processing perspectives. Psychol. Bull. 1987, 102, 3–27. [Google Scholar] [CrossRef]
- Anderson, D.I.; Lohse, K.R.; Lopes, T.C.V.; Williams, A.M. Individual differences in motor skill learning: Past, present and future. Hum. Mov. Sci. 2021, 78, 102818. [Google Scholar] [CrossRef]
- Harry, J.R.; Eggleston, J.D.; Dufek, J.S.; James, C.R. Single-subject analyses reveal altered performance and muscle activation during vertical jumping. Biomechanics 2021, 1, 2. [Google Scholar] [CrossRef]
- Bakker, J.; Donath, L.; Rein, R. Balance training monitoring and individual response during unstable vs. stable balance exergaming in elderly adults: Findings from a randomized controlled trial. Exp. Gerontol. 2020, 139, 111037. [Google Scholar] [CrossRef] [PubMed]
- Newell, K.M.; Liu, Y.-T.; Mayer-Kress, G. Time scales in motor learning and development. Psychol. Rev. 2001, 108, 57–82. [Google Scholar] [CrossRef]
- Winter, D.A. Kinematic and kinetic patterns in human gait: Variability and compensating effects. Hum. Mov. Sci. 1984, 3, 51–76. [Google Scholar] [CrossRef]
- Faupin, A.; Gorce, P.; Watelain, E.; Meyer, C.; Thevenon, A. A biomechanical analysis of handcycling: A case study. J. Appl. Biomech. 2010, 26, 240–245. [Google Scholar] [CrossRef]
- Scholz, J.P.; Schöner, G. The uncontrolled manifold concept: Identifying control variables for a functional task. Exp. Brain Res. 1999, 126, 289–306. [Google Scholar] [CrossRef]
- Müller, H.; Sternad, D. Decomposition of variability in the execution of goal-oriented tasks: Three components of skill improvement. J. Exp. Psychol. Hum. Percept. Perform. 2004, 30, 212–233. [Google Scholar] [CrossRef] [PubMed]
- Jain, A.K.; Bolle, R.; Pankanti, S. Introduction to biometrics. In Biometrics: Personal Identification in Networked Society; Jain, A.K., Bolle, R., Pankanti, S., Eds.; Springer: New York, NY, USA, 2006; pp. 1–41. [Google Scholar] [CrossRef]
- Jaitner, T.; Mendoza, L.; Schöllhorn, W. Analysis of the long jump technique in the transition from approach to takeoff based on time-continuous kinematic data. Eur. J. Sport Sci. 2001, 1, 1–12. [Google Scholar] [CrossRef]
- Espenhahn, S.; de Berker, A.O.; van Wijk, B.C.M.; Rossiter, H.E.; Ward, N.S. Movement-related beta oscillations show high intra-individual reliability. Neuroimage 2017, 147, 175–185. [Google Scholar] [CrossRef] [PubMed]
- Altan, G.; Kutlu, Y.; Yeniad, M. ECG based human identification using second order difference plots. Comput. Methods Programs Biomed. 2019, 170, 81–93. [Google Scholar] [CrossRef]
- Schöllhorn, W. Biomechanische Einzelfallanalyse im Diskurswurf: Prozeß- und Produktorientierte Rechnikanalyse Mechanischer Energieformen; Verlag Harri Deutsch: Frankfurt, Germany, 1993. [Google Scholar]
- Schöllhorn, W.I. Zur quantifizierung qualitativer bewegungsmuster und ihrer veränderungen. In Sport im Lebenslauf, Proceedings of the 12 Sportwissenschaftlicher Hochschultag der dvs vom Frankfurt am Main, Germany, 27–29 September 1995; Bös, K., Schmidtbleicher, D., Müller, A.F., Eds.; Czwalina: Hamburg, Germany, 1997; pp. 293–306. [Google Scholar]
- Janssen, D.; Gebkenjans, F.; Beckmann, H.; Schöllhorn, W.I. Analyzing Learning Approaches by Means of Complex Movement Pattern Analysis. Int. J. Sport Psychol. 2010, 41, 18–21. [Google Scholar]
- Horst, F.; Lapuschkin, S.; Samek, W.; Müller, K.-R.; Schöllhorn, W.I. Explaining the unique nature of individual gait patterns with deep learning. Sci. Rep. 2019, 9, 2391. [Google Scholar] [CrossRef]
- John, A.; Schöllhorn, W.I. Acute effects of instructed and self-created variable rope skipping on EEG brain activity and heart rate variability. Front. Behav. Neurosci. 2018, 12, 311. [Google Scholar] [CrossRef] [PubMed]
- Troje, N.F. Decomposing biological motion: A framework for analysis and synthesis of human gait patterns. J. Vis. 2002, 2, 371–387. [Google Scholar] [CrossRef] [PubMed]
- Adams, J.U. Genetic control of aging and life span. Nat. Educ. 2008, 1, 130. [Google Scholar]
- Melzer, D.; Pilling, L.C.; Ferrucci, L. The genetics of human ageing. Nat. Rev. Genet. 2020, 21, 88–101. [Google Scholar] [CrossRef]
- Wang, C.X.; Hilburn, I.A.; Wu, D.-A.; Mizuhara, Y.; Cousté, C.P.; Abrahams, J.N.H.; Bernstein, S.E.; Matani, A.; Shimojo, S.; Kirschvink, J.L. Transduction of the geomagnetic field as evidenced from alpha-band activity in the human brain. Eneuro 2019, 6, 0483. [Google Scholar] [CrossRef] [PubMed]
- McCraty, R.; Atkinson, M.; Stolc, V.; Alabdulgader, A.; Vainoras, A.; Ragulskis, M. Synchronization of human autonomic nervous system rhythms with geomagnetic activity in human subjects. Int. J. Environ. Res. Public Health 2017, 14, 770. [Google Scholar] [CrossRef] [PubMed]
- Timofejeva, I.; McCraty, R.; Atkinson, M.; Alabdulgader, A.A.; Vainoras, A.; Landauskas, M.; Šiaučiūnaitė, V.; Ragulskis, M. Global study of human heart rhythm synchronization with the earth’s time varying magnetic field. Appl. Sci. 2021, 11, 2935. [Google Scholar] [CrossRef]
- Theraulatz, B.; Hyppolite, R. La Bible des Préférences Motrices; Amphora: Paris, France, 2021. [Google Scholar]
- Bayesian Evaluation of Informative Hypotheses, 1st ed; Hoijtink, H., Klugkist, I., Boelen, P., Eds.; Springer: New York, NY, USA, 2008. [Google Scholar] [CrossRef]
- Crawford, J.R.; Garthwaite, P.H. Comparison of a single case to a control or normative sample in neuropsychology: Development of a bayesian approach. Cogn. Neuropsychol. 2007, 24, 343–372. [Google Scholar] [CrossRef]
- Horst, F.; Slijepcevic, D.; Simak, M.; Schöllhorn, W.I. Gutenberg gait database, a ground reaction force database of level overground walking in healthy individuals. Sci. Data 2021, 8, 232. [Google Scholar] [CrossRef] [PubMed]
- Fleck, L. Genesis and Development of a Scientific Fact; The University of Chicago Press: Chicago, IL, USA, 1979. [Google Scholar]
- Kuhn, T.S. Logic of discovery or psychology of research? In Criticism and the Growth of Knowledge, Proceedings of the International Colloquium in the Philosophy of Science, London, UK, 11–17 July 1965; Lakatos, I., Musgrave, A., Eds.; Cambridge University Press: Cambridge, UK, 1970; Volume 4, pp. 1–24. [Google Scholar] [CrossRef]
- Fisher, R.A. On the mathematical foundations of theoretical statistics. Philos. Trans. R. Soc. London. Ser. A Contain. Pap. Math. Phys. Character 1922, 222, 309–368. [Google Scholar] [CrossRef]


| What? | for Whom? | When? | for What? | Guidance | Degrees of Freedom | Processing | Main Sensory System | |||||
|---|---|---|---|---|---|---|---|---|---|---|---|---|
| External | Self-Organized | Small | Large | Sequential | Parallel | Visual | Acoustic | Kinesthetic | ||||
| RL | teachers and educators | 500 BC | learning in general | x | x | x | x | ? | ? | ? | ||
| DBL | teachers and educators | 500BC and 1762 | individualised learning | x | x | x | x | x | x | x | ||
| MSE | sports pedagogues and physical education teacher | 1820/1930 | acquisition of complex movements, ind. starting level | x | x | x | x | |||||
| MGS | sports pedagogues and physical education teacher | 1960 | acquisition of team games, ind. starting level | x | x | x | x | x | ||||
| VP | movement scientists with sport psychological background | 1975 | stabilizing ballistic, automatized movements | x | x | x | x | |||||
| CI | psychologists with a movement science background | 1979 | stabilizing movements | x | x | x | x | |||||
| DL | high performance coaches/biomechanists/motor control scientists | 1999 | refining and stabilizing high performance techniques | x | x | x | x | x | x | x | ||
Publisher’s Note: MDPI stays neutral with regard to jurisdictional claims in published maps and institutional affiliations. |
© 2022 by the authors. Licensee MDPI, Basel, Switzerland. This article is an open access article distributed under the terms and conditions of the Creative Commons Attribution (CC BY) license (https://creativecommons.org/licenses/by/4.0/).
Share and Cite
Schöllhorn, W.I.; Rizzi, N.; Slapšinskaitė-Dackevičienė, A.; Leite, N. Always Pay Attention to Which Model of Motor Learning You Are Using. Int. J. Environ. Res. Public Health 2022, 19, 711. https://doi.org/10.3390/ijerph19020711
Schöllhorn WI, Rizzi N, Slapšinskaitė-Dackevičienė A, Leite N. Always Pay Attention to Which Model of Motor Learning You Are Using. International Journal of Environmental Research and Public Health. 2022; 19(2):711. https://doi.org/10.3390/ijerph19020711
Chicago/Turabian StyleSchöllhorn, Wolfgang I., Nikolas Rizzi, Agnė Slapšinskaitė-Dackevičienė, and Nuno Leite. 2022. "Always Pay Attention to Which Model of Motor Learning You Are Using" International Journal of Environmental Research and Public Health 19, no. 2: 711. https://doi.org/10.3390/ijerph19020711
APA StyleSchöllhorn, W. I., Rizzi, N., Slapšinskaitė-Dackevičienė, A., & Leite, N. (2022). Always Pay Attention to Which Model of Motor Learning You Are Using. International Journal of Environmental Research and Public Health, 19(2), 711. https://doi.org/10.3390/ijerph19020711

