Transmit–Receive Module Diagnostic of Active Phased Array Antenna Using Side-Lobe Blanking Channel
Abstract
1. Introduction
2. Design and Implementation
2.1. APAA System Architecture
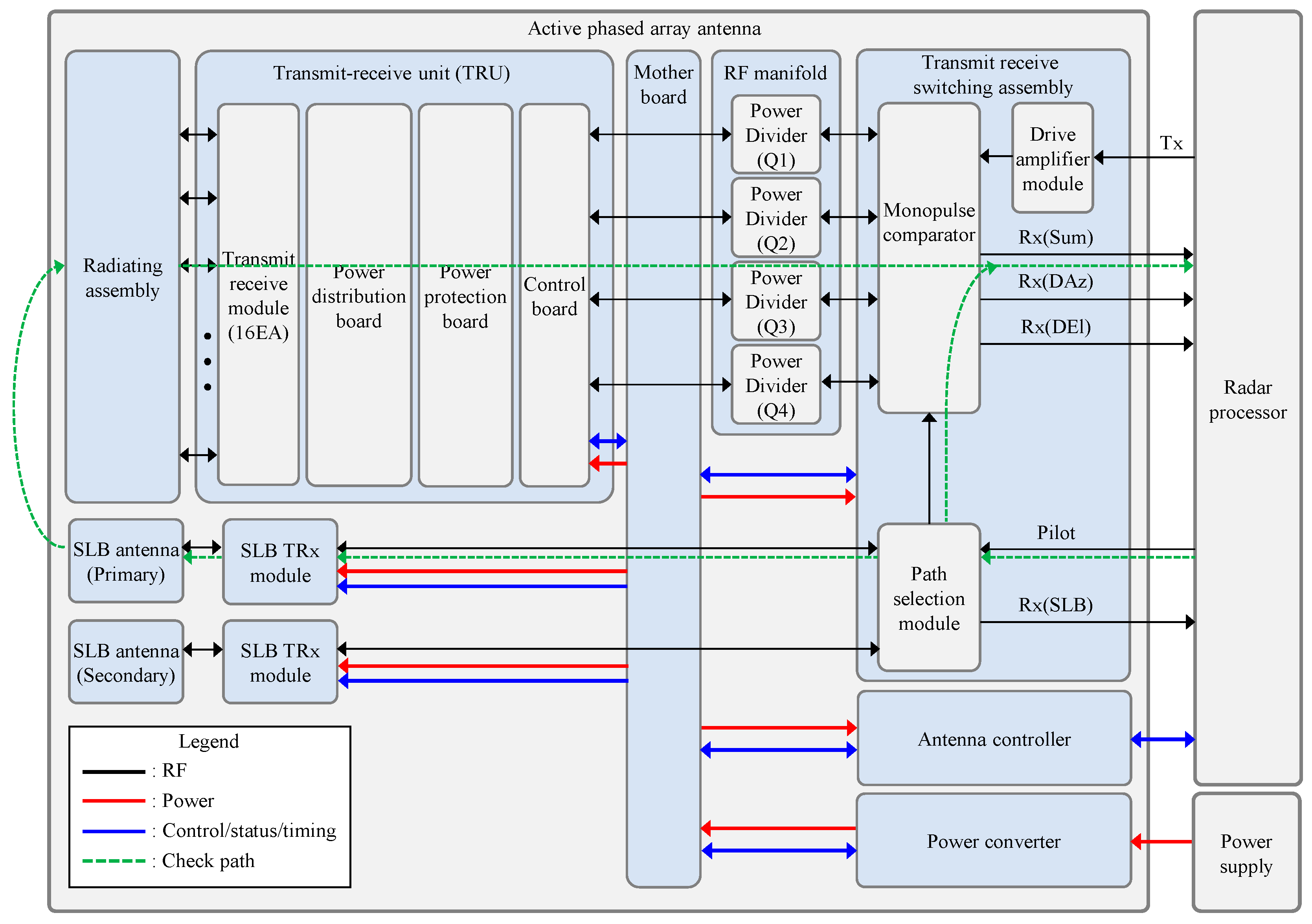
- Radiating assembly was composed of large number of radiating elements for transmitting RF signals from TRMs and receiving RF signals reflected from the target.
- Transmit receive unit (TRU) was most important submodule inside the APAA. The TRU performed high-power amplification of the transmit signal and low-noise amplification of the received signal. For the electronical beam steering and the side-lobe-level control, the TRU had multifunction chips, which had an internal variable attenuator and a phase shifter. Above-mentioned functions were realized by sixteen TRMs inside TRU. Also, to support TRM functionality, the common module was composed of the power distribution board, the power protection board, and the control board, which were connected to TRMs.
- RF manifold distributed the high-power RF signal from the drive amplifier module and combined RF signals from TRUs. The RF manifold was composed of four power dividers for making four quadrant inputs to the monopulse comparator inside transmit receive switching assembly (TRSA).
- TRSA was mainly in charge of supporting high-power transmission by boosting signal from radar processor and forming monopulse-receiving channels (Sum, DAz, DEl) for high-precision target tracking. For an internal path check, the pilot port was used for injecting signal into the APAA. The path selection module inside TRSA selected signal injection path, and options are described as green dashed line in Figure 1. The signal path was determined by the command packet from the radar processor.
- SLB antenna was composed of open-ended waveguide horn antenna, which provided wide-beamwidth patten. For redundancy, the APAA had two SLB antennas.
- SLB TRx module provides the amplification of RF signal from TRSA and the low-noise amplification of received signal from the SLB antenna. For redundancy, the APAA has two SLB TRx modules.
- Motherboard distributed command data packet from antenna controller to TRUs and transmitted status data packet of TRU to antenna controller. Also, it distributed DC power from the power converter to other submodules.
- Antenna controller received command data from the radar processor and sent submodule status to the radar processor. Also, it sent a control packet and the timing signal controlling TRUs.
- Power converter converted the high input DC voltage to appropriate DC voltages for TRUs.
2.2. APAA Control Structure
2.3. RF Budget Analysis
2.4. Coupling Level Test and BIT Threshold Determination
2.5. Fault Detection Logic and Timing Control
3. Test Results
4. Discussion
Author Contributions
Funding
Institutional Review Board Statement
Informed Consent Statement
Data Availability Statement
Acknowledgments
Conflicts of Interest
References
- Moore, D.S. Review of the state of the art of U.K. AESA technology and the future challenges faced. In Proceedings of the IEEE Radar Conference, Italy, Rome, 26–30 May 2008. [Google Scholar]
- Moore, S. U.K. airborne AESA radar research. In Proceedings of the IEEE Radar Conference “Surveillance Safer World (RADAR)”, Bordeaux, France, 12–16 October 2009. [Google Scholar]
- Malas, J.A. F-22 radar development. In Proceedings of the IEEE 1997 National Aerospace and Electronics Conference, Dayton, OH, USA, 14–17 July 1997. [Google Scholar]
- Barclay, M.; Pietzschmann, U.; Gonzalez, G.; Tellini, P. AESA upgrade option for eurofighter captor radar. IEEE Aerosp. Electron. Syst. Mag. 2010, 25, 15–20. [Google Scholar] [CrossRef]
- Kinghorn, T.; Scott, I.; Totten, E. Recent advances in airborne phased array radar systems. In Proceedings of the 2016 IEEE International Symposium on Phased Array Systems and Technology (PAST), Waltham, MA, USA, 18–21 October 2016. [Google Scholar]
- Haupt, R.L.; Rahmat-Samii, Y. Antenna array developments: A perspective on the past, present and future. IEEE Antennas Propag. Mag. 2015, 57, 86–96. [Google Scholar] [CrossRef]
- Kopp, B.A.; Borkowski, M.; Jerinic, G. Transmit/receive modules. IEEE Trans. Microw. Theory Tech. 2002, 50, 827–834. [Google Scholar] [CrossRef]
- Rieger, R.; Schuh, P.; Oppermann, M. SMTR® module—Evolution towards airborne applications. In Proceedings of the 2014 International Radar Conference, Lille, France, 13–17 October 2014. [Google Scholar]
- Oppermann, M. Joerg Schroth and Felix Throw, Transmit/receive (T/R) modules-key elements for phased array antennas. J. Microelectron. Electron. Packag. 2013, 10, 116–119. [Google Scholar] [CrossRef]
- Hull, W.P. AESA diagnostics in operational environments. In Proceedings of the IEEE National Radar Conference, Dallas, TX, USA, 29–30 March 1989. [Google Scholar]
- He, G.; Gao, X.; Zhang, R. Impact Analysis and Calibration Methods of Excitation Errors for Phased Array Antennas. IEEE Access 2021, 8, 59010–59026. [Google Scholar] [CrossRef]
- Champion, M.; Tomasic, B.; Bishop, D.; Radford, J.; Schmier, R.; Bharj, S. Array calibration and health/status check using a “reverse” transmit/receive module. In Proceedings of the IEEE International Symposium on Phased Array Systems and Technology, Waltham, MA, USA, 15–18 October 2013. [Google Scholar]
- Kemkemian, S.; Enderli, C.; Larroque, A. Advances in production testing and operational support of new AESA radars. In Proceedings of the IEEE International Symposium on Phased Array Systems and Technology, Waltham, MA, USA, 15–18 October 2013. [Google Scholar]
- Sarcione, M.; Mulcahey, J.; Schmidt, D.; Chang, K.; Russell, M.; Enzmann, R.; Rawlinson, P.; Guzak, W.; Howard, R.; Mitchell, M. The design, development and testing of the THAAD (theater high altitude area defense) solid state phased array (formerly ground based radar). In Proceedings of the IEEE International Symposium on Phased Array Systems and Technology, Boston, MA, USA, 15–18 October 1996. [Google Scholar]
- Scott, M. Sampson mfr active phased array antenna. In Proceedings of the IEEE International Symposium on Phased Array Systems and Technology, Boston, MA, USA, 14–17 October 2003. [Google Scholar]
- Pawlak, H.; Charaspreedalarp, A.; Jacob, A. Experimental investigation of an external calibration scheme for 30 GHz circularly polarized DBF transmit antenna arrays. In Proceedings of the European Microwave Conference, Manchester, UK, 10–15 September 2006. [Google Scholar]
- Takahashi, T.; Konishi, Y.; Makino, S.; Ohmine, H.; Nakaguro, H. Fast measurement technique for phased array calibration. IEEE Trans. Antennas Propag. 2008, 56, 1888–1899. [Google Scholar] [CrossRef]
- Islam, S.; Fulton, C. Fixed probe based one-shot calibration technique for small digital phased array. In Proceedings of the IEEE International Symposium on Phased Array Systems and Technology, Waltham, MA, USA, 15–18 October 2019. [Google Scholar]
- Pawlak, H.; Jacob, A.F. An external calibration scheme for DBF antenna arrays. IEEE Trans. Antennas Propag. 2010, 58, 59–67. [Google Scholar] [CrossRef]
- Maisel, L. Performance of sidelobe blanking systems. IEEE Trans. Aerospace Elec. Sys. 1968, AES-4, 174–180. [Google Scholar] [CrossRef]
- Shnidman, D.A.; Toumodge, S.S. Sidelobe blanking with integration and target fluctuation. IEEE. Trans. Aerospace Elec. Sys. 2002, 38, 1023–1037. [Google Scholar] [CrossRef]
- Milin, J.; Moore, S.; Bürger, W.; Triboulloy, P.; Royden, M.; Gersher, J. AMSAR a European success story in AESA radar. In Proceedings of the IEEE Radar Conference “Surveillance Safer World (RADAR)”, Bordeaux, France, 12–16 October 2009. [Google Scholar]
- Jang, S.; Lee, Y.; Kim, M.; Kim, S. An adaptation of the side lobe blanking function in active phased array antenna. In Proceedings of the International Conference on Information and Communication Technology Conference (ICTC), Jeju, Republic of Korea, 16–18 October 2019. [Google Scholar]
- Maio, A.D.; Farina, A.; Fiorini, M.; Morini, A. Performance analysis of sidelobe blanking system in presence of mutual coupling. In Proceedings of the 2007 IET International Conference on Radar Systems, Edinburgh, UK, 15–18 October 2007. [Google Scholar]
- Kumar, P.; Kumar, B.; Singh, S. Side lobe blanking in active phased array antenna. In Proceedings of the 2023 IEEE Microwaves, Antennas, and Propagation Conference (MAPCON), Ahmedabad, India, 11–14 December 2023. [Google Scholar]
- Burtowy, M.; Paszkowski, A.; Kurgan, P.; Nojman, M. Microstrip patch antenna with wide beamwidth for AESA TRM diagnostics, In Proceedings of the 2020 23rd International Microwave and Radar Conference (MIKON), Warsaw, Poland, 5–8 October 2020.
- Pozar, D.M. The active element pattern. IEEE Trans. Antennas Propag. 1994, 42, 1176–1178. [Google Scholar] [CrossRef]
- Cho, S.; Kwak, Y.; Oh, H.; Ju, H.; Park, H. Progressive test and evaluation strategy for verification of KF-X AESA development. J. Korea Inst. Mil. Sci. Technol. 2024, 27, 387–394. [Google Scholar] [CrossRef]











| APAA Submodule | Components | Gain (dB) | Cumulative Gain (dB) | Signal Input (dBm) | Signal Output (dBm) |
|---|---|---|---|---|---|
| TRSA (Pilot path) | SPDT | −1.5 | −1.5 | −20 | −21.5 |
| SPDT | −1.5 | −3 | −21.5 | −23 | |
| Circulator | −1 | −4 | −23 | −24 | |
| SLB TRx Module | Circulator | −1 | −5 | −24 | −25 |
| Fixed attenuator | −1.5 | −6.5 | −25 | −26.5 | |
| LNA | 19 | 12.5 | −26.5 | −7.5 | |
| Fixed attenuator | −1.5 | 11 | −7.5 | −9 | |
| LNA | 19 | 30 | −9 | 10 | |
| Fixed attenuator | −1.5 | 28.5 | 10 | 8.5 | |
| Circulator | −1 | 27.5 | 8.5 | 7.5 | |
| Path loss | Path loss | −40 | −12.5 | 7.5 | −32.5 |
| TRM | Circulator | −1 | −13.5 | −32.5 | −33.5 |
| Limiter | −1 | −14.5 | −33.5 | −34.5 | |
| LNA | 36 | 21.5 | −34.5 | 1.5 | |
| MFC | 3 | 24.5 | 1.5 | 4.5 | |
| Power combiner | Power combiner | −32 | −7.5 | 4.5 | −27.5 |
| TRSA (Receive path) | Monopulse comparator | −8 | −15.5 | −27.5 | −35.5 |
| Circulator | −1 | −16.5 | −35.5 | −36.5 | |
| VVA | −3 | −19.5 | −36.5 | −39.5 | |
| Fixed attenuator | −3 | −22.5 | −39.5 | −42.5 | |
| LPF | −1 | −23.5 | −42.5 | −43.5 |
| Sortie Number | Flight Time (min) | False Alarm Time (min) | TRB(TRM) |
|---|---|---|---|
| 1 | 137 | 1 | 32(12), 40(13) |
| 2 | 231 | 0.5 | 30(1), 32(4) |
| 3 | 187 | 1 | 47(15) |
| 4 | 193 | 0 | |
| 5 | 190 | 0 | |
| 6 | 204 | 1 | 39(14) |
| 7 | 200 | 0 | |
| 8 | 204 | 0.5 | 23(8) |
| 9 | 179 | 1 | 22(3) |
| 10 | 134 | 0 | |
| Total | 1859 | 5 | - |
Disclaimer/Publisher’s Note: The statements, opinions and data contained in all publications are solely those of the individual author(s) and contributor(s) and not of MDPI and/or the editor(s). MDPI and/or the editor(s) disclaim responsibility for any injury to people or property resulting from any ideas, methods, instructions or products referred to in the content. |
© 2025 by the authors. Licensee MDPI, Basel, Switzerland. This article is an open access article distributed under the terms and conditions of the Creative Commons Attribution (CC BY) license (https://creativecommons.org/licenses/by/4.0/).
Share and Cite
Park, H.; Lee, W.; Oh, H.S.; Seo, S.; Cho, S.Y.; Kim, H. Transmit–Receive Module Diagnostic of Active Phased Array Antenna Using Side-Lobe Blanking Channel. Sensors 2025, 25, 6527. https://doi.org/10.3390/s25216527
Park H, Lee W, Oh HS, Seo S, Cho SY, Kim H. Transmit–Receive Module Diagnostic of Active Phased Array Antenna Using Side-Lobe Blanking Channel. Sensors. 2025; 25(21):6527. https://doi.org/10.3390/s25216527
Chicago/Turabian StylePark, Hongwoo, Wonjin Lee, Hyun Seok Oh, Seunghee Seo, Shin Young Cho, and Hongjoon Kim. 2025. "Transmit–Receive Module Diagnostic of Active Phased Array Antenna Using Side-Lobe Blanking Channel" Sensors 25, no. 21: 6527. https://doi.org/10.3390/s25216527
APA StylePark, H., Lee, W., Oh, H. S., Seo, S., Cho, S. Y., & Kim, H. (2025). Transmit–Receive Module Diagnostic of Active Phased Array Antenna Using Side-Lobe Blanking Channel. Sensors, 25(21), 6527. https://doi.org/10.3390/s25216527

