A Model of Multi-Finger Coordination in Keystroke Movement
Abstract
1. Introduction
2. Methods
2.1. Coordinate System for Hand Joints
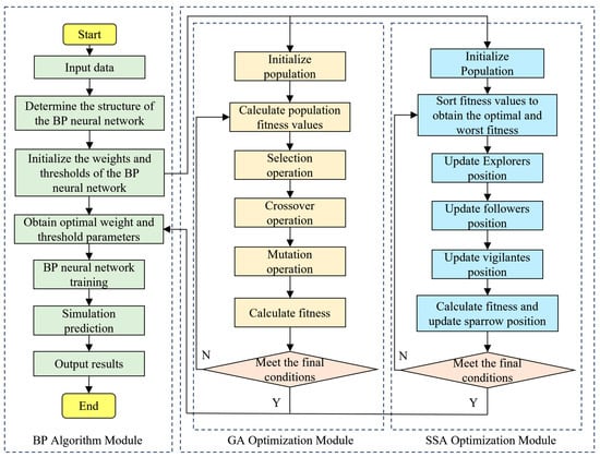
2.2. Model Based on BPNN
2.3. Optimization of the Model for Multi-Individual
3. Experiments and Results
3.1. Participant
3.2. Measurement Environment
3.3. Analysis of the Model for Single Individual
3.4. Analysis of the Model for Multiple Individuals
4. Discussion
5. Conclusions
Author Contributions
Funding
Institutional Review Board Statement
Informed Consent Statement
Data Availability Statement
Conflicts of Interest
References
- Lampe, R.; Thienel, A.; Mitternacht, J.; Blumenstein, T.; Turova, V.; Alves-Pinto, A. Piano Training in Youths with Hand Motor Impairments after Damage to the Developing Brain. Neuropsychiatr. Dis. Treat. 2015, 11, 1929–1938. [Google Scholar] [CrossRef]
- Sobinov, A.R.; Bensmaia, S.J. The Neural Mechanisms of Manual Dexterity. Nat. Rev. Neurosci. 2021, 22, 741–757. [Google Scholar] [CrossRef] [PubMed]
- Xu, L.; Wang, M.; Trenga, A.; Grindel, S.; Daley, R. The Ideal Insertion Site for the Flexor Digitorum Profundus Tendon in Jersey Finger Repair: A Biomechanical Analysis. J. Hand Surg. 2021, 46, 426.e1–426.e6. [Google Scholar] [CrossRef]
- Sanei, K.; Keir, P.J. Independence and Control of the Fingers Depend on Direction and Contraction Mode. Hum. Mov. Sci. 2013, 32, 457–471. [Google Scholar] [CrossRef]
- Guo, W.; Wang, M.; Sheng, X.; Zhu, X. Towards Semi-Supervised Myoelectric Finger Motion Recognition Based on Spatial Motor Units Activation. Sci. China Technol. Sci. 2022, 65, 1232–1242. [Google Scholar] [CrossRef]
- Furuya, S.; Flanders, M.; Soechting, J.F. Hand Kinematics of Piano Playing. J. Neurophysiol. 2011, 106, 2849–2864. [Google Scholar] [CrossRef]
- Bella, S.D.; Palmer, C. Rate Effects on Timing, Key Velocity, and Finger Kinematics in Piano Performance. PLoS ONE 2011, 6, e20518. [Google Scholar] [CrossRef] [PubMed]
- Kong, X.; Kong, R.; Orban, C.; Wang, P.; Zhang, S.; Anderson, K.; Holmes, A.; Murray, J.D.; Deco, G.; van den Heuvel, M.; et al. Sensory-Motor Cortices Shape Functional Connectivity Dynamics in the Human Brain. Nat. Commun. 2021, 12, 6373. [Google Scholar] [CrossRef]
- Pereira, J.D.; DuBreuil, D.M.; Devlin, A.-C.; Held, A.; Sapir, Y.; Berezovski, E.; Hawrot, J.; Dorfman, K.; Chander, V.; Wainger, B.J. Human Sensorimotor Organoids Derived from Healthy and Amyotrophic Lateral Sclerosis Stem Cells Form Neuromuscular Junctions. Nat. Commun. 2021, 12, 4744. [Google Scholar] [CrossRef]
- Furuya, S.; Altenmüller, E. Flexibility of Movement Organization in Piano Performance. Front. Hum. Neurosci. 2013, 7, 173. [Google Scholar] [CrossRef]
- Furuya, S.; Goda, T.; Katayose, H.; Miwa, H.; Nagata, N. Distinct Inter-Joint Coordination during Fast Alternate Keystrokes in Pianists with Superior Skill. Front. Hum. Neurosci. 2011, 5, 50. [Google Scholar] [CrossRef]
- Furuya, S.; Soechting, J.F. Speed Invariance of Independent Control of Finger Movements in Pianists. J. Neurophysiol. 2012, 108, 2060–2068. [Google Scholar] [CrossRef]
- Wang, H.; Nonaka, T.; Abdulali, A.; Iida, F. Coordinating Upper Limbs for Octave Playing on the Piano via Neuro-Musculoskeletal Modeling. Bioinspir. Biomim. 2023, 18, 066009. [Google Scholar] [CrossRef] [PubMed]
- Verdugo, F.; Pelletier, J.; Michaud, B.; Traube, C.; Begon, M. Effects of Trunk Motion, Touch, and Articulation on Upper-Limb Velocities and on Joint Contribution to Endpoint Velocities During the Production of Loud Piano Tones. Front. Psychol. 2020, 11, 1159. [Google Scholar] [CrossRef] [PubMed]
- Inouye, J.M.; Valero-Cuevas, F.J. Muscle Synergies Heavily Influence the Neural Control of Arm Endpoint Stiffness and Energy Consumption. PLoS Comput. Biol. 2016, 12, e1004737. [Google Scholar] [CrossRef] [PubMed]
- Shafti, A.; Haar, S.; Mio, R.; Guilleminot, P.; Faisal, A.A. Playing the Piano with a Robotic Third Thumb: Assessing Constraints of Human Augmentation. Sci. Rep. 2021, 11, 21375. [Google Scholar] [CrossRef] [PubMed]
- Park, Y.; Bae, J. A Three-Dimensional Finger Motion Measurement System of a Thumb and an Index Finger Without a Calibration Process. Sensors 2020, 20, 756. [Google Scholar] [CrossRef] [PubMed]
- Li, Y.; Di, H.; Xin, Y.; Jiang, X. Optical Fiber Data Glove for Hand Posture Capture. Optik 2021, 233, 166603. [Google Scholar] [CrossRef]
- Han, S.; Liu, B.; Wang, R.; Ye, Y.; Twigg, C.D.; Kin, K. Online Optical Marker-Based Hand Tracking with Deep Labels. ACM Trans. Graph. 2018, 37, 166. [Google Scholar] [CrossRef]
- Huang, Y.; Yang, J. A Multi-Scale Descriptor for Real Time RGB-D Hand Gesture Recognition. Pattern Recognit. Lett. 2021, 144, 97–104. [Google Scholar] [CrossRef]
- Vaitkevičius, A.; Taroza, M.; Blažauskas, T.; Damaševičius, R.; Maskeliūnas, R.; Woźniak, M. Recognition of American Sign Language Gestures in a Virtual Reality Using Leap Motion. Appl. Sci. 2019, 9, 445. [Google Scholar] [CrossRef]
- Bird, J.J.; Ekárt, A.; Faria, D.R. British Sign Language Recognition via Late Fusion of Computer Vision and Leap Motion with Transfer Learning to American Sign Language. Sensors 2020, 20, 5151. [Google Scholar] [CrossRef]
- Tuan Hoang, A.; Nižetić, S.; Chyuan Ong, H.; Tarelko, W.; Viet Pham, V.; Hieu Le, T.; Quang Chau, M.; Phuong Nguyen, X. A Review on Application of Artificial Neural Network (ANN) for Performance and Emission Characteristics of Diesel Engine Fueled with Biodiesel-Based Fuels. Sustain. Energy Technol. Assess. 2021, 47, 101416. [Google Scholar] [CrossRef]
- Kurani, A.; Doshi, P.; Vakharia, A.; Shah, M. A Comprehensive Comparative Study of Artificial Neural Network (ANN) and Support Vector Machines (SVM) on Stock Forecasting. Ann. Data Sci. 2023, 10, 183–208. [Google Scholar] [CrossRef]
- Otchere, D.A.; Arbi Ganat, T.O.; Gholami, R.; Ridha, S. Application of Supervised Machine Learning Paradigms in the Prediction of Petroleum Reservoir Properties: Comparative Analysis of ANN and SVM Models. J. Pet. Sci. Eng. 2021, 200, 108182. [Google Scholar] [CrossRef]
- Chen, L.; Wu, T.; Wang, Z.; Lin, X.; Cai, Y. A Novel Hybrid BPNN Model Based on Adaptive Evolutionary Artificial Bee Colony Algorithm for Water Quality Index Prediction. Ecol. Indic. 2023, 146, 109882. [Google Scholar] [CrossRef]
- Yan, J.; Xu, Z.; Yu, Y.; Xu, H.; Gao, K. Application of a Hybrid Optimized BP Network Model to Estimate Water Quality Parameters of Beihai Lake in Beijing. Appl. Sci. 2019, 9, 1863. [Google Scholar] [CrossRef]
- Wang, L.; Chen, Z.; Yang, G.; Sun, Q.; Ge, J. An Interval Uncertain Optimization Method Using Back-Propagation Neural Network Differentiation. Comput. Methods Appl. Mech. Eng. 2020, 366, 113065. [Google Scholar] [CrossRef]
- Wang, R.; Bi, H.-Y. A Predictive Model for Chinese Children with Developmental Dyslexia—Based on a Genetic Algorithm Optimized Back-Propagation Neural Network. Expert Syst. Appl. 2022, 187, 115949. [Google Scholar] [CrossRef]
- Zhu, C.; Zhang, J.; Liu, Y.; Ma, D.; Li, M.; Xiang, B. Comparison of GA-BP and PSO-BP Neural Network Models with Initial BP Model for Rainfall-Induced Landslides Risk Assessment in Regional Scale: A Case Study in Sichuan, China. Nat. Hazards 2020, 100, 173–204. [Google Scholar] [CrossRef]
- Peng, Y.; Xiang, W. Short-Term Traffic Volume Prediction Using GA-BP Based on Wavelet Denoising and Phase Space Reconstruction. Phys. A Stat. Mech. Its Appl. 2020, 549, 123913. [Google Scholar] [CrossRef]
- Wu, S.; Zhao, G.; Wu, B. Real-Time Prediction of the Mechanical Behavior of Suction Caisson during Installation Process Using GA-BP Neural Network. Eng. Appl. Artif. Intell. 2022, 116, 105475. [Google Scholar] [CrossRef]
- Zhang, R.; Pan, Z.; Yin, Y. Research on Assessment Algorithm for Network Security Situation Based on SSA-BP Neural Network. In Proceedings of the 2021 7th International Symposium on System and Software Reliability (ISSSR), Chongqing, China, 23–24 September 2021; pp. 140–145. [Google Scholar]
- Zhang, N.; Zhao, Y.; Gu, G.; Zhu, X. Synergistic Control of Soft Robotic Hands for Human-like Grasp Postures. Sci. China Technol. Sci. 2022, 65, 553–568. [Google Scholar] [CrossRef]
- Xie, Y.; Du, L.; Zhao, J.; Liu, C.; Li, W. Multi-Objective Optimization of Process Parameters in Stamping Based on an Improved RBM–BPNN Network and MOPSO Algorithm. Struct. Multidiscip. Optim. 2021, 64, 4209–4235. [Google Scholar] [CrossRef]
- Shang, D.; Yan, Z.; Zhang, L.; Cui, Z. Digital Financial Asset Price Fluctuation Forecasting in Digital Economy Era Using Blockchain Information: A Reconstructed Dynamic-Bound Levenberg–Marquardt Neural-Network Approach. Expert Syst. Appl. 2023, 228, 120329. [Google Scholar] [CrossRef]
- Chen, P.-J.; Antonelli, M. Conceptual Models of Food Choice: Influential Factors Related to Foods, Individual Differences, and Society. Foods 2020, 9, 1898. [Google Scholar] [CrossRef]
- Bressler, S.L.; Kelso, J.A.S. Coordination Dynamics in Cognitive Neuroscience. Front. Neurosci. 2016, 10, 397. [Google Scholar] [CrossRef]
- Memon, M.A.; Siddique, M.D.; Mekhilef, S.; Mubin, M. Asynchronous Particle Swarm Optimization-Genetic Algorithm (APSO-GA) Based Selective Harmonic Elimination in a Cascaded H-Bridge Multilevel Inverter. IEEE Trans. Ind. Electron. 2022, 69, 1477–1487. [Google Scholar] [CrossRef]
- Xue, J.; Shen, B. A Novel Swarm Intelligence Optimization Approach: Sparrow Search Algorithm. Syst. Sci. Control Eng. 2020, 8, 22–34. [Google Scholar] [CrossRef]
- Khwaounjoo, P.; Singh, G.; Grenfell, S.; Özsoy, B.; MacAskill, M.R.; Anderson, T.J.; Çakmak, Y.O. Non-Contact Hand Movement Analysis for Optimal Configuration of Smart Sensors to Capture Parkinson’s Disease Hand Tremor. Sensors 2022, 22, 4613. [Google Scholar] [CrossRef]
- Zhang, S.-Z.; Chen, S.; Jiang, H. A Back Propagation Neural Network Model for Accurately Predicting the Removal Efficiency of Ammonia Nitrogen in Wastewater Treatment Plants Using Different Biological Processes. Water Res. 2022, 222, 118908. [Google Scholar] [CrossRef] [PubMed]
- Xu, Z.; Liu, J.; Chen, X.; Wang, Y.; Zhao, Z. Continuous Blood Pressure Estimation Based on Multiple Parameters from Eletrocardiogram and Photoplethysmogram by Back-Propagation Neural Network. Comput. Ind. 2017, 89, 50–59. [Google Scholar] [CrossRef]
- Cai, Y.; Wang, Y.; Xu, H.; Sun, S.; Wang, C.; Sun, L. Research on Rotor Position Model for Switched Reluctance Motor Using Neural Network. IEEE/ASME Trans. Mechatron. 2018, 23, 2762–2773. [Google Scholar] [CrossRef]
- Soepangkat, B.O.P.; Norcahyo, R.; Effendi, M.K.; Pramujati, B. Multi-Response Optimization of Carbon Fiber Reinforced Polymer (CFRP) Drilling Using Back Propagation Neural Network-Particle Swarm Optimization (BPNN-PSO). Eng. Sci. Technol. Int. J. 2020, 23, 700–713. [Google Scholar] [CrossRef]
- Wang, H.; Iida, F. Self-Organization in Piano Playing: Why Pattern Transition? IOP Conf. Ser. Mater. Sci. Eng. 2023, 1292, 012015. [Google Scholar] [CrossRef]
- Lyu, J.; Shi, H.; Zhang, J.; Norvilitis, J. Prediction Model for Suicide Based on Back Propagation Neural Network and Multilayer Perceptron. Front. Neurosci. 2022, 16, 961588. [Google Scholar] [CrossRef]
- Li, S.; Chen, T.; Wang, L.; Ming, C. Effective Tourist Volume Forecasting Supported by PCA and Improved BPNN Using Baidu Index. Tour. Manag. 2018, 68, 116–126. [Google Scholar] [CrossRef]
- Wang, X.; Liu, J.; Hou, T.; Pan, C. The SSA-BP-Based Potential Threat Prediction for Aerial Target Considering Commander Emotion. Def. Technol. 2022, 18, 2097–2106. [Google Scholar] [CrossRef]













| Population Size | Number of Generations | Crossover Probability | Mutation Probability |
|---|---|---|---|
| 50 | 100 | 0.6 | 0.2 |
| Population Size | Number of Iterations | Explorer Ratio | Vigilante Ratio |
|---|---|---|---|
| 50 | 100 | 0.7 | 0.2 |
| Model | MAE (°) | RMSE (°) | MAPE/% |
|---|---|---|---|
| BP | 6.2713 | 7.9053 | 7.1704 |
| GA-BP | 4.7539 | 6.1729 | 6.4912 |
| SSA-BP | 3.8137 | 4.8328 | 4.4371 |
Disclaimer/Publisher’s Note: The statements, opinions and data contained in all publications are solely those of the individual author(s) and contributor(s) and not of MDPI and/or the editor(s). MDPI and/or the editor(s) disclaim responsibility for any injury to people or property resulting from any ideas, methods, instructions or products referred to in the content. |
© 2024 by the authors. Licensee MDPI, Basel, Switzerland. This article is an open access article distributed under the terms and conditions of the Creative Commons Attribution (CC BY) license (https://creativecommons.org/licenses/by/4.0/).
Share and Cite
Lin, J.; Ding, B.; Song, Z.; Li, Z.; Li, S. A Model of Multi-Finger Coordination in Keystroke Movement. Sensors 2024, 24, 1221. https://doi.org/10.3390/s24041221
Lin J, Ding B, Song Z, Li Z, Li S. A Model of Multi-Finger Coordination in Keystroke Movement. Sensors. 2024; 24(4):1221. https://doi.org/10.3390/s24041221
Chicago/Turabian StyleLin, Jialuo, Baihui Ding, Zilong Song, Zheng Li, and Shengchao Li. 2024. "A Model of Multi-Finger Coordination in Keystroke Movement" Sensors 24, no. 4: 1221. https://doi.org/10.3390/s24041221
APA StyleLin, J., Ding, B., Song, Z., Li, Z., & Li, S. (2024). A Model of Multi-Finger Coordination in Keystroke Movement. Sensors, 24(4), 1221. https://doi.org/10.3390/s24041221
