Bidirectional Mamba with Dual-Branch Feature Extraction for Hyperspectral Image Classification
Abstract
1. Introduction
1.1. Background
1.2. Related Work
1.3. Motivation and Contribution
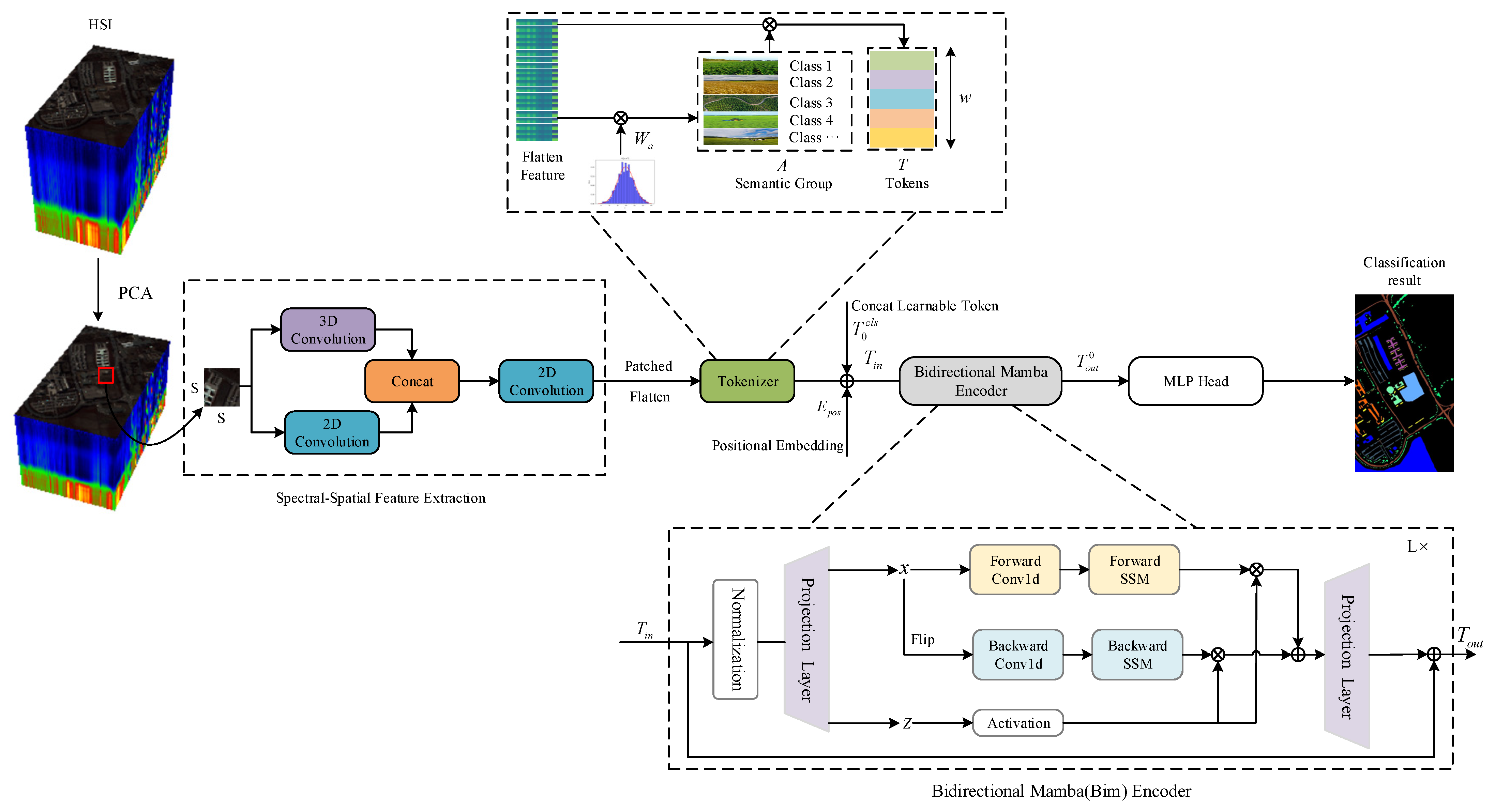
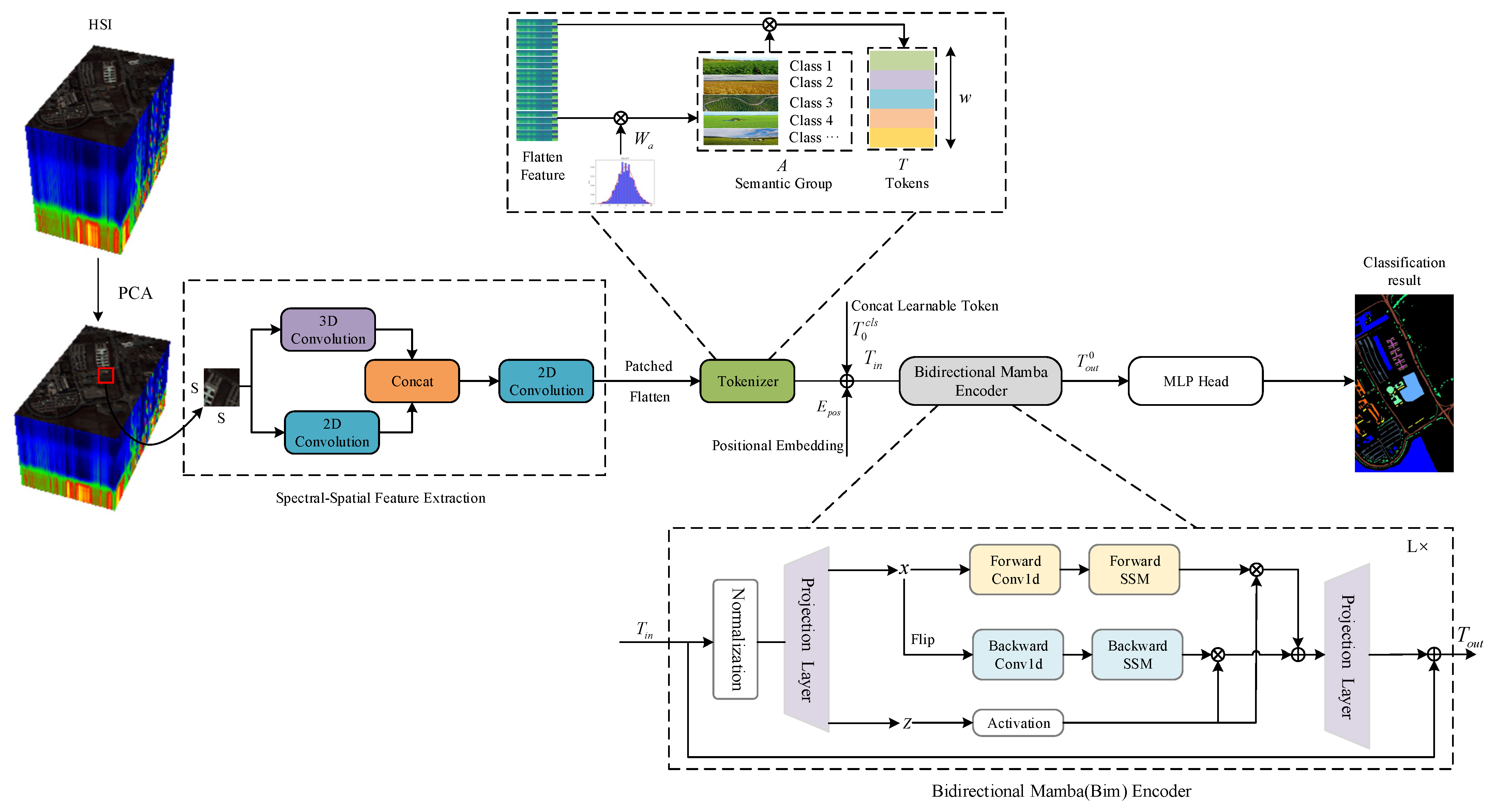
- To comprehensively extract spatial and spectral feature information from HSI, we designed a high-performance end-to-end network. This network combines a CNN-based dual-branch feature extraction module, a HSI feature tokenization, and a Bim encoder module. This integration further enhances the classification performance of the CNN-Mamba network.
- In our DBMamba network, we introduce an efficient dual-branch CNN module designed to extract shallow spatial–spectral features. This module arranges a 3D convolutional layer and a 2D convolutional layer in parallel and uses a 2D convolutional layer to fuse the features obtained from the two branches. This module is then combined with a bidirectional Mamba structure to further improve the classification performance.
- Considering the challenge that Transformer is susceptible to noise and outliers in HSI classification tasks, we design the Bim encoder, which effectively improves classification performance by capturing global contextual information from features in both the forward and backward directions. From leveraging CNN networks for shallow feature extraction to using the Bim framework to effectively capture global contextual information in images, the proposed DBMamba enables comprehensive learning of spectral–spatial features in HSIs, significantly improving joint classification accuracy. Experimental verification on three classic public datasets demonstrates the effectiveness of the network framework.
2. Materials and Methods
2.1. CNN-Based Dual-Branch Feature Extraction
2.2. HSI Feature Tokenization
2.3. Bim Encoder Module
| Algorithm 1 Dual-branch feature extraction with bidirectional Mamba model |
| Input: Input the HSI data and the ground-truth labels ; Initialize PCA bands number b = 30, and the size of cube space s = 28; Specify the training sample rate as µ. |
| Output: Predicted labels of the test dataset. |
| 1: Set batch size to 64, optimizer Adam (learning rate: 5 × 10−4), epoch number ε to 100. |
| 2: Obtain the data after PCA transform. |
| 3: Create all sample cubes in the , and divide them into training dataset and test dataset. |
| 4: Generate training loader and test loader. |
| 5: for i = 1 to ε do |
| 6: Generate shallow features using the spectral–spatial shallow feature extraction module. |
| 7: Linearly map the extracted 2D shallow spectral–spatial feature maps to obtain a 1D feature vector. |
| 8: Initialize class token and position embedding weights. |
| 9: The middle positions of feature sequences are combined with learnable class tokens and positional embeddings are added to them. |
| 10: Perform Bim module. |
| 11: Input the middle classification token into the MLP head and identify the labels. |
| 12: end for |
| 13: Use test dataset with the trained model to get predicted labels. |
3. Results
3.1. Data Description
3.2. Evaluation Indicators
3.3. Parameter Analysis
3.4. Classification Results and Analysis
3.4.1. Quantitative Results and Analysis
3.4.2. Visual Evaluation and Analysis
3.5. Complexity Analysis
3.6. Ablation Analysis
4. Conclusions
Author Contributions
Funding
Institutional Review Board Statement
Informed Consent Statement
Data Availability Statement
Acknowledgments
Conflicts of Interest
References
- Chang, S.; Deng, Y.; Zhang, Y.; Zhao, Q.; Wang, R.; Zhang, K. An advanced scheme for range ambiguity suppression of spaceborne SAR based on blind source separation. IEEE Trans. Geosci. Remote Sens. 2022, 60, 5230112. [Google Scholar] [CrossRef]
- Chang, S.; Deng, Y.; Zhang, Y. An advanced echo separation scheme for space-time waveform-encoding SAR based on digital beamforming and blind source separation. Remote Sens. 2022, 14, 3585. [Google Scholar] [CrossRef]
- Liu, D.; Chang, S.; Deng, Y. A Novel Spaceborne SAR Constellation Scheduling Algorithm for Sea Surface Moving Target Search Tasks. IEEE J. Sel. Top. Appl. Earth Obs. Remote Sens. 2024, 17, 3715–3726. [Google Scholar] [CrossRef]
- Vaswani, A.; Shazeer, N.; Parmar, N.; Uszkoreit, J.; Jones, L.; Gomez, A.N.; Kaiser, Ł.; Polosukhin, I. Attention is all you need. In Proceedings of the 31st Conference on Neural Information Processing Systems (NIPS 2017), Long Beach, CA, USA, 4–9 December 2017; Volume 30, pp. 1–11. [Google Scholar]
- Li, Z.; Liu, F.; Yang, W. A survey of convolutional neural networks: Analysis, applications, and prospects. IEEE Trans. Neural Netw. Learn. Syst. 2021, 33, 6999–7019. [Google Scholar] [CrossRef]
- Krichen, M. Convolutional neural networks: A survey. Computers 2023, 12, 151. [Google Scholar] [CrossRef]
- Taye, M.M. Theoretical understanding of convolutional neural network: Concepts, architectures, applications, future directions. Computation 2023, 11, 52. [Google Scholar] [CrossRef]
- Li, Z.; Huang, W.; Wang, L.; Xin, Z.; Meng, Q. CNN and Transformer interaction network for hyperspectral image classification. Int. J. Remote Sens. 2023, 44, 5548–5573. [Google Scholar] [CrossRef]
- Xu, F.; Mei, S.; Zhang, G.; Wang, N.; Du, Q. Bridging cnn and transformer with cross attention fusion network for hyperspectral image classification. IEEE Trans. Geosci. Remote Sens. 2024, 62, 5522214. [Google Scholar] [CrossRef]
- Wang, X.; Sun, L.; Lu, C.; Li, B. A novel transformer network with a CNN-enhanced cross-attention mechanism for hyperspectral image classification. Remote Sens. 2024, 16, 1180. [Google Scholar] [CrossRef]
- Ye, T.; Dong, L.; Xia, Y. Differential Transformer. arXiv 2024, arXiv:2410.05258. [Google Scholar]
- SUN, G.; FU, H.; ZHANG, A. Singular spectrum analysis method for hyperspectral imagery feature extraction: A review and evaluation. Acta Geod. Cartogr. Sin. 2023, 52, 1148–1163. [Google Scholar]
- Li, S.; Song, W.; Fang, L. Deep learning for hyperspectral image classification: An overview. IEEE Trans. Geosci. Remote Sens. 2019, 57, 6690–6709. [Google Scholar] [CrossRef]
- Li, S.; Wu, Q.; Kang, X. Hyperspectral remote sensing image intrinsic information decomposition: Advances and challenges. Acta Geod. Cartogr. Sin. 2023, 52, 1059–1073. [Google Scholar]
- Melgani, F.; Bruzzone, L. Classification of hyperspectral remote sensing images with support vector machines. IEEE Trans. Geosci. Remote Sens. 2004, 42, 1778–1790. [Google Scholar] [CrossRef]
- Haut, J.; Paoletti, M.; Paz-Gallardo, A. Cloud implementation of logistic regression for hyperspectral image classification. In Proceedings of the 17th International Conference Computational and Mathematical Methods in Science and Engineering, Rota, Spain, 4–8 July 2017; pp. 1063–2321. [Google Scholar]
- Ham, J.; Chen, Y.; Crawford, M.M. Investigation of the random forest framework for classification of hyperspectral data. IEEE Trans. Geosci. Remote Sens. 2005, 43, 492–501. [Google Scholar] [CrossRef]
- Haut, J.M.; Paoletti, M.; Plaza, J. Cloud implementation of the K-means algorithm for hyperspectral image analysis. J. Supercomput. 2017, 73, 514–529. [Google Scholar] [CrossRef]
- Bo, C.; Lu, H.; Wang, D. Hyperspectral image classification via JCR and SVM models with decision fusion. IEEE Geosci. Remote Sens. Lett. 2015, 13, 177–181. [Google Scholar]
- Chunhui, Z.; Bing, G.; Lejun, Z. Classification of Hyperspectral Imagery based on spectral gradient, SVM and spatial random forest. Infrared Phys. Technol. 2018, 95, 61–69. [Google Scholar] [CrossRef]
- Mounika, K.; Aravind, K.; Yamini, M. Hyperspectral image classification using SVM with PCA. In Proceeding of the 6th International Conference on Signal Processing, Computing and Control, Waknaghat, India, 7–9 October 2021; pp. 470–475. [Google Scholar]
- Maurício, J.; Domingues, I.; Bernardino, J. Comparing vision transformers and convolutional neural networks for image classification: A literature review. Appl. Sci. 2023, 13, 5521. [Google Scholar] [CrossRef]
- Zhou, T.; Dong, C.; Song, J. Multiscale attention for few-shot image classification. IEEE Trans. Comput. Intell. 2024, 40, e12639. [Google Scholar] [CrossRef]
- Bharadiya, J. Convolutional neural networks for image classification. Int. J. Innov. Sci. Res. Technol. 2023, 8, 673–677. [Google Scholar]
- Faster, R. Towards real-time object detection with region proposal networks. Adv. Neural Inf. Process. Syst. 2015, 9199, 2969239–2969250. [Google Scholar]
- Li, C.; Cong, R.; Hou, J. Nested network with two-stream pyramid for salient object detection in optical remote sensing images. IEEE Trans. Geosci. Remote Sens. 2019, 57, 9156–9166. [Google Scholar] [CrossRef]
- Long, J.; Shelhamer, E.; Darrell, T. Fully convolutional networks for semantic segmentation. In Proceedings of the IEEE Conference on Computer Vision and Pattern Recognition, Boston, MA, USA, 7–12 June 2015; pp. 3431–3440. [Google Scholar]
- Arjovsky, M.; Shah, A.; Bengio, Y. Unitary evolution recurrent neural networks. In Proceedings of the International Conference on Machine Learning, New York, NY, USA, 20–22 June 2016; pp. 1120–1128. [Google Scholar]
- Goodfellow, I.; Pouget-Abadie, J.; Mirza, M. Generative adversarial networks. Commun. ACM 2020, 63, 139–144. [Google Scholar] [CrossRef]
- Creswell, A.; White, T.; Dumoulin, V. Generative adversarial networks: An overview. IEEE Signal Process. Mag. 2018, 35, 53–65. [Google Scholar] [CrossRef]
- Zhang, S.; Tong, H.; Xu, J. Graph convolutional networks: A comprehensive review. Comput. Soc. Netw. 2019, 6, 11. [Google Scholar] [CrossRef]
- Wu, F.; Souza, A.; Zhang, T.; Fifty, C.; Yu, T.; Weinberger, K. Simplifying graph convolutional networks. In Proceedings of the 36th International Conference on Machine Learning, Long Beach, CA, USA, 9–15 June 2019; pp. 6861–6871. [Google Scholar]
- Chen, Y.; Lin, Z.; Zhao, X. Deep learning-based classification of hyperspectral data. IEEE J. Sel. Top. Appl. Earth Obs. Remote Sens. 2014, 7, 2094–2107. [Google Scholar] [CrossRef]
- Hu, W.; Huang, Y.; Wei, L. Deep convolutional neural networks for hyperspectral image classification. J. Sens. 2015, 2015, 258619. [Google Scholar] [CrossRef]
- Makantasis, K.; Karantzalos, K.; Doulamis, A. Deep supervised learning for hyperspectral data classification through convolutional neural networks. In Proceeding of the IEEE International Geoscience and Remote Sensing Symposium, Milan, Italy, 26–31 July 2015; pp. 4959–4962. [Google Scholar]
- He, M.; Li, B.; Chen, H. Multi-scale 3D deep convolutional neural network for hyperspectral image classification. In Proceedings of the IEEE International Conference on Image Processing, Beijing, China, 17–20 September 2017; pp. 3904–3908. [Google Scholar]
- Li, Z.; Huang, L.; He, J. A multiscale deep middle-level feature fusion network for hyperspectral classification. Remote Sens. 2019, 11, 695. [Google Scholar] [CrossRef]
- Hamida, A.B.; Benoit, A.; Lambert, P. 3-D deep learning approach for remote sensing image classification. IEEE Trans. Geosci. Remote Sens. 2018, 56, 4420–4434. [Google Scholar] [CrossRef]
- Roy, S.K.; Krishna, G.; Dubey, S.R.; Chaudhuri, B.B. HybridSN: Exploring 3-D–2-D CNN feature hierarchy for hyperspectral image classification. IEEE Geosci. Remote Sens. Lett. 2019, 17, 277–281. [Google Scholar] [CrossRef]
- He, K.; Zhang, X.; Ren, S.; Sun, J. Deep residual learning for image recognition. In Proceedings of the IEEE Conference on Computer Vision and Pattern Recognition, Las Vegas, NV, USA, 26 June–1 July 2016; pp. 770–778. [Google Scholar]
- Zhong, Z.; Li, J.; Luo, Z.; Chapman, M. Spectral–spatial residual network for hyperspectral image classification: A 3-D deep learning framework. IEEE Trans. Geosci. Remote Sens. 2017, 56, 847–858. [Google Scholar] [CrossRef]
- Yang, Z.; Xi, Z.; Zhang, T.; Guo, W.; Zhang, Z.; Li, H.C. CMR-CNN: Cross-mixing residual network for hyperspectral image classification. IEEE J. Sel. Top. Appl. Earth Obs. Remote Sens. 2022, 15, 8974–8989. [Google Scholar] [CrossRef]
- Dosovitskiy, A.; Beyer, L.; Kolesnikov, A.; Weissenborn, D.; Zhai, X.; Unterthiner, T.; Dehghani, M.; Minderer, M.; Heigold, G.; Gelly, S.; et al. An image is worth 16x16 words: Transformers for image recognition at scale. arXiv 2020, arXiv:2010.11929. [Google Scholar]
- Liao, D.; Shi, C.; Wang, L. A complementary integrated Transformer network for hyperspectral image classification. CAAI Trans. Intell. Technol. 2023, 8, 1288–1307. [Google Scholar] [CrossRef]
- Cao, Y.; Wang, Y.; Yin, Z. Mixed residual convolutions with vision transformer in hyperspectral image classification. In Proceedings of the IEEE 22nd International Conference on Communication Technology, Nanjing, China, 11–14 November 2022; pp. 1595–1599. [Google Scholar]
- Ma, C.; Wan, M.; Wu, J. Light self-Gaussian-attention vision transformer for hyperspectral image classification. IEEE Trans. Instrum. Meas. 2023, 72, 5015712. [Google Scholar] [CrossRef]
- Sun, L.; Zhao, G.; Zheng, Y.; Wu, Z. Spectral–spatial feature tokenization transformer for hyperspectral image classification. IEEE Trans. Geosci. Remote Sens. 2022, 60, 5522214. [Google Scholar] [CrossRef]
- Gu, A.; Goel, K.; Ré, C. Efficiently modeling long sequences with structured state spaces. arXiv 2021, arXiv:2111.00396. [Google Scholar]
- Gu, A.; Dao, T. Mamba: Linear-time sequence modeling with selective state spaces. arXiv 2023, arXiv:2312.00752. [Google Scholar]
- Zhu, L.; Liao, B.; Zhang, Q. Vision mamba: Efficient visual representation learning with bidirectional state space model. arXiv 2024, arXiv:2401.09417. [Google Scholar]
- Liu, Y.; Tian, Y.; Zhao, Y. Vmamba: Visual state space model. arXiv 2024, arXiv:2401.10166. [Google Scholar]
- Li, Y.; Luo, Y.; Zhang, L. MambaHSI: Spatial-spectral mamba for hyperspectral image classification. IEEE Trans. Geosci. Remote Sens. 2024, 62, 5524216. [Google Scholar] [CrossRef]
- Yang, J.; Zhou, J.; Wang, J. Hsimamba: Hyperpsectral imaging efficient feature learning with bidirectional state space for classification. arXiv 2024, arXiv:2404.00272. [Google Scholar]
- Yang, J.; Du, B.; Zhang, L. From center to surrounding: An interactive learning framework for hyperspectral image classification. ISPRS J. Photogramm. Remote Sens. 2023, 197, 145–166. [Google Scholar] [CrossRef]
- Huang, W.; Zhao, Z.; Sun, L. Dual-branch attention-assisted CNN for hyperspectral image classification. Remote Sens. 2022, 14, 6158. [Google Scholar] [CrossRef]














| No. | Indian Pines | Pavia University | Salinas | ||||||
|---|---|---|---|---|---|---|---|---|---|
| Class | Training | Test | Class | Training | Test | Class | Training | Test | |
| 1 | Alfalfa | 5 | 41 | Asphalt | 332 | 6299 | Green_weeds_1 | 100 | 1909 |
| 2 | Corn-notill | 143 | 1285 | Meadows | 932 | 17,717 | Green_weeds_2 | 186 | 3540 |
| 3 | Corn-mintill | 83 | 747 | Gravel | 105 | 1994 | Fallow | 99 | 1877 |
| 4 | Corn | 24 | 213 | Trees | 153 | 2911 | Rough_plow | 70 | 1324 |
| 5 | Grass-pasture | 48 | 435 | Metal sheets | 67 | 1278 | Fallow_smooth | 134 | 2544 |
| 6 | Grass-tree | 73 | 657 | Bare soil | 251 | 4778 | Stubble | 198 | 3761 |
| 7 | Pasture-mowed | 3 | 25 | Bitumen | 67 | 1263 | Celery | 179 | 3400 |
| 8 | Hay-windrowed | 48 | 430 | Bricks | 184 | 3498 | Grapes_untrained | 564 | 10,707 |
| 9 | Oats | 2 | 18 | Shadows | 47 | 900 | Vinyard_develop | 310 | 5893 |
| 10 | Soybean-notill | 97 | 875 | —— | —— | —— | Senesced_green | 164 | 3114 |
| 11 | Soybean-mintill | 245 | 2210 | —— | —— | —— | Romaine_4wk | 53 | 1015 |
| 12 | Soybean-clean | 59 | 534 | —— | —— | —— | Romaine_5wk | 96 | 1831 |
| 13 | wheat | 20 | 185 | —— | —— | —— | Romaine_6wk | 46 | 870 |
| 14 | woods | 126 | 1139 | —— | —— | —— | Romaine_7wk | 54 | 1016 |
| 15 | Grass-Trees | 39 | 347 | —— | —— | —— | Untrained | 363 | 6905 |
| 16 | Steel-Towers | 9 | 84 | —— | —— | —— | Vinyard_vertical | 90 | 1717 |
| - | Total | 1024 | 9225 | Total | 2138 | 40,638 | Total | 2706 | 51,423 |
| No. | SVM [21] | 1D-CNN [34] | 2D-CNN [35] | 3D-CNN [38] | HybridSN [39] | SSFTT [47] | Proposed |
|---|---|---|---|---|---|---|---|
| 1 | 57.89 | 38.63 | 85.31 | 99.56 | 90.00 | 100.00 | 100.00 |
| 2 | 68.55 | 73.76 | 61.58 | 75.95 | 97.76 | 97.68 | 98.14 |
| 3 | 70.29 | 60.99 | 78.99 | 68.41 | 94.81 | 96.97 | 98.38 |
| 4 | 56.31 | 66.66 | 90.86 | 69.17 | 95.88 | 94.14 | 97.67 |
| 5 | 92.01 | 74.56 | 96.98 | 94.78 | 99.18 | 94.10 | 98.61 |
| 6 | 92.70 | 89.45 | 97.97 | 94.46 | 93.88 | 99.24 | 99.39 |
| 7 | 74.07 | 68.18 | 50.00 | 78.56 | 66.67 | 92.85 | 86.20 |
| 8 | 93.75 | 89.17 | 93.66 | 95.66 | 99.22 | 99.53 | 99.55 |
| 9 | 66.67 | 57.14 | 65.21 | 66.66 | 51.61 | 100.00 | 100.00 |
| 10 | 71.30 | 65.09 | 59.15 | 69.75 | 96.81 | 98.34 | 96.50 |
| 11 | 81.74 | 71.22 | 73.83 | 77.91 | 99.28 | 98.24 | 99.63 |
| 12 | 78.47 | 61.08 | 65.54 | 72.42 | 95.44 | 96.92 | 97.39 |
| 13 | 89.95 | 90.55 | 93.87 | 88.65 | 98.20 | 95.85 | 99.46 |
| 14 | 93.24 | 90.19 | 94.97 | 95.61 | 98.42 | 98.50 | 99.73 |
| 15 | 68.38 | 88.02 | 90.03 | 85.85 | 97.16 | 94.60 | 98.85 |
| 16 | 96.25 | 97.14 | 95.18 | 89.65 | 77.01 | 94.04 | 100.00 |
| OA (%) | 79.90 | 75.25 | 77.51 | 81.49 | 96.96 | 97.68 | 98.72 |
| AA (%) | 73.61 | 68.68 | 69.88 | 75.63 | 97.08 | 93.73 | 97.58 |
| κ × 100 | 77.08 | 71.69 | 74.14 | 78.82 | 96.54 | 97.35 | 98.54 |
| No. | SVM [21] | 1D-CNN [34] | 2D-CNN [35] | 3D-CNN [38] | HybridSN [39] | SSFTT [47] | Proposed |
|---|---|---|---|---|---|---|---|
| 1 | 94.48 | 85.46 | 92.48 | 93.32 | 97.92 | 99.53 | 99.60 |
| 2 | 95.47 | 91.59 | 96.10 | 96.38 | 99.53 | 99.83 | 99.89 |
| 3 | 82.02 | 72.23 | 89.50 | 82.10 | 92.14 | 97.09 | 97.10 |
| 4 | 96.97 | 88.39 | 99.10 | 96.56 | 99.49 | 98.43 | 99.75 |
| 5 | 97.91 | 96.88 | 99.45 | 99.92 | 99.07 | 98.45 | 99.92 |
| 6 | 93.91 | 77.27 | 93.57 | 89.48 | 100.00 | 99.76 | 100.00 |
| 7 | 88.76 | 77.16 | 94.66 | 93.90 | 98.34 | 100.00 | 99.29 |
| 8 | 86.65 | 68.53 | 77.97 | 84.11 | 96.44 | 95.75 | 97.03 |
| 9 | 100.00 | 99.22 | 88.83 | 99.21 | 99.15 | 99.19 | 98.78 |
| OA (%) | 93.81 | 85.82 | 93.30 | 93.52 | 98.62 | 99.25 | 99.40 |
| AA (%) | 91.69 | 83.25 | 89.49 | 91.22 | 96.59 | 98.47 | 98.99 |
| κ × 100 | 91.75 | 81.17 | 91.07 | 91.37 | 98.17 | 98.85 | 99.21 |
| No. | SVM [21] | 1D-CNN [34] | 2D-CNN [35] | 3D-CNN [38] | HybridSN [39] | SSFTT [47] | Proposed |
|---|---|---|---|---|---|---|---|
| 1 | 100.00 | 99.94 | 100.00 | 99.84 | 100.00 | 100.00 | 100.00 |
| 2 | 99.49 | 99.79 | 99.60 | 99.91 | 99.97 | 100.00 | 100.00 |
| 3 | 98.52 | 87.68 | 99.89 | 99.62 | 99.76 | 99.97 | 100.00 |
| 4 | 98.87 | 97.91 | 99.25 | 97.69 | 98.86 | 99.26 | 99.70 |
| 5 | 99.28 | 92.29 | 98.44 | 99.00 | 99.55 | 99.58 | 99.88 |
| 6 | 99.97 | 99.65 | 97.65 | 99.81 | 99.83 | 99.92 | 100.00 |
| 7 | 99.35 | 96.85 | 99.82 | 99.97 | 99.95 | 99.91 | 99.97 |
| 8 | 81.46 | 78.79 | 83.17 | 85.61 | 99.43 | 99.99 | 100.00 |
| 9 | 99.49 | 97.65 | 99.62 | 99.44 | 100.00 | 99.95 | 100.00 |
| 10 | 96.54 | 94.82 | 97.06 | 97.22 | 100.00 | 99.84 | 99.97 |
| 11 | 99.00 | 98.41 | 99.69 | 99.89 | 99.68 | 99.71 | 100.00 |
| 12 | 99.83 | 98.44 | 99.12 | 97.72 | 100.00 | 99.72 | 99.89 |
| 13 | 98.18 | 92.90 | 97.97 | 95.29 | 99.96 | 100.00 | 100.00 |
| 14 | 95.65 | 93.77 | 96.77 | 96.85 | 98.66 | 98.29 | 100.00 |
| 15 | 82.62 | 76.12 | 74.78 | 83.90 | 99.82 | 99.90 | 99.91 |
| 16 | 99.12 | 99.40 | 99.30 | 99.46 | 100.00 | 100.00 | 100.00 |
| OA (%) | 93.17 | 90.39 | 92.63 | 94.22 | 99.82 | 99.88 | 99.97 |
| AA (%) | 96.46 | 93.72 | 96.61 | 96.52 | 99.82 | 99.82 | 99.96 |
| κ × 100 | 92.38 | 89.29 | 91.79 | 93.55 | 99.81 | 99.87 | 99.96 |
| Datasets | Indian Pines | Pavia University | Salinas | ||||||
|---|---|---|---|---|---|---|---|---|---|
| Methods | DBMamba | CSIL | HSIMamba | DBMamba | CSIL | HSIMamba | DBMamba | CSIL | HSIMamba |
| OA (%) | 96.02 | 92.65 | 90.01 | 97.47 | 94.32 | 84.90 | 99.67 | 98.49 | - |
| AA (%) | 97.11 | 91.60 | 89.98 | 96.69 | 92.54 | 88.35 | 99.59 | 98.31 | - |
| κ×100 | 95.43 | 95.99 | 89.79 | 96.63 | 96.01 | 80.57 | 99.64 | 99.30 | - |
| Dataset | India Pines | Pavia University | Salinas | |||
|---|---|---|---|---|---|---|
| Methods | PCA | 1 × 1 Conv | PCA | 1 × 1 Conv | PCA | 1 × 1 Conv |
| OA (%) | 98.72 | 88.46 | 99.40 | 74.66 | 99.97 | 96.62 |
| AA (%) | 97.58 | 85.48 | 98.99 | 62.39 | 99.96 | 94.70 |
| κ × 100 | 98.54 | 86.85 | 99.21 | 65.88 | 99.96 | 96.24 |
| Metrics | 2D-CNN | 3D-CNN | HybridSN | SSFTT | DBMamba |
|---|---|---|---|---|---|
| Parameters (M) | 0.295 | 0.32 | 4.846 | 0.148 | 4.338 |
| FLOPs (M) | 0.489 | 0.52 | 50.822 | 11.403 | 55.362 |
| Ttr (s) | 135 | 170 | 359.8 | 137 | 369 |
| Tte (s) | 3.23 | 4.90 | 7.92 | 5.19 | 7.95 |
| Cases | Components | Indicators | ||||
|---|---|---|---|---|---|---|
| SSFE | Forward | Backward | OA (%) | AA (%) | κ × 100 | |
| 1 | √ | × | × | 93.47 | 90.89 | 92.53 |
| 2 | Conv3D + Conv2D | √ | √ | 98.22 | 96.17 | 97.97 |
| 3 | √ | √ | × | 98.05 | 94.95 | 97.78 |
| 4 | √ | √ | √ | 98.72 | 97.58 | 98.54 |
Disclaimer/Publisher’s Note: The statements, opinions and data contained in all publications are solely those of the individual author(s) and contributor(s) and not of MDPI and/or the editor(s). MDPI and/or the editor(s) disclaim responsibility for any injury to people or property resulting from any ideas, methods, instructions or products referred to in the content. |
© 2024 by the authors. Licensee MDPI, Basel, Switzerland. This article is an open access article distributed under the terms and conditions of the Creative Commons Attribution (CC BY) license (https://creativecommons.org/licenses/by/4.0/).
Share and Cite
Sun, M.; Zhang, J.; He, X.; Zhong, Y. Bidirectional Mamba with Dual-Branch Feature Extraction for Hyperspectral Image Classification. Sensors 2024, 24, 6899. https://doi.org/10.3390/s24216899
Sun M, Zhang J, He X, Zhong Y. Bidirectional Mamba with Dual-Branch Feature Extraction for Hyperspectral Image Classification. Sensors. 2024; 24(21):6899. https://doi.org/10.3390/s24216899
Chicago/Turabian StyleSun, Ming, Jie Zhang, Xiaoou He, and Yihe Zhong. 2024. "Bidirectional Mamba with Dual-Branch Feature Extraction for Hyperspectral Image Classification" Sensors 24, no. 21: 6899. https://doi.org/10.3390/s24216899
APA StyleSun, M., Zhang, J., He, X., & Zhong, Y. (2024). Bidirectional Mamba with Dual-Branch Feature Extraction for Hyperspectral Image Classification. Sensors, 24(21), 6899. https://doi.org/10.3390/s24216899

