Modbus Extension Server Implementation for BIoT-Enabled Smart Switch Embedded System Device
Abstract
1. Introduction
- To transform the Modbus protocol into a fully defined protocol by specifying a flexible acquisition cycle and a BIoT device description language;
- The current implementation as a derived contribution contributes to achieving deterministic behavior by implementing the acquisition cycle and assignment of tasks to ensure temporal consistency of information when certain decisions need to be made: decisions based on a set of data produced by distributed systems and applications.
- An algorithm is proposed for StartTaskServerMBECycle task implementation logic dedicated to serverMBE stations.
- The acquisition cycle can have n slots, where n ϵ 3 ÷ 246, with each slot supporting n0, n1, …, nn−1 characters sent and received;
- The minimum number of slots in an acquisition cycle is 3;
- A slot consists of ni × 10 × θ ticks;
- Each slot has a data structure attached with status, control, and data;
- A ModbusE station, by configuration, can subscribe to multiple transmit/receive slots.
2. Related Works
3. Basic Architecture of serverMBU_i Application with ModbusE
- PDO (Process Data Object) for transferring processing data;
- SDO (Service Data Object) for setup, servicing, and testing.
- SDA (Send Data with Acknowledge) sends data with acknowledgment (request–response);
- SDN (Send Data with No Acknowledge) sends data without acknowledgment (request);
- SRD (Send and Request Data) sends and requests data (request–response).
- Master–Slave (Client–Server);
- Producer–Consumer.
3.1. ModbusE Acquisition Cycle Structure
- The basic time unit is referred to as tick (θ). The size of this tick is chosen so that it is supported by all stations in the local industrial network.
- The acquisition cycle (AC) consists of time slots (S) of length l (i.e., lθ). It follows that slots can have different lengths. These are chosen at setup and, during operation, are considered fixed slot lengths.
- Slots may have priority (PRi).
- Within a cycle there are periodic and aperiodic slots. At least one slot must be aperiodic for SDO communication. It must be long enough to allow the whole transaction to take place.
- The slot allocated to SDO messages should not exceed 10 ÷ 15% of the value of the acquisition cycle.
- A particular case is where slots, PDOs and SDOs, are being sent based on separate queues. PDOs are placed in a queue and are sent based on a round-robin algorithm, and SDOs are placed in a FIFO queue. If there are SDOs in the queue, allocate an alternative communication medium, i.e., a PDO or an SDO.
- Within the acquisition cycle there can be subcycles (SACs). The network collects messages characterized by type (SDA, SDN, or SRD) and maximum transfer Mi(type, t). Thus, the message is indivisible.
- A transaction is composed of several TRi(t) messages and is indivisible.
- A transaction or message occupies one slot in the cycle.
- An erroneous message or communication error is not allowed to delay the slot. However, for unpredictable situations, the cycle will extend with a safety interval.
- The cycle can also be provided with an alarm or emergency slot and possibly with a slot (the first one) for synchronization.
3.2. User Modbus Commands Handled by ModbusE
- PDO transmit/receive mapping command;
- Command to read a transmission/reception for PDO;
- Command mapping of physical addresses, slot addresses, and classic Modbus commands.
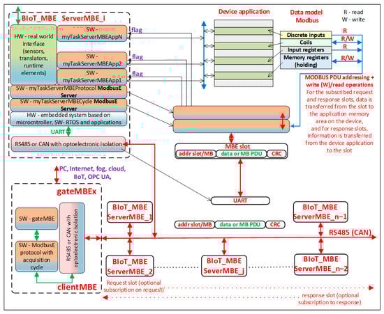
3.3. BIoT System Architecture Using gateMBEx
- A Modbus TCP-IP server with an Ethernet connection and optional Wi-Fi;
- A Modbus RTU server with VirtualComm connection using the USB port, optional Bluetooth communication, GSM, etc.;
- The two servers will also execute local Modbus commands that will allow access to the hardware and software resources of the gateway, including all the data handled by the ModbusE protocol. In this way, the application on a host system, a client of these servers, can use classic drivers and applications specific to the Modbus protocol. Thus, it is not necessary to write a specific ModbusE driver; only the data will be defined and interpreted accordingly.
- A ModbusE server will manage the protocol extension as a client and will service the requests of Modbus TCP-IP and RTU servers. External devices do not have direct access to this server, but they do via Modbus servers.
- myTaskUsbServer.c: Implements Modbus RTU on VirtualComm using the USB port. The USB server sends the request to the USB client.
- myTaskMbeGate.c: It has a limited role in the USB communication being provided for Modbus TCP/IP, and USB-TCP/IP is used for compatibility at the socket.
- myTaskDispathS.c: It takes the command from the USB client and sends it to the MBE dispatcher server, which processes it and sends it to the MBE client that executes it, and the response is then sent back to the dispatcher server, which sends it back to the USB client, and from there, it goes to the USB server, which then sends it to the USB client, e.g., a PC application.
- AppMBEglobatData: It is a file filled with global data to be accessed as Modbus and MBE registers.
4. Proposed Modbus Extension Server Implementation
4.1. ServerMBE_i Station Requirements
- Support the communication speed and structure of ModbusE messages and frames;
- Determine correctly and efficiently the end of a message (minimum 3.5 characters);
- There must be a known timeout from receiving a message to replying to it, if applicable (can only be unanswered subscription);
- Receive all slot messages in the acquisition cycle, or at least the following:
- a.
- Slots 0, 1 (if 1 is included in the acquisition cycle) and asynchronous slot;
- b.
- Slots to which it responds (publishes) and where it is the only one that responds to the client (request–response);
- c.
- Slots that subscribed to either on request or response but are not the server responding to the request. In this case, serverlMBE_i may be the client (subscriber) of the gateway or another serverMBE0j. This also implements publisher/subscriber communication, with message delivery provided in hardware by the RS485 multipoint line bus.
- Be programmable for certain MBE facilities either OFFLINE, ONLINE, or preferably both;
- Have a procedure for removing and reinserting the serverMBE_i station from and into the system;
- Be able to be reprogrammed online without changing the acquisition cycle structure;
- Know and execute those commands (from the 100 series such as 100, 101, 102, …) for slot operations;
- Have a wrapper that converts the data in the data area of an MBE message into one or more classic Modbus messages to maintain compatibility with eventual software using classic Modbus messages. This would make it easier to upgrade some Modbus applications to ModbusE applications;
- Create a language to describe MBU server stations.
4.2. ModbusE Implementation in the STM32F4 Microcontroller
- Transfers independent of source and destination size (byte, half-word, word) to emulate data packing and unpacking;
- Support for circular buffer management;
- Access to flash memory, SRAM, and APB1, APB2, and AHB peripherals as source and destination;
- Programmable number of data that can be transferred (up to 65,536).
- There is no need to clear the RXNE flag in the interrupt handling routine as it is automatically cleared by the DMA read operation. However, the interrupt remains captured in the NVIC even if the RXNE flag is no longer set;
- Two buffers are used, namely RxBuffer2 and RxBuffer2_SW. The RxBuffer2 buffer emulates the FIFO buffer and is defined as the DMA base memory address from which the data will be read. RxBuffer2_SW is a software buffer used within the interrupt routine on receive to transfer data from the FIFO. It is the final destination of the stored data.
- Within the interrupt handling routine, the DMA address/number pointer is used to indicate how many bytes of data are available in the FIFO buffer (RxBuffer2) to be transferred to the final storage buffer (RxBuffer2_SW) and what the current FIFO location of the data is;
- When DMA requests are served, the input data are temporarily stored in the FIFO buffer. Data extraction from the FIFO and/or processing is triggered by the receive interrupt. One problem with this method is message end detection. This can be performed by detecting an End-of-Frame (EOF) character or by detecting the pause at the end of the data block.
- Connecting USART_RX to the capture input of a timer;
- Using a system clock and interrupt reception from USART.
- Validate the USART receive interrupt and DMA requests;
- Validate system clock overflow interrupt;
- When the USART receive interrupt is triggered, set a variable and disable the receive interrupt. This ensures that at least one receive interrupt has occurred;
- When the overrun interrupt is triggered at the timer, the value of the variable is checked, and the following actions are performed:
- a.
- If it is set, it means that no timeout has occurred. The variable must be deleted and the receive interrupts must be reactivated.
- b.
- If cleared, this means that a timeout has occurred, i.e., no reception interrupts have occurred during the programmed time.
- RS485 driver receive switch (slightly redundant);
- Deinitialize and reinitialize DMA2-stream 2 channel for receive and fetch and program DMA with counter for number of bytes to be transferred (maximum receive buffer length (2 buffer-e)), memory address of receive buffer used, address of DR receive register in USART1, and enable DMA channel, i.e., transmission complete (TC) interrupt flag given by counter termination;
- Activate USART1 for DMA reception;
- Clearing the IDLE interrupt at USART1 if any;
- Activate the IDLE interrupt to trace the start of the message at USART1.
- Switching the RS485 driver to transmit;
- Programming DMA2-stream 7 for transmission, retrieving and programming the DMA with the counter for the number of bytes to be transferred for a maximum receive buffer length of 2 e buffers, the memory address of the transmit buffer used, and the address of the DR transmit register in USART1, and activating the DMA channel or the TC interrupt given by the counter termination.
- Slots are composed of 0 or more sections, and all slots in the 0 and 1 range have both request and response;
- The length of a slot may be 3 and a maximum of 256 bytes, and the user slot address may be between 2 and 127 (MAX_SLOTS). Request or response slots may not have a data field;
- The addresses in the acquisition cycle are sequential addresses between 0 (0 and 1 are special request type slots) and maxim-1 slots in the acquisition cycle (0 … MAX_SLOTS_IN_LOOP-1);
- If more slots than MAX_SLOTS_IN_LOOP are defined in the device, slots outside the acquisition cycle (OUT_OF_CYCLE) may be used by indirection of slots in the acquisition cycle (IN_CYCLE);
- The slot address field may also be a Modbus address, and the data field may be a Modbus PDU (Protocol Data Unit);
- A slot to which the address is a Modbus device address is regarded as a Modbus APU (Application Data Unit);
- A request slot always requires a response slot (except for slots 0 and 1) and is only launched by the client;
- A request slot can be sent less frequently by defining a number of idle cycles for it. If this number, for example, is 5, then the request will be sent once every 5 slots;
- The last slot in the cycle can be a ModbusE slot with classic Modbus commands, usually the last slot in the cycle. Only one device responds on this slot, or none if it is faulty or outside the Modbus network;
- Request-type slots perform only write operations, based on the configuration of that slot, and response-type slots perform read operations to the device selected to issue the response or write operations to another device that has subscribed to the response.
- Move the message from the current receive buffer to the read buffer of the myTaskServerMBEProtocolHandle task;
- Signals the MBE application task (myTaskServerMBEProtocolHandle) of this situation (RTOS function osThreadFlagsSet, event FLAG_SLOT_REPLAY_TO_SEND);
- Wait (RTOS function osThreadFlagsWait) for a limited time (OSWAIT_CYCLE_RECV) for the FLAG_APP_RESPONSE event which signals that the MBE application task (myTaskServerMBEProtocolHandle) has prepared the response in the transmit buffer, and it shall be sent over RS485;
- If the function returns an error (TEST_FLAGS_ERRORS), then it flags the error, increments the error counters, and returns to the infinite loop of the StartTaskServerMBECycle task.
| Algorithm 1. StartTaskServerMBECycle task implementation logic for serverMBE stations | |
| 1. | StartTaskServerMBECycle |
| 2. | Initialization |
| 3. | Infinite loop task: |
| 4. | Switch the RS485 driver to receive (PA5 = 0) |
| 5. | Loop initializations (index and clear the CRC) |
| 6. | Initialize reception status (vUsart1RecvData function) |
| 7. | Waits (RTOS function osThreadFlagsWait) for a limited time (OSWAIT_CYCLE_RECV) for the FLAG_TIMER3_END_RECV_MESS event that signals the end of the reception of a message (set by timer interrupt 3) |
| 8. | If the FLAG_TIMER3_END_RECV_MESS event has arrived Then |
| 9. | Get the number of characters received in the current buffer |
| 10. | If the number of characters received is greater than 256 Then |
| 11. | Signals error, initializes receive buffer index |
| 12. | GO TO Infinite loop task |
| 13. | Increases the number of messages received (debugging, performance, etc.) |
| 14. | Get slot number |
| 15. | Calculate the received message CRC |
| 16. | If the CRC is incorrect Then |
| 17. | Increases the number of messages received in error (debugging, performance, etc.) |
| 18. | Initialize receive buffer index |
| 19. | GO TO Infinite loop task |
| 20. | Increases the number of messages received with good CRC (debugging, performance, etc.) |
| 21. | If slot = 0 Then |
| 22. | Signal the MBE application task (myTaskServerMBEProtocolHandle) of this situation (RTOS function osThreadFlagsSet, event FLAG_SLOT0_RECEIVED) |
| 23. | Loop initializations (index, CRC reset and slot = 0xFF) |
| 24. | GO TO Infinite loop task |
| 25. | If slot = 1 Then |
| 26. | Signal the MBE application task (myTaskServerMBEProtocolHandle) of this situation (RTOS function osThreadFlagsSet, event FLAG_SLOT1_RECEIVED) |
| 27. | Loop initializations (index, CRC reset and slot = 0xFF) |
| 28. | GO TO Infinite loop task |
| 29. | Search an array of slot based structures for a (slotIndex = 0xFF with which to further identify the associated structure for the slot |
| 30. | If slotIndex = 0xFF Then no slot was found used by this serverMBE |
| 31. | Loop initializations (index and slot = 0xFF) |
| 32. | GO TO Infinite loop task |
| 33. | If the length of the received message is equal to the length in the associated slotIndex structure, and the message is a reply from another server, Then a reply message has been received to which the server has subscribed |
| 34. | Move the message from the current receive buffer to the read buffer of the myTaskServerMBEProtocolHandle task |
| 35. | Signal the MBE application task (myTaskServerMBEProtocolHandle) of this situation (RTOS function osThreadFlagsSet, event FLAG_SLOT_REPLAY_RECEIVED) |
| 36. | Loop initializations (index, CRC reset and slot = 0xFF) |
| 37. | GO TO Infinite loop task |
| 38. | If the length of the received message is equal to the length in the associated slotIndex structure, and the message is a request to another server Then a request message has been received to which the server has subscribed |
| 39. | Move the message from the current receive buffer to the read buffer of the myTaskServerMBEProtocolHandle task |
| 40. | Signal the MBE application task (myTaskServerMBEProtocolHandle) of this situation (RTOS function osThreadFlagsSet, event FLAG_SLOT_REQUEST_RECEIVED) |
| 41. | Loop initializations (index, CRC reset, and slot = 0xFF) |
| 42. | GO TO Infinite loop task |
| 43. | End If |
| 44. | End Infinite loop task |
| 45. | End StartTaskServerMBECycle function |
4.3. Experimental Results
- Requirements and specifications for serverMBE stations have been proposed;
- The basic architecture of the serverMBE_i application has been defined;
- Implementation issues and solutions have been addressed, such as the management of the Driver Enable signal for the RS485 line driver, the FIFO buffers, and the DMA, the implementation of the timeout to detect the period of 3.5 characters without transmission representing the end of a message, and the signaling of the beginning of the reception of a message;
- The functions vUsart1RecvData, vUsart1SendData, and u16MODBUS_CRC16_table16 have been implemented;
- The pseudocode for the StartServerMBECycle task has been presented and the corresponding code has been written;
- The function 100 (Modbus function parser) extension of ModbusE that allows slots to be defined using Modbus function parameters stored in a structure that allows them not to be sent over the network, has been proposed and implemented, resulting in a major optimization of data channel throughput. Requirements of serverMBE stations have been outlined.
5. Conclusions
6. Patents
Author Contributions
Funding
Institutional Review Board Statement
Informed Consent Statement
Data Availability Statement
Acknowledgments
Conflicts of Interest
References
- Figueroa-Lorenzo, S.; Añorga, J.; Arrizabalaga, S. A Role-based access Control model in Modbus SCADA systems. A centralized model approach. Sensors 2019, 19, 4455. [Google Scholar] [CrossRef] [PubMed]
- Găitan, V.G.; Găitan, N.-C.; Ungurean, I. A flexible acquisition cycle for incompletely defined fieldbus protocols. ISA Trans. 2014, 53, 776–786. [Google Scholar] [CrossRef] [PubMed]
- Găitan, V.G.; Zagan, I. Modbus Protocol Performance Analysis in a Variable Configuration of the Physical Fieldbus Architecture. IEEE Access 2022, 10, 123942–123955. [Google Scholar] [CrossRef]
- Yiu, J. System-on-Chip Design, with Arm® Cortex®-M Processors; Arm Education Media: Cambridge, UK, 2019; ISBN 978-1-911531-19-7. [Google Scholar]
- Zungeru, A.M.; Gaboitaolelwe, J.; Diarra, B.; Chuma, J.M.; Ang, L.M.; Kolobe, L.; David, M.; Zibani, I. A Secured Smart Home Switching System Based on Wireless Communications and Self-Energy Harvesting. IEEE Access 2019, 7, 25063–25085. [Google Scholar] [CrossRef]
- Ajibola OO, E.; Balogun, A.O. Development of Smart Switch for Household Appliances Using Web-Based Technology Development of Smart Switch for Household Appliances Using Web-Based Technology. J. Appl. Sci. Environ. Manag. 2019, 23, 145–149. [Google Scholar] [CrossRef]
- Sharad, S.; Kumar, K. IOT Based Home Automation Using Smart Switch. 2020. Available online: https://www.researchgate.net/publication/338680972_IOT_Based_Home_Automation_Using_Smart_Switch (accessed on 20 December 2023). [CrossRef]
- Beregovska, K.; Teslyuk, V.; Kazymyra, I.; Fabri, L.; Beregovskyi, V. Model and Tools of Adaptive Control of a Smart Home System. In Proceedings of the 3rd International Workshop on Modern Machine Learning Technologies and Data Science Workshop, MoMLeT and DS, Lviv, Ukraine, 5–6 June 2021; Volume 2917, pp. 263–272. [Google Scholar]
- Gomes, L.; Sousa, F.; Vale, Z. An Intelligent Smart Plug with Shared Knowledge Capabilities. Sensors 2018, 18, 3961. [Google Scholar] [CrossRef] [PubMed]
- Wang, L.; Peng, D.; Zhang, T. Design of Smart Home System Based on WiFi Smart Plug. Int. J. Smart Home 2015, 9, 173–182. [Google Scholar] [CrossRef]
- Sharkawy, A.-N.; Hasanin, M.; Sharf, M.; Mohamed, M.; Elsheikh, A. Development of Smart Home Applications Based on Arduino and Android Platforms: An Experimental Work. Automation 2022, 3, 579–595. [Google Scholar] [CrossRef]
- Ramlee, R.A.; Othman, M.A.; Leong, M.H.; Ismail, M.M.; Ranjit, S.S.S. Smart home system using android application. In Proceedings of the 2013 International Conference of Information and Communication Technology (ICoICT), Bandung, Indonesia, 20–22 March 2013; pp. 277–280. [Google Scholar] [CrossRef]
- Zhao, Y.; Sheng, W.; Sun, J.; Shi, W. Research and thinking of friendly smart home energy system based on smart power. In Proceedings of the 2011 International Conference on Electrical and Control Engineering, Yichang, China, 16–18 September 2011; pp. 4649–4654. [Google Scholar] [CrossRef]
- García-Vázquez, F.; Guerrero-Osuna, H.A.; Ornelas-Vargas, G.; Carrasco-Navarro, R.; Luque-Vega, L.F.; Lopez-Neri, E. De-sign and Implementation of the E-Switch for a Smart Home. Sensors 2021, 21, 3811. [Google Scholar] [CrossRef] [PubMed]
- Lenatti, M.; Narteni, S.; Paglialonga, A.; Rampa, V.; Mongelli, M. Dual-View Single-Shot Multibox Detector at Urban Intersections: Settings and Performance Evaluation. Sensors 2023, 23, 3195. [Google Scholar] [CrossRef] [PubMed]
- Manikannan, G.; Prabakaran, P.; Selvaganapathy, M. IoT enabled Smart Switch with User-Friendly Electrical Interfacing. In Proceedings of the 2022 International Conference on Smart Technologies and Systems for Next Generation Computing (ICSTSN), Villupuram, India, 25–26 March 2022; pp. 1–6. [Google Scholar] [CrossRef]
- Hasan, M.; Anik, M.H.; Islam, S. Microcontroller Based Smart Home System with Enhanced Appliance Switching Capacity. In Proceedings of the 2018 Fifth HCT Information Technology Trends (ITT), Dubai, United Arab Emirates, 28–29 November 2018; pp. 364–367. [Google Scholar] [CrossRef]
- Mehdi, L.; Ouallou, Y.; Mohamed, O.; Hayar, A. New Smart Home’s Energy Management System Design and Implementation for Frugal Smart Cities. In Proceedings of the 2018 International Conference on Selected Topics in Mobile and Wireless Networking (MoWNeT), Tangier, Morocco, 20–22 June 2018; pp. 149–153. [Google Scholar] [CrossRef]
- Du, Y.; Tan, Y.; Lim, Y. RF-Switch: A Novel Wireless Controller in Smart Home. In Proceedings of the 2018 IEEE International Conference on Consumer Electronics-Taiwan (ICCE-TW), Taichung, Taiwan, 19–21 May 2018; pp. 1–2. [Google Scholar] [CrossRef]
- Debnath, B.; Dey, R.; Roy, S. Smart Switching System Using Bluetooth Technology. In Proceedings of the 2019 Amity International Conference on Artificial Intelligence (AICAI), Dubai, United Arab Emirates, 4–6 February 2019; pp. 760–763. [Google Scholar] [CrossRef]
- Hassan, Y.B.; Azzam, M.E.-D. The development of smart switch system for the automation system in power utilities. In Proceedings of the 2006 Eleventh International Middle East Power Systems Conference, El-Minia, Egypt, 19–21 December 2006; pp. 221–224. [Google Scholar]
- Gaitan, V.G.; Zagan, I. Experimental Implementation and Performance Evaluation of an IoT Access Gateway for the Modbus Extension. Sensors 2021, 21, 246. [Google Scholar] [CrossRef] [PubMed]
- Zagan, I.; Găitan, V.G. Enhancing the Modbus Communication Protocol to Minimize Acquisition Times Based on an STM32-Embedded Device. Mathematics 2022, 10, 4686. [Google Scholar] [CrossRef]
- Alsabbagh, W.; Amogbonjaye, S.; Urrego, D.; Langendörfer, P. A Stealthy False Command Injection Attack on Modbus based SCADA Systems. In Proceedings of the 2023 IEEE 20th Consumer Communications & Networking Conference (CCNC), Las Vegas, NV, USA, 8–11 January 2023. [Google Scholar] [CrossRef]
- Gupta, S.; Gupta, S.; Gupta, A.; Shukla, A. An Autonomous Address Translation Scheme to Integrate Modbus with IEEE 802.15.4 Networks. In Proceedings of the 2023 IEEE PES Conference on Innovative Smart Grid Technologies—Middle East (ISGT Middle East), Abu Dhabi, United Arab Emirates, 12–15 March 2023; pp. 1–5. [Google Scholar] [CrossRef]
- Tyarkin, J.A.; Romantsova, N.V. Building a Distributed Measuring System Using the Modbus TCP Protocol. In Proceedings of the 2023 XXVI International Conference on Soft Computing and Measurements (SCM), Saint Petersburg, Russia, 24–26 May 2023; pp. 207–209. [Google Scholar] [CrossRef]
- Salodkar, P.; Nandanwar, S.; Sawarkar, S. Communication between Energy Meters and PLC Based on Modbus Protocol. In Proceedings of the 2023 14th International Conference on Computing Communication and Networking Technologies (ICCCNT), Delhi, India, 6–8 July 2023; pp. 1–7. [Google Scholar] [CrossRef]
- Zaheri, D.; Refan, M.H. Design and Implementation of Modbus RTU/TCP to Profibus Gateway Using Raspberry Pi. In Proceedings of the 2023 15th International Conference on Computer and Automation Engineering (ICCAE), Sydney, Australia, 3–5 March 2023; pp. 109–113. [Google Scholar] [CrossRef]
- Arathi, L.; Jacob, B. Design and implementation of Modbus serial line Server RTU VIP. In Proceedings of the 2023 International Conference on Control, Communication and Computing (ICCC), Thiruvananthapuram, India, 19–21 May 2023; pp. 1–6. [Google Scholar] [CrossRef]
- Solórzano, D.F.C.; Chuñir, J.A.G.; Palomeque, F.A.Q. Didactic Integration for the Monitoring of Electric Power Systems Using Power Monitoring Expert with Modbus TCP/IP and IEC 61,850 Communication. In Proceedings of the 2023 5th Global Power, Energy and Communication Conference (GPECOM), Nevsehir, Turkiye, 14–16 June 2023; pp. 244–249. [Google Scholar] [CrossRef]
- Available online: https://iec61850.dvl.iec.ch/ (accessed on 11 July 2023).
- Hossain, M.D.; Ochiai, H.; Khan, L.; Kadobayashi, Y. Smart Meter Modbus RS-485 Intrusion Detection by Federated Learning Approach. In Proceedings of the 2023 15th International Conference on Computer and Automation Engineering (ICCAE), Sydney, Australia, 3–5 March 2023; pp. 559–564. [Google Scholar] [CrossRef]
- You, W.; Ge, H. Design and Implementation of Modbus Protocol for Intelligent Building Security. In Proceedings of the 2019 IEEE 19th International Conference on Communication Technology (ICCT), Xi’an, China, 16–19 October 2019; pp. 420–423. [Google Scholar] [CrossRef]
- Peng, D.-G.; Zhang, H.; Yang, L.; Li, H. Design and Realization of Modbus Protocol Based on Embedded Linux System. In Proceedings of the 2008 International Conference on Embedded Software and Systems Symposia, Chengdu, China, 29–31 July 2008; pp. 275–280. [Google Scholar] [CrossRef]
- Zurawski, R. The Industrial Communication Technology Handbook; CRC Press: Boca Raton, FL, USA, 2015; ISBN 978-1482207323. [Google Scholar]
- Available online: https://modbus.org/docs/Modbus_Application_Protocol_V1_1b3.pdf (accessed on 11 July 2023).
- AN3109; Application Note: Communication Peripheral FIFO Emulation with DMA and DMA Timeout in STM32F10x Microcontrollers. Doc ID 16795 Rev; 2009, STMicroelectronics. Available online: www.st.com (accessed on 20 December 2023).
- Găitan, N.-C.; Zagan, I.; Găitan, V.G. Predictable CPU Architecture Designed for Small Real-Time Application-Concept and Theory of Operation. Int. J. Adv. Comput. Sci. Appl. 2015, 6, 47–52. [Google Scholar] [CrossRef]












| Table Name and Operations Allowed | Data Addreasess and Type | Modbus Codes | Coil/Register Numbers |
|---|---|---|---|
| Discrete outputs (“coils”), read (R)/write (W) | 0000 ÷ 270E/1 bit | 01 (R), 05 (W single), 15 (W multiple) | 00001 ÷ 09999 |
| Discrete inputs (“contacts”), R | 0000 ÷ 270E/1 bit | 02 (R) | 10001 ÷ 09999 |
| Analog input registers, R | 0000 ÷ 270E/16-bit size | 04 (R) | 30001 ÷ 39999 |
| “Holding” registers, R/W | 0000 ÷ 270E/16-bit size | 03 (R), 06 (W single), 16 (W multiple) | 40001 ÷ 49999 |
| Slot | tmCRC | tmintDMAtx + tmintUSART | tmcommi | tmswitchi | tmpsnsli | tmfosli | tthd + dmatx + usart | tSi | tCYA |
|---|---|---|---|---|---|---|---|---|---|
| 0 (3/0) | 0 | 0.451 + 0.846 | 3.721 | 2.998 | 2.847 | 2.565 | 8.936 | 41.04 | +int |
| 1 (4/0) | 0 | 0.451 + 0.846 | 4.792 | 3.101 | 2.678 | 2.058 | 8.908 | 42 | +int |
| 2 (16/4) | 0 | 0.507 + 1.748 | 17.37 | 3.101 | 2.65 | 1.41 | 6.953 | 64.05 | −int |
| 3 (32/8) | 1.24 | 0.451 + 1.748 | 34.05 | 3.101 | 2.65 | 3.326 | 9.021 | 91 | −int |
| 4 (64/16) | 2.03 | 0.451 + 1.691 | 67.54 | 3.157 | 2.706 | 4.059 | 9.585 | 144.0 | −int |
| 5 (64/32) | 3.383 | 0.451 + 1.804 | 67.66 | 3.157 | 2.819 | 5.525 | 11.16 | 160.9 | −int |
| 6 (256/256) | 5.788 | 0.507 + 1.734 | 267.4 | 3.165 | 2.781 | 8.156 | 13.53 | 661.2 | −int |
| 7 (64/64) | 43.09 | 0.532 + 1.766 | 67.66 | 3.061 | 2.802 | 43.35 | 50.87 | 193.9 | −int |
| 8–28 (64/64) | 11.57 | 0.426 + 1.777 | 67.60 | 3.142 | 2.702 | 13.33 | 19.06 | 193.9 | −int |
| 29 (slot 1 indirection) | 2.555 | 4.879 | 3.177 | 2.741 | 14.88 +int | 20.65 +int | 194 | +int | |
| Total 5.673 μs |
Disclaimer/Publisher’s Note: The statements, opinions and data contained in all publications are solely those of the individual author(s) and contributor(s) and not of MDPI and/or the editor(s). MDPI and/or the editor(s) disclaim responsibility for any injury to people or property resulting from any ideas, methods, instructions or products referred to in the content. |
© 2024 by the authors. Licensee MDPI, Basel, Switzerland. This article is an open access article distributed under the terms and conditions of the Creative Commons Attribution (CC BY) license (https://creativecommons.org/licenses/by/4.0/).
Share and Cite
Găitan, V.G.; Zagan, I. Modbus Extension Server Implementation for BIoT-Enabled Smart Switch Embedded System Device. Sensors 2024, 24, 475. https://doi.org/10.3390/s24020475
Găitan VG, Zagan I. Modbus Extension Server Implementation for BIoT-Enabled Smart Switch Embedded System Device. Sensors. 2024; 24(2):475. https://doi.org/10.3390/s24020475
Chicago/Turabian StyleGăitan, Vasile Gheorghiță, and Ionel Zagan. 2024. "Modbus Extension Server Implementation for BIoT-Enabled Smart Switch Embedded System Device" Sensors 24, no. 2: 475. https://doi.org/10.3390/s24020475
APA StyleGăitan, V. G., & Zagan, I. (2024). Modbus Extension Server Implementation for BIoT-Enabled Smart Switch Embedded System Device. Sensors, 24(2), 475. https://doi.org/10.3390/s24020475

