Dress Code Monitoring Method in Industrial Scene Based on Improved YOLOv8n and DeepSORT
Abstract
1. Introduction
- 1.
- Introduction of a Lightweight and Efficient Dress Code Monitoring System: We propose a novel real-time dress code monitoring method that relies solely on a small dataset and pursues lightweight implementation. This addresses the challenge of high manual labeling costs associated with large datasets.
- 2.
- Improvement of the YOLOv8n Detection Model:
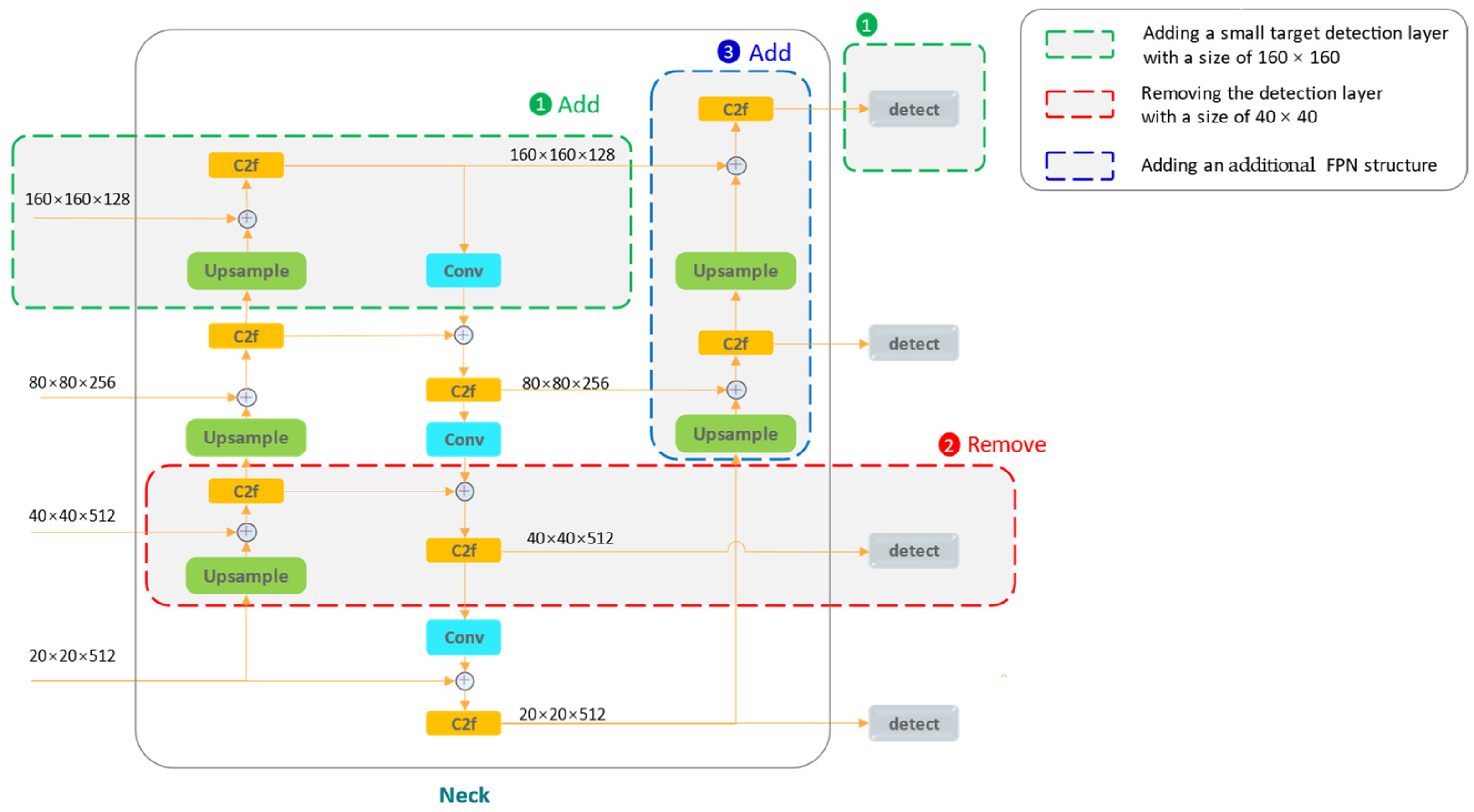
- We introduce a new architecture named FPN-PAN-FPN (FPF) to improve the model’s feature fusion capability, particularly for scenarios with numerous small targets such as masks and hats.
- We incorporate the Receptive-Field Attention convolutional operation (RFAConv) [14] into the model network to better capture the differences in information brought by different positions, thereby improving detection accuracy.
- Inspired by the Vision Transformer, we add the Focused Linear Attention (FLatten) [15] mechanism into the network structure to enhance the model’s ability to capture global contextual information, compensating for the limitations of CNNs in this regard.
- 3.
- Comprehensive Evaluation Metrics: Detection performance, tracking performance, and overall dress judgment performance are all presented as comparative indicators in our experiments, providing a more complete analysis of performance compared to previous studies.
- 4.
- Proposal of an Instance-Level Judgment Criterion: Leveraging the DeepSORT algorithm, we propose an instance-level judgment criterion and conduct real-scene dress code monitoring, addressing the issue of unreliable bbox-level detection results in complex industrial environments.
2. Related Work
2.1. Review and Challenges of YOLOv8 Framework
2.2. Convolutional Innovations in YOLOv8
2.3. Vision Transformer
2.4. Dress Code Detection
2.5. DeepSORT Algorithm
3. Methodologies
3.1. Objectives
- Maximize the accuracy of the object detection model while minimizing model size and computational overhead given the hardware and dataset size;
- The tracking algorithm must provide stable and real-time instance ID information as a foundation for subsequent dress code judgments;
- Combined with the judgment criterion, our proposed method must effectively identify instances of dress violations while minimizing false alarms and maximizing accuracy during real-scene video testing.
3.2. Overall Framework
3.3. Improved YOLOv8n
3.3.1. Introduction of the FPF Structure
3.3.2. Incorporation of the RFAConv
3.3.3. Addition of the Focused Linear Attention
3.4. Dress Code Judgment Criterion Using DeepSORT
4. Experiments and Analysis
4.1. Experimental Settings
4.1.1. Dataset
4.1.2. Implementation
- Input image size: 640 × 640;
- Epoch: 250;
- Initial learning rate: 0.01;
- Weight decay: 0.0005;
- Batch size: 8;
- Optimizer: SGD;
- Patience: 30;
- Data enhancement strategy: Mosaic, flip, scale, translate, hsv.
4.2. Evaluation Metrics
4.2.1. Evaluation Metrics for Object Detection
4.2.2. Evaluation Metrics for Object Tracking
4.2.3. Evaluation Metrics for Dress Code Monitoring
4.3. Experiments on Detection
4.3.1. Comparation of YOLOv8n, YOLOv8n-P2, and YOLOv8n-FPF
4.3.2. Optimal Location for Inserting the FLatten Module
4.3.3. Overall Comparison with YOLOv8n
4.3.4. Comparison with Other Detection Models
4.3.5. Ablation Study
4.3.6. Visualization Analysis
4.4. Experiments on Tracking
4.5. Overall Performance Comparison
5. Conclusions
Author Contributions
Funding
Institutional Review Board Statement
Informed Consent Statement
Data Availability Statement
Conflicts of Interest
References
- Na, Z.; Zechuan, Y.; You, H.; Xiaoan, B.; Yifan, S. Personnel Dress Code Detection Algorithm Based on Convolutional Neural Network Cascade. In Proceedings of the 2020 2nd International Conference on Machine Learning, Big Data and Business Intelligence (MLBDBI), Taiyuan, China, 23 October 2020; pp. 215–221. [Google Scholar]
- Zhang, Q.; Pei, Z.; Guo, R.; Zhang, H.; Kong, W.; Lu, J.; Liu, X. An Automated Detection Approach of Protective Equipment Donning for Medical Staff under COVID-19 Using Deep Learning. Comput. Model. Eng. Sci. 2022, 132, 845–863. [Google Scholar] [CrossRef]
- Zhou, Z.; Zhou, C.; Pan, A.; Zhang, F.; Dong, C.; Liu, X.; Zhai, X.; Wang, H. A Kitchen Standard Dress Detection Method Based on the YOLOv5s Embedded Model. Appl. Sci. 2023, 13, 2213. [Google Scholar] [CrossRef]
- Lin, B. Safety Helmet Detection Based on Improved YOLOv8. IEEE Access 2024, 12, 28260–28272. [Google Scholar] [CrossRef]
- Ultralytics/Ultralytics: YOLOv8. Available online: https://github.com/ultralytics/ultralytics (accessed on 8 September 2024).
- Ma, W.; Guan, Z.; Wang, X.; Yang, C.; Cao, J. YOLO-FL: A Target Detection Algorithm for Reflective Clothing Wearing Inspection. Displays 2023, 80, 102561. [Google Scholar] [CrossRef]
- Lyu, Y.; Yang, X.; Guan, A.; Wang, J.; Dai, L. Construction Personnel Dress Code Detection Based on YOLO Framework. CAAI Trans. Intell. Technol. 2024, 9, 709–721. [Google Scholar] [CrossRef]
- An, Q.; Xu, Y.; Yu, J.; Tang, M.; Liu, T.; Xu, F. Research on Safety Helmet Detection Algorithm Based on Improved YOLOv5s. Sensors 2023, 23, 5824. [Google Scholar] [CrossRef]
- Chen, L.; Mao, Y.; Zhang, H.; Luan, S. Improved the Detection Algorithm of Safety Helmet Wearing Based on YOLOv8. In Proceedings of the 2023 3rd International Conference on Electronic Information Engineering and Computer Communication (EIECC), Wuhan, China, 22 December 2023; pp. 1–4. [Google Scholar]
- Li, J.; Li, Y.; Villaverde, J.F.; Chen, X.; Zhang, X. A Safety Wearing Helmet Detection Method Using Deep Leaning Approach. J. Opt. 2023, 53, 1163–1169. [Google Scholar] [CrossRef]
- Agarwal, D.; Gupta, P.; Eapen, N.G. A Framework for Dress Code Monitoring System Using Transfer Learning from Pre-Trained YOLOv4 Model. In Proceedings of the 2023 11th International Conference on Emerging Trends in Engineering & Technology—Signal and Information Processing (ICETET—SIP), Nagpur, India, 28 April 2023; pp. 1–5. [Google Scholar]
- LI, Q.; Wei, J. Lightweight Real-Time Detection Method for Dress Code of Anti-Static Equipment. Acad. J. Comput. Inf. Sci. 2023, 6, 7–17. [Google Scholar]
- Wojke, N.; Bewley, A.; Paulus, D. Simple Online and Realtime Tracking with a Deep Association Metric. In Proceedings of the 2017 IEEE International Conference on Image Processing (ICIP), Beijing, China, 17–20 September 2017; pp. 3645–3649. [Google Scholar]
- Zhang, X.; Liu, C.; Yang, D.; Song, T.; Ye, Y.; Li, K.; Song, Y. RFAConv: Innovating Spatial Attention and Standard Convolutional Operation 2023. arXiv 2023, arXiv:2304.03198. [Google Scholar]
- Han, D.; Pan, X.; Han, Y.; Song, S.; Huang, G. FLatten Transformer: Vision Transformer Using Focused Linear Attention 2023. arXiv 2023, arXiv:2308.00442. [Google Scholar]
- Chen, H.; Zhou, G.; Jiang, H. Student Behavior Detection in the Classroom Based on Improved YOLOv8. Sensors 2023, 23, 8385. [Google Scholar] [CrossRef] [PubMed]
- Cheng, G.; Yuan, X.; Yao, X.; Yan, K.; Zeng, Q.; Xie, X.; Han, J. Towards Large-Scale Small Object Detection: Survey and Benchmarks. IEEE Trans. Pattern Anal. Mach. Intell. 2023, 45, 13467–13488. [Google Scholar] [CrossRef]
- Han, H.; Zhu, F.; Zhu, B.; Wu, H. Target Detection of Remote Sensing Image Based on an Improved YOLOv5. IEEE Geosci. Remote Sens. Lett. 2023, 20, 1–5. [Google Scholar] [CrossRef]
- Guo, B.; Ling, S.; Tan, H.; Wang, S.; Wu, C.; Yang, D. Detection of the Grassland Weed Phlomoides Umbrosa Using Multi-Source Imagery and an Improved YOLOv8 Network. Agronomy 2023, 13, 3001. [Google Scholar] [CrossRef]
- Zhu, X.; Cheng, D.; Zhang, Z.; Lin, S.; Dai, J. An Empirical Study of Spatial Attention Mechanisms in Deep Networks. In Proceedings of the IEEE/CVF International Conference on Computer Vision, Seoul, Republic of Korea, 27 October–2 November 2019; pp. 6688–6697. [Google Scholar]
- Woo, S.; Park, J.; Lee, J.-Y.; Kweon, I.S. CBAM: Convolutional Block Attention Module. In Proceedings of the European Conference on Computer Vision (ECCV), Munich, Germany, 8–14 September 2018; pp. 3–19. [Google Scholar]
- Hou, Q.; Zhou, D.; Feng, J. Coordinate Attention for Efficient Mobile Network Design. In Proceedings of the IEEE/CVF Conference on Computer Vision and Pattern Recognition, Nashville, TN, USA, 20–25 June 2021; pp. 13713–13722. [Google Scholar]
- Khan, S.; Naseer, M.; Hayat, M.; Zamir, S.W.; Khan, F.S.; Shah, M. Transformers in Vision: A Survey. ACM Comput. Surv. 2022, 54, 1–41. [Google Scholar] [CrossRef]
- Choromanski, K.; Likhosherstov, V.; Dohan, D.; Song, X.; Gane, A.; Sarlos, T.; Hawkins, P.; Davis, J.; Mohiuddin, A.; Kaiser, L.; et al. Rethinking Attention with Performers. In Proceedings of the International Conference on Learning Representations, Vienna, Austria, 4 May 2021; p. 38. [Google Scholar]
- Shen, Z.; Zhang, M.; Zhao, H.; Yi, S.; Li, H. Efficient Attention: Attention With Linear Complexities. In Proceedings of the IEEE/CVF Winter Conference on Applications of Computer Vision, Virtual, 5–9 January 2021; pp. 3531–3539. [Google Scholar]
- Li, H.; Li, J.; Wei, H.; Liu, Z.; Zhan, Z.; Ren, Q. Slim-Neck by GSConv: A Better Design Paradigm of Detector Architectures for Autonomous Vehicles. J. Real-Time Image Proc. 2024, 21, 62. [Google Scholar] [CrossRef]
- Xiang, C.; Yin, D.; Song, F.; Yu, Z.; Jian, X.; Gong, H. A Fast and Robust Safety Helmet Network Based on a Mutilscale Swin Transformer. Buildings 2024, 14, 688. [Google Scholar] [CrossRef]
- Lee, J.-Y.; Choi, W.-S.; Choi, S.-H. Verification and Performance Comparison of CNN-Based Algorithms for Two-Step Helmet-Wearing Detection. Expert Syst. Appl. 2023, 225, 120096. [Google Scholar] [CrossRef]
- Tan, M.; Le, Q. EfficientNet: Rethinking Model Scaling for Convolutional Neural Networks. In Proceedings of the 36th International Conference on Machine Learning, PMLR, Beach, CA, USA, 24 May 2019; pp. 6105–6114. [Google Scholar]
- Ren, S.; He, K.; Girshick, R.; Sun, J. Faster R-CNN: Towards Real-Time Object Detection with Region Proposal Networks. IEEE Trans. Pattern Anal. Mach. Intell. 2017, 39, 1137–1149. [Google Scholar] [CrossRef]
- Lin, T.-Y.; Goyal, P.; Girshick, R.; He, K.; Dollar, P. Focal Loss for Dense Object Detection. In Proceedings of the IEEE International Conference on Computer Vision, Venice, Italy, 22–29 October 2017; pp. 2980–2988. [Google Scholar]
- Jia, W.; Xu, S.; Liang, Z.; Zhao, Y.; Min, H.; Li, S.; Yu, Y. Real-time Automatic Helmet Detection of Motorcyclists in Urban Traffic Using Improved YOLOv5 Detector. IET Image Process. 2021, 15, 3623–3637. [Google Scholar] [CrossRef]
- Wei, C.; Yang, X. Dress Code Surveillance at Power Grid Construction Site via Object Detection. In Proceedings of the 2021 3rd International Conference on Electrical Engineering and Control Technologies (CEECT), Macao, Macao, 20–22 December 2021; pp. 203–207. [Google Scholar]
- Jadhav, C.; Ansari, N. Realtime Safety Helmet Detection Using Deep Learning. In Proceedings of the 2024 5th International Conference for Emerging Technology (INCET), Belgaum, India, 24 May 2024; pp. 1–5. [Google Scholar]
- Ciaparrone, G.; Sánchez, F.L.; Tabik, S.; Troiano, L.; Tagliaferri, R.; Herrera, F. Deep Learning in Video Multi-Object Tracking: A Survey. Neurocomputing 2020, 381, 61–88. [Google Scholar] [CrossRef]
- Bewley, A.; Ge, Z.; Ott, L.; Ramos, F.; Upcroft, B. 16.0Simple Online and Realtime Tracking. In Proceedings of the 2016 IEEE International Conference on Image Processing (ICIP), Phoenix, AZ, USA, 25–28 September 2016; pp. 3464–3468. [Google Scholar]
- Kalman, R.E. A New Approach to Linear Filtering and Prediction Problems. J. Basic Eng. 1960, 82, 35–45. [Google Scholar] [CrossRef]
- Kuhn, H.W. The Hungarian Method for the Assignment Problem. Nav. Res. Logist. Q. 1955, 2, 83–97. [Google Scholar] [CrossRef]
- Kumar, S.; Vishal; Sharma, P.; Pal, N. Object Tracking and Counting in a Zone Using YOLOv4, DeepSORT and TensorFlow. In Proceedings of the 2021 International Conference on Artificial Intelligence and Smart Systems (ICAIS), Coimbatore, India, 25 March 2021; pp. 1017–1022. [Google Scholar]
- Kaggle Mask Dataset. Available online: https://www.kaggle.com/datasets/andrewmvd/face-mask-detection (accessed on 14 April 2024).
- Milan, A.; Leal-Taixe, L.; Reid, I.; Roth, S.; Schindler, K. MOT16: A Benchmark for Multi-Object Tracking 2016. arXiv 2016, arXiv:1603.00831. [Google Scholar]
- Liu, W.; Anguelov, D.; Erhan, D.; Szegedy, C.; Reed, S.; Fu, C.-Y.; Berg, A.C. SSD: Single Shot MultiBox Detector. In Proceedings of the ECCV, Amsterdam, The Netherlands, 11–14 October 2016; pp. 21–37. [Google Scholar]
- Ultralytics/Yolov5: YOLOv5. Available online: https://github.com/ultralytics/yolov5 (accessed on 8 September 2024).
- Wang, C.-Y.; Bochkovskiy, A.; Liao, H.-Y.M. YOLOv7: Trainable Bag-of-Freebies Sets New State-of-the-Art for Real-Time Object Detectors. In Proceedings of the 2023 IEEE/CVF Conference on Computer Vision and Pattern Recognition (CVPR), Vancouver, BC, Canada, 18 June 2023; pp. 7464–7475. [Google Scholar]
- Wang, C.-Y.; Yeh, I.-H.; Liao, H.-Y.M. YOLOv9: Learning What You Want to Learn Using Programmable Gradient Information 2024. arXiv 2024, arXiv:2402.13616. [Google Scholar]
- Wang, A.; Chen, H.; Liu, L.; Chen, K.; Lin, Z.; Han, J.; Ding, G. YOLOv10: Real-Time End-to-End Object Detection 2024. arXiv 2024, arXiv:2405.14458. [Google Scholar]
- Wang, C.; Nie, W.H.Y.; Guo, J.; Liu, C.; Han, K.; Wang, Y. Gold-YOLO: Efficient Object Detector via Gather-and-Distribute Mechanism. In Proceedings of the Advances in Neural Information Processing Systems (NeurIPS), New Orleans, LA, USA, 10–16 December 2023; Volume 36. [Google Scholar]
- Zhao, Y.; Lv, W.; Xu, S.; Wei, J.; Wang, G.; Dang, Q.; Liu, Y.; Chen, J. DETRs Beat YOLOs on Real-Time Object Detection. In Proceedings of the IEEE/CVF Conference on Computer Vision and Pattern Recognition (CVPR), Washington, DC, USA, 19–21 June 2024; pp. 16965–16974. [Google Scholar]
- Selvaraju, R.R.; Cogswell, M.; Das, A.; Vedantam, R.; Parikh, D.; Batra, D. Grad-CAM: Visual Explanations from Deep Networks via Gradient-Based Localization. In Proceedings of the IEEE International Conference on Computer Vision, Venice, Italy, 22–29 October 2017; pp. 618–626. [Google Scholar]
- Zheng, L.; Shen, L.; Tian, L.; Wang, S.; Wang, J.; Tian, Q. Scalable Person Re-Identification: A Benchmark. In Proceedings of the 2015 IEEE International Conference on Computer Vision (ICCV), Santiago, Chile, 7–13 December 2015; pp. 1116–1124. [Google Scholar]
- CVHub520/X-AnyLabeling. Available online: https://github.com/CVHub520/X-AnyLabeling (accessed on 8 September 2024).
- Sharma, N.; Baral, S.; Paing, M.P.; Chawuthai, R. Parking Time Violation Tracking Using YOLOv8 and Tracking Algorithms. Sensors 2023, 23, 5843. [Google Scholar] [CrossRef]














| Definition | Description |
|---|---|
| Throughout G frames being tracked, the person violates the dress code, as predicted by the model. | |
| Throughout G frames being tracked, the person adheres to the dress code, but the model predicts it as non-compliance. | |
| Throughout G frames being tracked, the person adheres to the dress code, as predicted by the model. | |
| Throughout G frames being tracked, the person violates the dress code, but the model predicts it as compliance. |
| Models | (%) | (%) | (%) | (%) | Model Size (MB) | GFLOPs | FPS |
|---|---|---|---|---|---|---|---|
| YOLOv8n | 89.3 | 79.9 | 86.9 | 53.9 | 6.2 | 8.2 | 218 |
| YOLOv8n-P2 | 89.3 | 83 | 89.7 | 56.5 | 6.3 | 12.4 | 171 |
| YOLOv8n-FPF | 90.4 | 84.2 | 90.2 | 57.3 | 5.4 | 12.1 | 174 |
| Models | (%) | (%) | 0.5 (%) | 0.5:0.95 (%) |
|---|---|---|---|---|
| Baseline | 89.4 | 86.1 | 90.7 | 57.8 |
| + Location 1 | 90.3 | 84 | 90.6 | 57.7 |
| + Location 2 | 90.8 | 83.6 | 90.4 | 57.7 |
| + Location 3 | 90.7 | 84.9 | 90.8 | 58.2 |
| + Location 4 | 91.8 | 82.1 | 90.4 | 57.3 |
| + Location 5 | 89.8 | 85.2 | 90.6 | 57.7 |
| Models | Person (%) | Uniform (%) | Vest (%) | Hat (%) | Mask (%) | 0.5 (%) |
|---|---|---|---|---|---|---|
| YOLOv8n | 89.3 | 87.4 | 96.6 | 77.2 | 81.5 | 86.9 |
| Ours | 91.6 | 89.6 | 96.8 | 85.9 | 89.5 | 90.8 |
| Models | 0.5 (%) | 0.5:0.95 (%) | Model Size (MB) | GFLOPs | FPS |
|---|---|---|---|---|---|
| SSD [42] | 72.1 | 33.2 | 97.1 | 275 | 26 |
| Faster-RCNN [30] | 69.8 | 30.7 | 547.1 | 401.8 | 16 |
| YOLOv5n [43] | 84.5 | 46 | 3.8 | 4.1 | 294 |
| YOLOv5s [43] | 87.4 | 49.9 | 14.4 | 15.8 | 227 |
| YOLOv7-tiny [44] | 88.7 | 50.7 | 12.3 | 13.2 | 222 |
| YOLOv8n [5] | 86.9 | 53.9 | 6.2 | 8.2 | 218 |
| YOLOv8s [5] | 89.3 | 57.8 | 22.5 | 28.7 | 133 |
| YOLOv9t [45] | 85.5 | 53.4 | 6 | 10.7 | 92 |
| YOLOv10n [46] | 85.5 | 51.5 | 5.8 | 6.5 | 204 |
| GOLD-YOLO [47] | 84.2 | 47.1 | 49.5 | 12.5 | 147 |
| RT-DETR-Resnet18 [48] | 90.4 | 57.4 | 322.3 | 60.9 | 57 |
| Ours | 90.8 | 58.2 | 5.7 | 12.4 | 100 |
| Baseline | FPF | RFAConv | FLatten | (%) | 0.5:0.95 (%) | Model Size (MB) | GFLOPs | FPS |
|---|---|---|---|---|---|---|---|---|
| YOLOv8n | 86.9 | 53.9 | 6.2 | 8.2 | 218 | |||
| √ | 90.2 | 57.3 | 5.4 | 12.1 | 174 | |||
| √ | 87.7 | 55.2 | 6.4 | 8.4 | 152 | |||
| √ | 87.7 | 54.6 | 6.5 | 8.2 | 211 | |||
| √ | √ | 90.7 | 57.8 | 5.5 | 12.1 | 110 | ||
| √ | √ | √ | 90.8 | 58.2 | 5.7 | 12.4 | 100 |
| Model | Scene | MOTA (%) | MOTP (%) | FPS |
|---|---|---|---|---|
| Improved YOLOv8n + DeepSORT | 1 | 67 | 75 | 56.5 |
| 2 | 71 | 80 | 55.6 | |
| 3 | 92 | 82 | 61.3 | |
| 4 | 93 | 82 | 56.8 |
| Models | Judgment Criterion | Category | (%) | (%) | (%) |
|---|---|---|---|---|---|
| YOLOv8n | Bbox-level | hat | 78.4 | 99.1 | 86.5 |
| uniform | 84.1 | 99.7 | 90.8 | ||
| vest | 96 | 100 | 97.8 | ||
| mask | 78.4 | 99.9 | 85.6 | ||
| Improved YOLOv8n | Bbox-level | hat | 81.1 | 99 | 88.4 |
| uniform | 87.9 | 99.9 | 93.4 | ||
| vest | 96.6 | 100 | 98.1 | ||
| mask | 79.5 | 99.9 | 86.5 | ||
| Improved YOLOv8n + DeepSORT | Instance-level (T = 35, G = 40) | hat | 86.7 | 100 | 92.8 |
| uniform | 100 | 100 | 99.4 | ||
| vest | 100 | 100 | 100 | ||
| mask | 94.9 | 100 | 99.1 |
Disclaimer/Publisher’s Note: The statements, opinions and data contained in all publications are solely those of the individual author(s) and contributor(s) and not of MDPI and/or the editor(s). MDPI and/or the editor(s) disclaim responsibility for any injury to people or property resulting from any ideas, methods, instructions or products referred to in the content. |
© 2024 by the authors. Licensee MDPI, Basel, Switzerland. This article is an open access article distributed under the terms and conditions of the Creative Commons Attribution (CC BY) license (https://creativecommons.org/licenses/by/4.0/).
Share and Cite
Zou, J.; Song, T.; Cao, S.; Zhou, B.; Jiang, Q. Dress Code Monitoring Method in Industrial Scene Based on Improved YOLOv8n and DeepSORT. Sensors 2024, 24, 6063. https://doi.org/10.3390/s24186063
Zou J, Song T, Cao S, Zhou B, Jiang Q. Dress Code Monitoring Method in Industrial Scene Based on Improved YOLOv8n and DeepSORT. Sensors. 2024; 24(18):6063. https://doi.org/10.3390/s24186063
Chicago/Turabian StyleZou, Jiadong, Tao Song, Songxiao Cao, Bin Zhou, and Qing Jiang. 2024. "Dress Code Monitoring Method in Industrial Scene Based on Improved YOLOv8n and DeepSORT" Sensors 24, no. 18: 6063. https://doi.org/10.3390/s24186063
APA StyleZou, J., Song, T., Cao, S., Zhou, B., & Jiang, Q. (2024). Dress Code Monitoring Method in Industrial Scene Based on Improved YOLOv8n and DeepSORT. Sensors, 24(18), 6063. https://doi.org/10.3390/s24186063

