A Fusion Tracking Algorithm for Electro-Optical Theodolite Based on the Three-State Transition Model
Abstract
1. Introduction
- (1)
- The enhancement of detection performance is achieved by utilizing multiple measurements of the target concurrently. By employing fusion computation, the precision of target state estimation is increased, thereby reducing the level of uncertainty in the information obtained.
- (2)
- The enhancement of the tracking system’s robustness is achieved through the incorporation of multiple sensors, providing redundancy during target field tests to ensure the detection of the target by at least one sensor. This redundancy serves to facilitate the smooth progression of the mission.
2. Adaptive Weighted Fusion Algorithm
2.1. Adaptive Weighted Fusion Algorithm Based on Error Covariance Recursion
2.2. The Enhanced Adaptive Weighted Fusion Algorithm
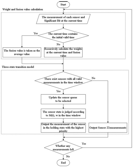
3. Fusion Tracking Algorithm Based on Three-State Transition Model
3.1. The Three-State Transition Model and Fusion Tracking Principle
- (1)
- In the event that the sensor is in a state of hold, the algorithm assesses whether this particular sensor holds the utmost priority among all sensors also in the hold state. Should this criterion be satisfied, the algorithm then proceeds to derive the measurement values from this sensor for the current time. Conversely, it will switch to the sensor with the highest priority within the hold state and employ its measured values as the output for the current time.
- (2)
- In the fusion state, the algorithm employs the adaptive weighted fusion value of azimuth and elevation measurements as the output for the present time.
- (3)
- If none of the conditions mentioned above are met, signifying that the sensor is in the switch state, the algorithm proceeds to the sensor with the greatest priority in the hold state. Following this, it employs the measurement obtained from this sensor as the output for the present time.
3.2. Measurement with Effective Bits Fusion Tracking Algorithm
4. Experimental Results and Discussion
4.1. Experimental Conditions and Parameters
- (1)
- The existence of background regions sharing similar characteristics with the target could lead to fluctuating off-target amounts in image analysis, especially when the target trajectory intersects these regions. The instability observed may result in fluctuating states in sensor measurements that correspond to the respective areas.
- (2)
- When new moving objects are detected within the sensor’s field of view and are mistakenly identified as the intended target, the sensor will record angles corresponding to the movement path of the incorrect target. Consequently, this may lead to an inability to precisely track the original target.
- In the azimuthal direction, the target’s initial position is defined as 100, accompanied by an initial angular velocity of 0.05 and an angular acceleration of 0.002 for uniform acceleration motion.
- In the elevation direction, the target’s initial position is established at an angle of 60, accompanied by an initial angular velocity of 0.03 and an angular acceleration of −0.0005 for uniform deceleration motion.
- The simulation lasts for 20 s, utilizing a sensor sampling rate of 100 Hz and an attenuation factor of 0.95.The measurement values of each sensor are acquired by introducing random noise to the ideal values. Sensors 1 to 4 are labeled as Z1 to Z4, respectively. Sensor 1 is characterized by the lowest noise variance and the highest priority. The error levels of Z2, Z3, and Z4 escalate sequentially based on their priority.
4.2. Simulation Experiment 1
4.3. Simulation Experiment 2
5. Conclusions
Author Contributions
Funding
Data Availability Statement
Acknowledgments
Conflicts of Interest
References
- Fu, Q.; Zhao, F.; Zhu, R.; Liu, Z.; Li, Y. Research on the intersection angle measurement and positioning accuracy of a photoelectric theodolite. Front. Phys. 2023, 10, 1121050. [Google Scholar] [CrossRef]
- Binghua, H.; Heng, W.; Hongli, H. A New Method of Trajectory Accurate Measurement by Single Photoelectric Theodolite. In Proceedings of the 2020 Chinese Automation Congress (CAC), IEEE, Shanghai, China, 6–8 November 2020; pp. 4939–4943. [Google Scholar]
- Ren, Y.; Zou, Y.; Nan, X. Application of large shipborne theodolite in space target measurement. In Proceedings of the 17th International Conference on Optical Communications and Networks (ICOCN2018), Zhuhai, China, 16–19 November 2018; SPIE: Pontoise, France, 2019; Volume 11048, pp. 495–498. [Google Scholar]
- Yu, Y.; Liu, Z.; Sun, Z.; Liu, H. Development Status and Prospect of Photoelectric Measurement Equipment in Range. Acta Opt. Sin. 2023, 43, 0600002. [Google Scholar]
- Tang, Z.; Liu, B.; Ji, Y.; Wang, W. Technology system design of multi-state moving target detection and tracking in complex environment. In Proceedings of the Ninth Symposium on Novel Photoelectronic Detection Technology and Applications, SPIE, Hefei, China, 21–23 April 2023; Volume 12617, pp. 1613–1618. [Google Scholar]
- Shang, L.; Zhang, Z.; Tang, F.; Cao, Q.; Pan, H.; Lin, Z. Signal Process of Ultrasonic Guided Wave for Damage Detection of Localized Defects in Plates: From Shallow Learning to Deep Learning. J. Data Sci. Intell. Syst. 2024, 1–16. [Google Scholar] [CrossRef]
- Hu, K.; Chen, Z.; Kang, H.; Tang, Y. 3D vision technologies for a self-developed structural external crack damage recognition robot. Autom. Constr. 2024, 159, 105262. [Google Scholar] [CrossRef]
- Isiaka, F. Performance Metrics of an Intrusion Detection System Through Window-Based Deep Learning Models. J. Data Sci. Intell. Syst. 2023, 2, 174–180. [Google Scholar] [CrossRef]
- Chongzhao, H.; Hongyan, Z.; Shengli, D. Multi-Source Information Fusion, 3rd ed.; Tsinghua University Press: Beijing, China, 2022. [Google Scholar]
- Krishnamurthi, R.; Kumar, A.; Gopinathan, D.; Nayyar, A.; Qureshi, B. An overview of IoT sensor data processing, fusion, and analysis techniques. Sensors 2020, 20, 6076. [Google Scholar] [CrossRef] [PubMed]
- Yang, D.; Du, P.; Zhong, M.; Mao, W. A Real-time Fusion Method of External Trajectory Measurement Data Based on Variable Difference Method. In Proceedings of the 2020 IEEE 9th Joint International Information Technology and Artificial Intelligence Conference (ITAIC), IEEE, Chongqing, China, 11–13 December 2020; Volume 9, pp. 574–577. [Google Scholar]
- Zhanming, L.; Ruozhu, C.; Baomei, Z. Study of adaptive weighted estimate algorithm of congeneric multi-sensor data fusion. J. Lanzhou Univ. Technol. 2006, 4, 78–82. [Google Scholar]
- Ye, R.; Liu, P.; Zhang, L.; Wang, S.; Tang, C. GPS Spoofing Detection of UAV Based on Muti-sensor Data Fusion. Comput. Meas. Control. 2020, 28, 12–16. [Google Scholar]
- Pan, Z.; Meng, Z.; Zhang, G.; Shi, Y.; Fan, F. Adaptive Signal Fusion Algorithm Based on Relative Fluctuation. Acta Metrol. Sin. 2021, 42, 799–805. [Google Scholar]
- Cheng, X.; Gao, Y.; Li, B.; Meng, H. A Dynamic Weighted Fusion Algorithm Based on Observation Support. Ordnance Ind. Autom. 2022, 41, 20–23. [Google Scholar]
- Liu, C.; Zhao, K.; Fu, F.; Wang, W. Real-time data fusion method of multiple photoelectric theodolites based on fault-tolerant mechanism. In Proceedings of the Second International Conference on Geographic Information and Remote Sensing Technology (GIRST 2023), SPIE, Qingdao, China, 21–23 July 2023; Volume 12797, pp. 757–764. [Google Scholar]
- Guo, H.; Deng, J.; Cai, K. High-Speed Moving Target Recognition Technology Based on Multi-sensor Data Fusion. In Proceedings of the 2010 International Forum on Information Technology and Applications, IEEE, Kunming, China, 16–18 July 2010; Volume 2, pp. 20–22. [Google Scholar]
- Zhu, R.; Zhang, H.; Wang, Z.; Shi, Y.; Li, R.; Ding, M. Research status of video image interpretation technology for photoelectric measurement. In Proceedings of the 2020 IEEE International Conference on Information Technology, Big Data and Artificial Intelligence (ICIBA), IEEE, Chongqing, China, 6–8 November 2020; Volume 1, pp. 752–756. [Google Scholar]
- Liu, C.; Lei, H.; Zhang, H.; Fu, F. Design and Implementation of Practical Simulation Training System for Photoelectric Theodolite. In Proceedings of the 2022 2nd International Conference on Algorithms, High Performance Computing and Artificial Intelligence (AHPCAI), IEEE, Guangzhou, China, 21–23 October 2022; pp. 403–407. [Google Scholar]
- Cai, L. Electromechanical dynamics modeling of photoelectric theodolite. In Proceedings of the Second IYSF Academic Symposium on Artificial Intelligence and Computer Engineering, SPIE, Xi’an, China, 8–10 October 2021; Volume 12079, pp. 489–493. [Google Scholar]
- Zhou, X.; Wang, Z.; Cao, R.; Li, X.; Li, Y.; Zhu, X.; Hu, K.; Zhai, X. Study on time deviation detection method and experiment of photoelectric theodolite camera. In Proceedings of the Ninth Symposium on Novel Photoelectronic Detection Technology and Applications, SPIE, Hefei, China, 21–23 April 2023; Volume 12617, pp. 601–609. [Google Scholar]
- Hu, C.; Liu, Q.; Li, Z.; Lu, Z.; Chu, X.; Wen, X. Research on Multi-parameter Tracking Effect Evaluation system Based on Photoelectric theodolite. In Proceedings of the 2022 5th International Conference on Data Science and Information Technology (DSIT), IEEE, Shanghai, China, 22–24 July 2022; pp. 1–5. [Google Scholar]
- Li, L.; Gao, B. Real-time Adjustment of Weighting Factor in Adaptive Weighted Data Fusion. Tactical Missile Technol. 2011, 3, 109–111. [Google Scholar]
- Li, S.; Zhang, S. A congeneric multi-sensor data fusion algorithm and its fault-tolerance. In Proceedings of the 2010 International Conference on Computer Application and System Modeling (ICCASM 2010), IEEE, Taiyuan, China, 22–24 October 2010; Volume 1, pp. V1-339–V1-342. [Google Scholar]

















| Number of Effective Sensors | |
|---|---|
| 2 | 0.35 |
| 3 | 0.25 |
| 4 | 0.1 |
| Method 1 | Method 2 | Method 3 | ||||
|---|---|---|---|---|---|---|
| MAX_MSE_A (10−4) | 41.8772 | 33.1794 | 0.1337 | 0.1036 | 0.1323 | 0.1034 |
| MAE_A (10−3) | 25.0461 | 14.2845 | 2.6009 | 2.1840 | 2.5908 | 2.1702 |
| MAX_MSE_E (10−4) | 41.5964 | 29.5217 | 0.0059 | 0.0059 | 0.0059 | 0.0058 |
| MAE_E (10−3) | 24.5366 | 12.4860 | 0.5769 | 0.5702 | 0.5736 | 0.5714 |
| Method 1 | Method 2 | Method 3 | ||||
|---|---|---|---|---|---|---|
| Switching Time (s) | 10.01 | 10.01 | 7.93 | 7.93 | 7.92 | 7.89 |
| Delay of Switching Time (s) | 2.51 | 2.51 | 0.43 | 0.43 | 0.42 | 0.39 |
| Method 1 | Method 2 | Method 3 | ||||
|---|---|---|---|---|---|---|
| MAX_MSE_A (10−4) | 18.8702 | 8.4478 | 0.9550 | 0.1998 | 0.6189 | 0.1907 |
| MAE_A (10−3) | 10.9451 | 7.5683 | 4.5671 | 3.2638 | 4.4942 | 3.2376 |
| MAX_MSE_E (10−4) | 5.6569 | 2.2718 | 0.1343 | 0.0137 | 0.0739 | 0.0114 |
| MAE_E (10−3) | 4.9615 | 3.3155 | 1.1386 | 0.8025 | 1.0370 | 0.7854 |
| Method 1 | Method 2 | Method 3 | ||||
|---|---|---|---|---|---|---|
| Switching Time (s) | 9.51 | 9.37 | 8.55 | 8.21 | 8.61 | 8.22 |
| Delay of Switching Time (s) | 2.01 | 1.87 | 1.05 | 0.71 | 1.11 | 0.72 |
Disclaimer/Publisher’s Note: The statements, opinions and data contained in all publications are solely those of the individual author(s) and contributor(s) and not of MDPI and/or the editor(s). MDPI and/or the editor(s) disclaim responsibility for any injury to people or property resulting from any ideas, methods, instructions or products referred to in the content. |
© 2024 by the authors. Licensee MDPI, Basel, Switzerland. This article is an open access article distributed under the terms and conditions of the Creative Commons Attribution (CC BY) license (https://creativecommons.org/licenses/by/4.0/).
Share and Cite
Zhang, S.; Wang, H.; Song, L.; Li, H.; Liu, S. A Fusion Tracking Algorithm for Electro-Optical Theodolite Based on the Three-State Transition Model. Sensors 2024, 24, 5847. https://doi.org/10.3390/s24175847
Zhang S, Wang H, Song L, Li H, Liu S. A Fusion Tracking Algorithm for Electro-Optical Theodolite Based on the Three-State Transition Model. Sensors. 2024; 24(17):5847. https://doi.org/10.3390/s24175847
Chicago/Turabian StyleZhang, Shixue, Houfeng Wang, Liduo Song, Hongwen Li, and Shuai Liu. 2024. "A Fusion Tracking Algorithm for Electro-Optical Theodolite Based on the Three-State Transition Model" Sensors 24, no. 17: 5847. https://doi.org/10.3390/s24175847
APA StyleZhang, S., Wang, H., Song, L., Li, H., & Liu, S. (2024). A Fusion Tracking Algorithm for Electro-Optical Theodolite Based on the Three-State Transition Model. Sensors, 24(17), 5847. https://doi.org/10.3390/s24175847

