ICDW-YOLO: An Efficient Timber Construction Crack Detection Algorithm
Abstract
1. Introduction
- We propose a feature optimization module composed of GSConv and GS Bottleneck that enhances feature fusion and processing capabilities and balances the price and performance of the algorithm.
- We designed the network architecture using the GD mechanism, incorporating autonomously designed modules. This redesign notably enhances the information fusion capability of the neck network without significantly increasing model complexity, thereby efficiently preserving the features of small targets.
- We introduce a Wise-IoU with a dual-layer attention mechanism and dynamic gradient gain characteristics. This introduction accelerates the convergence speed of the model and enables it to adapt to the varying data quality in the dataset.
2. Related Works
2.1. Traditional Methods for Wood Crack Detection
2.2. CNN-Based Methods for Wood Crack Detection
3. Methodology
3.1. YOLOv8 over Review
3.2. Improve the Structure of ICDW-YOLO
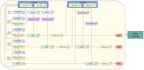
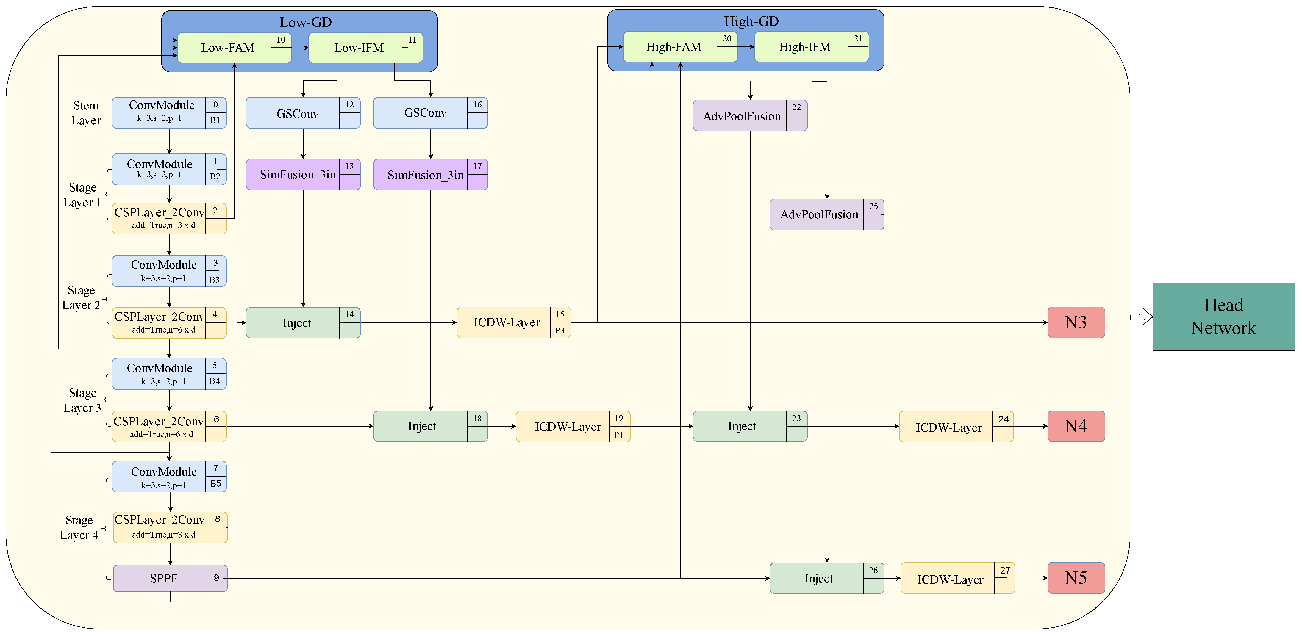
3.2.1. The Framework of ICDW-YOLO
3.2.2. ICDW Layer
3.2.3. Wise-IoU
4. Experimental Results
4.1. Dataset Preparation and Augmentation
4.1.1. Crack Dataset
4.1.2. Other Dataset
4.2. Training Parameters and Experimental Environment
4.3. Evaluation Metrics
4.4. Experimental Results and Analysis
4.4.1. Quantitative Comparison and Evaluation
4.4.2. Ablation Study
4.4.3. Quantitative Comparison and Evaluation
5. Conclusions
Author Contributions
Funding
Institutional Review Board Statement
Informed Consent Statement
Data Availability Statement
Conflicts of Interest
References
- Dai, J.; Chang, L.; Qian, W.; Li, X. Damage characteristics of ancient architecture wood members and stress wave nondestructive testing of internal void. J. Beijing Univ. Technol. 2016, 42, 236–244. [Google Scholar]
- Cabaleiro, M.; Lindenbergh, R.; Gard, W.; Arias, P.; Van de Kuilen, J. Algorithm for automatic detection and analysis of cracks in timber beams from LiDAR data. Constr. Build. Mater. 2017, 130, 41–53. [Google Scholar] [CrossRef]
- Yang, H.; Yu, L. Feature extraction of wood-hole defects using wavelet-based ultrasonic testing. J. For. Res. 2017, 28, 395–402. [Google Scholar] [CrossRef]
- Kato, S.; Wada, N.; Shiogai, K.; Tamaki, T.; Kagawa, T.; Toyosaki, R.; Nobuhara, H. Crack Severity Classification from Timber Cross-Sectional Images Using Convolutional Neural Network. Appl. Sci. 2023, 13, 1280. [Google Scholar] [CrossRef]
- Hadiwidjaja, M.L.; Gunawan, P.H.; Prakasa, E.; Rianto, Y.; Sugiarto, B.; Wardoyo, R.; Damayanti, R.; Sugiyanto, K.; Dewi, L.M.; Astutiputri, V.F. Developing Wood Identification System by Local Binary Pattern and Hough Transform Method. J. Phys. Conf. Ser. 2019, 1192, 012053. [Google Scholar] [CrossRef]
- Chang, L.H.; Chang, X.H.; Chang, H.; Qian, W.; Cheng, L.T.; Han, X.L. Nondestructive testing on ancient wooden components based on Shapley value. In Advances in Materials Science and Engineering; Wiley: Hoboken, NJ, USA, 2019; Volume 2019, pp. 1–11. [Google Scholar]
- Hacıefendioğlu, K.; Ayas, S.; Başağa, H.B.; Toğan, V.; Mostofi, F.; Can, A. Wood construction damage detection and localization using deep convolutional neural network with transfer learning. Eur. J. Wood Wood Prod. 2022, 80, 791–804. [Google Scholar] [CrossRef]
- Ehtisham, R.; Qayyum, W.; Camp, C.V.; Plevris, V.; Mir, J.; Khan, Q.U.Z.; Ahmad, A. Computing the characteristics of defects in wooden structures using image processing and CNN. Autom. Constr. 2024, 158, 105211. [Google Scholar] [CrossRef]
- Liu, Y.; Hou, M.; Li, A.; Dong, Y.; Xie, L.; Ji, Y. Automatic Detection of Timber-Cracks in Wooden Architectural Heritage Using YOLOv3 Algorithm. Int. Arch. Photogramm. Remote Sens. Spat. Inf. Sci. 2020, XLIII-B2-2020, 1471–1476. [Google Scholar] [CrossRef]
- Ma, J.; Yan, W.; Liu, G.; Xing, S.; Niu, S.; Wei, T. Complex texture contour feature extraction of cracks in timber structures of ancient architecture based on YOLO algorithm. Adv. Civ. Eng. 2022, 2022, 7879302. [Google Scholar] [CrossRef]
- Li, L.; Li, Z.; Han, H.; Yang, L.; Feng, X.; Roli, F.; Xia, Z. Wooden spoon crack detection by prior knowledge-enriched deep convolutional network. Eng. Appl. Artif. Intell. 2023, 126, 106810. [Google Scholar] [CrossRef]
- Qiu, Y.; Ai, Z.; Lin, Y.; Xu, Z.; Liu, X. Detecting Defects of Wooden Boards by Improved YOLOv4-Tiny Algorithm. In Proceedings of the 2021 Chinese Intelligent Systems Conference: Volume III, Fuzhou, China, 16–17 October 2021; Springer: Singapore, 2022; pp. 519–527. [Google Scholar]
- Wang, B.; Yang, C.; Ding, Y.; Qin, G. Detection of wood surface defects based on improved YOLOv3 algorithm. BioResources 2021, 16, 6766–6780. [Google Scholar] [CrossRef]
- Lin, Y.; Xu, Z.; Chen, D.; Ai, Z.; Qiu, Y.; Yuan, Y. Wood Crack Detection Based on Data-Driven Semantic Segmentation Network. IEEE/CAA J. Autom. Sin. 2023, 10, 1510–1512. [Google Scholar] [CrossRef]
- Cao, X.; Li, G. An effective method of wood crack trace and quantity detection based on digital image processing technology. In Proceedings of the 2021 13th International Conference on Machine Learning and Computing, Shenzhen, China, 26 February–1 March 2021; pp. 304–309. [Google Scholar]
- Redmon, J.; Divvala, S.; Girshick, R.; Farhadi, A. You only look once: Unified, real-time object detection. In Proceedings of the IEEE Conference on Computer Vision and Pattern Recognition, Las Vegas, NV, USA, 27–30 June 2016; pp. 779–788. [Google Scholar]
- Jocher, G. YOLOv8. Ultralytics: Github. 2023. Available online: https://github.com/ultralytics/ultralytics (accessed on 10 May 2023).
- Li, H.; Li, J.; Wei, H.; Liu, Z.; Zhan, Z.; Ren, Q. Slim-neck by GSConv: A lightweight-design for real-time detector architectures. J. Real Time Image Process. 2024, 21, 62. [Google Scholar] [CrossRef]
- Wang, C.; He, W.; Nie, Y.; Guo, J.; Liu, C.; Wang, Y.; Han, K. Gold-YOLO: Efficient object detector via gather-and-distribute mechanism. In Advances in Neural Information Processing Systems; Curran Associates Inc.: Red Hook, NY, USA, 2024; Volume 36. [Google Scholar]
- Tong, Z.; Chen, Y.; Xu, Z.; Yu, R. Wise-IoU: Bounding box regression loss with dynamic focusing mechanism. arXiv 2023, arXiv:2301.10051. [Google Scholar]
- Viola, P.; Jones, M. Rapid object detection using a boosted cascade of simple features. In Proceedings of the 2001 IEEE Computer Society Conference on Computer Vision and Pattern Recognition, CVPR 2001, Kauai, HI, USA, 8–14 December 2001; IEEE: Piscataway, NJ, USA, 2001; Volume 1, p. I. [Google Scholar]
- Dalal, N.; Triggs, B. Histograms of oriented gradients for human detection. In Proceedings of the 2005 IEEE Computer Society Conference on Computer Vision and Pattern Recognition (CVPR’05), San Diego, CA, USA, 20–25 June 2005; IEEE: Piscataway, NJ, USA, 2005; Volume 1, pp. 886–893. [Google Scholar]
- Wang, X.; Han, T.X.; Yan, S. An HOG-LBP human detector with partial occlusion handling. In Proceedings of the 2009 IEEE 12th International Conference on Computer Vision, Kyoto, Japan, 29 September–2 October 2009; IEEE: Piscataway, NJ, USA, 2009; pp. 32–39. [Google Scholar]
- Felzenszwalb, P.; McAllester, D.; Ramanan, D. A discriminatively trained, multiscale, deformable part model. In Proceedings of the 2008 IEEE Conference on Computer Vision and Pattern Recognition, Anchorage, AK, USA, 23–28 June 2008; IEEE: Piscataway, NJ, USA, 2008; pp. 1–8. [Google Scholar]
- Li, J.; Wong, H.C.; Lo, S.L.; Xin, Y. Multiple object detection by a deformable part-based model and an R-CNN. IEEE Signal Process. Lett. 2018, 25, 288–292. [Google Scholar] [CrossRef]
- Ye, S.; Zhou, K.; Zain, A.M.; Wang, F.; Yusoff, Y. A modified harmony search algorithm and its applications in weighted fuzzy production rule extraction. Front. Inf. Technol. Electron. Eng. 2023, 24, 1574–1590. [Google Scholar] [CrossRef]
- Qin, F.; Zain, A.M.; Zhou, K.Q. Harmony search algorithm and related variants: A systematic review. Swarm Evol. Comput. 2022, 74, 101126. [Google Scholar] [CrossRef]
- Ye, S.Q.; Zhou, K.Q.; Zhang, C.X.; Mohd Zain, A.; Ou, Y. An improved multi-objective cuckoo search approach by exploring the balance between development and exploration. Electronics 2022, 11, 704. [Google Scholar] [CrossRef]
- Zhang, C.X.; Zhou, K.Q.; Ye, S.Q.; Zain, A.M. An Improved Cuckoo Search Algorithm Utilizing Nonlinear Inertia Weight and Differential Evolution for Function Optimization Problem. IEEE Access 2021, 9, 161352–161373. [Google Scholar] [CrossRef]
- Zhang, X.Y.; Zhou, K.Q.; Li, P.C.; Xiang, Y.H.; Zain, A.M.; Sarkheyli-Hägele, A. An improved chaos sparrow search optimization algorithm using adaptive weight modification and hybrid strategies. IEEE Access 2022, 10, 96159–96179. [Google Scholar] [CrossRef]
- Lowe, D.G. Object recognition from local scale-invariant features. In Proceedings of the Seventh IEEE International Conference on Computer Vision, Kerkyra, Greece, 20–27 September 1999; IEEE: Piscataway, NJ, USA, 1999; Volume 2, pp. 1150–1157. [Google Scholar]
- Rublee, E.; Rabaud, V.; Konolige, K.; Bradski, G. ORB: An efficient alternative to SIFT or SURF. In Proceedings of the 2011 International Conference on Computer Vision, Barcelona, Spain, 6–13 November 2011; IEEE: Piscataway, NJ, USA, 2011; pp. 2564–2571. [Google Scholar]
- Felzenszwalb, P.F.; Girshick, R.B.; McAllester, D.; Ramanan, D. Object detection with discriminatively trained part-based models. IEEE Trans. Pattern Anal. Mach. Intell. 2009, 32, 1627–1645. [Google Scholar] [CrossRef] [PubMed]
- Xiao, L.; Liao, B.; Li, S.; Chen, K. Nonlinear recurrent neural networks for finite-time solution of general time-varying linear matrix equations. Neural Netw. 2018, 98, 102–113. [Google Scholar] [CrossRef] [PubMed]
- Zhang, Z.; Zheng, L.; Weng, J.; Mao, Y.; Lu, W.; Xiao, L. A new varying-parameter recurrent neural-network for online solution of time-varying Sylvester equation. IEEE Trans. Cybern. 2018, 48, 3135–3148. [Google Scholar] [CrossRef]
- Xiao, L.; Liao, B. A convergence-accelerated Zhang neural network and its solution application to Lyapunov equation. Neurocomputing 2016, 193, 213–218. [Google Scholar] [CrossRef]
- Liao, B.; Zhang, Y. Different complex ZFs leading to different complex ZNN models for time-varying complex generalized inverse matrices. IEEE Trans. Neural Netw. Learn. Syst. 2013, 25, 1621–1631. [Google Scholar] [CrossRef]
- Liao, B.; Zhang, Y. From different ZFs to different ZNN models accelerated via Li activation functions to finite-time convergence for time-varying matrix pseudoinversion. Neurocomputing 2014, 133, 512–522. [Google Scholar] [CrossRef]
- Jin, L.; Zhang, Y.; Li, S.; Zhang, Y. Modified ZNN for Time-Varying Quadratic Programming With Inherent Tolerance to Noises and Its Application to Kinematic Redundancy Resolution of Robot Manipulators. IEEE Trans. Ind. Electron. 2016, 63, 6978–6988. [Google Scholar] [CrossRef]
- Zhang, Y.; Li, S.; Kadry, S.; Liao, B. Recurrent neural network for kinematic control of redundant manipulators with periodic input disturbance and physical constraints. IEEE Trans. Cybern. 2018, 49, 4194–4205. [Google Scholar]
- Liu, W.; Anguelov, D.; Erhan, D.; Szegedy, C.; Reed, S.; Fu, C.Y.; Berg, A.C. SSD: Single shot multibox detector. In Proceedings of the Computer Vision—ECCV 2016: 14th European Conference, Amsterdam, The Netherlands, 11–14 October 2016; Proceedings, Part I 14. Springer: Cham, Switzerland, 2016; pp. 21–37. [Google Scholar]
- Krizhevsky, A.; Sutskever, I.; Hinton, G.E. ImageNet classification with deep convolutional neural networks. Commun. ACM 2017, 60, 84–90. [Google Scholar] [CrossRef]
- He, K.; Zhang, X.; Ren, S.; Sun, J. Deep residual learning for image recognition. In Proceedings of the IEEE Conference on Computer Vision and Pattern Recognition, Las Vegas, NV, USA, 27–30 June 2016; pp. 770–778. [Google Scholar]
- Huang, G.; Liu, Z.; Van Der Maaten, L.; Weinberger, K.Q. Densely connected convolutional networks. In Proceedings of the IEEE Conference on Computer Vision and Pattern Recognition, Honolulu, HI, USA, 21–26 July 2017; pp. 4700–4708. [Google Scholar]
- Howard, A.G.; Zhu, M.; Chen, B.; Kalenichenko, D.; Wang, W.; Weyand, T.; Andreetto, M.; Adam, H. Mobilenets: Efficient convolutional neural networks for mobile vision applications. arXiv 2017, arXiv:1704.04861. [Google Scholar]
- Zhang, X.; Zhou, X.; Lin, M.; Sun, J. Shufflenet: An extremely efficient convolutional neural network for mobile devices. In Proceedings of the IEEE Conference on Computer Vision and Pattern Recognition, Salt Lake City, UT, USA, 18–23 June 2018; pp. 6848–6856. [Google Scholar]
- Ma, N.; Zhang, X.; Zheng, H.T.; Sun, J. Shufflenet v2: Practical guidelines for efficient cnn architecture design. In Proceedings of the European Conference on Computer Vision (ECCV), Munich, Germany, 8–14 September 2018; pp. 116–131. [Google Scholar]
- Chen, J.; Wang, W.; Zhang, D.; Zeb, A.; Nanehkaran, Y.A. Attention embedded lightweight network for maize disease recognition. Plant Pathol. 2021, 70, 630–642. [Google Scholar] [CrossRef]
- Jocher, G. YOLOv5. Ultralytics: Github. 2020. Available online: https://github.com/ultralytics/yolov5 (accessed on 22 November 2022).
- Wang, C.Y.; Bochkovskiy, A.; Liao, H.Y.M. YOLOv7: Trainable Bag-of-Freebies Sets New State-of-the-Art for Real-Time Object Detectors. In Proceedings of the 2023 IEEE/CVF Conference on Computer Vision and Pattern Recognition (CVPR), Vancouver, BC, Canada, 17–24 June 2023; pp. 7464–7475. [Google Scholar] [CrossRef]
- Redmon, J.; Farhadi, A. YOLOv3: An Incremental Improvement. arXiv 2018, arXiv:1804.02767. [Google Scholar]
- He, K.; Zhang, X.; Ren, S.; Sun, J. Spatial pyramid pooling in deep convolutional networks for visual recognition. IEEE Trans. Pattern Anal. Mach. Intell. 2015, 37, 1904–1916. [Google Scholar] [CrossRef] [PubMed]
- Liu, S.; Qi, L.; Qin, H.; Shi, J.; Jia, J. Path aggregation network for instance segmentation. In Proceedings of the IEEE Conference on Computer Vision and Pattern Recognition, Salt Lake City, UT, USA, 18–23 June 2018; pp. 8759–8768. [Google Scholar]
- Li, X.; Wang, W.; Wu, L.; Chen, S.; Hu, X.; Li, J.; Tang, J.; Yang, J. Generalized focal loss: Learning qualified and distributed bounding boxes for dense object detection. Adv. Neural Inf. Process. Syst. 2020, 33, 21002–21012. [Google Scholar]
- Wei, K.; Li, J.; Ma, C.; Ding, M.; Wei, S.; Wu, F.; Chen, G.; Ranbaduge, T. Vertical federated learning: Challenges, methodologies and experiments. arXiv 2022, arXiv:2202.04309. [Google Scholar]
- Zheng, Z.; Wang, P.; Liu, W.; Li, J.; Ye, R.; Ren, D. Distance-IoU loss: Faster and better learning for bounding box regression. In Proceedings of the AAAI Conference on Artificial Intelligence, New York, NY, USA, 7–12 February 2020; Volume 34, pp. 12993–13000. [Google Scholar]
- Feng, C.; Zhong, Y.; Gao, Y.; Scott, M.R.; Huang, W. Tood: Task-aligned one-stage object detection. In Proceedings of the 2021 IEEE/CVF International Conference on Computer Vision (ICCV), Montreal, QC, Canada, 10–17 October 2021; IEEE Computer Society: Piscataway, NJ, USA, 2021; pp. 3490–3499. [Google Scholar]
- Lin, T.Y.; Dollár, P.; Girshick, R.; He, K.; Hariharan, B.; Belongie, S. Feature pyramid networks for object detection. In Proceedings of the IEEE Conference on Computer Vision and Pattern Recognition, Honolulu, HI, USA, 21–26 July 2017; pp. 2117–2125. [Google Scholar]
- Ye, M.; Wang, Z.; Lan, X.; Yuen, P.C. Visible thermal person re-identification via dual-constrained top-ranking. In Proceedings of the IJCAI, Stockholm, Sweden, 13–19 July 2018; Volume 1, p. 2. [Google Scholar]
- Liu, B.; Wang, M.; Foroosh, H.; Tappen, M.; Pensky, M. Sparse convolutional neural networks. In Proceedings of the IEEE Conference on Computer Vision and Pattern Recognition, Boston, MA, USA, 7–12 June 2015; pp. 806–814. [Google Scholar]
- Chollet, F. Xception: Deep learning with depthwise separable convolutions. In Proceedings of the IEEE Conference on Computer Vision and Pattern Recognition, Honolulu, HI, USA, 21–26 July 2017; pp. 1251–1258. [Google Scholar]
- Zhang, Q.; Lin, G.; Zhang, Y.; Xu, G.; Wang, J. Wildland Forest Fire Smoke Detection Based on Faster R-CNN using Synthetic Smoke Images. Procedia Eng. 2018, 211, 441–446. [Google Scholar] [CrossRef]
- Xia, G.S.; Bai, X.; Ding, J.; Zhu, Z.; Belongie, S.; Luo, J.; Datcu, M.; Pelillo, M.; Zhang, L. DOTA: A large-scale dataset for object detection in aerial images. In Proceedings of the IEEE Conference on Computer Vision and Pattern Recognition, Salt Lake City, UT, USA, 18–23 June 2018; pp. 3974–3983. [Google Scholar]
- Li, C.; Li, L.; Jiang, H.; Weng, K.; Geng, Y.; Li, L.; Ke, Z.; Li, Q.; Cheng, M.; Nie, W.; et al. YOLOv6: A single-stage object detection framework for industrial applications. arXiv 2022, arXiv:2209.02976. [Google Scholar]
- Tan, M.; Le, Q. Efficientnet: Rethinking model scaling for convolutional neural networks. In Proceedings of the International Conference on Machine Learning. PMLR, Long Beach, CA, USA, 9–15 June 2019; pp. 6105–6114. [Google Scholar]
- Zhao, Y.; Lv, W.; Xu, S.; Wei, J.; Wang, G.; Dang, Q.; Liu, Y.; Chen, J. Detrs beat yolos on real-time object detection. In Proceedings of the IEEE/CVF Conference on Computer Vision and Pattern Recognition, Seattle, WA, USA, 17–21 June 2024; pp. 16965–16974. [Google Scholar]





| Items | Sample Count |
|---|---|
| Training set | 1131 |
| Validation set | 324 |
| Test set | 162 |
| Total | 1617 |
| Dataset | Source | Training Set | Validation Set | Test Set |
|---|---|---|---|---|
| Fire and Smoke | Self-collection USTC [62] | 720 6310 | 360 3155 | 360 3155 |
| DOTAv2-tiny | DOTAv2 [63] | 1521 | 1170 | 1334 |
| coco128 | coco128 | 128 | 128 | 128 |
| Items | Descriptions |
|---|---|
| Storage | SSD: 2 TB (SAMSUNG, Seongnam si, Gyeonggi-do, Korea) |
| RAM | DDR5 32 GB (Kingston, Fountain Valley, CA, USA) |
| Motherboard | MPG Z790 EDGE TI MAX WIFI (MSI, New Taipei City, Taiwan, China) |
| GPU | GeForce 4060 Ti 16 GB (Nvidia, Santa Clara, CA, USA) |
| CPU | Intel core i7 processor 14,700 K (Intel, Santa Clara, CA, USA) |
| OS | Windows 11 Pro:22H2 |
| Dataset | Train Hyperparameters | Details |
|---|---|---|
| Crack | Learning rate | 0.001 |
| Batch size | 16 | |
| Epoch | 200 | |
| Image size | 640 | |
| DATAv2-tiny | Learning rate | 0.01 |
| Batch size | 16 | |
| Epoch | 235 | |
| Image size | 640 | |
| Fire and Smoke | Learning rate | 0.01 |
| Batch size | 16 | |
| Epoch | 200 | |
| Image size | 640 | |
| coco128 | Learning rate | 0.001 |
| Batch size | 32 | |
| Epoch | 980 | |
| Image size | 640 |
| Dataset | Methods | Precision (%) | Recall (%) | mAP50 (%) | mAP50–95 (%) | F1 Score | FLOPs (G) | FPS |
|---|---|---|---|---|---|---|---|---|
| Crack | YOLOv5 | 96.331 | 96.608 | 98.937 | 74.626 | 0.965 | 7.1 | 526.32 |
| YOLOv5p6 | 96.291 | 97.211 | 98.785 | 74.831 | 0.968 | 7.2 | 526.32 | |
| YOLOv6 | 96.839 | 96.605 | 99.018 | 76.708 | 0.967 | 11.8 | 555.56 | |
| YOLOv8 | 97.133 | 97.413 | 98.925 | 77.149 | 0.973 | 8.1 | 238.10 | |
| YOLOv8p6 | 97.260 | 97.222 | 98.897 | 77.014 | 0.972 | 8.1 | 250.00 | |
| EfficientNetv2 | 95.328 | 97.222 | 98.250 | 73.688 | 0.963 | 2.6 | 666.67 | |
| ShuffleNetV2 | 96.225 | 98.108 | 99.220 | 76.135 | 0.972 | 16.4 | 555.56 | |
| RTDETR | 7.09 | 45.072 | 1.298 | 0.282 | 0.123 | 103.4 | 105.26 | |
| ICDW-YOLO | 98.756 | 98.013 | 99.201 | 79.018 | 0.984 | 11.3 | 476.19 | |
| DATAv2-tiny | YOLOv5 | 72.929 | 42.129 | 46.798 | 25.701 | 0.534 | 7.1 | 294.12 |
| YOLOv5p6 | 73.501 | 39.293 | 44.575 | 24.788 | 0.512 | 7.2 | 263.15 | |
| YOLOv6 | 58.660 | 39.996 | 42.639 | 25.221 | 0.476 | 11.8 | 232.56 | |
| YOLOv8 | 80.667 | 41.841 | 46.749 | 28.457 | 0.551 | 8.1 | 312.50 | |
| YOLOv8p6 | 71.745 | 44.795 | 46.658 | 26.697 | 0.552 | 8.1 | 322.58 | |
| EfficientNetv2 | 42.969 | 20.368 | 22.601 | 11.539 | 0.276 | 2.6 | 400.00 | |
| ShuffleNetV2 | 61.457 | 38.170 | 42.081 | 25.022 | 0.471 | 16.5 | 270.27 | |
| RTDETR | 48.637 | 28.232 | 29.628 | 16.222 | 0.357 | 103.8 | 78.74 | |
| ICDW-YOLO | 83.155 | 47.131 | 48.039 | 28.071 | 0.602 | 11.3 | 312.50 | |
| Fire and Smoke | YOLOv5 | 99.660 | 99.230 | 99.493 | 96.829 | 0.994 | 7.1 | 833.33 |
| YOLOv5p6 | 99.035 | 99.069 | 99.482 | 97.216 | 0.991 | 7.2 | 769.23 | |
| YOLOv6 | 99.240 | 99.560 | 99.491 | 98.115 | 0.994 | 11.8 | 1000.00 | |
| YOLOv8 | 99.297 | 99.492 | 99.496 | 97.638 | 0.994 | 8.1 | 909.09 | |
| YOLOv8p6 | 99.538 | 99.153 | 99.493 | 97.572 | 0.993 | 8.1 | 769.23 | |
| EfficientNetv2 | 99.001 | 99.069 | 99.476 | 94.372 | 0.990 | 2.6 | 434.78 | |
| ShuffleNetV2 | 99.230 | 99.543 | 99.498 | 97.003 | 0.994 | 16.5 | 370.37 | |
| RTDETR | 99.890 | 100.00 | 99.500 | 92.092 | 0.999 | 103.4 | 114.94 | |
| ICDW-YOLO | 99.628 | 99.661 | 99.498 | 98.336 | 0.996 | 11.3 | 625.00 | |
| coco128 | YOLOv5 | 72.939 | 44.856 | 53.621 | 33.163 | 0.555 | 7.7 | 208.33 |
| YOLOv5p6 | 59.307 | 48.741 | 52.280 | 31.472 | 0.535 | 7.8 | 172.41 | |
| YOLOv6 | 75.355 | 52.659 | 61.281 | 45.616 | 0.620 | 13.0 | 217.39 | |
| YOLOv8 | 64.601 | 53.456 | 60.256 | 39.627 | 0.585 | 8.7 | 277.78 | |
| YOLOv8p6 | 76.884 | 49.272 | 58.160 | 41.239 | 0.601 | 8.7 | 196.08 | |
| EfficientNetv2 | 60.075 | 14.884 | 19.492 | 11.973 | 0.239 | 2.7 | 357.14 | |
| ShuffleNetV2 | 69.562 | 52.708 | 57.973 | 39.605 | 0.600 | 16.6 | 270.27 | |
| RTDETR | 65.520 | 66.249 | 75.097 | 62.543 | 0.659 | 103.8 | 104.17 | |
| ICDW-YOLO | 82.128 | 55.181 | 69.226 | 44.210 | 0.660 | 11.8 | 196.08 |
| Dataset | Model | GD Mechanism | ICDW layer and GSConv | Wise-IoU | Precision (%) | Recall (%) | mAP50 (%) | mAP50–95 (%) | FLOPs (G) |
|---|---|---|---|---|---|---|---|---|---|
| coco128 | YOLOv8 | 64.601 | 53.456 | 60.256 | 39.627 | 8.7 | |||
| (a) | ✓ | 74.535 | 49.239 | 55.418 | 37.862 | 12.5 | |||
| (b) | ✓ | 76.661 | 58.848 | 66.131 | 50.077 | 20.0 | |||
| (c) | ✓ | 70.032 | 59.802 | 66.174 | 39.992 | 8.7 | |||
| (d) | ✓ | ✓ | 74.361 | 51.338 | 57.961 | 39.670 | 11.8 | ||
| (e) | ✓ | ✓ | 79.921 | 60.336 | 75.146 | 49.444 | 20.0 | ||
| Proposed framework | ✓ | ✓ | ✓ | 82.128 | 55.181 | 69.226 | 44.210 | 11.8 | |
| Crack | YOLOv8 | 96.331 | 96.608 | 98.937 | 74.626 | 8.1 | |||
| (a) | ✓ | 97.902 | 97.222 | 99.046 | 77.274 | 11.9 | |||
| (b) | ✓ | 97.985 | 97.840 | 99.033 | 78.065 | 19.8 | |||
| (c) | ✓ | 97.448 | 97.457 | 99.041 | 78.278 | 8.1 | |||
| (d) | ✓ | ✓ | 97.266 | 97.296 | 98.596 | 78.757 | 10.0 | ||
| (e) | ✓ | ✓ | 98.380 | 98.879 | 99.191 | 78.780 | 19.8 | ||
| Proposed framework | ✓ | ✓ | ✓ | 98.756 | 98.013 | 99.201 | 79.018 | 11.3 |
Disclaimer/Publisher’s Note: The statements, opinions and data contained in all publications are solely those of the individual author(s) and contributor(s) and not of MDPI and/or the editor(s). MDPI and/or the editor(s) disclaim responsibility for any injury to people or property resulting from any ideas, methods, instructions or products referred to in the content. |
© 2024 by the authors. Licensee MDPI, Basel, Switzerland. This article is an open access article distributed under the terms and conditions of the Creative Commons Attribution (CC BY) license (https://creativecommons.org/licenses/by/4.0/).
Share and Cite
Zhou, J.; Ning, J.; Xiang, Z.; Yin, P. ICDW-YOLO: An Efficient Timber Construction Crack Detection Algorithm. Sensors 2024, 24, 4333. https://doi.org/10.3390/s24134333
Zhou J, Ning J, Xiang Z, Yin P. ICDW-YOLO: An Efficient Timber Construction Crack Detection Algorithm. Sensors. 2024; 24(13):4333. https://doi.org/10.3390/s24134333
Chicago/Turabian StyleZhou, Jieyang, Jing Ning, Zhiyang Xiang, and Pengfei Yin. 2024. "ICDW-YOLO: An Efficient Timber Construction Crack Detection Algorithm" Sensors 24, no. 13: 4333. https://doi.org/10.3390/s24134333
APA StyleZhou, J., Ning, J., Xiang, Z., & Yin, P. (2024). ICDW-YOLO: An Efficient Timber Construction Crack Detection Algorithm. Sensors, 24(13), 4333. https://doi.org/10.3390/s24134333

