Enhancing the Generalization for Text Classification through Fusion of Backward Features
Abstract
:1. Introduction
- The parameters of our model are acceptable. Even in the BERT-based model, our model only has one or two additional encoder layers.
- Our algorithm is efficiently utilized at different benchmarks, such as with the CNN and BERT, and it is not conflicted with other operations that improve generalization capabilities.
- We analyze the influence of the auxiliary network on the attention score of the main network, expressing the efficiency of the auxiliary network through the attention heat map.
2. Related Works
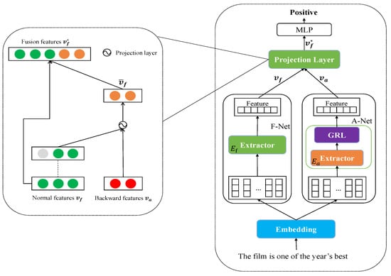
3. Materials and Methods
3.1. Methods
| Algorithm 1: Feature Augmentation Network |
![]() |

3.2. Materials
| Corpus | Language | Labels | Samples of Training Data | Samples of Test Data |
|---|---|---|---|---|
| MR | English | 2 | 7460 | 2132 |
| SST2 | English | 2 | 6920 | 1820 |
| SemEval-2018 task 3 | English | 2 | 3817 | 782 |
| Sem-2017 task 4A | English | 3 | 6000 | 2000 |
| Sem-2017 task 4CE | English | 5 | 6000 | 2000 |
| Waimai-10k | Chinese | 2 | 8390 | 2398 |
3.3. Experimental Benchmarks
3.4. Experimental Settings
4. Results and Discussion
4.1. Results
| Model | SST2 | MR | waimai_10k | Avg |
|---|---|---|---|---|
| TextCNN [1] | 82.17 () | 76.68 () | 90.10 () | 82.98 |
| BERT [2] | 91.59 () | 86.38 () | 91.27 () | 89.74 |
| RoBERTa [3] | 94.43 () | 88.66 () | 88.73 () | 90.61 |
| FA-TextCNN (n_gram = 3) | 81.86 () | 76.68 () | 90.14 () | 82.89 |
| FA-TextCNN (n_gram = 4) | 82.67 () | 77.28 () | 90.48 () | 83.47 |
| FA-TextCNN (n_gram = 5) | 82.56 () | 76.99 () | 90.32 () | 83.29 |
| FA-BERT (s = 12, e = 12) | 91.93 () | 86.91 () | 91.63 () | 90.16 |
| FA-BERT (s = 11, e = 12) | 91.79 () | 86.91 () | 91.39 () | 90.03 |
| FA-BERT (s = 8, e = 8) | 91.85 () | 87.14 () | 91.69 () | 90.23 |
| FA-BERT (s = 7, e = 8) | 91.81 () | 86.88 () | 91.39 () | 90.03 |
| FA-BERT (s = 5, e = 5) | 91.97 () | 87.21 () | 91.60 () | 90.26 |
| FA-BERT (s = 4, e = 5) | 91.59 () | 86.82 () | 91.18 () | 89.98 |
| FA-RoBERTa (s = 12, e = 12) | 95.05 () | 89.11 () | 89.36 () | 91.17 |
| FA-RoBERTa (s = 11, e = 12) | 94.61 () | 88.91 () | 89.20 () | 90.91 |
| FA-RoBERTa (s = 8, e = 8) | 95.11 () | 88.96 () | 89.25 () | 91.11 |
| FA-RoBERTa (s = 7, e = 8) | 94.62 () | 88.97 () | 89.23 () | 90.94 |
| FA-RoBERTa (s = 5, e = 5) | 95.03 () | 88.93 () | 89.35 () | 91.10 |
| FA-RoBERTa (s = 4, e = 5) | 94.82 () | 88.97 () | 89.34 () | 91.04 |
| Model | task 3 | task 4A | task 4CE | Avg |
| TextCNN | 70.56 () | 45.04 () | 27.09 () | 47.56 |
| BERT | 71.17 () | 60.02 () | 39.99 () | 57.06 |
| RoBERTa | 72.70 () | 64.53 () | 43.50 () | 60.97 |
| FA-TextCNN (n_gram = 4) | 71.62 () | 46.39 () | 27.85 () | 48.62 |
| FA-TextCNN (n_gram = 4, OGRL) | 71.32 () | 44.83 () | 26.07 () | 47.40 |
| FA-BERT (s = 5, e = 5) | 72.42 () | 60.95 () | 41.62 () | 58.33 |
| FA-BERT (s = 5, e = 5, OGRL) | 71.48 () | 60.69 () | 41.03 () | 57.73 |
| FA-RoBERTa (s = 12, e = 12) | 73.45 () | 65.52 () | 45.67 () | 61.55 |
| FA-RoBERTa (s = 12, e = 12, OGRL) | 72.16 () | 65.10 () | 44.44 () | 60.57 |
4.2. Discussion


5. Conclusions
Author Contributions
Funding
Institutional Review Board Statement
Informed Consent Statement
Data Availability Statement
Conflicts of Interest
Abbreviations
| GRL | gradient reversal layer |
| FA-Net | feature augmentation network |
| CNN | convolutional neural network |
| RNN | recurrent neural network |
| NSP | next-sentence prediction |
| SOTA | state-of-the-art |
References
- Kim, Y. Convolutional neural networks for sentence classification. In Proceedings of the EMNLP, Doha, Qatar, 25–29 October 2014. [Google Scholar]
- Kenton, J.D.M.-W.C.; Toutanova, L.K. BERT: Pretraining of deep bidirectional transformers for language understanding. In Proceedings of the NAACLHLT, Minneapolis, MN, USA, 2–7 June 2019; pp. 4171–4186. [Google Scholar]
- Liu, Y.; Ott, M.; Goyal, N.; Du, J.; Joshi, M.; Chen, D.; Levy, O.; Lewis, M.; Zettlemoyer, L.; Stoyanov, V. Roberta: A robustly optimized bert pretraining approach. arXiv 2019, arXiv:1907.11692. [Google Scholar]
- Qin, Q.; Hu, W.; Liu, B. Feature projection for improved text classification. In Proceedings of the 58th Annual Meeting of the Association for Computational Linguistics, Virtual, 5–10 July 2020; pp. 8161–8171. [Google Scholar]
- Ganin, Y.; Lempitsky, V. Unsupervised domain adaptation by backpropagation. In Proceedings of the International Conference on Machine Learning, PMLR, Lille, France, 7–9 July 2015; pp. 1180–1189. [Google Scholar]
- Xiao, L.; Wang, G.; Zuo, Y. Research on patent text classification based on word2vec and LSTM. In Proceedings of the 2018 11th International Symposium on Computational Intelligence and Design (ISCID), Hangzhou, China, 8–9 December 2018; Volume 1, pp. 71–74. [Google Scholar]
- Nowak, J.; Taspinar, A.; Scherer, R. LSTM recurrent neural networks for short text and sentiment classificatio. In Proceedings of the International Conference on Artificial Intelligence and Soft Computing, Zakopane, Poland, 11–15 June 2017; Springer: Cham, Switzerland, 2017; pp. 553–562. [Google Scholar]
- Wang, H.; He, J.; Zhang, X.; Liu, S. A short text classification method based on N-gram and CNN. Chin. J. Electron. 2020, 29, 248–254. [Google Scholar] [CrossRef]
- Lai, S.; Xu, L.; Liu, K.; Zhao, J. Recurrent convolutional neural networks for text classification. In Proceedings of the 29th AAAI Conference on Artificial Intelligence, Austin, TX, USA, 25–30 January 2015. [Google Scholar]
- Conneau, A.; Schwenk, H.; Barrault, L.; Lecun, Y. Very deep convolutional networks for text classification. In Proceedings of the 15th Conference of the European Chapter of the Association for Computational Linguistics: Volume 1, Long Papers, Association for Computational Linguistics, Valencia, Spain, 3–7 April 2017; pp. 1107–1116. [Google Scholar]
- Yang, Z.; Yang, D.; Dyer, C.; He, X.; Smola, A.; Hovy, E. Hierarchical attention networks for document classification. In Proceedings of the 2016 Conference of the North American Chapter of the Association for Computational Linguistics: Human Language Technologies, San Diego, CA, USA, 12–17 June 2016; pp. 1480–1489. [Google Scholar]
- Bahdanau, D.; Cho, K.H.; Bengio, Y. Neural machine translation by jointly learning to align and translate. In Proceedings of the 3rd International Conference on Learning Representations, ICLR, San Diego, CA, USA, 25–29 April 2015. [Google Scholar]
- Vaswani, A.; Shazeer, N.; Parmar, N.; Uszkoreit, J.; Jones, L.; Gomez, A.N.; Kaiser, Ł.; Polosukhin, I. Attention is all you need. Adv. Neural Inf. Process. Syst. 2017, 30, 5998–6008. [Google Scholar]
- Niu, G.; Xu, H.; He, B.; Xiao, X.; Wu, H.; Gao, S. Enhancing local feature extraction with global representation for neural text classification. In Proceedings of the 2019 Conference on Empirical Methods in Natural Language Processing and the 9th International Joint Conference on Natural Language Processing (EMNLP-IJCNLP), Hong Kong, China, 3–7 November 2019; pp. 496–506. [Google Scholar]
- Ying, Y.; Hjw, B.; Xdl, B.; Ping, Z.A. Capturing the grouping and compactness of high-level semantic feature for saliency detection. Neural Netw. 2021, 142, 351–362. [Google Scholar]
- Wang, H.; Jiang, L.; Zhao, Q.; Li, H.; Yan, K.; Yang, Y.; Li, S.; Zhang, Y.; Qiao, L.; Fu, C.; et al. Progressive structure network-based multiscale feature fusion for object detection in real-time application. Eng. Appl. Artif. Intell. 2021, 106, 104486. [Google Scholar] [CrossRef]
- Long, G.; Jiang, J. Graph based feature augmentation for short and sparse text classification. In Proceedings of the International Conference on Advanced Data Mining and Applications, Hangzhou, China, 14–16 December 2013; pp. 456–467. [Google Scholar]
- Huang, Z.; Hou, L.; Shang, L.; Jiang, X.; Chen, X.; Liu, Q. GhostBERT: Generate more features with cheap operations for BERT. In Proceedings of the 59th Annual Meeting of the Association for Computational Linguistics and the 11th International Joint Conference on Natural Language Processing (Volume 1: Long Papers), Virtual, 1–6 August 2021; pp. 6512–6523. [Google Scholar]
- Sun, C.; Qiu, X.; Xu, Y.; Huang, X. How to finetune BERT for text classification? In Proceedings of the China National Conference on Chinese Computational Linguistics, Kunming, China, 18–20 October 2019; pp. 194–206. [Google Scholar]
- Socher, R.; Perelygin, A.; Wu, J.; Chuang, J.; Manning, C.D.; Ng, A.Y.; Potts, C. Recursive deep models for semantic compositionality over a sentiment treebank. In Proceedings of the 2013 Conference on Empirical Methods in Natural Language Processing, Seattle, WA, USA, 18–21 October 2013; pp. 1631–1642. [Google Scholar]
- Van Hee, C.; Lefever, E.; Hoste, V. Semeval-2018 task 3: Irony detection in english tweets. In Proceedings of the 12th International Workshop on Semantic Evaluation, New Orleans, LO, USA, 5–6 June 2018; pp. 39–50. [Google Scholar]
- Rosenthal, S.; Farra, N.; Nakov, P. SemEval-2017 task 4: Sentiment analysis in Twitter. arXiv 2019, arXiv:1912.00741. [Google Scholar]
- Srivastava, N.; Hinton, G.; Krizhevsky, A.; Sutskever, I.; Salakhutdinov, R. Dropout: A simple way to prevent neural networks from overfitting, J. Mach. Learn. Res. 2014, 15, 1929–1958. [Google Scholar]
- Duchi, J.; Hazan, E.; Singer, Y. Adaptive subgradient methods for online learning and stochastic optimization. J. Mach. Learn. Res. 2011, 12, 2121–2159. [Google Scholar]




| TextCNN | FA-Net + TextCNN | ||
|---|---|---|---|
| #param | 40M | 41M | |
| RoBERTa | FA-Net + RoBERTa | ||
| #param | 125M | 134M(+1En) | 141M(+2En) |
| BERT | FA-Net + BERT | ||
| #param | 109M | 119M(+1En) | 126M(+2En) |
Disclaimer/Publisher’s Note: The statements, opinions and data contained in all publications are solely those of the individual author(s) and contributor(s) and not of MDPI and/or the editor(s). MDPI and/or the editor(s) disclaim responsibility for any injury to people or property resulting from any ideas, methods, instructions or products referred to in the content. |
© 2023 by the authors. Licensee MDPI, Basel, Switzerland. This article is an open access article distributed under the terms and conditions of the Creative Commons Attribution (CC BY) license (https://creativecommons.org/licenses/by/4.0/).
Share and Cite
Seng, D.; Wu, X. Enhancing the Generalization for Text Classification through Fusion of Backward Features. Sensors 2023, 23, 1287. https://doi.org/10.3390/s23031287
Seng D, Wu X. Enhancing the Generalization for Text Classification through Fusion of Backward Features. Sensors. 2023; 23(3):1287. https://doi.org/10.3390/s23031287
Chicago/Turabian StyleSeng, Dewen, and Xin Wu. 2023. "Enhancing the Generalization for Text Classification through Fusion of Backward Features" Sensors 23, no. 3: 1287. https://doi.org/10.3390/s23031287
APA StyleSeng, D., & Wu, X. (2023). Enhancing the Generalization for Text Classification through Fusion of Backward Features. Sensors, 23(3), 1287. https://doi.org/10.3390/s23031287


