Spatially Explicit Modeling of Anthropogenic Heat Intensity in Beijing Center Area: An Investigation of Driving Factors with Urban Spatial Forms
Abstract
:1. Introduction
2. Study Area and Data
2.1. Study Area
2.2. Data and Preprocessing
- (1)
- Remotely sensed data
- (2)
- Statistical Data
- (3)
- Point of Interest (POI) data
- (4)
- Mobile Signaling data
- (5)
- Building Data
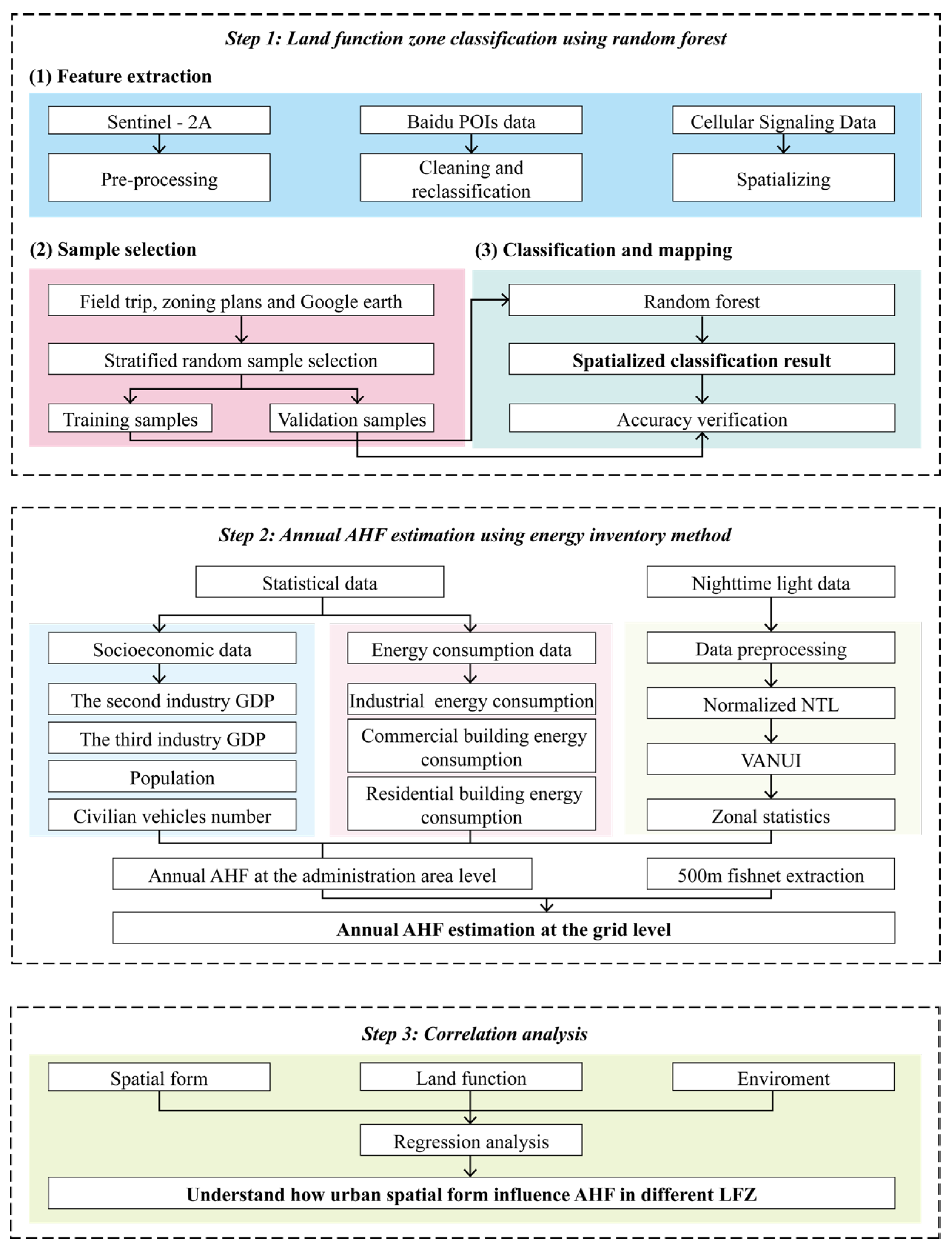
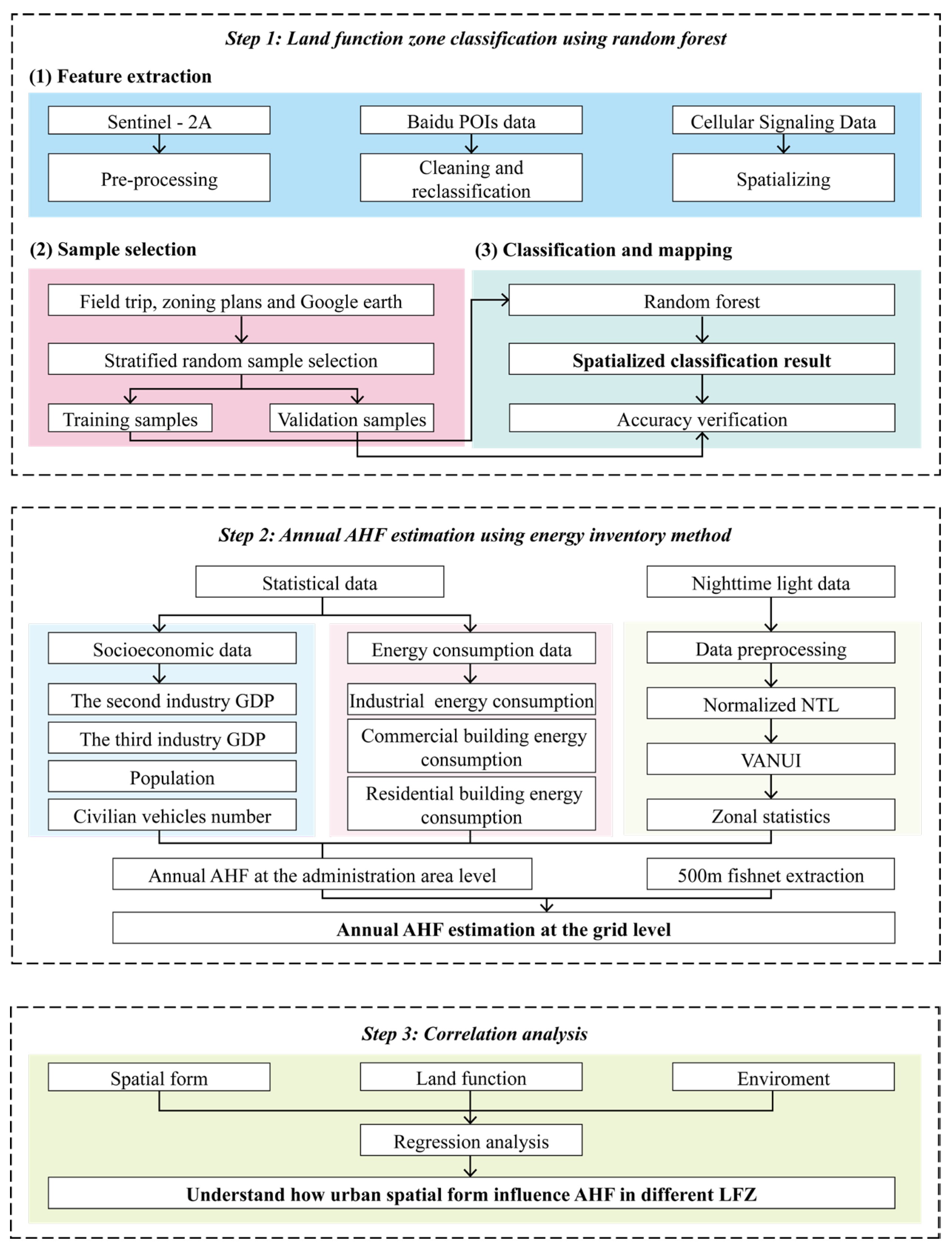
3. Method
3.1. Urban Functional Zone Classification
- (1)
- Spatial unit generation
- (2)
- Feature extraction
- (1)
- Spectral features:
- (2)
- (3)
- Random forest classification method
- (4)
- Precision evaluation index
3.2. Annual AHF Estimation
- (1)
- Estimation of AHF at administrative district level
- P1 is the metabolic rate of sleep state (70 W·person−1)
- t1 refers to the hours of sleeping time (8 h)
- P2 is the metabolic rate of active state (171 W·person−1)
- t2 is the hours of active time (16 h)
- N is the population
- A is the land area (m2)
- T is the duration of the time period considered (1 year).
- EI is the energy consumption of the industry (ton of standard coal equivalent, TCE)
- C refers to the standard coal heat conversion factor (29,306 kJ kg−1)
- A is the area of the administrative district (m2)
- T is the duration of the time period considered (1 year)
- εp is gasoline utilization efficiency (30%)
- n is the sum of civil vehicle
- is the annual average driving distance per vehicle (11,424.5 km, from Beijing transportation institute)
- L is the fuel consumption per 100 km (12.7 L)
- m is the mass of gasoline per liter (725 g)
- Cp is the net heat combustion (45 KJ·g−1)
- EBR is the energy consumption of residential buildings (W·m−2)
- EBC is the energy consumption of commercial buildings (W·m−2)
- (2)
- Spatial Downscaling
3.3. Selection and Calculation of Urban Form Indicators
3.4. Statistical Analysis
- (1)
- Multiple linear regression
- (2)
- Hotspot analysis
- Xj is the value of the attribute of element j
- Wij is the spatial weights between elements i and j
- n is the total number of the elements
4. Result
4.1. UFZ Identification Result
4.1.1. Spatial Distribution of the UFZ
4.1.2. Accuracy Assessment
4.2. AHF Estimation Result
4.3. The Differences in Anthropogenic Heat Flux across Different Urban Functional Zone
4.3.1. The Impact of Urban Functions on Anthropogenic Heat Emissions
4.3.2. The Relationship between UFZ and AHF Hot Spot/Cold Spot
4.4. The Influence of Urban Spatial Forms on AHF under Varying UFZ
5. Discussion
5.1. Factors Influencing the Variability of AHF across Different UFZ
5.1.1. Uneven Economic Development Can Contribute to Heterogeneity in AHF
5.1.2. The Spatial Form Characteristic of Different UFZ Contribute to Heterogeneity in AHF
5.2. The Effect of Urban Form on AHF Varies between Different UFZ
6. Conclusions
Supplementary Materials
Author Contributions
Funding
Institutional Review Board Statement
Informed Consent Statement
Data Availability Statement
Conflicts of Interest
References
- Li, J.; Sun, R.; Liu, T.; Xie, W.; Chen, L. Prediction models of urban heat island based on landscape patterns and anthropogenic heat dynamics. Landsc. Ecol. 2021, 36, 1801–1815. [Google Scholar] [CrossRef]
- Zheng, B.; Myint, S.W.; Fan, C. Spatial configuration of anthropogenic land cover impacts on urban warming. Landsc. Urban Plan. 2014, 130, 104–111. [Google Scholar] [CrossRef]
- Zhai, H.; Lv, C.; Liu, W.; Yang, C.; Fan, D.; Wang, Z.; Guan, Q. Understanding Spatio-Temporal Patterns of Land Use/Land Cover Change under Urbanization in Wuhan, China, 2000–2019. Remote Sens. 2021, 13, 3331. [Google Scholar] [CrossRef]
- Raj, S.; Paul, S.K.; Chakraborty, A.; Kuttippurath, J. Anthropogenic forcing exacerbating the urban heat islands in India. J. Environ. Manag. 2020, 257, 110006. [Google Scholar] [CrossRef] [PubMed]
- Chen, B.; Wu, C.; Song, X.; Zheng, Y.; Lu, M.; Yang, H.; Wu, X.; Zhao, X.; Lu, Z.; Luo, T.; et al. Anthropogenic heat release due to energy consumption exacerbates European summer extreme high temperature. Clim. Dyn. 2023, 61, 3831–3843. [Google Scholar] [CrossRef]
- Kestens, Y.; Brand, A.; Fournier, M.; Goudreau, S.; Kosatsky, T.; Maloley, M.; Smargiassi, A. Modelling the variation of land surface temperature as determinant of risk of heat-related health events. Int. J. Health Geogr. 2011, 10, 7. [Google Scholar] [CrossRef] [PubMed]
- Lin, L.-Z.; Su, F.; Fang, Q.-L.; Ho, H.C.; Zhou, Y.; Ma, H.-M.; Chen, D.-H.; Hu, L.-W.; Chen, G.; Yu, H.-Y.; et al. The association between anthropogenic heat and adult hypertension in Northeast China. Sci. Total Environ. 2022, 815, 152926. [Google Scholar] [CrossRef]
- Tao, H.; Xing, J.; Pan, G.; Pleim, J.; Ran, L.; Wang, S.; Chang, X.; Li, G.; Chen, F.; Li, J. Impact of anthropogenic heat emissions on meteorological parameters and air quality in Beijing using a high-resolution model simulation. Front. Environ. Sci. Eng. 2021, 16, 44. [Google Scholar] [CrossRef]
- Li, J.; Sun, R.; Chen, L. Urban thermal environment mitigation strategies: A review. Environ. Ecol. 2020, 2, 11–19. [Google Scholar]
- Carroll, P.; Caulfield, B.; Ahern, A. Measuring the potential emission reductions from a shift towards public transport. Transp. Res. Part D Transp. Environ. 2019, 73, 338–351. [Google Scholar] [CrossRef]
- Lu, Q.; Chai, J.; Wang, S.; Zhang, Z.G.; Sun, X.C. Potential energy conservation and CO2 emissions reduction related to China’s road transportation. J. Clean. Prod. 2020, 245, 118892. [Google Scholar] [CrossRef]
- Hou, L.; Wang, Y.; Zheng, Y.; Zhang, A. The Impact of Vehicle Ownership on Carbon Emissions in the Transportation Sector. Sustainability 2022, 14, 12657. [Google Scholar] [CrossRef]
- Grajeda-Rosado, R.M.; Alonso-Guzmán, E.M.; Pozo, C.E.-D.; Esparza-López, C.J.; Sotelo-Salas, C.; Martínez-Molina, W.; Mondragon-Olan, M.; Cabrera-Macedo, A. Anthropogenic Vehicular Heat and Its Influence on Urban Planning. Atmosphere 2022, 13, 1259. [Google Scholar] [CrossRef]
- Chen, S.; Hu, D.; Wong, M.S.; Ren, H.; Cao, S.; Yu, C.; Ho, H.C. Characterizing spatiotemporal dynamics of anthropogenic heat fluxes: A 20-year case study in Beijing–Tianjin–Hebei region in China. Environ. Pollut. 2019, 249, 923–931. [Google Scholar] [CrossRef] [PubMed]
- Yang, B.; Yang, X.; Leung, L.R.; Zhong, S.; Qian, Y.; Zhao, C.; Chen, F.; Zhang, Y.; Qi, J. Modeling the Impacts of Urbanization on Summer Thermal Comfort: The Role of Urban Land Use and Anthropogenic Heat. J. Geophys. Res. Atmos. 2019, 124, 6681–6697. [Google Scholar] [CrossRef]
- Kohler, M.; Tannier, C.; Blond, N.; Aguejdad, R.; Clappier, A. Impacts of several urban-sprawl countermeasures on building (space heating) energy demands and urban heat island intensities. A case study. Urban Clim. 2017, 19, 92–121. [Google Scholar] [CrossRef]
- Lee, L.S.H.; Jim, C.Y. Thermal-cooling performance of subtropical green roof with deep substrate and woodland vegetation. Ecol. Eng. 2018, 119, 8–18. [Google Scholar] [CrossRef]
- Shafique, M.; Kim, R.; Rafiq, M. Green roof benefits, opportunities and challenges—A review. Renew. Sustain. Energy Rev. 2018, 90, 757–773. [Google Scholar] [CrossRef]
- Besir, A.B.; Cuce, E. Green roofs and facades: A comprehensive review. Renew. Sustain. Energy Rev. 2018, 82, 915–939. [Google Scholar] [CrossRef]
- Tian, Z.; Shi, X.; Hong, S.-M. Exploring data-driven building energy-efficient design of envelopes based on their quantified impacts. J. Build. Eng. 2021, 42, 103018. [Google Scholar] [CrossRef]
- Gil-Baez, M.; Barrios-Padura, Á.; Molina-Huelva, M.; Chacartegui, R. Natural ventilation systems in 21st-century for near zero energy school buildings. Energy 2017, 137, 1186–1200. [Google Scholar] [CrossRef]
- Feng, F.; Kunwar, N.; Cetin, K.; O’Neill, Z. A critical review of fenestration/window system design methods for high performance buildings. Energy Build. 2021, 248, 111184. [Google Scholar] [CrossRef]
- Pezeshki, Z.; Soleimani, A.; Darabi, A.; Mazinani, S. Thermal transport in: Building materials. Constr. Build. Mater. 2018, 181, 238–252. [Google Scholar] [CrossRef]
- Song, Y.; Shao, G.; Song, X.; Liu, Y.; Pan, L.; Ye, H. The Relationships between Urban Form and Urban Commuting: An Empirical Study in China. Sustainability 2017, 9, 1150. [Google Scholar] [CrossRef]
- Kaza, N. Urban form and transportation energy consumption. Energy Policy 2020, 136, 111049. [Google Scholar] [CrossRef]
- Lu, S.; Huang, Y.; Shi, C.; Yang, X. Exploring the Associations Between Urban Form and Neighborhood Vibrancy: A Case Study of Chengdu, China. ISPRS Int. J. Geo-Inf. 2019, 8, 165. [Google Scholar] [CrossRef]
- Galal, O.M.; Mahmoud, H.; Sailor, D. Impact of evolving building morphology on microclimate in a hot arid climate. Sustain. Cities Soc. 2020, 54, 102011. [Google Scholar] [CrossRef]
- Li, F.; Yan, Q.; Bian, Z.; Liu, B.; Wu, Z. A POI and LST Adjusted NTL Urban Index for Urban Built-Up Area Extraction. Sensors 2020, 20, 2918. [Google Scholar] [CrossRef]
- Yang, M.; Cao, S.; Zhang, H.; Wu, S.; Zhang, D. Using Point of Interest Data and Satellite Observation for Urban Functional Zone Mapping. Sens. Mater. 2023, 35, 269–284. [Google Scholar] [CrossRef]
- Zong, L.; He, S.; Lian, J.; Bie, Q.; Wang, X.; Dong, J.; Xie, Y. Detailed Mapping of Urban Land Use Based on Multi-Source Data: A Case Study of Lanzhou. Remote Sens. 2020, 12, 1987. [Google Scholar] [CrossRef]
- Chang, S.; Wang, Z.; Mao, D.; Guan, K.; Jia, M.; Chen, C. Mapping the Essential Urban Land Use in Changchun by Applying Random Forest and Multi-Source Geospatial Data. Remote Sens. 2020, 12, 2488. [Google Scholar] [CrossRef]
- Miao, R.; Wang, Y.; Li, S. Analyzing Urban Spatial Patterns and Functional Zones Using Sina Weibo POI Data: A Case Study of Beijing. Sustainability 2021, 13, 647. [Google Scholar] [CrossRef]
- Wang, H.; Li, B.; Yi, T.; Wu, J. Heterogeneous Urban Thermal Contribution of Functional Construction Land Zones: A Case Study in Shenzhen, China. Remote Sens. 2022, 14, 1851. [Google Scholar] [CrossRef]
- Tin Kam, H. The random subspace method for constructing decision forests. IEEE Trans. Pattern Anal. Mach. Intell. 1998, 20, 832–844. [Google Scholar] [CrossRef]
- Tin Kam, H. Random decision forests. In Proceedings of the 3rd International Conference on Document Analysis and Recognition, Montreal, QC, Canada, 4–16 August 1995. [Google Scholar]
- Breiman, L. Random Forests. Mach. Learn. 2001, 45, 5–32. [Google Scholar] [CrossRef]
- Ming, Y.; Liu, Y.; Liu, X. Spatial pattern of anthropogenic heat flux in monocentric and polycentric cities: The case of Chengdu and Chongqing. Sustain. Cities Soc. 2022, 78, 103628. [Google Scholar] [CrossRef]
- Wang, S.; Hu, D.; Chen, S.; Yu, C. A Partition Modeling for Anthropogenic Heat Flux Mapping in China. Remote Sens. 2019, 11, 18. [Google Scholar] [CrossRef]
- Lin, Z.; Xu, H. Anthropogenic Heat Flux Estimation Based on Luojia 1-01 New Nighttime Light Data: A Case Study of Jiangsu Province, China. Remote Sens. 2020, 12, 3707. [Google Scholar] [CrossRef]
- Li, X.; Zhao, L.; Li, D.; Xu, H. Mapping Urban Extent Using Luojia 1-01 Nighttime Light Imagery. Sensors 2018, 18, 3665. [Google Scholar] [CrossRef]
- Huang, X.; Wang, Y. Investigating the effects of 3D urban morphology on the surface urban heat island effect in urban functional zones by using high-resolution remote sensing data: A case study of Wuhan, Central China. ISPRS J. Photogramm. Remote Sens. 2019, 152, 119–131. [Google Scholar] [CrossRef]
- Erdem, U.; Cubukcu, K.M.; Sharifi, A. An analysis of urban form factors driving Urban Heat Island: The case of Izmir. Environ. Dev. Sustain. 2021, 23, 7835–7859. [Google Scholar] [CrossRef]
- Sun, R.; Wang, Y.; Chen, L. A distributed model for quantifying temporal-spatial patterns of anthropogenic heat based on energy consumption. J. Clean. Prod. 2018, 170, 601–609. [Google Scholar] [CrossRef]
- Yu, C.; Hu, D.; Wang, S.; Chen, S.; Wang, Y. Estimation of anthropogenic heat flux and its coupling analysis with urban building characteristics—A case study of typical cities in the Yangtze River Delta, China. Sci. Total Environ. 2021, 774, 145805. [Google Scholar] [CrossRef]
- Yin, C.; Yuan, M.; Lu, Y.; Huang, Y.; Liu, Y. Effects of urban form on the urban heat island effect based on spatial regression model. Sci. Total Environ. 2018, 634, 696–704. [Google Scholar] [CrossRef] [PubMed]
- Guo, A.; Yang, J.; Xiao, X.; Xia, J.; Jin, C.; Li, X. Influences of urban spatial form on urban heat island effects at the community level in China. Sustain. Cities Soc. 2020, 53, 101972. [Google Scholar] [CrossRef]










| Urban Function Category | POI Type | Numbers | Proportion |
|---|---|---|---|
| Residential (R) | Residential; Residential Related | 26,761 | 4.83% |
| Business and Commercial Facilities (B) | Catering Service; Shopping Service; Accommodation Service; Financial and Insurance Services; Life Service; | 408,725 | 73.71% |
| Administration and Public Service (A) | Science, Education and Culture; Sports and Leisure; Medical Care; Government Agencies and Social Organizations | 73,565 | 13.27% |
| Industrial (M) | Corporation | 7237 | 1.31% |
| Green Space (G) | Park and Plaza; Scenic Spot | 10,189 | 1.84% |
| Street and Transportation (S) | Transportation Service Facilities | 28,026 | 5.05% |
| Feature Information | Parameter |
|---|---|
| Spectral | Mean and standard deviation of red, green, blue, near-infrared, and two short-wave infrared bands; Mean NDVI |
| POI | Total number of all POIs and each type of POIs; The proportion of each type of POIs; The TF-IDF of each type of POIs |
| Time series population density | Population density values at 2:00, 15:00, and 19:00 on a weekday and weekend |
| Urban Form Indicators | Calculation Formula | |
|---|---|---|
| Primary Indicators | Secondary Indicators | |
| Spatial Form | BD | FA is totals building floor area, A is spatial unit area |
| FAR | BA is totals building area, A is spatial unit area | |
| BH | Average height of buildings in the spatial unit | |
| BV | Average volume of buildings in the spatial unit | |
| Land Function | FC | i is the total numbers of the POIs types, pi is the ratio of the number of POIs of type i to the total number of POIs in the spatial unit |
| FD | The total number of POIs in the land unit | |
| Environment | FVC | NDVIveg is the NDVI value of pure vegetation, NDVIsoil is the NDVI value of pure bare soil, NDVI is the NDVI value of in the spatial unit |
| AIA | Surface covered by impermeable materials | |
| LFZ | Area (km2) | Proportion |
|---|---|---|
| A | 190.75 | 14.71% |
| B | 268.00 | 20.67% |
| R | 180.25 | 13.90% |
| M | 189.00 | 14.58% |
| G | 450.00 | 34.71% |
| S | 18.50 | 1.43% |
| Reference Data | Classes | ||||||
|---|---|---|---|---|---|---|---|
| B | A | R | M | G | S | PA | |
| B | 48 | 2 | 2 | 1 | 0 | 0 | 0.91 |
| A | 0 | 33 | 2 | 1 | 2 | 0 | 0.87 |
| R | 2 | 6 | 32 | 0 | 0 | 0 | 0.80 |
| M | 1 | 1 | 0 | 11 | 1 | 0 | 0.79 |
| G | 0 | 0 | 0 | 0 | 28 | 0 | 1.00 |
| S | 1 | 0 | 0 | 1 | 0 | 5 | 0.71 |
| UA | 0.89 | 0.79 | 0.89 | 0.79 | 0.90 | 1.00 | |
| UFZ | Fitting Equation |
|---|---|
| A | y = 0.072 − 0.063 × BD + 0.037 × BH + 0.076 × FAR + 0.684 × BV + 0.054 × FD − 0.074 × FVC + 0.028 × AIA |
| B | y = 0.065 − 0.152 × BD − 0.051 × BH + 0.361 × FAR + 0.328 × BV + 0.157 × FD − 0.054 × FVC + 0.026 × AIA |
| R | y = 0.126 − 0.313 × BD − 0.1 × BH + 0.167 × FAR + 2.59 × BV + 0.115 × FD −0.097 × FVC + 0.064 × AIA |
| M | y = 0.031 + 0.027 × BH + 0.101 × FAR-0.031 × FVC + 0.008 × FC |
| G | y = 0.026 + 0.024 × AIA + 0.033 × BH − 0.027 × FVC + 0.106 × FD + 0.014 × FC + 0.042 × FAR |
| S | y = 0.181 − 0.239 × FVC + 0.264 × BV |
Disclaimer/Publisher’s Note: The statements, opinions and data contained in all publications are solely those of the individual author(s) and contributor(s) and not of MDPI and/or the editor(s). MDPI and/or the editor(s) disclaim responsibility for any injury to people or property resulting from any ideas, methods, instructions or products referred to in the content. |
© 2023 by the authors. Licensee MDPI, Basel, Switzerland. This article is an open access article distributed under the terms and conditions of the Creative Commons Attribution (CC BY) license (https://creativecommons.org/licenses/by/4.0/).
Share and Cite
Yang, M.; Cao, S.; Zhang, D. Spatially Explicit Modeling of Anthropogenic Heat Intensity in Beijing Center Area: An Investigation of Driving Factors with Urban Spatial Forms. Sensors 2023, 23, 7608. https://doi.org/10.3390/s23177608
Yang M, Cao S, Zhang D. Spatially Explicit Modeling of Anthropogenic Heat Intensity in Beijing Center Area: An Investigation of Driving Factors with Urban Spatial Forms. Sensors. 2023; 23(17):7608. https://doi.org/10.3390/s23177608
Chicago/Turabian StyleYang, Meizi, Shisong Cao, and Dayu Zhang. 2023. "Spatially Explicit Modeling of Anthropogenic Heat Intensity in Beijing Center Area: An Investigation of Driving Factors with Urban Spatial Forms" Sensors 23, no. 17: 7608. https://doi.org/10.3390/s23177608
APA StyleYang, M., Cao, S., & Zhang, D. (2023). Spatially Explicit Modeling of Anthropogenic Heat Intensity in Beijing Center Area: An Investigation of Driving Factors with Urban Spatial Forms. Sensors, 23(17), 7608. https://doi.org/10.3390/s23177608

