Implementation of IMS/NGN Transport Stratum Based on the SDN Concept
Abstract
:1. Introduction
2. Related Work
- Work: reference number;
- Concept implemented: “yes” when the work concerns a practical implementation, “no” when only a concept is presented;
- Service control: “yes” when service control elements from IMS are included, “no” otherwise;
- ITU-T NGN standards: “yes” when ITU-T standards for NGN networks are included, “no” otherwise;
- Source code available: “yes” when the project source code is obtainable, “no” otherwise.
3. Application of SDN in the Transport Stratum of the IMS/NGN Network
3.1. Architecture of the IMS/NGN Network Using the SDN Concept
3.2. Service Scenarios in the Integrated Network
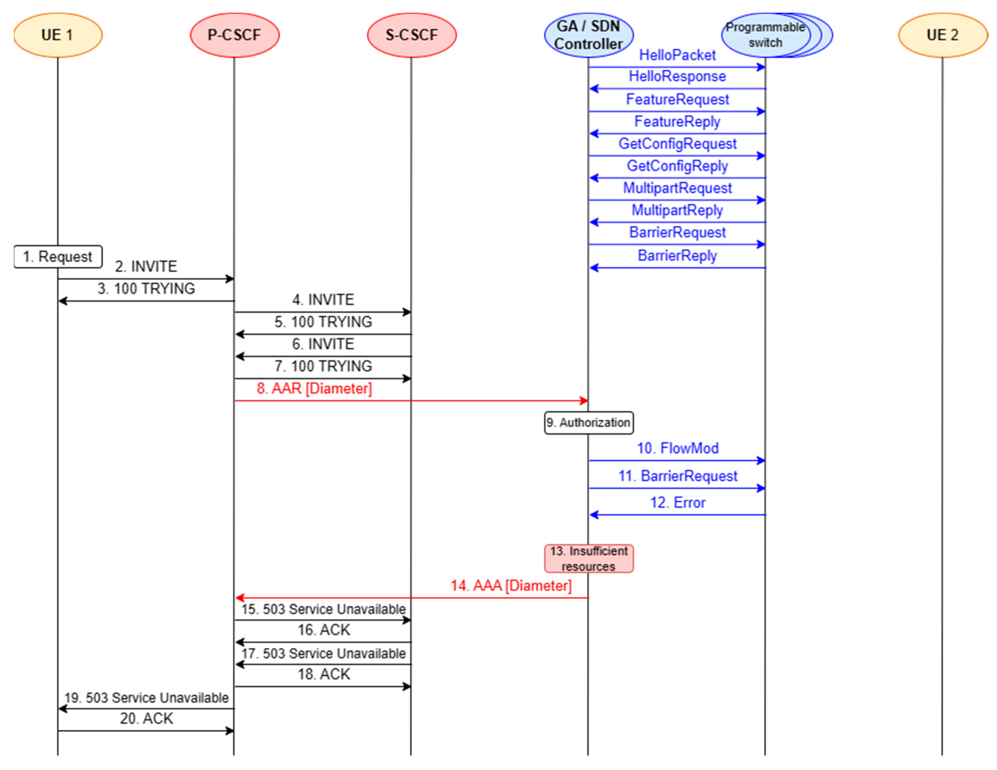
- UE 1 generates a call set-up request, which is passed to the P-CSCF, S-CSCF and P-CSCF again (messages 2–7);
- resource reservation for the call—exchange of Diameter messages between the P-CSCF and SDN controller (messages 8 and 14; this communication is performed via the Gateway Application not depicted in Figure 2 and Figure 3) and OpenFlow messages between the SDN controller and programmable switches (messages 10–12);
- UE 2 is notified about the call request. It rings and accepts the call (messages 15–21);
- SIP 200 OK (INVITE) message (acceptance of the call) is exchanged between the IMS servers (P-CSCF, S-CSCF—messages 22–23);
- UE 1 is notified that UE 2 accepts the call and sends a confirmation to UE 2 (messages 24–28);
- UE 1 and UE 2 are participating in a voice connection (RTP session);
- UE 1 generates a call disengagement request, which is passed to P-CSCF (message 29);
- allocated transport resources are released—Diameter and OpenFlow communication (messages 30–36);
- SIP BYE message (call disengagement request) is exchanged between the IMS servers (P-CSCF, S-CSCF—messages 37–38);
- UE 2 is notified about the call disengagement (message 39) and sends a confirmation to UE 1 (messages 40–43).
3.3. Mapping between Diameter and HTTP REST/JSON Message Fields
- There are several Diameter AVPs, which are not directly mapped to HTTP JSON fields or URI parameters:
- a.
- Diameter session identifier generated in P-CSCF (Session-Id);
- b.
- AVPs resulting from Diameter peers’ (P-CSCF, GA) IP addresses or domain parameters (Origin-Host, Origin-Realm, Destination-Realm);
- c.
- AVPs with constant values (Auth-Application-Id, Auth-Request-Type);
- d.
- other AVPs without ONOS API equivalents (Termination-Cause);
- There are several Diameter AVPs, which are mapped to HTTP JSON fields or URI parameters (Authorization-Lifetime, Media-Component-Description). The Media-Component-Description AVP containing the requested QoS parameters and IP flows classifiers is very important for resource reservation. This AVP includes several other AVPs and has a very complicated structure [23]. Therefore, instead of presenting its example contents, a reference is given in Table 2;
- The Result-Code AVP is set based on the HTTP response code;
- The "deviceId" and "treatment": {"instructions":[…]} JSON fields (Table 2) must be present in HTTP POST messages sent from the GA to the ONOS controller for resource reservation. These parameters are related to the path in the programmable switches network whose resources should be modified—identifiers of switches and their output ports. As the service stratum does not provide these transport network topology parameters, they should be gathered by the GA;
- For each successful resource reservation, the GA should store the Diameter Session-Id AVP, the identifiers of the related programmable switches and the identifiers of the flows created in these switches. During the resource release process, the service stratum provides the Session-Id AVP (in the STR message). Other identifiers must be determined by the GA and used in the "flowId", "deviceId" URI parameters for the HTTP DELETE message.
3.4. Choice of Software and Stages of Implementation
- Preparing the IMS/NGN and SDN environment (creating virtual machines, installing operating systems, configuring IP connectivity, installing the chosen open-source software).
- Configuring the basic Diameter and OpenFlow communication (configuring the CDiameterPeer applications to provide the basic Diameter protocol communication between P-CSCF and GA—Figure 1; detailed standardized Diameter communication procedures will be implemented in the next stage; creating an emulated transport network in the Mininet environment and enabling its management by the ONOS controller using the OpenFlow protocol—Figure 1).
- Implementing the interface with the Diameter protocol (implementing communication between P-CSCF and GA according to the ITU-T standards).
- Implementing the interface with the HTTP REST/JSON protocol (implementing the GA functionality of translating Diameter protocol messages to the HTTP REST/JSON API messages of the ONOS controller for controlling transport resources).
4. Concept Implementation and Software Tests
4.1. Preparation of the IMS/NGN and SDN Environment
4.2. Configuration of Basic Diameter and OpenFlow Communication
- IP address of the controller with the default port of 6653;
- OpenFlow protocol version 1.3 (using the latest supported version of 1.5, Mininet encountered problems cooperating with the ONOS controller, which were not reported in the documentation);
- target network topology (two-dimensional toroidal topology with a total number of nine switches; Figure 8).
4.3. Implementation of the Interface Running the Diameter Protocol
- transport resources reservation requests—AA Request (AAR) messages;
- responses to transport resources reservation requests—AA Answer (AAA) messages;
- transport resources release requests—Session-Termination Request (STR) messages;
- responses to transport resources release requests—Session-Termination Answer (STA) messages.
4.4. Implementation of the Interface with the HTTP REST/JSON Protocol
4.5. Final Functional Tests
5. Conclusions
Author Contributions
Funding
Institutional Review Board Statement
Informed Consent Statement
Data Availability Statement
Conflicts of Interest
References
- Bachorski, K.; Kaczmarek, S.; Sac, M. Zastosowanie koncepcji SDN w warstwie transportowej sieci IMS/NGN. Przegląd Telekomun. + Wiadomości Telekomun. 2022, 4, 271–277. (In Polish) [Google Scholar] [CrossRef]
- ITU-T Recommendation Y.3300: Framework of Software-Defined Networking. June 2014. Available online: https://www.itu.int/rec/T-REC-Y.3300/en (accessed on 9 June 2023).
- Hussain, M.; Shah, N.; Amin, R.; Alshamrani, S.S.; Alotaibi, A.; Raza, S.M. Software-Defined Networking: Categories, Analysis, and Future Directions. Sensors 2022, 22, 5551. [Google Scholar] [CrossRef] [PubMed]
- Urrea, C.; Benítez, D. Software-Defined Networking Solutions, Architecture and Controllers for the Industrial Internet of Things: A Review. Sensors 2021, 21, 6585. [Google Scholar] [CrossRef] [PubMed]
- Fathy, C.; Saleh, S.N. Integrating Deep Learning-Based IoT and Fog Computing with Software-Defined Networking for Detecting Weapons in Video Surveillance Systems. Sensors 2022, 22, 5075. [Google Scholar] [CrossRef] [PubMed]
- Ouamri, M.A.; Barb, G.; Singh, D.; Alexa, F. Load Balancing Optimization in Software-Defined Wide Area Networking (SD-WAN) using Deep Reinforcement Learning. In Proceedings of the 2022 International Symposium on Electronics and Telecommunications (ISETC), Timisoara, Romania, 10–11 November 2022; pp. 1–6. [Google Scholar]
- Open Network Operating System (ONOS) SDN Controller. Available online: https://opennetworking.org/onos/ (accessed on 26 May 2023).
- Floodlight Controller. Available online: https://floodlight.atlassian.net/wiki/spaces/floodlightcontroller/overview (accessed on 26 May 2023).
- ONF TS-025: OpenFlow Switch Specification Version 1.5.1. April 2015. Available online: https://opennetworking.org/wp-content/uploads/2014/10/openflow-switch-v1.5.1.pdf (accessed on 9 June 2023).
- ITU-T Recommendation Y.2012: Functional Requirements and Architecture of Next Generation Networks. April 2010. Available online: https://www.itu.int/rec/T-REC-Y.2012/en (accessed on 9 June 2023).
- 3GPP TS 23.228: IP Multimedia Subsystem (IMS); Stage 2 (Release 18). v18.1.0. March 2023. Available online: https://www.3gpp.org/ftp/Specs/archive/23_series/23.228/23228-i10.zip (accessed on 9 June 2023).
- Rosenberg, J.; Schulzrinne, H.; Camarillo, G.; Johnston, A.; Peterson, J.; Sparks, R.; Handley, M.; Schooler, E. IETF RFC 3261: SIP: Session Initiation Protocol. June 2002. Available online: https://www.ietf.org/rfc/rfc3261.txt (accessed on 9 June 2023).
- Fajardo, V.; Arkko, J.; Loughney, J.; Zorn, G. IETF RFC 6733: Diameter Base Protocol. September 2003. Available online: https://www.ietf.org/rfc/rfc6733.txt (accessed on 9 June 2023).
- Katov, A.N.; Anggorojati, B.; Kyriazakos, S.; Mihovska, A.D.; Prasad, N.R. Towards Internet of Services—SDN-enabled IMS Architecture for IoT Integration. In Proceedings of the 18th International Symposium on Wireless Personal Multimedia Communications, WPMC 2015, Hyderabad, India, 13–16 December 2015. [Google Scholar]
- Kang, S.; Yoon, W. SDN-based resource allocation for heterogeneous LTE and WLAN multi-radio networks. J. Supercomput. 2016, 72, 1342–1362. [Google Scholar] [CrossRef]
- OSIMS—An Open Source IMS Experimentation Platform. Available online: http://nam.ece.upatras.gr/ppe/?q=node/2 (accessed on 26 May 2023).
- Tranoris, C.; Denazis, S.; Mouratidis, N.; Dowling, P.; Tynan, J. Integrating OpenFlow in IMS Networks and Enabling for Future Internet Researchand Experimentation. In The Future Internet. FIA 2013. Lecture Notes in Computer Science; Galis, A., Gavras, A., Eds.; Springer: Berlin/Heidelberg, Germany, 2013; Volume 7858, pp. 77–88. [Google Scholar]
- Khairi, S.; Raouyane, B.; Bellafkih, M. Towards Enhanced QoS Management SDN-based for Next Generation Networks with QoE Evaluation: IMS Use Case. J. Mob. Multimed. 2017, 13, 183–196. [Google Scholar]
- Liu, Z.; Lee, J.-O. An IMS based Architecture Using SDN Controller. J. Korea Acad.-Ind. Coop. Soc. 2018, 19, 19–24. [Google Scholar] [CrossRef]
- Tang, C.-S.; Twu, C.-Y.; Ju, J.-H.; Tsou, Y.-D. Collaboration of IMS and SDN to enable new ICT service creation. In Proceedings of the 16th Asia-Pacific Network Operations and Management Symposium, Hsinchu, Taiwan, 17–19 September 2014; pp. 1–4. [Google Scholar] [CrossRef]
- Open IMS Core CSCFs: The CDiameterPeer Module (cdp). Available online: http://OpenIMSCore.sourceforge.net/docs/ser_ims/CDP.html (accessed on 26 May 2023).
- Open vSwitch. Available online: https://www.openvswitch.org/ (accessed on 26 May 2023).
- ITU-T Recommendation Q.3301: Resource Control Protocol No. 1, Version 3—Protocol at the Rs Interface between Service Control Entities and the Policy Decision Physical Entity. August 2013. Available online: https://www.itu.int/rec/T-REC-Q.3301.1/en (accessed on 9 June 2023).
- Mininet. Available online: http://mininet.org/ (accessed on 26 May 2023).
- libcurl. Available online: https://curl.se/libcurl/ (accessed on 26 May 2023).
- JsonCpp. Available online: https://github.com/open-source-parsers/jsoncpp (accessed on 26 May 2023).
- Kaczmarek, S.; Sac, M. Performance Models of a Multidomain IMS/NGN Service Stratum. In Proceedings of the 29th International Conference on Software, Telecommunications and Computer Networks, SoftCOM 2021, Hvar, Croatia, 23–25 September 2021. [Google Scholar] [CrossRef]
- Kaczmarek, S.; Sac, M. Performance Evaluation of a Multidomain IMS/NGN Network Including Service and Transport Stratum. Appl. Sci. 2022, 12, 11643. [Google Scholar] [CrossRef]

















| Work | Concept Implemented | Service Control | ITU-T NGN Standards | Source Code Available |
|---|---|---|---|---|
| [14] | no | yes | no | not applicable |
| [15] | yes | no | no | no |
| [16,17] | yes | yes | no | no |
| [18] | yes | yes | no | no |
| [19] | yes | yes | no | no |
| [20] | yes | yes | no | no |
| this paper | yes | yes | yes | yes |
| Diameter Message | Diameter AVP (Code) | Sample AVP Value | HTTP Message | JSON Field | Sample JSON Field Value | Comment |
|---|---|---|---|---|---|---|
| AAR, AAA | *Session-Id (263) | 192.168.56.106; 592269514;4 | Diameter session Id generated in P-CSCF. | |||
| AAR, AAA | *Origin-Host (264) | 192.168.56.106 | IP address of Diameter message sender. | |||
| AAR, AAA | *Origin-Realm (296) | open-ims.test | Diameter origin realm name. | |||
| AAR | *Destination-Realm (283) | open-ims.test | Diameter destination realm name. | |||
| AAR, AAA | *Auth-Application-Id (258) | 16777235 | This AVP will always be set to 16777235 (standardized Id of the ITU-T Rs interface between P-CSCF and GA). | |||
| AAR, AAA | *Auth-Request-Type (274) | 2 | This AVP will always be set to AUTHORIZE_ONLY (2). | |||
| AAR, AAA | Authorization-Lifetime (291) | 4294967295 | POST | *"timeout" | 0 | Resource reservation holding time; the presented values mean “no timeout”. |
| AAA | *Result-Code (268) | 2001 | response to POST | Resource reservation result taken from the HTTP response code. For example, a successful reservation (HTTP 200 OK message) results in the AVP value of 2001. | ||
| POST, response to POST | *"deviceId" | of:000000000000001 | OpenFlow identifier of a programmable switch. | |||
| response to POST | *"flowId" | 281476241443288 | OpenFlow identifier of a created flow. | |||
| POST | "treatment":{"instructions":[…]} | {"type":"OUTPUT"," port": "1"} | Treatment instructions for the flow packets in a particular switch—forwarding to a specified output port. | |||
| AAR | Media-Component-Description (517) | refer to Ref [23] | POST | "selector":{"criteria":[… ]} | {"type":"ETH_TYPE", "ethType":"0x8800"}, {"type":"IP_PROTO", "protocol":6}, {"type":"IPV4_SRC", "ip":"10.0.0.0/24"}, {"type":"IPV4_DST", "ip":"10.0.0.0/24"}, {"type":"TCP_SRC", "tcpPort":1},{"type":"TCP_DST", "tcpPort":1} | Criteria for classifying packets to a given flow. They can be based on, among others, Ethernet frame type, IP transport protocol type, IP source and destination addresses and ports. |
| Diameter Message | Diameter AVP (Code) | Sample AVP Value | HTTP Message | URI Parameter | Sample URI Parameter Value | Comment |
|---|---|---|---|---|---|---|
| STR, STA | *Session-Id (263) | 192.168.56.106; 592269514;4 | Diameter session Id generated in P-CSCF during resource reservation (AAR message). | |||
| STR, STA | *Origin-Host (264) | 192.168.56.106 | IP address of Diameter message sender. | |||
| STR, STA | *Origin-Realm (296) | open-ims.test | Diameter origin realm name. | |||
| STR | *Destination-Realm (283) | open-ims.test | Diameter destination realm name. | |||
| STR | *Termination-Cause (295) | 1 | Reason for resource release. The most common value of 1 means resource release upon user request (call disengagement request sent to service stratum). | |||
| STR | *Auth-Application-Id (258) | 16777235 | This AVP will always be set to 16777235 (standardized Id of the ITU-T Rs interface between P-CSCF and GA). | |||
| STA | *Result-Code (268) | 2001 | response to DELETE | Resource release result taken from the HTTP response code. For example, a successful release (HTTP 204 No Content message) results in the AVP value of 2001. | ||
| DELETE | *"flowId" | "281476241443288" | OpenFlow identifier of the flow, which needs to be removed from a particular flow table. It should be filled by the GA based on the Diameter session Id. | |||
| DELETE | *"deviceId" | "of:000000000000001" | OpenFlow identifier of a programmable switch. It should be filled by the GA based on the Diameter session Id. |
| Message No. in Figure 13 | Message No. in Figure 2 | Message Name | Comment |
|---|---|---|---|
| 1 | 8 | Diameter AAR (AA Request) | Resource reservation request sent from the P-CSCF to the GA. |
| 2 | – | HTTP POST | API request for adding a flow to the flow tables of the programmable switches sent from the GA to the ONOS controller (without authentication credentials). |
| 3 | – | HTTP 401 Unauthorized | API response indicating that authentication is required. |
| 4 | – | HTTP POST | API request for adding a flow to the flow tables of the programmable switches sent from the GA to the ONOS controller (with authentication credentials). |
| 5 | 10, 11 | OpenFlow FlowMod, BarrierRequest | OpenFlow messages sent from the ONOS controller to the programmable switches (FlowMod—request to add a flow; BarrierRequest—request to confirm the completion of the previous operations, which include adding a flow). These two OpenFlow messages are transported in one TCP packet (Figure 15). |
| 6 | 12 | OpenFlow BarrierReply | Confirmation of the completion of previous operations sent by the programmable switches to the ONOS controller. |
| 7 | – | HTTP 200 OK | API response indicating that a flow was successfully added, sent by the ONOS controller to the GA. |
| 8 | 14 | Diameter AAA (AA Answer) | Resource reservation response (success) sent by the GA to the P-CSCF. |
| Message No. in Figure 14 | Message No. in Figure 2 | Message Name | Comment |
|---|---|---|---|
| 1 | 30 | Diameter STR (Session-Termination Request) | Resource release request sent from the P-CSCF to the GA. |
| 2 | – | HTTP DELETE | API request for removing a flow from the flow tables of the programmable switches sent from the GA to the ONOS controller (without authentication credentials). |
| 3 | – | HTTP 401 Unauthorized | API response indicating that authentication is required. |
| 4 | – | HTTP DELETE | API request for removing a flow from the flow tables of the programmable switches sent from the GA to the ONOS controller (with authentication credentials). |
| 5 | 32, 33 | OpenFlow FlowMod, BarrierRequest | OpenFlow messages sent from the ONOS controller to the programmable switches (FlowMod—request to remove a flow; BarrierRequest—request to confirm the completion of the previous operations, which include removing a flow). These two OpenFlow messages are transported in one TCP packet (analogous to Figure 15). |
| 6 | 34 | OpenFlow BarrierReply | Confirmation of the completion of previous operations sent by the programmable switches to the ONOS controller. |
| 7 | – | HTTP 204 No Content | API response indicating that a flow was deleted, sent by the ONOS controller to the GA. |
| 8 | 36 | Diameter STA (Session-Termination Answer) | Resource release response sent by the GA to the P-CSCF. |
Disclaimer/Publisher’s Note: The statements, opinions and data contained in all publications are solely those of the individual author(s) and contributor(s) and not of MDPI and/or the editor(s). MDPI and/or the editor(s) disclaim responsibility for any injury to people or property resulting from any ideas, methods, instructions or products referred to in the content. |
© 2023 by the authors. Licensee MDPI, Basel, Switzerland. This article is an open access article distributed under the terms and conditions of the Creative Commons Attribution (CC BY) license (https://creativecommons.org/licenses/by/4.0/).
Share and Cite
Kaczmarek, S.; Sac, M.; Bachorski, K. Implementation of IMS/NGN Transport Stratum Based on the SDN Concept. Sensors 2023, 23, 5481. https://doi.org/10.3390/s23125481
Kaczmarek S, Sac M, Bachorski K. Implementation of IMS/NGN Transport Stratum Based on the SDN Concept. Sensors. 2023; 23(12):5481. https://doi.org/10.3390/s23125481
Chicago/Turabian StyleKaczmarek, Sylwester, Maciej Sac, and Kamil Bachorski. 2023. "Implementation of IMS/NGN Transport Stratum Based on the SDN Concept" Sensors 23, no. 12: 5481. https://doi.org/10.3390/s23125481
APA StyleKaczmarek, S., Sac, M., & Bachorski, K. (2023). Implementation of IMS/NGN Transport Stratum Based on the SDN Concept. Sensors, 23(12), 5481. https://doi.org/10.3390/s23125481

