Development of an Intelligent System for the Monitoring and Diagnosis of the Well-Being
Abstract
1. Introduction
2. Wearable Health Monitoring Systems
- Integrated Circuits
- Display
- Signal Processing
- Wireless Communication: (a) NFC, (b) Wi-Fi and (c) Bluetooth
- Receivers: (a) Smartphones and (b) Laptops
- Power sources: (a) Solar energy and (b) Nanogenerators
Health Tracking Research at the Edge
3. Materials and Methods
3.1. Relationship between Mental Health and Physical Well-Being through Smartwatch
3.2. Garmin Developer Portal as a Tool for Database Construction
3.3. Elaboration of Project’s API (LM Research)
3.4. Amazon Web Services
- Web Page: A dynamic web page is a computer application that uses databases to load information. The content of these pages may vary depending on the interaction of the web visitor. A total of four pages were programmed for the elaboration of the website. The four pages were programmed in the React application. The following Figure 2 explains which services are used on each page.For the user login and account, registration pages were designed to connect with Amazon Cognito via Amplify. The integration of Amazon Cognito and the code of the LM Research web page provided AWS Back-End functionality for authentication and authorization workflows. Congnito used a lambda function to create a table in DynamoDB that contained all the data for each user. In addition, the user’s table was used in other Lambda functions to create the main database. Figure 3 demonstrates the connections between the front end and the back end with the project’s API and the technologies employed at each level.The responses are saved by integrating different services: the API Gateway, which posts the responses via RESTful method in a JSON format, and a lambda function, triggered when the specified endpoint receives the JSON. The lambda function saves the responses in the database’s Main table in DynamoDB. Furthermore, each response to the users’ questionnaires on the website is saved in the same way: another lambda function is triggered by an endpoint in the API gateway. The responses are saved in the main DynamoDB table by this function. The questions needed are:
- Do you take medications for stress, anxiety, or depression?
- Do you exercise?
- How much do you weigh?
- What is your height?
The answers to these questions provided us with insight into the user’s way of life and its physical complexion. - Acquisition of physical parameters from Garmin wearable. The main distinction is that a Web service enables two devices to interact via a network, whereas an API is an interface. For the connection of the project’s API (LM Research) to Garmin, it was necessary to set up an account on Garmin’s portal and post the basic information about LM Research. A cloud-based Web API in AWS was implemented for accessing users’ cloud-based fitness data through the Garmin Developer Portal (GDP). The platform can be found at the following link: https://developerportal.garmin.com, accessed on 15 July 2021.
- Data Processing. All information that receives LM Research must be routed through the API gateway service, which triggers several Lambda functions that save the received JSONs in S3 buckets or directly to the main table in DynamoDB with all users’ data sorted by day and user’s tokens. The raw data received at the multiple endpoints contain many unnecessary data and parameters that are not relevant to the project. Henceforth, cleaning up and addressing the prior issue is required so that the ML algorithm can accurately “understand” the data. The lambda functions are responsible for cleaning and filtering the raw data. Specifically, three Lambda functions are used and are shown in Figure 4.
- Database. The database was developed in DynamoDB. The table’s primary attributes, partition, and sort keys. The table has a primary key, which cannot be changed once it is set. This key identifies each item in the table uniquely. Therefore, no two entries can have the same key. This table’s key comprises two types of keys: partition(userId) which refers to the user’s ID, and sort key (date), which is the date the data were received. When querying the data, the composite primary key provides more search options. The Figure 5 table indicates how the table was built, with the attributes comprised of variables retrieved from the smartwatch, such as heart rate, sleep, steps, and so on, and the mental parameters obtained for the questionnaires.
3.5. Machine Learning as a Tool for the Well-Being Diagnosis
3.5.1. Feature Selection
- F-mutual: It determines the mutual information between two random variables to assess their interdependence.
- F-classif: Compute the ANOVA F-value.
- chi-squared: It calculates the chi-squared statistics for each non-negative feature
3.5.2. Machine Learning for Well-Being Classification
- Decision Tree: Given a set of data, logical construction schemes are generated (rules).
- Random Forest: is a collection of classifiers comprised of numerous decision trees. Trees are trained on subsets of the original dataset, and the average is utilized to increase accuracy and control over-fitting.
- Naive Bayes: It is a probabilistic classifier based on Bayes’ theorem, with all qualities assumed to be independent.
- Neural networks: It employs a series of neuronal layers to solve problems that cannot be solved linearly (the primary challenge of basic perception).
- Support Vector Machine (SVM): This method is based on the notion of a hyperplane. When there are n observations, each with p predictors and a response variable with two levels, hyperplanes can be used to design a classifier that predicts to which group an observation belongs based on its predictors.
- K-nearest neighbors (KNN): It classifies depending on the information provided by the prototype set, determining their proximity to them based on their attributes. It calculates the distance between each K neighbors to create the classification.
4. Results
4.1. Web Page
- Home Page: It serves as the website’s cover and explains the project’s goal.
- Profile Page: On this page, the user must answer a series of one-time questions regarding their lifestyle.
- Policy Page: This page displays the user agreement, which details how the project will utilize its data.
- Connect with Garmin: This is where the OAuth connection between Garmin and the API is established. This link will take you to the Garmin OAuth page.
- Survey page: On this page, users will complete surveys. The surveys will be displayed at random among the three categories of questionnaires.
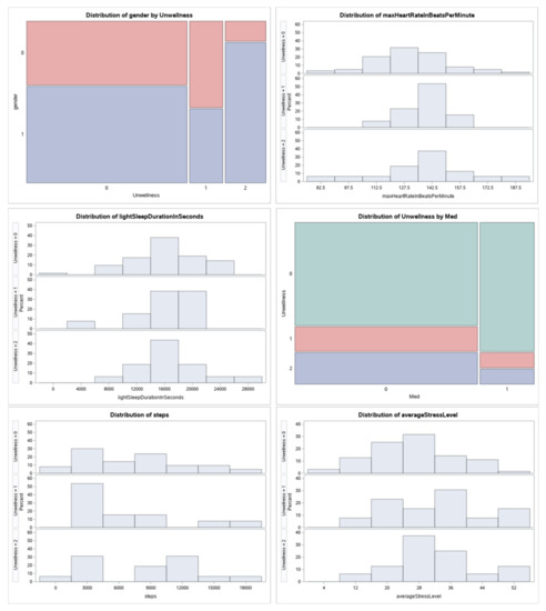
- Report: Users will see their daily physical parameters and well-being plotted on this page from the first day they registered for the study. The following graphs will be displayed: (a) well-being classification, (b) average heart rate in beats per minute, (c) average stress level, (d) deep sleep duration in seconds, (e) light sleep duration in seconds, (f) maximum stress level, (g) maximum heart rate in beats per minute, (h) steps.
4.2. Database
- userAccessToken
- calendarDate
- activeTimeInSeconds
- age
- averageHeartRateInBeatsPerMinute
- averageStressLevel
- awakeDurationInSeconds
- deepSleepDurationInSeconds
- depression
- durationDaily
- durationInSeconds
- exercise
- floorsClimbed
- gender
- height
- id
- idQuest
- IMC
- labelAn
- labelDep
- labelSt
- lightSleepDurationInSeconds
- maxHeartRateInBeatsPerMinute
- maxStressLevel
- med
- minHeartRateInBeatsPerMinute
- remSleepInSeconds
- startTimeInSeconds
- steps
- stress
- TotalNumber
- vigorousIntensity
- vo2Max
- weight
4.3. Pre-Processing
- vo2Max
- floorsClimbed
- vigorousIntensity
- durationDaily
- CalendarDate
- ID
- userAcessToken
- labelAn
- labelDep
- labelSt
- activeTimeInSeconds
- age
- averageHeartRateInBeatsPerMinute
- averageStressLevel
- awakeDurationInSeconds
- deepSleepDurationInSeconds
- durationInSeconds
- exercise
- gender
- height
- IMC
- lightSleepDurationInSeconds
- maxHeartRateInBeatsPerMinute
- maxStressLevel
- med
- minHeartRateInBeatsPerMinute
- remSleepInSeconds
- startTimeInSeconds
- steps
- TotalNumber
- weight
4.4. Encoding the Response Variable
- DASS-21 (type 0)
- (a)
- Number of questions: 21
- (b)
- Minimum score: 0
- (c)
- Maximum score: 63
- Quality of Life Enjoyment and Satisfaction Questionnaire (Q-LES-Q)
- (a)
- Number of questions: 14
- (b)
- Minimum score: 14
- (c)
- Maximum score: 70
- Ryff Psychological Well-Being Scale
- (a)
- Number of questions: 29
- (b)
- Minimum score: 29
- (c)
- Maximum score: 174
4.4.1. Data Analysis
4.4.2. Relationship of Variables
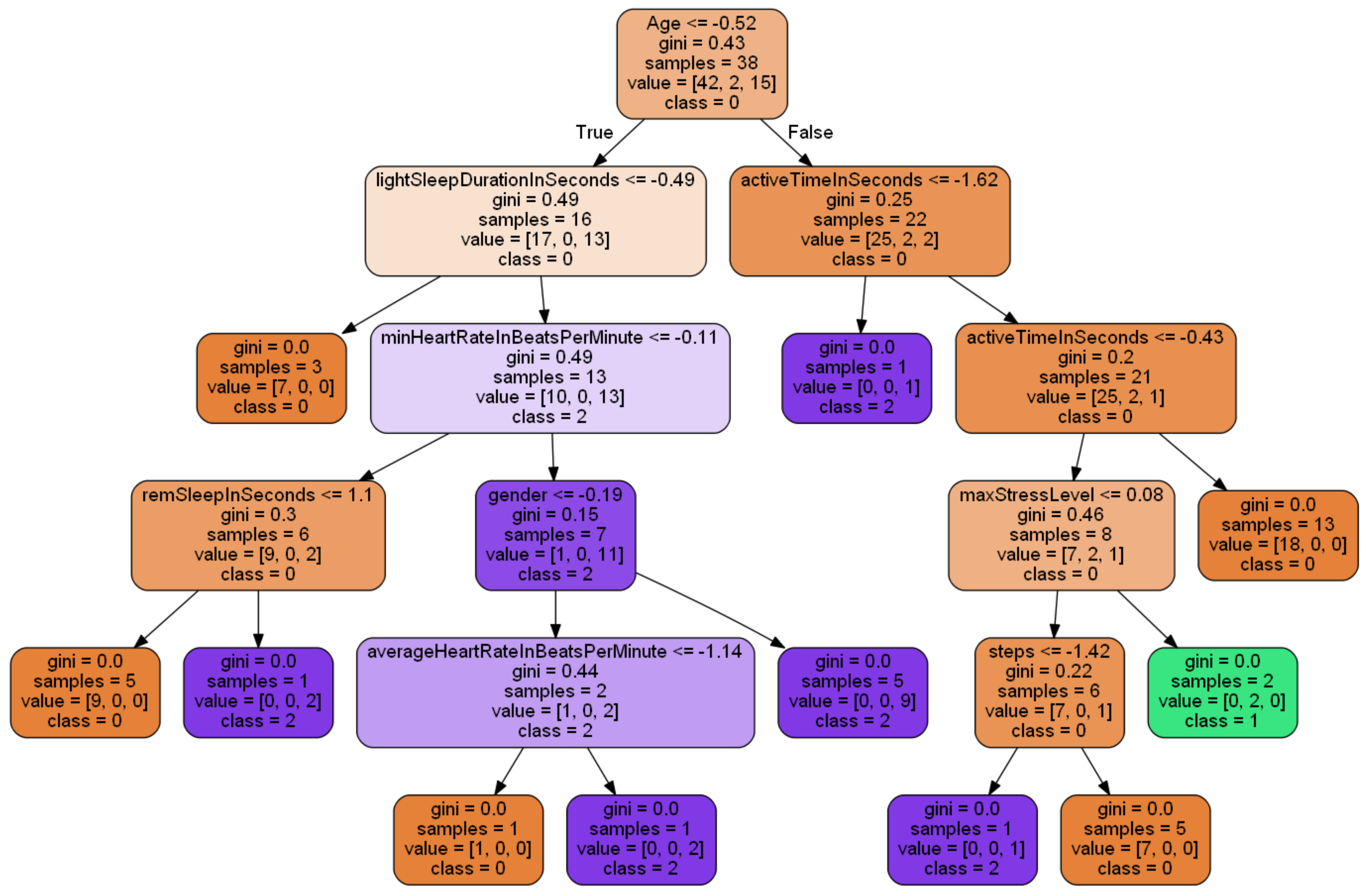
4.5. Implementation of the Machine Learning Algorithm
The number of parameters used in each iteration was increased from 2 to 22, and the three different methods for feature selection using univariate statistical tests were run in each of the 20 iterations.
Random Forest
5. Discussion
6. Conclusions
Author Contributions
Funding
Institutional Review Board Statement
Informed Consent Statement
Data Availability Statement
Conflicts of Interest
Abbreviations
| Q-LES-Q | Quality of of Life Enjoyment and Satisfaction) |
| DASS-21 | Depression Anxiety Stress Scale 21 |
| ML | Machine Learning |
| GPRS | General Packet Radio Service |
| BDM | Blood-Glucose Monitor |
| ECG | Electrocardiogram |
| AWS | Amazon Web Services |
| MMASH | e Multilevel Monitoring of Activity and Sleep in Healthy |
References
- WHO. Constitution. Available online: https://www.who.int/about/who-we-are/constitution (accessed on 21 April 2021).
- Jacob, L.; Tully, M.A.; Barnett, Y.; Lopez-Sanchez, G.F.; Butler, L.; Schuch, F.; López-Bueno, R.; McDermott, D.; Firth, J.; Grabovac, I.; et al. The relationship between physical activity and mental health in a sample of the UK public: A cross-sectional study during the implementation of COVID-19 social distancing measures. Ment. Health Phys. Act. 2020, 19, 100345. [Google Scholar] [CrossRef] [PubMed]
- Hauser, M.P.; Leporatti, J. Análisis de confiabilidad y validez del Cuestionario de Calidad de Vida, Satisfacción y placer (Q-LES-Q) en trabajadores de Salud Pública. Rev. Interam. Psicol. J. Psychol. 2020, 54, e1154. [Google Scholar] [CrossRef]
- Osman, A.; Wong, J.L.; Bagge, C.L.; Freedenthal, S.; Gutierrez, P.M.; Lozano, G. The depression anxiety stress Scales—21 (DASS-21): Further examination of dimensions, scale reliability, and correlates. J. Clin. Psychol. 2012, 68, 1322–1338. [Google Scholar] [CrossRef]
- Sandín, B. Factores de predisposición en los trastornos de ansiedad. Rev. Psicol. Gen. Apl. Rev. Fed. Esp. Asoc. Psicol. 1990, 43, 343–351. [Google Scholar]
- Mandolesi, L.; Polverino, A.; Montuori, S.; Foti, F.; Ferraioli, G.; Sorrentino, P.; Sorrentino, G. Effects of physical exercise on cognitive functioning and wellbeing: Biological and psychological benefits. Front. Psychol. 2018, 9, 509. [Google Scholar] [CrossRef]
- Bernstein, E.E.; McNally, R.J. Exercise as a buffer against difficulties with emotion regulation: A pathway to emotional wellbeing. Behav. Res. Ther. 2018, 109, 29–36. [Google Scholar] [CrossRef]
- Abuwarda, Z.; Mostafa, K.; Oetomo, A.; Hegazy, T.; Morita, P. Wearable devices: Cross benefits from healthcare to construction. Autom. Constr. 2022, 142, 104501. [Google Scholar] [CrossRef]
- Ghayvat, H.; Awais, M.; Pandya, S.; Ren, H.; Akbarzadeh, S.; Chandra Mukhopadhyay, S.; Chen, C.; Gope, P.; Chouhan, A.; Chen, W. Smart aging system: Uncovering the hidden wellness parameter for well-being monitoring and anomaly detection. Sensors 2019, 19, 766. [Google Scholar] [CrossRef] [PubMed]
- Marques, G.; Pitarma, R. Promoting health and well-being using wearable and smartphone technologies for ambient assisted living through internet of things. In Proceedings of the International Conference on Big Data and Networks Technologies, Leuven, Belgium, 29 April–2 May 2019; Springer: Berlin/Heidelberg, Germany, 2019; pp. 12–22. [Google Scholar]
- Chuah, S.H.W. You inspire me and make my life better: Investigating a multiple sequential mediation model of smartwatch continuance intention. Telemat. Inform. 2019, 43, 101245. [Google Scholar] [CrossRef]
- Casaccia, S.; Revel, G.M.; Cosoli, G.; Scalise, L. Assessment of domestic well-being: From perception to measurement. IEEE Instrum. Meas. Mag. 2021, 24, 58–67. [Google Scholar] [CrossRef]
- Lou, Z.; Wang, L.; Jiang, K.; Wei, Z.; Shen, G. Reviews of wearable healthcare systems: Materials, devices and system integration. Mater. Sci. Eng. R Rep. 2020, 140, 100523. [Google Scholar] [CrossRef]
- Durán-Vega, L.A.; Santana-Mancilla, P.C.; Buenrostro-Mariscal, R.; Contreras-Castillo, J.; Anido-Rifón, L.E.; García-Ruiz, M.A.; Montesinos-López, O.A.; Estrada-González, F. An IoT system for remote health monitoring in elderly adults through a wearable device and mobile application. Geriatrics 2019, 4, 34. [Google Scholar] [CrossRef]
- Santana-Mancilla, P.C.; Anido-Rifón, L.E.; Contreras-Castillo, J.; Buenrostro-Mariscal, R. Heuristic evaluation of an IoMT system for remote health monitoring in senior care. Int. J. Environ. Res. Public Health 2020, 17, 1586. [Google Scholar] [CrossRef]
- Baker, S.B.; Xiang, W.; Atkinson, I. Internet of things for smart healthcare: Technologies, challenges, and opportunities. IEEE Access 2017, 5, 26521–26544. [Google Scholar] [CrossRef]
- Mamdiwar, S.D.; Shakruwala, Z.; Chadha, U.; Srinivasan, K.; Chang, C.Y. Recent advances on IoT-assisted wearable sensor systems for healthcare monitoring. Biosensors 2021, 11, 372. [Google Scholar] [CrossRef] [PubMed]
- Gradim, L.C.C.; José, M.A.; da Cruz, D.M.C.; de Deus Lopes, R. IoT services and applications in rehabilitation: An interdisciplinary and meta-analysis review. IEEE Trans. Neural Syst. Rehabil. Eng. 2020, 28, 2043–2052. [Google Scholar] [CrossRef] [PubMed]
- Rodríguez-Rodríguez, I.; Rodríguez, J.V.; Chatzigiannakis, I.; Zamora Izquierdo, M. On the Possibility of Predicting Glycaemia ‘On the Fly’ with Constrained IoT Devices in Type 1 Diabetes Mellitus Patients. Sensors 2019, 19, 4538. [Google Scholar] [CrossRef] [PubMed]
- Rezaee, K.; Khosravi, M.R.; Moghimi, M.K. Intelligent Elderly People Fall Detection Based on Modified Deep Learning Deep Transfer Learning and IoT Using Thermal Imaging-Assisted Pervasive Surveillance. In Intelligent Healthcare; Springer: Berlin/Heidelberg, Germany, 2022; pp. 113–132. [Google Scholar]
- Ivașcu, T.; Negru, V. Activity-Aware Vital Sign Monitoring Based on a Multi-Agent Architecture. Sensors 2021, 21, 4181. [Google Scholar] [CrossRef]
- Chang, S.H.; Chiang, R.D.; Wu, S.J.; Chang, W.T. A context-aware, interactive M-health system for diabetics. IT Prof. 2016, 18, 14–22. [Google Scholar] [CrossRef]
- Uplenchwar, K.; Vedalankar, A. IoT based health monitoring system using raspberry pi and Arduino. Int. J. Innov. Res. Comput. Commun. Eng. 2017, 5, 12. [Google Scholar]
- Kirankumar, C.; Prabhakaran, M. Design and implementation of low cost web based human health monitoring system using Raspberry Pi 2. In Proceedings of the 2017 IEEE International Conference on Electrical, Instrumentation and Communication Engineering (ICEICE), Karur, India, 27–28 April 2017; pp. 1–5. [Google Scholar]
- Choudhury, A.; Asan, O. Impact of using wearable devices on psychological Distress: Analysis of the health information national Trends survey. Int. J. Med. Inform. 2021, 156, 104612. [Google Scholar] [CrossRef] [PubMed]
- Gedam, S.; Paul, S. A review on mental stress detection using wearable sensors and machine learning techniques. IEEE Access 2021, 9, 84045–84066. [Google Scholar] [CrossRef]
- Rossi, A.; Da Pozzo, E.; Menicagli, D.; Tremolanti, C.; Priami, C.; Sîrbu, A.; Clifton, D.A.; Martini, C.; Morelli, D. A Public Dataset of 24-h Multi-Levels Psycho-Physiological Responses in Young Healthy Adults. Data 2020, 5, 91. [Google Scholar] [CrossRef]
- Liang, Z.; Chapa Martell, M.A. Validity of consumer activity wristbands and wearable EEG for measuring overall sleep parameters and sleep structure in free-living conditions. J. Healthc. Inform. Res. 2018, 2, 152–178. [Google Scholar] [CrossRef] [PubMed]
- Oei, T.P.; Sawang, S.; Goh, Y.W.; Mukhtar, F. Using the depression anxiety stress scale 21 (DASS-21) across cultures. Int. J. Psychol. 2013, 48, 1018–1029. [Google Scholar] [CrossRef]
- Stevanovic, D. Quality of Life Enjoyment and Satisfaction Questionnaire–short form for quality of life assessments in clinical practice: A psychometric study. J. Psychiatr. Ment. Health Nurs. 2011, 18, 744–750. [Google Scholar] [CrossRef] [PubMed]
- Windle, G.; Hughes, D.; Linck, P.; Russell, I.; Woods, B. Is exercise effective in promoting mental well-being in older age? A systematic review. Aging Ment. Health 2010, 14, 652–669. [Google Scholar] [CrossRef]














| Algorithm | 2 | 3 | 4 | 5 | 6 | 7 | 8 | 9 | 10 |
|---|---|---|---|---|---|---|---|---|---|
| Decision Tree | 0.7 | 0.7 | 0.45 | 0.33 | 0.42 | 0.58 | 0.55 | 0.42 | 0.52 |
| Random Forest | 0.79 | 0.79 | 0.79 | 0.7 | 0.79 | 0.79 | 0.82 | 0.82 | 0.79 |
| Naive Bayes | 0.79 | 0.79 | 0.79 | 0.79 | 0.76 | 0.82 | 0.76 | 0.73 | 0.73 |
| Lineal SVM | 0.76 | 0.79 | 0.79 | 0.73 | 0.67 | 0.67 | 0.7 | 0.61 | 0.67 |
| SVM | 0.76 | 0.79 | 0.79 | 0.76 | 0.67 | 0.67 | 0.67 | 0.7 | 0.73 |
| Neural network | 0.76 | 0.21 | 0.39 | 0.36 | 0.61 | 0.73 | 0.67 | 0.61 | 0.64 |
| KN Neighbor | 0.76 | 0.79 | 0.42 | 0.61 | 0.67 | 0.61 | 0.64 | 0.58 | 0.64 |
| NN with RELu | 0.21 | 0.24 | 0.3 | 0.52 | 0.61 | 0.64 | 0.64 | 0.7 | 0.73 |
| 11 | 12 | 13 | 14 | 15 | 16 | 17 | 18 | 19 | |
| Decision Tree | 0.55 | 0.45 | 0.55 | 0.48 | 0.55 | 0.58 | 0.58 | 0.55 | 0.55 |
| Random Forest | 0.79 | 0.82 | 0.79 | 0.79 | 0.82 | 0.76 | 0.76 | 0.79 | 0.82 |
| Naive Bayes | 0.73 | 0.73 | 0.73 | 0.73 | 0.73 | 0.79 | 0.79 | 0.76 | 0.76 |
| Lineal SVM | 0.67 | 0.61 | 0.52 | 0.48 | 0.45 | 0.52 | 0.52 | 0.48 | 0.39 |
| SVM | 0.73 | 0.76 | 0.76 | 0.76 | 0.79 | 0.79 | 0.79 | 0.79 | 0.79 |
| Neural network | 0.61 | 0.52 | 0.61 | 0.55 | 0.58 | 0.61 | 0.48 | 0.55 | 0.61 |
| KN Neighbor | 0.55 | 0.61 | 0.52 | 0.61 | 0.58 | 0.61 | 0.64 | 0.67 | 0.48 |
| NN with RELu | 0.76 | 0.67 | 0.67 | 0.61 | 0.61 | 0.61 | 0.64 | 0.61 | 0.64 |
| Algorithm | 2 | 3 | 4 | 5 | 6 | 7 | 8 | 9 |
|---|---|---|---|---|---|---|---|---|
| Decision Tree | 0.55 | 0.39 | 0.48 | 0.52 | 0.52 | 0.61 | 0.42 | 0.42 |
| Random Forest | 0.82 | 0.79 | 0.76 | 0.82 | 0.79 | 0.79 | 0.73 | 0.76 |
| Naive Bayes | 0.58 | 0.58 | 0.58 | 0.58 | 0.58 | 0.58 | 0.61 | 0.64 |
| Lineal SVM | 0.67 | 0.67 | 0.70 | 0.61 | 0.61 | 0.67 | 0.70 | 0.70 |
| SVM | 0.73 | 0.70 | 0.76 | 0.76 | 0.76 | 0.76 | 0.76 | 0.76 |
| Neural network | 0.55 | 0.27 | 0.58 | 0.48 | 0.52 | 0.52 | 0.48 | 0.45 |
| KN Neighbor | 0.58 | 0.61 | 0.58 | 0.58 | 0.58 | 0.61 | 0.45 | 0.67 |
| NN with RELu | 0.58 | 0.45 | 0.55 | 0.52 | 0.58 | 0.55 | 0.61 | 0.61 |
| 10 | 11 | 12 | 13 | 14 | 15 | 16 | 17 | |
| Decision Tree | 0.45 | 0.45 | 0.64 | 0.45 | 0.55 | 0.58 | 0.48 | 0.58 |
| Random Forest | 0.82 | 0.76 | 0.82 | 0.79 | 0.79 | 0.79 | 0.88 | 0.79 |
| Naive Bayes | 0.61 | 0.58 | 0.67 | 0.64 | 0.64 | 0.67 | 0.79 | 0.79 |
| Lineal SVM | 0.70 | 0.70 | 0.55 | 0.52 | 0.67 | 0.45 | 0.45 | 0.48 |
| SVM | 0.76 | 0.76 | 0.76 | 0.76 | 0.76 | 0.76 | 0.76 | 0.79 |
| Neural network | 0.52 | 0.52 | 0.58 | 0.58 | 0.58 | 0.58 | 0.58 | 0.52 |
| KN Neighbor | 0.61 | 0.61 | 0.58 | 0.64 | 0.55 | 0.55 | 0.64 | 0.55 |
| NN with RELu | 0.58 | 0.55 | 0.58 | 0.61 | 0.61 | 0.64 | 0.64 | 0.64 |
| Algorithm | 2 | 3 | 4 | 5 | 6 | 7 | 8 | 9 |
|---|---|---|---|---|---|---|---|---|
| Decision Tree | 0.79 | 0.48 | 0.64 | 0.70 | 0.58 | 0.45 | 0.55 | 0.48 |
| Random Forest | 0.79 | 0.76 | 0.73 | 0.82 | 0.82 | 0.82 | 0.79 | 0.82 |
| Naive Bayes | 0.79 | 0.79 | 0.82 | 0.82 | 0.82 | 0.79 | 0.79 | 0.82 |
| Lineal SVM | 0.76 | 0.79 | 0.70 | 0.67 | 0.73 | 0.79 | 0.73 | 0.73 |
| SVM | 0.79 | 0.76 | 0.70 | 0.70 | 0.70 | 0.73 | 0.70 | 0.70 |
| Neural network | 0.79 | 0.36 | 0.45 | 0.64 | 0.42 | 0.67 | 0.70 | 0.64 |
| KN Neighbor | 0.79 | 0.64 | 0.73 | 0.55 | 0.61 | 0.73 | 0.67 | 0.67 |
| NN with RELu | 0.33 | 0.52 | 0.58 | 0.55 | 0.64 | 0.67 | 0.73 | 0.73 |
| 10 | 11 | 12 | 13 | 14 | 15 | 16 | 17 | |
| Decision Tree | 0.48 | 0.58 | 0.55 | 0.58 | 0.52 | 0.58 | 0.52 | 0.45 |
| Random Forest | 0.79 | 0.76 | 0.79 | 0.76 | 0.82 | 0.79 | 0.82 | 0.79 |
| Naive Bayes | 0.76 | 0.79 | 0.79 | 0.73 | 0.79 | 0.79 | 0.79 | 0.79 |
| Lineal SVM | 0.67 | 0.55 | 0.52 | 0.48 | 0.42 | 0.42 | 0.45 | 0.48 |
| SVM | 0.76 | 0.76 | 0.76 | 0.79 | 0.79 | 0.79 | 0.79 | 0.79 |
| Neural network | 0.61 | 0.58 | 0.58 | 0.45 | 0.64 | 0.55 | 0.61 | 0.52 |
| KN Neighbor | 0.52 | 0.55 | 0.61 | 0.70 | 0.67 | 0.67 | 0.70 | 0.73 |
| NN with RELu | 0.70 | 0.67 | 0.61 | 0.61 | 0.61 | 0.64 | 0.61 | 0.64 |
| Algorithm | 2 | 3 | 4 | 5 | 6 | 7 | 8 | 9 |
|---|---|---|---|---|---|---|---|---|
| Decision Tree | 0.39 | 0.55 | 0.42 | 0.52 | 0.55 | 0.55 | 0.42 | 0.45 |
| Random Forest | 0.79 | 0.82 | 0.79 | 0.79 | 0.79 | 0.82 | 0.82 | 0.82 |
| Naive Bayes | 0.79 | 0.64 | 0.58 | 0.64 | 0.76 | 0.79 | 0.61 | 0.79 |
| Lineal SVM | 0.76 | 0.76 | 0.76 | 0.76 | 0.79 | 0.70 | 0.67 | 0.67 |
| SVM | 0.79 | 0.67 | 0.70 | 0.70 | 0.76 | 0.73 | 0.73 | 0.76 |
| Neural network | 0.36 | 0.24 | 0.52 | 0.58 | 0.55 | 0.61 | 0.39 | 0.52 |
| KN Neighbor | 0.79 | 0.55 | 0.58 | 0.61 | 0.58 | 0.58 | 0.52 | 0.52 |
| NN with RELu | 0.21 | 0.58 | 0.42 | 0.42 | 0.55 | 0.58 | 0.45 | 0.42 |
| 10 | 11 | 12 | 13 | 14 | 15 | 16 | 17 | |
| Decision Tree | 0.48 | 0.58 | 0.48 | 0.48 | 0.58 | 0.48 | 0.45 | 0.58 |
| Random Forest | 0.79 | 0.79 | 0.82 | 0.79 | 0.79 | 0.79 | 0.82 | 0.79 |
| Naive Bayes | 0.79 | 0.76 | 0.76 | 0.79 | 0.73 | 0.76 | 0.76 | 0.79 |
| Lineal SVM | 0.64 | 0.61 | 0.61 | 0.55 | 0.61 | 0.55 | 0.52 | 0.48 |
| SVM | 0.76 | 0.76 | 0.76 | 0.79 | 0.76 | 0.76 | 0.79 | 0.79 |
| Neural network | 0.45 | 0.48 | 0.45 | 0.70 | 0.48 | 0.64 | 0.55 | 0.52 |
| KN Neighbor | 0.64 | 0.58 | 0.42 | 0.55 | 0.36 | 0.48 | 0.52 | 0.61 |
| NN with RELu | 0.48 | 0.48 | 0.58 | 0.64 | 0.52 | 0.61 | 0.64 | 0.64 |
Publisher’s Note: MDPI stays neutral with regard to jurisdictional claims in published maps and institutional affiliations. |
© 2022 by the authors. Licensee MDPI, Basel, Switzerland. This article is an open access article distributed under the terms and conditions of the Creative Commons Attribution (CC BY) license (https://creativecommons.org/licenses/by/4.0/).
Share and Cite
Machado-Jaimes, L.-G.; Bustamante-Bello, M.R.; Argüelles-Cruz, A.-J.; Alfaro-Ponce, M. Development of an Intelligent System for the Monitoring and Diagnosis of the Well-Being. Sensors 2022, 22, 9719. https://doi.org/10.3390/s22249719
Machado-Jaimes L-G, Bustamante-Bello MR, Argüelles-Cruz A-J, Alfaro-Ponce M. Development of an Intelligent System for the Monitoring and Diagnosis of the Well-Being. Sensors. 2022; 22(24):9719. https://doi.org/10.3390/s22249719
Chicago/Turabian StyleMachado-Jaimes, Lizeth-Guadalupe, Martin Rogelio Bustamante-Bello, Amadeo-José Argüelles-Cruz, and Mariel Alfaro-Ponce. 2022. "Development of an Intelligent System for the Monitoring and Diagnosis of the Well-Being" Sensors 22, no. 24: 9719. https://doi.org/10.3390/s22249719
APA StyleMachado-Jaimes, L.-G., Bustamante-Bello, M. R., Argüelles-Cruz, A.-J., & Alfaro-Ponce, M. (2022). Development of an Intelligent System for the Monitoring and Diagnosis of the Well-Being. Sensors, 22(24), 9719. https://doi.org/10.3390/s22249719

