Strict-Feedback Backstepping Digital Twin and Machine Learning Solution in AE Signals for Bearing Crack Identification
Abstract
:1. Introduction
- AE signal modeling using a combination of autoregressive techniques, Laguerre filters, support vector regression and Gaussian process regression.
- Design of a strict-feedback backstepping digital twin using the proposed signal modeling, strict-feedback backstepping observer, integral term, support vector machine and fuzzy algorithm for normal and abnormal AE signal estimation.
- Proposal of a digital twin and machine learning algorithm for crack type/size diagnosis.
2. Dataset
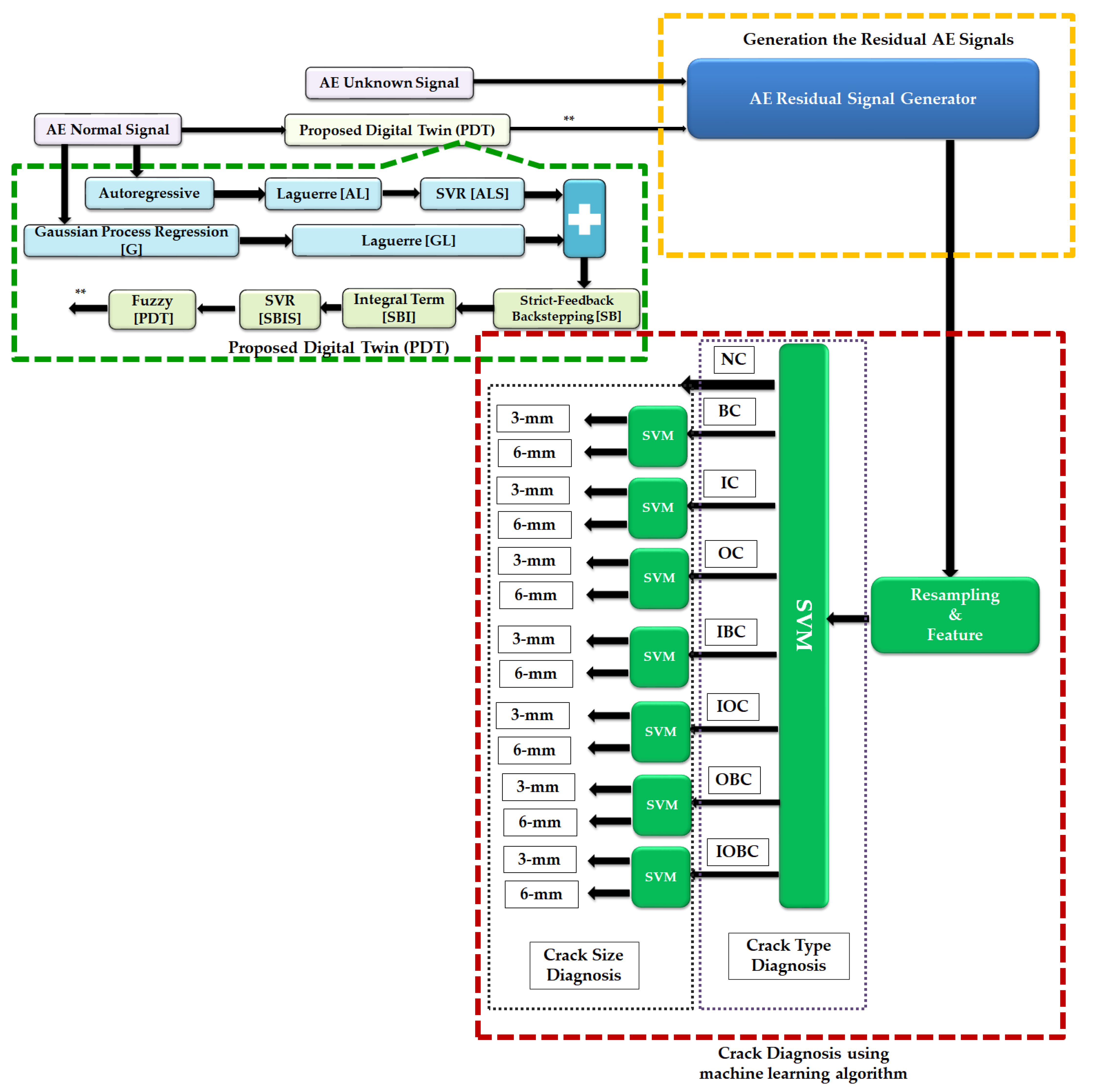
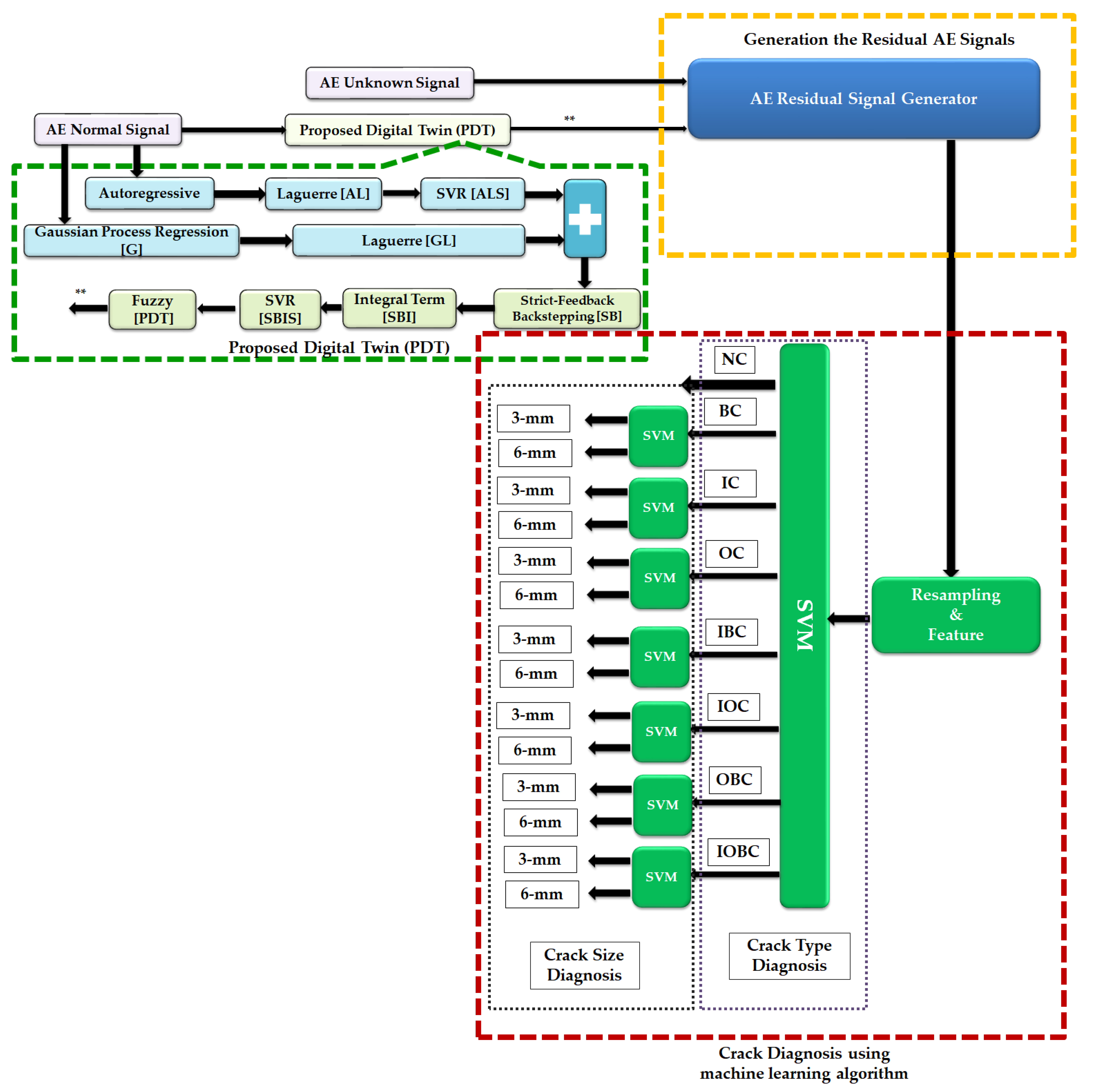
3. Proposed Scheme
3.1. Proposed Digital Twin for Signal Modeling and Estimation
3.1.1. Proposed Signal Modeling Using ALS-GL Algorithm
3.1.2. Proposed Signal Estimation Using Hybrid Algorithm
3.2. Acoustic Emission Residual Signal Generation
3.3. Crack Diagnosis Using the Machine Learning Approach
| Algorithm 1 Proposed strict-feedback backstepping digital twin and machine learning solution algorithm for bearing fault diagnosis. | |
| Step 1.1: Acoustic Emission (AE) Signal Modeling | |
| 1: | Acoustic Emission (AE) signal modeling using the AR technique; Equation (1) |
| Detail | |
| 1.1 | Calculate , Equation (2) |
| 1.2 | Compute , Equation (1) |
| 1.3 | Compute , (1) |
| 2: | Improving the robustness of the AR technique for AE signal modeling using a Laguerre filter (AL); Equation (3) |
| Detail | |
| 2.1 | Calculate , (4) |
| 2.2 | Compute (3) |
| 2.3 | Compute . (3) |
| 3: | Reducing the effects of complexity and nonlinearity of the AL technique for AE signal modeling using support vector regression, ALS; Equation (5) |
| Detail | |
| 3.1 | Compute (8) |
| 3.2 | Compute (13) |
| 3.3 | Calculate (12) |
| 3.4 | Compute (7) |
| 3.5 | Calculate , (6) |
| 3.6 | Compute (5) |
| 3.7 | Compute (5) |
| 4: | Acoustic emission (AE) signal modeling using the GPR technique; Equation (15) |
| Detail | |
| 4.1 | Compute (18) |
| 4.2 | Calculate (17) |
| 4.3 | Compute (16) |
| 4.4 | Calculate (15) |
| 4.5 | Compute (15) |
| 5: | Improving the robustness of the GPR technique for AE signal modeling using a Laguerre filter (GL); Equation (19) |
| Detail | |
| 5.1 | Compute (21) |
| 5.2 | Compute (20) |
| 5.3 | Calculate (19) |
| 5.4 | Compute (19) |
| 6: | Increasing the accuracy and reliability of AE signal modeling using Gaussian process regression and a Laguerre filter with the ALS approach, ALSGL; Equation (23) |
| Detail | |
| 6.1 | Compute (22) |
| 6.2 | Compute (23) |
| 6.3 | Calculate (22) |
| 6.4 | Compute (23) |
| 6.5 | Compute (24) |
| Step 1.2: Acoustic Emission (AE) Signal Estimation Using the Proposed Digital Twin | |
| 7: | Reducing the effects of uncertainties in AE signal modeling using ALS-GL and the proposed strict-feedback observer, ALSGL-SB; Equations (26) and (28). |
| Detail | |
| 7.1 | Compute (26) |
| 7.2 | Calculate (26) |
| 7.3 | Compute (27) |
| 7.4 | Calculate (28) |
| 8: | Improving the effects of uncertain estimation accuracy for AE signals using the ALSGL-SB algorithm and integral term, ALSGL-SBI; Equations (29) and (31). |
| Detail | |
| 8.1 | Compute (29) |
| 8.2 | Calculate (29) |
| 8.3 | Solve (30) |
| 8.4 | Compute (31) |
| 9: | Improving the performance of estimation accuracy for AE signals using ALSGL-SBI and support vector regression, ALSGL-SBIS; Equations (32) and (34). |
| Detail | |
| 9.1 | Calculate (32) |
| 9.2 | Solve (32) |
| 9.3 | Compute (33) |
| 9.4 | Calculate (34) |
| 10: | Improving the accuracy and reducing the effects of uncertainty estimation for AE signals using ALSGL-SBIS and TS-fuzzy logic, referred to as the proposed digital twin (PDT); Equations (35) and (37) |
| Detail | |
| 10.1 | Solve (35) |
| 10.2 | Compute (35) |
| 10.3 | Calculate (36) |
| 10.4 | Solve (37) |
| Step 2: Acoustic Emission Residual Signal Generation | |
| 11: | Generating AE residual signals using the difference between the original AE signals and PDT-based estimated AE signals; Equation (41) |
| Detail | |
| 11.1 | Compute (41) |
| Step 3: Crack Diagnosis Using Machine Learning Approach | |
| 12.1: | RMS feature extraction from the AE residual signal; Equation (42) |
| 12.2 | Crack detection and diagnosis using SVM [30]. |
4. Experimental Results
5. Conclusions
Author Contributions
Funding
Institutional Review Board Statement
Informed Consent Statement
Data Availability Statement
Conflicts of Interest
References
- Randall, R.; Antoni, J. Rolling element bearing diagnostics—A tutorial. Mech. Syst. Signal Process. 2011, 25, 485–520. [Google Scholar] [CrossRef]
- Liu, Z.; Zhang, L. A review of failure modes, condition monitoring and fault diagnosis methods for large-scale wind turbine bearings. Measurement 2020, 149, 107002. [Google Scholar] [CrossRef]
- Sony, S.; Sadhu, A. Identification of progressive damage in structures using time-frequency analysis. In Proceedings of the CSCE General Conference, Montreal, QC, Canada, 24 March 2019. [Google Scholar]
- Torres, R.; Torres, E. Fractional Fourier Analysis of Random Signals and the Notion of /splalpha/-Stationarity of the Wigner—Ville Distribution. IEEE Trans. Signal Process. 2013, 61, 1555–1560. [Google Scholar] [CrossRef]
- Zhang, X.; Jiang, D.; Han, T.; Wang, N.; Yang, W.; Yang, Y. Rotating Machinery Fault Diagnosis for Imbalanced Data Based on Fast Clustering Algorithm and Support Vector Machine. J. Sens. 2017, 2017, 1–15. [Google Scholar] [CrossRef] [Green Version]
- Li, Z.; Jiang, Y.; Guo, Q.; Hu, C.; Peng, Z. Multi-dimensional variational mode decomposition for bearing-crack detection in wind turbines with large driving-speed variations. Renew. Energy 2018, 116, 55–73. [Google Scholar] [CrossRef]
- He, S.; Liu, Y.; Chen, J.; Zi, Y. Wavelet Transform Based on Inner Product for Fault Diagnosis of Rotating Machinery. In Internet of Things; Springer: Singapore, 2017; pp. 65–91. [Google Scholar]
- Jiang, Y.; Li, Z.; Zhang, C.; Hu, C.; Peng, Z. On the bi-dimensional variational decomposition applied to nonstationary vibration signals for rolling bearing crack detection in coal cutters. Meas. Sci. Technol. 2016, 27, 065103. [Google Scholar] [CrossRef]
- Piltan, F.; Duong, B.; Kim, J.-M. Deep Learning-Based Adaptive Neural-Fuzzy Structure Scheme for Bearing Fault Pattern Recognition and Crack Size Identification. Sensors 2021, 21, 2102. [Google Scholar] [CrossRef]
- Che, C.; Wang, H.; Ni, X.; Lin, R. Hybrid multimodal fusion with deep learning for rolling bearing fault diagnosis. Measurement 2021, 173, 108655. [Google Scholar] [CrossRef]
- Yan, J.; Pu, W.; Zhou, S.; Liu, H.; Greco, M.S. Optimal resource allocation for asynchronous multiple targets tracking in heterogeneous radar networks. IEEE Trans. Signal Process. 2020, 68, 4055–4068. [Google Scholar] [CrossRef]
- Muhammad, S.; Islam, M.; Kim, J.; Jeon, D.-C.; Kim, J.-M. Leakage detection of a spherical water storage tank in a chemical industry using acoustic emissions. Appl. Sci. 2019, 9, 196. [Google Scholar]
- Hasan, J.; Kim, J.; Kim, C.H.; Kim, J.-M. Health State Classification of a Spherical Tank Using a Hybrid Bag of Features and K-Nearest Neighbor. Appl. Sci. 2020, 10, 2525. [Google Scholar] [CrossRef] [Green Version]
- Shangguan, D.; Chen, L.; Ding, J. A Digital Twin-Based Approach for the Fault Diagnosis and Health Monitoring of a Complex Satellite System. Symmetry 2020, 12, 1307. [Google Scholar] [CrossRef]
- Chakib Ben, N.; Garna, T. PIO Output Fault Diagnosis by ARX-Laguerre Model Applied to 2nd Order Electrical System. IEEE Access 2020, 8, 83052–83061. [Google Scholar]
- Zhou, Y.; Ding, F. Modeling nonlinear processes using the radial basis function-based state-dependent auto-regressive models. IEEE Signal Process. Lett. 2020, 27, 1600–1604. [Google Scholar] [CrossRef]
- Bai, Y.-T.; Wang, X.-Y.; Jin, X.-B.; Zhao, Z.-Y.; Zhang, B.-H. A Neuron-Based Kalman Filter with Nonlinear Autoregressive Model. Sensors 2020, 20, 299. [Google Scholar] [CrossRef] [Green Version]
- Tayebi Haghighi, S.; Koo, I. SVM-Based Bearing Anomaly Identification with Self-Tuning Network-Fuzzy Robust Proportional Multi Integral and Smart Autoregressive Model. Appl. Sci. 2021, 11, 2784. [Google Scholar] [CrossRef]
- Yuan, H.; Dai, H.; Wei, X.; Ming, P. Model-based observers for internal states estimation and control of proton exchange membrane fuel cell system: A review. J. Power Sources 2020, 468, 228376. [Google Scholar] [CrossRef]
- Liu, Z.; Ren, H.; Chen, S.; Chen, Y.; Feng, J. Feedback Linearization Kalman Observer Based Sliding Mode Control for Semi-Active Suspension Systems. IEEE Access 2020, 8, 71721–71738. [Google Scholar] [CrossRef]
- Khan, R.; Khan, L.; Ullah, S.; Sami, I.; Ro, J.-S. Backstepping Based Super-Twisting Sliding Mode MPPT Control with Differential Flatness Oriented Observer Design for Photovoltaic System. Electronics 2020, 9, 1543. [Google Scholar] [CrossRef]
- Xu, W.; Qu, S.; Zhao, L.; Zhang, H. An improved adaptive sliding mode observer for middle and high-speed rotor tracking. IEEE Trans. Power Electron. 2020, 36, 1043–1053. [Google Scholar] [CrossRef]
- Diab, A.A.Z.; Al-Sayed, A.-H.M.; Mohammed, H.H.A.; Mohammed, Y.S. Literature Review of Induction Motor Drives; Springer: Singapore, 2020; pp. 7–18. [Google Scholar]
- Ontiveros-Robles, E.; Castillo, O.; Melin, P. Towards asymmetric uncertainty modeling in designing General Type-2 Fuzzy classifiers for medical diagnosis. Expert Syst. Appl. 2021, 183, 115370. [Google Scholar] [CrossRef]
- Ontiveros, E.; Melin, P.; Castillo, O. Designing hybrid classifiers based on general type-2 fuzzy logic and support vector machines. Soft Comput. 2020, 24, 18009–18019. [Google Scholar] [CrossRef]
- Ontiveros-Robles, E.; Patricia, M. A hybrid design of shadowed type-2 fuzzy inference systems applied in diagnosis problems. Eng. Appl. Artif. Intell. 2019, 86, 43–55. [Google Scholar] [CrossRef]
- Du, W.; Guo, X.; Wang, Z.; Wang, J.; Yu, M.; Li, C.; Wang, G.; Wang, L.; Guo, H.; Zhou, J.; et al. A New Fuzzy Logic Classifier Based on Multiscale Permutation Entropy and Its Application in Bearing Fault Diagnosis. Entropy 2019, 22, 27. [Google Scholar] [CrossRef] [Green Version]
- Ziying, Z.; Xi, Z. A New Bearing Fault Diagnosis Method Based on Refined Composite Multiscale Global Fuzzy Entropy and Self-Organizing Fuzzy Logic Classifier. Shock. Vib. 2021, 2021, 1–11. [Google Scholar] [CrossRef]
- Angeli, C. Online expert systems for fault diagnosis in technical processes. Expert Syst. 2008, 25, 115–132. [Google Scholar] [CrossRef]
- Al-Hadeethi, H.; Abdulla, S.; Diykh, M.; Deo, R.C.; Green, J. Adaptive boost LS-SVM classification approach for time-series signal classification in epileptic seizure diagnosis applications. Expert Syst. Appl. 2020, 161, 113676. [Google Scholar] [CrossRef]
- Sun, X.; Su, S.; Zuo, Z.; Guo, X.; Tan, X. Modulation Classification Using Compressed Sensing and Decision Tree–Support Vector Machine in Cognitive Radio System. Sensors 2020, 20, 1438. [Google Scholar] [CrossRef] [Green Version]
- Madray, I.; Suire, J.; Desforges, J.; Madani, M.R. Relative Angle Correction for Distance Estimation Using K-Nearest Neighbors. IEEE Sens. J. 2020, 20, 8155–8163. [Google Scholar] [CrossRef]
- Narayan, Y. Comparative analysis of SVM and Naive Bayes classifier for the SEMG signal classification. Mater. Today Proc. 2021, 37, 3241–3245. [Google Scholar] [CrossRef]
- Pan, C.; Shi, C.; Mu, H.; Li, J.; Gao, X. EEG-Based Emotion Recognition Using Logistic Regression with Gaussian Kernel and Laplacian Prior and Investigation of Critical Frequency Bands. Appl. Sci. 2020, 10, 1619. [Google Scholar] [CrossRef] [Green Version]
- Appana, D.K.; Prosvirin, A.; Kim, J.-M. Reliable fault diagnosis of bearings with varying rotational speeds using envelope spectrum and convolution neural networks. Soft Comput. 2018, 22, 6719–6729. [Google Scholar] [CrossRef]
- Md Junayed, H.; Manjurul Islam, M.M.; Kim, J.-M. Acoustic spectral imaging and transfer learning for reliable bearing fault diagnosis under variable speed conditions. Measurement 2019, 138, 620–631. [Google Scholar]
- Islam, M.M.M.; Kim, J.-M. Time–frequency envelope analysis-based sub-band selection and probabilistic support vector machines for multi-fault diagnosis of low-speed bearings. J. Ambient. Intell. Humaniz. Comput. 2017, 1–16. [Google Scholar] [CrossRef]
- Viet, T.; Kim, J.; Ali Khan, S.; Kim, J.-M. Bearing fault diagnosis under variable speed using convolutional neural networks and the stochastic diagonal levenberg-marquardt algorithm. Sensors 2017, 17, 2834. [Google Scholar]
- Farzin, P.; Kim, J.-M. Bearing fault identification using machine learning and adaptive cascade fault observer. Appl. Sci. 2020, 10, 5827. [Google Scholar]
- Piltan, F.; Kim, J.-M. Hybrid Fault Diagnosis of Bearings: Adaptive Fuzzy Orthonormal-ARX Robust Feedback Observer. Appl. Sci. 2020, 10, 3587. [Google Scholar] [CrossRef]
- Physical Acoustics—Sensors. Available online: https://www.physicalacoustics.com/by-product/sensors/WDI-AST-100-900-kHz-Wideband-Differential-AE-Sensor (accessed on 5 January 2019).
- Physical Acoustics—Pci 2. Available online: https://www.physicalacoustics.com/by-product/pci-2/ (accessed on 5 January 2019).
- Sohaib, M.; Kim, C.-H.; Kim, J.-M. A Hybrid Feature Model and Deep-Learning-Based Bearing Fault Diagnosis. Sensors 2017, 17, 2876. [Google Scholar] [CrossRef] [Green Version]
- Piltan, F.; Kim, J.-M. Crack Size Identification for Bearings Using an Adaptive Digital Twin. Sensors 2021, 21, 5009. [Google Scholar] [CrossRef]



























| Classes | Motor Speed (RPM) | Crack Sizes (mm) |
|---|---|---|
| HC | 300, 400, 450 and 500 | - |
| OC | 300, 400, 450 and 500 | 3 and 6 |
| IC | 300, 400, 450 and 500 | 3 and 6 |
| BC | 300, 400, 450 and 500 | 3 and 6 |
| IOC | 300, 400, 450 and 500 | 3 and 6 |
| IBC | 300, 400, 450 and 500 | 3 and 6 |
| OBC | 300, 400, 450 and 500 | 3 and 6 |
| IOBC | 300, 400, 450 and 500 | 3 and 6 |
| AE Sensor (PAC WSα) [41] | PCI Board with 2-Channel AE Sensor [42] |
|---|---|
| Peak sensitivity (V/μbar): −62 dB | 18-bit 40 MHz A/D conversion |
| Operating frequency range: 100–900 kHz | AE input: 2 channels (a 10 M samples/s rate one |
| Directionality: ±1.5 dB | and a 5 M samples/s one, as two channels |
| Resonant frequency: 650 kHz | were simultaneously used) |
| States | Training Samples (Numbers) | Testing Samples (Numbers) |
|---|---|---|
| Crack Type Diagnosis | ||
| HC | 300 | 100 |
| OC | 600 | 200 |
| IC | 600 | 200 |
| BC | 600 | 200 |
| IOC | 600 | 200 |
| IBC | 600 | 200 |
| OBC | 600 | 200 |
| IOBC | 600 | 200 |
| Crack Size Diagnosis (OC, IC, BC, IOC, IBC, OBC and IOBC) | ||
| 3 mm | 300 | 100 |
| 6 mm | 300 | 100 |
| Conditions | ALSGL-SB and SVM (%) | ALSGL-SBI and SVM (%) | PDT and SVM (%) |
|---|---|---|---|
| HC | 100 | 100 | 100 |
| BC | 88 | 92 | 98 |
| IC | 89 | 90 | 96 |
| OC | 83 | 91 | 96 |
| IBC | 85 | 89 | 94 |
| IOC | 89 | 89 | 97 |
| OBC | 84 | 90 | 98 |
| IOBC | 80 | 92 | 98 |
| Average | 87.25 | 91.63 | 97.13 |
| Fault Type | Crack Sizes (mm) | ALSGL-SB and SVM (%) | ALSGL-SBI and SVM (%) | PDT and SVM (%) |
|---|---|---|---|---|
| IC | 3 | 80 | 87 | 96 |
| 6 | 84 | 91 | 98 | |
| OC | 3 | 86 | 89 | 97 |
| 6 | 90 | 92 | 98 | |
| BC | 3 | 82 | 90 | 96 |
| 6 | 85 | 89 | 96 | |
| IBC | 3 | 83 | 88 | 98 |
| 6 | 84 | 91 | 98 | |
| IOC | 3 | 81 | 90 | 96 |
| 6 | 80 | 90 | 94 | |
| OBC | 3 | 80 | 89 | 95 |
| 6 | 81 | 89 | 98 | |
| IOBC | 3 | 82 | 88 | 98 |
| 6 | 85 | 92 | 98 | |
| Average | 83.1 | 89.7 | 96.9 | |
Publisher’s Note: MDPI stays neutral with regard to jurisdictional claims in published maps and institutional affiliations. |
© 2022 by the authors. Licensee MDPI, Basel, Switzerland. This article is an open access article distributed under the terms and conditions of the Creative Commons Attribution (CC BY) license (https://creativecommons.org/licenses/by/4.0/).
Share and Cite
Piltan, F.; Toma, R.N.; Shon, D.; Im, K.; Choi, H.-K.; Yoo, D.-S.; Kim, J.-M. Strict-Feedback Backstepping Digital Twin and Machine Learning Solution in AE Signals for Bearing Crack Identification. Sensors 2022, 22, 539. https://doi.org/10.3390/s22020539
Piltan F, Toma RN, Shon D, Im K, Choi H-K, Yoo D-S, Kim J-M. Strict-Feedback Backstepping Digital Twin and Machine Learning Solution in AE Signals for Bearing Crack Identification. Sensors. 2022; 22(2):539. https://doi.org/10.3390/s22020539
Chicago/Turabian StylePiltan, Farzin, Rafia Nishat Toma, Dongkoo Shon, Kichang Im, Hyun-Kyun Choi, Dae-Seung Yoo, and Jong-Myon Kim. 2022. "Strict-Feedback Backstepping Digital Twin and Machine Learning Solution in AE Signals for Bearing Crack Identification" Sensors 22, no. 2: 539. https://doi.org/10.3390/s22020539
APA StylePiltan, F., Toma, R. N., Shon, D., Im, K., Choi, H.-K., Yoo, D.-S., & Kim, J.-M. (2022). Strict-Feedback Backstepping Digital Twin and Machine Learning Solution in AE Signals for Bearing Crack Identification. Sensors, 22(2), 539. https://doi.org/10.3390/s22020539

