CFHBA-PID Algorithm: Dual-Loop PID Balancing Robot Attitude Control Algorithm Based on Complementary Factor and Honey Badger Algorithm
Abstract
:1. Introduction
- The HBA (Honey Badger Algorithm) is utilized in the Dual-loop PID algorithm parameter tuning for the first time, and the HBA-PID control algorithm is proposed to achieve stable and robust balancing robot attitude control.
- A complementary factor (CF) is proposed and implemented as a hyperparameter in the new proposed CFHBA-PID algorithm, which can be adjusted according to the actual requirements to achieve the balance of overshoot and response speed during the process of searching the optimal parameters.
- The CFHBA-PID algorithm is applied to the Dual-loop PID attitude control of the balancing robot, and achieves the best control compared to the existing mainstream algorithms.
2. Materials and Methods
2.1. PID
2.1.1. PID Control Algorithm
2.1.2. Dual-Loop PID Control Algorithm
2.1.3. Dual-Loop PID Algorithm for Attitude Control of Balancing Robots
2.1.4. PID Control Performance Indicators
2.2. CFHBA-PID Algorithm
2.2.1. Honey Badger Algorithm (HBA)
- Digging mode: Honey badgers use their rat sniffing skills to slowly approach the prey and dig the prey in a cardioid way. In digging mode, the HBA position update process () is given as Equation (7):where is the global best position of the prey so far. is the smell intensity of the prey. is the update density factor. is the ability of the honey badger to get food (default = 6). , , and are three different random numbers between 0 and 1. is a flag to change the search direction, which is given as Equation (8):is the smell intensity of the prey that is related to the concentration strength of the prey and the distance between the prey and the honey badger . The smell intensity of the prey is strong when the concentration strength of the prey is high and the distance between the prey and the honey badger is close. Honey Badgers will search faster when the smell intensity of the prey is strong. , , and are given respectively using Equations (9)–(11):where is a random number between 0 and 1. The density update factor is a random variable that controls time-varying randomness, which can be used to achieve smooth transitions during exploration and development. It is given as Equation (12):where is greater than or equal to 1 (default = 2). is the current number of iterations and is the maximum number of iterations.
- Honey mode: The honey badger likes eating bee larvae and pupae, and they cooperate with a honey-guide (a bird) to find bee larvae. It is difficult for the honey badger to find the hive, but its claws can easily break open the hive, while the honey-guide can quickly find the hive but cannot break it. Therefore, the honey-guide guides the honey badger toward the hive and finally shares the bee larvae. In honey mode, the HBA position update process () is given as Equation (7):where is a random number between 0 and 1.
2.2.2. Complementary Factor (CF)
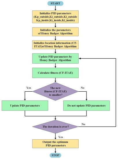
2.2.3. CFHBA-PID Algorithm
3. Experiments and Results
4. Discussion
5. Conclusions
Author Contributions
Funding
Institutional Review Board Statement
Informed Consent Statement
Conflicts of Interest
References
- Imtiaz, M.A.; Naveed, M.; Bibi, N.; Aziz, S.; Naqvi, S.Z.H. Control system design, analysis & implementation of two wheeled self balancing robot (TWSBR). In Proceedings of the 2018 IEEE 9th Annual Information Technology, Electronics and Mobile Communication Conference (IEMCON), Vancouver, BC, Canada, 1–3 November 2018; pp. 431–437. [Google Scholar]
- Bin, H.; Zhen, L.W.; Feng, L.H. The kinematics model of a two-wheeled self-balancing autonomous mobile robot and its simulation. In Proceedings of the 2010 Second International Conference on Computer Engineering and Applications, Bali, Indonesia, 19–21 March 2010; Volume 2, pp. 64–68. [Google Scholar]
- Hassan, N.; Saleem, A. Neural Network-Based Adaptive Controller for Trajectory Tracking of Wheeled Mobile Robots. IEEE Access 2022, 10, 13582–13597. [Google Scholar] [CrossRef]
- Lee, Y.; Park, S.; Lee, M. PID controller tuning to obtain desired closed-loop responses for cascade control systems. IFAC Proc. Vol. 1998, 31, 613–618. [Google Scholar] [CrossRef]
- Pratama, D.; Binugroho, E.H.; Ardilla, F. Movement control of two wheels balancing robot using cascaded PID controller. In Proceedings of the 2015 International Electronics Symposium (IES), Surabaya, Indonesia, 29–30 September 2015; pp. 94–99. [Google Scholar]
- Shen, M.; Ma, Y.; Park, J.H.; Wang, Q.G. Fuzzy tracking control for Markov jump systems with mismatched faults by iterative proportional-integral observers. IEEE Trans. Fuzzy Syst. 2020, 30, 542–554. [Google Scholar] [CrossRef]
- Liu, J.; Lam, J.; Shen, M.; Shu, Z. Non-fragile multivariable PID controller design via system augmentation. Int. J. Syst. Sci. 2017, 48, 2168–2181. [Google Scholar] [CrossRef] [Green Version]
- Wei, J.; Long, K.; Gu, J.; Zhou, Z.; Li, S. Freeway ramp metering based on PSO-PID control. PLoS ONE 2021, 16, e0260977. [Google Scholar] [CrossRef]
- Yau, H.T.; Hung, T.H.; Hsieh, C.C. Bluetooth based chaos synchronization using particle swarm optimization and its applications to image encryption. Sensors 2012, 12, 7468–7484. [Google Scholar] [CrossRef] [Green Version]
- Liu, Y.; Du Jiang, J.Y.; Sun, Y.; Li, C.; Jiang, G.; Kong, J.; Tao, B.; Fang, Z. Self-tuning Control of Manipulator Positioning Based on Fuzzy PID and PSO Algorithm. Front. Bioeng. Biotechnol. 2021, 9, 817723. [Google Scholar] [CrossRef]
- Ali, N.; Ayaz, Y.; Iqbal, J. Collaborative Position Control of Pantograph Robot Using Particle Swarm Optimization. Int. J. Control. Autom. Syst. 2022, 20, 198–207. [Google Scholar] [CrossRef]
- Hu, H.; Xu, L.; Wei, R.; Zhu, B. Multi-objective control optimization for greenhouse environment using evolutionary algorithms. Sensors 2011, 11, 5792–5807. [Google Scholar] [CrossRef] [Green Version]
- Hekimoğlu, B. Optimal tuning of fractional order PID controller for DC motor speed control via chaotic atom search optimization algorithm. IEEE Access 2019, 7, 38100–38114. [Google Scholar] [CrossRef]
- Alkrwy, A.; Hussein, A.A.; Atyia, T.H.; Khamees, M. Adaptive tuning of PID controller using crow Search algorithm for DC motor. In IOP Conference Series: Materials Science and Engineering; IOP Publishing: Bristol, UK, 2021; Volume 1076, p. 012001. [Google Scholar]
- Gozde, H.; Taplamacioglu, M.C.; Kocaarslan, I. Comparative performance analysis of Artificial Bee Colony algorithm in automatic generation control for interconnected reheat thermal power system. Int. J. Electr. Power Energy Syst. 2012, 42, 167–178. [Google Scholar] [CrossRef]
- George, T.; Ganesan, V. Optimal tuning of FOPID controller for higher order process using hybrid approach. Appl. Intell. 2022, 67, 1–23. [Google Scholar] [CrossRef]
- Loucif, F.; Kechida, S.; Sebbagh, A. Whale optimizer algorithm to tune PID controller for the trajectory tracking control of robot manipulator. J. Braz. Soc. Mech. Sci. Eng. 2020, 42, 1. [Google Scholar] [CrossRef]
- Kavin, F.; Senthilkumar, R. Chaotic Whale Optimized Fractional Order PID Controller Design for Desalination Process. Comput. Mater. Contin. 2022, 71, 2789–2806. [Google Scholar] [CrossRef]
- Hussain, K.; Mohd Salleh, M.N.; Cheng, S.; Shi, Y. Metaheuristic research: A comprehensive survey. Artif. Intell. Rev. 2019, 52, 2191–2233. [Google Scholar] [CrossRef] [Green Version]
- Kennedy, J.; Eberhart, R. Particle swarm optimization. In Proceedings of the ICNN’95-International Conference on Neural Networks, Perth, WA, Australia, 27 November–1 December 1995; Volume 4, pp. 1942–1948. [Google Scholar]
- Dorigo, M.; Birattari, M.; Stutzle, T. Ant colony optimization. IEEE Comput. Intell. Mag. 2006, 1, 28–39. [Google Scholar] [CrossRef]
- Holland, J.H. An introductory analysis with applications to biology, control, and artificial intelligence. In Adaptation in Natural and Artificial Systems, 1st ed.; The University of Michigan: Ann Arbor, MI, USA, 1975. [Google Scholar]
- Wang, H.; Sun, H.; Li, C.; Rahnamayan, S.; Pan, J.-S. Diversity enhanced particle swarm optimization with neighborhood search. Inf. Sci. 2013, 223, 119–135. [Google Scholar] [CrossRef]
- Hashim, F.A.; Hussain, K.; Houssein, E.H.; Mabrouk, M.S.; Al-Atabany, W. Archimedes optimization algorithm: A new metaheuristic algorithm for solving optimization problems. Appl. Intell. 2021, 51, 1531–1551. [Google Scholar] [CrossRef]
- Mirjalili, S.; Lewis, A. The whale optimization algorithm. Adv. Eng. Softw. 2016, 95, 51–67. [Google Scholar] [CrossRef]
- Heidari, A.A.; Mirjalili, S.; Faris, H.; Aljarah, I.; Mafarja, M.; Chen, H. Harris hawks optimization: Algorithm and applications. Future Gener. Comput. Syst. 2019, 97, 849–872. [Google Scholar] [CrossRef]
- Zhao, W.; Wang, L.; Zhang, Z. A novel atom search optimization for dispersion coefficient estimation in groundwater. Future Gener. Comput. Syst. 2019, 91, 601–610. [Google Scholar] [CrossRef]
- Hashim, F.A.; Houssein, E.H.; Hussain, K.; Mabrouk, M.S.; Al-Atabany, W. Honey Badger Algorithm: New metaheuristic algorithm for solving optimization problems. Math. Comput. Simul. 2022, 192, 84–110. [Google Scholar] [CrossRef]
- Martins, F.G. Tuning PID controllers using the ITAE criterion. Int. J. Eng. Educ. 2005, 21, 8. [Google Scholar]
- Xu, F.; Li, D.H.; Xue, Y.L. Comparing and optimum seeking of pid tuning methods base on itae index. Proc. CSEE 2003, 23, 206–210. [Google Scholar]
- Hussain, K.; Salleh, M.N.M.; Cheng, S.; Shi, Y. On the exploration and exploitation in popular swarm-based metaheuristic algorithms. Neural Comput. Appl. 2019, 31, 7665–7683. [Google Scholar] [CrossRef]

















| Elements | Value |
|---|---|
| (0,20] | |
| Simulation time | 2 s |
| Initial angle | 0 deg |
| Expected angle (balanced angle) | 20 deg |
| Iterations | 50 |
| Coefficient of static friction | 0.5 |
| Coefficient of dynamic friction | 0.3 |
| Damping | 1 × 103 N/(m/s) |
| Algorithms | Parameters |
|---|---|
| HBA | |
| AOA | |
| WOA | a variable decreases linearly from 2 to 0 (Default) a2 linearly decreases from −1 to −2 (Default) |
| PSO | Inertia weight decreases linearly from 0.9 to 0.4 (Default) C1 (individual-best acceleration factor) increases linearly from 0.5 to 2.5 (Default) C2 (global-best acceleration factor) decreases linearly from 2.5 to 0.5 (Default) |
| Agents | Parameters , ) | Overshoot of Angle | Rise Time of Angle | Settling Time of Angle | ITAE |
|---|---|---|---|---|---|
| 10 | (1.3567, 2.7261 × 10−2, 1.1688 × 10−2, 18.8397, 6.5175 × 10−1, 2.2346 × 10−2) | 0.0030% | 0.0119 s | 0.0589 s | 7.1655 |
| 20 | (6.9749 × 10−1, 9.9871 × 10−4, 1.2302 × 10−3, 8.3548, 3.7914, 5.1196 × 10−3) | 0.1570% | 0.0477 s | 0.0633 s | 6.3359 |
| 30 | (1.6662, 14.4183, 4.2575 × 10−4, 20, 1.3909 × 10−2, 5.4942 × 10−2) | 7.8405% | 0.0146 s | 0.1587 s | 6.3168 |
| 40 | (1.7247, 6.0925, 3.7071 × 10−4, 20, 3.0678 × 10−2, 2.8151 × 10−2) | 3.0890% | 0.0146 s | 0.1358 s | 6.6401 |
| 50 * | (1.5021, 9.7897 × 10−3, 3.5043 × 10−3, 20, 1.7089 × 10−2, 9.1596 × 10−2) * | 0.1680% | 0.0160 s | 0.0295 s | 3.1658 |
| Agents | Parameters , ) | Overshoot of Angle | Rise Time of Angle | Settling Time of Angle | ITAE |
|---|---|---|---|---|---|
| 10 | (3.4948 × 10−1, 8.5349 × 10−3, 1.3432 × 10−2, 13.2434, 1.4101 × 10−2, 3.9182 × 10−1) | 5.2200% | 0.0533 s | 0.1003 s | 13.5278 |
| 20 * | (7.4634 × 10−1, 1.8467 × 10−2, 1.6600 × 10−2, 3.2854, 4.3815 × 10−2, 1.8112 × 10−2) | 0.0645% | 0.0379 s | 0.0683 s | 12.9221 |
| 30 | (7.9081 × 10−1, 3.0156, 2.7857 × 10−2, 1.5723, 9.7823 × 10−3, 1.6325 × 10−2) | 10.4960% | 0.0399 s | 0.3553 s | 21.0364 |
| 40 | (8.1478 × 10−1, 2.8729, 1.7204 × 10−2, 2.0965, 5.1542 × 10−2, 2.5170 × 10−2) | 10.9575% | 0.0405 s | 0.3440 s | 17.7394 |
| 50 | (9.1902 × 10−1, 6.0744, 1.8935 × 10−2, 3.9686, 1.5964 × 10−2, 2.6454 × 10−2) | 7.9185% | 0.0241 s | 0.2620 s | 13.1745 |
| Agents | Parameters , ) | Overshoot of Angle | Rise Time of Angle | Settling Time of Angle | ITAE |
|---|---|---|---|---|---|
| 10 | (6.8813 × 10−1, 3.6046, 3.6926 × 10−4, 20, 15.0197, 4.5869 × 10−1) | 8.8530% | 0.0399 s | 0.3264 s | 72.5270 |
| 20 | (1.3457, 6.5516, 3.3192 × 10−2, 2.9791, 2.7506 × 10−1, 1.9495 × 10−2) | 15.8170% | 0.0176 s | 0.1673 s | 17.7998 |
| 30 | (1.4324, 20, 7.2739 × 10−3, 20, 7.6224 × 10−1, 2.5866 × 10−2) | 7.4650% | 0.0129 s | 0.1549 s | 7.6531 |
| 40 * | (1.2947, 1.2293 × 10−1, 6.5177 × 10−3, 20, 5.1214, 2.5887 × 10−3) | 0.0995% | 0.0163 s | 0.0578 s | 6.9713 |
| 50 | (1.8339, 11.7589, 3.1272 × 10−3, 12.2438, 1.6145 × 10−1, 3.1801 × 10−2) | 14.6905% | 0.0123 s | 0.1495 s | 8.5643 |
| Agents | Parameters , ) | Overshoot of Angle | Rise Time of Angle | Settling Time of Angle | ITAE |
|---|---|---|---|---|---|
| 10 | (2.0667, 8.1296, 6.5740 × 10−2, 1.4035, 14.8514, 7.3100 × 10−3) | 34.7265% | 0.0183 s | 0.1974 s | 61.5569 |
| 20 | (2.1407, 20, 4.5500 × 10−3, 1.9109, 9.8152, 3.9350 × 10−2) | 35.5830% | 0.0230 s | 0.1687 s | 50.6170 |
| 30 | (1.1807, 5.8597, 4.0200 × 10−3, 14.8726, 2.9790 × 10−2, 6.2500 × 10−2) | 4.9460% | 0.0212 s | 0.2490 s | 7.9056 |
| 40 * | (2.7637, 1.1961, 2.2400 × 10−3, 20, 1.0920 × 10−2, 2.4012 × 10−1) | 8.2030% | 0.0066 s | 0.0515 s | 7.7164 |
| 50 | (2.5067, 1.9125 × 10−1, 1.2700 × 10−3, 13.6994, 20, 3.0000 × 10−4) | 25.3665% | 0.0122 s | 0.0507 s | 13.3757 |
| Algorithms | Parameters , ) | Overshoot of Angle | Rise Time of Angle | Settling Time of Angle | ITAE |
|---|---|---|---|---|---|
| CFHBA-PID | (1.6718, 1.0090 × 10−2, 3.9545 × 10−3, 19.9632, 4.3772 × 10−4, 5.0410 × 10−2) | 0.0035% | 0.0131 s | 0.0288 s | 0.1511 |
| CFAOA-PID | (4.8467 × 10−1, 2.1000 × 10−3, 6.1906 × 10−4, 8.0550, 6.5689 × 10−1, 2.4953 × 10−2) | 0.0015% | 0.0757 s | 0.1157 s | 0.6036 |
| CFWOA-PID | (1.3836, 8.3422, 6.7865 × 10−3, 20, 2.4392, 3.688 × 10−2) | 4. 1095% | 0.0139 s | 0.1854 s | 1.1521 |
| CFPSO-PID | (1.4725, 12.9553, 4.7766 × 10−3, 17.0569, 13.7370, 4.9587 × 10−3) | 5.8615% | 0.0148 s | 0.1847 s | 2.4918 |
| CF | Parameters , ) | Overshoot of Angle | Rise Time of Angle | Settling Time of Angle |
|---|---|---|---|---|
| 0.05 | (1.6718, 1.0090 × 10−2, 3.9545 × 10−3, 19.9632, 4.3772 × 10−4, 5.0410 × 10−2) | 0.0035% | 0.0131 s | 0.0288 s |
| 0.20 | (1.5286, 7.7354 × 10−3, 5.4841 × 10−4, 20, 7.0650 × 10−2, 4.1545 × 10−3) | 0 | 0.0173 s | 0.0226 s |
| 0.50 | (1.6431, 1.1681 × 10−2, 5.9419 × 10−3, 20, 2.9843 × 10−2, 2.0623 × 10−2) | 0.0005% | 0.0116 s | 0.0383 s |
| 0.80 | (1.8229, 1.2032 × 10−2, 3.41784 × 10−3, 20, 9.1008 × 10−5, 6.3091 × 10−2) | 0.1785% | 0.0120 s | 0.0159 s |
| 0.95 | (1.8367, 1.1547 × 10−2, 2.5180 × 10−3, 19.9999, 4.0450 × 10−4, 5.8050 × 10−2) | 0.3610% | 0.0125 s | 0.0160 s |
| 1 | (1.5021, 9.7897 × 10−3, 3.5043 × 10−3, 20, 1.7089 × 10−2, 9.1596 × 10−2) | 0.1680% | 0.0160 s | 0.0295 s |
Publisher’s Note: MDPI stays neutral with regard to jurisdictional claims in published maps and institutional affiliations. |
© 2022 by the authors. Licensee MDPI, Basel, Switzerland. This article is an open access article distributed under the terms and conditions of the Creative Commons Attribution (CC BY) license (https://creativecommons.org/licenses/by/4.0/).
Share and Cite
Lin, J.; Zheng, R.; Zhang, Y.; Feng, J.; Li, W.; Luo, K. CFHBA-PID Algorithm: Dual-Loop PID Balancing Robot Attitude Control Algorithm Based on Complementary Factor and Honey Badger Algorithm. Sensors 2022, 22, 4492. https://doi.org/10.3390/s22124492
Lin J, Zheng R, Zhang Y, Feng J, Li W, Luo K. CFHBA-PID Algorithm: Dual-Loop PID Balancing Robot Attitude Control Algorithm Based on Complementary Factor and Honey Badger Algorithm. Sensors. 2022; 22(12):4492. https://doi.org/10.3390/s22124492
Chicago/Turabian StyleLin, Jianan, Rongjia Zheng, Yirong Zhang, Jinkai Feng, Wei Li, and Kaiqing Luo. 2022. "CFHBA-PID Algorithm: Dual-Loop PID Balancing Robot Attitude Control Algorithm Based on Complementary Factor and Honey Badger Algorithm" Sensors 22, no. 12: 4492. https://doi.org/10.3390/s22124492
APA StyleLin, J., Zheng, R., Zhang, Y., Feng, J., Li, W., & Luo, K. (2022). CFHBA-PID Algorithm: Dual-Loop PID Balancing Robot Attitude Control Algorithm Based on Complementary Factor and Honey Badger Algorithm. Sensors, 22(12), 4492. https://doi.org/10.3390/s22124492

